Risk Analysis Method of Aviation Critical System Based on Bayesian Networks and Empirical Information Fusion
Abstract
1. Introduction
- An integrated risk methodology based on STPA, D-S evidence theory, and BN is proposed and applied to a case study for the risk analysis of a hydrogen–electric hybrid aviation propulsion system. First, STPA is used to identify system risk elements. Next, D-S evidence theory is employed to quantify these risk elements. Finally, a BN is constructed to model the interaction behavior network of risk elements, enabling a quantitative analysis of the system’s key risk factors.
- By applying D-S evidence theory and the PCR6 principle, expert-assessed probabilities are fused to obtain the prior probabilities of the BN model. Additionally, the BN network is objectively constructed based on the STPA model. This approach enables quantitative risk analysis with low dependence on empirical data.
2. Methodology
2.1. Identify Risk Factors
- Not providing causes a hazard.
- Providing causes a hazard.
- Being too early, too late or out of order causes a hazard.
- Stopping too soon or applying for too long causes a hazard.
2.2. Establish the Risk Analysis Topology Network Model
- The function value of the empty set is zero: .
- The sum of the function values of non-empty sets is 1: .
2.3. Validity of the Model
3. Case Study
3.1. Overview System
3.1.1. Hybrid Propulsion System Architecture
- Series configuration
- 2.
- Parallel configuration
- 3.
- Series–parallel configuration
3.1.2. Hydrogen–Electric Hybrid Aviation Propulsion System
- Engine control system;
- Hydrogen internal combustion engine controller;
- Electric motor controller;
- Generator controller;
- Hydrogen supply unit;
- Power supply unit;
- Hydrogen internal combustion engine;
- Electric motor;
- Generator;
- Planetary gear mechanism.
3.2. Obtaining STPA Results
3.2.1. Construct Control Structure Model
3.2.2. Identify Unsafe Control Actions
- Pilot Engine control system: Transmission of power demand commands.
- Engine control system Low-level controllers: Distribution of control signals.
- Low-level controllers Actuators: Execution of component-specific control signals.
- System state monitoring Pilot: Feedback of operational status signals.
3.2.3. Analyze Loss Scenarios
- Identifying loss scenarios that lead to unsafe control actions
- 2.
- Identifying loss scenarios where control actions are improperly executed or not executed
3.3. Modeling BN Model
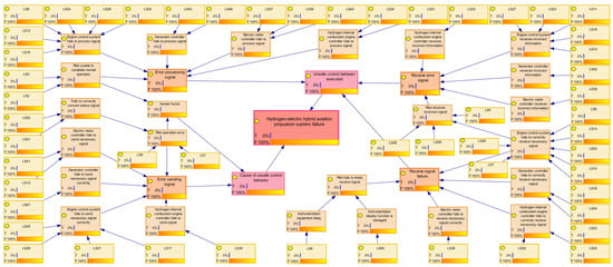
3.3.1. Constructing BN Topology Model
3.3.2. Calculate Probability Information
- Numerical Probability: Submit a specific value representing the perceived likelihood of a risk factor.
- Declarative Option: Submit “DK” (Don’t Know) to abstain from evaluating events beyond their expertise.
| Interval | Possibility |
|---|---|
| 0.1–0.3 | Very Low Probability |
| 0.3–0.5 | Low Probability |
| 0.5–0.7 | Moderate Probability |
| 0.7–0.9 | High Probability |
3.4. Result Analysis and Discussion
3.5. Validation
4. Conclusions
Author Contributions
Funding
Institutional Review Board Statement
Informed Consent Statement
Data Availability Statement
Conflicts of Interest
Abbreviations
| D-S (evidence theory) | Dempster–Shafer (evidence theory) |
| PCR6 | Proportional Conflict Redistribution Rule No. 6 |
| STPA | System-Theoretic Process Analysis |
| BN | Bayesian Network |
| BPA | Basic belief assignment |
| K | Conflict Factor |
| DK | Don’t Know |
| RoV | Rate of change |
Appendix A. Partial Results of STPA Risk Factor Identification and Probability Information
| Control Actions | Categories | Unsafe Control Actions | |
|---|---|---|---|
| CA-1 | A | UCA 1-1 | The pilot failed to send the required control commands to the engine control system. |
| B | UCA 1-2 | The pilot sent unintended power adjustment control commands to the engine control system. | |
| C | UCA 1-3 | The pilot issued power adjustment control commands to the engine control system at incorrect timing. | |
| UCA 1-4 | The pilot’s control commands to the engine control system exhibited signal fluctuations or were unordered. | ||
| D | UCA 1-5 | The pilot stopped power adjustment before the aircraft met the required flight power demand. | |
| UCA 1-6 | The pilot failed to stop power adjustment after the aircraft met the required flight power demand. | ||
| CA-2 | A | UCA 2-1 | The engine control system failed to send the necessary control commands to the hydrogen internal combustion engine controller. |
| B | UCA 2-2 | When adjusting the output power of the hydrogen internal combustion engine was required, the engine control system sent unintended control commands to the hydrogen internal combustion engine controller. | |
| UCA 2-3 | When no adjustment to the hydrogen internal combustion engine power was needed, the aircraft control system sent unnecessary control commands to the hydrogen internal combustion engine controller. | ||
| C | UCA 2-4 | The engine control system sent control commands to the hydrogen internal combustion engine controller either too early or too late. | |
| UCA 2-5 | The engine control system sent control commands to the hydrogen internal combustion engine controller with signal fluctuations or in an unordered manner. | ||
| D | UCA 2-6 | When changing the output power of the hydrogen internal combustion engine was required, the engine control system maintained the original control actions for too long. | |
| UCA 2-7 | When changing the output power of the hydrogen internal combustion engine was required, the engine control system maintained the original control actions for too short a time. | ||
| CA-3 | A | UCA 3-1 | The engine control system failed to send commands to the electric motor controller as per the expected requirements. |
| B | UCA 3-2 | When adjusting the output power of the electric motor was required, the engine control system sent unintended control commands to the electric motor controller. | |
| UCA 3-3 | When no adjustment to the electric motor power was needed, the aircraft control system sent unnecessary control commands to the electric motor controller. | ||
| C | UCA 3-4 | The engine control system sent control commands to the electric motor controller either too early or too late. | |
| UCA 3-5 | The engine control system sent control commands to the electric motor controller with signal fluctuations or in an unordered manner. | ||
| D | UCA 3-6 | When changing the output power of the electric motor was required, the engine control system maintained the original control actions for too long. | |
| UCA 3-7 | When changing the output power of the electric motor was required, the engine control system maintained the original control actions for too short a time. | ||
| CA-4 | A | UCA 4-1 | The engine control system failed to send the necessary control commands to the generator controller. |
| B | UCA 4-2 | The engine control system sent incorrect control signals to the generator controller. | |
| C | UCA 4-3 | The engine control system sent control commands to the generator controller too early. | |
| UCA 4-4 | The engine control system sent control commands to the generator controller too late. | ||
| UCA 4-5 | The engine control system sent control commands to the generator controller with signal fluctuations or in an unordered manner. | ||
| CA-5 | A | UCA 5-1 | The engine control system failed to send hydrogen supply commands to the hydrogen supply device as per the expected requirements. |
| B | UCA 5-2 | When hydrogen was needed, the engine control system provided incorrect hydrogen supply commands to the hydrogen supply device. | |
| UCA 5-3 | When hydrogen was not needed, the engine control system sent unnecessary hydrogen supply commands to the hydrogen supply device. | ||
| C | UCA 5-4 | The engine control system sent hydrogen supply commands to the hydrogen supply device too early. | |
| UCA 5-5 | The engine control system sent control commands to the hydrogen supply device with signal fluctuations or in an unordered manner. | ||
| D | UCA 5-6 | When changing the hydrogen flow rate of the hydrogen supply device was required, the engine control system maintained the original control actions for too long. | |
| UCA 5-7 | When changing the hydrogen flow rate of the hydrogen supply device was required, the engine control system maintained the original control actions for too short a time. | ||
| CA-6 | A | UCA 6-1 | The engine control system failed to send power supply commands to the power supply device as per the expected requirements. |
| B | UCA 6-2 | When power was needed, the engine control system provided incorrect power supply commands to the power supply device. | |
| UCA 6-3 | When power was not needed, the engine control system sent unnecessary power supply commands to the power supply device. | ||
| C | UCA 6-4 | The engine control system sent power supply commands to the power supply device too early. | |
| UCA 6-5 | The engine control system sent control commands to the power supply device with signal fluctuations or in an unordered manner. | ||
| D | UCA 6-6 | When changing the power output of the power supply device was required, the engine control system maintained the original control actions for too long. | |
| UCA 6-7 | When changing the power output of the power supply device was required, the engine control system maintained the original control actions for too short a time. | ||
| CA-7 | A | UCA 7-1 | After the engine control system issued commands, the hydrogen internal combustion engine controller failed to successfully transmit the commands to the hydrogen internal combustion engine. |
| B | UCA 7-2 | After the engine control system issued commands, the hydrogen internal combustion engine controller provided incorrect instructions to the hydrogen internal combustion engine. | |
| UCA 7-3 | When the hydrogen internal combustion engine did not need to operate, the hydrogen internal combustion engine controller sent unnecessary instructions to the hydrogen internal combustion engine. | ||
| C | UCA 7-4 | The hydrogen internal combustion engine control system sent instructions to the hydrogen internal combustion engine too early. | |
| UCA 7-5 | The hydrogen internal combustion engine controller sent control commands to the hydrogen internal combustion engine with signal fluctuations or in an unordered manner. | ||
| D | UCA 7-6 | When changing the output power of the hydrogen internal combustion engine was required, the hydrogen internal combustion engine controller maintained the original control actions for too long. | |
| UCA 7-7 | When changing the output power of the hydrogen internal combustion engine was required, the hydrogen internal combustion engine controller maintained the original control actions for too short a time. | ||
| CA-8 | A | UCA 8-1 | After the engine control system issued commands, the electric motor controller failed to successfully transmit the commands to the electric motor. |
| B | UCA 8-2 | After the engine control system issued commands, the electric motor controller provided incorrect instructions to the electric motor. | |
| UCA 8-3 | When the electric motor did not need to operate, the electric motor controller sent unnecessary instructions to the electric motor. | ||
| C | UCA 8-4 | The electric motor control system sent instructions to the electric motor too early. | |
| UCA 8-5 | The electric motor controller sent control commands to the electric motor with signal fluctuations or in an unordered manner. | ||
| D | UCA 8-6 | When changing the output power of the electric motor was required, the electric motor controller maintained the original control actions for too long. | |
| UCA 8-7 | When changing the output power of the electric motor was required, the electric motor controller maintained the original control actions for too short a time. | ||
| CA-9 | A | UCA 9-1 | After the engine control system issued commands, the generator controller failed to successfully transmit the commands to the generator. |
| B | UCA 9-2 | After the engine control system issued commands, the generator controller provided incorrect instructions to the generator. | |
| UCA 9-3 | When the generator did not need to operate, the generator controller sent unnecessary instructions to the generator. | ||
| C | UCA 9-4 | The generator control system sent instructions to the generator too early. | |
| UCA 9-5 | The generator controller sent control commands to the generator with signal fluctuations or in an unordered manner. | ||
| CA-10 | A | UCA 10-1 | The power system status signals failed to be successfully sent to the instrument equipment. |
| B | UCA 10-2 | The instrument equipment received incorrect power system status signals. | |
| C | UCA 10-3 | The instrument equipment received power system status signals with fluctuations and in a disordered sequence. | |
| UCA 10-4 | The status signals received by the instrument equipment were delayed compared to the actual power system status. | ||
| CA-11 | A | UCA 11-1 | The instrument visual information could not be successfully identified by the pilot. |
| B | UCA 11-2 | The instrument visualization system displayed incorrect information. | |
| C | UCA 11-3 | The instrument equipment displayed information with fluctuations and in a disordered sequence. | |
| UCA 11-4 | The data signals from the instrument equipment were delayed compared to the actual power system status. | ||
| Number | Loss Scenarios | Prior Probability | Posterior Probability |
|---|---|---|---|
| LS1 | Inadequate flight training for the pilot; unfamiliar with necessary flight operations. | 3.07 × 10−4 | 1.90 × 10−1 |
| LS2 | The pilot experiences physiological issues such as illness, blindness, seizures, or shock, preventing normal operation of the aircraft. | 3.60 × 10−4 | 4.08 × 10−1 |
| LS3 | The control system’s operating equipment is damaged; unable to execute commands properly. | 2.25 × 10−6 | 2.55 × 10−3 |
| LS4 | The pilot receives incorrect signals from instruments, unable to accurately assess the aircraft’s status. | 1.27 × 10−6 | 1.38 × 10−3 |
| LS5 | The pilot misinterprets correct signals from instruments, leading to an incorrect assessment of the aircraft’s status. | 4.95 × 10−4 | 3.06 × 10−1 |
| LS6 | Delay in instrument communication, causing signals to reach the pilot too late. | 5.76 × 10−6 | 6.28 × 10−3 |
| LS7 | The pilot issues instructions to the engine control system, but the signal is lost upon reception by the control system. | 1.44 × 10−8 | 1.57 × 10−5 |
| LS8 | The pilot issues instructions to the engine control system, but the signal is distorted upon reception by the control system. | 4.94 × 10−8 | 5.38 × 10−5 |
| LS9 | The engine control system fails to correctly interpret the control instructions received from the pilot. | 3.37 × 10−8 | 3.67 × 10−5 |
| LS10 | The engine control system does not receive status information feedback from the hydrogen internal combustion engine controller; unable to accurately assess its operational state. | 2.10 × 10−7 | 2.29 × 10−4 |
| LS11 | The engine control system receives inaccurate status information feedback from the hydrogen internal combustion engine controller, leading to an incorrect assessment of its operational state. | 3.98 × 10−7 | 4.34 × 10−4 |
| LS12 | After receiving feedback signals from the hydrogen internal combustion engine controller, the engine control system fails to successfully parse the feedback signals. | 4.67 × 10−8 | 5.08 × 10−5 |
| LS13 | The signal generation device in the engine control system is faulty, resulting in the failure to transmit command signals to the hydrogen internal combustion engine controller or the transmission of incorrect signals. | 1.48 × 10−7 | 4.59 × 10−5 |
| LS14 | The engine control system does not receive status information feedback from the electric motor controller; unable to accurately assess its operational state. | 1.67 × 10−7 | 1.82 × 10−4 |
| LS15 | The engine control system receives inaccurate status information feedback from the electric motor controller, leading to an incorrect assessment of its operational state. | 3.98 × 10−7 | 4.34 × 10−4 |
| LS16 | After receiving feedback signals from the electric motor controller, the engine control system fails to successfully parse the feedback signals. | 5.86 × 10−8 | 6.38 × 10−5 |
| LS17 | The signal generation device in the engine control system is faulty, resulting in the failure to transmit command signals to the electric motor controller or the transmission of incorrect signals. | 1.35 × 10−7 | 4.18 × 10−5 |
| LS18 | The engine control system does not receive status information feedback from the generator controller; unable to accurately assess its operational state. | 2.10 × 10−7 | 2.29 × 10−4 |
| LS19 | The engine control system receives inaccurate status information feedback from the generator controller, leading to an incorrect assessment of its operational state. | 2.40 × 10−7 | 2.61 × 10−4 |
| LS20 | After receiving feedback signals from the generator controller, the engine control system fails to successfully parse the feedback signals. | 5.87 × 10−8 | 6.39 × 10−5 |
| LS21 | The signal generation device in the engine control system is faulty, resulting in the failure to transmit command signals to the generator controller or the transmission of incorrect signals. | 1.35 × 10−7 | 4.18 × 10−5 |
| LS22 | The engine control system does not receive status information feedback from the hydrogen supply unit; unable to accurately assess its operational state. | 1.67 × 10−7 | 1.82 × 10−4 |
| LS23 | The engine control system receives inaccurate status information feedback from the hydrogen supply unit, leading to an incorrect assessment of its operational state. | 2.52 × 10−7 | 2.75 × 10−4 |
| LS24 | After receiving feedback signals from the hydrogen supply unit, the engine control system fails to successfully parse the feedback signals. | 5.97 × 10−8 | 6.50 × 10−5 |
| LS25 | The signal generation device in the engine control system is faulty, resulting in the failure to transmit command signals to the hydrogen supply unit or the transmission of incorrect signals. | 7.67 × 10−8 | 2.38 × 10−5 |
| LS26 | The engine control system does not receive status information feedback from the power supply unit, unable to accurately assess its operational state. | 1.78 × 10−7 | 1.94 × 10−4 |
| LS27 | The engine control system receives inaccurate status information feedback from the power supply unit, leading to an incorrect assessment of its operational state. | 1.90 × 10−7 | 2.07 × 10−4 |
| LS28 | After receiving feedback signals from the power supply unit, the engine control system fails to successfully parse the feedback signals. | 5.97 × 10−8 | 6.50 × 10−5 |
| LS29 | The signal generation device in the engine control system is faulty, resulting in the failure to transmit command signals to the power supply unit or the transmission of incorrect signals. | 1.23 × 10−7 | 3.80 × 10−5 |
| LS30 | The engine control system issues instructions to the hydrogen internal combustion engine controller, but the signal is lost or distorted upon reception by the controller. | 2.25 × 10−7 | 2.45 × 10−4 |
| LS31 | The hydrogen internal combustion engine controller fails to correctly interpret the instructions received from the engine control system. | 1.44 × 10−7 | 1.57 × 10−4 |
| LS32 | The hydrogen internal combustion engine controller does not receive status information feedback from the hydrogen internal combustion engine; unable to accurately assess its operational state. | 1.30 × 10−7 | 1.41 × 10−4 |
| LS33 | The hydrogen internal combustion engine controller receives inaccurate status information feedback from the hydrogen internal combustion engine, leading to an incorrect assessment of its operational state. | 2.37 × 10−7 | 2.58 × 10−4 |
| LS34 | After receiving feedback signals from the hydrogen internal combustion engine, the hydrogen internal combustion engine controller fails to successfully parse the feedback signals. | 7.11 × 10−8 | 7.74 × 10−5 |
| LS35 | The signal generation device in the hydrogen internal combustion engine controller is faulty, resulting in the failure to transmit command signals to the hydrogen internal combustion engine or the transmission of incorrect signals. | 2.91 × 10−7 | 9.02 × 10−5 |
| LS36 | The engine control system issues instructions to the electric motor controller, but the signal is lost or distorted upon reception by the controller. | 1.99 × 10−7 | 2.17 × 10−4 |
| LS37 | The electric motor controller fails to correctly interpret the instructions received from the engine control system. | 1.79 × 10−7 | 1.95 × 10−4 |
| LS38 | The electric motor controller does not receive status information feedback from the electric motor; unable to accurately assess its operational state. | 1.12 × 10−7 | 1.22 × 10−4 |
| LS39 | The electric motor controller receives inaccurate status information feedback from the electric motor, leading to an incorrect assessment of its operational state. | 2.37 × 10−7 | 2.58 × 10−4 |
| LS40 | After receiving feedback signals from the electric motor, the electric motor controller fails to successfully parse the feedback signals. | 7.11 × 10−8 | 7.74 × 10−5 |
| LS41 | The signal generation device in the electric motor controller is faulty, resulting in the failure to transmit command signals to the electric motor or the transmission of incorrect signals. | 2.19 × 10−7 | 6.80 × 10−5 |
| LS42 | The engine control system issues instructions to the generator controller, but the signal is lost or distorted upon reception by the controller. | 1.58 × 10−7 | 1.72 × 10−4 |
| LS43 | The generator controller fails to correctly interpret the instructions received from the engine control system. | 1.04 × 10−7 | 1.14 × 10−4 |
| LS44 | The generator controller does not receive status information feedback from the generator; unable to accurately assess its operational state. | 1.12 × 10−7 | 1.22 × 10−4 |
| LS45 | The generator controller receives inaccurate status information feedback from the generator, leading to an incorrect assessment of its operational state. | 2.13 × 10−7 | 2.32 × 10−4 |
| LS46 | After receiving feedback signals from the generator, the generator controller fails to successfully parse the feedback signals. | 5.22 × 10−8 | 5.68 × 10−5 |
| LS47 | The signal generation device in the generator controller is faulty, resulting in the failure to transmit command signals to the generator or the transmission of incorrect signals. | 1.54 × 10−7 | 4.77 × 10−5 |
| LS48 | The status signal generation device is damaged, causing signals to be lost or incorrect signals to be transmitted during emission. | 4.74 × 10−6 | 5.16 × 10−3 |
| LS49 | The instrument receiving device fails to receive signals properly, resulting in signal loss or incorrect signal reception. | 1.59 × 10−6 | 1.73 × 10−3 |
| LS50 | The instrument display is damaged; unable to function normally for identification. | 6.73 × 10−5 | 7.33 × 10−2 |
| LS51 | The instrument is unable to convert received signals properly. | 9.60 × 10−7 | 5.94 × 10−4 |
| LS52 | The internal program of the instrument equipment is erroneous. | 2.91 × 10−7 | 1.80 × 10−4 |
References
- Zhou, J.; Shu, X.; Zhang, J.; Yi, F.; Jia, C.; Zhang, C.; Kong, X.; Zhang, J.; Wu, G. A Deep Learning Method Based on CNN-BiGRU and Attention Mechanism for Proton Exchange Membrane Fuel Cell Performance Degradation Prediction. Int. J. Hydrogen Energy 2024, 94, 394–405. [Google Scholar] [CrossRef]
- Ghorbanzade Zaferani, S.P.; Amiri, M.K.; Sarmasti Emami, M.R.; Zahmatkesh, S.; Hajiaghaei-Keshteli, M.; Panchal, H. Prediction and Optimization of Sustainable Fuel Cells Behavior Using Artificial Intelligence Algorithms. Int. J. Hydrogen Energy 2024, 52, 746–766. [Google Scholar] [CrossRef]
- Mukhopadhaya, J.; Rutherford, D. Performance Analysis of Evolutionary Hydrogen-Powered Aircraft; International Council on Clean Transportation: Washington, DC, USA, 2022. [Google Scholar]
- Dang, X.; Zhong, M.; Jia, W.; Yang, X.; Liu, H.; Shao, Y.; Yang, Z. Simulation Analysis of the Leakage and Diffusion Risk of a Hydrogen Storage System in Hydrogen Aircraft. Aerospace 2025, 12, 489. [Google Scholar] [CrossRef]
- Huang, C.; Song, Y.; Ma, H.; Zhou, X.; Deng, W. A multiple level competitive swarm optimizer based on dual evaluation criteria and global optimization for large-scale optimization problem. Inf. Sci. 2025, 708, 122068. [Google Scholar] [CrossRef]
- Prewitz, M.; Bardenhagen, A.; Beck, R. Hydrogen as the Fuel of the Future in Aircrafts—Challenges and Opportunities. Int. J. Hydrogen Energy 2020, 45, 25378–25385. [Google Scholar] [CrossRef]
- Jia, C.; He, H.; Zhou, J.; Li, J.; Wei, Z.; Li, K. Learning-Based Model Predictive Energy Management for Fuel Cell Hybrid Electric Bus with Health-Aware Control. Appl. Energy 2024, 355, 122228. [Google Scholar] [CrossRef]
- Hosseini, S.E.; Butler, B. An Overview of Development and Challenges in Hydrogen Powered Vehicles. Int. J. Green Energy 2020, 17, 13–37. [Google Scholar] [CrossRef]
- Song, Y.; Song, C. Adaptive evolutionary multitask optimization based on anomaly detection transfer of multiple similar sources. Expert Syst. Appl. 2025, 283, 127599. [Google Scholar]
- Wang, Z.; Li, M.; Zhao, F.; Ji, Y.; Han, F. Status and Prospects in Technical Standards of Hydrogen-Powered Ships for Advancing Maritime Zero-Carbon Transformation. Int. J. Hydrogen Energy 2024, 62, 925–946. [Google Scholar] [CrossRef]
- Li, M.; Li, J.; Chen, Y.; Hu, B. Stress severity detection in college students using emotional pulse signals and deep learning. IEEE Trans. Affect. Comput. 2025; early access. [Google Scholar] [CrossRef]
- Inal, O.B.; Zincir, B.; Deniz, C. Investigation on the Decarbonization of Shipping: An Approach to Hydrogen and Ammonia. Int. J. Hydrogen Energy 2022, 47, 19888–19900. [Google Scholar] [CrossRef]
- Zheng, S.; Liu, K.; Li, Y.; Li, B.; Usman, A. How Does Hydrogen Energy Technology Help to Achieve Carbon Neutrality Targets? Renew. Energy 2024, 227, 120465. [Google Scholar] [CrossRef]
- Deng, W.; Guan, H.; Zhao, H. Parameterized iterative time–frequency-multisqueezing transform for bearing fault diagnosis. IEEE Trans. Instrum. Meas. 2025, 74, 3532311. [Google Scholar] [CrossRef]
- Tiwari, S.; Pekris, M.J.; Doherty, J.J. A Review of Liquid Hydrogen Aircraft and Propulsion Technologies. Int. J. Hydrogen Energy 2024, 57, 1174–1196. [Google Scholar] [CrossRef]
- Shen, Y.; Lv, H.; Hu, Y.; Li, J.; Lan, H.; Zhang, C. Preliminary Hazard Identification for Qualitative Risk Assessment on Onboard Hydrogen Storage and Supply Systems of Hydrogen Fuel Cell Vehicles. Renew. Energy 2023, 212, 834–854. [Google Scholar] [CrossRef]
- Chen, H.; Sun, Y.; Li, X.; Zheng, B.; Chen, T. Dual-Scale Complementary spatial-spectral joint model for hyperspectral image classification. IEEE J. Sel. Top. Appl. Earth Obs. Remote Sens. 2025, 18, 6772–6789. [Google Scholar] [CrossRef]
- Dang, X.; Shao, Y.; Liu, H.; Yang, Z.; Zhong, M.; Zhao, H.; Deng, W. Risk Assessment of Hydrogen-Powered Aircraft: An Integrated HAZOP and Fuzzy Dynamic Bayesian Network Framework. Sensors 2025, 25, 3075. [Google Scholar] [CrossRef]
- Dang, X.; Liu, H.; Deng, W.; Shao, Y.; Yang, Z. Uncontained Rotor Safety Analysis and Optimization Based on FTA-BN Model with LOPA. J. Aeronaut. Astronaut. Aviat. 2024, 56, 703–713. [Google Scholar] [CrossRef]
- Gong, Y.; Su, X.; Qian, H.; Yang, N. Research on Fault Diagnosis Methods for the Reactor Coolant System of Nuclear Power Plant Based on DS Evidence Theory. Ann. Nucl. Energy 2018, 112, 395–399. [Google Scholar] [CrossRef]
- Diyang, L.; Shibin, G.; Xiaoguang, W.; Jiaming, L.; Jian, S. Impactability and Susceptibility Assessment Based on DS Evidence Theory for Analyzing the Risk of Fault Propagation among Catenary Components. Reliab. Eng. Syst. Saf. 2024, 251, 110389. [Google Scholar] [CrossRef]
- Yao, R.; Zhao, H.; Zhao, Z.; Guo, C.; Deng, W. Parallel convolutional transfer network for bearing fault diagnosis under varying operation states. IEEE Trans. Instrum. Meas. 2024, 73, 3540713. [Google Scholar] [CrossRef]
- Long, H.; Chen, T.; Chen, H.; Zhou, X.; Deng, W. Principal space approximation ensemble discriminative marginalized least-squares regression for hyperspectral image classification. Eng. Appl. Artif. Intell. 2024, 133, 108031. [Google Scholar] [CrossRef]
- Leveson, N. Engineering a Safer World: Systems Thinking Applied to Safety; Engineering systems; MIT Press: Cambridge, MA, USA, 2011; ISBN 978-0-262-01662-9. [Google Scholar]
- Sadeghi, R.; Goerlandt, F. A Proposed Validation Framework for the System Theoretic Process Analysis (STPA) Technique. Saf. Sci. 2023, 162, 106080. [Google Scholar] [CrossRef]
- Zhang, A.; Yin, Z.; Wu, Z.; Xie, M.; Liu, Y.; Yu, H. Investigation of the Compressed Air Energy Storage (CAES) System Utilizing Systems-Theoretic Process Analysis (STPA) towards Safe and Sustainable Energy Supply. Renew. Energy 2023, 206, 1075–1085. [Google Scholar] [CrossRef]
- Sultana, S.; Okoh, P.; Haugen, S.; Vinnem, J.E. Hazard Analysis: Application of STPA to Ship-to-Ship Transfer of LNG. J. Loss Prev. Process Ind. 2019, 60, 241–252. [Google Scholar] [CrossRef]
- Li, M.; Chen, Y.; Lu, Z.; Ding, F.; Hu, B. ADED: Method and device for automatically detecting early depression using multimodal physiological signals evoked and perceived via various emotional scenes in virtual reality. IEEE Trans. Instrum. Meas. 2025, 74, 2524016. [Google Scholar] [CrossRef]
- Deng, W.; Shen, J.; Ding, J.; Zhao, H. Robust dual-model collaborative broad learning system for classification under label noise environments. IEEE Internet Things J. 2025, 12, 21055–21067. [Google Scholar] [CrossRef]
- An, X.; Yin, Z.; Tong, Q.; Fang, Y.; Yang, M.; Yang, Q.; Meng, H. An Integrated Resilience Assessment Methodology for Emergency Response Systems Based on Multi-Stage STAMP and Dynamic Bayesian Networks. Reliab. Eng. Syst. Saf. 2023, 238, 109445. [Google Scholar] [CrossRef]
- Choo, B.L.; Go, Y.I. Energy Storage for Large Scale/Utility Renewable Energy System—An Enhanced Safety Model and Risk Assessment. Renew. Energy Focus 2022, 42, 79–96. [Google Scholar] [CrossRef]
- Qiao, W.; Huang, E.; Guo, H.; Lian, C.; Chen, H.; Ma, X. On the Causation Analysis for Hazards Involved in the Engine Room Fire-Fighting System by Integrating STPA and BN. Ocean Eng. 2023, 288, 116073. [Google Scholar] [CrossRef]
- Chaal, M.; Bahootoroody, A.; Basnet, S.; Banda, O.A.V.; Goerlandt, F. Towards System-Theoretic Risk Assessment for Future Ships: A Framework for Selecting Risk Control Options. Ocean Eng. 2022, 259, 111797. [Google Scholar] [CrossRef]
- Zhu, Z.; Li, X.; Chen, H.; Zhou, X.; Deng, W. An effective and robust genetic algorithm with hybrid multi-strategy and mechanism for airport gate allocation. Inf. Sci. 2024, 654, 119892. [Google Scholar] [CrossRef]
- Guo, D.; Zhang, Z.; Yang, B.; Zhang, J.; Yang, H.; Lin, Y. Integrating spoken instructions into flight trajectory prediction to optimize automation in air traffic control. Nat. Commun. 2024, 15, 9662. [Google Scholar] [CrossRef] [PubMed]
- Uflaz, E.; Sezer, S.I.; Tunçel, A.L.; Aydin, M.; Akyuz, E.; Arslan, O. Quantifying Potential Cyber-Attack Risks in Maritime Transportation under Dempster–Shafer Theory FMECA and Rule-Based Bayesian Network Modelling. Reliab. Eng. Syst. Saf. 2024, 243, 109825. [Google Scholar] [CrossRef]
- Chen, X.; Lin, W.; Liu, C.; Yang, F.; Guo, Y.; Li, X.; Yuan, S.; Reniers, G. An Integrated EDIB Model for Probabilistic Risk Analysis of Natural Gas Pipeline Leakage Accidents. J. Loss Prev. Process Ind. 2023, 83, 105027. [Google Scholar] [CrossRef]
- Dakwat, A.L.; Villani, E. System Safety Assessment Based on STPA and Model Checking. Saf. Sci. 2018, 109, 130–143. [Google Scholar] [CrossRef]
- Salmon, P.M.; Stanton, N.A.; Walker, G.H.; Hulme, A.; Goode, N.; Thompson, J.; Read, G.J. The Systems Theoretic Process Analysis (STPA) Method. In Handbook of Systems Thinking Methods; CRC Press: Boca Raton, FL, USA, 2022; pp. 71–89. [Google Scholar]
- Shafer, G. Dempster-Shafer Theory. Encycl. Artif. Intell. 1992, 1, 330–331. [Google Scholar]
- Huang, T.; Xiahou, T.; Mi, J.; Chen, H.; Huang, H.-Z.; Liu, Y. Merging Multi-Level Evidential Observations for Dynamic Reliability Assessment of Hierarchical Multi-State Systems: A Dynamic Bayesian Network Approach. Reliab. Eng. Syst. Saf. 2024, 249, 110225. [Google Scholar] [CrossRef]
- Smarandache, F.; Dezert, J.; Tchamova, A. Advances and Applications of DSmT for Information Fusion; Collected Works; Biblio Publishing: Columbus, OH, USA, 2023; Volume 5. [Google Scholar]
- Meng, X.; Chen, G.; Zhu, J.; Li, T. Application of Integrated STAMP-BN in Safety Analysis of Subsea Blowout Preventer. Ocean Eng. 2022, 258, 111740. [Google Scholar] [CrossRef]
- Li, J.; Deng, W.; Dang, X.; Zhao, H. Cross-domain adaptation fault diagnosis with maximum classifier discrepancy and deep feature alignment under variable working conditions. IEEE Trans. Reliab. 2025. [Google Scholar] [CrossRef]
- Jones, B.; Jenkinson, I.; Yang, Z.; Wang, J. The Use of Bayesian Network Modelling for Maintenance Planning in a Manufacturing Industry. Reliab. Eng. Syst. Saf. 2010, 95, 267–277. [Google Scholar] [CrossRef]
- Deng, W.; Feng, J.; Zhao, H. Autonomous path planning via sand cat swarm optimization with multi-strategy mechanism for un-manned aerial vehicles in dynamic environment. IEEE Internet Things J. 2025; early access. [Google Scholar] [CrossRef]
- Chen, P.; Zhang, Z.; Huang, Y.; Dai, L.; Hu, H. Risk Assessment of Marine Accidents with Fuzzy Bayesian Networks and Causal Analysis. Ocean Coast. Manag. 2022, 228, 106323. [Google Scholar] [CrossRef]
- Nukusheva, A.; Ilyassova, G.; Rustembekova, D.; Zhamiyeva, R.; Arenova, L. Global Warming Problem Faced by the International Community: International Legal Aspect. Int. Environ. Agreem. Politics Law Econ. 2021, 21, 219–233. [Google Scholar] [CrossRef]
- Pornet, C.; Isikveren, A.T. Conceptual Design of Hybrid-Electric Transport Aircraft. Prog. Aerosp. Sci. 2015, 79, 114–135. [Google Scholar] [CrossRef]
- Kuśmierek, A.; Galiński, C.; Stalewski, W. Review of the Hybrid Gas-Electric Aircraft Propulsion Systems versus Alternative Systems. Prog. Aerosp. Sci. 2023, 141, 100925. [Google Scholar] [CrossRef]
- Zamboni, J.; Vos, R.; Emeneth, M.; Schneegans, A. A Method for the Conceptual Design of Hybrid Electric Aircraft. In Proceedings of the AIAA Scitech 2019 Forum, San Diego, CA, USA, 7–11 January 2019; p. 1587. [Google Scholar]
- Friedrich, C.; Robertson, P.A. Hybrid-Electric Propulsion for Aircraft. J. Aircr. 2015, 52, 176–189. [Google Scholar] [CrossRef]
- Cano, T.C.; Castro, I.; Rodríguez, A.; Lamar, D.G.; Khalil, Y.F.; Albiol-Tendillo, L.; Kshirsagar, P. Future of Electrical Aircraft Energy Power Systems: An Architecture Review. IEEE Trans. Transp. Electrif. 2021, 7, 1915–1929. [Google Scholar] [CrossRef]
- Boretti, A. High-Efficiency Internal Combustion Engine for Hybrid Hydrogen-Electric Locomotives. Int. J. Hydrogen Energy 2023, 48, 1596–1601. [Google Scholar] [CrossRef]
- Abubakar, S.; Said, M.F.M.; Abas, M.A.; Ismail, N.A.; Khalid, A.H.; Roslan, M.F.; Kaisan, M.U. Hydrogen-Fuelled Internal Combustion Engines—Bibliometric Analysis on Research Trends, Hotspots, and Challenges. Int. J. Hydrogen Energy 2024, 61, 623–638. [Google Scholar] [CrossRef]
- Sharma, S.; Goyal, P.; Tyagi, R. Hydrogen-Fueled Internal Combustion Engine: A Review of Technical Feasibility. Int. J. Perform. Eng. 2015, 11, 491. [Google Scholar]
- Shadidi, B.; Najafi, G.; Yusaf, T. A Review of Hydrogen as a Fuel in Internal Combustion Engines. Energies 2021, 14, 6209. [Google Scholar] [CrossRef]
- Mansir, I.B.; Ali, A.; Musharavati, F.; Farouk, N.; Hadj-Taieb, L.; Nguyen, D.D. Comparison of Three Arrangements of Internal Combustion Engine-Driven Energy Systems Boosted with PEM Fuel Cell towards Net-Zero Energy Systems. Int. J. Hydrogen Energy 2024, 52, 787–798. [Google Scholar] [CrossRef]
- Okoli, C.; Pawlowski, S.D. The Delphi Method as a Research Tool: An Example, Design Considerations and Applications. Inf. Manag. 2004, 42, 15–29. [Google Scholar] [CrossRef]
- Zheng, J.; Liang, P.; Zhao, H.; Deng, W. A broad sparse fine-grained image classification model based on dictionary selection strategy. IEEE T. Reliab. 2024, 73, 576–588. [Google Scholar] [CrossRef]
- Guo, X.; Ji, J.; Khan, F.; Ding, L.; Yang, Y. Fuzzy Bayesian Network Based on an Improved Similarity Aggregation Method for Risk Assessment of Storage Tank Accident. Process Saf. Environ. Prot. 2021, 149, 817–830. [Google Scholar] [CrossRef]












| Number | Control Action |
|---|---|
| CA-1 | The pilot issues propulsion system control commands to the engine control system. |
| CA-2 | The engine control system transmits hydrogen internal combustion engine power demands to the hydrogen internal combustion engine control unit. |
| CA-3 | The engine control system issues electric motor power commands to the motor control unit. |
| CA-4 | The engine control system delivers generator operational requirements to the generator control unit. |
| CA-5 | The engine control system regulates hydrogen supply unit activation/deactivation and flow rate modulation. |
| CA-6 | The engine control system manages power supply unit initiation/termination and energy output adjustment. |
| CA-7 | The hydrogen internal combustion engine controller executes hydrogen internal combustion engine startup/shutdown procedures and output power calibration. |
| CA-8 | The motor controller governs electric motor engagement/disengagement and torque–power synchronization. |
| CA-9 | The generator controller coordinates generator operational sequencing and power conversion optimization. |
| CA-10 | Instrumentation systems acquire real-time operational telemetry from the hybrid powerplant. |
| CA-11 | The pilot monitors visualized dynamic system parameters through cockpit human–machine interfaces. |
| Expert | Industry Experience (Years) | Position |
|---|---|---|
| Expert 1 | 11 | Engineer |
| Expert 2 | 15 | Project Supervisor |
| Expert 3 | 10 | Engineer |
| Expert 4 | 13 | Project Manager |
| Expert 5 | 16 | Project Supervisor |
| Expert | Expert 1 | Expert 2 | Expert 3 | Expert 4 | Expert 5 |
|---|---|---|---|---|---|
| 1.918 | 1.762 | 1.690 | 1.658 | 1.846 | |
| 0.769 | 0.344 | 0.169 | 0.098 | 0.568 | |
| 1.149 | 1.418 | 1.521 | 1.560 | 1.278 | |
| 0.219 | |||||
| 0.781 | |||||
| FP | 0.31 × 10−5 | ||||
| State | Parent Node | Child Node |
|---|---|---|
| Y | CS1 | Pilot operation error |
| prior | 8.03 × 10−4 | |
| 100% | 1 | |
| 0% | 4.96 × 10−4 | |
| Y | CS5 | Pilot operation error |
| prior | 8.03 × 10−4 | |
| 100% | 1 | |
| 0% | 3.09 × 10−4 | |
| Y | Fails to correctly convert status signal | Pilot operation error |
| prior | 8.03 × 10−4 | |
| 100% | 1 | |
| 0% | 3.07 × 10−4 |
| Human Factor | Error Sending Signal | Cause of Unsafe Control Action | Percentage Variation |
|---|---|---|---|
| 1.16 × 10−3 | 8.04 × 10−4 | 7.51 × 10−4 | |
| 1 | 8.04 × 10−4 | 0.645 | 85,810.41% |
| 1.16 × 10−3 | 1 | 0.799 | 106,382.55% |
| 1 | 1 | 0.8 | 106,467.36% |
Disclaimer/Publisher’s Note: The statements, opinions and data contained in all publications are solely those of the individual author(s) and contributor(s) and not of MDPI and/or the editor(s). MDPI and/or the editor(s) disclaim responsibility for any injury to people or property resulting from any ideas, methods, instructions or products referred to in the content. |
© 2025 by the authors. Licensee MDPI, Basel, Switzerland. This article is an open access article distributed under the terms and conditions of the Creative Commons Attribution (CC BY) license (https://creativecommons.org/licenses/by/4.0/).
Share and Cite
Dang, X.; Shao, Y.; Liu, H.; Yang, Z.; Zhong, M.; Sun, M.; Deng, W. Risk Analysis Method of Aviation Critical System Based on Bayesian Networks and Empirical Information Fusion. Electronics 2025, 14, 2496. https://doi.org/10.3390/electronics14122496
Dang X, Shao Y, Liu H, Yang Z, Zhong M, Sun M, Deng W. Risk Analysis Method of Aviation Critical System Based on Bayesian Networks and Empirical Information Fusion. Electronics. 2025; 14(12):2496. https://doi.org/10.3390/electronics14122496
Chicago/Turabian StyleDang, Xiangjun, Yongxuan Shao, Haoming Liu, Zhe Yang, Mingwen Zhong, Maohua Sun, and Wu Deng. 2025. "Risk Analysis Method of Aviation Critical System Based on Bayesian Networks and Empirical Information Fusion" Electronics 14, no. 12: 2496. https://doi.org/10.3390/electronics14122496
APA StyleDang, X., Shao, Y., Liu, H., Yang, Z., Zhong, M., Sun, M., & Deng, W. (2025). Risk Analysis Method of Aviation Critical System Based on Bayesian Networks and Empirical Information Fusion. Electronics, 14(12), 2496. https://doi.org/10.3390/electronics14122496

