Next Article in Journal
KELLM: Knowledge-Enhanced Label-Wise Large Language Model for Safe and Interpretable Drug Recommendation
Previous Article in Journal
Autonomous Forklifts: State of the Art—Exploring Perception, Scanning Technologies and Functional Systems—A Comprehensive Review
 
 
Font Type:
Arial Georgia Verdana
Font Size:
Aa Aa Aa
Line Spacing:
Column Width:
Background:
Article

KWM-B: Key-Information Weighting Methods at Multiple Scale for Automated Essay Scoring with BERT

School of Computer Engineering and Science, Shanghai University, Shanghai 200444, China
*
Author to whom correspondence should be addressed.
Electronics 2025, 14(1), 155; https://doi.org/10.3390/electronics14010155
Submission received: 22 November 2024 / Revised: 30 December 2024 / Accepted: 1 January 2025 / Published: 2 January 2025

Abstract

The Automatic Essay Scoring (AES) task aims to automatically evaluate the quality of papers through machines, thereby reducing the burden on teachers and improving the fairness of grading. Although pretrained models perform well in natural language processing (NLP) tasks, in the AES field, large pretrained language models like BERT have not shown greater advantages than other deep learning models such as CNN. Existing research has often analyzed articles as a whole, ignoring the differences in the importance of information in each part of the article. In response to this issue, this article proposes a new framework based on BERT, which adopts a multi-scale key information weighting method, focusing on important information at the token, sentence, paragraph, and document scales to express the semantic content of core ideas more effectively. In addition, this article enhances the model’s ability to identify key information through data augmentation techniques. The evaluation results using quadratic weighted kappa (QWK) indicate that the framework outperforms existing mainstream models on the Public Automatic Student Assessment Award (ASAP) dataset.

1. Introduction

Automatic essay scoring (AES) aims to assess the quality of essays through machine-based evaluations. The increasing volume of written assessments within educational settings has necessitated the development of efficient grading systems that can alleviate the workload for educators while ensuring consistency and fairness in scoring [1]. Traditional manual grading methods, while effective, are often time-consuming and subject to human biases. In this context, AES systems offer a promising solution by providing rapid and objective evaluations of student writing.
Automatic essay scoring has a long history of research. Early studies focused on manual features [2,3]. In recent years, more scholars have started researching deep learning methods. Some of them have explored RNN- and CNN-based approaches [4,5]. Attention methods were also used to automatically assign weights to each vector [6]. With the advent of pretrained language models, they have gradually entered the AES field and achieved performance outcomes comparable to traditional neural networks [7]. However, commonly used pretrained language models such as BERT have not demonstrated significantly superior performance regarding AES [8].
Current research has generally considered scored essays as a whole and paid little attention to the importance of different parts. This leads to the inability to express the information in the paper in a targeted and reasonable manner. Although some studies have introduced attention mechanisms, they cannot provide an interpretable process for adjusting weights based on the actual scoring process.
After studying the actual process of teacher grading, we found that in the actual scoring process at the token level, we often focus more on nouns and verbs; at the sentence level, we typically pay more attention to sentences relevant to the theme of the essay; and at the paragraph scale, we usually focus more on paragraphs in the middle of the essay, because these paragraphs often reflect the author’s experiences and thoughts.
Based on this idea, in order to better capture the different importance factors and optimize the representation of the essay, we constructed KWM-B: a framework based on BERT that employs different weighting methods for key information across multiple-scale representations of articles. Through experimental validation, our framework surpasses the performance of mainstream baseline models.
In summary, the contributions of this work are as follows:
  • We optimize multi-scale article embedding through weighting key information and propose an automatic article scoring framework, KWM-B, based on the BERT model, which shows improved performance compared to traditional methods.
  • We expand the benchmark dataset through data augmentation to align with our weighting process, effectively enhancing the results of model training.
  • Our research provides a universal reference scheme for optimizing the embedding representations of articles, which can be applied to different tasks and models.

2. Related Work

Existing research on automated essay scoring (AES) can be divided into three types: early AES based on manual features, AES based on deep neural networks, and AES based on pretrained language models.
Early AES described the characteristics of articles through manually designed features and graded them through classification, regression, sorting, and other methods [2,3,9,10,11]. These handcrafted design features are often considered by people themselves when evaluating articles and are often not comprehensive, effective, or reasonable.
Deep neural network-based AES does not require manual feature design and extraction, being able to automatically learn complex representations of essays and often yielding better results. Neural network models based on CNN and RNN have significantly surpassed traditional manual methods in terms of performance [4,5,6,12,13].
Pretrained models for AES use large language models to automatically represent and extract features from articles. They only require a simple classifier to complete the output [7,14]. Currently, most of these methods use BERT as the baseline model and add new techniques and frameworks, or they employ different fine-tuning approaches to improve performance. Some of these studies have already surpassed deep neural network-based methods [8,15]. Cao et al. [15] employed two self-supervised tasks and domain adversarial training, while Yang et al. combined regression and ranking to train their model [8]. Automated essay scoring across different prompts is currently a hot research topic. Wang et al. [16] explored unsupervised model training by aggregating heuristic signals, while Jiang et al. [17] used Dissented Representation Learning to enable the model to master inference prompts on its own. Recent studies have also begun to the attempt automatic scoring of articles based on multiple traits, such as using the generative model to evaluate articles on multiple traits by providing sentences as additional hints [18]. However, most of these studies still considered the essay as a whole, ignoring the differences of the criticality of different parts. We selected three models for comparison and present them in Table 1.

3. Proposed Method

In this chapter, we will introduce the definition of our target task, our proposed K-MWB framework, and the specific design of our method.

3.1. Task Definition

The AES task is defined as follows:
Given an essay E with n words E = { x i } i = 1 n , we need to output one score y as a result of measuring the level of this essay.

3.2. Enhanced Article Representation

Inspired by previous research [19], we also adopted a multi-scale representation of articles to better extract key information from different scales of article representations and weight them. Unlike other work, to weight key sentences, we have introduced a sentence scale that is smaller than the paragraph scale but larger than the token scale in order to maintain semantic coherence and integrity within each sentence. Additionally, we did not adopt a uniform segmentation method for establishing the segment scale for each article. Instead, we created a paragraph scale that is more meaningful in terms of paragraph content.
Therefore, our overall representation consists of four scales: token scale, sentence scale, paragraph scale, and document scale.

3.2.1. Token Scale

For the token-scale representation of the article, we adopted the following approach.
First, we utilized the BERT model to obtain the maximum hidden state for each token, as detailed in BERT-DOC-TOK-SEG [19], so as to obtain the sequence of processed tokens t = ( t 1 , t 2 , . . . , t n t ) .
Then, we used external knowledge to annotate the keywords in the article. In short, an external classifier was used to identify key tokens in the article based on their part of speech, meaning, length, and so on. The details of implementation can refer to DC-Match [20].
Then, we selected keywords and non-keywords from the article, provided them with different weights, and combined their corresponding vectors to obtain a token-level representation of the article.
w t i = 1         ,           i     is   keyword         1 x t     ,         i     is   not   keyword  
e t o c = i = 1 n t ( t i × w t i )
where w t i represents the weight of keywords and non-keywords, x t is a controllable hyperparameter, n t is the total number of tokens, and e t o c represents the representation of the article at the token scale.
By adjusting the hyperparameter x t , we can influence the weighting of keywords and non-keywords in semantic aggregation, thereby modifying the vector representation of the entire article at the token level.

3.2.2. Sentence Scale

Processing the information at the sentence scale is at the core of our method. Previous studies did not consider sentences as the fundamental component of article semantics, simply dividing the article into several large blocks for representation. Unlike previous research, we meticulously divided the article into separate sentences and adjusted the weight of each sentence based on its relevance to the prompt. Specifically, the approach is as follows:
First, we used NLTK to tokenize the article into a sequence of sentences and then used LSTM to obtain the representation of each sentence. This method can provide us with a sequence of vectors corresponding to each sentence s = ( s 1 , s 2 , . . . , s n s , ) .
Next, we input the prompt of this article for embedding and calculated the cosine similarity between the vector of each sentence and the prompt corresponding to this article. The similarity between the i-th sentence and prompt is as follows:
c o s s i m ( s i ) = s i · p r o m p t | | s i | | × | | p r o m p t | |
where s i represents the vector corresponding to the i-th sentence, and prompt represents the corresponding prompt for this article. This step allows us to determine the degree of correlation between each sentence and the prompt.
Based on the cosine similarity values, we obtained the weight of the sentence.
w s i = 1 x s × 1 c o s s i m s i , p r o m p t
where w s i represents the weight of the i-th sentence, and x s is a controllable hyperparameter. By adjusting x s , we can adjust the weight of each sentence in the semantic representation of the article based on the degree of relevance between the sentence and the article prompt.
Then, we performed weighted pooling for all tokens to obtain the overall article representation, where the weight of the i-th sentence is the computed as w s i .
e s e n = W e i g h t   P o o l i n g s
Thus, we obtained the representation of the entire document at the sentence scale e s e n .
Using the above method, we assigned different weights to each sentence, thus obtaining a better representation of the article at the sentence level.

3.2.3. Paragraph Scale

For the paragraph scale, we adopted a relatively simple approach to adjust the weights of different paragraphs, thereby obtaining a better representation of the article at the paragraph level.
After analyzing the essays of typical students, we found that in a typical argumentative essay, the opening often responds to prompts and raises issues, the middle part is often the core expression of the author’s ideas, and the ending is usually a concluding idiomatic statement. The closer one gets to the middle part, the more examples and discriminative sentences the author will pour in to prove the correctness of his proposed theory. Therefore, we tried to incorporate the positional information of different paragraphs into the weight adjustment process.
Since there were no fixed paragraph markers in the dataset’s articles, we adopted an existing paragraph segmentation method to divide the paragraphs [21]. In short, it uses an LSTM network to identify whether a sentence is the end of a paragraph, thereby dividing the article into different overall paragraphs. Even though there may be some differences between the separated paragraphs and the author’s actual segmentation, it is feasible, as we only use the positional information of the article paragraphs.
First, we segmented the article into paragraphs, creating a sequence of paragraphs and obtaining representations for these paragraphs using the [CLS] token of BERT to obtain the corresponding embedding for each paragraph p = ( p 1 , p 2 , , p n p ) .
Afterwards, we simply assigned different weights to paragraphs at different positions in the sequence.
w p i = 1 x p × | i n p / 2 |
where w p i represents the weight of the i-th paragraph, x p is a controllable hyperparameter, and n p represents the total number of paragraphs. We used this formula to access how far a paragraph is from the center of the article in order to determine its importance and assign weights to it.
Subsequently, we multiplied each paragraph’s representation by its corresponding weight and then summed them up to obtain the overall representation of the article across different paragraphs.
e p a r = i = 1 n ( p i × w p i )
where   p i represents the i-th paragraph, the weight of the i-th paragraph is the computed w p i , and e p a r represents the essay on paragraph scale.

3.2.4. Document Scale

We chose to use the hidden state corresponding to the [CLS] token as the representation of the entire document, which is the way that BERT represents the document.
e d o c = C L S E
The [CLS] output can aggregate global information—thus representing the entire document from a more holistic perspective—E represents the whole essay, and e d o c is the representation of the article at the document scale.
Based on the method we introduced above, we obtained four different levels of article representations weighted by key information: e t o k ,   e s e n , e p a r , and e d o c .

3.3. Framework

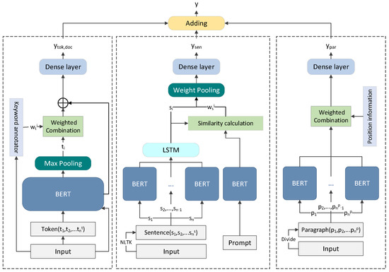
Our framework is shown in Figure 1. The weighting methods for the representation of essay on different scale have been introduced in the previous chapter. Below, we will introduce the detailed information of the components in this framework.
On the left side of the framework diagram, we conduct an information weighting process at the token scale and document scale. We apply a BERT model to obtain essay representations at both the document and token scales. During this period, the keyword annotator described above is introduced to weight the tokens and calculate the overall representation of the tokens. The representation of the essay at the document scale is simply obtained by using [CLS] tags for vector aggregation. Then, we connect it to the weighted token-scale representation.
The middle part of the framework diagram is used to process sentence-scale representation of the essay. For sentence-scale representation, we first use the BERT model to obtain its [CLS] output and then use the LSTM model to obtain hidden representations; Afterwards, we will calculate the similarity between the [CLS] output of the corresponding Prompt and the LSTM output, followed by performing weighted pooling on them. Input the weighted pooling result of the sentence into another dense regression layer to obtain the score.
On the right side of the framework diagram, we adopt another framework to process paragraph level information. Firstly, we use BERT’s [CLS] to obtain paragraph representations. Then, we use positional information to calculate weights and combine them with weights. Finally, we input the results into a dense regression layer to obtain the paragraph-scale score.
Through this framework, we weight key information at the token scale using a keyword extractor, weight key information at the presence scale with prompt, weight key information at the paragraph scale with positional information, and finally fuse the weighted information to obtain the final score.

3.4. Loss Fucntion

We trained the model using Mean Squared Error (MSE). MSE measures the average value of squared errors between predicted scores and labels, which is a commonly used loss function in AES tasks. Its definition is as follows:
M S E y , y ^ = 1 N i ( y i y ^ i ) 2
where y i and y ^ i are the predicted score and the label for the i-th essay, respectively, and N is the number of essays.

3.5. Data Augmentation

We used calculation methods related to prompts when identifying key sentences, which may lead to a degradation in the overall performance of the model without prompts or across different prompts. Therefore, we adopted a data augmentation approach to train the model’s ability to recognize key sentences on its own. For the experiment, we used the commonly employed content-swap method.
Specifically, our data augmentation method was divided into two parts: key sentence swap and non-critical sentence swap. The main steps in both parts are similar, but since non-critical sentences in articles often have similar expressions, we added translation and back-translation steps during non-critical sentence swapping to help the model recognize different expressions of the same meaning.

3.5.1. Key Sentence Swap

The process of exchanging key sentences is as follows:
First, for a certain article a under prompt p , we divide it into n sentences ( s a 1 , s a 2 , s a 3 , . . . , s a n ) and use key word frequency statistics to label each sentence as a key sentence or a non-critical sentence.
Next, for a certain article b under prompt q , we also divide this essay b into n sentences ( s b 1 , s b 2 , s b 3 , . . . , s b n ) and label them accordingly.
Subsequently, for two articles with different prompts, we extract and exchange their key sentences with t-probability, without adjusting other sentences except for the key sentences. The t-value represents the probability of each sentence being swapped.
After mixing, two articles under different prompts each have each other’s key sentences, but these key sentences do not actually meet the requirements of the prompt.
We will significantly reduce the rating of articles that change key sentences based on the number of key sentences exchanged. The definition of the score reduction caused by the exchange of key sentences is as follows:
S c o r e c = S c o r e o n s w a p k × f × x k
where S c o r e o represents the original article score, n s w a p k represents the number of key sentences exchanged, f represents the full score corresponding to the prompt, and x k is a controllable hyperparameter. By adjusting the hyperparameters, we modify the influence of the number of swapped sentences on the overall score.
Through this method, we give longer sentences more weight than shorter ones when weighting sentences related to the prompt. This is because longer sentences typically contain more keywords and are more likely to be annotated as key sentences. Our sentence-level weighting method has been further optimized through this data augmentation method. Meanwhile, the model can learn keyword information to identify key sentences, reducing its reliance on prompt information.

3.5.2. Non-Critical Sentence Swap

In the non-critical sentence swapping phase, our main process is similar to the key sentence swapping method described earlier. The differences are mainly two aspects:
Firstly, we added translation and back-translation steps because non-critical sentences often express similar meanings through different phrasings, and we need to train the model to recognize different expressions of the same content. Moreover, we reduced the impact of the number of non-critical sentence swaps on the overall score by adjusting the formula parameters, as non-critical sentences have less effect on the core semantics of the article. To complete the translation and back-translation process, we integrated the Baidu Translate API to develop a translation component. This component randomly translates the original sentence into Chinese, Japanese, or French and then translates the resulting sentence back into the source language. After that, adjust the scores appropriately according to the established exchange method.
Specifically, our actions are as follows:
Firstly, select some articles under prompt p, randomly translate them, and then reverse translate them back, repeating n times;
Afterwards, select some articles under prompt q, randomly translate them, and then reverse translate them back, repeating the process n times;
Then, using the same method as the exchange key sentence mentioned earlier, extract and exchange non-critical sentences under different prompts;
Finally, for those articles that exchanged non-critical sentences, we only consider the impact of their exchange, slightly reducing the score. The definition of the score reduction caused by the exchange of non-critical sentences is as follows:
S c o r e c = S c o r e o n s w a p n × f × x k × c
where S c o r e o represents the original article score, n s w a p n represents the number of non-critical sentences exchanged, f represents the full score corresponding to the prompt, c is a hyperparameter coefficient that reduces the influence weight between 0 and 1, and x k is the same hyperparameter in the exchange of key sentences. Compared to key sentence swapping, we have reduced the score deduction caused by the exchange of non-critical sentences. This is because non-critical sentences often do not alter the core semantics of the article, and we only consider their minor impact on aspects such as the article’s fluency.

4. Experiments

4.1. Datasets and Evaluation Metrics

We conducted the experiments on the ASAP (Automatic Student Assessment Award) dataset, which includes 12,978 different essays of prompts from eight prompts with scores in different ranges. This dataset is widely used to evaluate the performance of models in automatic essay scoring tasks, and the statistics are provided in Table 2.
We used quadratic weighted kappa (QWK) [22] as the evaluation metric to measure the consistency between the real scores and the predicted scores. The calculation formula for QWK is as follows:
Q W K = 1 i , j w i , j · O i , j i , j w i , j · E i , j
where w i , j = i j 2 / ( L 1 ) 2 is the difference between scores of the raters, O is an L-by-L histogram matrix, O i , j is the number of essays that received a score i by Rater A and a score j by Rater B, and E is the normalized outer product between each rater’s histogram vector of scores.
Compared to kappa, QWK is particularly suitable for ordered scoring tasks, such as rating levels 1 to 5, as it considers the order of scoring and the relative position between levels. In addition, due to the use of square weighting, QWK reduces the impact of extreme ratings on overall consistency. Therefore, compared to other indicators similar to Pearson coefficients, QWK is more excellent as an evaluation metric in AES tasks. QWK has been recognized as a universal evaluation metric in AES tasks [6,15].

4.2. Implementations Details

We adopted the BERT version Bert-base-uncased [23] as the framework, with a hidden layer size of 768. This model was implemented using the PyTorch 1.4 Version [24] and Huggingface [25] Transformers libraries. Due to constraints in GPU memory, we capped the essay length at 512 words with a batch size of 5. Our optimizer of choice was AdamW, with an initial learning rate set to 5 × 10−4. Our model was trained for 50 epochs, and the model that achieved minimum loss was selected to report the results. Following previous work, we used 5-fold cross-validation, with the dataset split into training, development, and test sets in a 60/20/20 ratio.
The parameter x t for adjusting keyword weights was set to 0.3, the parameter x s for adjusting sentence weights was set to 0.2, and for adjusting paragraph weights, the parameter x p was set to 0.1. For the parameter of the number enhancement section, we set the probability t to 0.05, and the score reduction parameter x k was set to 0.01. The impact of adjusting each hyperparameter has been explained in the formulas provided earlier.

4.3. Baseline

We compared our method with the following methods under a prompt-generalized setting.
(1)
EASE [10] is the major non-deep learning system that we compared against known as the Enhanced AI Scoring Engine (EASE). The EASE uses regression techniques with handcrafted features. Results of the EASE with the settings of Support Vector Regression (SVR) and Bayesian Linear Ridge Regression (BLRR) are reported in previous study [7].
(2)
CNN-LSTM [4] combines CNN ensembles and LSTM ensembles over 10 runs and obtained the best result in their experiment.
(3)
LSTM-CNN-Att [5] builds a hierarchical sentence document model, which uses a CNN to encode sentences and an LSTM to encode texts. The attention mechanism is used to automatically determine the relative weights of words and sentences in generating sentence representations and text representations, respectively.
(4)
HISK + BOSWE [11] combines string kernels and word embeddings to extract more semantic features, and it gained higher performance in both in-domain and cross-domain settings.
(5)
SKIPFlOW [26] is a proposed model which considers the coherence when learning text representations. Experiment results in their paper have been used.
(6)
BERT + SST + DAT [15] is the first work to use a pretrained language model to outperform LSTM-based methods.
(7)
BERT2 [8] combines regression and ranking to fine-tune the BERT model, which also outperformed LSTM-based methods and even obtained the new state-of-the-art result.
(8)
BERT-DOC-TOK-SEG [19] uses BERT to represent article information from three scales: token, segment, and document scale.

4.4. Main Results

We report the comparison with the current mainstream AES models, as shown in Table 3. The baseline model performance outcomes for comparison can be found in their corresponding papers and the work of Wang et al. [19].
We have made several observations from the experimental results:
(1)
Performance Improvement and Method Justification: Our model has significantly outperformed mainstream baseline models prior to 2023. Specifically, we have improved the performance score from 0.794 achieved by BERT2 to 0.801. This improvement highlights the effectiveness of our approach in changing the embedding method by assigning higher weights to key information. The enhancement resulted from better identification and utilization of critical information in essays, which was facilitated by our weighting strategy.
(2)
Generalization Potential and Advantages of the Method: Compared to BERT2, which is fine-tuned specifically for BERT, our framework exhibits greater potential for generalization due to its flexible weighting approach. While BERT2 is optimized for a specific model, our method’s non-tailored approach allows it to be more adaptable to various models and tasks. This suggests that our method could be widely applicable to different essay scoring systems and other NLP tasks.
(3)
Performance Across Different Prompts: Our model performed excellently on datasets with prompts 1–3, showing notable improvements. However, the improvement was less significant for prompts 6–8. This variation may be due to stylistic differences in the essays. Key information is more straightforward to identify in argumentative essays, whereas information in narrative essays is often more dispersed, making it challenging for our method to capture key information effectively.

4.5. Ablation Study

4.5.1. Multi-Scale Essay Representation

For the four hierarchical levels of multi-scale essay representation we adopted, we conducted ablation experiments.
We gradually removed the paper representation at different scales, and Table 4 shows the QWK value fluctuations after removing the token scale, segment scale, and paragraph scale from top to bottom. As more levels of paper representation were removed, the QWK value significantly decreased, demonstrating that the information provided by each scale in our multi-scale representation method is effective.

4.5.2. Methods of Weighting Key Information

We gradually removed the paper representation at different scales, and Table 5 shows the QWK value fluctuations after removing the token scale, segment scale, and paragraph scale from top to bottom. As more levels of paper representation were removed, the QWK value significantly decreased, demonstrating that the information provided by each scale in our multi-scale representation method is effective. For the multiple methods of weighting key information used in our representation of articles at different scales, we conducted ablation experiments. For token-scale keyword information, in the ablation experiments, we removed the keyword recognizer and weighting module, and we directly combined the output values of max pooling with the document representation and input them into a dense layer.
For sentence-scale key sentence information, in the ablation experiments, we removed the step of calculating similarity with the prompt and performing weighted pooling and instead adopted an attention module for weight allocation and combination, similar to BERT-DOC-TOK-SEG [19].
For paragraph-scale key paragraph information, in the ablation experiments, we removed the process of calculating weights based on the position and weighted combination and instead combined several paragraphs using average pooling as the representation of the overall paragraph scale.
For document-scale information, there was no key information identification process in our experiments, so no ablation experiment was conducted.
The experimental results are shown in Table 5. These ablation experiments demonstrate the effectiveness of each method we employed to adjust the weighting of key information. It can be observed that the measures taken to adjust the weighting of key sentences are particularly effective, which aligns with our expectations.

4.5.3. Data Augmentation Methods

Regarding the data augmentation methods we employed, we conducted ablation experiments using the original dataset, a dataset where only key sentences were swapped, and a dataset where both key sentences and non-critical sentences were swapped.
The experimental results are shown in Table 6, indicating that the best performance of our data augmentation method was achieved when both key sentences and non-critical sentences were swapped.

4.6. Further Analysis

4.6.1. Effect on Argumentative Essays

In our previous experimental results, we observed that the KWM-B framework performed exceptionally well in scoring argumentative essays on the ASAP dataset. Based on this, we evaluated our model’s performance on another dataset, TOEFL11 [27]. The TOEFL11 dataset consists of 12,100 essays sampled from eight prompts and scored at three levels (low/medium/high). All these essays are argumentative, which better aligns with our analysis objectives.
However, since there is limited research on model performance testing with the TOEFL11 dataset, we could not find baseline model performance for comparison in other reference papers. We conducted comparative experiments using the BERT-DOC-TOK-SEG [19], and CNN-LSTM [4]. The different colored bars in Figure 2 represent the QWK values of the three models we selected on each prompt in the TOEFL 11 dataset. As shown in Figure 2, our KWM-B framework stands out particularly on this dataset, outperforming the other two models in almost all cases. And compared to the controversial papers in the ASAP dataset, our model improved more in argumentative essay scoring. This indicates that our model is particularly effective for argumentative essays, possibly because our weighting method makes it easier to capture articles with clear structures such as argumentative essays.

4.6.2. Effect of Different Design Module

In the ablation experiments, we investigated the internal rationale of each design within the KWM-B framework. In this section, we aim to understand the performance improvement differences brought about by the three designs. We systematically removed the weighting methods, multi-level essay representation methods, and data augmentation methods from our original framework and provided a depiction of the QWK metric fluctuations in each case. The experiment still used the ASAP dataset.
The experimental results are shown in the Figure 3. In Figure 3, the OR represents the QWK value of the complete KWM-B framework, and then we gradually removed each feature module in the framework. DA is the data augmentation technique, WT is the weighting process, and MS is the multi-scale representation.
Based on the decrease in QWK in the bar chart, it is evident that among various methods, multi-scale language representation is the most important, followed by the weighting method used on this basis. The effectiveness of data augmentation methods was minimal, but they still contributes to improving performance.

4.6.3. Runtime Analysis

We also conducted experiments to assess the resources and time required for our methods. The BERT2 experiment took approximately 37 h, the BERT-DOC-TOK-SEG framework took about 58 h, and our KWM-B experiment, due to the more complex semantic embeddings, took 83 h. All experiments were conducted on an Nvidia GeForce GTX 3080 Ti graphics card (NVIDIA Corporation, in Santa Clara, California, USA.) with 12 GB of GPU memory using Python version 3.5.2, Keras version 2.2.4, and TensorFlow version 1.16. The detailed settings for the deployment of KWM-B are shown in Table 7.
After our analysis, we believe that the additional time was mainly spent on the complex embedding representations. KWM-B significantly increased the training time compared to BERT2 due to its use of multi-scale representations. Our approach, which employs more complex multi-scale representations of articles and weights key information, resulted in an increase in training time. However, we consider the additional training time acceptable in light of the performance improvements achieved.

5. Conclusions

5.1. Achievements and Contributions

In this article, we proposed multiple key information weighting methods to improve the representation of articles at different scales, and based on this, we introduced our framework KWM-B to solve the AES problem. By using these different methods to enhance the weight of key information in the representation of articles at different scales, classifiers can score articles more reasonably. The experimental results show that our framework is superior to current mainstream models, which reflects that our research has greatly optimized the article embedding representation of existing models, especially in the scoring of argumentative essays.
In addition, our data augmentation method effectively enhanced the performance of the model on AES tasks. We shuffled data through translation and reverse translation and exchanged content to make the model better understand the differences between excellent and non-excellent articles.
Our key information weighting method and data augmentation method are not designed for a specific model; therefore, they have the potential to be applied to various downstream task adjustments of other pretrained language models. This provides a valuable reference for optimizing other models in AES tasks.
Our research will further enrich the theoretical contributions to article embedding in automated essay scoring and other tasks. This will help policymakers and investors better recognize the potential of automated essay scoring and accelerate the integration of mature automated essay scoring systems into educational and examination processes.

5.2. Limitations and Prospects

Firstly, our current research is limited to the overall grading of articles. Due to our inability to determine the corresponding impact of each feature score in the article after data augmentation, we are temporarily unable to extend our method to multi-feature scoring tasks. We will further investigate in a future article how to apply this data augmentation technique and weighting method to the scoring of each trait.
Secondly, our weighting method applied a prompt for similarity calculation, which resulted in our model’s performance not being outstanding when performing cross-prompt scoring tasks. We will continue to explore how this weighting method can be applied to cross-prompt scoring tasks.
Finally, as we have stated, our research should be a universal method for weighted representation of articles, which should be applicable to various types of language models. We have attempted to conduct experiments on various versions of BERT and variant models such as Roberta and achieved good results, but we have not yet applied and explored generative language models such as T5, which is also our further goal to achieve.

Author Contributions

Conceptualization, T.M. and D.X.; methodology, T.M.; software, T.M.; validation, T.M. and D.X.; formal analysis, T.M. and D.X.; investigation, T.M.; resources, T.M.; data curation, T.M.; writing—original draft preparation, T.M. and D.X.; writing—review and editing, T.M. and D.X.; visualization, T.M.; supervision, D.X.; project administration, D.X. All authors have read and agreed to the published version of the manuscript.

Funding

This research received no external funding.

Data Availability Statement

The data that support the findings of this study are openly available in [Kaggle] at https://www.kaggle.com/competitions/asap-aes/data (accessed on 21 November 2024).

Conflicts of Interest

The authors declare no conflicts of interest.

References

  1. Weigle, S.C. Assessing Writing; Cambridge University Press: Cambridge, UK, 2002. [Google Scholar]
  2. Larkey, L.S. Automatic essay grading using text categorization techniques. In Proceedings of the 21st Annual International ACM SIGIR Conference on Research and Development in Information Retrieva (SIGIR ’98), Melbourne, Australia, 24–28 August 1998. [Google Scholar]
  3. Chen, H.; He, B. Automated essay scoring by maximizing human-machine agreement. In Proceedings of the 2013 Conference on Empirical Methods in Natural Language Processing, Seattle, WA, USA, 18–21 October 2013. [Google Scholar]
  4. Taghipour, K.; Ng, H.T. A neural approach to automated essay scoring. In Proceedings of the 2016 Conference on Empirical Methods in Natural Language Processing, Austin, TX, USA, 1–5 November 2016. [Google Scholar]
  5. Dong, F.; Zhang, Y.; Yang, J. Attention- based recurrent convolutional neural network for automatic essay scoring. In Proceedings of the 21st Conference on Computational Natural Language Learning, Vancouver, BC, Canada, 3–4 August 2017. [Google Scholar]
  6. Ridley, R.; He, L.; Dai, X.Y.; Huang, S.; Chen, J. Automated cross-prompt scoring of essay traits. In Proceedings of the Thirty-Fifth AAAI Conference on Artificial Intelligence, AAAI 2021, Thirty-Third Conference on Innovative Applications of Artificial Intelligence, IAAI 2021, The Eleventh Symposium on Educational Advances in Artificial Intelligence, EAAI 2021, Virtual Event, 2–9 February 2021; AAAI Press: Palo Alto, CA, USA, 2021; pp. 13745–13753. [Google Scholar]
  7. Rodriguez, P.U.; Jafari, A.; Ormerod, C.M. Language models and automated essay scoring. arXiv 2019, arXiv:1909.09482. [Google Scholar]
  8. Yang, R.; Cao, J.; Wen, Z.; Wu, Y.; He, X. Enhancing automated essay scoring performance via fine-tuning pre-trained language models with combination of regression and ranking. In Proceedings of the Findings of the Association for Computational Linguistics: EMNLP, Online Event, 16–20 November 2020; pp. 1560–1569. [Google Scholar]
  9. Rudner, L.M.; Liang, T. Automated essay scoring using bayes’ theorem. J. Technol. Learn. Assess. 2002, 1, 3–21. [Google Scholar]
  10. Phandi, P.; Chai, K.M.A.; Ng, H.T. Flexible domain adaptation for automated essay scoring using correlated linear regression. In Proceedings of the 2015 Conference on Empirical Methods in Natural Language Processing, Lisbon, Portugal, 17–21 September 2015; pp. 431–439. [Google Scholar]
  11. Cozma, M.; Butnaru, A.M.; Ionescu, R.T. Automated essay scoring with string kernels and word embeddings. In Proceedings of the 56th Annual Meeting of the Association for Computational Linguistics, Melbourne, Australia, 15–20 July 2018. [Google Scholar]
  12. Dong, F.; Zhang, Y. Automatic features for essay scoring-an empirical study. In Proceedings of the 2016 Conference on Empirical Methods in Natural Language Processing, Austin, TX, USA, 1–5 November 2016; pp. 1072–1077. [Google Scholar]
  13. Mathias, S.; Murthy, R.; Kanojia, D.; Mishra, A.; Bhattacharyya, P. Happy are those who grade without seeing: A multi task learning approach to grade essays using gaze behavior. In Proceedings of the 1st Conference of the Asia-Pacific Chapter of the Association for Computational Linguistics and the 10th International Joint Conference on Natural Language Processing, Suzhou, China, 4–7 December 2020; pp. 858–872. [Google Scholar]
  14. Mayfield, E.; Black, A.W. Should you fine-tune bert for automated essay scoring? In Proceedings of the 15th Workshop on Innovative Use of NLP for Building Educational Applications, Online, 10 July 2020. [Google Scholar]
  15. Cao, Y.; Jin, H.; Wan, X.; Yu, Z. Domain-Adaptive Neural Automated Essay Scoring. In Proceedings of the 43rd International ACM SIGIR Conference on Research and Development in Information Retrieval (SIGIR ’20), Virtual Event, China, 25–30 July 2020; Association for Computing Machinery: New York, NY, USA, 2020; pp. 1011–1020. [Google Scholar]
  16. Wang, C.; Jiang, Z.; Yin, Y.; Cheng, Z.; Ge, S.; Gu, Q. Aggregating Multiple Heuristic Signals as Supervision for Unsupervised Automated Essay Scoring. In Proceedings of the 61st Annual Meeting of the Association for Computational Linguistics (Volume 1: Long Papers), Toronto, ON, Canada, 9–14 July 2023; pp. 13999–14013. [Google Scholar]
  17. Jiang, Z.; Gao, T.; Yin, Y.; Liu, M.; Yu, H.; Cheng, Z.; Gu, Q. Improving Domain Generalization for Prompt-Aware Essay Scoring via Disentangled Representation Learning. In Proceedings of the 61st Annual Meeting of the Association for Computational Linguistics (Volume 1: Long Papers), Toronto, ON, Canada, 9–14 July 2023; pp. 12456–12470. [Google Scholar]
  18. Do, H.; Kim, Y.; Lee, G.G. Autoregressive Score Generation for Multi-trait Essay Scoring. In Proceedings of the Findings of the Association for Computational Linguistics: EACL, St. Julian’s, Malta, 17–22 March 2024; pp. 1659–1666. [Google Scholar]
  19. Wang, Y.; Wang, C.; Li, R.; Lin, H. On the Use of Bert for Automated Essay Scoring: Joint Learning of Multi-Scale Essay Representation. In Proceedings of the 2022 Conference of the North American Chapter of the Association for Computational Linguistics: Human Language Technologies, Seattle, WA, USA, 10–15 July 2022; pp. 3416–3425. [Google Scholar]
  20. Zou, Y.; Liu, H.; Gui, T.; Wang, J.; Zhang, Q.; Tang, M.; Li, H.; Wang, D. Divide and Conquer: Text Semantic Matching with Disentangled Keywords and Intents. In Proceedings of the Findings of the Association for Computational Linguistics: ACL, Dublin, Ireland, 22–27 May 2022; pp. 3622–3632. [Google Scholar]
  21. Koshorek, O.; Cohen, A.; Mor, N.; Rotman, M.; Berant, J. Text Segmentation as a Supervised Learning Task. In Proceedings of the 2018 Conference of the North American Chapter of the Association for Computational Linguistics: Human Language Technologies, Volume 2 (Short Papers), New Orleans, LA, USA, 1–6 June 2018; pp. 469–473. [Google Scholar]
  22. Cohen, J. Weighted kappa: Nominal scale agreement provision for scaled disagreement or partial credit. Psychol. Bull. 1968, 70, 213–220. [Google Scholar] [CrossRef] [PubMed]
  23. Devlin, J.; Chang, M.-W.; Lee, K.; Toutanova, K. BERT: Pre-training of Deep Bidirectional Transformers for Language Understanding. In Proceedings of the 2019 Conference of the North American Chapter of the Association for Computational Linguistics: Human Language Technologies, Volume 1 (Long and Short Papers), Minneapolis, MN, USA, 2–7 June 2019; pp. 4171–4186. [Google Scholar]
  24. Paszke, A. PyTorch: An imperative style, high-performance deep learning library. In Proceedings of the 33rd International Conference on Neural Information Processing Systems, Vancouver, BC, Canada, 8–14 December 2019; Curran Associates Inc.: Red Hook, NY, USA, 2019. Article 721. pp. 8026–8037. [Google Scholar]
  25. Wolf, T.; Debut, L.; Davison, J.; Shleifer, S.; von Platen, P.; Ma, C.; Jernite, Y.; Plu, J.; Xu, C.; Le Scao, T.; et al. Transformers: State-of-the-Art Natural Language Processing. In Proceedings of the 2020 Conference on Empirical Methods in Natural Language Processing: System Demonstrations, Online, 16–20 November 2020; pp. 38–45. [Google Scholar]
  26. Tay, Y.; Phan, M.; Tuan, L.A.; Hui, S.C. Skipflow: Incorporating neural coherence features for end-to-end automatic text scoring. In Proceedings of the Thirty-Second AAAI Conference on Artificial Intelligence, (AAAI-18), the 30th Innovative Applications of Artificial Intelligence, New Orleans, LA, USA, 4–6 February 2018; pp. 5948–5955. [Google Scholar]
  27. Daniel, B.; Joel, T.; Derrick, H.; Aoife, C.; Martin, C. Toefl11: A Corpus of Non-Native English; ETS Research Report; Educational Testing Service: Princeton, NJ, USA, 2013; Volume 2013, pp. 1–15. [Google Scholar]
Figure 1. KWM-B: An automated essay scoring system structure based on optimized multi-scale representation of papers has been proposed.
Figure 1. KWM-B: An automated essay scoring system structure based on optimized multi-scale representation of papers has been proposed.
Electronics 14 00155 g001
Figure 2. Effect on argumentative essays.
Figure 2. Effect on argumentative essays.
Electronics 14 00155 g002
Figure 3. Effect of different designed modules.
Figure 3. Effect of different designed modules.
Electronics 14 00155 g003
Table 1. Comparison of some mainstream models.
Table 1. Comparison of some mainstream models.
ModelArchitectureAdvantageLimitationSuitable Applications
EASEManual features + regressionFast and interpretableNot comprehensive;
poor accuracy.
Relatively simple essays
CNN-LSTMCNN + LSTMComprehensive representation and moderate complexity.Lacks in-depth semantic understanding.Essays with clear structures and moderate lengths.
BERT2BERT + regression + rankingThe strongest representational ability and the best performance.Large parameters, time- and resource-consumingA wide range of essay types
Table 2. Statistical information or the ASAP dataset.
Table 2. Statistical information or the ASAP dataset.
Prompt#EssayAvg. LenGenreRange
11783ARG3502–12
21800ARG3501–6
31726RES1500–3
41772RES1500–3
51805RES1500–4
61800RES1500–4
71569NAR2500–30
8723NAR6500–60
The #Essay column represents the number of articles under each prompt. In the Avg. Len column, ARG represents argumentative writing, RES represents responsive writing, and NAR represents narrative writing. The last column Range lists the score range.
Table 3. Experiment Results.
Table 3. Experiment Results.
Dataset/Prompts
ModelsP1P2P3P4P5P6P7P8Average
EASE (SVR)0.7810.6210.6300.7490.7820.7710.7270.5340.699
EASE (BLRR)0.7610.6060.6210.7420.7840.7750.7300.6170.705
CNN-LSTM0.8210.6880.6940.8050.8070.8190.8080.6440.761
LSTM-CNN-Att0.8220.6820.6720.8140.8030.8110.8010.7050.764
HISK + BOSWE0.8450.7290.6840.8290.8330.8300.8040.7290.785
SKIPFlOW0.8320.6840.6950.7880.8150.8100.8000.6970.764
BERT + SST + DAT0.8240.6990.7260.8590.8220.8280.8400.7260.791
BERT20.8170.7190.6980.8450.8410.8470.8390.7440.794
BERT-DOC-TOK-SEG0.8360.6950.7000.8150.8120.8160.8380.7440.782
KWM-B (Ours)0.8480.7310.7280.8530.8440.8360.8340.7390.801
Experiment results of all models in terms of QWK on ASAP. The results of baselines are adapted from their original papers. The optimal data for each column have been highlighted in bold.
Table 4. Ablation study on multi-scale essay representation.
Table 4. Ablation study on multi-scale essay representation.
Multi-ScaleAverage QWK
KWM-B0.801
rt0.786
rtrs0.764
rtrsrp0.760
The impact of adding essay representation at different scales on model performance. rt, rs, and rp respectively represent the token, sentence, and paragraph scales of article information.
Table 5. Ablation study on methods of weighting key information.
Table 5. Ablation study on methods of weighting key information.
Weighting MethodsAverage QWK
KWM-B0.801
wt0.796
ws0.788
wp0.795
wtws0.785
wtwswp0.782
The impact of the key information weighting method on model performance. −wt represents removal of keyword weighting, −ws represents removal of key sentence weighting, and −wp represents removal of key paragraph weighting.
Table 6. Ablation study on data augmentation methods.
Table 6. Ablation study on data augmentation methods.
Data AugmentationAverage QWK
do0.796
+dk0.799
+dk +dn0.801
The impact of data augmentation through key sentence and non-critical sentence swapping on model performance, where do denotes the performance of the model on the original dataset, +dk indicates swapping of key sentences, and +dn indicates swapping of non-critical sentences.
Table 7. Details of the settings for the deployment of the KWM-B framework.
Table 7. Details of the settings for the deployment of the KWM-B framework.
Experimental EnvironmentParameters
Operating SystemUbuntu
Programming LanguagePython version 3.5.2
Neural Network APIKeras version 2.2.4
Machine Learning FrameworkTensorFlow version 1.16
CPU (Intel Corporation, in Santa Clara, California, USA.)Intel i9-12900 K ~3.2 GHz
GPUNvidia GeForce GTX 3080 Ti-12 GB
Memory32 GB
Disclaimer/Publisher’s Note: The statements, opinions and data contained in all publications are solely those of the individual author(s) and contributor(s) and not of MDPI and/or the editor(s). MDPI and/or the editor(s) disclaim responsibility for any injury to people or property resulting from any ideas, methods, instructions or products referred to in the content.

Share and Cite

MDPI and ACS Style

Miao, T.; Xu, D. KWM-B: Key-Information Weighting Methods at Multiple Scale for Automated Essay Scoring with BERT. Electronics 2025, 14, 155. https://doi.org/10.3390/electronics14010155

AMA Style

Miao T, Xu D. KWM-B: Key-Information Weighting Methods at Multiple Scale for Automated Essay Scoring with BERT. Electronics. 2025; 14(1):155. https://doi.org/10.3390/electronics14010155

Chicago/Turabian Style

Miao, Tengteng, and Dong Xu. 2025. "KWM-B: Key-Information Weighting Methods at Multiple Scale for Automated Essay Scoring with BERT" Electronics 14, no. 1: 155. https://doi.org/10.3390/electronics14010155

APA Style

Miao, T., & Xu, D. (2025). KWM-B: Key-Information Weighting Methods at Multiple Scale for Automated Essay Scoring with BERT. Electronics, 14(1), 155. https://doi.org/10.3390/electronics14010155

Note that from the first issue of 2016, this journal uses article numbers instead of page numbers. See further details here.

Article Metrics

Back to TopTop