A Low-Latency Approach for RFF Identification in Open-Set Scenarios
Abstract
1. Introduction
- •
- We propose a scalable RFF identification framework based on an additional simulated training stage towards open-set. This enhances the learned representation to preserve useful information for separating rogue from legitimate devices, as well as discriminating among legitimate devices.
- •
- We keep the representative features from the training data to construct a feature exemplar set that efficiently characterizes the RFF patterns of legitimate and rogue devices. This could help to reduce the feature space and computational complexity during the testing process.
- •
- We verify the effectiveness of the proposed approach by utilizing LoRa devices and a USRP N210 software-defined radio (SDR) platform. The experimental results show that the accuracy of rogue device identification and device classification is higher than when using the thresholds directly and other open-set algorithms, such as OpenMax. Moreover, the exemplar set achieves over 90% accuracy even with half of the total features, with a shorter recognition time.
2. Related Work
3. System Overview
4. LoRa Signal Preprocessing
4.1. LoRa Signal
4.2. Signal Acquisition
4.3. Preprocessing
5. Rff Extractor Training
5.1. Deep Learning Model Architecture
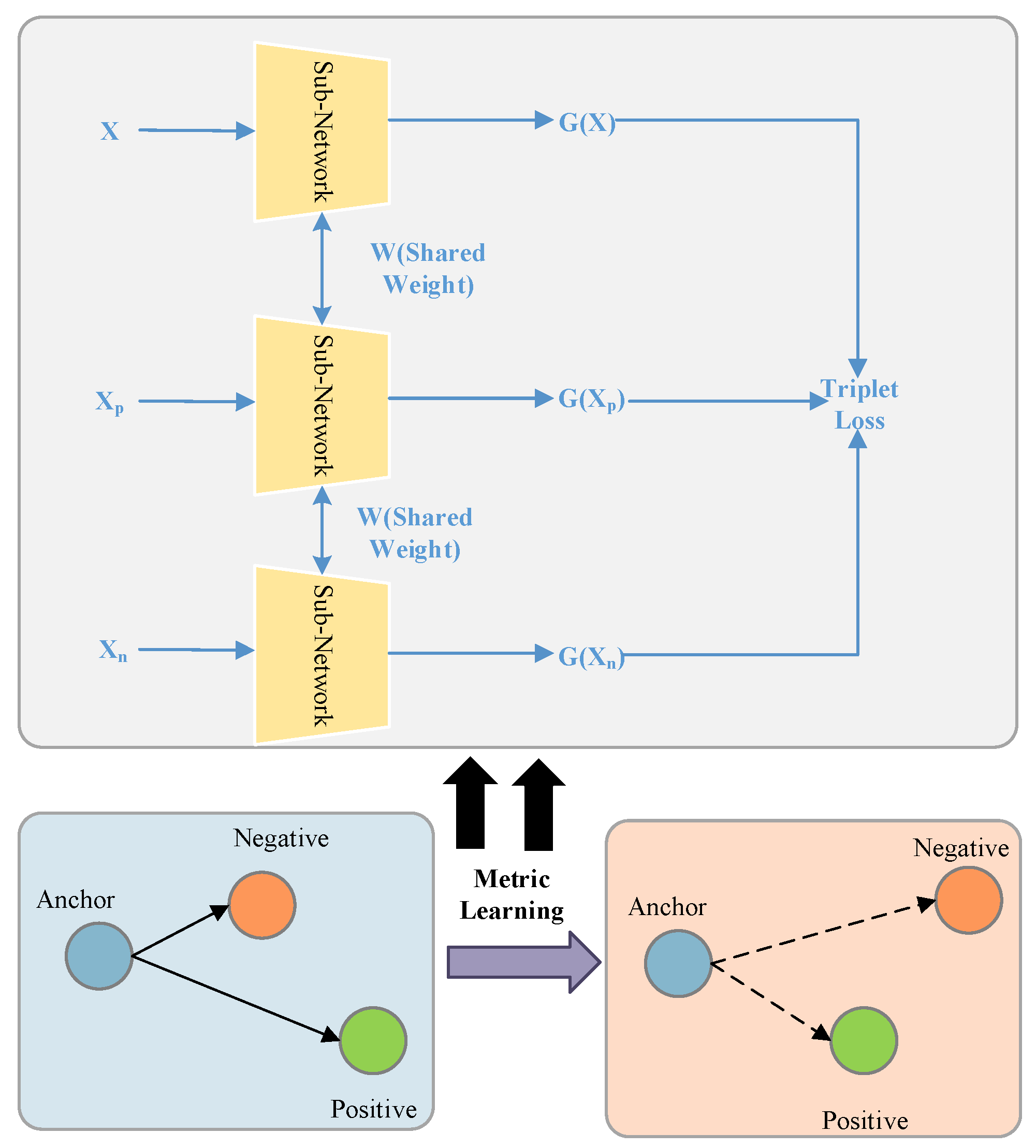
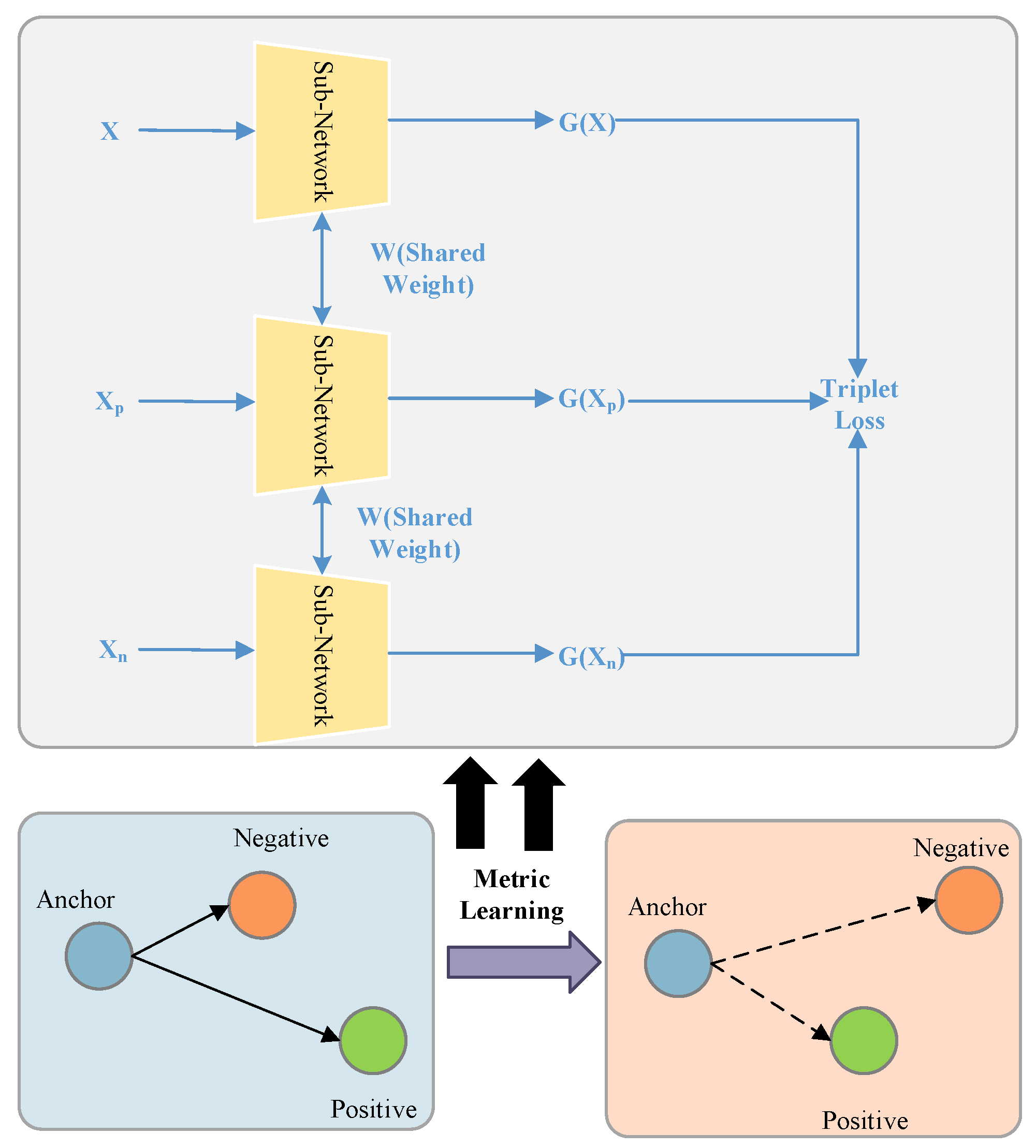
5.2. Deep Metric Learning
5.3. Exemplar Set Construction
| Algorithm 1 Exemplar Set Construction |
| Require: RFF data of device y Require: CFO data of device y Require: M exemplars for each class Require: Current RFF extractor for do for do end for end for Ensure: S, , and |
6. Device Identification and Verification
7. Experiments
7.1. Experimental Settings
7.2. Preliminaries
7.3. The Effect of Device Identification
7.4. The Effect of Exemplar Set
7.5. The Effect of SNR
8. Conclusions
Author Contributions
Funding
Data Availability Statement
Conflicts of Interest
References
- Zhang, K.; Liang, X.; Lu, R.; Shen, X. Sybil Attacks and Their Defenses in the Internet of Things. IEEE Internet Things J. 2014, 1, 372–383. [Google Scholar] [CrossRef]
- Zou, Y.; Zhu, J.; Wang, X.; Hanzo, L. A Survey on Wireless Security: Technical Challenges, Recent Advances, and Future Trends. Proc. IEEE 2016, 104, 1727–1765. [Google Scholar] [CrossRef]
- Hassija, V.; Chamola, V.; Saxena, V.; Jain, D.; Goyal, P.; Sikdar, B. A Survey on IoT Security: Application Areas, Security Threats, and Solution Architectures. IEEE Access 2019, 7, 82721–82743. [Google Scholar] [CrossRef]
- Fang, H.; Wang, X.; Hanzo, L. Learning-Aided Physical Layer Authentication as an Intelligent Process. IEEE Trans. Commun. 2019, 67, 2260–2273. [Google Scholar] [CrossRef]
- Li, G.; Hu, A.; Zhang, J.; Peng, L.; Sun, C.; Cao, D. High-Agreement Uncorrelated Secret Key Generation Based on Principal Component Analysis Preprocessing. IEEE Trans. Commun. 2018, 66, 3022–3034. [Google Scholar] [CrossRef]
- Li, G.; Zhang, Z.; Zhang, J.; Hu, A. Encrypting Wireless Communications on the Fly Using One-Time Pad and Key Generation. IEEE Internet Things J. 2021, 8, 357–369. [Google Scholar] [CrossRef]
- Wang, W.; Sun, Z.; Piao, S.; Zhu, B.; Ren, K. Wireless Physical-Layer Identification: Modeling and Validation. IEEE Trans. Inf. Forensics Secur. 2016, 11, 2091–2106. [Google Scholar] [CrossRef]
- Geng, C.; Huang, S.J.; Chen, S. Recent Advances in Open Set Recognition: A Survey. IEEE Trans. Pattern Anal. Mach. Intell. 2021, 43, 3614–3631. [Google Scholar] [CrossRef] [PubMed]
- Xie, R.; Xu, W.; Chen, Y.; Yu, J.; Hu, A.; Ng, D.W.K.; Swindlehurst, A.L. A Generalizable Model-and-Data Driven Approach for Open-Set RFF Authentication. IEEE Trans. Inf. Forensics Secur. 2021, 16, 4435–4450. [Google Scholar] [CrossRef]
- Shen, G.; Zhang, J.; Marshall, A.; Peng, L.; Wang, X. Radio Frequency Fingerprint Identification for LoRa Using Spectrogram and CNN. In Proceedings of the IEEE INFOCOM 2021—IEEE Conference on Computer Communications, Vancouver, BC, Canada, 10–13 May 2021; pp. 1–10. [Google Scholar] [CrossRef]
- Shen, G.; Zhang, J.; Marshall, A.; Cavallaro, J.R. Towards Scalable and Channel-Robust Radio Frequency Fingerprint Identification for LoRa. IEEE Trans. Inf. Forensics Secur. 2022, 17, 774–787. [Google Scholar] [CrossRef]
- Halder, S.; Newe, T. Radio fingerprinting for anomaly detection using federated learning in LoRa-enabled Industrial Internet of Things. Future Gener. Comput. Syst. 2023, 143, 322–336. [Google Scholar] [CrossRef]
- Bendale, A.; Boult, T.E. Towards Open Set Deep Networks. In Proceedings of the 2016 IEEE Conference on Computer Vision and Pattern Recognition (CVPR), Las Vegas, NV, USA, 27–30 June 2016; pp. 1563–1572. [Google Scholar] [CrossRef]
- Das, K.; Havinga, P. Evaluation of DECT for low latency real-time industrial control networks. In Proceedings of the 2013 IEEE International Workshop of Internet-of-Things Networking and Control (IoT-NC), New Orleans, LA, USA, 24–24 June 2013; pp. 10–17. [Google Scholar] [CrossRef]
- Weiner, M.; Jorgovanovic, M.; Sahai, A.; Nikolié, B. Design of a low-latency, high-reliability wireless communication system for control applications. In Proceedings of the 2014 IEEE International Conference on Communications (ICC), Sydney, NSW, Australia, 10–14 June 2014; pp. 3829–3835. [Google Scholar] [CrossRef]
- Zheng, Y.; Zhao, C.; Lei, Y.; Chen, L. Embedded Radio Frequency Fingerprint Recognition Based on A Lightweight Network. In Proceedings of the 2020 IEEE 6th International Conference on Computer and Communications (ICCC), Chengdu, China, 11–14 December 2020; pp. 1386–1392. [Google Scholar] [CrossRef]
- Zhang, T.; Ren, P.; Ren, Z. Deep Radio Fingerprint ResNet for Reliable Lightweight Device Identification. In Proceedings of the 2021 IEEE 94th Vehicular Technology Conference (VTC2021-Fall), Norman, OK, USA, 27–30 September 2021; pp. 1–6. [Google Scholar] [CrossRef]
- Al-Shawabka, A.; Pietraski, P.; Pattar, S.B.; Restuccia, F.; Melodia, T. DeepLoRa: Fingerprinting LoRa Devices at Scale Through Deep Learning and Data Augmentation. In Proceedings of the MobiHoc ’21:Twenty-Second International Symposium on Theory, Algorithmic Foundations, and Protocol Design for Mobile Networks and Mobile Computing, Shanghai China, 26–29 July 2021; Association for Computing Machinery: New York, NY, USA, 2021; pp. 251–260. [Google Scholar] [CrossRef]
- Peng, L.; Zhang, J.; Liu, M.; Hu, A. Deep Learning Based RF Fingerprint Identification Using Differential Constellation Trace Figure. IEEE Trans. Veh. Technol. 2020, 69, 1091–1095. [Google Scholar] [CrossRef]
- Cekic, M.; Gopalakrishnan, S.; Madhow, U. Wireless Fingerprinting via Deep Learning: The Impact of Confounding Factors. In Proceedings of the 2021 55th Asilomar Conference on Signals, Systems, and Computers, Pacific Grove, CA, USA, 31 October–3 November 2021; pp. 677–684. [Google Scholar] [CrossRef]
- Yang, T.; Zhao, J.; Wang, X.; Xu, F. Deep learning based RFF recognition with differential constellation trace figure towards closed and open set. In Proceedings of the 2022 IEEE/CIC International Conference on Communications in China (ICCC), Foshan, China, 11–13 August 2022; pp. 908–913. [Google Scholar] [CrossRef]
- Das, R.; Gadre, A.; Zhang, S.; Kumar, S.; Moura, J.M.F. A Deep Learning Approach to IoT Authentication. In Proceedings of the 2018 IEEE International Conference on Communications (ICC), Kansas City, MO, USA, 20–24 May 2018; pp. 1–6. [Google Scholar] [CrossRef]
- Scheirer, W.J.; Rocha, A.; Micheals, R.J.; Boult, T.E. Meta-Recognition: The Theory and Practice of Recognition Score Analysis. IEEE Trans. Pattern Anal. Mach. Intell. 2011, 33, 1689–1695. [Google Scholar] [CrossRef] [PubMed]
- Shen, G.; Zhang, J.; Marshall, A.; Peng, L.; Wang, X. Radio Frequency Fingerprint Identification for LoRa Using Deep Learning. IEEE J. Sel. Areas Commun. 2021, 39, 2604–2616. [Google Scholar] [CrossRef]
- Cekic, M.; Gopalakrishnan, S.; Madhow, U. Robust Wireless Fingerprinting: Generalizing Across Space and Time. arXiv 2020, arXiv:2002.10791. [Google Scholar] [CrossRef]
- Schroff, F.; Kalenichenko, D.; Philbin, J. FaceNet: A unified embedding for face recognition and clustering. In Proceedings of the 2015 IEEE Conference on Computer Vision and Pattern Recognition (CVPR), Boston, MA, USA, 7–12 June 2015; pp. 815–823. [Google Scholar] [CrossRef]
- Neal, L.; Olson, M.; Fern, X.; Wong, W.K.; Li, F. Open Set Learning with Counterfactual Images. In Proceedings of the Computer Vision—ECCV, Munich, Germany, 8–14 September 2018; Springer International Publishing: Berlin/Heidelberg, Germany, 2018; pp. 620–635. [Google Scholar]









| Device Verification | ||||
|---|---|---|---|---|
| Openness | Methods | L-acc | R-acc | O-acc |
| 0.1548 | LR & KNN | 0.938 | 0.902 | 0.925 |
| Openmax | 0.925 | 0.849 | 0.889 | |
| CFO | 0.881 | 0.821 | 0.869 | |
| Distance | 0.924 | 0.673 | 0.801 | |
| CFO & Distance | 0.872 | 0.769 | 0.848 | |
| 0.2441 | LR & KNN | 0.921 | 0.828 | 0.865 |
| Openmax | 0.872 | 0.804 | 0.851 | |
| CFO | 0.874 | 0.781 | 0.831 | |
| Distance | 0.911 | 0.626 | 0.807 | |
| CFO & Distance | 0.861 | 0.739 | 0.821 | |
| 0.2829 | LR & KNN | 0.916 | 0.753 | 0.802 |
| Openmax | 0.835 | 0.785 | 0.796 | |
| CFO | 0.747 | 0.711 | 0.747 | |
| Distance | 0.908 | 0.518 | 0.778 | |
| CFO & Distance | 0.723 | 0.647 | 0.723 | |
| Device Identification | ||||
|---|---|---|---|---|
| Methods | Precision | F1-Score | Recall | Specificity |
| LR | 0.9104 | 0.908 | 0.9081 | 0.9962 |
| Openmax | 0.9049 | 0.9022 | 0.9023 | 0.9959 |
| CFO | 0.8816 | 0.8732 | 0.8794 | 0.9892 |
| Distance | 0.6391 | 0.6347 | 0.6376 | 0.9693 |
Disclaimer/Publisher’s Note: The statements, opinions and data contained in all publications are solely those of the individual author(s) and contributor(s) and not of MDPI and/or the editor(s). MDPI and/or the editor(s) disclaim responsibility for any injury to people or property resulting from any ideas, methods, instructions or products referred to in the content. |
© 2024 by the authors. Licensee MDPI, Basel, Switzerland. This article is an open access article distributed under the terms and conditions of the Creative Commons Attribution (CC BY) license (https://creativecommons.org/licenses/by/4.0/).
Share and Cite
Zhang, B.; Zhang, T.; Ma, Y.; Xi, Z.; He, C.; Wang, Y.; Lv, Z. A Low-Latency Approach for RFF Identification in Open-Set Scenarios. Electronics 2024, 13, 384. https://doi.org/10.3390/electronics13020384
Zhang B, Zhang T, Ma Y, Xi Z, He C, Wang Y, Lv Z. A Low-Latency Approach for RFF Identification in Open-Set Scenarios. Electronics. 2024; 13(2):384. https://doi.org/10.3390/electronics13020384
Chicago/Turabian StyleZhang, Bo, Tao Zhang, Yuanyuan Ma, Zesheng Xi, Chuan He, Yunfan Wang, and Zhuo Lv. 2024. "A Low-Latency Approach for RFF Identification in Open-Set Scenarios" Electronics 13, no. 2: 384. https://doi.org/10.3390/electronics13020384
APA StyleZhang, B., Zhang, T., Ma, Y., Xi, Z., He, C., Wang, Y., & Lv, Z. (2024). A Low-Latency Approach for RFF Identification in Open-Set Scenarios. Electronics, 13(2), 384. https://doi.org/10.3390/electronics13020384
