An Algorithm for Detecting and Restoring Tampered Images Using Chaotic Watermark Embedding
Abstract
1. Introduction
- A two-dimensional discrete chaotic system is employed to establish the mapping relationship among image sub-blocks, which increases the key space of the algorithm while ensuring the speed of operation.
- An algorithm for adaptive optimization of pixel values is designed to generate watermark information. The generated watermark information (authentication information) is capable of more accurately representing the image content and also enhances the anti-attack ability of the watermark information.
- A hierarchical detection and recovery value optimization algorithm is constructed, which improves the accuracy of tampering detection and the quality of recovered images.
2. Methods
2.1. Block Mapping
2.2. Watermark Generation
2.3. Watermark Embedding
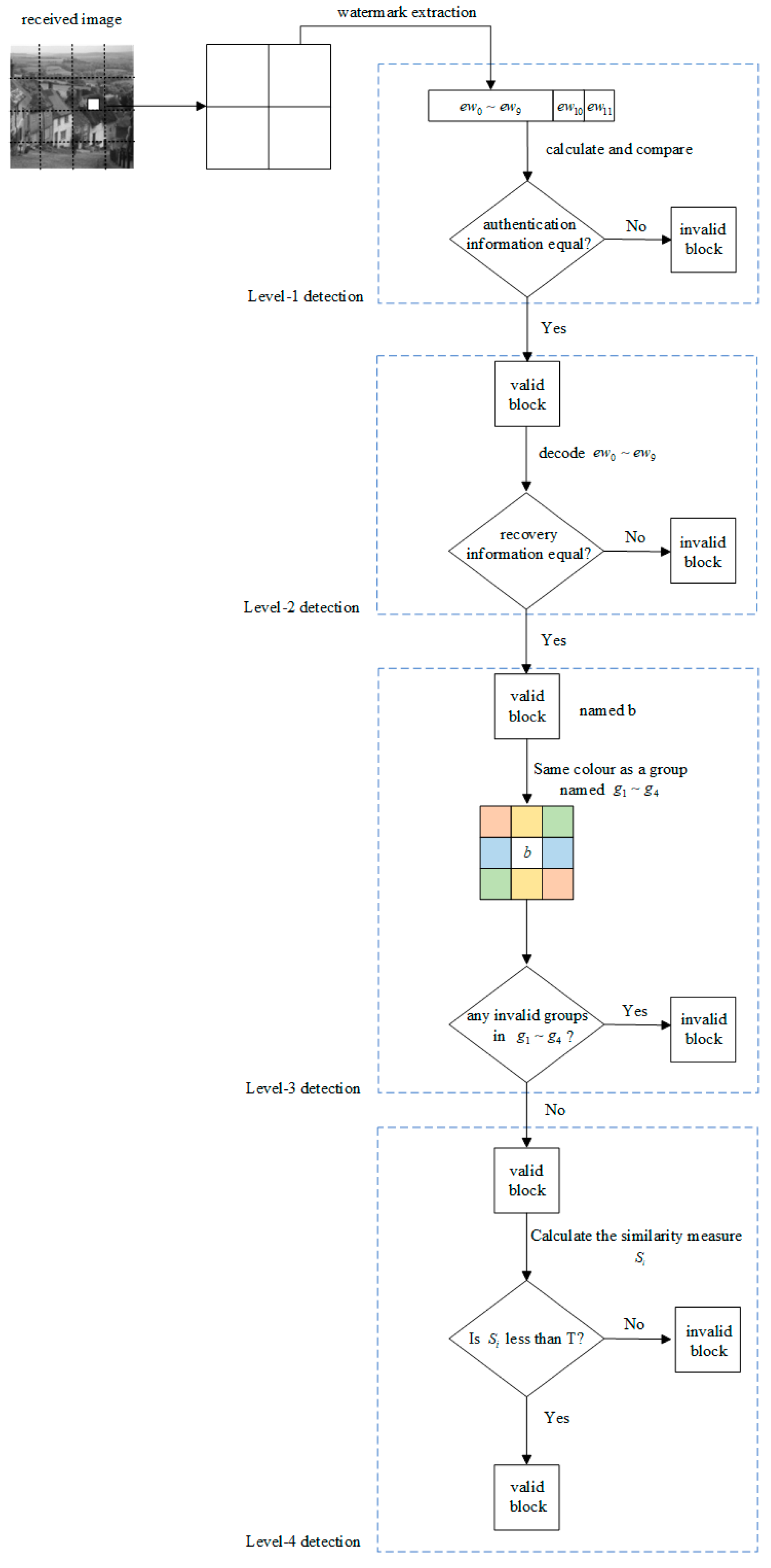
2.4. Multi-Level Tamper Detection
2.5. Image Recovery
3. Results
3.1. Performance on Attacks
3.2. Performance on Different Tampering Rates
3.3. Comparison with Other Algorithms
4. Conclusions
Author Contributions
Funding
Data Availability Statement
Conflicts of Interest
References
- Dande, S.C.; Agrawal, S.S.; Hirekhan, S.R. Implementation of colour image steganography using LSB and edge detection technique: A LabVIEW approach. In Proceedings of the 2016 International Conference on Communication and Signal Processing (ICCSP), Melmaruvathur, India, 6–8 April 2016; pp. 1466–1470. [Google Scholar]
- Li, Y.; Li, J.; Shao, C.; Bhatti, U.A.; Ma, J. Robust multi-watermarking algorithm for medical images using patchwork-DCT. In Proceedings of the International Conference on Artificial Intelligence and Security, Qinghai, China, 15–20 July 2022; pp. 386–399. [Google Scholar]
- Taha, D.B.; Taha, T.B.; Ehkan, P. Image Watermarking Algorithm Based on a Combination of Texture Mapping and Bit Substitution Method. J. Theor. Appl. Inf. Technol. 2019, 97, 254–261. [Google Scholar]
- Tai, W.-L.; Liao, Z.-J. Image self-recovery with watermark self-embedding. Signal Process. Image Commun. 2018, 65, 11–25. [Google Scholar] [CrossRef]
- Wu, X.; Hu, J.; Gu, Z.; Huang, J. A secure semi-fragile watermarking for image authentication based on integer wavelet transform with parameters. In Proceedings of the Conferences in Research and Practice in Information Technology Series, Newcastle, Australia, 31 January–3 February 2005; pp. 75–80. [Google Scholar]
- Bi, N.; Sun, Q.; Huang, D.; Yang, Z.; Huang, J. Robust image watermarking based on multiband wavelets and empirical mode decomposition. IEEE Trans. Image Process. 2007, 16, 1956–1966. [Google Scholar]
- Wang, C.; Zhang, H.; Zhou, X. A self-recovery fragile image watermarking with variable watermark capacity. Appl. Sci. 2018, 8, 548. [Google Scholar] [CrossRef]
- Hamid, M.; Wang, C. Adaptive image self-recovery based on feature extraction in the dct domain. IEEE Access 2018, 6, 67156–67165. [Google Scholar] [CrossRef]
- Huang, J.; Shi, Y.Q.; Shi, Y. Embedding image watermarks in DC components. IEEE Trans. Circuits Syst. Video Technol. 2000, 10, 974–979. [Google Scholar] [CrossRef]
- Haghighi, B.B.; Taherinia, A.H.; Harati, A. TRLH: Fragile and blind dual watermarking for image tamper detection and self-recovery based on lifting wavelet transform and halftoning technique. J. Vis. Commun. Image Represent. 2018, 50, 49–64. [Google Scholar] [CrossRef]
- Chen, F.; He, H.-J.; Wang, H.-X. Variable-payload self-recovery watermarking scheme for digital image authentication. Chin. J. Comput. 2012, 35, 154–162. [Google Scholar] [CrossRef]
- Shehab, A.; Elhoseny, M.; Muhammad, K.; Sangaiah, A.K.; Yang, P.; Huang, H.; Hou, G. Secure and robust fragile watermarking scheme for medical images. IEEE Access 2018, 6, 10269–10278. [Google Scholar] [CrossRef]
- Zhan, C.; Leng, L.; Chang, C.-C.; Horng, J.-H. Reversible Image Fragile Watermarking with Dual Tampering Detection. Electronics 2024, 13, 1884. [Google Scholar] [CrossRef]
- Gul, E.; Ozturk, S. A novel triple recovery information embedding approach for self-embedded digital image watermarking. Multimed. Tools Appl. 2020, 79, 31239–31264. [Google Scholar] [CrossRef]
- Gull, S.; Loan, N.A.; Parah, S.A.; Sheikh, J.A.; Bhat, G.M. An efficient watermarking technique for tamper detection and localization of medical images. J. Ambient Intell. Humaniz. Comput. 2020, 11, 1799–1808. [Google Scholar] [CrossRef]
- Sharma, S.; Zou, J.J.; Fang, G. A novel multipurpose watermarking scheme capable of protecting and authenticating images with tamper detection and localisation abilities. IEEE Access 2022, 10, 85677–85700. [Google Scholar] [CrossRef]
- Sreenivas, K.; Kamkshi Prasad, V. Fragile watermarking schemes for image authentication: A survey. Int. J. Mach. Learn. Cybern. 2018, 9, 1193–1218. [Google Scholar] [CrossRef]
- Thanki, R.; Borra, S. Fragile watermarking for copyright authentication and tamper detection of medical images using compressive sensing (CS) based encryption and contourlet domain processing. Multimed. Tools Appl. 2019, 78, 13905–13924. [Google Scholar] [CrossRef]
- Prasad, S.; Pal, A.K. A tamper detection suitable fragile watermarking scheme based on novel payload embedding strategy. Multimed. Tools Appl. 2020, 79, 1673–1705. [Google Scholar] [CrossRef]
- Liu, X.-L.; Lin, C.-C.; Yuan, S.-M. Blind dual watermarking for color images’ authentication and copyright protection. IEEE Trans. Circuits Syst. Video Technol. 2016, 28, 1047–1055. [Google Scholar] [CrossRef]
- Singh, D.; Singh, S.K. Effective self-embedding watermarking scheme for image tampered detection and localization with recovery capability. J. Vis. Commun. Image Represent. 2016, 38, 775–789. [Google Scholar] [CrossRef]
- Sreenivas, K.; Kamakshiprasad, V. Improved image tamper localisation using chaotic maps and self-recovery. J. Vis. Commun. Image Represent. 2017, 49, 164–176. [Google Scholar] [CrossRef]
- Singh, D.; Singh, S.K.; Udmale, S.S. An efficient self-embedding fragile watermarking scheme for image authentication with two chances for recovery capability. Multimed. Tools Appl. 2023, 82, 1045–1066. [Google Scholar] [CrossRef]
- Bhalerao, S.; Ansari, I.A.; Kumar, A. A secure image watermarking for tamper detection and localization. J. Ambient Intell. Humaniz. Comput. 2021, 12, 1057–1068. [Google Scholar] [CrossRef]
- Pal, P.; Jana, B.; Bhaumik, J. Watermarking scheme using local binary pattern for image authentication and tamper detection through dual image. Secur. Priv. 2019, 2, e59. [Google Scholar] [CrossRef]
- Alhazmi, B.S.; Benrhouma, O.; AlHassan, A.N.; Ashraf, M.; Alqahtany, S.S. A chaotic-based watermarking scheme for ensuring integrity of a face recognition system in public large gathering scenario. J. King Saud Univ.-Comput. Inf. Sci. 2023, 35, 101845. [Google Scholar] [CrossRef]
- Artiles, J.A.; Chaves, D.P.; Pimentel, C. Robust image watermarking algorithm using chaotic sequences. J. Inf. Secur. Appl. 2022, 68, 103219. [Google Scholar] [CrossRef]


























| Images | Goldhill | Barbara | Baboon | Peppers |
|---|---|---|---|---|
| PSNR without sa | 38.21 | 38.16 | 38.34 | 38.45 |
| PSNR with sa | 40.74 | 40.65 | 40.48 | 40.81 |
| Image | Performance | Tamper Rate | |||||||||
|---|---|---|---|---|---|---|---|---|---|---|---|
| 5% | 10% | 20% | 30% | 40% | 50% | 60% | 70% | 80% | 90% | ||
| Goldhill | PSNR | 39.4552 | 37.2601 | 35.7855 | 34.7737 | 33.2127 | 32.1974 | 31.9988 | 29.9982 | 27.9982 | 25.9728 |
| NCC | 0.9963 | 0.9958 | 0.9951 | 0.9942 | 0.9935 | 0.9929 | 0.9921 | 0.9914 | 0.9906 | 0.9897 | |
| Time | 4.8630 | 4.9710 | 5.1635 | 5.3256 | 5.4179 | 5.5269 | 5.6331 | 5.7981 | 5.8678 | 6.0754 | |
| Baboon | PSNR | 39.7895 | 37.8547 | 35.1184 | 33.1031 | 32.3605 | 31.5592 | 29.0176 | 28.8806 | 27.2778 | 25.4905 |
| NCC | 0.9993 | 0.9986 | 0.9979 | 0.9964 | 0.9956 | 0.9947 | 0.9932 | 0.9925 | 0.9912 | 0.9894 | |
| Time | 4.9640 | 5.0216 | 5.1538 | 5.3243 | 5.4370 | 5.5173 | 5.6442 | 5.8083 | 5.9274 | 6.1123 | |
| Barbara | PSNR | 38.177 | 36.2878 | 34.7154 | 33.631 | 33.3316 | 32.9061 | 30.4027 | 29.0665 | 28.7271 | 27.8492 |
| NCC | 0.9986 | 0.9972 | 0.9962 | 0.9953 | 0.9941 | 0.9935 | 0.9927 | 0.9912 | 0.9903 | 0.9889 | |
| Time | 4.8770 | 5.0136 | 5.1224 | 5.354 | 5.4770 | 5.5479 | 5.6772 | 5.8286 | 5.9291 | 6.1331 | |
| Cameraman | PSNR | 39.9562 | 38.4722 | 37.1418 | 36.8284 | 35.9762 | 34.0629 | 32.0615 | 31.1555 | 30.3552 | 28.5427 |
| NCC | 0.9962 | 0.9951 | 0.9943 | 0.9931 | 0.9924 | 0.9913 | 0.9902 | 0.9894 | 0.9885 | 0.9872 | |
| Time | 4.6250 | 4.9939 | 5.1147 | 5.3940 | 5.4654 | 5.5321 | 5.6550 | 5.8571 | 5.9596 | 6.2134 | |
| Peppers | PSNR | 38.2645 | 37.328 | 36.1371 | 34.9061 | 33.3353 | 32.1226 | 30.4137 | 28.5587 | 26.8053 | 25.5961 |
| NCC | 0.9989 | 0.9979 | 0.9968 | 0.9959 | 0.9942 | 0.9938 | 0.9923 | 0.9905 | 0.9894 | 0.9883 | |
| Time | 4.7451 | 4.9796 | 5.1023 | 5.3546 | 5.4960 | 5.5628 | 5.6775 | 5.8892 | 5.9991 | 6.2654 | |
| Image | URR | Tampering Rate | |||||||||
|---|---|---|---|---|---|---|---|---|---|---|---|
| 5% | 10% | 20% | 30% | 40% | 50% | 60% | 70% | 80% | 90% | ||
| Goldhill | Level 1 | 0 | 0.0376% | 0.8238% | 2.6083% | 6.7321% | 12.6890% | 22.8391% | 34.0845% | 52.3811% | 74.9774% |
| Level 2 | 0 | 0 | 0 | 0 | 0 | 0 | 0 | 0 | 0 | 0 | |
| Baboon | Level 1 | 0 | 0.0403% | 0.8456% | 2.7182% | 6.9042% | 13.1247% | 22.7732% | 33.8591% | 52.7963% | 75.2204% |
| Level 2 | 0 | 0 | 0 | 0 | 0 | 0 | 0 | 0 | 0 | 0 | |
| Barbara | Level 1 | 0 | 0.0324% | 0.7035% | 2.2221% | 6.5514% | 12.2531% | 22.4068% | 34.1757% | 52.8842% | 75.3581% |
| Level 2 | 0 | 0 | 0 | 0 | 0 | 0 | 0 | 0 | 0 | 0 | |
| Cameraman | Level 1 | 0 | 0.0371% | 0.9213% | 2.4081% | 6.8096% | 12.8946% | 22.5433% | 34.3068% | 52.1076% | 74.8577% |
| Level 2 | 0 | 0 | 0 | 0 | 0 | 0 | 0 | 0 | 0 | 0 | |
| Peppers | Level 1 | 0 | 0.0287% | 0.7547% | 2.3976% | 6.3228% | 13.5971% | 22.2097% | 34.2391% | 51.9458% | 74.9096% |
| Level 2 | 0 | 0 | 0 | 0 | 0 | 0 | 0 | 0 | 0 | 0 | |
| Scheme | Resolution | Time (s) | |||||||||
|---|---|---|---|---|---|---|---|---|---|---|---|
| Tampering Rate | |||||||||||
| 5% | 10% | 20% | 30% | 40% | 50% | 60% | 70% | 80% | 90% | ||
| Proposed | 64 × 64 | 1.5173 | 1.7621 | 1.7964 | 2.1148 | 2.2476 | 2.3683 | 2.4192 | 2.5871 | 2.6537 | 2.7428 |
| 128 × 128 | 2.5138 | 2.7657 | 2.9162 | 3.1143 | 3.2467 | 3.3681 | 3.4149 | 3.5882 | 3.6559 | 3.7436 | |
| 256 × 256 | 4.6250 | 5.0136 | 5.1147 | 5.3243 | 5.4538 | 5.5366 | 5.6772 | 5.8583 | 5.9597 | 6.1145 | |
| [4] | 64 × 64 | 3.5129 | 3.8573 | 3.9112 | 4.2136 | 4.3251 | 4.4874 | 4.5486 | 4.6193 | 4.7835 | 4.9128 |
| 128 × 128 | 5.2234 | 5.5219 | 5.6884 | 5.8217 | 5.9332 | 6.0258 | 6.2119 | 6.4114 | 6.5223 | 6.6254 | |
| 256 × 256 | 6.1128 | 6.5682 | 6.7213 | 6.8357 | 7.0438 | 7.1543 | 7.2238 | 7.3559 | 7.4896 | 7.6249 | |
| [22] | 64 × 64 | 2.7563 | 3.0137 | 3.2154 | 3.4579 | 3.5482 | 3.6298 | 3.7221 | 3.8645 | 3.9578 | 4.0134 |
| 128 × 128 | 3.6882 | 4.0156 | 4.2341 | 4.3687 | 4.4671 | 4.5893 | 4.7129 | 4.8234 | 4.9347 | 5.0468 | |
| 256 × 256 | 5.4558 | 5.7889 | 5.9134 | 6.0358 | 6.1445 | 6.2479 | 6.3683 | 6.4887 | 6.5896 | 6.7132 | |
| [23] | 64 × 64 | 2.0137 | 2.3558 | 2.5119 | 2.7885 | 2.8463 | 2.9574 | 3.0132 | 3.1246 | 3.2574 | 3.3468 |
| 128 × 128 | 3.6229 | 3.8557 | 4.0465 | 4.2346 | 4.3471 | 4.4238 | 4.5349 | 4.6448 | 4.7886 | 4.9457 | |
| 256× 256 | 5.1247 | 5.3883 | 5.5224 | 5.7139 | 5.8465 | 5.9342 | 6.0571 | 6.1468 | 6.2354 | 6.3441 | |
Disclaimer/Publisher’s Note: The statements, opinions and data contained in all publications are solely those of the individual author(s) and contributor(s) and not of MDPI and/or the editor(s). MDPI and/or the editor(s) disclaim responsibility for any injury to people or property resulting from any ideas, methods, instructions or products referred to in the content. |
© 2024 by the authors. Licensee MDPI, Basel, Switzerland. This article is an open access article distributed under the terms and conditions of the Creative Commons Attribution (CC BY) license (https://creativecommons.org/licenses/by/4.0/).
Share and Cite
Xu, Z.; Wang, E. An Algorithm for Detecting and Restoring Tampered Images Using Chaotic Watermark Embedding. Electronics 2024, 13, 3604. https://doi.org/10.3390/electronics13183604
Xu Z, Wang E. An Algorithm for Detecting and Restoring Tampered Images Using Chaotic Watermark Embedding. Electronics. 2024; 13(18):3604. https://doi.org/10.3390/electronics13183604
Chicago/Turabian StyleXu, Zijie, and Erfu Wang. 2024. "An Algorithm for Detecting and Restoring Tampered Images Using Chaotic Watermark Embedding" Electronics 13, no. 18: 3604. https://doi.org/10.3390/electronics13183604
APA StyleXu, Z., & Wang, E. (2024). An Algorithm for Detecting and Restoring Tampered Images Using Chaotic Watermark Embedding. Electronics, 13(18), 3604. https://doi.org/10.3390/electronics13183604

