Optimization Control of Adaptive Traffic Signal with Deep Reinforcement Learning
Abstract
1. Introduction
- (1)
- By improving the action selection strategy of deep reinforcement learning, the model can be trained faster, and the number of vehicle queues can be effectively reduced by experimental verification.
- (2)
- Based on the DQN algorithm, the G-DQN algorithm is proposed. The algorithm redefines the state and reward in the three elements of reinforcement learning, and improves the original CNN network structure into a dual-channel CNN, so that it can reflect the state of the traffic intersection more accurately and improve the performance of the model, and its optimization effect is proved to be better than the DQN algorithm, the A2C algorithm and the fixed signal timing strategy through comparison experiments.
- (3)
- The experiments are modeled and simulated by SUMO simulation software, and the Weibull distribution is used to simulate the traffic flow in the real environment.
2. Related Work
2.1. SUMO Traffic Simulation Software
- (1)
- Create a road network file. A road network file is used to generate the scenarios required for the experiment, including various parameters of the intersection, such as the number of lanes, lane distribution, lane length and transition rules. It has three ways to generate these. The first is to write the code manually. The second is to design through SUMO’s own netedit road network editor. The Netedit road network editor can be very convenient for users to directly draw any shape of road network in the editor. The signal light control phase can also be generated by the editor. The third is to download the real-world road network through OpenStreetMap to generate the osm file, and then convert it into a road network file.
- (2)
- Create a traffic flow file. A traffic flow file is used to generate vehicles and their attributes, including various parameters of vehicles, such as vehicle ID, vehicle type, vehicle color, and lanes entered and left. The traffic file is intelligently generated by manually writing code.
- (3)
- Create an executable file. An executable file should be configured with the file names of the two files mentioned above, so that the road network and traffic flow can be combined for simulation.
- (4)
- Start simulation. Open sumo-gui in the bin directory and open the configured executable file to start the simulation.
2.2. Deep Reinforcement Learning
- (a)
- The established single-intersection training scenario is implanted into SUMO simulation software to form SUMO’s intersection environment and we use Weibull distribution to simulate vehicle generation and generate traffic flow data.
- (b)
- The traffic flow data are processed using the functions under the vehicle module in the Traci interface to calculate the state and reward, the Q-value is calculated from the reward, and the state and Q-value are passed into the convolutional neural network for training.
- (c)
- The convolutional neural network will use the output generated by each turn prediction, i.e., action, for decision making until the specified training turn is reached, and it will feed back to the SUMO intersection environment to change the phase of the signal in SUMO. In addition, the queue length and queue time of vehicles in the traffic system for each round will be counted.
- (d)
- When the convolutional neural network completes the prescribed training rounds, the queue length and queue time of vehicles in the traffic system for each round are compared to verify the performance improvement in the improved algorithm.
3. Traffic Signal Optimization Control Model
3.1. Environment
- (1)
- Construct a bidirectional eight lane intersection environment in netedit of SUMO simulation software.
- (2)
- Use Python to write classes that generate vehicles. This function uses the Weibull distribution function to generate traffic flow files. It ensures that the vehicles in the environment are randomly generated.
- (3)
- Write simulation classes through the Traci interface in Python. Traci is an interface between SUMO and Python, and its built-in functions can help Python set or obtain information in SUMO. For example, traci.start() can call SUMO to start simulation; traci.vehicle.getIDList() can be used to obtain the vehicle ID; traci.vehicle.getRoadID() can be used to obtain the road ID; traci.vehicle.getSpeed() can be used to obtain the vehicle speed; traci.vehicle.getAccumulatedWaitingTime() can be used to obtain the cumulative waiting time of the vehicle; traci.trafficlight.setPhase() sets the phase of the signal light; traci.vehicle.getPosition() can be used to obtain vehicle position; etc. We use these functions to control and obtain information from simulation software.
- (4)
- Import the simulation environment code into the deep reinforcement learning algorithm and connect it with the neural network model framework for experiments.
3.2. State
3.3. Action
3.4. Reward
3.5. Action Selection Strategy
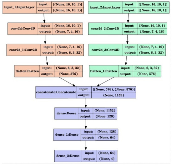
3.6. Convolutional Neural Network
| Algorithm 1 Steps of G-DQN algorithm. |
| Input |
| Initialize the number of training rounds episodes, the number of training steps per round |
| Initialize the optimization network Q and the parameter θ. The target network Q’= Q and the parameter θ’ |
| Initialization batch, experience pool size M, learning rate α, discount factor γ, learning strategy probability ε, target network update period C |
| Start |
| For each episode: |
| Initialize the environment and divide the lanes into groups to obtain the state s |
| For each step of episode: |
| Select an action a randomly with probability ε or with probability 1 − ε a = , ε = 1 − (episode/episodes) |
| Execute action a to get new state s` and reward r |
| Store (s,a,r,s`) in the experience pool |
| Get the batch group(s,a,r,s`) from the experience pool |
| target y = |
| Update the parameter θ of the Q network so that Q(s,a) approximates the target y |
| Update state s = s’, step += 1 |
| When step is divisible by period C, update the target network Q’ = Q |
| End for |
| End for |
4. Results
4.1. Experimental Environment
4.2. Experimental Data
4.3. Experimental Results
5. Conclusions
Author Contributions
Funding
Data Availability Statement
Conflicts of Interest
References
- Min, Z. Enhance the management of roads in central to the development of the “two-oriented society” the significance of logistics. Logist. Eng. Manag. 2009, 31, 40–41. [Google Scholar]
- Naidoo, K. Using intelligent transport technologies in SA’s largest urban areas. Civ. Eng. Mag. S. Afr. Inst. Civ. Eng. 2016, 2016, 51–54. [Google Scholar]
- Jin, W.; Salek, M.S.; Chowdhury, M.; Torkjazi, M.; Huynh, N.; Gerard, P. Assessment of Operational Effectiveness of Synchro Green Adaptive Signal Control System in South Carolina. Transp. Res. Rec. 2021, 2675, 714–728. [Google Scholar] [CrossRef]
- Maipradit, A.; Kawakami, T.; Liu, Y.; Gao, J.; Ito, M. An Adaptive Traffic Signal Control Scheme Based on Back-Pressure with Global Information. J. Inf. Process. 2021, 29, 124–131. [Google Scholar] [CrossRef]
- Tai, T.S.; Yeung, C.H. Adaptive strategies for route selection en-route in transportation networks. Chin. J. Phys. 2022, 77, 712–720. [Google Scholar] [CrossRef]
- Cahyono, S.D.; Tristono, T.; Sutomo; Utomo, P. Model of demand order method of traffic lights phases. J. Phys. Conf. Ser. 2019, 1211, 012036. [Google Scholar] [CrossRef]
- Noaeen, M.; Naik, A.; Goodman, L.; Crebo, J.; Abrar, T.; Abad, Z.S.H.; Bazzan, A.L.; Far, B. Reinforcement learning in urban network traffic signal control: A systematic literature review. Expert Syst. Appl. 2022, 199, 116830. [Google Scholar] [CrossRef]
- Kuang, L.; Zheng, J.; Li, K.; Gao, H. Intelligent Traffic Signal Control Based on Reinforcement Learning with State Reduction for Smart Cities. ACM Trans. Internet Technol. (TOIT) 2021, 21, 102. [Google Scholar] [CrossRef]
- Müller, A.; Sabatelli, M. Safe and Psychologically Pleasant Traffic Signal Control with Reinforcement Learning Using Action Masking. In Proceedings of the 2022 IEEE 25th International Conference on Intelligent Transportation Systems (ITSC), Macau, China, 8–12 October 2022. [Google Scholar]
- Zhao, W.; Ye, Y.; Ding, J.; Wang, T.; Wei, T.; Chen, M. IPDALight: Intensity- and phase duration-aware traffic signal control based on Reinforcement Learning. J. Syst. Archit. 2022, 123, 102374. [Google Scholar] [CrossRef]
- Genders, W.; Razavi, S.; Asce, A.M. Policy Analysis of Adaptive Traffic Signal Control Using Reinforcement Learning. J. Comput. Civ. Eng. 2019, 34, 04019046. [Google Scholar] [CrossRef]
- Zhang, R.; Ishikawa, A.; Wang, W.; Striner, B.; Tonguz, O.K. Using Reinforcement Learning with Partial Vehicle Detection for Intelligent Traffic Signal Control. IEEE Trans. Intell. Transp. Syst. 2021, 22, 404–415. [Google Scholar] [CrossRef]
- Boukerche, A.; Zhong, D.; Sun, P. A Novel Reinforcement Learning-Based Cooperative Traffic Signal System through Max-pressure Control. IEEE Trans. Veh. Technol. 2021, 71, 1187–1198. [Google Scholar] [CrossRef]
- Alegre, L.N.; Ziemke, T.; Bazzan, A.L.C. Using Reinforcement Learning to Control Traffic Signals in a Real-World Scenario: An Approach Based on Linear Function Approximation. IEEE Trans. Intell. Transp. Syst. 2021, 23, 9126–9135. [Google Scholar] [CrossRef]
- Wang, X.; Ke, L.; Qiao, Z.; Chai, X. Large-Scale Traffic Signal Control Using a Novel Multiagent Reinforcement Learning. IEEE Trans. Cybern. 2020, 51, 174–187. [Google Scholar] [CrossRef] [PubMed]
- Antes, T.D.O.; Bazzan, A.L.C.; Tavares, A.R. Information upwards, recommendation downwards: Reinforcement learning with hierarchy for traffic signal control. Procedia Comput. Sci. 2022, 201, 24–31. [Google Scholar] [CrossRef]
- Li, H.; Kumar, N.; Chen, R.; Georgiou, P. A deep reinforcement learning framework for Identifying funny scenes in movies. In Proceedings of the 2018 IEEE International Conference on Acoustics, Speech and Signal Processing (ICASSP), Calgary, AB, Canada, 15–20 April 2018. [Google Scholar]
- Park, S.; Han, E.; Park, S.; Jeong, H.; Yun, I. Deep Q-network-based traffic signal control models. PLoS ONE 2021, 16, e0256405. [Google Scholar] [CrossRef] [PubMed]
- Zhao, T.; Wang, P.; Li, S. Traffic Signal Control with Deep Reinforcement Learning. In Proceedings of the 2019 International Conference on Intelligent Computing, Automation and Systems (ICICAS), Madurai, India, 15–17 May 2019. [Google Scholar]
- Wan, C.H.; Hwang, M.C. Adaptive Traffic Signal Control Methods Based on Deep Reinforcement Learning. In Intelligent Transport Systems for Everyone’s Mobility; Springer: Singapore, 2019; pp. 195–209. [Google Scholar]
- Zou, Y.; Qin, Z. Value-Based Bayesian Meta-Reinforcement Learning and Traffic Signal Control. arXiv 2020, arXiv:2010.00163. [Google Scholar]
- Chu, K.F.; Lam, A.Y.S.; Li, V.O.K. Traffic Signal Control Using End-to-End Off-Policy Deep Reinforcement Learning. IEEE Trans. Intell. Transp. Syst. 2021, 23, 7184–7195. [Google Scholar] [CrossRef]
- Muresan, M.; Pan, G.; Fu, L. Multi-Intersection Control with Deep Reinforcement Learning and Ring-and-Barrier Controllers. Transp. Res. Rec. 2021, 2675, 308–319. [Google Scholar] [CrossRef]
- Alhassan, A.; Saeed, M. Adjusting Street Plans Using Deep Reinforcement Learning. In Proceedings of the 2020 International Conference on Computer, Control, Electrical, and Electronics Engineering (ICCCEEE), Khartoum, Sudan, 26 February–1 March 2021. [Google Scholar]
- Bouktif, S.; Cheniki, A.; Ouni, A.; El-Sayed, H. Deep reinforcement learning for traffic signal control with consistent state and reward design approach. Knowl. Based Syst. 2023, 267, 110440. [Google Scholar] [CrossRef]
- Su, H.; Zhong, Y.D.; Chow, J.Y.; Dey, B.; Jin, L. EMVLight: A multi-agent reinforcement learning framework for an emergency vehicle decentralized routing and traffic signal control system. Transp. Res. Part C Emerg. Technol. 2023, 146, 103955. [Google Scholar] [CrossRef]
- Ramos-Martinez, M.; Torres-Cantero, C.A.; Ortiz-Torres, G.; Sorcia-Vázquez, F.D.; Avila-George, H.; Lozoya-Ponce, R.E.; Vargas-Méndez, R.A.; Renteria-Vargas, E.M.; Rumbo-Morales, J.Y. Control for Bioethanol Production in a Pressure Swing Adsorption Process Using an Artificial Neural Network. Mathematics 2023, 11, 3967. [Google Scholar] [CrossRef]
- Rentería-Vargas, E.M.; Aguilar, C.J.Z.; Morales, J.Y.R.; De-La-Torre, M.; Cervantes, J.A.; Huerta, J.R.L.; Torres, G.O.; Vázquez, F.D.J.S.; Sánchez, R.O. Identification by Recurrent Neural Networks applied to a Pressure Swing Adsorption Process for Ethanol Purification. In Proceedings of the 2022 Signal Processing: Algorithms, Architectures, Arrangements, and Applications (SPA), Poznan, Poland, 21–22 September 2022; pp. 128–134. [Google Scholar]
- Behrisch, M.; Bieker, L.; Erdmann, J.; Krajzewicz, D. SUMO—Simulation of Urban MObility: An Overview. In Proceedings of the SIMUL 2011, the Third International Conference on Advances in System Simulation, Barcelona, Spain, 23–28 October 2011. [Google Scholar]
- Özdil, A.; Yilmaz, B. Medical infrared thermal image based fatty liver classification using machine and deep learning. Quant. InfraRed Thermogr. J. 2023. [Google Scholar] [CrossRef]
- Garrido, I.; Lagüela, S.; Fang, Q.; Arias, P. Introduction of the combination of thermal fundamentals and Deep Learning for the automatic thermographic inspection of thermal bridges and water-related problems in infrastructures. Quant. InfraRed Thermogr. J. 2022, 20, 231–255. [Google Scholar] [CrossRef]
- Chebbah, N.K.; Ouslim, M.; Benabid, S. New computer aided diagnostic system using deep neural network and SVM to detect breast cancer in thermography. Quant. InfraRed Thermogr. J. 2023, 20, 62–77. [Google Scholar] [CrossRef]
- Mahoro, E.; Akhloufi, M.A. Breast cancer classification on thermograms using deep CNN and transformers. Quant. InfraRed Thermogr. J. 2022. [Google Scholar] [CrossRef]
- Ervural, S.; Ceylan, M. Thermogram classification using deep siamese network for neonatal disease detection with limited data. Quant. InfraRed Thermogr. J. 2022, 19, 312–330. [Google Scholar] [CrossRef]
- Barto, A.G.; Sutton, R.S. Reinforcement learning: An introduction (Adaptive computation and machine learning). IEEE Trans. Neural Netw. 1998, 9, 1054. [Google Scholar]
- Kanis, S.; Samson, L.; Bloembergen, D.; Bakker, T. Back to Basics: Deep Reinforcement Learning in Traffic Signal Control. arXiv 2021, arXiv:2109.07180. [Google Scholar]
- Xu, Y.; Ni, Z. Intelligent traffic signal coordination control method based on YOLOv3 and DQN. In Proceedings of the International Conference on Signal Processing and Communication Technology (SPCT 2022), Harbin, China, 23–25 December 2022. [Google Scholar]
- Modarres, M.; Kaminskiy, M.P.; Krivtsov, V. Reliability Engineering and Risk Analysis: A Practical Guide, 2nd ed.; CRC Press: Boca Raton, FL, USA, 2009. [Google Scholar]
- Johnson, N.L.; Kotz, S.; Balakrishnan, N. Continuous Univariate Distributions, 2nd ed.; John Wiley & Sons: Hoboken, NJ, USA, 1994; Volume 1. [Google Scholar]










| Parameter Name | Parameter |
|---|---|
| State | s |
| Action | a |
| Reward | r |
| Time step | t |
| Action selection strategy | π |
| Neural network parameters | θ |
| Experience pool size | M |
| Learning rate | α |
| Discount factor | γ |
| Target network update period | C |
| Hyperparameter | Value |
|---|---|
| Number of training rounds episodes | 30 |
| Number of training steps per round steps | 5400 |
| Batch size | 20 |
| Experience pool size M | 50,000 |
| Learning Rate α | 0.001 |
| Discount Factor γ | 0.75 |
| Initial learning strategy probability ε | 1.0 |
| Target network update cycle C | 500 |
| Green light duration | 12 |
| Yellow light duration | 4 |
| k1 | 0.8 |
| k2 | 0.2 |
| Accumulated Rewards | Average Queue Length (Vehicles) | Cumulative Queuing Time (s) | Number of Vehicle Queues Tested (Vehicles) | Neural Network Convergence Step during Testing | |
|---|---|---|---|---|---|
| G-DQN | −12,935.5 | 4.9 | 26,676 | 0 | 3200 |
| DQN | −22,209.0 | 7.2 | 38,870 | 32 | 4100 |
| A2C | −13,709.3 | 5.5 | 29,524 | 0 | 3600 |
| Fixed | - | 8.0 | 40,538 | 95 | - |
Disclaimer/Publisher’s Note: The statements, opinions and data contained in all publications are solely those of the individual author(s) and contributor(s) and not of MDPI and/or the editor(s). MDPI and/or the editor(s) disclaim responsibility for any injury to people or property resulting from any ideas, methods, instructions or products referred to in the content. |
© 2024 by the authors. Licensee MDPI, Basel, Switzerland. This article is an open access article distributed under the terms and conditions of the Creative Commons Attribution (CC BY) license (https://creativecommons.org/licenses/by/4.0/).
Share and Cite
Cao, K.; Wang, L.; Zhang, S.; Duan, L.; Jiang, G.; Sfarra, S.; Zhang, H.; Jung, H. Optimization Control of Adaptive Traffic Signal with Deep Reinforcement Learning. Electronics 2024, 13, 198. https://doi.org/10.3390/electronics13010198
Cao K, Wang L, Zhang S, Duan L, Jiang G, Sfarra S, Zhang H, Jung H. Optimization Control of Adaptive Traffic Signal with Deep Reinforcement Learning. Electronics. 2024; 13(1):198. https://doi.org/10.3390/electronics13010198
Chicago/Turabian StyleCao, Kerang, Liwei Wang, Shuo Zhang, Lini Duan, Guimin Jiang, Stefano Sfarra, Hai Zhang, and Hoekyung Jung. 2024. "Optimization Control of Adaptive Traffic Signal with Deep Reinforcement Learning" Electronics 13, no. 1: 198. https://doi.org/10.3390/electronics13010198
APA StyleCao, K., Wang, L., Zhang, S., Duan, L., Jiang, G., Sfarra, S., Zhang, H., & Jung, H. (2024). Optimization Control of Adaptive Traffic Signal with Deep Reinforcement Learning. Electronics, 13(1), 198. https://doi.org/10.3390/electronics13010198

