Asset Ownership Transfer and Inventory Using RFID UHF TAGS and Ethereum Blockchain NFTs
Abstract
1. Introduction
Related Works
2. Approach
2.1. Scenario
2.1.1. Auditability
2.1.2. Ease of Use
2.1.3. Integrity
2.2. Proposed Solution
2.3. Architecture
2.3.1. Ethereum
2.3.2. Functionality Interface Web Server
2.3.3. Web Browser or Mobile APP + MetaMask
2.4. RFID Ownership Transfer
2.4.1. DAPP Login
2.4.2. Asset Register
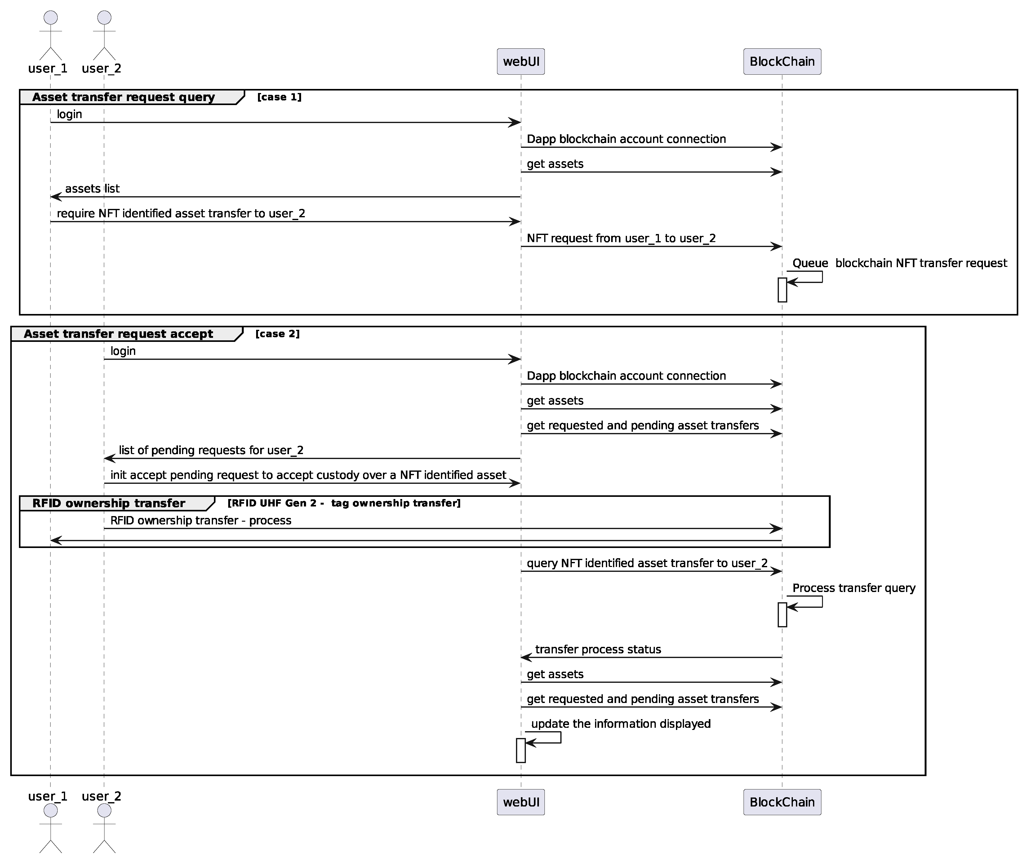
2.4.3. Direct RFID Ownership Transfer Query and Accept
2.4.4. Supervised Ownership Transfer
3. Results and Analysis
4. Discussion
5. Conclusions
Author Contributions
Funding
Conflicts of Interest
References
- Institute of Asset Management. Asset Management—An Anatomy; Institute of Asset Management: Bristol, UK, 2011. [Google Scholar]
- Peterson, R.H. Accounting for Fixed Assets; John Wiley & Sons: Hoboken, NJ, USA, 2002. [Google Scholar]
- Kaur, M.; Sandhu, M.; Mohan, N.; Sandhu, P.S. RFID technology principles, advantages, limitations & its applications. Int. J. Comput. Electr. Eng. 2011, 3, 151. [Google Scholar]
- Gaukler, G.M.; Seifert, R.W.; Hausman, W.H. Item-level RFID in the retail supply chain. Prod. Oper. Manag. 2007, 16, 65–76. [Google Scholar] [CrossRef]
- Helo, P.; Szekely, B. Logistics information systems—An analysis of software solutions for supply chain co-ordination. Ind. Manag. Data Syst. 2005, 105, 5–18. [Google Scholar] [CrossRef]
- Prater, E.; Frazier, G. Future impacts of RFID on e-supply chains in grocery retailing. Supply Chain Manag. Int. J. 2005, 10, 134–142. [Google Scholar] [CrossRef]
- Melski, A.; Thoroe, L.; Schumann, M. Managing RFID data in supply chains. Int. J. Internet Protoc. Technol. 2007, 2, 176–189. [Google Scholar] [CrossRef]
- Davis, R. An introduction to asset management. Retrieved Novemb. 2016, 20, 2016. [Google Scholar]
- Gharaibeh, N.G.; Darter, M.I.; Uzarski, D.R. Development of prototype highway asset management system. J. Infrastruct. Syst. 1999, 5, 61–68. [Google Scholar] [CrossRef]
- Roberts, C.J.; Pärn, E.A.; Edwards, D.J.; Aigbavboa, C. Digitalising asset management: Concomitant benefits and persistent challenges. Int. J. Build. Pathol. Adapt. 2018, 36, 152–173. [Google Scholar] [CrossRef]
- Munoz-Ausecha, C.; Ruiz-Rosero, J.; Ramirez-Gonzalez, G. RFID Applications and Security Review. Computation 2021, 9, 69. [Google Scholar] [CrossRef]
- Omar, I.A.; Jayaraman, R.; Salah, K.; Debe, M.; Omar, M. Enhancing vendor managed inventory supply chain operations using blockchain smart contracts. IEEE Access 2020, 8, 182704–182719. [Google Scholar] [CrossRef]
- Bogner, A.; Chanson, M.; Meeuw, A. A decentralised sharing app running a smart contract on the ethereum blockchain. In Proceedings of the 6th International Conference on the Internet of Things, Stuttgart, Germany, 7–9 November 2016; pp. 177–178. [Google Scholar]
- Rouhani, S.; Butterworth, L.; Simmons, A.D.; Humphery, D.G.; Deters, R. MediChainTM: A secure decentralized medical data asset management system. In Proceedings of the 2018 IEEE International Conference on Internet of Things (iThings) and IEEE Green Computing and Communications (GreenCom) and IEEE Cyber, Physical and Social Computing (CPSCom) and IEEE Smart Data (SmartData), Halifax, NS, Canada, 30 July–3 August 2018; IEEE: Piscataway, NJ, USA, 2018; pp. 1533–1538. [Google Scholar]
- Chiacchio, F.; D’Urso, D.; Oliveri, L.M.; Spitaleri, A.; Spampinato, C.; Giordano, D. A Non-Fungible Token Solution for the Track and Trace of Pharmaceutical Supply Chain. Appl. Sci. 2022, 12, 4019. [Google Scholar] [CrossRef]
- Rupa, C.; Midhunchakkaravarthy, D.; Hasan, M.K.; Alhumyani, H.; Saeed, R.A. Industry 5.0: Ethereum blockchain technology based DApp smart contract. Math. Biosci. Eng. 2021, 18, 7010–7027. [Google Scholar] [CrossRef] [PubMed]
- Times, T.E. What is Audit? Definition of Audit, Audit Meaning; Times Publishing Company: Nueva Delhi, India, 2022. [Google Scholar]
- Institute of Internal Auditors; Research Foundation. International Professional Practices Framework (IPPF); Institute of Internal Auditors: Lake Mary, FL, USA, 2009. [Google Scholar]
- Brender, N.; Gauthier, M.; Morin, J.H.; Salihi, A. The Potential Impact of Blockchain Technology on Audit Practice. J. Strateg. Innov. Sustain. 2019, 14, 2. [Google Scholar] [CrossRef]
- Rozario, A.M.; Thomas, C. Reengineering the audit with blockchain and smart contracts. J. Emerg. Technol. Account. 2019, 16, 21–35. [Google Scholar] [CrossRef]
- Rooney, H.; Aiken, B.; Rooney, M.Q. Is internal audit ready for blockchain? Technol. Innov. Manag. Rev. 2017, 7, 41–44. [Google Scholar] [CrossRef]
- Dillenberger, D.N.; Novotny, P.; Zhang, Q.; Jayachandran, P.; Gupta, H.; Hans, S.; Verma, D.; Chakraborty, S.; Thomas, J.; Walli, M.; et al. Blockchain analytics and artificial intelligence. IBM J. Res. Dev. 2019, 63, 5:1–5:14. [Google Scholar] [CrossRef]
- Cresitello-Dittmar, B. Application of the Blockchain for Authentication and Verification of Identity; Independent Paper. 2016. Available online: https://www.cs.tufts.edu/comp/116/archive/fall2016/bcresitellodittmar.pdf (accessed on 20 December 2022).
- Shbair, W.; Steichen, M.; François, J. Blockchain orchestration and experimentation framework: A case study of KYC. In Proceedings of the IEEE/IFIP Man2Block 2018-IEEE/IFIP Network Operations and Management Symposium, Taipei, Taiwan, 27 April 2018. [Google Scholar]
- Gupta, S.; Sadoghi, M. Blockchain transaction processing. arXiv 2021, arXiv:2107.11592. [Google Scholar]
- Nakamoto, S. Bitcoin: A peer-to-peer electronic cash system. Decentralized Bus. Rev. 2008, 1, 21260. [Google Scholar]
- Wei, P.; Wang, D.; Zhao, Y.; Tyagi, S.K.S.; Kumar, N. Blockchain data-based cloud data integrity protection mechanism. Future Gener. Comput. Syst. 2020, 102, 902–911. [Google Scholar] [CrossRef]
- Wang, H.; Zhang, J. Blockchain based data integrity verification for large-scale IoT data. IEEE Access 2019, 7, 164996–165006. [Google Scholar] [CrossRef]
- Kalis, R.; Belloum, A. Validating data integrity with blockchain. In Proceedings of the 2018 IEEE International Conference on Cloud Computing Technology and Science (CloudCom), Nicosia, Cyprus, 10–13 December 2018; IEEE: Piscataway, NJ, USA, 2018; pp. 272–277. [Google Scholar]
- Wang, Q.; Li, R.; Wang, Q.; Chen, S. Non-fungible token (NFT): Overview, evaluation, opportunities and challenges. arXiv 2021, arXiv:2105.07447. [Google Scholar]
- Buterin, V. What is Ethereum? Ethereum Official Webpage. 2016. Available online: Http://www.ethdocs.org/en/latest/introduction/what-is-ethereum.html (accessed on 5 February 2022).
- Lande, S.; Zunino, R. SoK: Unraveling Bitcoin smart contracts. Princ. Secur. Trust LNCS 2018, 10804, 217. [Google Scholar]
- Panda, S.K.; Satapathy, S.C. An Investigation into Smart Contract Deployment on Ethereum Platform Using Web3. js and Solidity Using Blockchain. In Data Engineering and Intelligent Computing; Springer: Berlin/Heidelberg, Germany, 2021; pp. 549–561. [Google Scholar]
- Lee, W.M. Using the metamask chrome extension. In Beginning Ethereum Smart Contracts Programming; Springer: Berlin/Heidelberg, Germany, 2019; pp. 93–126. [Google Scholar]
- Li, Q.S.; Xu, X.L.; Chen, Z. PUF-based RFID ownership transfer protocol in an open environment. In Proceedings of the 2014 15th International Conference on Parallel and Distributed Computing, Applications and Technologies, Hong Kong, China, 9–11 December 2014; IEEE: Piscataway, NJ, USA, 2014; pp. 131–137. [Google Scholar]
- Chen, C.L.; Chien, C.F. An ownership transfer scheme using mobile RFIDs. Wirel. Pers. Commun. 2013, 68, 1093–1119. [Google Scholar] [CrossRef]
- Periaswamy, S.C.G.; Thompson, D.R.; Di, J. Ownership Transfer of RFID Tags based on Electronic Fingerprint. In Proceedings of the Security and Management, Las Vegas, NV, USA, 14–17 July 2008; pp. 64–67. [Google Scholar]
- Li, T.L.; Jin, Z.G.; Si, X.K. Temporary Ownership Sharing in RFID Systems. J. Internet Technol. 2013, 14, 341–349. (In Chinese) [Google Scholar]
- Li, T.; Jin, Z.; Pang, C. Secured ownership transfer scheme for low-cost RFID tags. In Proceedings of the 2010 Third International Conference on Intelligent Networks and Intelligent Systems, Shenyang, China, 1–3 November 2010; IEEE: Piscataway, NJ, USA, 2010; pp. 584–587. [Google Scholar]
- Xue, J.; Xu, C.; Zhang, Y. Private blockchain-based secure access control for smart home systems. KSII Trans. Internet Inf. Syst. (TIIS) 2018, 12, 6057–6078. [Google Scholar]
- Wazid, M.; Bera, B.; Mitra, A.; Das, A.K.; Ali, R. Private blockchain-envisioned security framework for AI-enabled IoT-based drone-aided healthcare services. In Proceedings of the 2nd ACM MobiCom Workshop on Drone Assisted Wireless Communications for 5G and Beyond, London, UK, 25 September 2020; pp. 37–42. [Google Scholar]
- Bera, B.; Das, A.K.; Sutrala, A.K. Private blockchain-based access control mechanism for unauthorized UAV detection and mitigation in Internet of Drones environment. Comput. Commun. 2021, 166, 91–109. [Google Scholar] [CrossRef]
- Cao, B.; Wang, X.; Zhang, W.; Song, H.; Lv, Z. A many-objective optimization model of industrial internet of things based on private blockchain. IEEE Netw. 2020, 34, 78–83. [Google Scholar] [CrossRef]
- Jo, M.; Hu, K.; Yu, R.; Sun, L.; Conti, M.; Du, Q. Private blockchain in industrial IoT. IEEE Netw. 2020, 34, 76–77. [Google Scholar] [CrossRef]
- Future of Money Research Collaborative; Nelms, T.C.; Maurer, B.; Swartz, L.; Mainwaring, S. Social payments: Innovation, trust, Bitcoin, and the sharing economy. Theory Cult. Soc. 2018, 35, 13–33. [Google Scholar]
- Burkhart, M.; Dimitropoulos, X. How to Protect Data Privacy in Collaborative Network Security. Cybercrime 2012, 90, 38. [Google Scholar]
- Hou, H. The application of blockchain technology in E-government in China. In Proceedings of the 2017 26th International Conference on Computer Communication and Networks (ICCCN), Vancouver, BC, Canada, 31 July–3 August 2017; IEEE: Piscataway, NJ, USA, 2017; pp. 1–4. [Google Scholar]
- Lykidis, I.; Drosatos, G.; Rantos, K. The Use of Blockchain Technology in e-Government Services. Computers 2021, 10, 168. [Google Scholar] [CrossRef]
- Páez, R.; Pérez, M.; Ramírez, G.; Montes, J.; Bouvarel, L. An architecture for biometric electronic identification document system based on blockchain. Future Internet 2020, 12, 10. [Google Scholar] [CrossRef]
- Vásquez, A.; Bernal, J.F.; Tarazona, G.M. Cryptocurrency and its digital panorama in the Colombian government. In Proceedings of the International Conference on Knowledge Management in Organizations, Zamora, Spain, 15–18 July 2019; Springer: Berlin/Heidelberg, Germany, 2019; pp. 225–234. [Google Scholar]
- Sánchez Muñoz, C. Blockchain y cultura tributaria en Colombia (Blockchain and Tax Culture in Colombia). Rev. Derecho Fisc. 2022, 20, 57–61. [Google Scholar]
- Solarte-Rivera, J.; Vidal-Zemanate, A.; Cobos, C.; Chamorro-Lopez, J.A.; Velasco, T. Document management system based on a private blockchain for the support of the judicial embargoes process in colombia. In Proceedings of the International Conference on Advanced Information Systems Engineering, Tallinn, Estonia, 11–15 June 2018; Springer: Berlin/Heidelberg, Germany, 2018; pp. 126–137. [Google Scholar]
- Riveros Lancheros, D.F. Diseño e Implementación de Tecnologías Blockchain para el Sector Salud en Colombia; Universidad de los Andes: Bogota, Colombia, 2019. [Google Scholar]
- Álvarez Zambrano, Ó.J. Blockchain, una Oportunidad para el Desarrollo de las Asociaciones Público-Privadas en Infraestructura en Colombia. Ph.D. Thesis, Universidad EAFIT, Medellin, Colombia, 2022. [Google Scholar]
- Moniruzzaman, M.; Chowdhury, F.; Ferdous, M.S. Examining usability issues in blockchain-based cryptocurrency wallets. In Proceedings of the International Conference on Cyber Security and Computer Science, Dhaka, Bangladesh, 15–16 February 2020; Springer: Berlin/Heidelberg, Germany, 2020; pp. 631–643. [Google Scholar]
- Ghesmati, S.; Fdhila, W.; Weippl, E. Usability of Cryptocurrency Wallets Providing CoinJoin Transactions. Cryptol. Eprint Arch. 2022, 2002, 285. [Google Scholar]
- Jang, H.; Han, S.H.; Kim, J.H.; Kwon, K. Usability Evaluation for Cryptocurrency Exchange. In Proceedings of the Joint Conference of the Asian Council on Ergonomics and Design and the Southeast Asian Network of Ergonomics Societies, Bohol, Philippines, 2–4 December 2020; Springer: Berlin/Heidelberg, Germany, 2020; pp. 192–196. [Google Scholar]
- Mun, H.J. Biometric information and OTP based on Authentication Mechanism using Blockchain. J. Converg. Inf. Technol. 2018, 8, 85–90. [Google Scholar]
- Nath, K.; Iswary, R. What comes after Web 3.0? Web 4.0 and the Future. In Proceedings of the International Conference and Communication System (I3CS’15), Shillong, India, 16–18 March 2015; Volume 337, p. 341. [Google Scholar]
- Zhou, H.; Milani Fard, A.; Makanju, A. The State of Ethereum Smart Contracts Security: Vulnerabilities, Countermeasures, and Tool Support. J. Cybersecur. Priv. 2022, 2, 358–378. [Google Scholar] [CrossRef]
- Karjoth, G.; Moskowitz, P.A. Disabling RFID tags with visible confirmation: Clipped tags are silenced. In Proceedings of the 2005 ACM Workshop on Privacy in the Electronic Society, Alexandria, VA, USA, 7 November 2005; pp. 27–30. [Google Scholar]
- Yamamoto, A.; Suzuki, S.; Hada, H.; Mitsugi, J.; Teraoka, F.; Nakamura, O. A tamper detection method for RFID tag data. In Proceedings of the 2008 IEEE International Conference on RFID, Las Vegas, NV, USA, 16–17 April 2008; IEEE: Piscataway, NJ, USA, 2008; pp. 51–57. [Google Scholar]
- Potdar, V.; Chang, E. Tamper detection in RFID tags using fragile watermarking. In Proceedings of the 2006 IEEE International Conference on Industrial Technology, Mumbai, India, 15–17 December 2006; IEEE: Piscataway, NJ, USA, 2006; pp. 2846–2852. [Google Scholar]
- Fan, M.Q.; Wang, H.X. Tamper Discrimination in RFID Tags Using Chaotic Fragile Watermark. In Proceedings of the 2009 International Conference on Networks Security, Wireless Communications and Trusted Computing, Wuhan, China, 25–26 April 2009; IEEE: Piscataway, NJ, USA, 2009; Volume 2, pp. 147–150. [Google Scholar]
- Lehtonen, M.O.; Michahelles, F.; Fleisch, E. Trust and security in RFID-based product authentication systems. IEEE Syst. J. 2007, 1, 129–144. [Google Scholar] [CrossRef]
- Zhou, X.; Wang, A.; Xi, T. A new optional ownership transfer mode of RFID tags. J. Inf. Comput. Sci. 2013, 10, 2471–2479. [Google Scholar] [CrossRef]
- Wang, H.; Yang, X.; Huang, Q.; Long, K. A novel authentication protocol enabling RFID tags ownership transfer. In Proceedings of the 2012 IEEE 14th International Conference on Communication Technology, Chengdu, China, 9–11 November 2012; IEEE: Piscataway, NJ, USA, 2012; pp. 855–860. [Google Scholar]
- Jayabalasamy, G.; Koppu, S. High-performance Edwards curve aggregate signature (HECAS) for nonrepudiation in IoT-based applications built on the blockchain ecosystem. J. King Saud Univ. Comput. Inf. Sci. 2022, 34, 9677–9687. [Google Scholar] [CrossRef]
- Guruprakash, J.; Koppu, S. EC-ElGamal and Genetic algorithm-based enhancement for lightweight scalable blockchain in IoT domain. IEEE Access 2020, 8, 141269–141281. [Google Scholar] [CrossRef]
- Qian, Y.; Ye, F.; Chen, H.H. RFID Security. In Security in Wireless Communication Networks; Wiley-IEEE Press: Hoboken, NJ, USA, 2022. [Google Scholar]
- Su, Y.; Chesser, M.; Gao, Y.; Sample, A.; Ranasinghe, D. Wisecr: Secure simultaneous code dissemination to many batteryless computational RFID devices. IEEE Trans. Dependable Secur. Comput. 2022. early access. [Google Scholar] [CrossRef]
- Khadka, G.; Ray, B.; Karmakar, N.C.; Choi, J. Physical Layer Detection and Security of Printed Chipless RFID Tag for Internet of Things Applications. IEEE Internet Things J. 2022, 9, 15714–15724. [Google Scholar] [CrossRef]
















| Parameter | Description | Value |
|---|---|---|
| datadir | Data directory for the databases and keystore (default: “ /.ethereum”) | ./datadir |
| nat | NAT port mapping mechanism (any/none/upnp/pmp/extip: (IP)) (default: “any”) | extip:hostname -i |
| netrestrict | Restricts network communication to the given IP networks (CIDR masks) | 172.17.0.0/16 |
| syncmode | Blockchain sync mode (“snap”, “full” or “light”) (default: snap) | ‘full’ |
| rpc | Starts the rpc interface | N/A |
| rpcaddr | Sets the address of the rpc interface | ‘0.0.0.0’ |
| rpcapi | Limits access via rpc to certain apis | ‘personal, eth, net, web3, txpool, miner’ |
| unlock | Comma-separated list of accounts to unlock | “0xEb2D...” |
| password | Password file to use for non-interactive password input | pass.txt |
| allow-insecure-unlock | Allow insecure account unlocking when account-related RPCs are exposed by http | N/A |
| mine | Enable mining | |
| console | Start an interactive JavaScript environment | N/A |
| Parameter | Description | Value |
|---|---|---|
| datadir | Data directory for the databases and keystore (default: “ /.ethereum”) | ./datadir |
| bootnodes | Comma separated enode URLs for P2P discovery bootstrap | N/A |
| netrestrict | Restricts network communication to the given IP networks (CIDR masks) | 172.17.0.0/16 |
| unlock | Comma-separated list of accounts to unlock | “0x77a8...” |
| password | Password file to use for non-interactive password input | pass2.txt |
| mine | Enable mining | N/A |
| miner.threads | Number of CPU threads to use for mining (default: 0) | 1 |
| miner.etherbase | Public address for block mining rewards (default = first account) (default: “0”) | “0x00” |
Disclaimer/Publisher’s Note: The statements, opinions and data contained in all publications are solely those of the individual author(s) and contributor(s) and not of MDPI and/or the editor(s). MDPI and/or the editor(s) disclaim responsibility for any injury to people or property resulting from any ideas, methods, instructions or products referred to in the content. |
© 2023 by the authors. Licensee MDPI, Basel, Switzerland. This article is an open access article distributed under the terms and conditions of the Creative Commons Attribution (CC BY) license (https://creativecommons.org/licenses/by/4.0/).
Share and Cite
Munoz-Ausecha, C.; Gómez, J.E.G.; Ruiz-Rosero, J.; Ramirez-Gonzalez, G. Asset Ownership Transfer and Inventory Using RFID UHF TAGS and Ethereum Blockchain NFTs. Electronics 2023, 12, 1497. https://doi.org/10.3390/electronics12061497
Munoz-Ausecha C, Gómez JEG, Ruiz-Rosero J, Ramirez-Gonzalez G. Asset Ownership Transfer and Inventory Using RFID UHF TAGS and Ethereum Blockchain NFTs. Electronics. 2023; 12(6):1497. https://doi.org/10.3390/electronics12061497
Chicago/Turabian StyleMunoz-Ausecha, Cesar, Jorge Eliecer Gómez Gómez, Juan Ruiz-Rosero, and Gustavo Ramirez-Gonzalez. 2023. "Asset Ownership Transfer and Inventory Using RFID UHF TAGS and Ethereum Blockchain NFTs" Electronics 12, no. 6: 1497. https://doi.org/10.3390/electronics12061497
APA StyleMunoz-Ausecha, C., Gómez, J. E. G., Ruiz-Rosero, J., & Ramirez-Gonzalez, G. (2023). Asset Ownership Transfer and Inventory Using RFID UHF TAGS and Ethereum Blockchain NFTs. Electronics, 12(6), 1497. https://doi.org/10.3390/electronics12061497

