An Effective Obstacle Avoidance and Motion Planning Design for Underwater Telescopic Arm Robots Based on a Tent Chaotic Dung Beetle Algorithm
Abstract
:1. Introduction
2. Modeling
2.1. Overall Model and Principle of Motion
2.2. Kinematic Model
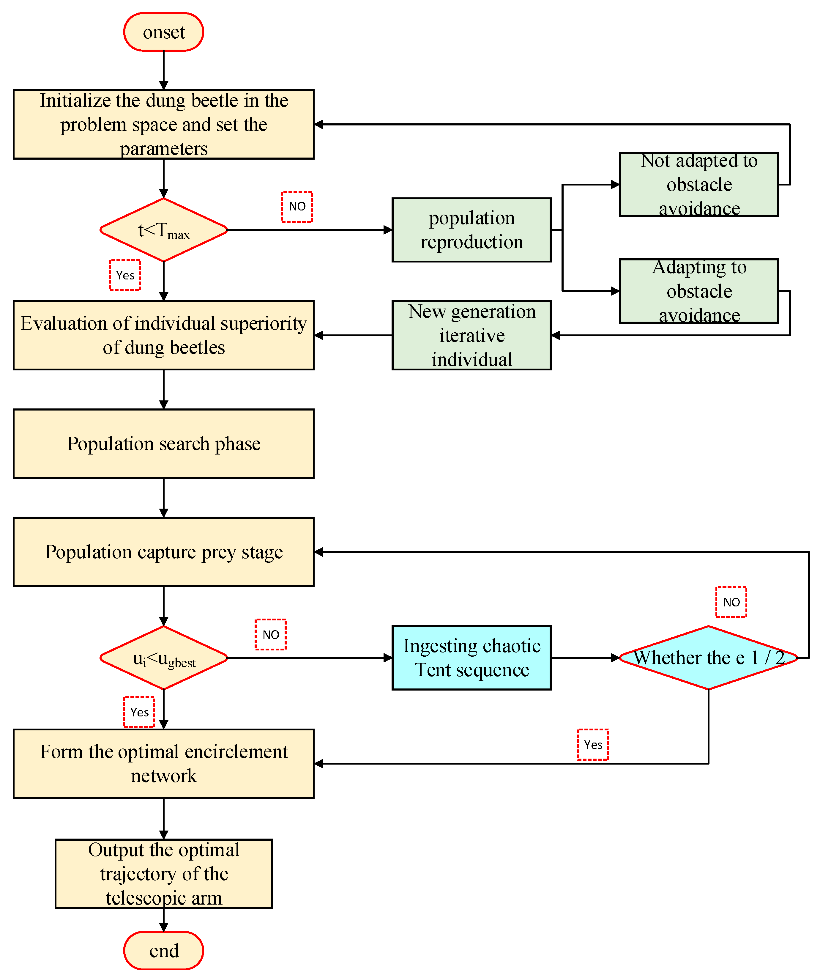
3. Optimal Trajectory Planning with the Improved Dung Beetle Algorithm
3.1. A 5-5-5 Polynomial Trajectory Planning Method Based on the Dung Beetle Algorithm
3.2. Tent Chaotic Dung Beetle Search Algorithm
3.2.1. Dung Beetle Algorithm
3.2.2. Tent Chaotic Sequence
3.2.3. MDBO Algorithm Steps
| Algorithm 1: MDBO implementation steps |
| Step 1: Use kinematics to build a telescopic arm model and solve the parameter values to establish a 5-5-5 polynomial trajectory planning path. Step 2: Initialize the original population of dung beetle in the problem space and set the parameters. Step 3: Eliminate some of the native populations according to the winning strategy, and give priority to the selection of the new generation of iterative individuals who adapt to obstacle avoidance in population reproduction. Step 4: The iterative evaluation of excellent individuals for population search and population capture prey stage to find the optimal prey direction. Step 5: Ingest a chaotic Tent sequence for global search to form the optimal bounding network. Step 6: Find the optimal individual and output the optimal trajectory of the telescopic arm. |
4. Simulation and Analysis
4.1. Simulation Environment Settings
4.2. Validate the Algorithm by Testing Functions
4.3. MDBO Solves the Problem of Time-Optimal Trajectory Planning
4.3.1. Adaptation of the Algorithms to Telescopic Arm Trajectory Planning
4.3.2. Comparison of the Results before and after Optimization
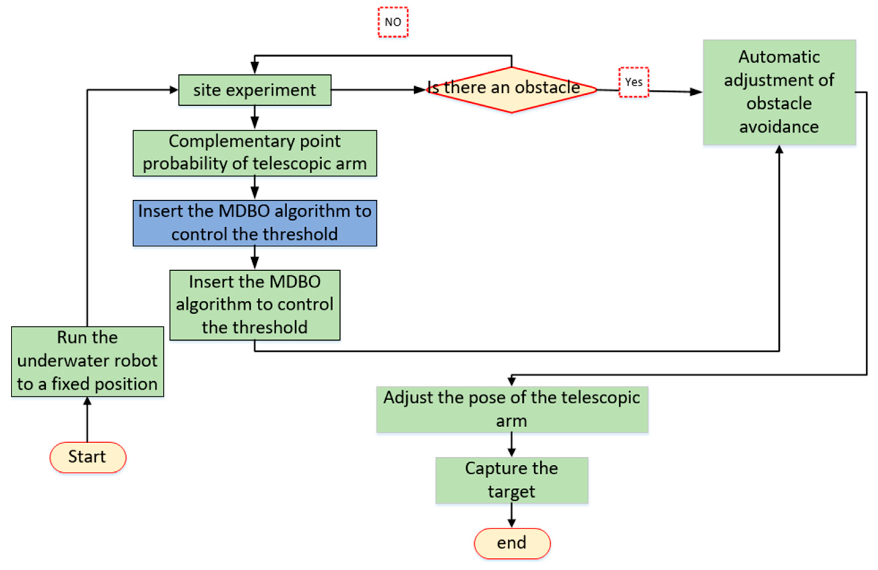
5. Virtual Prototype Experiment
5.1. Experimental Environment Settings
5.2. MDBO Underwater Test Model
| Algorithm 2: MDBO Execution steps |
| Step 1: Drive the underwater robot to a fixed position through the STM-32 single-chip microcomputer. Step 2: Drive the telescopic arm to check the obstacle detection point and perform contact blind probability feedback. Step 3: According to the probability of blind touch, the MDBO algorithm is introduced to control the threshold, perform the pose transformation of the manipulator, and form the self-avoidance obstacle. Step 4: Form the telescopic arm motion planning path. Step 5: Execute the capture command to capture the target |
5.3. Test Results
6. Conclusions
Author Contributions
Funding
Data Availability Statement
Conflicts of Interest
References
- Walker, I.D.; Choset, H.; Chirikjian, G.S. Snake-like and continuum robots. In Springer Handbook of Robotics; Springer: Berlin/Heidelberg, Germany, 2016; Volume 20, pp. 481–498. [Google Scholar]
- Burgner-Kahrs, J.; Rucker, D.C.; Choset, H. Continuum robots for medical applications: A survey. IEEE Trans. Robot. 2015, 31, 1261–1280. [Google Scholar] [CrossRef]
- Xu, J.H.; Shao, K.K.; Wang, J.H. Dynamic obstacle avoidance method for mobile robots based on improved reinforcement learning. Chin. J. Inert. Technol. 2023, 31, 92–99. [Google Scholar] [CrossRef]
- Yang, T.L.; Shen, H.P.; Liu, A.X.; Dai, S. Basic form of mechanism degree of freedom formula, degree of freedom analysis and its physical connotation. J. Mech. Eng. 2015, 51, 69–80. [Google Scholar] [CrossRef]
- Lu, X.B. Development of a Gecko-like Robot for Space Station Environment Detection; School of Aerospace, Nanjing University of Aeronautics and Astronautics: Nanjing, China, 2018. [Google Scholar]
- Zhang, C.; Liu, W.Z.; Duan, F.J. Linearity accuracy improvement method and optimization design in five-degree-of-freedom measurement of long guideways. Opt. Precis. Eng. 2022, 30, 2467–2478. [Google Scholar] [CrossRef]
- Guo, R.; Shi, Y.; Li, Y.T. Research on trajectory planning of robotic arm of hydraulic rock drilling robot. Chin. J. Constr. Mach. 2021, 19, 289–294. [Google Scholar] [CrossRef]
- Pan, H.H.; Zhang, M.; Wang, H.M. Dynamic modeling of charging internal resistance of lithium-ion batteries based on multiple influencing factors. J. Electrotechnol. 2021, 36, 2199–2206. [Google Scholar] [CrossRef]
- Xia, X.H.; Jia, Y.H.; Zhang, J. Outer envelope capture control of dual-arm space robot. J. Beijing Univ. Aeronaut. Astronaut. 2023, 1–17. [Google Scholar] [CrossRef]
- Jlilis, M.I.R.; Ewisa, L. The whale optimization algorithm. Adv. Eng. Softw. 2016, 95, 51–67. [Google Scholar]
- Xue, J.; Shen, B. A novel swarm intelligence optimization approach: Sparrow search algorithm. Syst. Sci. Control Engine Ering Open Access J. 2020, 8, 22–34. [Google Scholar] [CrossRef]
- Cheng, Y.; Ju, P.; Wu, F. Particle swarm optimization for load model parameter identification and its comparison with genetic algorithm. Power Syst. Autom. 2003, 11, 25–29. [Google Scholar]
- Jia, Q.X.; Zhang, L.; Chen, G. Multi-objective fusion for redundant space robotic arm touch front trajectory optimization. J. Astronaut. 2014, 35, 639–647. [Google Scholar]
- Li, Y.F.; Wang, N.; Wang, G.B. Bearing Fault Diagnosis Based on DBO-SVM with Compressed Sampling Matched Tracking Algorithm. Bearing 2023, 1–7. Available online: http://kns.cnki.net/kcms/detail/41.1148.th.20230908.1606.002.html (accessed on 8 September 2023).
- Li, B.; Gao, P.; Guo, Z.Q. Improved dung beetle algorithm optimized LSTM for photovoltaic array fault diagnosis. J. Power Syst. Autom. 2023, 1–10. [Google Scholar] [CrossRef]
- Dong, Y.H.; Yu, Z.C.; Hu, T.Y. Inversion method of Rayleigh wave dispersion curve based on improved dung beetle optimization algorithm. Oil Gas Geol. Recovery 2023, 30, 86–97. [Google Scholar] [CrossRef]
- Pan, J.C.; Li, S.B.; Zhou, P. Improved Sinusoidal Algorithm Guided Dung Beetle Optimization Algorithm. Comput. Eng. Appl. 2023, 1–21. Available online: http://kns.cnki.net/kcms/detail/11.2127.TP.20230626.1952.024.html (accessed on 26 June 2023).
- Zhao, J.; Li, S.L.; Gong, S.Q. Real-time obstacle avoidance method of 7R manipulator for dynamic obstacles. J. Beijing Univ. Technol. 2022, 48, 1141–1149. [Google Scholar]
- Li, Y.H.; Huo, Q.; Li, A. Design and experiment of modular hyper-redundant space manipulator. Robots 2022, 44, 55–65. [Google Scholar] [CrossRef]
- Jin, Y.Q.; Qiu, X.; Liu, A.D. Manipulator trajectory learning and obstacle avoidance method based on DMP-RRT. Syst. Sci. Math. 2022, 42, 193–205. [Google Scholar]
- Zhang, Q.; Le, X.L.; Li, B. Motion path planning of fruit and vegetable picking manipulator based on CTB-RRT* Algorithm. Agric. Mach. J. 2021, 52, 129–136. [Google Scholar]
- Shao, J.S.; Li, T.J.; Ning, Y.M. MACSF-based trajectory planning method for vibration suppression of mobile robotic arm. Vibration. Test Diagn. 2023, 43, 787–792+834. [Google Scholar] [CrossRef]
- Xu, R.Y.; Zhao, C.H.; Li, X.; Hu, W.; Hou, X.L. A Hybrid Improved-Whale-Optimization–Simulated-Annealing Algorithm for Trajectory Planning of Quadruped Robots. Electronics 2023, 12, 1564. [Google Scholar] [CrossRef]
- Wang, K.F.; Zhang, Y.B.; Huang, W. Multi-objective trajectory planning of manipulator based on improved NSGA-II algorithm. Chin. J. Constr. Mach. 2023, 21, 215–220. [Google Scholar] [CrossRef]
- Xia, J.; Zhou, S.N.; Zhang, H. Humanoid motion planning of seven-degree-of-freedom manipulator under task constraints. J. Huazhong Univ. Sci. Technol. (Nat. Sci. Ed.) 2023, 51, 60–66. [Google Scholar] [CrossRef]
- Cai, P.; Yue, X.K. Motion planning for in-orbit assembly of space robotic arm based on HS-RRV algorithm. Robotics 2023, 45, 166178. [Google Scholar] [CrossRef]
- Ding, R.Q.; Wang, Z. High-Precision Trajectory Tracking of Hydraulic Manipulator Arm Based on Model Control. J. Mech. Eng. 2023, 1–12. Available online: http://kns.cnki.net/kcms/detail/11.2187.TH.20230329.1553.008.html (accessed on 29 March 2023).
- Zeng, C.D.; Ai, H.P.; Chen, L. Impedance control of force/position of space robotic arm for inserting and extracting holes in orbit. J. Mech. Eng. 2022, 58, 84–94. [Google Scholar]
- Ma, C.J.; Zhao, T.; Xiang, G.F. End positioning control of flexible robotic arm based on inverse kinematics. J. Mech. Eng. 2021, 57, 163–171. [Google Scholar]
- Guo, X.F.; Li, H.H.; Wei, Y. An image encryption scheme based on Fibonacci transform and improved Logistic-Tent chaotic mapping. J. Jilin Univ. (Eng. Ed.) 2023, 53, 2115–2120. [Google Scholar] [CrossRef]
- Feng, Y.P.; Zhang, A.H.; Liang, T.T. Quality Assessment of Ultra-Narrow Gap Welding Based on Improved SSA Optimized SVM. J. Electron. Meas. Instrum. 2023, 1–12. Available online: http://kns.cnki.net/kcms/detail/11.2488.TN.20230629.0943.012.html (accessed on 29 June 2023).
- Lei, X.; Chen, Y.; Chen, X.Y. Research on path planning for warehouse robots with improved Harris Hawk algorithm. J. Syst. Simul. 2023, 1–13. [Google Scholar] [CrossRef]
- Wang, Y.F.; Liao, R.H.; Liang, E.H. An improved whale optimization algorithm based on siege mechanism. Control Decis. Mak. 2023, 1–9. [Google Scholar] [CrossRef]
- Wen, C.; Dong, W.H.; Xie, W.J. A CEA-GA based three-dimensional cooperative curved trajectory planning method for multiple UAVs. J. Beijing Univ. Aeronaut. Astronaut. 2023, 1–19. [Google Scholar] [CrossRef]
- Chen, R.Q.; Yu, Z.H. TentFWA-GD based RBF neural network COD online soft measurement method. J. Electron. Meas. Instrum. 2022, 36, 53–60. [Google Scholar] [CrossRef]






















| Parameter Name | Value | Unit |
|---|---|---|
| mm | ||
| Elongation length | 500 | mm |
| Propulsion trip | 1000 | mm |
| Working radius of telescopic arm | 550 | mm |
| Connecting Rod | ||||
|---|---|---|---|---|
| 1 | 0 | 0 | 0 | 90 |
| 2 | −90 | 150 | 245 | 0 |
| 3 | 0 | 215 | 0 | 0 |
| 4 | −90 | 220 | 0 | −90 |
| 5 | 0 | 0 | 0 | 0 |
| 6 | 90 | 0 | 355 | −90 |
| Number | Function Name | Definition | Function Value | Optimal Value |
|---|---|---|---|---|
| (1) | Sphere | [−100,100] | 0 | |
| (2) | Schwfel 2.22 | [−10,10] | 0 | |
| (3) | Schwefel 1.2 | [−100,100] | 0 | |
| (4) | Schwefel2.21 | [−100,100] | 0 | |
| (5) | Step | [−100,100] | 0 | |
| (6) | Rastaign | [−5.12,5.12] | 0 | |
| (7) | Ackley | [−10,10] | 0 | |
| (8) | Griewank | [−100,100] | 0 |
| Function | Evaluation | EA | SSA | PSO | MDBO |
|---|---|---|---|---|---|
| Sphere | Best | 0.000274 | 0.000825 | ||
| Average | 0.000426 | 0.014115 | |||
| STD | 0.000536 | 0.061152 | |||
| Schwfel 2.22 | Best | 0.001247 | 0.002737 | ||
| Average | 0.002529 | 2.0102 | |||
| STD | 0.003541 | 10.012 | |||
| Schwefel 1.2 | Best | 26,834.81 | 1416.051 | ||
| Average | 32,214.38 | 1780.171 | |||
| STD | 35,770.33 | 2191.744 | |||
| Schwefel2.21 | Best | 10.9338 | 6.3433 | ||
| Average | 13.5594 | 7.3857 | |||
| STD | 14.9048 | 9.5849 | |||
| Step | Best | 0.000395 | 0.000852 | ||
| Average | 0.000525 | 0.003992 | 0.000645 | ||
| STD | 0.000759 | 0.008392 | 0.002855 | ||
| Rastaign | Best | 0.998 | 0.998 | 0.998 | 0.998 |
| Average | 0.998 | 5.2855 | 0.998 | 0.998 | |
| STD | 0.998 | 12.6705 | 0.998 | 0.998 | |
| Ackley | Best | 85.3826 | 0 | 36.8486 | 0 |
| Average | 89.6393 | 0 | 56.742 | 0.7961 | |
| STD | 101.1168 | 0 | 64.75 | 3.9805 | |
| Griewank | Best | 0.000651 | 0.000307 | 0.00031 | 0.000307 |
| Average | 0.000743 | 0.000307 | 0.000707 | 0.000845 | |
| STD | 0.000777 | 0.000307 | 0.001655 | 0.001246 |
| Parameter | Before Optimization | Optimized |
|---|---|---|
| Motion planning time | 9s | 6s |
| Jerk rate | 62.5% | 37.2% |
| Obstacle avoidance rate | 23% | 68% |
| Model | Motion Planning Time | Jerk Rate | Collision Number |
|---|---|---|---|
| Ordinary drive | 9.876s | 36.2% | 2 |
| MDBO | 5.843s | 13.2% | 0 |
Disclaimer/Publisher’s Note: The statements, opinions and data contained in all publications are solely those of the individual author(s) and contributor(s) and not of MDPI and/or the editor(s). MDPI and/or the editor(s) disclaim responsibility for any injury to people or property resulting from any ideas, methods, instructions or products referred to in the content. |
© 2023 by the authors. Licensee MDPI, Basel, Switzerland. This article is an open access article distributed under the terms and conditions of the Creative Commons Attribution (CC BY) license (https://creativecommons.org/licenses/by/4.0/).
Share and Cite
Jin, H.; Ji, H.; Yan, F. An Effective Obstacle Avoidance and Motion Planning Design for Underwater Telescopic Arm Robots Based on a Tent Chaotic Dung Beetle Algorithm. Electronics 2023, 12, 4128. https://doi.org/10.3390/electronics12194128
Jin H, Ji H, Yan F. An Effective Obstacle Avoidance and Motion Planning Design for Underwater Telescopic Arm Robots Based on a Tent Chaotic Dung Beetle Algorithm. Electronics. 2023; 12(19):4128. https://doi.org/10.3390/electronics12194128
Chicago/Turabian StyleJin, Huawei, Haitao Ji, and Fangzheng Yan. 2023. "An Effective Obstacle Avoidance and Motion Planning Design for Underwater Telescopic Arm Robots Based on a Tent Chaotic Dung Beetle Algorithm" Electronics 12, no. 19: 4128. https://doi.org/10.3390/electronics12194128
APA StyleJin, H., Ji, H., & Yan, F. (2023). An Effective Obstacle Avoidance and Motion Planning Design for Underwater Telescopic Arm Robots Based on a Tent Chaotic Dung Beetle Algorithm. Electronics, 12(19), 4128. https://doi.org/10.3390/electronics12194128
