Next Article in Journal
Modeling of Improved Sine Cosine Algorithm with Optimal Deep Learning-Enabled Security Solution
Next Article in Special Issue
Bias Mitigation via Synthetic Data Generation: A Review
Previous Article in Journal
An Effective Obstacle Avoidance and Motion Planning Design for Underwater Telescopic Arm Robots Based on a Tent Chaotic Dung Beetle Algorithm
Previous Article in Special Issue
Research on Log Anomaly Detection Based on Sentence-BERT
 
 
Font Type:
Arial Georgia Verdana
Font Size:
Aa Aa Aa
Line Spacing:
Column Width:
Background:
Article

Picture Fuzzy Soft Matrices and Application of Their Distance Measures to Supervised Learning: Picture Fuzzy Soft k-Nearest Neighbor (PFS-kNN)

Department of Marine Engineering, Faculty of Maritime Studies, Bandırma Onyedi Eylül University, Balıkesir 10200, Türkiye
Electronics 2023, 12(19), 4129; https://doi.org/10.3390/electronics12194129
Submission received: 12 August 2023 / Revised: 25 September 2023 / Accepted: 29 September 2023 / Published: 3 October 2023

Abstract

:
This paper redefines picture fuzzy soft matrices (pfs-matrices) because of some of their inconsistencies resulting from Cuong’s definition of picture fuzzy sets. Then, it introduces several distance measures of pfs-matrices. Afterward, this paper proposes a new kNN-based classifier, namely the Picture Fuzzy Soft k-Nearest Neighbor (PFS-kNN) classifier. The proposed classifier utilizes the Minkowski’s metric of pfs-matrices to find the k-nearest neighbor. Thereafter, it performs an experimental study utilizing four UCI medical datasets and compares to the suggested approach using the state-of-the-art kNN-based classifiers. To evaluate the performance of the classification, it conducts ten iterations of five-fold cross-validation on all the classifiers. The findings indicate that PFS-kNN surpasses the state-of-the-art kNN-based algorithms in 72 out of 128 performance results based on accuracy, precision, recall, and F1-score. More specifically, the proposed method achieves higher accuracy and F1-score results compared to the other classifiers. Simulation results show that pfs-matrices and PFS-kNN are capable of modeling uncertainty and real-world problems. Finally, the applications of pfs-matrices to supervised learning are discussed for further research.

1. Introduction

In daily life events, we frequently come across many intricate challenges that are full of uncertainties. Such uncertainties may be impossible to model using traditional mathematical approaches. As a result, state-of-the-art mathematical techniques are needed to model such uncertainties. To avoid ambiguities, Zadeh created the idea of fuzzy sets (f-sets) [1]. f-sets are common mathematical tools used in numerous domains, ranging from computer science [2,3] to pure mathematics [4,5,6,7,8,9]. Figure 1 shows some hybrid extensions of f-sets.
An f-set has entries indicated by μ ( x ) , i.e., a membership degree for x. Because μ ( x ) + ν ( x ) = 1 , the non-membership degree ν ( x ) is calculated by subtracting the μ ( x ) from 1. However, if μ ( x ) + ν ( x ) < 1 , it is not as simple, and there is additional uncertainty. As an extension of f-sets, intuitionistic fuzzy sets (if-sets) [10] have been proposed to model this form of uncertainty. An if-set has entries indicated by μ ( x ) and ν ( x ) , namely membership and non-membership degrees, respectively, such that 0 μ ( x ) + ν ( x ) 1 (Figure 2). In contrast to fuzzy sets, the idea of intuitionistic fuzzy sets can depict problems where 0 μ ( x ) + ν ( x ) < 1 . In addition, the indeterminacy degree is determined as 1 ( μ ( x ) + ν ( x ) ) .
Although f-sets and if-sets may overcome many difficulties and uncertainties [23], far more are encountered in practice. Consider the voting process for a presidential election. During this procedure, the electorate’s decisions can be divided into three categories: yes, no, and abstention. To represent such a process, Cuong proposed the notion of picture fuzzy sets (pf-sets) [16]. A pf-set has elements with the degrees of membership, non-membership, and neutral membership denoted by μ ( x ) , ν ( x ) , and η ( x ) , respectively. The refusal to vote or non-participation in voting leads to the indeterminacy described above. Furthermore, 1 ( μ ( x ) + η ( x ) + ν ( x ) ) reflects the degree of indeterminacy in pf-sets because μ ( x ) + η ( x ) + ν ( x ) 1 in Cuong’s definition. Even though pf-sets model the aforementioned difficulties, the definitions and operations put forward by Cuong have conceptual errors. Memiş [21] revised the idea of pf-sets and associated operations to maintain consistency, where μ ( x ) + η ( x ) + ν ( x ) 2 .
Conversely, pf-sets are unable to model the problems comprising parameters and alternatives (objects) with a picture fuzzy membership (pf-membership) degree. In other words, pfs-sets [16,18,24] can represent problems with alternatives (objects) using pf-membership (Figure 3), with the expert voting on whether to accept, reject, or abstain from the alternatives.
Recently, various studies have been conducted on pf-sets and pfs-sets. The idea of a rough picture set has been introduced, and several of its topological features, including the lower and upper rough picture fuzzy approximation operators, have also been investigated [25]. The creation of clustering algorithms that can explore latent knowledge from a large number of datasets is an emerging research field in pf-sets. The distance and similarity measure is one of the most crucial tools in clustering that establishes the level of association between two objects. Therefore, generalized picture distance measure has been defined, and it has been applied to picture fuzzy clustering [26]. In addition to distance measure, picture fuzzy similarity has also been studied [27,28]. A technique for solving decision-making issues utilizing the generalized pfs-sets and an adjustable weighted soft discernibility matrix has been presented, and threshold functions have been defined [29]. A weighted soft discernibility matrix in the generalized pfs-sets has been employed to offer an illustrative example to demonstrate the superiority of the suggested approach therein. Matrix representations of mathematical concepts, such as pfs-sets are crucial in the context of computerizing [30,31]. Thus, Arikrishnan and Sriram [20] define picture fuzzy soft matrices and investigate their algebraic structures. Because the related study is based on Cuong’s [16] study, there are some theoretical inconsistencies. Moreover, Arikrishnan and Sriram have only focused on the algebraic structures. The study of Sahu et al. [32] aims to analyze students’ characteristics, such as career, memory, interest, knowledge, environment, and attitude, in order to predict the most suitable career path. This will enable students to explore and excel in their chosen field comfortably. A hybridized distance measure has been proposed, using picture fuzzy numbers to evaluate students, subjects, and students’ characteristics for career selection. However, related studies only rely on fictitious problem data. A research study that integrates pfs-sets with Quality Function Deployment (QFD) to propose a Multiple Criteria Group Decision-Making (MCGDM) method has been discussed [33]. In this approach, the preferences of the decision-makers are collected in linguistic terms and transformed into Picture Fuzzy Numbers (PFNs). The study applies the proposed MCGDM method to rank social networking sites, specifically evaluating Facebook, Whatsapp, Instagram, and Twitter, providing valuable insights into their comparative performance. The study of Lu et al. [34] has introduced the concept of generalized pfs-sets by combining an image fuzzy soft set with a fuzzy parameter set. They discuss five main operations for generalized pfs-sets: subset, equality, union, intersection, and complement.
Suppose the problem has picture fuzzy uncertainty and a large number of data. In that case, pfs-sets cannot operate efficiently with a large number of data. Therefore, processing data through the computer is compulsory, and the matrix versions of the pfs-sets are needed. The concept of picture fuzzy soft matrices (pfs-matrices) was propounded in 2020 [20]; however, in the aforementioned study, only the algebraic structures of the concept have been investigated. To this end, this paper redefines the concept of pfs-matrices, defines the distance measures of the pfs-matrices, and applies them to supervised learning to manifest their modeling ability. The major contributions of this paper are as follows:
  • pfs-matrices are redefined, and some of their basic properties are investigated.
  • Distance measures of pfs-matrices are introduced.
  • Picture fuzzy soft k-nearest neighbor (PFS-kNN) based on distance measure of pfs-matrices is proposed.
  • An application of PFS-kNN to medical diagnosis is provided.
In Section 2 of the paper, definitions of pf-sets and pfs-sets are provided. In Section 3, the motivations of the redefining of pfs-matrices are detailed. In Section 4, the idea of pfs-matrices is redefined, and their properties are further examined. In Section 5, distance measures of pfs-matrices are introduced, and their basic properties are researched. In Section 6, a PFS-kNN classifier is proposed. In Section 7, the proposed classifier is applied to medical diagnosis and compared with the well-known kNN-based classifiers. Finally, we discuss pfs-matrices and PFS-kNN and provide conclusive remarks for further research.

2. Preliminaries

In this section, we present the concepts of pf-sets and pfs-sets by considering the notations used across this study. Across this paper, let E and U denote the parameter and alternative sets, respectively.
Definition 1
([16,21]). Let f be a function such that f : E [ 0 , 1 ] × [ 0 , 1 ] × [ 0 , 1 ] . Then, the graphic
( x , f ( x ) ) : x E = ( x , μ ( x ) , η ( x ) , ν ( x ) ) : x E
is called a picture fuzzy set (pf-set) over E. Here, a pf-set is denoted by μ ( x ) η ( x ) ν ( x ) x : x E instead of ( x , μ ( x ) , η ( x ) , ν ( x ) ) : x E .
Moreover, for all x E , μ ( x ) + ν ( x ) 1 and μ ( x ) + η ( x ) + ν ( x ) 2 . Furthermore, μ , η , and ν are the membership, neutral membership, and non-membership functions, respectively, and the indeterminacy degree of the element x E is defined by π ( x ) = 1 ( μ ( x ) + ν ( x ) ) .
In the present paper, the set of all the pf-sets over E is symbolized by P F ( E ) and f P F ( E ) .
Remark 1.
In P F ( E ) , the notations graph ( f ) and f are interchangeable since they have generated each other uniquely. Thus, we prefer the notation f to graph ( f ) for brevity, provided that it results in no confusion.
Definition 2
([16,22]). Let α be a function such that α : E P F ( U ) . Then, the graphic
x , α ( x , μ ( x ) , η ( x ) , ν ( x ) ) : x E
is called a picture fuzzy soft set (pfs-set) parameterized via E over U (or briefly over U).
Throughout this paper, the set of all the pfs-sets over U is symbolized by P F S E ( U ) .
Remark 2.
In P F S E ( U ) , the notations graph ( α ) and α are interchangeable since they have generated each other uniquely. Thus, we prefer the notation α to graph ( α ) for brevity, provided that it results in no confusion.
Example 1.
Let E = { x 1 , x 2 , x 3 , x 4 } and U = { u 1 , u 2 , u 3 , u 4 , u 5 } . Then,
α = x 1 , 0.8 0.1 0.1 u 1 , 0.1 0.2 0.7 u 3 , 1 0 0 u 5 , x 2 , 0.6 0.4 0 u 2 , 0 0.5 0.5 u 4 , x 3 , 0.7 0 0.2 u 3 , x 4 , 0.1 0.3 0.2 u 2 , 0.4 0.2 0.4 u 5
is a pfs-set over U.

3. Motivations of the Redefining of pfs-Matrices

This section discusses the definition, fundamental operations, and counter-examples to Arikrishnan and Sriram’s definition [20], based on Cuong’s definition [16], considering the notations employed throughout the rest of the study.
Definition 3
([16]). Let κ : E [ 0 , 1 ] × [ 0 , 1 ] × [ 0 , 1 ] . Then, the graphic
( x , κ ( x ) ) : x E = μ ( x ) η ( x ) ν ( x ) x : x E
is called a picture fuzzy set (pf-set) over E such that μ ( x ) + η ( x ) + ν ( x ) 1 .
In this section, the set of all the pf-sets over E according to Cuong’s definition is denoted by P F C ( E ) and κ P F C ( E ) .
Definition 4
([16]). Let κ 1 , κ 2 P F C ( E ) . For all x E , if μ 1 ( x ) μ 2 ( x ) , η 1 ( x ) η 2 ( x ) , and ν 1 ( x ) ν 2 ( x ) , then κ 1 is called a subset of κ 2 and is denoted by κ 1 ˜ κ 2 .
Definition 5
([16]). Let κ 1 , κ 2 P F C ( E ) . If κ 1 ˜ κ 2 and κ 2 ˜ κ 1 , then κ 1 and κ 2 are called equal pf-sets and are denoted by κ 1 = κ 2 .
Definition 6
([16]). Let κ 1 , κ 2 , κ 3 P F C ( E ) . For all x E , if μ 3 ( x ) = max { μ 1 ( x ) , μ 2 ( x ) } , η 3 ( x ) = min { η 1 ( x ) , η 2 ( x ) } , and ν 3 ( x ) = min { ν 1 ( x ) , ν 2 ( x ) } , then κ 3 is called union of κ 1 and κ 2 and is denoted by κ 3 = κ 1 ˜ κ 2 .
Definition 7
([16]). Let κ 1 , κ 2 , κ 3 P F C ( E ) . For all x E , if μ 3 ( x ) = min { μ 1 ( x ) , μ 2 ( x ) } , η 3 ( x ) = min { η 1 ( x ) , η 2 ( x ) } , and ν 3 ( x ) = max { ν 1 ( x ) , ν 2 ( x ) } , then κ 3 is called intersection of κ 1 and κ 2 and is denoted by κ 3 = κ 1 ˜ κ 2 .
Definition 8
([16]). Let κ 1 , κ 2 P F C ( E ) . For all x E , if μ 2 ( x ) = ν 1 ( x ) , η 2 ( x ) = η 1 ( x ) , and ν 2 ( x ) = μ 1 ( x ) , then κ 2 is called complement of κ 1 and is denoted by κ 2 = κ 1 c ˜ .
To hold the conditions “Empty pf-set over E is a subset of all the pf-set over E” and “All pf-sets over E are the subset of universal pf-set over E”, the definition and operations of pf-sets in [16] must be as follows [21]:
Definition 9
([21]). Let κ P F C ( E ) . For all x E , if μ ( x ) = 0 , η ( x ) = 0 , and ν ( x ) = 1 , then κ is called empty pf-set and is denoted by 0 0 1 E C or 0 E C .
Definition 10
([21]). Let κ P F C ( E ) . For all x E , if μ ( x ) = 1 , η ( x ) = 1 , and ν ( x ) = 0 , then κ is called universal pf-set and is denoted by 1 1 0 E C or 1 E C .
Cuong’s definitions have led to the inconsistencies in Examples 2 and 3 [21]:
Example 2
([21]). There is a contradiction in Definition 10 since 1 + 1 + 0 1 , i.e., 1 E C P F C ( E ) . Moreover, even if 1 E C P F C ( E ) , ( 1 E C ) c ˜ 0 E C .
Example 3
([21]). Let κ P F C ( E ) such that κ = 0.1 0.2 0.3 x . Then, κ ˜ 0 E κ and κ ˜ 1 E C 1 E C .
Therefore, Memiş [21] has provided the definition and operations of pf-sets in [16] to overcome the aforementioned inconsistencies.
Definition 11
([16,18]). A E . The set
x , F A μ ( x ) η ( x ) ν ( x ) x : x A E
is called a pfs-set over U, where F A is a mapping given by F : A P F C ( U ) .
In this section, the set of all the pfs-sets over U according to Cuong’s definition is denoted by P F S C ( U ) and F A P F S C ( U ) .
Cuong [16] defined pfs-sets based on his own definition and operations of pf-sets. As a result, the inconsistencies mentioned earlier also apply to his concept of pfs-sets. Additionally, Yang et al. [18] claimed to have introduced the concept of pf-sets, even though Cuong had already defined it in [16]. Thus, the concept of pfs-sets has also similar inconsistencies therein. Hence, pfs-sets were redefined to deal with inconsistencies mentioned above [22].
Furthermore, the concept of pfs-matrices has similar inconsistencies therein, since Arikrishnan and Sriram [20] have introduced the pfs-matrices according to Cuong’s definition [16] and defined their union, intersection, and complement.
Definition 12
([20]). Let F A P F S C ( U ) . Then, [ a i j ] is called pfs-matrix of F A and defined by
[ a i j ] : = a 11 a 12 a 13 a 1 n a 21 a 22 a 23 a 2 n a m 1 a m 2 a m 3 a m n
such that for i { 1 , 2 , } and j { 1 , 2 , } ,
a i j : = F A μ ( x j ) η ( x j ) ν ( x j ) x j ( u i )
Here, if U = m and E = n , then [ a i j ] has order m × n .
In the present study, the membership, neutral membership, and non-membership degrees of [ a i j ] , i.e., μ i j , η i j , and ν i j , will be denoted by μ i j a , η i j a , and ν i j a , respectively, as long as they do not cause any confusion. Moreover, the set of all the pfs-matrices over U according to Arikrishnan and Sriram’s definition is denoted by P F S A S [ U ] and F A P F S A S [ U ] .
It must be noted that the following definitions from [20] expressed the notations employed throughout the present paper. Definitions of inclusion and equality in the pfs-matrices space is provided according to Arikrishnan and Sriram’s definitions.
Definition 13.
Let [ a i j ] , [ b i j ] P F S A S [ U ] . For all i and j, if μ i j a μ i j b , η i j a η i j b , and ν i j a ν i j b , then [ a i j ] is called a submatrix of [ b i j ] and is denoted by [ a i j ] ˜ [ b i j ] .
Definition 14.
Let [ a i j ] , [ b i j ] P F S A S [ U ] . For all i and j, if μ i j a = μ i j b , η i j a = η i j b , and ν i j a = ν i j b , then [ a i j ] and [ b i j ] are called equal pfs-matrices and denoted by [ a i j ] = [ b i j ] .
Definition 15.
([20]). Let [ a i j ] , [ b i j ] , [ c i j ] P F S A S [ U ] . For all i and j, if μ i j c = max { μ i j a , μ i j b } , η i j c = min { η i j a , η i j b } , and ν i j c = min { ν i j a , ν i j b } , then [ c i j ] is called union of [ a i j ] and [ b i j ] and denoted by [ a i j ] ˜ [ b i j ] .
Definition 16.
([20]). Let [ a i j ] , [ b i j ] , [ c i j ] P F S A S [ U ] . For all i and j, if μ i j c = min { μ i j a , μ i j b } , η i j c = min { η i j a , η i j b } , and ν i j c = max { ν i j a , ν i j b } , then [ c i j ] is called intersection of [ a i j ] and [ b i j ] and denoted by [ a i j ] ˜ [ b i j ] .
Definition 17.
([20]). Let [ a i j ] , [ b i j ] P F S A S [ U ] . For all i and j, if μ i j b = ν i j a , η i j b = η i j a , and ν i j b = μ i j a , then [ b i j ] is complement of [ a i j ] and denoted by [ a i j ] c ˜ .
According to Arikrishnan and Sriram’s definitions, the definitions of empty and universal pfs-matrices must be defined as in Definitions 18 and 19, respectively, to hold the conditions “Empty pfs-matrices over U is a submatrix of all the pfs-matrices over U” and “All pfs-matrices over U are the submatix of universal pfs-matrix over U”.
Definition 18.
Let [ a i j ] P F S A S [ U ] . For all i and j, if μ i j = 0 , η i j = 0 , and ν i j = 1 , then [ a i j ] is empty pfs-matrix and is denoted by 0 0 1 .
Definition 19.
Let [ a i j ] P F S A S [ U ] . For all i and j, if μ i j = 1 , η i j = 1 , and ν i j = 0 , then [ a i j ] is universal pfs-matrix and is denoted by 1 1 0 .
Arikrishnan and Sriram’s definitions have resulted in the inconsistencies in Examples 4 and 5:
Example 4.
There is a contradiction in Definition 19 since 1 + 1 + 0 1 , namely, 1 1 0 P F S A S [ U ] . Moreover, even if 1 1 0 P F S A S [ U ] , 1 1 0 c ˜ = 0 1 1 0 0 1 .
Example 5.
Let [ a i j ] P F S A S [ U ] such that [ a i j ] = 0.4 0.3 0.1 0.2 0.4 0.3 0.7 0.1 0.1 0.1 0.5 0.2 . Then,
[ a i j ] ˜ 0 0 1 = 0.4 0 0.1 0.2 0 0.3 0.7 0 0.1 0.1 0 0.2 0.4 0.3 0.1 0.2 0.4 0.3 0.7 0.1 0.1 0.1 0.5 0.2 = [ a i j ]
and
[ a i j ] ˜ 1 1 0 = 1 0.3 0 1 0.4 0 1 0.1 0 1 0.5 0 1 1 0 .
Consequently, since the aforesaid definitions and operations of pfs-matrices and how they operate are inconsistent, this concept and its operations must be redefined.

4. Picture Fuzzy Soft Matrices (pfs-Matrices)

Cuong [16] and Yang et al. [18] have introduced the concept of pfs-sets to address the need for more general mathematical modeling of specific issues involving additional uncertainties. In addition, Yang et al. [18] have proposed an adjustable soft discernibility approach based on pfs-sets and applied it to a decision-making problem. Memiş [22] has redefined the concept of pfs-sets and applied it to a project selection problem. The applications described in the aforementioned studies demonstrate the successful use of pfs-sets in addressing various issues with the uncertainties modeled by membership, non-membership, and neutral degrees, namely picture fuzzy uncertainties. These results suggest that researching the idea of pfs-sets is worthwhile. However, it is important to note that these ideas have drawbacks, such as complexity and lengthy computation times. Therefore, it is crucial to understand their matrix representations, i.e., pfs-matrices, and ensure their theoretical consistency in the context of computerizing the aforementioned problems. For instance, for utilizing pfs-sets in machine learning, pfs-matrices, which are matrix representation of pfs-sets, and their consistent theoretical definition and operations are needed.
Thus, in the present section, we make consistent the idea of pfs-matrices and present some of its fundamental properties. Since some of the propositions in this section have elementary proof, only the propositions with the complex proof are demonstrated.
Definition 20.
Let α P F S E ( U ) (See Definition 2). Then, [ a i j ] is called pfs-matrix of α and defined by
[ a i j ] : = a 11 a 12 a 13 a 1 n a 21 a 22 a 23 a 2 n a m 1 a m 2 a m 3 a m n
such that for i { 1 , 2 , } and j { 1 , 2 , } ,
a i j : = α μ ( x j ) η ( x j ) ν ( x j ) x j ( u i )
Here, if U = m and E = n , then [ a i j ] has order m × n .
In the present study, the membership, neutral membership, and non-membership degrees of [ a i j ] , i.e., μ i j , η i j , and ν i j , will be denoted by μ i j a , η i j a , and ν i j a , respectively, as long as they do not cause any confusion. Moreover, the set of all the pfs-matrices parameterized via E over U (briefly over U) is denoted by P F S E [ U ] and [ a i j ] , [ b i j ] , [ c i j ] P F S E [ U ] .
Example 6.
The pfs-matrix of α given in Example 1 is as follows:
[ a i j ] = 0.8 0.1 0.1 0 1 1 0 1 1 0 1 1 0 0 1 0.6 0.4 0 0 1 1 0.1 0.3 0.2 0.1 0.2 0.7 0 1 1 0.7 0 0.2 0 0 1 0 0 1 0 1 1 0 1 1 0 1 1 1 0 0 0 0.5 0.5 0 1 1 0.4 0.2 0.4
Definition 21.
Let [ a i j ] P F S E [ U ] . For all i and j, if μ i j = λ , η i j = ε , and ν i j = ω , then [ a i j ] is ( λ , ε , ω ) -pfs-matrix and denoted by λ ε ω . Moreover, 0 1 1 is empty pfs-matrix and 1 0 0 is universal pfs-matrix.
Definition 22.
Let [ a i j ] , [ b i j ] , [ c i j ] P F S E [ U ] , I E : = { j : x j E } , and R I E . For all i and j, if
μ i j c = μ i j a , j R μ i j b , j I E R , η i j c = η i j a , j R η i j b , j I E R , a n d   ν i j c = ν i j a , j R ν i j b , j I E R
then [ c i j ] is called R b -restriction of [ a i j ] and is denoted by [ ( a R b ) i j ] . Briefly, if [ b i j ] = 0 1 1 , then [ ( a R ) i j ] can be used instead of [ ( a R b ) i j ] . It is clear that
( a R ) i j = μ i j a η i j a ν i j a , j R 0 1 1 , j I E R
Definition 23.
Let [ a i j ] , [ b i j ] P F S E [ U ] . For all i and j, if μ i j a μ i j b , η i j a η i j b , and ν i j a ν i j b , then [ a i j ] is called a submatrix of [ b i j ] and denoted by [ a i j ] ˜ [ b i j ] .
Definition 24.
Let [ a i j ] , [ b i j ] P F S E [ U ] . For all i and j, if μ i j a = μ i j b , η i j a = η i j b , and ν i j a = ν i j b , then [ a i j ] and [ b i j ] are called equal pfs-matrices and denoted by [ a i j ] = [ b i j ] .
Proposition 1.
Let [ a i j ] , [ b i j ] , [ c i j ] P F S E [ U ] . Then,
i.
[ a i j ] ˜ 1 0 0
ii.
0 1 1 ˜ [ a i j ]
iii.
[ a i j ] ˜ [ a i j ]
iv.
[ a i j ] ˜ [ b i j ] [ b i j ] ˜ [ a i j ] [ a i j ] = [ b i j ]
v.
[ a i j ] ˜ [ b i j ] [ b i j ] ˜ [ c i j ] [ a i j ] ˜ [ c i j ]
vi.
[ a i j ] = [ b i j ] [ b i j ] = [ c i j ] [ a i j ] = [ c i j ]
Proof. 
The proofs of i- v i are straightforward.    □
Remark 3.
From Proposition 1, it is straightforward that the inclusion relation herein is a partial ordering relation in P F S E [ U ] .
Definition 25.
Let [ a i j ] , [ b i j ] P F S E [ U ] . If [ a i j ] ˜ [ b i j ] and [ a i j ] [ b i j ] , then [ a i j ] is called a proper submatrix of [ b i j ] and denoted by [ a i j ] ˜ [ b i j ] .
Definition 26.
Let [ a i j ] , [ b i j ] , [ c i j ] P F S E [ U ] . For all i and j, if μ i j c = max { μ i j a , μ i j b } , η i j c = min { η i j a , η i j b } , and ν i j c = min { ν i j a , ν i j b } , then [ c i j ] is called union of [ a i j ] and [ b i j ] and denoted by [ a i j ] ˜ [ b i j ] .
Definition 27.
Let [ a i j ] , [ b i j ] , [ c i j ] P F S E [ U ] . For all i and j, if μ i j c = min { μ i j a , μ i j b } , η i j c = max { η i j a , η i j b } , and ν i j c = max { ν i j a , ν i j b } , then [ c i j ] is called intersection of [ a i j ] and [ b i j ] and denoted by [ a i j ] ˜ [ b i j ] .
Example 7.
Assume that two pfs-matrices [ a i j ] and [ b i j ] are as follows:
[ a i j ] = 0.2 0.3 0.5 0 1 1 1 0 0 0.1 0.5 0.2 0.6 0.4 0 0.9 0 0.1 1 0 0 0.8 0 0 0.5 0.1 0.2 a n d [ b i j ] = 0.6 0.2 0.1 0.7 0.2 0 0.5 0.4 0.1 0 1 1 1 0 0 0.1 0.8 0.1 0.4 0.3 0.3 0.1 0.3 0.2 1 0 0
Then,
[ a i j ] ˜ [ b i j ] = 0.6 0.2 0.1 0.7 0.2 0 1 0 0 0.1 0.5 0.2 1 0 0 0.9 0 0.1 1 0 0 0.6 0 0 1 0 0 a n d [ a i j ] ˜ [ b i j ] = 0.2 0.3 0.5 0 1 1 0.5 0.4 0.1 0 1 1 0.6 0.4 0 0.1 0.8 0.1 0.4 0.3 0.3 0.1 0.3 0.2 0.5 0.1 0.2
Proposition 2.
Let [ a i j ] , [ b i j ] , [ c i j ] P F S E [ U ] . Then,
i.
[ a i j ] ˜ [ a i j ] = [ a i j ] and [ a i j ] ˜ [ a i j ] = [ a i j ]
ii.
[ a i j ] ˜ 0 1 1 = [ a i j ] and [ a i j ] ˜ 0 1 1 = 0 1 1
iii.
[ a i j ] ˜ 1 0 0 = 1 0 0 and [ a i j ] ˜ 1 0 0 = [ a i j ]
iv.
[ a i j ] ˜ [ b i j ] = [ b i j ] ˜ [ a i j ] and [ a i j ] ˜ [ b i j ] = [ b i j ] ˜ [ a i j ]
v.
[ a i j ] ˜ [ b i j ] ˜ [ c i j ] = [ a i j ] ˜ [ b i j ] ˜ [ c i j ] and [ a i j ] ˜ [ b i j ] ˜ [ c i j ] = [ a i j ] ˜ [ b i j ] ˜ [ c i j ]
vi.
[ a i j ] ˜ [ b i j ] ˜ [ c i j ] = [ a i j ] ˜ [ b i j ] ˜ [ a i j ] ˜ [ c i j ] and
     [ a i j ] ˜ [ b i j ] ˜ [ c i j ] = [ a i j ] ˜ [ b i j ] ˜ [ a i j ] ˜ [ c i j ]
Proof. 
v i . Let [ a i j ] , [ b i j ] , [ c i j ] P F S E [ U ] . Then,
[ a i j ] ˜ [ b i j ] ˜ [ c i j ] = [ a i j ] ˜ min μ i j b , μ i j c max η i j b , η i j c max ν i j b , ν i j c = max μ i j a , min μ i j b , μ i j c min η i j a , max η i j b , η i j c min ν i j a , max ν i j b , ν i j c = min max μ i j a , μ i j b , max μ i j a , μ i j c max min η i j a , η i j b , min η i j a , η i j c max min ν i j a , ν i j b , min ν i j a , ν i j c = max μ i j a , μ i j b min η i j a , η i j b min ν i j a , ν i j b ˜ max μ i j a , μ i j c min η i j a , η i j c min ν i j a , ν i j c = [ a i j ] ˜ [ b i j ] ˜ [ a i j ] ˜ [ c i j ]
The proof of [ a i j ] ˜ [ b i j ] ˜ [ c i j ] = [ a i j ] ˜ [ b i j ] ˜ [ a i j ] ˜ [ c i j ] is similar to the aforementioned proof. In addition, the proofs of i-v are straightforward.    □
Definition 28.
Let [ a i j ] , [ b i j ] , [ c i j ] P F S E [ U ] . For all i and j, if μ i j c = min { μ i j a , ν i j b } , η i j c = max { η i j a , 1 η i j b } , and ν i j c = max { ν i j a , μ i j b } , then [ c i j ] is called difference between [ a i j ] and [ b i j ] and denoted by [ a i j ] ˜ [ b i j ] .
Proposition 3.
Let [ a i j ] P F S E [ U ] . Then,
i.
[ a i j ] ˜ 0 1 1 = [ a i j ]
ii.
[ a i j ] ˜ 1 0 0 = 0 1 1
Proof. 
The proofs of i and i i are straightforward.    □
Remark 4.
It must be emphasized that the difference operation herein is non-commutative and non-associative.
Definition 29.
Let [ a i j ] , [ b i j ] P F S E [ U ] . For all i and j, if μ i j b = ν i j a , η i j b = 1 η i j a , and ν i j b = μ i j a , then [ b i j ] is complement of [ a i j ] and denoted by [ a i j ] c ˜ or [ a i j c ˜ ] . It is clear that [ a i j ] c ˜ = 1 0 0 ˜ [ a i j ] .
Proposition 4.
Let [ a i j ] , [ b i j ] P F S E [ U ] . Then,
i.
[ a i j ] c ˜ c ˜ = [ a i j ]
ii.
0 1 1 c ˜ = 1 0 0
iii.
[ a i j ] ˜ [ b i j ] = [ a i j ] ˜ [ b i j ] c ˜
iv.
[ a i j ] ˜ [ b i j ] [ b i j ] c ˜ ˜ [ a i j ] c ˜
Proof. 
The proofs of i- i v are straightforward.    □
Proposition 5.
Let [ a i j ] , [ b i j ] P F S E [ U ] . Then, the following De Morgan’s laws are valid.
i.
[ a i j ] ˜ [ b i j ] c ˜ = [ a i j ] c ˜ ˜ [ b i j ] c ˜
ii.
[ a i j ] ˜ [ b i j ] c ˜ = [ a i j ] c ˜ ˜ [ b i j ] c ˜
Proof. 
i. Let [ a i j ] , [ b i j ] P F S E [ U ] . Then,
[ a i j ] ˜ [ b i j ] c ˜ = max { μ i j a , μ i j b } min { η i j a , η i j b } min { ν i j a , ν i j b } c ˜ = min { ν i j a , ν i j b } 1 min { η i j a , η i j b } max { μ i j a , μ i j b } = min { ν i j a , ν i j b } max { 1 η i j a , 1 η i j b } max { μ i j a , μ i j b } = ν i j a 1 η i j a μ i j a ˜ ν i j b 1 η i j b μ i j b = a i j c ˜ ˜ b i j c ˜
The proof of i i is similar to the aforementioned proof.    □
Definition 30.
Let [ a i j ] , [ b i j ] , [ c i j ] P F S E [ U ] . For all i and j, if
μ i j c = max min { μ i j a , ν i j b } , min { μ i j b , ν i j a }
η i j c = min max { η i j a , 1 η i j b } , max { η i j b , 1 η i j a }
and
ν i j c = min max { ν i j a , μ i j b } , max { ν i j b , μ i j a }
then [ c i j ] is called symmetric difference between [ a i j ] and [ b i j ] and denoted [ a i j ] ˜ [ b i j ] .
Proposition 6.
Let [ a i j ] , [ b i j ] P F S E [ U ] . Then,
i.
[ a i j ] ˜ 0 1 1 = [ a i j ]
ii.
[ a i j ] ˜ 1 0 0 = [ a i j ] c ˜
iii.
[ a i j ] ˜ [ b i j ] = [ b i j ] ˜ [ a i j ]
iv.
[ a i j ] ˜ [ b i j ] = [ a i j ] ˜ [ b i j ] ˜ [ b i j ] ˜ [ a i j ]
Proof. 
i v . Let [ a i j ] , [ b i j ] P F S E [ U ] . Then,
[ a i j ] ˜ [ b i j ] = max min μ i j a , ν i j b , min μ i j b , ν i j a min max η i j a , 1 η i j b , max η i j b , 1 η i j a min max ν i j a , μ i j b , max ν i j b , μ i j a = min μ i j a , ν i j b max η i j a , 1 η i j b max ν i j a , μ i j b ˜ min μ i j b , ν i j a max η i j b , 1 η i j a max ν i j a , ν i j c = [ a i j ] ˜ [ b i j ] ˜ [ b i j ] ˜ [ a i j ]
The proofs of i- i i i are similar to the proof mentioned above.    □
Remark 5.
It must be emphasized that the symmetric difference operation herein is non-associative.

5. Distance Measures of pfs-Matrices

This section, firstly, defines the concept of metrics over P F S E [ U ] . One of the significant goals herein is to contribute to pf-sets and soft sets theoretically. The other goal is to improve the modeling skill of pfs-matrices for classification problems in machine learning owing to the aforementioned theoretical contribution. Throughout this study, let I n = { 1 , 2 , , n } .
Definition 31.
Let d : P F S E [ U ] × P F S E [ U ] R be a function. Then, d is a metric over P F S E [ U ] for all [ a i j ] , [ b i j ] , [ c i j ] P F S E [ U ] if d satisfies the following properties,
i.
d [ a i j ] , [ b i j ] = 0 [ a i j ] = [ b i j ]
ii.
d [ a i j ] , [ b i j ] = d [ b i j ] , [ a i j ]
iii.
d [ a i j ] , [ b i j ] d [ a i j ] , [ c i j ] + d [ c i j ] , [ b i j ]
Secondly, Minkowski, Euclidean, and Hamming metrics over P F S E [ U ] are propounded. Thereafter, their three properties are investigated.
Proposition 7.
The function d M p : P F S E [ U ] × P F S E [ U ] R defined by
d M p ( [ a i j ] , [ b i j ] ) : = 1 3 i = 1 m j = 1 n μ i j a μ i j b p + η i j a η i j b p + ν i j a ν i j b p + π i j a π i j b p 1 p
such that p N + is Minkowski metric over P F S E [ U ] . Its normalized version, namely normalized Minkowski metric, is defined as follows:
d ^ M p ( [ a i j ] , [ b i j ] ) : = 1 3 m n i = 1 m j = 1 n μ i j a μ i j b p + η i j a η i j b p + ν i j a ν i j b p + π i j a π i j b p 1 p
such that p N + .
Specifically, d M 1 and d M 2 are Hamming and Euclidean metrics and represented by d H and d E , respectively. Moreover, d ^ M 1 and d ^ M 2 are normalized Hamming and Euclidean metrics and are represented by d ^ H and d ^ E , respectively.
Proof. 
Let [ a i j ] , [ b i j ] , [ c i j ] P F S E [ U ] and p N + . Satisfying of d M p the conditions i and ii is straightforward from Definition 31. Then,
i i i . d M p ( [ a i j ] , [ b i j ] ) = 1 3 i = 1 m j = 1 n μ i j a μ i j b p + η i j a η i j b p + ν i j a ν i j b p + π i j a π i j b p 1 p = 1 3 i = 1 m j = 1 n μ i j a μ i j c + μ i j c μ i j b p + η i j a η i j c + η i j c η i j b p + ν i j a ν i j c + ν i j c ν i j b p + π i j a π i j c + π i j c π i j b p ) 1 p 1 3 i = 1 m j = 1 n μ i j a μ i j c p + μ i j c μ i j b p + η i j a η i j c p + η i j c η i j b p + ν i j a ν i j c + ν i j c ν i j b p + π i j a π i j c p + π i j c π i j b p ) 1 p 1 3 i = 1 m j = 1 n μ i j a μ i j c p + η i j a η i j c p + ν i j a ν i j c p + π i j a π i j c p 1 p + 1 3 i = 1 m j = 1 n μ i j c μ i j b p + η i j c η i j b p + ν i j c ν i j b p + π i j c π i j b p 1 p = d M p ( [ a i j ] , [ c i j ] ) + d M p ( [ c i j ] , [ b i j ] )
Moreover, 0 | μ i j a μ i j b | 1 , 0 | η i j a η i j b | 1 , 0 | ν i j a ν i j b | 1 , and 0 | π i j a π i j b | 1 because 0 μ i j a , μ i j b , η i j a , η i j b , ν i j a , ν i j b , π i j a , π i j b 1 , for all i I m and j I n . Hence,
0 | μ i j a μ i j b | p + | η i j a η i j b | p + | ν i j a ν i j b | p + | π i j a π i j b | p | μ i j a μ i j b | + | η i j a η i j b | + | ν i j a ν i j b | + | π i j a π i j b | | μ i j a | + | μ i j b | + | η i j a η i j b | + | ν i j a | + | ν i j b | + | π i j a | + | π i j b |
= μ i j a + μ i j b + | η i j a η i j b | + ν i j a + ν i j b + π i j a + π i j b = μ i j a + μ i j b + | η i j a η i j b | + ν i j a + ν i j b + ( 1 μ i j a ν i j a ) + ( 1 μ i j b ν i j b ) = 2 + | η i j a η i j b | 3
Then,
1 3 m n i = 1 m j = 1 n 0 1 p d ^ M p ( [ a i j ] , [ b i j ] ) 1 3 m n i = 1 m j = 1 n 3 1 p 0 d ^ M p ( [ a i j ] , [ b i j ] ) 1 3 m n 3 m n 1 p 0 d ^ M p ( [ a i j ] , [ b i j ] ) 1
   □
Proposition 8.
Let 0 1 1 m × n , 1 0 0 m × n P F S E [ U ] and p N + . Then,
d M p 0 1 1 , 1 0 0 = m n p a n d d ^ M p 0 1 1 , 1 0 0 = 1
Proof. 
The proof is straightforward.    □
Proposition 9.
Let [ a i j ] m × n , [ b i j ] m × n P F S E [ U ] and p N + . Then, d M p [ a i j ] , [ b i j ] m n p .
Proof. 
The proof is straightforward.    □
Proposition 10.
Let [ a i j ] m × n , [ b i j ] m × n , [ c i j ] m × n P F S E [ U ] and p N + . Then,
i.
[ a i j ] ˜ [ b i j ] ˜ [ c i j ] d M p [ a i j ] , [ b i j ] d M p [ a i j ] , [ c i j ] d M p [ b i j ] , [ c i j ] d M p [ a i j ] , [ c i j ]
ii.
[ a i j ] ˜ [ b i j ] ˜ [ c i j ] d ^ M p [ a i j ] , [ b i j ] d ^ M p [ a i j ] , [ c i j ] d ^ M p [ b i j ] , [ c i j ] d ^ M p [ a i j ] , [ c i j ]
Proof. 
The proofs of i and i i are straightforward.    □

6. Picture Fuzzy Soft k -Nearest Neighbor Classifier: PFS- k NN

In this section, firstly, the basic expressions and notations to be required for the suggested PFS-kNN based on pfs-matrices are provided. Throughout the paper, let D = [ d i j ] m × ( n + 1 ) represent a data matrix. The last column of D consists of class labels of the data. Here, m and n are the numbers of samples and attributes in D, respectively. Moreover, let ( D t r a i n ) m 1 × n , C m 1 × 1 , and ( D t e s t ) m 2 × n derived from attained D denote a training matrix, class matrix of the training matrix, and the testing matrix, respectively, such that m 1 + m 2 = m . Moreover, let U k × 1 be a matrix comprising of unique class labels of C m 1 × 1 . Further, let D i t r a i n and D i t e s t represent ith rows of D t r a i n and D t e s t , respectively. In a similar manner, D t r a i n j and D t e s t j represent jth rows of D t r a i n and D t e s t , respectively. Furthermore, let T m 2 × 1 stand for the predicted classes of the testing queries.
Definition 32.
Let u R n . Then, the vector u ^ R n such that j I n defined by
u ^ j : = u j min k I n { u k } max k I n { u k } min k I n { u k } , max k I n { u k } min k I n { u k } 1 , max k I n { u k } = min k I n { u k }
is called normalized u, i.e., normalizing vector of u.
Definition 33.
Consider the training matrix ( D t r a i n ) m 1 × n attained from D = [ d i j ] m × ( n + 1 ) , i I m 1 , and j I n . Then, the matrix defined by
d ˜ i j t r a i n : = d i j t r a i n min k I m { d k j } max k I m { d k j } min k I m { d k j } , max k I m { d k j } min k I m { d k j } 1 , max k I m { d k j } = min k I m { d k j }
is called feature-fuzzification matrix of D t r a i n , namely column normalized matrix of D t r a i n , and it is denoted by D ˜ t r a i n = [ d ˜ i j t r a i n ] m 1 × n .
Definition 34.
Consider the testing matrix ( D t e s t ) m 2 × n attained from D = [ d i j ] m × ( n + 1 ) , i I m 2 , and j I n . Then, the matrix defined by
d ˜ i j t e s t : = d i j t e s t min k I m { d k j } max k I m { d k j } min k I m { d k j } , max k I m { d k j } min k I m { d k j } 1 , max k I m { d k j } = min k I m { d k j }
is called feature-fuzzification matrix of D t e s t , namely column normalized matrix of D t e s t , and it is denoted by D ˜ t e s t = [ d ˜ i j t e s t ] m 1 × n .
Definition 35.
Let D ˜ t r a i n = [ d ˜ i j t r a i n ] m 1 × n be a feature-fuzzification matrix of ( D t r a i n ) m 1 × n . Then, the matrix
D ˜ ˜ t r a i n λ = [ d ˜ ˜ t r a i n i j λ ] = μ i j t r a i n D ˜ ˜ λ η i j t r a i n D ˜ ˜ λ ν i j t r a i n D ˜ ˜ λ m 1 × n
is called feature picture fuzzification of D ˜ t r a i n and is defined by
μ i j t r a i n D ˜ ˜ λ : = 1 ( 1 d ˜ i j t r a i n ) λ , η i j t r a i n D ˜ ˜ λ : = d ˜ i j t r a i n λ , a n d ν i j t r a i n D ˜ ˜ λ : = ( 1 d ˜ i j t r a i n ) λ ( λ + 1 )
such that i I m 1 , j I n , and λ [ 0 , ) .
Definition 36.
Let D ˜ t e s t = [ d ˜ i j t e s t ] m 2 × n be a feature-fuzzification matrix of ( D t e s t ) m 2 × n . Then, the matrix
D ˜ ˜ t e s t λ = [ d ˜ ˜ t e s t i j λ ] = μ i j t e s t D ˜ ˜ λ η i j t e s t D ˜ ˜ λ ν i j t e s t D ˜ ˜ λ m 2 × n
is called feature picture fuzzification of D ˜ t e s t and is defined by
μ i j t e s t D ˜ ˜ λ : = 1 ( 1 d ˜ i j t e s t ) λ , η i j t e s t D ˜ ˜ λ : = d ˜ i j t e s t λ , a n d ν i j t e s t D ˜ ˜ λ : = ( 1 d ˜ i j t e s t ) λ ( λ + 1 )
such that i I m 2 , j I n , and λ [ 0 , ) .
Definition 37.
Let ( D ˜ t r a i n ) m 1 × n be a feature-fuzzification matrix of ( D t r a i n ) m 1 × n and D ˜ ˜ t r a i n λ = [ d ˜ ˜ t r a i n i j λ ] = μ i j t r a i n D ˜ ˜ λ η i j t r a i n D ˜ ˜ λ ν i j t r a i n D ˜ ˜ λ m 1 × n be the picture fuzzification of D ˜ t r a i n . Then, the pfs-matrix b i j D ˜ ˜ k t r a i n λ 1 × n is the training pfs-matrix attained by k t h row of D ˜ ˜ t r a i n λ and is defined by b 1 j D ˜ ˜ k t r a i n λ : = μ k j t r a i n D ˜ ˜ λ η k j t r a i n D ˜ ˜ λ ν k j t r a i n D ˜ ˜ λ such that k I m 1 and j I n .
Definition 38.
Let ( D ˜ t e s t ) m 2 × n be a a feature-fuzzification matrix of ( D t e s t ) m 2 × n and D ˜ ˜ t e s t λ = [ d ˜ ˜ t e s t i j λ ] = μ i j t e s t D ˜ ˜ λ η i j t e s t D ˜ ˜ λ ν i j t e s t D ˜ ˜ λ m 2 × n be the picture fuzzification of D ˜ t e s t . Then, the pfs-matrix a i j D ˜ ˜ k t e s t λ 1 × n is called the testing pfs-matrix attained by k t h row of D ˜ ˜ t e s t λ and is defined by a 1 j D ˜ ˜ k t e s t λ : = μ k j t e s t D ˜ ˜ λ η k j t e s t D ˜ ˜ λ ν k j t e s t D ˜ ˜ λ such that k I m 1 and j I n .
Secondly, a new classifier named PFS-kNN employing the Minkowski metric of pfs-matrices is suggested (Algorithm 1). Pseudocode of the proposed PFS-kNN is presented in Algorithm 1. In Line 1, it obtains feature fuzzification of testing and training matrices required for feature picture fuzzification. In Line 2, the feature picture fuzzification of testing and training matrices utilizing their feature fuzzification versions. The aim herein is to make the data ready in a way that can be used in the distance calculation of pfs-matrices. In Lines 3–4, the ith testing pfs-matrix is constructed by extracting ith sample from the feature picture fuzzification of the testing matrix. Similarly, in Lines 5–6, the jth training pfs-matrix is constructed by extracting jth sample from the feature picture fuzzification of the training matrix. In Line 7, the distance between the ith test sample and the jth training sample is calculated utilizing the Minkowski metric over the pfs-matrices in accordance with Proposition 7, and D m j 1 is attained. In Line 9, k-nearest neighbor according to the matrix of picture fuzzy soft distances, namely D m j 1 , is determined. In Line 10, the most repetitive class label (predicted class label) of the determined k-nearest neighbor is obtained. In Line 11, the predicted class label, particularly diagnosis label in medical diagnosis, is assigned to the test sample. In Line 12–13, finally, the predicted label (class) matrix is created for the test queries.
Algorithm 1 PFS-kNN’s pseudocode
Input:  ( D t r a i n ) m 1 × n , C m 1 × 1 , ( D t e s t ) m 2 × n , k, λ , and p
Output: T m 2 × 1
PFS-kNN( D t r a i n , C, D t e s t , k, λ , p)
1:
Calculate feature fuzzification of D t e s t and D t r a i n , i.e., D ˜ t e s t and D ˜ t r a i n              ▹See Definition 33 and 34
2:
Calculate feature picture fuzzification of D ˜ t e s t and D ˜ t r a i n , i.e., D ˜ ˜ t e s t λ and D ˜ ˜ t r a i n λ         ▹See Definition 35 and 36
3:
for i from 1 to m 2  do
4:
    Calculate the testing pfs-matrix a i j D ˜ ˜ i t e s t λ 1 × n employing D ˜ ˜ i t e s t λ
5:
    for j from 1 to m 1  do
6:
        Calculate the training pfs-matrix b i j D ˜ ˜ j t r a i n λ 2 1 × n employing D ˜ ˜ j t r a i n λ
7:
         D m j 1 d M p a i j D ˜ ˜ k t e s t λ 2 , b i j D ˜ ˜ k t r a i n λ 2                            ▹See Proposition 7 
8:
    end for
9:
    Find k-nearest neighbor using [ D m j 1 ]
10:
   Find the most repetitive class label in the considered k-nearest neighbor
11:
     t k 1 most repetitive class label (predicted class label)
12:
end for
13:
return   T m 2 × 1

7. Application of PFS- k NN to Medical Diagnosis

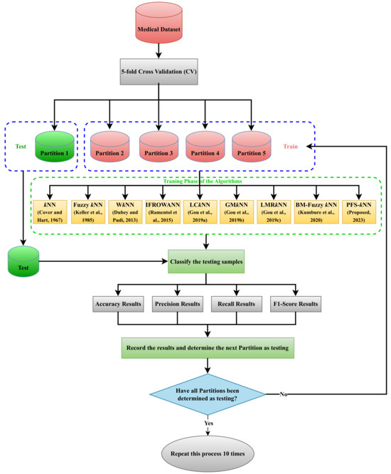
In this section, firstly, details of the datasets used in simulation and the setting of the compared classifiers are provided according to the methodology presented in Figure 4. Afterward, the performance metrics for classification problems are introduced. Finally, simulation results for several medical datasets in UC Irvine Machine Learning Repository (UCI-MLR) [35] are presented, and the discussion of the results are provided.

7.1. Medical Datasets

One of the major motivations of this paper is the applicability of PFS-kNN in medical diagnosis. Therefore, the well-known and commonly used four medical diagnosis datasets in UCI-MLR [35] were chosen. This subsection offers descriptions of the following medical datasets employed in the simulation, provided in Table 1: “Breast Tissue”, “Parkinsons[sic]”, “Breast Cancer Wisconsin”, and “Indian Liver”.
Breast Tissue [35]: This dataset measured impedance frequencies: 15.625 , 31.25 , 62.5 , 125, 250, 500, and 1000 KHz. The aforesaid frequencies were used to test the impedance of freshly removed breast tissue. The impedance spectrum is formed by these data plotted in the (actual, imaginary) plane, from which the features of the breast tissue are calculated. The dataset can be used to predict the categorization of either the original six classes or four classes by combining the mastopathy, fibro-adenoma, and glandular types whose distinction is unnecessary (they cannot be differentiated accurately).
Parkinsons[sic] [35]: The dataset consists of a range of biological voice measurements from 31 patients, 23 of whom have Parkinson’s disease. Each column in the dataset stands for a separate vocal measure, and each row corresponds to one of these people’s 195 voice recordings (“name” column). The major purpose of the data is to differentiate between healthy and Parkinson’s disease patients by utilizing the “status” column, which is set to 0 for healthy and 1 for Parkinson’s disease patients.
Breast Cancer Wisconsin (Diagnostic) [35]: This dataset uses a digitized picture of a fine needle aspirate (FNA) of a breast mass to construct characteristics. They describe the characteristics of the cell nuclei shown in the photograph. The separation plane mentioned above was created using the Multisurface approach-Tree (MSM-T), a classification approach that constructs a decision tree using linear programming [44]. To locate relevant features, an exhaustive search in the space of 1–4 features and 1–3 separation planes was utilized. The exact linear program used to obtain the separation plane in 3-dimensional space is described in [45].
Indian Liver Patient (ILPD) [35]: This data collection contains 416 records for liver patients and 167 for non-liver patients. The dataset was gathered in the northeastern state of Andhra Pradesh, India. The selector is a class label categorizing people (liver sick or not). This data collection has 441 male and 142 female patients records. Any patient over the age of 89 is labeled as “90”.

7.2. Quality Metrics for Classification Performance

In this subsection, the mathematical expressions of the quality metrics for binary and multi classification [46], i.e., Accuracy, Precision, Sensitivity (or Recall), and F1-Score, are presented to make a comparison of the considered classifiers. Assume that D t e s t = { y 1 , y 2 , , y n } is n queries to be classified, T = { t 1 , t 2 , , t n } is their ground truth class sets, T = { t 1 , t 2 , , t n } is their prediction class sets, and l is their number of the class. The quality metrics for binary classification are as follows:
Accuracy ( T , T ) : = T P + T N T P + T N + F P + F N
Precision ( T , T ) : = T P T P + F P
Recall ( T , T ) : = T P T P + F N
F 1 - Score ( T , T ) : = 2 T P 2 T P + F P + F N
where true positive ( T P ), true negative ( T N ), false positive ( F P ), and false negative ( F N ) are defined as follows:
T P : = y j | 1 T j 1 T j , 1 j l
T N : = y j | 0 T j 0 T j , 1 j l
F P : = y j | 0 T j 1 T j , 1 j l
F N : = y j | 1 T j 0 T j , 1 j l
such that | . | stands for the cardinality of a set.
The performance metrics for multi classification are as follows:
Accuracy ( T , T ) : = 1 l i = 1 l T P i + T N i T P i + T N i + F P i + F N i
Precision ( T , T ) : = 1 l i = 1 l T P i T P i + F P i
Recall ( T , T ) : = 1 l i = 1 l T P i T P i + F N i
F 1 - Score ( T , T ) : = 1 l i = 1 l 2 T P i 2 T P i + F P i + F N i
where ith true positive ( T P i ), ith true negative ( T N i ), ith false positive ( F P i ), and ith false negative ( F N i ) for the class i are defined as follows:
T P i : = x j | i T j i T j , 1 k l
T N i : = x j | i T j i T j , 1 k l
F P i : = x j | i T j i T j , 1 k l
F N i : = x j | i T j i T j , 1 k l
such that | . | stands for the cardinality of a set.

7.3. Diagnosis Results for Medical Diagnosis

In this subsection, the comparison of PFS-kNN with the well-known and state-of-the-art kNN-based classifiers (Table 2), i.e., kNN [36], Fuzzy kNN [37], WkNN [38], IFROWANN [39], LCkNN [40], GMkNN [41], LMRkNN [42], and BM-Fuzzy kNN [43], is performed by employing a computer with I(R)Core(TM) I5-4200H CPU@2.80GHz and 8 GB RAM and MATLAB R2021b software. Random 10 runs rely on the five-fold cross-validation (CV) [47,48], generating the classifiers’ performance results in which each CV, of which four parts are selected for training and the other for testing (for more details about CV, see [47]), randomly split the considered dataset into five parts. Table 3 presents the average Accuracy, Precision, Recall, and F1-Score results of PFS-kNN, kNN, Fuzzy kNN, WkNN, IFROWANN, LCkNN, GMkNN, LMRkNN, and BM-Fuzzy kNN for the datasets.
Based on the results obtained from Accuracy, it is evident that PFS-kNN surpasses all other kNN-based classifiers that were compared. This is similarly observed when it comes to F1-Score results. However, it should be noted that the proposed approach has lower Precision and Recall results when compared to the other classifiers. Nevertheless, the results are still close to the highest score in general.
These simulation results manifest that pfs-matrices and PFS-kNN can model uncertainty and real-world problems, such as medical diagnosis and machine learning. It is important to note that applying these models can significantly impact the accuracy of such issues, leading to more reliable and effective solutions. Therefore, using PFS-kNN and pfs-matrices is recommended when dealing with similar problems.
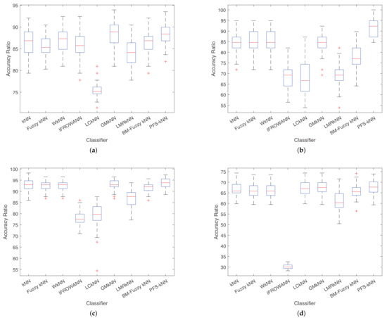
In this study, we evaluated the Accuracy performance values of various algorithms on four medical datasets. To obtain a comprehensive understanding of the algorithms’ performance, we ran each algorithm 50 times (10 times five-fold cross-validation) and plotted the results as box plots in Figure 5.
From the visual results in Figure 5a–d, we can observe that PFS-kNN outperforms the other algorithms, with the highest performance value and a performance value distribution that is close to normal distribution. This indicates that PFS-kNN is a reliable algorithm for these medical datasets.
Similarly, in Figure 5b, we see that PFS-kNN produces the highest performance results, with the 50 performance values almost following a normal distribution. Moreover, the distance between quartiles is relatively low, suggesting that PFS-kNN is consistent in performance.
Overall, the box plots in Figure 5 demonstrate that PFS-kNN is a superior algorithm compared to the others evaluated in this study, and it is a promising option for medical data analysis.

8. Discussion on PFS- k NN in Medical Diagnosis and Supervised Learning

This section discusses the significance of the proposed PFS-kNN classifier’s performance on medical diagnosis datasets herein.
Accuracy and F1-Score Dominance:The achievement of PFS-kNN outperforming all other kNN-based classifiers in terms of Accuracy and F1-Score is remarkable. Accuracy measures the overall correctness of the classifier’s predictions, while the F1-Score considers both precision and recall. These metrics are crucial in medical diagnosis, where accurately identifying and classifying medical conditions can be a life-or-death matter. The superior performance of PFS-kNN in these areas indicates its potential as a valuable tool for enhancing the accuracy and effectiveness of medical diagnoses.
Precision and Recall Trade-Off: While PFS-kNN performs well in terms of Accuracy and F1-Score, it is observed to have slightly lower Precision and Recall compared to other classifiers. Precision measures the ratio of correctly predicted positive cases to all predicted positive cases, while Recall measures the ratio of correctly predicted positive cases to all actual positive cases. In medical diagnosis, Precision is vital for minimizing false positive errors, and Recall is crucial for reducing false negatives. The slightly lower Precision and Recall values suggest that PFS-kNN might be more cautious when making positive predictions, possibly to reduce false positive errors. However, the results are still close to the highest scores overall, indicating a reasonable balance between these metrics.
Modeling Uncertainty and Real-World Problems: Addressing the concept of pfs-matrices and their role in modeling uncertainty in practical scenarios, such as medical diagnosis, is significant. Medical diagnosis frequently deals with intricate and uncertain data, and the capability of PFS-kNN to model uncertainty is a valuable advantage. This indicates that the classifier is flexible and resilient in handling various demanding datasets, making it suitable for real-world applications where data are inherently uncertain and noisy.
Impact on Accuracy and Reliability: The practical importance of using PFS-kNN and pfs-matrices in areas, such as medical diagnosis mentioned in the previous section indicates that they can notably affect accuracy. By enhancing accuracy in medical diagnosis, they can provide more dependable and efficient solutions, decrease misdiagnosis rates, and improve patient outcomes. This emphasizes the potential of PFS-kNN to make a valuable contribution to the healthcare industry, where precision and accuracy are crucial.
Recommendation for Similar Problems: The suggestion to utilize PFS-kNN and pfs-matrices as a conclusion highlights the belief in the effectiveness of this approach. This indicates that the advantages demonstrated in the research are not restricted to the dataset employed for assessment but can also apply to other medical diagnosis scenarios or related fields.
In brief, the performance of the proposed PFS-kNN classifier on medical diagnosis datasets, assessed using Minkowski metrics over pfs-matrices, demonstrates its potential to enhance the accuracy and dependability of medical diagnoses. While there are some trade-offs in Precision and Recall, the overall superiority in Accuracy and F1-Score, coupled with its capability to model uncertainty, positions PFS-kNN as a promising tool for improving healthcare and addressing real-world challenges in supervised learning.

9. Conclusions

This paper redefined the idea of pfs-matrices, and their fundamental properties were examined extensively. Afterward, distance measures of pfs-matrices were introduced. Then, PFS-kNN, via the aforementioned distance measures, was suggested and applied to medical diagnosis. The results manifested that the concept of pfs-matrices and the proposed PFS-kNN approach can model uncertainty and real-world problems such as medical diagnosis.
The current study, which focuses on soft sets, has significantly contributed to the literature in both theoretical and practical aspects. This study has introduced three crucial additions that redefine the mathematics underlying pfs-matrices and proposed new distance measures between pfs-matrices and PFS-kNN. By doing so, this paper has expanded the understanding of this field and enhanced its applicability in real-world problems. In addition, this research has gained prominence in the literature due to its innovative contributions, which have opened up new avenues for further exploration and research in the field.
In future works, there is potential for further investigation into the algebraic and topological structures of pfs-matrices and the exploration of new distance and similarity measures. While pfs-matrices have proven effective in addressing specific problems, it is essential to acknowledge their limitations when dealing with picture fuzzy parameters. To overcome this issue, research can be conducted on several related concepts, such as intuitionistic fuzzy parameterized intuitionistic fuzzy soft matrices (ifpifs-matrices) [49,50], aggregation operators of pfs-matrices [51,52], picture fuzzy parameterized picture fuzzy soft sets (pfppfs-sets) [53], and picture fuzzy parameterized picture fuzzy soft matrices (pfppfs-matrices). Additionally, interval-valued intuitionistic fuzzy parameterized interval-valued intuitionistic fuzzy soft sets (d-sets) [4] and interval-valued intuitionistic fuzzy parameterized interval-valued intuitionistic fuzzy soft matrices (d-matrices) [5] are other related concepts that may be worth exploring. We can better understand their potential applications and limitations by studying and applying these concepts to different real-world problems. For instance, different real-world problems, such as trend prediction of component stock [54], remote sensing image fusion [55], and Landsat image fusion [56] can be investigated, and the applications of pfs-matrices to them can be focused.

Funding

This research received no external funding.

Data Availability Statement

The datasets employed and analyzed during the present study are available from the UCI-MLR.

Conflicts of Interest

The author declares no conflict of interest.

References

  1. Zadeh, L.A. Fuzzy Sets. Inf. Control 1965, 8, 338–353. [Google Scholar] [CrossRef]
  2. Memiş, S.; Enginoğlu, S.; Erkan, U. Numerical Data Classification via Distance-Based Similarity Measures of Fuzzy Parameterized Fuzzy Soft Matrices. IEEE Access 2021, 9, 88583–88601. [Google Scholar] [CrossRef]
  3. Memiş, S.; Enginoğlu, S.; Erkan, U. Fuzzy Parameterized Fuzzy Soft k-Nearest Neighbor Classifier. Neuroomputing 2022, 500, 351–378. [Google Scholar] [CrossRef]
  4. Aydın, T.; Enginoğlu, S. Interval-Valued Intuitionistic Fuzzy Parameterized Interval-Valued Intuitionistic Fuzzy Soft Sets and Their Application in Decision-Making. J. Ambient. Intell. Humaniz. Comput. 2021, 12, 1541–1558. [Google Scholar] [CrossRef]
  5. Aydın, T.; Enginoğlu, S. Interval-Valued Intuitionistic Fuzzy Parameterized Interval-Valued Intuitionistic Fuzzy Soft Matrices and Their Application to Performance-Based Value Assignment to Noise-Removal Filters. Comput. Appl. Math. 2022, 41, 192. [Google Scholar] [CrossRef]
  6. Mushrif, M.M.; Senqupta, S.; Ray, A.K. Texture Classification Using a Novel, Soft-Set Theory Based Classification Algorithm. In Proceedings of the 7th Asian Conference on Computer Vision, Hyderabad, India, 13–16 January 2006; pp. 246–254. [Google Scholar]
  7. Çağman, N.; Enginoğlu, S. Soft Matrix Theory and Its Decision Making. Comput. Math. Appl. 2010, 59, 3308–3314. [Google Scholar] [CrossRef]
  8. Zimmermann, H.J. Fuzzy Set Theory and Its Applications; Springer Science+Business Media: New York, NY, USA, 2011. [Google Scholar]
  9. Çağman, N.; Enginoğlu, S. Fuzzy Soft Matrix Theory and Its Application in Decision Making. Iran. J. Fuzzy Syst. 2012, 9, 109–119. [Google Scholar]
  10. Atanassov, K.T. Intuitionistic Fuzzy Sets. Fuzzy Sets Syst. 1986, 20, 87–96. [Google Scholar] [CrossRef]
  11. Molodtsov, D. Soft Set Theory-First Results. Comput. Math. Appl. 1999, 37, 19–31. [Google Scholar] [CrossRef]
  12. Maji, P.K.; Biswas, R.; Roy, A.R. Fuzzy Soft Sets. J. Fuzzy Math. 2001, 9, 589–602. [Google Scholar]
  13. Maji, P.K.; Biswas, R.; Roy, A.R. Intuitionistic Fuzzy Soft Sets. J. Fuzzy Math. 2001, 9, 677–692. [Google Scholar]
  14. Chetia, B.; Das, P.K. Some Results of Intuitionistic Fuzzy Soft Matrix Theory. Adv. Appl. Sci. Res. 2012, 3, 412–423. [Google Scholar]
  15. Yager, R.R. Pythagorean Fuzzy Subsets. In Proceedings of the 2013 Joint IFSA World Congress and NAFIPS Annual Meeting (IFSA/NAFIPS) Conference, Edmonton, AB, Canada, 25–29 May 2021; pp. 57–61. [Google Scholar]
  16. Cuong, B.C. Picture Fuzzy Sets. J. Comput. Sci. Cybern. 2014, 30, 409–420. [Google Scholar]
  17. Peng, X.; Yang, Y.; Song, J.; Jiang, Y. Pythagorean Fuzzy Soft Set and Its Application. Comput. Eng. 2015, 41, 224–229. [Google Scholar]
  18. Yang, Y.; Liang, C.; Ji, S.; Liu, T. Adjustable Soft Discernibility Matrix Based on Picture Fuzzy Soft Sets and Its Applications in Decision Making. J. Intell. Fuzzy Syst. 2015, 29, 1711–1722. [Google Scholar] [CrossRef]
  19. Guleria, A.; Bajaj, R.K. On Pythagorean Fuzzy Soft Matrices, Operations and Their Applications in Decision Making and Medical Diagnosis. Soft Comput. 2018, 23, 7889–7900. [Google Scholar] [CrossRef]
  20. Arikrishnan, A.; Sriram, S. Algebraic Operations on Picture Fuzzy Soft Matrices. Adv. Math. Sci. J. 2020, 9, 6349–6358. [Google Scholar] [CrossRef]
  21. Memiş, S. A Study on Picture Fuzzy Sets. In Proceedings of the 7th IFS and Contemporary Mathematics Conference, Mersin, Turkey, 25–29 May 2021; pp. 125–132. [Google Scholar]
  22. Memiş, S. Another View on Picture Fuzzy Soft Sets and Their Product Operations with Soft Decision-Making. J. New Theory 2022, 2022, 1–13. [Google Scholar] [CrossRef]
  23. Atanassov, K.T. On Intuitionistic Fuzzy Sets Theory; Springer: Berlin/Heidelberg, Germany, 2012. [Google Scholar]
  24. Naeem, K.; Memiş, S. Picture Fuzzy Soft σ-Algebra and Picture Fuzzy Soft Measure and Their Applications to Multi-Criteria Decision-Making. Granul. Comput. 2023, 8, 397–410. [Google Scholar] [CrossRef]
  25. Thao, N.X.; Dinh, N.V. Rough Picture Fuzzy Set and Picture Fuzzy Topologies. J. Comput. Sci. Cybern. 2015, 31, 245–253. [Google Scholar] [CrossRef]
  26. Sezgin, A. A New Approach to Semigroup Theory I: Soft Union Semigroups, Ideals and Bi-Ideals. Algebra Lett. 2016, 2016, 3. [Google Scholar]
  27. Jin, J.; Garg, H.; You, T. Generalized Picture Fuzzy Distance and Similarity Measures on the Complete Lattice and Their Applications. Expert Syst. Appl. 2023, 220, 119710. [Google Scholar] [CrossRef]
  28. Wang, T.; Wu, X.; Garg, H.; Liu, Q.; Chen, G. A Prospect Theory-Based MABAC Algorithm with Novel Similarity Measures and Interactional Operations for Picture Fuzzy Sets and Its Applications. Eng. Appl. Artif. Intell. 2023, 126, 106787. [Google Scholar] [CrossRef]
  29. Khan, M.J.; Kumam, P.; Liu, P.; Kumam, W.; Rehman, H. An Adjustable Weighted Soft Discernibility Matrix Based on Generalized Picture Fuzzy Soft Set and Its Applications in Decision Making. J. Intell. Fuzzy Syst. 2020, 38, 2103–2118. [Google Scholar] [CrossRef]
  30. Memiş, S.; Enginoğlu, S.; Erkan, U. A Classification Method in Machine Learning Based on Soft Decision-Making via Fuzzy Parameterized Fuzzy Soft Matrices. Soft Comput. 2022, 26, 1165–1180. [Google Scholar] [CrossRef]
  31. Memiş, S.; Enginoğlu, S.; Erkan, U. A New Classification Method Using Soft Decision-Making Based on An Aggregation Operator of Fuzzy Parameterized Fuzzy Soft Matrices. Turk. J. Electr. Eng. Comput. Sci. 2022, 30, 871–890. [Google Scholar] [CrossRef]
  32. Sahu, R.; Dash, S.R.; Das, S. Career Selection of Students Using Hybridized Distance Measure Based on Picture Fuzzy Set and Rough Set Theory. Decis. Mak. Appl. Manag. Eng. 2021, 4, 104–126. [Google Scholar] [CrossRef]
  33. Singh, A.; Kumar, S. Picture Fuzzy Set and Quality Function Deployment Approach Based Novel Framework for Multi-Criteria Group Decision Making Method. Eng. Appl. Artif. Intell. 2021, 104, 104395. [Google Scholar] [CrossRef]
  34. Lu, H.; Khalil, A.M.; Alharbi, W.; El-Gayar, M.A. A New Type of Generalized Picture Fuzzy Soft Set and Its Application in Decision Making. J. Intell. Fuzzy Syst. 2021, 40, 12459–12475. [Google Scholar] [CrossRef]
  35. Dua, D.; Graff, C. UCI Machine Learning Repository. 2019. Available online: https://archive.ics.uci.edu/ (accessed on 30 May 2023).
  36. Cover, T.M.; Hart, P.E. Nearest Neighbor Pattern Classification. IEEE Trans. Inf. Theory 1967, 13, 21–27. [Google Scholar] [CrossRef]
  37. Keller, J.M.; Gray, M.R.; Givens, J.A. A Fuzzy K-Nearest Neighbor Algorithm. IEEE Trans. Syst. Man Cybern. 1985, 15, 580–585. [Google Scholar] [CrossRef]
  38. Dubey, H.; Pudi, V. Class Based Weighted k-Nearest Neighbor over Imbalance Dataset. In Proceedings of the 17th Pacific-Asia Conference on Advances in Knowledge Discovery and Data Mining, Gold Coast, Australia, 14–17 April 2013; pp. 305–316. [Google Scholar]
  39. Ramentol, E.; Vluymans, S.; Verbiest, N.; Caballero, Y.; Bello, R.; Cornelis, C.; Herrera, F. IFROWANN: Imbalanced Fuzzy-Rough Ordered Weighted Average Nearest Neighbor Classification. IEEE Trans. Fuzzy Syst. 2015, 23, 1622–1636. [Google Scholar] [CrossRef]
  40. Gou, J.; Qiu, W.; Yi, Z.; Shen, X.; Zhan, Y.; Ou, W. Locality Constrained Representation-Based K-Nearest Neighbor Classification. Knowl.-Based Syst. 2019, 167, 38–52. [Google Scholar] [CrossRef]
  41. Gou, J.; Ma, H.; Ou, W.; Zheng, S.; Rao, Y.; Yang, H. A Generalized Mean Distance-Based k-Nearest Neighbor Classifier. Expert Syst. Appl. 2019, 115, 356–372. [Google Scholar] [CrossRef]
  42. Gou, J.; Qıu, W.; Yi, Z.; Xu, Y.; Mao, Q.; Zhan, Y. A Local Mean Representation-Based k-Nearest Neighbor Classifier. ACM Trans. Intell. Syst. Technol. 2019, 10, 29:1–29:25. [Google Scholar] [CrossRef]
  43. Kumbure, M.M.; Luukka, P.; Collan, M. A New Fuzzy k-Nearest Neighbor Classifier Based on the Bonferroni mean. Pattern Recognit. Lett. 2020, 140, 172–178. [Google Scholar] [CrossRef]
  44. Bennett, K.P. Decision Tree Construction Via Linear Programming; Technical Report; University of Wisconsin-Madison Department of Computer Sciences: Madison, WI, USA, 1992. [Google Scholar]
  45. Bennett, K.P.; Mangasarian, O.L. Robust Linear Programming Discrimination of Two Linearly Inseparable Sets. Optim. Methods Softw. 2006, 1, 23–34. [Google Scholar] [CrossRef]
  46. Fawcett, T. An Introduction to ROC Analysis. Pattern Recognit. Lett. 2006, 27, 861–874. [Google Scholar] [CrossRef]
  47. Stone, M. Cross-Validatory Choice and Assessment of Statistical Predictions. J. R. Stat. Soc. Ser. B (Methodol.) 1974, 36, 111–147. [Google Scholar] [CrossRef]
  48. Erkan, U. A Precise and Stable Machine Learning Algorithm: Eigenvalue Classification (EigenClass). Neural Comput. Appl. 2021, 33, 5381–5392. [Google Scholar] [CrossRef]
  49. Enginoğlu, S.; Arslan, B. Intuitionistic Fuzzy Parameterized Intuitionistic Fuzzy Soft Matrices and Their Application in Decision-Making. Comput. Appl. Math. 2020, 39, 325. [Google Scholar] [CrossRef]
  50. Memiş, S.; Arslan, B.; Aydın, T.; Enginoğlu, S.; Camcı, Ç. Distance and Similarity Measures of Intuitionistic Fuzzy Parameterized Intuitionistic Fuzzy Soft Matrices and Their Applications to Data Classification in Supervised Learning. Axioms 2023, 12, 463. [Google Scholar] [CrossRef]
  51. Dhumras, H.; Bajaj, R.K. Modified EDAS Method for MCDM in Robotic Agrifarming with Picture Fuzzy Soft Dombi Aggregation Operators. Soft Comput. 2023, 27, 5077–5098. [Google Scholar] [CrossRef]
  52. Mahmood, T.; Ali, Z.; Naeem, M. Aggregation Operators and CRITIC-VIKOR Method for Confidence Complex q-Rung Orthopair Normal Fuzzy Information and Their Applications. CAAI Trans. Intell. Technol. 2023, 8, 40–63. [Google Scholar] [CrossRef]
  53. Memiş, S. Picture Fuzzy Parameterized Picture Fuzzy Soft Sets and Their Application in a Performance-Based Value Assignment Problem to Salt-and-Pepper Noise Removal Filters. Int. J. Fuzzy Syst. 2023, 2023, 1–15. [Google Scholar]
  54. Li, P.; Gu, H.; Yin, L.; Li, B. Research on Trend Prediction of Component Stock in Fuzzy Time Series Based on Deep Forest. CAAI Trans. Intell. Technol. 2022, 7, 617–626. [Google Scholar] [CrossRef]
  55. Singh, D.; Kaur, M.; Singh, H. Remote Sensing Image Fusion Using Fuzzy Logic and Gyrator Transform. Remote. Sens. Lett. 2018, 9, 5077–5098. [Google Scholar] [CrossRef]
  56. Singh, D.; Garg, D.; Pannu, H.S. Efficient Landsat Image Fusion Using Fuzzy and Stationary Discrete Wavelet Transform. Imaging Sci. J. 2017, 65, 108–114. [Google Scholar] [CrossRef]
Figure 1. Some hybrid versions and extensions of fuzzy and soft sets [1,7,9,10,11,12,13,14,15,16,17,18,19,20,21,22].
Figure 1. Some hybrid versions and extensions of fuzzy and soft sets [1,7,9,10,11,12,13,14,15,16,17,18,19,20,21,22].
Electronics 12 04129 g001
Figure 2. Comparison of space of intuitionistic and Pythagorean fuzzy membership.
Figure 2. Comparison of space of intuitionistic and Pythagorean fuzzy membership.
Electronics 12 04129 g002
Figure 3. Space of picture fuzzy membership.
Figure 3. Space of picture fuzzy membership.
Electronics 12 04129 g003
Figure 4. Simulation methodology of the present study via kNN-based classifiers [36,37,38,39,40,41,42,43].
Figure 4. Simulation methodology of the present study via kNN-based classifiers [36,37,38,39,40,41,42,43].
Electronics 12 04129 g004
Figure 5. Box plot of Accuracy results of 50 runs for the classifiers: (a) Breast Tissue, (b) Parkinson’s, (c) Breast Cancer, (d) Indian Liver.
Figure 5. Box plot of Accuracy results of 50 runs for the classifiers: (a) Breast Tissue, (b) Parkinson’s, (c) Breast Cancer, (d) Indian Liver.
Electronics 12 04129 g005
Table 1. Properties of several medical datasets in UCI.
Table 1. Properties of several medical datasets in UCI.
No.NameInstance NumberAttribute NumberClass NumberImbalance
1Breast Tissue10696
2Parkinsons[sic]195222
3Breast Cancer Wisconsin569302
4Indian Liver583102
Table 2. Details of the kNN-based classifier.
Table 2. Details of the kNN-based classifier.
Ref.YearClassifierNumber of Nearest NeigborsEmployed-ConceptDistanceInverse
Distance
Class Distribution
Impact
Class Imbalance
Impact
FixedAdaptiveCrispFuzzy Setfr-Setpfs-Matrix
[36]1967kNN
[37]1985Fuzzy kNN
[38]2013WkNN
[39]2015IFROWANN
[40]2019LCkNN
[41]2019GMkNN
[42]2019LMRkNN
[43]2020BM-Fuzzy kNN
Proposed2023PFS-kNN
Table 3. Diagnosis performance results of the kNN-based classifiers.
Table 3. Diagnosis performance results of the kNN-based classifiers.
Medical DatasetsClassifiersAccuracyPrecisionRecallF1-Score
Breast TissuekNN86.5961.1257.9862.94
Fuzzy kNN85.3459.3254.3959.18
WkNN86.7261.2458.5962.87
IFROWANN85.6564.3856.0267.18
LCkNN75.3720.0723.8940.15
GMkNN88.4566.7263.5566.45
LMRkNN84.0954.6651.6258.62
BM-Fuzzy kNN85.5760.8257.7962.09
PFS-kNN88.5165.3460.8467.95
Parkinsons[sic]kNN85.0374.5762.1666.53
Fuzzy kNN84.9273.1464.4967.23
WkNN84.9273.1464.4967.23
IFROWANN68.2644.1810061.08
LCkNN68.0542.0768.8051.38
GMkNN83.8568.5368.9667.31
LMRkNN68.9742.3370.8252.64
BM-Fuzzy kNN78.1055.9163.2058.42
PFS-kNN91.1889.3873.5179.80
Breast CancerkNN92.9092.9287.7990.18
Fuzzy kNN92.4692.2987.1889.57
WkNN92.4692.2987.1889.57
IFROWANN78.0763.2599.5377.27
LCkNN79.0367.1387.9875.98
GMkNN93.0991.6089.9190.64
LMRkNN86.8281.5083.8582.54
BM-Fuzzy kNN91.9591.0087.2788.97
PFS-kNN93.5990.1893.1791.56
Indian LiverkNN66.5575.0879.5577.22
Fuzzy kNN65.9776.1576.2076.12
WkNN65.9776.1576.2076.12
IFROWANN30.211002.194.24
LCkNN67.0775.4079.9677.58
GMkNN67.3677.7276.1676.87
LMRkNN60.9377.3364.0469.97
BM-Fuzzy kNN65.7375.8876.2876.01
PFS-kNN67.4675.5777.9877.69
Accuracy, Precision, Recall, and F1-Score results are offered in percentage. The best results are shown in bold.
Disclaimer/Publisher’s Note: The statements, opinions and data contained in all publications are solely those of the individual author(s) and contributor(s) and not of MDPI and/or the editor(s). MDPI and/or the editor(s) disclaim responsibility for any injury to people or property resulting from any ideas, methods, instructions or products referred to in the content.

Share and Cite

MDPI and ACS Style

Memiş, S. Picture Fuzzy Soft Matrices and Application of Their Distance Measures to Supervised Learning: Picture Fuzzy Soft k-Nearest Neighbor (PFS-kNN). Electronics 2023, 12, 4129. https://doi.org/10.3390/electronics12194129

AMA Style

Memiş S. Picture Fuzzy Soft Matrices and Application of Their Distance Measures to Supervised Learning: Picture Fuzzy Soft k-Nearest Neighbor (PFS-kNN). Electronics. 2023; 12(19):4129. https://doi.org/10.3390/electronics12194129

Chicago/Turabian Style

Memiş, Samet. 2023. "Picture Fuzzy Soft Matrices and Application of Their Distance Measures to Supervised Learning: Picture Fuzzy Soft k-Nearest Neighbor (PFS-kNN)" Electronics 12, no. 19: 4129. https://doi.org/10.3390/electronics12194129

APA Style

Memiş, S. (2023). Picture Fuzzy Soft Matrices and Application of Their Distance Measures to Supervised Learning: Picture Fuzzy Soft k-Nearest Neighbor (PFS-kNN). Electronics, 12(19), 4129. https://doi.org/10.3390/electronics12194129

Note that from the first issue of 2016, this journal uses article numbers instead of page numbers. See further details here.

Article Metrics

Back to TopTop