Distributed ItemCF Recommendation Algorithm Based on the Combination of MapReduce and Hive
Abstract
1. Introduction
- (1)
- Innovatively, through the external table of Hive, the input and output of MapReduce jobs are associated with the data in the Hive table. This lays the theoretical and practical foundation for combining MapReduce and Hive to solve the parallelization problem of the ItemCF recommendation algorithm. This provides a completely new idea and direction for solving the parallelization problem of the ItemCF recommendation algorithm. This is the basis of the research work of this paper and also one of the innovative points of this paper.
- (2)
- With the respective advantages of MapReduce and Hive, the ItemCF algorithm is divided into six steps and uses Hive and MapReduce to parallelize their respective proficient operations. This achieves a distributed ItemCF recommendation algorithm that is simple and quick to implement, not prone to errors, and has high temporal efficiency.
2. Theoretical Background and Related Works
2.1. Cons and Limitations of the ItemCF Algorithm and Its Recent Studies
- (1)
- Cold-start problem: This is a common issue in collaborative filtering systems. For the ItemCF algorithm, as long as the new user has an action on an item, it can recommend other items related to the item, so the problem of the user's cold-start is not serious. But for new items that do not yet have enough users interacting with them, it is usually difficult to obtain the item’s similarity, which can cause ItemCF to underperform when recommending these kinds of items.
- (2)
- Data sparsity problem: Most users only interact with a very small portion of the items in the system, prompting a very sparse user–item matrix. Because of this sparsity, calculating the similarity between items may become very challenging.
- (3)
- Scalability problem: When dealing with large-scale data, calculating and storing the similarity of all item pairs is a challenge. As the number of products increases, this problem may worsen.
- (4)
- Long-tail problem: Due to the rich behavioral data of popular products, these items tend to gain more weight when calculating item similarity, invariably inclining the recommendation results towards popular products. This effect is not beneficial when recommending long-tail (unpopular) items.
- (5)
- Static nature: The ItemCF algorithm typically calculates the similarity among items based on historical data. While this can reflect item similarity to some degree, it does not consider the changes in user interests over time.
- (1)
- (2)
- Dealing with data sparsity: Another research focus is how to solve the sparsity problem—that is, the lack of user behavior data, resulting in poor results. Many researchers try to solve this problem using complex processing techniques, such as matrix factorization [19], latent factor model [20], and so on.
- (3)
- Algorithm optimization and improvement: Although the ItemCF algorithm is quite mature, different application environments and business characteristics require us to optimize and improve the algorithm. For example, for the optimization of the ItemCF algorithm in a big data environment, some data structures and parallel computing techniques are used to effectively improve the computing performance. This is also the main concern of this paper.
- (4)
- Dealing with the long-tail problem: In this problem, a few popular items will be recommended by a large number of people while a large number of long-tail (unpopular) items are difficult to be recommended, leading to a lack of diversity of recommendations, which is also a focus of current ItemCF research—for example, by Sreepada et al. [21].
- (5)
- Time dynamics: In the actual e-commerce environment, users’ interests change dynamically, which requires the ItemCF algorithm to take into account the time factor, so the ItemCF algorithm considering the time factor is also a research direction—for example, in the work by Zhang et al. [22].
- (6)
- Enhance the effect by integrating other technologies: The ItemCF algorithm is usually combined with other technologies and methods, such as machine learning [23], deep learning [24], and genetic algorithms [25,26], which can more effectively mine deep features and correlations, and improve the accuracy and personalization level of the recommendation system.
2.2. Distributed ItemCF Algorithm
2.3. ItemCF Technologies Based on Hadoop Platform
3. Related Knowledge and Technologies
3.1. MapReduce Framework [29]
3.2. Collaborative Filtering [2]
3.2.1. UserCF
- (1)
- Find a group of users with similar interests to the target user.
- (2)
- Find items that are preferred by the users in the group but not known to the target user, and recommend them to the target user.
3.2.2. ItemCF
- (1)
- Calculate the similarity between items.
- (2)
- Generate a recommendation list for the user based on the similarity of items and the user’s historical behavior.
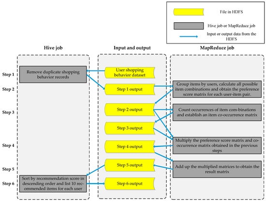
4. The Basic Process of HiMRItemCF Algorithm
| Algorithm 1: The HiMRItemCF algorithm |
| Input: user behavior data |
| Output: recommendation results |
| HiMRItemCF() |
| 1: Initialize the Configuration class object config |
| 2: Set the input path for step 1 and add it to paths |
| 3: Set the output path for step 1 and add it to paths |
| 4: Set the input path for step 2 as the output path of step 1 and add it to paths |
| 5: Set the output path for step 2 and add it to paths |
| 6: Set the input path for step 3 as the output path of step 2 and add it to paths |
| 7: Set the output path for step 3 and add it to paths |
| 8: Set the input path for step 4 as the output paths of step 2 and step 3, and add it to paths |
| 9: Set the output path for step 4 and add it to paths |
| 10: Set the input path for step 5 as the output path of step 4 and add it to paths |
| 11: Set the output path for step 5 and add it to paths |
| 12: Set the input path for step 6 as the output path of step 5 and add it to paths |
| 13: Set the output path for step 6 and add it to paths |
| 14: Step1_Hive.RUN(paths) |
| 15: Step2_MapReduce.RUN(config, paths) |
| 16: Step3_MapReduce.RUN(config, paths) |
| 17: Step4_MapReduce.RUN(config, paths) |
| 18: Step5_MapReduce.RUN(config, paths) |
| 19: Step6_Hive.RUN(paths) |
5. Hive Jobs
5.1. The 1st Hive Job
5.1.1. Basic Idea
5.1.2. Pseudocode Description
| Algorithm 2: The RUN() function for the first Hive task |
| Input: input output paths, user behavior data |
| Output: deduplicated user behavior data |
| RUN(paths) |
| 1: Get the input and output paths for Step 1 from paths |
| 2: Execute HiveQL statements to create a Hive database (if none exists) |
| 3: Execute HiveQL statements to create an external table “user_behavior_table” (if none exists) in the database while specifying the location of the table on HDFS as the input path for Step 1 |
| 4: Use the DISTINCT clause in HiveQL to remove duplicates from the table |
| 5: Use the OVERWRITE DIRECTORY clause in HiveQL to save the deduplicated results to the output path for Step 1 |
5.2. The 2nd Hive Job
5.2.1. Basic Idea
5.2.2. Pseudocode Description
| Algorithm 3: The RUN() function for the second Hive task |
| Input: input output paths, the recommendation scores |
| Output: recommendation results |
| RUN(paths) |
| 1: Obtain the input and output paths for Step 6 from paths |
| 2: Execute HiveQL statements to create an external table “recommendation_score_table” in the database, specifying its location on HDFS as the input path for Step 6 |
| 3: Group the “recommendation_score_tables” by user ID using the PARTITION BY clause in HiveQL, sort items by recommendation score using the ORDER BY clause in HiveQL, and generate row sequences using the bucket function ROW_NUMBER() in HiveQL |
| 4: Retrieve all rows with a number less than or equal to 10 |
| 5: Use the OVERWRITE DIRECTORY clause in HiveQL to save the retrieved rows to the output path of step 6 |
6. MapReduce Jobs
6.1. MapReduce Job 1
6.1.1. Basic Idea
6.1.2. Input and Output Formats
- (1)
- Map input and output formats
- (2)
- Reduce input and output formats
6.1.3. Pseudocode Description
| Algorithm 4: The map() function of the first MapReduce |
| Input: the output of the first Hive job |
| Output: the behavior of each user for each item |
| map(key, value, context) |
| 1: Convert the value separated by “,” into an array and assign it to temp |
| 2: item ← temp [0] |
| 3: user ← temp [1] |
| 4: action ← temp [2] |
| 5: output(user, item:action) |
| Algorithm 5: The reduce () function of the first MapReduce |
| Input: the aggregated output of Map |
| Output: the preference score matrix of all users |
| reduce(key, values, context) |
| 1: for v:values |
| 2: Convert the v separated by ":" into an array and assign it to tmp |
| 3: item ← tmp[0] |
| 4: action ← temp[1] |
| 5: if item_prefScore.get(item) ≠ null |
| 6: action ← item's original preference score item_prefScore.get(item) + action |
| 7: else |
| 8: action ← 0 + action |
| 9: Add (item, action) to item_prefScore |
| 10: Traverse item_prefScore, separate the key and value of each element with ":" and end with ",", then concatenate the character sequence and append it to V |
| 11: output(key, V) |
| Algorithm 6: The first MapReduce’s RUN function |
| Input: mapreduce configuration, input output paths |
| Output: whether the MapReduce job is successful |
| RUN(config, paths) |
| 1: Build MapReduce job 1 object job |
| 2: Set the Mapper class of job |
| 3: Set the output type of key and value for job's Map |
| 4: Set the Reducer class of job |
| 5: Set the output type of key and value for job's Reduce |
| 6: Get the first input path and output path of MapReduce task 1 from paths, and set them as the input path and output path of job |
| 7: Submit the job to the Hadoop cluster |
6.2. MapReduce Job 2
6.2.1. Basic Idea
6.2.2. Input and Output Formats
- (1)
- Map input and output formats
- (2)
- Reduce input and output formats
6.2.3. Pseudocode Description
| Algorithm 7: The map() function of MapReduce task 2 |
| Input: the output of the first MapReduce job |
| Output: item pairs |
| map(key, value, context) |
| 1: Convert the value separated by tab into an array and assign it to temp |
| 2: Convert the string in temp[1] separated by "," into an array and assign it to items |
| 3: for i←0 to items.length |
| 4: itemA ← items[i]’s item ID |
| 5: for j←0 to items.length |
| 6: itemB ← items[j]’s item ID |
| 7: output(itemA:itemB, 1) |
| Algorithm 8: The reduce() function of MapReduce task 2 |
| Input: the aggregated output of Map |
| Output: the co-occurrence (similarity) matrix for items |
| reduce(key, values, context) |
| 1: sum ← 0 |
| 2: for v:values |
| 3: sum ← sum + 1 |
| 4: output(key, sum) |
6.3. MapReduce Job 3
6.3.1. Basic Idea
6.3.2. Input and Output Formats
- (1)
- Map input and output formats
- (2)
- Reduce input and output formats
6.3.3. Pseudocode Description
| Algorithm 9: The setup() function of MapReduce task 3 |
| Input: the mapreduce job context |
| Output: the data origin flag |
| setup(context) |
| 1: Determine which file is being read and mark it with flag (step2 or step3) |
| Algorithm 10: The map() function for MapReduce task 3 |
| Input: the output of the first or second MapReduce job as input |
| Output: the user's preference score for an item or the similarity of two items |
| 1: Convert the value separated by tab or comma into an array and assign it to temp |
| 2: if flag = “step2” |
| 3: userID ← temp[0] |
| 4: for i ← 1 to temp.length |
| 5: Convert the string in temp[i] separated by “”:“” into an array and assign it to item_prefScore |
| 6: itemID ← item_prefScore[0] |
| 7: prefScore ← item_prefScore[1] |
| 8: output(itemID, B:userID,prefScore) |
| 9: else if flag = "step3" |
| 10: Convert the string in temp[0] separated by “:” into an array and assign it to v |
| 11: itemIDA = v[0] |
| 12: itemIDB = v[1] |
| 13: num = temp[1] |
| 14: output(itemIDA, A:itemIDB,num) |
| Algorithm 11: The reduce() function for MapReduce task 3 |
| Input: the aggregated output of Map |
| Output: the product of preference score matrix and co-occurrence matrix |
| reduce(key, values, context) |
| 1: for v: values |
| 2: if v starts with “A:” |
| 3: Convert the v separated by tab or comma into an array and assign it to kv |
| 4: Add (kv[0], kv[1]) to A |
| 5: else if v starts with “B:” |
| 6: Convert the v separated by tab or comma into an array and assign it to kv |
| 7: Add (kv[0], kv[1]) to B |
| 8: Set itera as an iterator for A |
| 9: while itera.hasNext() |
| 10: ka ← itera.next() |
| 11: num ← the value retrieved from the key ka |
| 12: Set iterb as an iterator for B |
| 13: while iterb.hasNext() |
| 14: kb ← iterb.next() |
| 15: prefScore ← the value retrieved from the key kb |
| 16: result ← num * prefScore |
| 17: output(kb, ka + "," + result) |
6.4. MapReduce Job 4
6.4.1. Basic Idea
6.4.2. Input and Output Formats
- (1)
- Map input and output formats
- (2)
- Reduce input and output formats
6.4.3. Pseudocode Description
| Algorithm 12: The map() function for MapReduce task 4 |
| Input: the output of the third MapReduce job |
| Output: the same as the output of the third MapReduce job |
| map(key, value, context) |
| 1: Convert the value, which is separated by tab or comma, into an array and assign it to temp |
| 2: k ← temp[0] |
| 3: v ← temp[1] + “,” + temp[2] |
| 4: output(k, v) |
| Algorithm 13: The reduce() function for MapReduce task 4 |
| Input: the aggregated output of Map |
| Output: all users' recommendation degrees for all items |
| reduce(key, values, context) |
| 1: for v: values |
| 2: Convert v, which is separated by “,”, into an array and assign it to tmp |
| 3: itemID ← temp[0] |
| 4: rcmdDeg ← temp[1] |
| 5: if map.containsKey(exerciseID) |
| 6: Add (itemID, map.get(itemID) + rcmdDeg) to the map |
| 7: else |
| 8: Add (itemID, rcmdDeg) to the map |
| 9: Set iter as map's iterator |
| 10: while itera.hasNext() |
| 11: itemID ← itera.next() |
| 12: rcmdDeg ← map.get(itemID) |
| 13: output(key, itemID + “,” + rcmdDeg) |
7. Experiment and Result Analysis
7.1. Experimental Environment and Dataset
7.2. Evaluation Indicators
- (1)
- Lines of code: Excluding blank lines; comments; package imports; and declarations of members, types, and namespaces.
- (2)
- Cyclomatic complexity
- (3)
- Halstead complexity: In this study, we considered five metrics, namely, the length of the program, the program vocabulary length, the predicted length, the information content (volume), and the predicted number of errors.
- (1)
- The speedup ratio refers to the ratio of the time required for a single-processor system and a parallel processor system to complete the same task, which is used to measure the performance and effectiveness of parallel systems or program parallelization. Its calculation formula iswhere Ts is the time required for solving the problem in a single-machine environment, and Tp is that for solving the same problem with a parallel algorithm.
- (2)
- The parallel computing efficiency is a measure of processor utilization, and its calculation formula iswhere p is the number of nodes contained in the cluster.
7.3. Result Analysis
8. Conclusions
- (1)
- Improving experimental resources. Our current experiment only uses clusters with a relatively small number of nodes that are low-configuration purchased cloud servers. In addition, due to objective conditions such as time constraints, the scale of the dataset we selected is not large enough. In future experiments, we should use larger-scale datasets and computer clusters that are composed of multiple high-configuration PCs.
- (2)
- Expanding the application of the proposed idea (of combining MapReduce and Hive) from parallelization of just the ItemCF algorithm to that of the UserCF algorithm, as well as other data mining algorithms such as k-nearest neighbor (KNN), k-means, support vector machine (SVM), and deep learning.
- (3)
- Currently, the idea of combining MapReduce and Hive proposed in this paper cannot be directly applied to solutions to similar problems that require concurrently processing multiple tasks in sequence (i.e., it is not yet universally applicable). In the future, we will develop a parallel computing framework (named HiMapReduce) based on this idea which can be applied to solutions to all similar problems that require concurrently processing multiple tasks in sequence. We will also encapsulate common Hive functions, such as file merging, deduplication, sorting, and averaging, in HiMapReduce to enhance the usability of the framework.
Author Contributions
Funding
Data Availability Statement
Conflicts of Interest
References
- Guo, F. Research on Key Technologies of P2P-Based Distributed Personalized Recommendation System. Master’s Thesis, Xiamen University, Xiamen, China, 2005. [Google Scholar]
- Mayer-Schonberger, V.; Cukier, K. Big Data: A Revolution That Will Transform How We Live, Work and Think; Eamon Dolan/Houghton Mifflin Harcourt: Boston, MA, USA; New York, NY, USA, 2013. [Google Scholar]
- Mei, H. Introduction to Big Data; Higher Education Press: Beijing, China, 2018. [Google Scholar]
- Gan, W.; Lin, J.C.; Chao, H.; Zhan, J. Data mining in distributed environment: A survey. Wiley Interdiscip. Rev. Data Min. Knowl. Discov. 2017, 7, e1216. [Google Scholar] [CrossRef]
- Jo, Y.Y.; Jang, M.H.; Kim, S.W.; Han, K. Efficient processing of recommendation algorithms on a single-machine-based graph engine. J. Supercomput. 2020, 76, 7985–8002. [Google Scholar] [CrossRef]
- White, T. Hadoop: The Definitive Guide, 4th ed.; O’Reilly Media, Inc.: Sebastopol, CA, USA, 2015. [Google Scholar]
- Lin, Z. Principle and Application of Big Data Technology, 2nd ed.; Posts & Telecom Press: Beijing, China, 2017. [Google Scholar]
- Yan, C.; Ji, G. Design and Implementation of Item-Based Parallel Collaborative Filtering as a Recommendation Algorithm. J. Nanjing Norm. Univ. 2014, 37, 71–75. [Google Scholar]
- Li, W.; Xu, S. Design and implementation of recommendation system for E-commerce on Hadoop. Comput. Eng. Des. 2014, 35, 130–136+143. [Google Scholar]
- Jia, C.; Xu, B.; Sun, Y.; Zhang, F.; Chen, S. An ItemCF Recommendation Method Implemented Using Hadoop. CN107180063A, 19 September 2017. [Google Scholar]
- Cheng, X.; Chen, J. Collaborative Filtering Algorithm Based on MapReduce and Item Classification. Comput. Eng. 2016, 42, 194–198. [Google Scholar]
- Ying, Y.; Liu, Y.; Chen, C. Personalized Recommendation System Based on Cloud Computing Technology. Comput. Eng. Appl. 2015, 51, 111–117. [Google Scholar]
- Ghuli, P.; Ghosh, A.; Shettar, R. A collaborative filtering recommendation engine in a distributed environment. In Proceedings of the 2014 International Conference on Contemporary Computing and Informatics (IC3I), Mysore, India, 27–29 November 2014; IEEE: Washington, DC, USA, 2015; pp. 568–574. [Google Scholar]
- Kim, S.; Kim, H.; Min, J.K. An efficient parallel similarity matrix construction on MapReduce for collaborative filtering. J. Supercomput. 2019, 75, 123–141. [Google Scholar] [CrossRef]
- Liu, Y.; Sun, Y.; Han, T.; Tang, C. A Hive-Based Collaborative Filtering Recommendation Method. CN110532330A, 12 March 2019. [Google Scholar]
- Lin, Z. Fundamentals of Big Data: Programming, Experimentation and Cases; Tsinghua University Press: Beijing, China, 2017. [Google Scholar]
- Lei, Q. Research on Cold Start Problem in Personalized RecommenderSystems. Master’s Thesis, Beijing Jiaotong University, Beijing, China, 2023. [Google Scholar]
- Barman, S.D.; Hasan, M.; Roy, F. A Genre-Based Item-Item Collaborative Filtering: Facing the Cold-Start Problem. In Proceedings of the 2019 8th International Conference on Software and Computer Application, Penang, Malaysia, 19–21 February 2019; Association for Computing Machinery: New York, NY, USA, 2019; pp. 258–262. [Google Scholar]
- Anwar, T.; Uma, V.; Srivastava, G. Rec-CFSVD++: Implementing Recommendation System Using Collaborative Filtering and Singular Value Decomposition (SVD)++. Int. J. Inf. Technol. Decis. Mak. 2021, 20, 1075–1093. [Google Scholar] [CrossRef]
- Xu, Q. Research on Personalized Recommendation System Based on Latent Factor Model. Master’s Thesis, Guangdong University of Technology, Guangzhou, China, 2019. [Google Scholar]
- Sreepada, R.S.; Patra, B.K. Enhancing long tail item recommendation in collaborative filtering: An econophysics-inspired approach. Electron. Commer. Res. Appl. 2021, 49, 101089. [Google Scholar] [CrossRef]
- Zhang, Z.; Kudo, Y.; Murai, T.; Ren, Y. Enhancing Recommendation Accuracy of Item-Based Collaborative Filtering via Item-Variance Weighting. Appl. Sci. 2019, 9, 1928. [Google Scholar] [CrossRef]
- Ren, L.; Wang, W. An SVM-based collaborative filtering approach for Top-N web services recommendation. Future Gener. Comput. Syst. 2017, 78, 531–543. [Google Scholar] [CrossRef]
- Fu, M.; Qu, H.; Yi, Z.; Lu, L.; Liu, Y. A Novel Deep Learning-Based Collaborative Filtering Model for Recommendation System. IEEE Trans. Cybern. 2019, 49, 1084–1096. [Google Scholar] [CrossRef] [PubMed]
- Stitini, O.; Kaloun, S.; Bencharef, O. An Improved Recommender System Solution to Mitigate the Over-Specialization Problem Using Genetic Algorithms. Electronics 2022, 11, 242. [Google Scholar] [CrossRef]
- Stitini, O.; Kaloun, S.; Bencharef, O. The Use of a Genetic Algorithm to Alleviate the Limited Content Issue in a Content-Based Recommendation System. In Proceedings of the International Conference on Artificial Intelligence and Smart Environment, Errachidia, Morocco, 4–26 November 2022; Springer: Cham, Switzerland, 2022; pp. 776–782. [Google Scholar]
- Tao, J.; Gan, J.; Wen, B. Collaborative Filtering Recommendation Algorithm based on Spark. Int. J. Perform. Eng. 2019, 15, 930–938. [Google Scholar] [CrossRef]
- Hazem, H.; Awad, A.; Hassan, A. A Distributed Real-Time Recommender System for Big Data Streams. arXiv 2022. [Google Scholar] [CrossRef]
- Zhang, W. Practicing Big Data Development Using Hadoop; Tsinghua University Press: Beijing, China, 2019. [Google Scholar]
- CSDN. Implementation of Item-Based Collaborative Filtering (ItemCF) Algorithm Using MapReduce. Available online: https://blog.csdn.net/u011254180/article/details/80353543 (accessed on 17 May 2018).
- Zhang, H.; Mou, Y. Introduction to Software Engineering, 6th ed.; Tsinghua University Press: Beijing, China, 2013. [Google Scholar]
- Pressman, R.S. Software Engineering: A Practitioner’s Approach, 9th ed.; McGraw-Hill Companies: New York, NY, USA, 2019. [Google Scholar]


| Dataset | Sample Size | Number of Fields | |
|---|---|---|---|
| user.zip | small_user.csv | 300,000 | 6 |
| raw_user.csv | 20 million | ||
| UserBehavior.csv | 100,150,807 | 5 | |
| Program | Number of Code Lines | Cyclomatic Complexity | Halstead Complexity | |||||
|---|---|---|---|---|---|---|---|---|
| Program Vocabulary Length | Program Length | Predicted Program Length | Program Information Volume | Predicted Number of Program Errors | ||||
| HiMRItemCF program | Module1 | 41 | 0 | 35 | 65 | 164.75 | 333.40 | 0.11 |
| Module2 | 46 | 0 | 44 | 78 | 224.41 | 425.84 | 0.14 | |
| Total | 87 | 0 | 79 | 143 | 389.17 | 759.24 | 0.25 | |
| MapReduce based ItemCF program [30] | Module1 | 39 | 2 | 42 | 82 | 214.88 | 442.17 | 0.15 |
| Module2 | 111 | 6 | 112 | 255 | 728.67 | 1735.88 | 0.58 | |
| Total | 150 | 8 | 154 | 337 | 943.55 | 2178.05 | 0.73 | |
| Number of Nodes | Non-Parallel ItemCF | MapReduce Based ItemCF [30] | HiMRItemCF | ||||||
|---|---|---|---|---|---|---|---|---|---|
| Run Time(s) | Speedup Ratio | Parallel Computing Efficiency | Run Time(s) | Speedup Ratio | Parallel Computing Efficiency | Run Time(s) | Speedup Ratio | Parallel Computing Efficiency | |
| 1 | 2324 | NA | NA | 2869 | 0.81 | 0.81 | 2734 | 0.85 | 0.85 |
| 3 | 2324 | NA | NA | 926 | 2.51 | 0.84 | 884 | 2.63 | 0.88 |
| 6 | 2324 | NA | NA | 426 | 5.45 | 0.91 | 420 | 5.53 | 0.92 |
| Number of Nodes | Non-Parallel ItemCF | MapReduce Based ItemCF [30] | HiMRItemCF | ||||||
|---|---|---|---|---|---|---|---|---|---|
| Run Time(s) | Speedup Ratio | Parallel Computing Efficiency | Run Time(s) | Speedup Ratio | Parallel Computing Efficiency | Run Time(s) | Speedup Ratio | Parallel Computing Efficiency | |
| 1 | 7889 | NA | NA | 9986 | 0.79 | 0.79 | 9740 | 0.81 | 0.81 |
| 3 | 7889 | NA | NA | 3058 | 2.58 | 0.86 | 2955 | 2.67 | 0.89 |
| 6 | 7889 | NA | NA | 1437 | 5.49 | 0.92 | 1404 | 5.62 | 0.94 |
| Number of Nodes | Non-Parallel ItemCF | MapReduce Based ItemCF [30] | HiMRItemCF | ||||||
|---|---|---|---|---|---|---|---|---|---|
| Run Time(s) | Speedup Ratio | Parallel Computing Efficiency | Run Time(s) | Speedup Ratio | Parallel Computing Efficiency | Run Time(s) | Speedup Ratio | Parallel Computing Efficiency | |
| 1 | 33,213 | NA | NA | 43,701 | 0.76 | 0.76 | 43,133 | 0.77 | 0.77 |
| 3 | 33,213 | NA | NA | 12,725 | 2.61 | 0.87 | 12,166 | 2.73 | 0.91 |
| 6 | 33,213 | NA | NA | 6017 | 5.52 | 0.92 | 5817 | 5.71 | 0.95 |
Disclaimer/Publisher’s Note: The statements, opinions and data contained in all publications are solely those of the individual author(s) and contributor(s) and not of MDPI and/or the editor(s). MDPI and/or the editor(s) disclaim responsibility for any injury to people or property resulting from any ideas, methods, instructions or products referred to in the content. |
© 2023 by the authors. Licensee MDPI, Basel, Switzerland. This article is an open access article distributed under the terms and conditions of the Creative Commons Attribution (CC BY) license (https://creativecommons.org/licenses/by/4.0/).
Share and Cite
Feng, Y.; Wang, L. Distributed ItemCF Recommendation Algorithm Based on the Combination of MapReduce and Hive. Electronics 2023, 12, 3398. https://doi.org/10.3390/electronics12163398
Feng Y, Wang L. Distributed ItemCF Recommendation Algorithm Based on the Combination of MapReduce and Hive. Electronics. 2023; 12(16):3398. https://doi.org/10.3390/electronics12163398
Chicago/Turabian StyleFeng, Yijia, and Lei Wang. 2023. "Distributed ItemCF Recommendation Algorithm Based on the Combination of MapReduce and Hive" Electronics 12, no. 16: 3398. https://doi.org/10.3390/electronics12163398
APA StyleFeng, Y., & Wang, L. (2023). Distributed ItemCF Recommendation Algorithm Based on the Combination of MapReduce and Hive. Electronics, 12(16), 3398. https://doi.org/10.3390/electronics12163398
