Multiscale Local and Global Feature Fusion for the Detection of Steel Surface Defects
Abstract
1. Introduction
- The self-attention mechanism is performed on CNN-extracted local feature maps to maintain local details while obtaining global context information.
- A novel multiscale self-attention mechanism is applied to local feature maps. Patch embedding with same image-block division manner is performed on local-feature maps which have different sizes, so different division forms are obtained on the feature maps; thus, the model gains richer global context information during the self-attention learning.
- The CBAM is introduced to improve the detection ability with a complex background texture. The WIOU loss function [9] is introduced to reduce the negative effects of low-quality samples and geometry factors, such as aspect ratios.
2. Related Works
2.1. Steel Surface Detection
2.2. Transformer-Based Methods
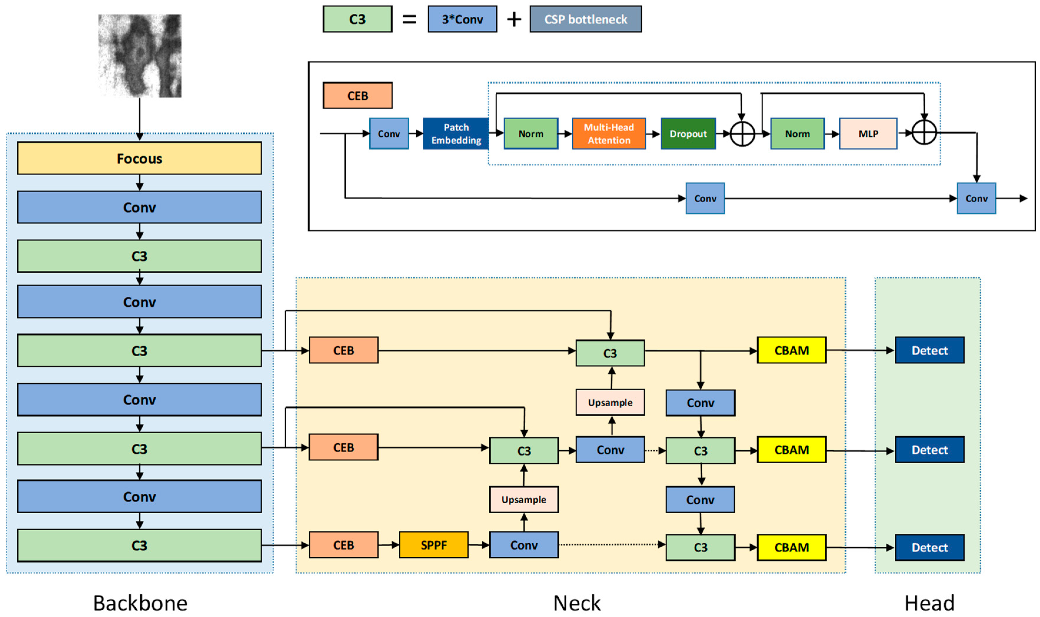
3. Methodology
3.1. Backbone Network
3.2. Neck Network
3.3. Loss Function
4. Experiments and Results Analysis
4.1. Datasets
4.2. Evaluation Metrics
4.3. Implementation Details
4.4. Experimental Results
4.5. Ablation Study
5. Conclusions
Author Contributions
Funding
Data Availability Statement
Conflicts of Interest
References
- Xiong, Z.; Li, Q.; Mao, Q.; Zou, Q. A 3D laser profiling system for rail surface defect detection. Sensors 2017, 17, 1791. [Google Scholar] [CrossRef]
- Czimmermann, T.; Ciuti, G.; Milazzo, M.; Chiurazzi, M.; Roccella, S.; Oddo, C.M.; Dario, P. Visual-based defect detection and classification approaches for industrial applications—A survey. Sensors 2020, 20, 1459. [Google Scholar] [CrossRef] [PubMed]
- Luo, Q.; Sun, Y.; Li, P.; Simpson, O.; Tian, L.; He, Y. Generalized completed local binary patterns for time-efficient steel surface defect classification. IEEE Trans. Instrum. Meas. 2019, 68, 667–679. [Google Scholar] [CrossRef]
- He, Y.; Song, K.; Meng, Q.; Yan, Y. An end-to-end steel surface defect detection approach via fusing multiple hierarchical features. IEEE Trans. Instrum. Meas. 2020, 69, 1493–1504. [Google Scholar] [CrossRef]
- Chen, J.; Liu, Z.; Wang, H.; Núñez, A.; Han, Z. Automatic defect detection of fasteners on the catenary support device using deep convolutional neural network. IEEE Trans. Instrum. Meas. 2018, 67, 257–269. [Google Scholar] [CrossRef]
- Vaswani, A.; Shazeer, N.; Parmar, N.; Uszkoreit, J.; Jones, L.; Gomez, A.N.; Polosukhin, I. Attention Is All You Need. arXiv 2017, arXiv:1706.03762. [Google Scholar]
- Dosovitskiy, A.; Beyer, L.; Kolesnikov, A.; Weissenborn, D.; Zhai, X.; Unterthiner, T.; Houlsby, N. An image is worth 16×16 Words: Transformers for image recognition at scale. arXiv 2020. [Google Scholar] [CrossRef]
- Woo, S.; Park, J.; Lee, J.Y.; Kweon, I.S. CBAM: Convolutional Block Attention Module. In Proceedings of the European Conference on Computer Vision, Munich, Germany, 8–14 September 2018; pp. 3–19. [Google Scholar]
- Tong, Z.; Chen, Y.; Xu, Z.; Yu, R. Wise-IoU: Bounding Box Regression Loss with Dynamic Focusing Mechanism. arXiv 2023. [Google Scholar] [CrossRef]
- Hansen, J.; Gardrner, K. What is eddy current testing? Quality 2016, 55, 41–44. [Google Scholar]
- Chen, Y.W.; Xin, Y.H. An efficient infrared small target detection method based on visual contrast mechanism. IEEE Geosci. Remote Sens. Lett. 2016, 13, 962–966. [Google Scholar] [CrossRef]
- Eisenmann, D.J.; Enyart, D.; Lo, C.; Brasche, L. Review of progress in magnetic particle inspection. AIP Conf. Proc. 2015, 1581, 1505–1510. [Google Scholar]
- Chesnokova, A.A.; Kalayeva, S.Z.; Ivanova, V.A. Development of a flaw detection material for the magnetic particle method. J. Phys. Conf. Ser. 2017, 881, 012022. [Google Scholar] [CrossRef]
- Scislo, L. Single-point and surface quality assessment algorithm in continuous production with the use of 3d laser doppler scanning vibrometry system. Sensors 2023, 23, 1263. [Google Scholar] [CrossRef] [PubMed]
- Scislo, L. Verification of mechanical properties identification based on impulse excitation technique and mobile device measurements. Sensors 2023, 23, 5639. [Google Scholar] [CrossRef]
- Caleb, P.; Steuer, M. Classification of surface defects on hot rolled steel using adaptive learning methods. In Proceedings of the Fourth International Conference on Knowledge-Based Intelligent Engineering Systems and Allied Technologies, Brighton, UK, 30 August–1 September 2000; pp. 103–108. [Google Scholar]
- Ghorai, S.; Mukherjee, A.; Gangadaran, M.; Dutta, P.K. Automatic defect detection on hot-rolled flat steel products. IEEE Trans. Instrum. Meas. 2013, 62, 612–621. [Google Scholar] [CrossRef]
- Natarajan, V.; Hung, T.Y.; Vaikundam, S.; Chia, L.T. Convolutional networks for voting-based anomaly classification in metal surface inspection. In Proceedings of the IEEE International Conference on Information Technology, Piscataway, NJ, USA, 19–20 May 2017; pp. 986–991. [Google Scholar]
- Qu, E.Q.; Cui, Y.J.; Xu, S.; Sun, H.X. Saliency defect detection in strip steel by improved Gabor filter. J. Huazhong Univ. Sci. Technol. 2017, 45, 12–17. [Google Scholar]
- He, Z.; Wang, Y.; Liu, J.; Yin, F. Background differencing based high-speed rail surface defect image segmentation. Chin. J. Sci. Instrum. 2016, 37, 640–649. [Google Scholar]
- Masci, J.; Meier, U.; Ciresan, D.; Schmidhuber, J.; Fricout, G. Steel defect classification with max-pooling convolutional neural networks. In Proceedings of the 2012 International Joint Conference on Neural Networks (IJCNN), Brisbane, QLD, Australia, 10–15 June 2012; Volume 20, pp. 1–6. [Google Scholar]
- He, D.; Xu, K.; Zhou, P. Defect detection of hot rolled steels with a new object detection framework called classification priority network. Comput. Ind. Eng. 2019, 128, 290–297. [Google Scholar] [CrossRef]
- Li, W.G.; Ye, X.; Zhao, Y.T.; Wang, W.B. Strip steel surface defect detection based on improved YOLOV3 algorithm. Acta Electronica Sinica 2020, 48, 1284–1292. [Google Scholar]
- Zhu, C.P.; Yang, Y.B. Online detection algorithm of automobile wheel surface defects based on improved Faster-RCNN model. Surf. Technol. 2020, 49, 359–365. [Google Scholar]
- Chen, M.; Radford, A.; Child, R.; Wu, J.; Jun, H.; Luan, D.; Sutskever, I. Generative pretraining from pixels. In Proceedings of the 37th International Conference on Machine Learning, New York, NY, USA, 13–18 July 2020; pp. 1691–1703. [Google Scholar]
- Carion, N.; Massa, F.; Synnaeve, G.; Usunier, N.; Kirillov, A.; Zagoruyko, S. End-to-End object detection with Transformers. In Proceedings of the European Conference on Computer Vision, Glasgow, UK, 23–28 August 2020; pp. 213–229. [Google Scholar]
- Liu, Z.; Lin, Y.; Cao, Y.; Hu, H.; Wei, Y.; Zhang, Z.; Guo, B. Swin Transformer: Hierarchical vision transformer using shifted windows. In Proceedings of the IEEE International Conference on Computer Vision, Montreal, BC, Canada, 11–17 October 2021; pp. 9992–10002. [Google Scholar]
- Srinivas, A.; Lin, T.Y.; Parmar, N.; Shlens, J.; Abbeel, P.; Vaswani, A. Bottleneck Transformers for visual recognition. In Proceedings of the IEEE/CVF Conference on Computer Vision and Pattern Recognition, Nashville, TN, USA, 20–25 June 2021; pp. 16519–16529. [Google Scholar]
- Touvron, H.; Cord, M.; Douze, M.; Massa, F.; Sablayrolles, A.; Jégou, H. Training data-efficient image transformers & distillation through attention. In Proceedings of the International Conference on Machine Learning, Virtual Event, 18–24 July 2021; pp. 10347–10357. [Google Scholar]
- Aksoy, T.; Halici, U. Analysis of visual reasoning on one-stage object detection. arXiv 2022. [Google Scholar] [CrossRef]
- Lv, X.; Duan, F.; Jiang, J.J.; Fu, X.; Gan, L. Deep metallic surface defect detection: The new benchmark and detection network. Sensors 2020, 20, 1562. [Google Scholar] [CrossRef]
- Ronneberger, O.; Fischer, P.; Brox, T. U-net: Convolutional networks for biomedical image segmentation. In Proceedings of the Medical Image Computing and Computer-Assisted Intervention, Munich, Germany, 5–9 October 2015; pp. 234–241. [Google Scholar]
- Lin, T.Y.; Goyal, P.; Girshick, R.; He, K.; Dollár, P. Focal loss for dense object detection. IEEE Trans. Pattern Anal. Mach. Intell. 2017, 42, 2999–3007. [Google Scholar]
- Ren, S.; He, K.; Girshick, R.; Sun, J. Faster R-CNN: Towards real-time object detection with region proposal networks. IEEE Trans. Pattern Anal. Mach. Intell. 2017, 39, 1137–1149. [Google Scholar] [CrossRef]
- Tian, Z.; Shen, C.; Chen, H.; He, T. FCOS: Fully convolutional one-stage object detection. In Proceedings of the IEEE/CVF International Conference on Computer Vision, Seoul, Republic of Korea, 27 October–2 November 2019; pp. 9626–9635. [Google Scholar]
- Li, Y.; Chen, Y.; Wang, N.; Zhang, Z. Scale-aware trident networks for object detection. In Proceedings of the IEEE/CVF International Conference on Computer Vision, Seoul, Republic of Korea, 27 October–2 November 2019; pp. 6053–6062. [Google Scholar]
- Pang, J.; Chen, K.; Shi, J.; Feng, H.; Ouyang, W.; Lin, D. Libra R-CNN: Towards balanced learning for object detection. In Proceedings of the IEEE/CVF Conference on Computer Vision and Pattern Recognition, Long Beach, CA, USA, 16–20 June 2019; pp. 821–830. [Google Scholar]
- Kou, X.; Liu, S.; Cheng, K.; Qian, Y. Development of a YOLO-V3-based model for detecting defects on steel strip surface. Measurement 2021, 182, 109454. [Google Scholar] [CrossRef]
- Guo, Z.; Wang, C.; Yang, G.; Huang, Z.; Li, G. MSFT-YOLO: Improved YOLOv5 based on transformer for detecting defects of steel surface. Sensors 2022, 22, 3467. [Google Scholar] [CrossRef] [PubMed]
- Zhao, W.; Chen, F.; Huang, H.; Li, D.; Cheng, W. A new steel defect detection algorithm based on deep learning. Comput. Intell. Neurosci. 2021, 2021, 5592878. [Google Scholar] [CrossRef]
- Yu, J.; Cheng, X.; Li, Q. Surface defect detection of steel strips based on anchor-free network with channel attention and bidirectional feature fusion. IEEE Trans. Instrum. Meas. 2022, 71, 5000710. [Google Scholar] [CrossRef]
- Wang, Z.; Zhu, H.; Jia, X.; Bao, Y.; Wang, C. Surface defect detection with modified real-time detector YOLOv3. Sensors 2022, 2022, 8668149. [Google Scholar] [CrossRef]
- Tian, R.; Jia, M. DCC-CenterNet: A rapid detection method for steel surface defects. Measurement 2022, 187, 110211. [Google Scholar] [CrossRef]






| Layer Number | Layer Structure | Kernel Size | Stride Size | Output Channels Number | |
|---|---|---|---|---|---|
| 0 | Stage1 | Conv | (6, 6) | 2 | 64 |
| 1 | Stage2 | Conv | (3, 3) | 2 | 128 |
| 2 | C3 | - | - | 128 | |
| 3 | Stage3 | Conv | (3, 3) | 2 | 256 |
| 4 | C3 | - | - | 256 | |
| 5 | Stage4 | Conv | (3, 3) | 2 | 512 |
| 6 | C3 | - | - | 512 | |
| 7 | Stage5 | Conv | (3, 3) | 2 | 1024 |
| 8 | C3 | - | - | 1024 | |
| Method | Crazing | Inclusion | Patches | Pitted Surface | Rolled-in Scale | Scratches | mAP |
|---|---|---|---|---|---|---|---|
| Unet [32] | 25.3 | 53.4 | 74.5 | 74.7 | 53.9 | 48.1 | 55.0 |
| Retinanet [33] | 33.2 | 73.4 | 82.4 | 83.1 | 61.6 | 76.6 | 68.4 |
| Faster RCNN [34] | 39.2 | 75.8 | 86.2 | 85.9 | 62.8 | 88.4 | 73.0 |
| FCOS [35] | 37.2 | 82.0 | 81.6 | 90.7 | 61.3 | 90.3 | 73.9 |
| TridentNet [36] | 41.0 | 82.9 | 93.4 | 90.3 | 61.6 | 92.5 | 77.0 |
| Libra Faster RCNN [37] | 41.5 | 79.1 | 90.8 | 88.4 | 70.7 | 92.0 | 77.1 |
| Ours | 40.6 | 90.3 | 94.4 | 86.9 | 60.7 | 96.1 | 78.2 |
| Method | Crazing | Inclusion | Patches | Pitted Surface | Rolled-in Scale | Scratches | mAP |
|---|---|---|---|---|---|---|---|
| Kou’s [38] | 38.9 | 73.7 | 93.5 | 74.8 | 60.7 | 91.4 | 72.2 |
| EDDN [31] | 41.7 | 76.3 | 86.3 | 85.1 | 58.1 | 85.6 | 72.4 |
| MSFT-YOLO [39] | 56.9 | 80.8 | 93.5 | 82.1 | 52.7 | 83.5 | 75.2 |
| Zhao’s [40] | 50.1 | 79.1 | 79.2 | 87.4 | 64.9 | 90.5 | 75.2 |
| CABF-FCOS [41] | 55.4 | 75.0 | 93.5 | 88.9 | 62.9 | 84.4 | 76.7 |
| Ours | 40.6 | 90.3 | 94.4 | 86.9 | 60.7 | 96.1 | 78.2 |
| Method | Pu | Wl | Cg | Ws | Os | Ss | In | Rp | Cr | Wf | mAP |
|---|---|---|---|---|---|---|---|---|---|---|---|
| U-net [32] | 83.2 | 31.3 | 68.6 | 58.5 | 46.7 | 44.6 | 7.6 | 17.7 | 12.0 | 56.8 | 42.7 |
| Retinanet [33] | 96.4 | 75.3 | 91.9 | 68.4 | 62.1 | 56.7 | 4.9 | 24.7 | 2.0 | 73.8 | 55.6 |
| Faster RCNN [34] | 99.0 | 45.7 | 92.5 | 72.9 | 69.6 | 59.1 | 26.7 | 36.7 | 31.2 | 73.3 | 60.7 |
| FCOS [35] | 96.7 | 57.3 | 93.0 | 73.6 | 61.8 | 61.5 | 21.3 | 35.7 | 25.1 | 84.2 | 61.2 |
| TridentNet [36] | 96.6 | 50.7 | 95.8 | 76.9 | 72.9 | 67.0 | 24.0 | 40.2 | 28.4 | 79.4 | 63.2 |
| Libra Faster RCNN [37] | 99.5 | 42.9 | 94.9 | 72.8 | 72.1 | 62.8 | 18.8 | 37.4 | 17.6 | 69.3 | 58.8 |
| Ours | 97.8 | 88.9 | 96.2 | 79.1 | 67.3 | 53.2 | 33.2 | 43.7 | 75.8 | 83.6 | 71.9 |
| Method | Pu | Wl | Cg | Ws | Os | Ss | In | Rp | Cr | Wf | mAP |
|---|---|---|---|---|---|---|---|---|---|---|---|
| Wang’s [42] | 62.8 | 59.7 | 85.1 | 68.6 | 27.2 | 30.7 | 8.9 | 1.5 | 16.4 | 50.3 | 41.1 |
| DCC-CenterNet [43] | 84.1 | 85.5 | 96.2 | 77.3 | 50.9 | 54.8 | 30.2 | 13.9 | 49.9 | 76.6 | 61.9 |
| EDDN [31] | 90.0 | 88.5 | 84.8 | 55.8 | 62.2 | 65.0 | 25.6 | 36.4 | 52.1 | 91.9 | 65.1 |
| Kou’s [38] | 76.6 | 95.0 | 89.6 | 64.2 | 55.2 | 74.3 | 23.6 | 43.9 | 100.0 | 90.4 | 71.3 |
| Ours | 97.8 | 88.9 | 96.2 | 79.1 | 67.3 | 53.2 | 33.2 | 43.7 | 75.8 | 83.6 | 71.9 |
| Method | Crazing | Inclusion | Patches | Pitted Surface | Rolled-in Scale | Scratches | mAP |
|---|---|---|---|---|---|---|---|
| - | 41.2 | 82.2 | 90.4 | 83.2 | 59.3 | 92.2 | 74.7 |
| +CEB | 35.7 | 87.4 | 93.8 | 81.2 | 64.4 | 94.3 | 76.1 |
| +CEB + CBAM | 37.1 | 88.9 | 94.3 | 83.6 | 65.2 | 93.4 | 77.1 |
| +CEB + CBAM + WIOU | 40.6 | 90.3 | 94.4 | 86.9 | 60.7 | 96.1 | 78.2 |
Disclaimer/Publisher’s Note: The statements, opinions and data contained in all publications are solely those of the individual author(s) and contributor(s) and not of MDPI and/or the editor(s). MDPI and/or the editor(s) disclaim responsibility for any injury to people or property resulting from any ideas, methods, instructions or products referred to in the content. |
© 2023 by the authors. Licensee MDPI, Basel, Switzerland. This article is an open access article distributed under the terms and conditions of the Creative Commons Attribution (CC BY) license (https://creativecommons.org/licenses/by/4.0/).
Share and Cite
Zhang, L.; Fu, Z.; Guo, H.; Sun, Y.; Li, X.; Xu, M. Multiscale Local and Global Feature Fusion for the Detection of Steel Surface Defects. Electronics 2023, 12, 3090. https://doi.org/10.3390/electronics12143090
Zhang L, Fu Z, Guo H, Sun Y, Li X, Xu M. Multiscale Local and Global Feature Fusion for the Detection of Steel Surface Defects. Electronics. 2023; 12(14):3090. https://doi.org/10.3390/electronics12143090
Chicago/Turabian StyleZhang, Li, Zhipeng Fu, Huaping Guo, Yange Sun, Xirui Li, and Mingliang Xu. 2023. "Multiscale Local and Global Feature Fusion for the Detection of Steel Surface Defects" Electronics 12, no. 14: 3090. https://doi.org/10.3390/electronics12143090
APA StyleZhang, L., Fu, Z., Guo, H., Sun, Y., Li, X., & Xu, M. (2023). Multiscale Local and Global Feature Fusion for the Detection of Steel Surface Defects. Electronics, 12(14), 3090. https://doi.org/10.3390/electronics12143090

