Plane-Wave Generation through General Near-Field In-Band Reflectarray Direct Layout Optimization with Figure of Merit Constraints in mm-Wave Band
Abstract
1. Introduction
2. General Near-Field Synthesis Based on the Optimization of Relevant Figures of Merit
2.1. Calculation of the near Field and Figures of Merit
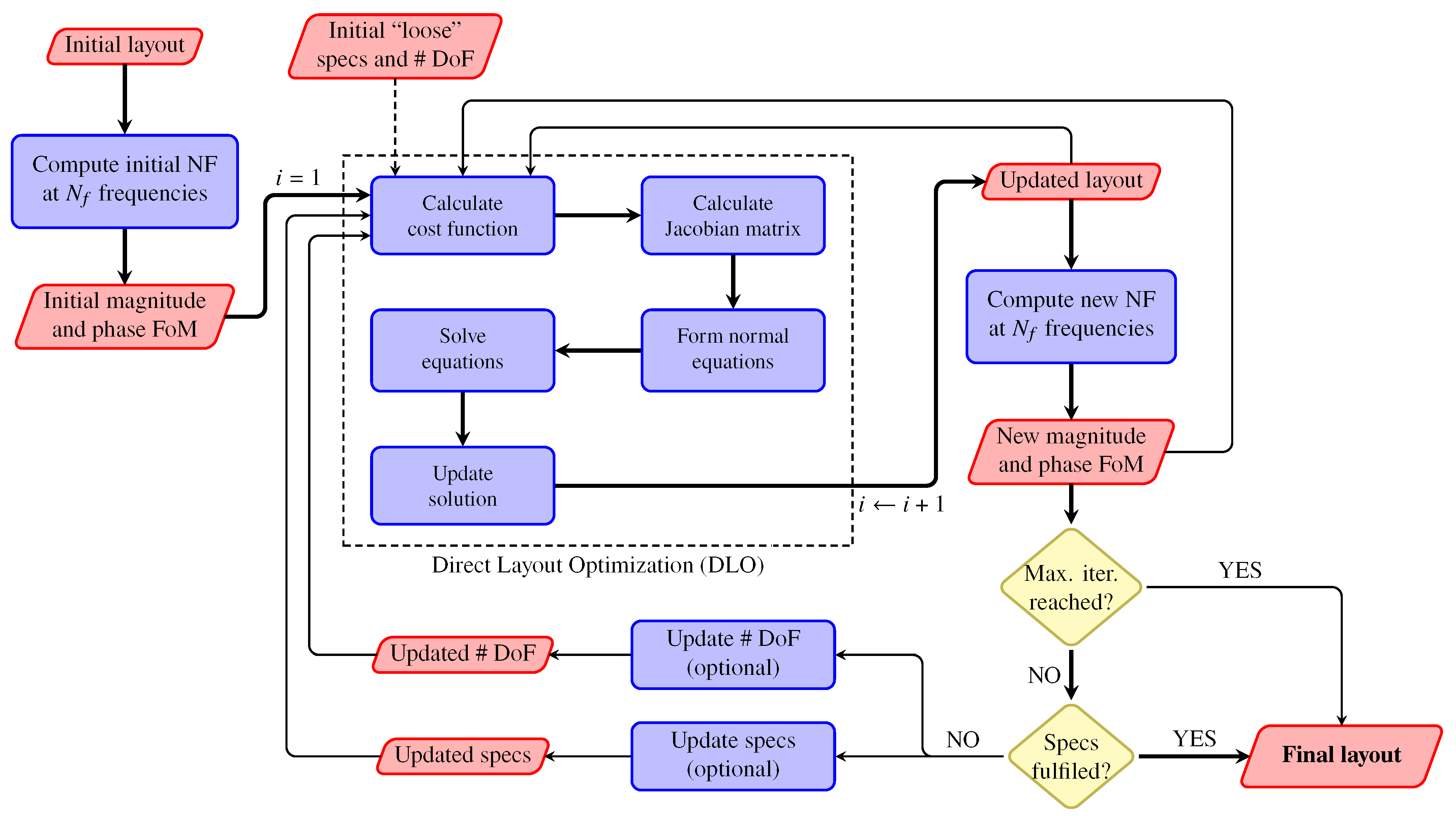
2.2. Direct Layout Optimization Algorithm
2.2.1. Inputs of the Algorithm
2.2.2. Multi-Frequency Direct Layout Optimization
3. Application to Reflectarray for Compact Antenna Test Range
3.1. Antenna Definition, Near-Field Specifications and Unit Cell Characterization
3.2. Initial Layout
3.3. Wideband Multi-Frequency Optimization of the Near-Field Figures of Merit
3.4. Comparison with Other Techniques in the Literature
4. Conclusions
Funding
Institutional Review Board Statement
Informed Consent Statement
Data Availability Statement
Acknowledgments
Conflicts of Interest
Abbreviations and List of Symbols
Abbreviations
| 5G NR | Fifth-generation new radio |
| ACS | Array coordinate system |
| AUT | Antenna under test |
| CATR | Compact antenna test range |
| DLO | Direct layout optimization |
| DoF | Degrees of freedom |
| FF | Far field |
| FR | Frequency range |
| GIA | Generalized intersection approach |
| LM | Levenberg–Marquardt |
| MoM-LP | Method of moments based on local periodicity |
| NF | Near field |
| NFCS | Near-field coordinate system |
| POS | Phase-only synthesis |
| PWG | Plane-wave generator |
| QZ | Quiet zone |
List of Symbols
| Angles of incidence in spherical coordinates | |
| Rotation angles that define matrix T | |
| Array coordinate system (ACS) | |
| Near-field coordinate system (NFCS) | |
| Updating vector that results from the solution of the LM normal equations | |
| Magnitude ripple calculated in volume | |
| Phase ripple calculated in volume | |
| Volume in space where the NF is computed | |
| Vector that represents the reflectarray layout | |
| Diagonal operator | |
| Near field radiated by the reflectarray | |
| Generic FoM calculated in region | |
| J | Jacobian matrix computed from the cost function or residual |
| K | Total number of FoM that are calculated |
| L | Total number of geometrical features of a unit cell used for optimization |
| M | Total number of disjoint regions into which is divided |
| N | Total number of elements of the reflectarray |
| Total number of frequencies in the optimization | |
| Number of DoF used in the optimization | |
| Periodicity of the reflectarray unit cell in the axis | |
| P | Total number of DoF available for optimization () |
| r | Cost function (residual) of the LM algorithm. |
| Coordinates of the feed in the ACS | |
| Coordinates of a point in space where the NF is computed in the ACS | |
| Coordinates of the n-th reflectarray element in the ACS | |
| T | Matrix of change of coordinates from the ACS to the NFCS |
| Auxiliary variable defined from the lengths of the dipoles oriented in | |
| W | Weight function used in the cost function or residual |
References
- 3GPP. Technical Specification Group Radio Access Network; NR; User Equipment (UE) Radio Transmission and Reception; Part 2: Range 2 Standalone (Release 17). Technical Report, 3GPP, Sophia Antipolis, France. 2022. Available online: https://www.3gpp.org/ftp/Specs/archive/38_series/38.101-2/ (accessed on 17 November 2022).
- Wijethilaka, S.; Liyanage, M. Survey on Network Slicing for Internet of Things Realization in 5G Networks. IEEE Commun. Surv. Tutor. 2021, 23, 957–994. [Google Scholar] [CrossRef]
- Lin, Z.; Lin, M.; de Cola, T.; Wang, J.B.; Zhu, W.P.; Cheng, J. Supporting IoT with Rate-Splitting Multiple Access in Satellite and Aerial-Integrated Networks. IEEE Internet Things J. 2021, 8, 11123–11134. [Google Scholar] [CrossRef]
- Gohar, A.; Nencioni, G. The Role of 5G Technologies in a Smart City: The Case for Intelligent Transportation System. Sustainability 2021, 13, 5188. [Google Scholar] [CrossRef]
- Attaran, M. The impact of 5G on the evolution of intelligent automation and industry digitization. J. Ambient Intell. Humaniz. Comput. 2021. [Google Scholar] [CrossRef]
- Szalay, Z.; Ficzere, D.; Tihanyi, V.; Magyar, F.; Soós, G.; Varga, P. 5G-Enabled Autonomous Driving Demonstration with a V2X Scenario-in-the-Loop Approach. Sensors 2020, 20, 7344. [Google Scholar] [CrossRef]
- Lin, Z.; Niu, H.; An, K.; Wang, Y.; Zheng, G.; Chatzinotas, S.; Hu, Y. Refracting RIS-Aided Hybrid Satellite-Terrestrial Relay Networks: Joint Beamforming Design and Optimization. IEEE Trans. Aerosp. Electron. Syst. 2022, 58, 3717–3724. [Google Scholar] [CrossRef]
- Lin, Z.; An, K.; Niu, H.; Hu, Y.; Chatzinotas, S.; Zheng, G.; Wang, J. SLNR-based Secure Energy Efficient Beamforming in Multibeam Satellite Systems. IEEE Trans. Aerosp. Electron. Syst. 2022; 1–4, early access. [Google Scholar] [CrossRef]
- Lin, Z.; Lin, M.; Wang, J.B.; de Cola, T.; Wang, J. Joint Beamforming and Power Allocation for Satellite-Terrestrial Integrated Networks With Non-Orthogonal Multiple Access. IEEE J. Sel. Top. Signal Process. 2019, 13, 657–670. [Google Scholar] [CrossRef]
- Rischke, J.; Sossalla, P.; Itting, S.; Fitzek, F.H.P.; Reisslein, M. 5G Campus Networks: A First Measurement Study. IEEE Access 2021, 9, 121786–121803. [Google Scholar] [CrossRef]
- Hong, W.; Jiang, Z.H.; Yu, C.; Hou, D.; Wang, H.; Guo, C.; Hu, Y.; Kuai, L.; Yu, Y.; Jiang, Z.; et al. The Role of Millimeter-Wave Technologies in 5G/6G Wireless Communications. IEEE J. Microw. 2021, 1, 101–122. [Google Scholar] [CrossRef]
- Rappaport, T.S.; Sun, S.; Mayzus, R.; Zhao, H.; Azar, Y.; Wang, K.; Wong, G.N.; Schulz, J.K.; Samimi, M.; Gutierrez, F. Millimeter Wave Mobile Communications for 5G Cellular: It Will Work! IEEE Access 2013, 1, 335–349. [Google Scholar] [CrossRef]
- Álvarez-Narciandi, G.; Laviada, J.; Las-Heras, F. Last advances in freehand sensing for mmWave imaging. In Proceedings of the IEEE International Symposium on Antennas and Propagation (AP-S), Denver, CO, USA, 10–15 July 2022; pp. 734–735. [Google Scholar] [CrossRef]
- López, Y.A.; García-Fernández, M.; Las-Heras, F. A Portable Cost-Effective Amplitude and Phase Antenna Measurement System. IEEE Trans. Instrum. Meas. 2020, 69, 7240–7251. [Google Scholar] [CrossRef]
- Álvarez-Narciandi, G.; Laviada, J.; Álvarez-López, Y.; Ducournau, G.; Luxey, C.; Belem-Goncalves, C.; Gianesello, F.; Nachabe, N.; Rio, C.D.; Las-Heras, F. Freehand System for Antenna Diagnosis Based on Amplitude-Only Data. IEEE Trans. Antennas Propag. 2021, 69, 4988–4998. [Google Scholar] [CrossRef]
- Olver, A.D. Compact antenna test ranges. In Proceedings of the Seventh International Conference on Antennas and Propagation (ICAP), York, UK, 15–18 April 1991; pp. 99–108. [Google Scholar]
- Chang, D.C.; Yang, S.Y.; Ho, M.R. Compact range design with axial-symmetric main reflector. In Proceedings of the Proc. Antennas and Propagation Society International Symposium, San Jose, CA, USA, 26–30 June 1989; pp. 328–331. [Google Scholar] [CrossRef]
- Mompó, R.; Molina, J.; Calvo, M.; Besada, J.L. Compact range antenna analysis. In Proceedings of the Electrotechnical Conference Integrating Research, Industry and Education in Energy and Communication Engineering, Lisbon, Portugal, 11–13 April 1989; pp. 497–500. [Google Scholar] [CrossRef]
- Wong, K.T.; Excell, P.S. A compact range fed by an array of log-periodic dipole antennas. In Proceedings of the IEE Colloquium on Advances in the Direct Measurement of Antenna Radiation Characteristics in Indoor Environments, London, UK, 23 January 1989; pp. 1–4. [Google Scholar]
- Jackson, N.N.; Excell, P.S. A compact range using and array antenna. In Proceedings of the IEE Colloquium on Radiated Emission Test Facilities, London, UK, 2 June 1992; pp. 1–5. [Google Scholar]
- Iupikov, O.A.; Krasov, P.S.; Glazunov, A.A.; Maaskant, R.; Fridén, J.; Ivashina, M.V. Hybrid OTA Chamber for Multidirectional Testing of Wireless Devices: Plane Wave Spectrum Generator Design and Experimental Demonstration. IEEE Trans. Antennas Propag. 2022, 70, 10974–10987. [Google Scholar] [CrossRef]
- Zhang, Y.; Wang, Z.; Ren, Y.; Pan, C.; Zhang, J.; Jia, L.; Zhu, X. A Novel Metasurface Lens Design for Synthesizing Plane Waves in Millimeter-Wave Bands. Electronics 2022, 11, 1403. [Google Scholar] [CrossRef]
- Pietrenko-Dabrowska, A.; Koziel, S. Low-Cost Design Optimization of Microwave Passives Using Multifidelity EM Simulations and Selective Broyden Updates. IEEE Trans. Microw. Theory Tech. 2022, 70, 4765–4771. [Google Scholar] [CrossRef]
- Prado, D.R. Near Field Models of Spatially-Fed Planar Arrays and Their Application to Multi-Frequency Direct Layout Optimization for mm-Wave 5G New Radio Indoor Network Coverage. Sensors 2022, 22, 8925. [Google Scholar] [CrossRef]
- Encinar, J.A. Design of two-layer printed reflectarrays using patches of variable size. IEEE Trans. Antennas Propag. 2001, 49, 1403–1410. [Google Scholar] [CrossRef]
- Pozar, D.M.; Targonski, S.D.; Syrigos, H.D. Design of millimeter wave microstrip reflectarrays. IEEE Trans. Antennas Propag. 1997, 45, 287–296. [Google Scholar] [CrossRef]
- Prado, D.R.; Arrebola, M.; Pino, M.R.; Las-Heras, F. Evaluation of the quiet zone generated by a reflectarray antenna. In Proceedings of the International Conference on Electromagnetics in Advanced Applications (ICEAA), Cape Town, South Africa, 2–7 September 2012; pp. 702–705. [Google Scholar] [CrossRef]
- Vaquero, A.F.; Arrebola, M.; Pino, M.R.; Florencio, R.; Encinar, J.A. Demonstration of a Reflectarray with Near-field Amplitude and Phase Constraints as Compact Antenna Test Range Probe for 5G New Radio Devices. IEEE Trans. Antennas Propag. 2021, 69, 2715–2726. [Google Scholar] [CrossRef]
- Li, Z.; Huo, P.; Wu, Y.; Wu, J. Reflectarray Compact Antenna Test Range With Controlled Aperture Disturbance Fields. IEEE Antennas Wirel. Propag. Lett. 2021, 20, 1283–1287. [Google Scholar] [CrossRef]
- Zhao, Y.; Huo, P.; Li, Z. Concept of Transmitarray Compact Antenna Test Range. In Proceedings of the International Conference on Microwave and Millimeter Wave Technology (ICMMT), Nanjing, China, 23–26 May 2021; pp. 1–3. [Google Scholar] [CrossRef]
- Tang, J.; Chen, X.; Meng, X.; Wang, Z.; Ren, Y.; Pan, C.; Huang, X.; Li, M.; Kishk, A.A. Compact Antenna Test Range Using Very Small F/D Transmitarray Based on Amplitude Modification and Phase Modulation. IEEE Trans. Instrum. Meas. 2022, 71, 1–14. [Google Scholar] [CrossRef]
- Imaz-Lueje, B.; Vaquero, A.F.; Prado, D.R.; Pino, M.R.; Arrebola, M. Shaped-Pattern Reflectarray Antennas for mm-Wave Networks Using a Simple Cell Topology. IEEE Access 2022, 10, 12580–12591. [Google Scholar] [CrossRef]
- Loredo, S.; León, G.; Plaza, E.G. A Fast Approach to Near-Field Synthesis of Transmitarrays. IEEE Antennas Wirel. Propag. Lett. 2021, 20, 648–652. [Google Scholar] [CrossRef]
- Vaquero, A.F.; Pino, M.R.; Arrebola, M. Evaluation of a transmit-array base station for mm-wave communications in the Fresnel region. In Proceedings of the IEEE International Symposium on Antennas and Propagation (AP-S), Denver, CO, USA, 10–15 July 2022; pp. 788–789. [Google Scholar] [CrossRef]
- Huang, J.; Encinar, J.A. Reflectarray Antennas; John Wiley & Sons: Hoboken, NJ, USA, 2008. [Google Scholar]
- Stutzman, W.L.; Thiele, G.A. Antenna Theory and Design, 3rd ed.; John Wiley & Sons: Hoboken, NJ, USA, 2012. [Google Scholar]
- Hirvonen, T.; Ala-Laurinaho, J.P.S.; Tuovinen, J.; Räisänen, A.V. A compact antenna test range based on a hologram. IEEE Trans. Antennas Propag. 1997, 45, 1270–1276. [Google Scholar] [CrossRef]
- Prado, D.R.; Álvarez, J.; Arrebola, M.; Pino, M.R.; Ayestarán, R.G.; Las-Heras, F. Efficient, accurate and scalable reflectarray phase-only synthesis based on the Levenberg-Marquardt algorithm. Appl. Comput. Electromagn. Soc. J. 2015, 30, 1246–1255. [Google Scholar]
- Florencio, R.; Encinar, J.A.; Boix, R.R.; Losada, V.; Toso, G. Reflectarray Antennas for Dual Polarization and Broadband Telecom Satellite Applications. IEEE Trans. Antennas Propag. 2015, 63, 1234–1246. [Google Scholar] [CrossRef]
- Encinar, J.A.; Florencio, R.; Arrebola, M.; Salas-Natera, M.A.; Barba, M.; Page, J.E.; Boix, R.R.; Toso, G. Dual-polarization reflectarray in Ku-band based on two layers of dipole arrays for a transmit-receive satellite antenna with South American coverage. Int. J. Microw. Wirel. Technol. 2018, 10, 149–159. [Google Scholar] [CrossRef]
- Zhou, M.; Palvig, M.F.; Sørensen, S.B.; de Lasson, J.R.; Alvarez, D.M.; Notter, M.; Schobert, D. Design of Ka-band Reflectarray Antennas for High Resolution SAR Instrument. In Proceedings of the 14th European Conference on Antennas and Propagation (EuCAP), Copenhagen, Denmark, 15–20 March 2020; pp. 1–5. [Google Scholar] [CrossRef]
- Nocedal, J.; Wright, S.J. Numerical Optimization, 2nd ed.; Springer: New York, NY, USA, 2006. [Google Scholar]
- Prado, D.R.; Vaquero, A.F.; Arrebola, M.; Pino, M.R.; Las-Heras, F. Acceleration of Gradient-Based Algorithms for Array Antenna Synthesis with Far Field or Near Field Constraints. IEEE Trans. Antennas Propag. 2018, 66, 5239–5248. [Google Scholar] [CrossRef]
- Prado, D.R.; López-Fernández, J.A.; Arrebola, M.; Pino, M.R.; Goussetis, G. General Framework for the Efficient Optimization of Reflectarray Antennas for Contoured Beam Space Applications. IEEE Access 2018, 6, 72295–72310. [Google Scholar] [CrossRef]
- Prado, D.R.; Arrebola, M.; Pino, M.R.; Las-Heras, F. Improved Reflectarray Phase-Only Synthesis Using the Generalized Intersection Approach with Dielectric Frame and First Principle of Equivalence. Int. J. Antennas Propag. 2017, 2017, 1–11. [Google Scholar] [CrossRef]
- Prado, D.R.; Arrebola, M.; Pino, M.R.; Goussetis, G. Broadband Reflectarray with High Polarization Purity for 4K and 8K UHDTV DVB-S2. IEEE Access 2020, 8, 100712–100720. [Google Scholar] [CrossRef]
- Prado, D.R. The Generalized Intersection Approach for Electromagnetic Array Antenna Beam-Shaping Synthesis: A Review. IEEE Access 2022, 10, 87053–87068. [Google Scholar] [CrossRef]
- Prado, D.R.; Arrebola, M. Effective XPD and XPI Optimization in Reflectarrays for Satellite Missions. IEEE Antennas Wirel. Propag. Lett. 2018, 17, 1856–1860. [Google Scholar] [CrossRef]








| Reflectarray | Frequency (GHz) | Compliance (%) | Ripple | |||||||||
|---|---|---|---|---|---|---|---|---|---|---|---|---|
| Pol. X | Pol. Y | Pol. X | Pol. Y | |||||||||
| Mag. | Phase | Mag. | Phase | Mag. (dB) | Phase (°) | Mag. (dB) | Phase (°) | |||||
| Before POS | 28 GHz | 25.51 | 49.79 | 26.75 | 57.00 | 7.57 | 26.35 | 6.61 | 20.95 | |||
| After POS | 27 GHz | 81.69 | 76.34 | 66.77 | 63.89 | 1.56 | 20.91 | 1.86 | 24.12 | |||
| 28 GHz | 60.60 | 97.84 | 69.24 | 96.40 | 1.80 | 11.51 | 2.16 | 13.59 | ||||
| 29 GHz | 39.77 | 89.51 | 36.93 | 50.31 | 3.17 | 15.43 | 5.02 | 22.86 | ||||
| Frequency (GHz) | Compliance (%) | Ripple | |||||||||
|---|---|---|---|---|---|---|---|---|---|---|---|
| Pol. X | Pol. Y | Pol. X | Pol. Y | ||||||||
| Mag. | Phase | Mag. | Phase | Mag. (dB) | Phase (°) | Mag. (dB) | Phase (°) | ||||
| 27 GHz | 100 | 100 | 100 | 100 | 0.98 | 5.81 | 0.77 | 5.52 | |||
| 28 GHz | 100 | 100 | 100 | 100 | 0.86 | 6.13 | 0.54 | 6.51 | |||
| 29 GHz | 100 | 100 | 100 | 100 | 0.75 | 6.87 | 0.98 | 6.39 | |||
| Reference | Constraint Type | Magnitude Constraints | Phase Constraints | Multi-Frequency Optimization | Memory Footprint | Computational Efficiency |
|---|---|---|---|---|---|---|
| [28] | Upper & lower templates | Yes | Yes | No | High | Medium |
| [32] | Upper & lower templates | Yes | No | No | High | Medium |
| [33] | Upper & lower templates | Yes | No | No | Low | High |
| [34] | Upper & lower templates | Yes | No | No | High | Medium |
| This work | Relevant figures of merit | Yes | Yes | Yes | Low | Medium |
| Frequency (GHz) | Compliance (%) | Ripple | |||||||||
|---|---|---|---|---|---|---|---|---|---|---|---|
| Pol. X | Pol. Y | Pol. X | Pol. Y | ||||||||
| Mag. | Phase | Mag. | Phase | Mag. (dB) | Phase (°) | Mag. (dB) | Phase (°) | ||||
| 27 GHz | 97.16 | 96.53 | 100 | 94.01 | 1.19 | 11.31 | 0.94 | 11.63 | |||
| 28 GHz | 90.85 | 99.68 | 91.17 | 96.53 | 1.39 | 10.19 | 1.35 | 10.94 | |||
| 29 GHz | 66.88 | 94.01 | 63.41 | 92.43 | 1.93 | 11.18 | 2.48 | 11.46 | |||
Disclaimer/Publisher’s Note: The statements, opinions and data contained in all publications are solely those of the individual author(s) and contributor(s) and not of MDPI and/or the editor(s). MDPI and/or the editor(s) disclaim responsibility for any injury to people or property resulting from any ideas, methods, instructions or products referred to in the content. |
© 2022 by the author. Licensee MDPI, Basel, Switzerland. This article is an open access article distributed under the terms and conditions of the Creative Commons Attribution (CC BY) license (https://creativecommons.org/licenses/by/4.0/).
Share and Cite
Prado, D.R. Plane-Wave Generation through General Near-Field In-Band Reflectarray Direct Layout Optimization with Figure of Merit Constraints in mm-Wave Band. Electronics 2023, 12, 91. https://doi.org/10.3390/electronics12010091
Prado DR. Plane-Wave Generation through General Near-Field In-Band Reflectarray Direct Layout Optimization with Figure of Merit Constraints in mm-Wave Band. Electronics. 2023; 12(1):91. https://doi.org/10.3390/electronics12010091
Chicago/Turabian StylePrado, Daniel R. 2023. "Plane-Wave Generation through General Near-Field In-Band Reflectarray Direct Layout Optimization with Figure of Merit Constraints in mm-Wave Band" Electronics 12, no. 1: 91. https://doi.org/10.3390/electronics12010091
APA StylePrado, D. R. (2023). Plane-Wave Generation through General Near-Field In-Band Reflectarray Direct Layout Optimization with Figure of Merit Constraints in mm-Wave Band. Electronics, 12(1), 91. https://doi.org/10.3390/electronics12010091

