A Novel Mutation Analysis-Based Approach for Testing Parallel Behavioural Scenarios in Multi-Agent Systems
Abstract
1. Introduction
2. Related Work
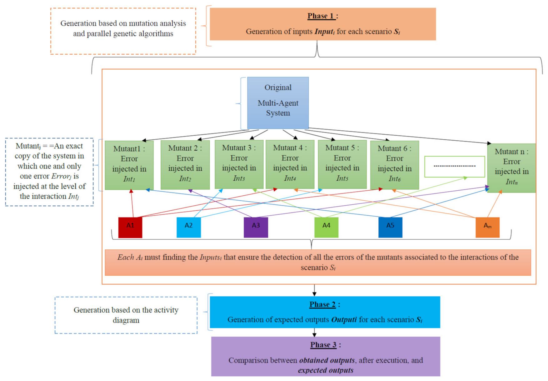
3. The Proposed Approach
- -
- A is the number of killed mutants associated with Si
- -
- B is the number of killed mutants
- -
- C is the total number of mutants associated with Si
3.1. Formal Definition of the Proposed Graph G
- ▪
- Pi represents a path i in the graph associated with the scenario Si. Each path Pi is defined as follows:Pi = {n0, ni, nf} where:
- ▪
- n0 is the initial node representing a state from which an operation begins (the precondition of the scenario Si corresponding to Pi).
- ▪
- nf is the final node representing a state where an operation end (the post-condition of the scenario Si corresponding to Pi).
- ▪
- ni is the set of all the nodes of the path Pi where each node nj/0 ≤ j ≤ Mi belongs to ni is defined as follows: nj = <Intj, Activitysj, Errorj> where:
- •
- Intj represents the interaction represented by node nj. It is defined as follows: Intj = {m, from_Agent, to_Agent} where:
- ○
- m is the name of the message with its signature,
- ○
- from_Agent is the sender of the message,
- ○
- to_Agent is the recipient of the message.
- •
- Activitysj: represents all the activities to be performed following the interaction Intj by the receiving agent. Each Activityk belonging to Activitysj is defined as follows: Activityk = < Inputsk, Outputsk, Operationk> where:
- ○
- Inputsk: represents the inputs of activity k.
- ○
- Outputsk: represents the outputs of activity k.
- ○
- Operationk: represents the operations of activity k which will be executed on Inputsk to obtain Outputsk.
- •
- Errorj: represents the error to be introduced at the level of the interaction Intj to obtain the mutant Mutantj.
3.2. Generation of Test Case Inputs
| Algorithm 1: Mutants_Generation |
![]() |
- ▪ First, each individual Vk of the population Pop0 is evaluated. For this, the value of the fitness function F_Si is calculated.
- ▪ Then, a selection step is applied. This step eliminates the worst individuals from Pop0 and keeps only the best ones according to their evaluation. Here, according to the formula of the fitness function F_Si, the individuals (the vectors of inputs) kept are characterised by the possibility of killing the maximum number of mutants associated with the interactions of the scenario Si and the minimum number of mutants associated with the interactions of the other scenarios.
- ▪ The next step is to crossbreed the previously selected individuals to obtain the new Pop1 population. For this, every two individuals (parents) will be crossed in order to obtain a new individual (descendant). The latter is composed of part of parent 1 and part of parent 2 (one-point crossover).
- ▪ To diversify the solutions over the generations, a mutation step is used. This mutation consists of modifying a small part in certain individuals of the new generation randomly.
3.3. Generation of the Expected Test Case Outputs
| Algorithm 2: Expected_Outputs_Generation |
![]() |
3.4. Detection of Errors
4. Case Study
- -
- Agent MainGui: This is an interface agent which aims to receive, control, and verify warning requests from the customer; it is considered an intermediary between the user and the system.
- -
- Agent Plane: This is the agent responsible for all categories of planes and its job is to determine which agent (Agent Heavy Plane Commodity, Agent Light Plane Commodity or Agent Civil) is most appropriate to handle the request. For this, it must verify the quantity requested as well as the type of transport required, and then it will transmit the request to the agent in question.
- -
- Agent Heavy Plane Commodity: Responsible for processing requests for heavy commodity planes.
- -
- Agent Light Plane Commodity: Responsible for processing requests for light commodity planes.
- -
- Agent Civil: Responsible for processing requests for planes that carry civilians; the quantity here will serve as the number of passengers on the plane.
- -
- Agent Pilot: This is the agent responsible for all pilots and its job is to determine, depending on the city of destination, which agent (Agent Pilot Europe or Agent Pilot Local) is most appropriate to handle the request.
- -
- Agent Pilot Europe: Responsible for processing requests for destinations in Europe.
- -
- Agent Pilot Local: Responsible for processing requests for local destinations only.
- -
- The request ID.
- -
- A Plane object containing information specific to the affected plane.
- -
- A Pilot object containing information specific to the affected pilots.
- -
- A trace of the request path from the sender to the receiver.
- -
- Unique messages are exchanged to differentiate the type of response request between agents.
- -
- Everything is encapsulated in a Response Plan for each pilot/plane.
4.1. Generation of the Graph G
4.2. Generation of Mutants and Test Case Inputs
4.2.1. Generations of Mutants
4.2.2. Generation of Test Case Inputs
4.3. Generation of the Expected Outputs
4.4. Detection of Errors in the System
4.5. Discussion and Limitations
- -
- The use of the mutation analysis technique has allowed us to facilitate and optimise the generation of test case inputs that may cover each scenario under test individually. As a result, this enables us to exceed the traditional test methodologies, which include introducing plugs and employing sophisticated and complex algorithms to generate test case inputs.
- -
- The use of parallel genetic algorithms allows us to speed up the time required for the generation of test case inputs. Indeed, compared to the usage of non-parallel genetic algorithms, our approach ensures higher speed because each algorithm Ai is responsible for discovering the test case inputs associated with a single scenario Si. Therefore, the size of the system under test and the number of behaviour scenarios it contains do not affect the calculation of the time required to generate test case inputs.
- -
- The use of the sequence and activity diagram has allowed us to automate the generation of test case outputs. As a result, the method may be (i) very useful for software that uses models in the analysis and design phases and (ii) easily adapted to systems providing the execution of several behavioural scenarios simultaneously.
5. Conclusions
Author Contributions
Funding
Conflicts of Interest
References
- Kiran, A.; Butt, W.H.; Anwar, M.W.; Azam, F.; Maqbool, B. A Comprehensive Investigation of Modern Test Suite Optimization Trends, Tools and Techniques. IEEE Access 2019, 7, 89093–89117. [Google Scholar] [CrossRef]
- Zardari, S.; Alam, S.; Al Salem, H.A.; Al Reshan, M.S.; Shaikh, A.; Malik, A.F.K.; Rehman, M.M.U.; Mouratidis, H. A Comprehensive Bibliometric Assessment on Software Testing (2016–2021). Electronics 2022, 11, 1984. [Google Scholar] [CrossRef]
- Nguyen, C.D.; Perini, A.; Bernon, C.; Pavón, J.; Thangarajah, J. Testing in multi-agent systems. In Proceedings of the International Workshop on Agent-Oriented Software Engineering, Budapest, Hungary, 11–12 May 2009; pp. 180–190. [Google Scholar]
- Zhang, Z.; Thangarajah, J.; Padgham, L. Automated unit testing for agent systems. In Proceedings of the 2nd International Working Conference on Evaluation of Novel Approaches to Software Engineering (ENASE), Barcelona, Spain, 23–25 July 2007; pp. 10–18. [Google Scholar]
- Zhang, Z.; Thangarajah, J.; Padgham, L. Automated unit testing intelligent agents in pdt. In Proceedings of the AAMAS, Estoril, Portugal, 12–16 May 2008; pp. 1673–1674. [Google Scholar]
- Zhang, Z.; Thangarajah, J.; Padgham, L. Model based testing for agent systems. In Proceedings of the 8th International Conference on Autonomous Agents and Multiagent Systems, Budapest, Hungary, 10–15 May 2009; pp. 1333–1334. [Google Scholar]
- Ekinci, E.E.; Tiryaki, A.M.; Cetin, O.; Dikenelli, O. Goal-Oriented Agent Testing RevisitedIn Proceedings of the 9th Int. Workshop on Agent-Oriented Software Engineering, Estoril, Portugal, 12–13 May 2008; pp. 85–96. [Google Scholar]
- Nguyen, C.D.; Perini, A.; Tonella, P. Goal-oriented testing for MASs. Int. J. Agent-Oriented Softw. Eng. 2010, 4, 79–109. [Google Scholar] [CrossRef]
- Padgham, L.; Zhang, Z.; Thangarajah, J.; Miller, T. Model-Based Test Oracle Generation for Automated Unit Testing of Agent Systems. IEEE Trans. Softw. Eng. 2013, 39, 1230–1244. [Google Scholar] [CrossRef]
- Coelho, R.; Kulesza, U.; Von Staa, A.; Lucena, C. Unit testing in multi-agent systems using mock agents and aspects. In International Workshop on Software Engineering for Large-Scale Multi-Agent Systems; ACM Press: New York, NY, USA, 2006; pp. 83–90. [Google Scholar]
- Lam, D.N.; Barber, K.S. Debugging agent behaviour in an implemented agent system. In Proceedings of the Second International Workshop ProMAS, New York, NY, USA, 20 July 2004; pp. 104–125. [Google Scholar]
- Nguyen, C.D.; Miles, S.; Perini, A.; Tonella, P.; Harman, M.; Luck, M. Evolutionary testing of autonomous software agents. Auton. Agents Multi-Agent Syst. 2011, 25, 260–283. [Google Scholar] [CrossRef]
- Nguyen, C.D.; Perini, A.; Tonella, P. Ontology-based Test Generation for Multi Agent Systems. In Proceedings of the 7th International Conference on Autonomous Agents and Multi Agent Systems, Estoril, Portugal, 12–16 May 2008; pp. 1315–1320. [Google Scholar]
- Núñez, M.; Rodríguez, I.; Rubio, F. Specification and testing of autonomous agents in e-commerce systems. Softw. Test. Verif. Reliab. 2005, 15, 211–233. [Google Scholar] [CrossRef]
- Clark, A.G.; Walkinshaw, N.; Hierons, R.M. Test case generation for agent-based models: A systematic literature review. Inf. Softw. Technol. 2021, 135, 106567. [Google Scholar] [CrossRef]
- De Wolf, T.; Samaey, G.; Holvoet, T. Engineering self-organising emergent systems with simulation-based scientific analysis. In Proceedings of the Third International Workshop on Engineering Self-Organising Application, Utrecht, The Netherlands, 25 July 2005; pp. 146–160. [Google Scholar]
- Dehimi, N.E.H.; Mokhati, F.; Badri, M. Testing HMAS-based applications: An ASPECS-based approach. Eng. Appl. Artif. Intell. 2015, 46, 232–257. [Google Scholar] [CrossRef]
- Dehimi, N.E.H.; Mokhati, F. A Novel Test Case Generation Approach based on AUML sequence diagram. In Proceedings of the International Conference on Networking and Advanced Systems (ICNAS), Annaba, Algeria, 26–27 June 2019. [Google Scholar] [CrossRef]
- Thangarajah, J.; Harland, J.; Morley, D.N.; Yorke-Smith, N. Towards quantifying the completeness of BDI goals. In Proceedings of the International Conference on Autonomous Agents and Multi-Agent Systems (AAMAS’14), Paris, France, 5–9 May 2014; pp. 1369–1370. [Google Scholar]
- Gonçalves, E.M.N.; Machado, R.A.; Rodrigues, B.C.; Adamatti, D. CPN4M: Testing Multi-Agent Systems under Organizational Model Moise+ Using Colored Petri Nets. Appl. Sci. 2022, 12, 5857. [Google Scholar] [CrossRef]
- Papadakis, M.; Kintis, M.; Zhang, J.; Jia, Y.; Le Traon, Y.; Harman, M. Chapter Six—Mutation Testing Advances: An Analysis and Survey. Adv. Comput. 2019, 112, 275–378. [Google Scholar] [CrossRef]
- Alexander, R.; Bieman, M.; Sudipto, G.; Bixia, J. Mutation of Java Objects. In Proceedings of the 13th International Symposium on Software Reliability Engineering, Annapolis, MD, USA, 12–15 November 2002. [Google Scholar]
- Chevalley, P. Applying mutation analysis for object-oriented programs using a reflective approach. In Proceedings of the Eighth Asia-Pacific Software Engineering Conference, Macao, China, 4–7 December 2001. [Google Scholar]
- Ghosh, S.; Mathur, A. Interface Mutation to assess the adequacy of tests for components and systems. In Proceedings of the 34th International Conference on Technology of Object-Oriented Languages and Systems—TOOLS, Santa Barbara, CA, USA, 4 August 2000. [Google Scholar]
- Savarimuthu, S.; Winikoff, M. Mutation Operators for the Goal Agent Language. In Proceedings of the International Workshop on Engineering Multi-Agent Systems, St. Paul, MN, USA, 6–7 May 2013. [Google Scholar]
- Huang, Z.; Alexander, R.; Clark, J. Mutation Testing for Jason Agents. In Proceedings of the International Workshop on Engineering Multi-Agent Systems, Second International Workshop, EMAS 2014, Paris, France, 5–6 May 2014. [Google Scholar]
- Abu Bakar, N.; Selamat, A. Agent systems verification: Systematic literature review and mapping. Appl. Intell. 2018, 48, 1251–1274. [Google Scholar] [CrossRef]
- Barnier, C.; Aktouf, O.-E.-K.; Mercier, A.; Jamont, J.P. Toward an Embedded Multi-agent System Methodology and Positioning on Testing. In Proceedings of the 2017 IEEE International Symposium on Software Reliability Engineering Workshops (ISSREW), Toulouse, France, 23–26 October 2017; pp. 239–244. [Google Scholar]
- Winikoff, M. BDI agent testability revisited. Auton. Agents Multi-Agent Syst. 2017, 31, 1094–1132. [Google Scholar] [CrossRef]
- Hendrickx, J.M.; Martin, S. Open multi-agent systems: Gossiping with deterministic arrivals and departures. In Proceedings of the 54th Annual Allerton Conference on Communication, Control, and Computing, Monticello, IL, USA, 27–30 September 2016. [Google Scholar]
- Hendrickx, J.M.; Martin, S. Open multi-agent systems: Gossiping with random arrivals and departures. In Proceedings of the 2017 IEEE 56th Annual Conference on Decision and Control (CDC), Melbourne, VIC, Australia, 12–15 December 2017. [Google Scholar]









| Paths Pi (Scenarios Si) | The Nodes of the Generated Paths | ||||||
|---|---|---|---|---|---|---|---|
| P1 | Initial | N1 :( (AgentGui, Aplane), MainGuiToAPlane, Action1, Error//1). | N2 :( (AgentPlane, AgentHeavyCommodity), APlaneToAPlaneH, Action2, Error//2). | N6 :( (AgentPlane, AgentHeavyCommodity, AgentPlane), APlaneHToAPlaneF, Action6, Error//6). | N11 :( (AgentPlane, AgentGui), APlaneToMainGui, Action11, Error//11) Final_1. | ||
| P2 | Initial | N1 :( (AgentGui, Aplane), MainGuiToAPlane, Action1, Error//1). | N2 :( (AgentPlane, AgentHeavyCommodity), APlaneToAPlaneH, Action2, Error//2). | N5 :( (AgentPlane, AgentHeavyCommodity, AgentPlane), APlaneHToAPlaneI, Action5, Error//5). | N11 :( (AgentPlane, AgentGui), APlaneToMainGui, Action11, Error//11) Final_1. | ||
| P3 | Initial | N1 :( (AgentGui, Aplane), MainGuiToAPlane, Action1, Error//1). | N3 :( (AgentPlane, AgentLightCommodity), APlaneToAPlaneL, Action3, Error//4). | N8 :( (AgentPlane, AgentLightCommodity, AgentPlane), APlaneLToAPlaneF, Action8, Error//8). | N11 :( (AgentPlane, AgentGui), APlaneToMainGui, Action11, Error//11) Final_1. | ||
| P4 | Initial | N1 :( (AgentGui, Aplane), MainGuiToAPlane,Action1, Error//1). | N3 :( (AgentPlane, AgentLightCommodity), APlaneToAPlaneL, Action3, Error//4). | N7 :( (AgentPlane, AgentLightCommodity, AgentPlane), APlaneLToAPlaneI, Action7, Error//7). | N11 :( (AgentPlane, AgentGui), APlaneToMainGui, Action11, Error//11) Final_1. | ||
| P5 | Initial | N1 :( (AgentGui, Aplane), MainGuiToAPlane,Action1, Error//1). | N4 :( (AgentPlane, AgentCivil), APlaneToAPlaneC, Action4, Error//4). | N10 :( (AgentCivil, AgentPlane), APlaneCToAPlaneF, Action10, Error//10). | N11 :( (AgentPlane, AgentGui), APlaneToMainGui, Action11, Error//11) Final_1. | ||
| P6 | Initial | N1 :( (AgentGui, Aplane), MainGuiToAPlane, Action1, Error//1). | N4 :( (AgentPlane, AgentCivil), APlaneToAPlaneC, Action4, Error//4). | N9 :( (AgentCivil, AgentPlane), APlaneCToAPlaneI, Action9, Error//9). | N11 :( (AgentPlane, AgentGui), APlaneToMainGui, Action11, Error//11) Final_1. | ||
| P7 | Initial | N12 :( (AgentGui, AgentPilot), MainGuiToAPilot, Action12, Error//12). | N13 :( (AgentPilot, AgentPilotEU), APilotToAPilotEU, Action13, Error//13). | N16 :( (AgentPilotEU, AgentPilot), APilotEUToAPilotF, Action16, Error//16). | N19 :( (AgentPilot, AgentGui), APilotToMainGui, Action19, Error//19) Final_2. | ||
| P8 | Initial | N12 :( (AgentGui, AgentPilot), MainGuiToAPilot, Action12, Error//12). | N13 :( (AgentPilot, AgentPilotEU), APilotToAPilotEU, Action13, Error//13). | N16 :( (AgentPilotEU, AgentPilot), APilotEUToAPilotF, Action16, Error//16). | N14 :( (AgentPilot, AgentPilotLocal), APilotToAPilotL, Action14, Error//14). | N18 :( (AgentPilotLocal, AgentPilot), APilotLToAPilotF, Action18, Error//18). | N19 :( (AgentPilot, AgentGui), APilotToMainGui, Action19, Error//19) Final_2. |
| P9 | Initial | N12 :( (AgentGui, AgentPilot), MainGuiToAPilot, Action12, Error//12). | N13 :( (AgentPilot, AgentPilotEU), APilotToAPilotEU, Action13, Error//13). | N16 :( (AgentPilotEU, AgentPilot), APilotEUToAPilotF, Action16, Error//16). | N14 :( (AgentPilot, AgentPilotLocal), APilotToAPilotL, Action14, Error//14). | N17 :( (AgentPilotLocal, AgentPilot), APilotLToAPilotI, Action17, Error//17). | N19 :( (AgentPilot, AgentGui), APilotToMainGui, Action19, Error//19) Final_2. |
| P10 | N12 :( (AgentGui, AgentPilot), MainGuiToAPilot, Action12, Error//12). | N13 :( (AgentPilot, AgentPilotEU), APilotToAPilotEU, Action13, Error//13). | N15 :( (AgentPilotEU, AgentPilot), APilotEUToAPilotI, Action15, Error//15). | N19 :( (AgentPilot, AgentGui), APilotToMainGui, Action19, Error//19) Final_2. | |||
| P11 | Initial | N12 :( (AgentGui, AgentPilot), MainGuiToAPilot, Action12, Error//12). | N13 :( (AgentPilot, AgentPilotEU), APilotToAPilotEU, Action13, Error//13). | N15 :( (AgentPilotEU, AgentPilot), APilotEUToAPilotI, Action15, Error//15). | N14 :( (AgentPilot, AgentPilotLocal), APilotToAPilotL, Action14, Error//14). | N18 :( (AgentPilotLocal, AgentPilot), APilotLToAPilotF, Action18, Error//18). | N19 :( (AgentPilot, AgentGui), APilotToMainGui, Action19, Error//19) Final_2. |
| P12 | Initial | N12 :( (AgentGui, AgentPilot), MainGuiToAPilot, Action12, Error//12). | N13 :( (AgentPilot, AgentPilotEU), APilotToAPilotEU, Action13, Error//13). | N15 :( (AgentPilotEU, AgentPilot), APilotEUToAPilotI, Action15, Error//15). | N14 :( (AgentPilot, AgentPilotLocal), APilotToAPilotL, Action14, Error//14). | N17 :( (AgentPilotLocal, AgentPilot), APilotLToAPilotI, Action17, Error//17). | N19 :( (AgentPilot, AgentGui), APilotToMainGui, Action19, Error//19) Final_2. |
| P13 | Initial | N12 :( (AgentGui, AgentPilot), MainGuiToAPilot, Action12, Error//12). | N14 :( (AgentPilot, AgentPilotLocal), APilotToAPilotL, Action14, Error//14). | N18 :( (AgentPilotLocal, AgentPilot), APilotLToAPilotF, Action18, Error//18). | N19 :( (AgentPilot, AgentGui), APilotToMainGui, Action19, Error//19) Final_2. | ||
| P14 | Initial | N12 :( (AgentGui, AgentPilot), MainGuiToAPilot, Action12, Error//12). | N14 :( (AgentPilot, AgentPilotLocal), APilotToAPilotL, Action14, Error//14). | N17 :( (AgentPilotLocal, AgentPilot), APilotLToAPilotI, Action17, Error//17). | N19 :( (AgentPilot, AgentGui), APilotToMainGui, Action19, Error//19) Final_2. | ||
| Si | Curves | Si | Curves |
|---|---|---|---|
| S1 | ![]() | S8 | ![]() |
| S2 | ![]() | S9 | ![]() |
| S3 | ![]() | S10 | ![]() |
| S4 | ![]() | S11 | ![]() |
| S5 | ![]() | S12 | ![]() |
| S6 | ![]() | S13 | ![]() |
| S7 | ![]() | S14 | ![]() |
| Si | Inputsi | Outputsi |
|---|---|---|
| S1 | ID: d4b1be08-e62f-44da-bb88-33f0bf6c00b0 Quantity: 1273 Transport Type: Merchandise Destination Town: [Ville [name=, pays=, location=Asie]] Planes: Heavy Planes: [Plane [name=plane, companyName=company, transportSize=1500, tt=Merchandise, isFree=false]] Light Planes: [Plane [name=plane, companyName=company, transportSize=999, tt=Merchandise, isFree=true]] Civil Planes: [Plane [name=plane, companyName=company, transportSize=100, tt=Civil, isFree=true]] Pilots: Pilots Local: [Pilot [name=pilot, companyName=company, workingDest=Local, isFree=true]] Pilots Europe: [Pilot [name=pilot, companyName=company, workingDest=Europe, isFree=true]] Fitness Value: 2 Percent:100% | ID: d4b1be08-e62f-44da-bb88-33f0bf6c00b0 Trace:[MainGuiToPlane, APlaneToAHC, AHCToAPlaneF, APlaneToMainGui] Plane: null Pilot: [] |
| S2 | ID: 957b7f77-f8bd-4ff9-8ad7-75affcdb9ce2 Quantity: 1310 Transport Type: Merchandise Destination Town: [Ville [name=, pays=, location=Asie]] Planes: Heavy Planes: [Plane [name=plane, companyName=company, transportSize=1500, tt=Merchandise, isFree=true]] Light Planes: [Plane [name=plane, companyName=company, transportSize=999, tt=Merchandise, isFree=true]] Civil Planes: [Plane [name=plane, companyName=company, transportSize=100, tt=Civil, isFree=true]] Pilots: Pilots Local: [Pilot [name=pilot, companyName=company, workingDest=Local, isFree=true]] Pilots Europe: [Pilot [name=pilot, companyName=company, workingDest=Europe, isFree=true]] Fitness Value: 2 Percent:100% | ID: 957b7f77-f8bd-4ff9-8ad7-75affcdb9ce2 Trace:[MainiToPlane,APlaneToAHC,AHCToAPlaneI,APlaneToMainGui] Plane: Plane [name=plane, companyName=company, transportSize=1500, tt=Merchandise, isFree=false] Pilot: [] |
| S5 | ID: 6ee25abd-dabd-4f75-b923-73a1354ab493 Quantity: 21 Transport Type: Civile Destination Town: [Ville [name=ville5, pays=pays5, location=Amerique]] Planes: Heavy Planes: [Plane [name=plane1, companyName=Company, transportSize=1401, tt=Merchandise, isFree=false], Plane [name=plane2, companyName=Company, transportSize=1349, tt=Merchandise, isFree=false]] Light Planes: [Plane [name=plane1, companyName=Company, transportSize=789, tt=Merchandise, isFree=false], Plane [name=plane2, companyName=Company, transportSize=561, tt=Merchandise, isFree=true], Plane [name=plane3, companyName=Company, transportSize=802, tt=Merchandise, isFree=true], Plane [name=plane4, companyName=Company, transportSize=568, tt=Merchandise, isFree=false]] Civil Planes: [Plane [name=plane1, companyName=Company, transportSize=27, tt=Civile, isFree=false]] Pilots: Pilots Local: [Pilot [name=pilot0, companyName=company, workingDest=Local, isFree=false]] Pilots Europe: [Pilot [name=pilot0, companyName=company, workingDest=Europe, isFree=true]] Fitness Value: 2 Percent:100% | ID: 6ee25abd-dabd-4f75-b923-73a1354ab493 Trace:[MainGuiToPlane, APlaneToAC, ACToAPlaneF, APlaneToMainGui] Plane: null Pilot: [] |
| S6 | ID: 5b5ac228-693e-4477-aa59-5828bc4c9265 Quantity: 69 Transport Type: Civile Destination Town: [Ville [name=ville5, pays=pays5, location=Asie]] Planes: Heavy Planes: [Plane [name=plane1, companyName=Company, transportSize=1286, tt=Merchandise, isFree=false], Plane [name=plane2, companyName=Company, transportSize=1272, tt=Merchandise, isFree=true]] Light Planes: [Plane [name=plane1, companyName=Company, transportSize=952, tt=Merchandise, isFree=true]] Civil Planes: [Plane [name=plane1, companyName=Company, transportSize=46, tt=Civile, isFree=false], Plane [name=plane2, companyName=Company, transportSize=61, tt=Civile, isFree=false], Plane [name=plane3, companyName=Company, transportSize=84, tt=Civile, isFree=true], Plane [name=plane4, companyName=Company, transportSize=12, tt=Civile, isFree=true], Plane [name=plane5, companyName=Company, transportSize=84, tt=Civile, isFree=false], Plane [name=plane6, companyName=Company, transportSize=7, tt=Civile, isFree=true], Plane [name=plane7, companyName=Company, transportSize=25, tt=Civile, isFree=false], Plane [name=plane8, companyName=Company, transportSize=22, tt=Civile, isFree=false]] Pilots: Pilots Local: [Pilot [name=pilot0, companyName=company, workingDest=Local, isFree=false], Pilot [name=pilot1, companyName=company, workingDest=Local, isFree=true], Pilot [name=pilot2, companyName=company, workingDest=Local, isFree=true], Pilot [name=pilot3, companyName=company, workingDest=Local, isFree=true]] Pilots Europe: [Pilot [name=pilot0, companyName=company, workingDest=Europe, isFree=false], Pilot [name=pilot1, companyName=company, workingDest=Europe, isFree=false], Pilot [name=pilot2, companyName=company, workingDest=Europe, isFree=true]] Fitness Value: 2 Percent:100% | ID: 5b5ac228-693e-4477-aa59-5828bc4c9265 Trace:[MainGuiToPlane, APlaneToAC, ACToAPlaneI, APlaneToMainGui] Plane: Plane [name=plane3, companyName=Company, transportSize=84, tt=Civile, isFree= false] Pilot: [] |
| S9 | ID: e19d46eb-a534-4891-a51a-7e5fcc4f9f3f Quantity: 0 Transport Type: Merchandise Destination Town: [Ville [name=, pays=, location=Local], Ville [name=, pays=, location=Europe]] Planes: Heavy Planes: [Plane [name=plane, companyName=company, transportSize=1500, tt=Merchandise, isFree=true]] Light Planes: [Plane [name=plane, companyName=company, transportSize=999, tt=Merchandise, isFree=true]] Civil Planes: [Plane [name=plane, companyName=company, transportSize=100, tt=Civil, isFree=true]] Pilots: Pilots Local: [Pilot [name=pilot, companyName=company, workingDest=Local, isFree=false]] Pilots Europe: [Pilot [name=pilot, companyName=company, workingDest=Europe, isFree=true]] Fitness Value: 1.75 Percent:87.5% | ID: e19d46eb-a534-4891a51a-7e5fcc4f9f3f Trace: [MainGuiToPilot, APilotToAPL, APLToAPilotF, APilotToAPEU, APEUToAPilotI, APilotToMainGui] Plane: null Pilot: [null, Pilot [name=pilot, companyName=company, workingDest=Europe, isFree=false]] |
| S14 | ID: 3299f371-b01d-4edb-a439-d141936dac13 Quantity: 0 Transport Type: Civile Destination Town: [Ville [name=, pays=, location=Europe]] Planes: Heavy Planes: [Plane [name=plane, companyName=company, transportSize=1500, tt=Merchandise, isFree=true]] Light Planes: [Plane [name=plane, companyName=company, transportSize=999, tt=Merchandise, isFree=true]] Civil Planes: [Plane [name=plane, companyName=company, transportSize=100, tt=Civil, isFree=true]] Pilots: Pilots Local: [Pilot [name=pilot, companyName=company, workingDest=Local, isFree=true]] Pilots Europe: [Pilot [name=pilot, companyName=company, workingDest=Europe, isFree=true], Pilot [name=pilot, companyName=company3, workingDest=Europe, isFree=true], Pilot [name=pilot1, companyName=company1, workingDest=Europe, isFree=true]] Fitness Value: 2 Percent:100% | ID: 3299f371-b01d-4edb-a439-d141936dac13 Trace: [MainGuiToPilot, APilotToAPEU, APEUToAPilotI, APilotToMainGui] Plane: null Pilot: Pilot [name=pilot, companyName=company, workingDest=Europe, isFree=false] |
Publisher’s Note: MDPI stays neutral with regard to jurisdictional claims in published maps and institutional affiliations. |
© 2022 by the authors. Licensee MDPI, Basel, Switzerland. This article is an open access article distributed under the terms and conditions of the Creative Commons Attribution (CC BY) license (https://creativecommons.org/licenses/by/4.0/).
Share and Cite
Dehimi, N.E.H.; Benkhalef, A.H.; Tolba, Z. A Novel Mutation Analysis-Based Approach for Testing Parallel Behavioural Scenarios in Multi-Agent Systems. Electronics 2022, 11, 3642. https://doi.org/10.3390/electronics11223642
Dehimi NEH, Benkhalef AH, Tolba Z. A Novel Mutation Analysis-Based Approach for Testing Parallel Behavioural Scenarios in Multi-Agent Systems. Electronics. 2022; 11(22):3642. https://doi.org/10.3390/electronics11223642
Chicago/Turabian StyleDehimi, Nour El Houda, Abdelhamid Haithem Benkhalef, and Zakaria Tolba. 2022. "A Novel Mutation Analysis-Based Approach for Testing Parallel Behavioural Scenarios in Multi-Agent Systems" Electronics 11, no. 22: 3642. https://doi.org/10.3390/electronics11223642
APA StyleDehimi, N. E. H., Benkhalef, A. H., & Tolba, Z. (2022). A Novel Mutation Analysis-Based Approach for Testing Parallel Behavioural Scenarios in Multi-Agent Systems. Electronics, 11(22), 3642. https://doi.org/10.3390/electronics11223642
















