Global Correlation Enhanced Hand Action Recognition Based on NST-GCN
Abstract
:1. Introduction
2. Hand Action Recognition Model Based on NST-GCN
2.1. Spatial–Temporal Graph Construction
2.2. Spatial–Temporal Graph Convolution Neural Network Construction
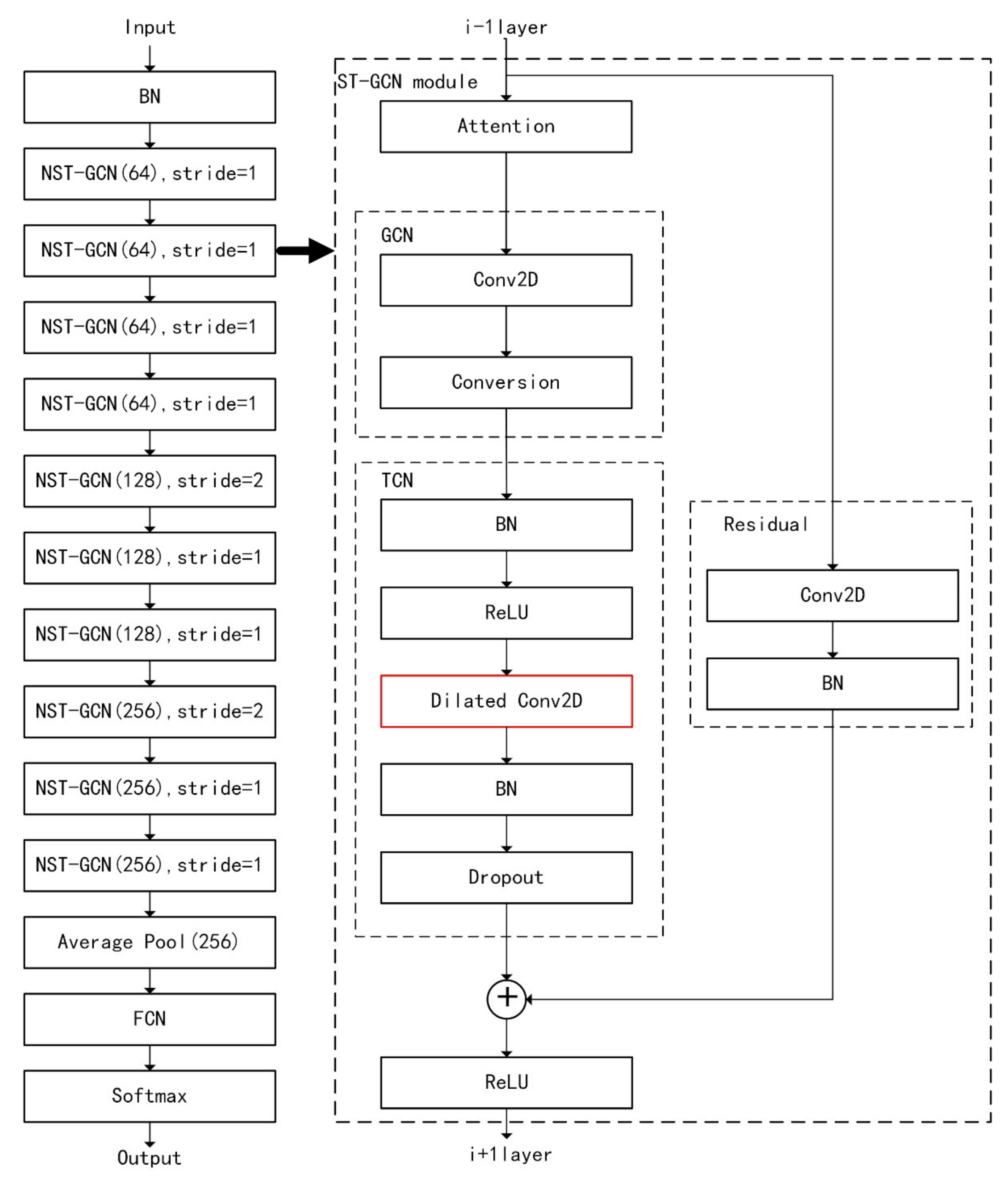
2.3. NST-GCN Hand Action Recognition Model
2.3.1. Dilated Convolution
2.3.2. Add Non-Physical Connection
2.3.3. Build the New Partition Strategy
2.3.4. Hand Action Recognition Based on NST-GCN Model
3. Experiment
3.1. Dataset & Evaluation Metrics
3.2. Results and Analysis of Model Training and Hand Action Recognition
3.3. Real Scene Model Test Results
4. Conclusions
Author Contributions
Funding
Data Availability Statement
Conflicts of Interest
References
- Dabwan, B.A.; Jadhav, M.E. A review of sign language and hand motion recognition techniques. Int. J. Adv. Sci. Technol. 2020, 29, 4621–4635. [Google Scholar]
- Fan, D.; Lu, H.; Xu, S.; Cao, S. Multi-Task and Multi-Modal Learning for RGB Dynamic Gesture Recognition. IEEE Sens. J. 2021, 21, 27026–27036. [Google Scholar] [CrossRef]
- Zhang, W.J.; Wang, J.C.; Lan, F.P. Dynamic Hand Gesture Recognition Based on Short-Term Sampling Neural Networks. IEEE/CAA J. Autom. Sin. 2021, 8, 110–120. [Google Scholar] [CrossRef]
- Zhang, X.; Yun, T.; Lin, Q. Dynamic Gesture Recognition Based on 3D Separable Convolutional LSTM Networks. In Proceedings of the IEEE 11th International Conference on Software Engineering and Service Science (ICSESS), Beijing, China, 16–18 October 2020. [Google Scholar]
- Chen, H.; Li, Y.; Fang, H.; Xin, W.; Lu, Z.; Miao, Q. Multi-Scale Attention 3D Convolutional Network for Multimodal Gesture Recognition. Sensors 2022, 22, 2405. [Google Scholar] [CrossRef]
- Ma, C.; Zhang, S.; Wang, A. Skeleton-Based Dynamic Hand Gesture Recognition Using an Enhanced Network with One-Shot Learning. Appl. Sci. 2020, 10, 3680. [Google Scholar] [CrossRef]
- Zhang, W.; Lin, Z.; Cheng, J. STA-GCN: Two-stream graph convolutional network with spatial–temporal attention for hand gesture recognition. Vis. Comput. 2020, 36, 2433–2444. [Google Scholar] [CrossRef]
- Nguyen, N.H.; Phan, T.D.; Kim, S.H. 3D Skeletal Joints-Based Hand Gesture Spotting and Classification. Appl. Sci. 2021, 11, 4689. [Google Scholar] [CrossRef]
- Jhaung, Y.-C.; Lin, Y.-M.; Zha, C.; Leu, J.-S.; Köppen, M. Implementing a Hand Gesture Recognition System Based on Range-Doppler Map. Sensors 2022, 22, 4260. [Google Scholar] [CrossRef] [PubMed]
- Santos, C.; Samatelo, J.; Vassallo, R.F. Dynamic Gesture Recognition by Using CNNs and star RGB: A Temporal Information Condensation. Neurocomputing 2020, 400, 238–254. [Google Scholar] [CrossRef]
- Chen, W.; Fan, Y.; Zhang, Y. Dynamic Gesture Recognition Based on iCPM and RNN. J.Phys. Conf. Ser. 2020, 1684, 012066. [Google Scholar]
- Yan, S.J.; Xiong, Y.J.; Lin, D.H. Spatial temporal graph convolutional networks for skeleton-based action recognition. In Proceedings of the AAAI Conference on Artificial Intelligence, New Orleans, LA, USA, 2–7 February 2018. [Google Scholar]
- Chen, X.; Guo, H.; Wang, G.; Zhang, L. Motion feature augmented recurrent neural network for skeleton-based dynamic hand gesture recognition. In Proceedings of the IEEE International Conference on Image Processing, Beijing, China, 17–20 September 2017. [Google Scholar]
- Nunez, J.C.; Cabido, R.; Pantrigo, J.J.; Montemyaor, A.S.; Velez, J.F. Convolutional neural networks and long short-term memory for skeleton-based human activity and hand gesture recognition. Pattern Recognit. 2018, 76, 80–96. [Google Scholar] [CrossRef]
- Graves, A. Long Short-Term Memory. Studies in Computational Intelligence. In Supervised Sequence Labelling Recurrent Neural Network; Springer: Berlin, Germany, 2012; Volume 385, pp. 37–45. [Google Scholar]
- Nguyen, X.S.; Brun, L.; Lezoray, O.; Bougleux, S. A neural network based on SPD manifoldlearning for skeleton-based hand gesture recognition. In Proceedings of the IEEE Conference on Computer Vision and Pattern Recognition, Long Beach, CA, USA, 16–20 June 2019. [Google Scholar]
- Chen, Y.; Zhao, L.; Peng, X.; Yuan, J.; Metaxas, D.N. Construct dynamic graphs for hand gesture recognition via spatial-temporal attention. In Proceedings of the British Machine Vision Conference, Cardiff, UK, 9–12 September 2019. [Google Scholar]
- Smedt, Q.D.; Wannous, H.V.; Borre, J.P. Skeleton-Based Dynamic Hand Gesture Recognition. In Proceedings of the IEEE Conference on Computer Vision and Pattern Recognition Workshops (CVPRW), Las Vegas, NV, USA, 26 June–1 July 2016; pp. 1206–1214. [Google Scholar]
- Kipf, T.N.; Welling, M. Semi-Supervised Classification with Graph Convolutional Networks. In Proceedings of the International Conference on Learning Representations, Toulon, France, 24–26 April 2017. [Google Scholar]
- Chen, Y.; Ma, H.; Kong, D.; Yan, X.; Wu, J.; Fan, W.; Xie, X. Nonparametric Structure Regularization Machine for 2D Hand Pose Estimation. In Proceedings of the IEEE Winter Conference on Applications of Computer Vision, Snowmass, CO, USA, 1–5 March 2020. [Google Scholar]













| Environment Configuration | |
|---|---|
| System | windows10 |
| GPU | P106-100 |
| Memory size | 6GB |
| CPU | Intel(R) Core(TM) i5-4460 CPU @ 3.20GHz |
| Python | 3.7 |
| Torch | 1.2.0 |
| CUDA | 10.0 |
| Method | DC | NPC | NPS | 14 Top-1 | 14 Top-5 | 28 Top-1 | 28 Top-5 |
|---|---|---|---|---|---|---|---|
| ST-GCN | - | - | - | 73.04% | 90.54% | 74.11% | 92.50% |
| +DC | √ | - | - | 74.11% | 90.54% | 78.57% | 93.39% |
| +NPC | √ | √ | - | 76.79% | 91.61% | 79.82% | 93.57% |
| +NPS | √ | - | √ | 76.25% | 91.25% | 79.82% | 93.57% |
| Ours | √ | √ | √ | 77.86% | 91.61% | 81.07% | 93.57% |
| Categories | Accuracy |
|---|---|
| Grab | 60% |
| Tap | 80% |
| Expand | 80% |
| Pinch | 70% |
| Rotation CW | 60% |
| Rotation CCW | 80% |
| Swipe right | 90% |
| Swipe left | 90% |
| Swipe up | 90% |
| Swipe down | 90% |
| Swipe X | 100% |
| Swipe V | 100% |
| Swipe + | 100% |
| Shake | 50% |
Publisher’s Note: MDPI stays neutral with regard to jurisdictional claims in published maps and institutional affiliations. |
© 2022 by the authors. Licensee MDPI, Basel, Switzerland. This article is an open access article distributed under the terms and conditions of the Creative Commons Attribution (CC BY) license (https://creativecommons.org/licenses/by/4.0/).
Share and Cite
Yang, S.; Li, Q.; He, D.; Wang, J.; Li, D. Global Correlation Enhanced Hand Action Recognition Based on NST-GCN. Electronics 2022, 11, 2518. https://doi.org/10.3390/electronics11162518
Yang S, Li Q, He D, Wang J, Li D. Global Correlation Enhanced Hand Action Recognition Based on NST-GCN. Electronics. 2022; 11(16):2518. https://doi.org/10.3390/electronics11162518
Chicago/Turabian StyleYang, Shiqiang, Qi Li, Duo He, Jinhua Wang, and Dexin Li. 2022. "Global Correlation Enhanced Hand Action Recognition Based on NST-GCN" Electronics 11, no. 16: 2518. https://doi.org/10.3390/electronics11162518
APA StyleYang, S., Li, Q., He, D., Wang, J., & Li, D. (2022). Global Correlation Enhanced Hand Action Recognition Based on NST-GCN. Electronics, 11(16), 2518. https://doi.org/10.3390/electronics11162518
