Comparison of Reactive Power Control Techniques for Solar PV Inverters to Mitigate Voltage Rise in Low-Voltage Grids
Abstract
1. Introduction
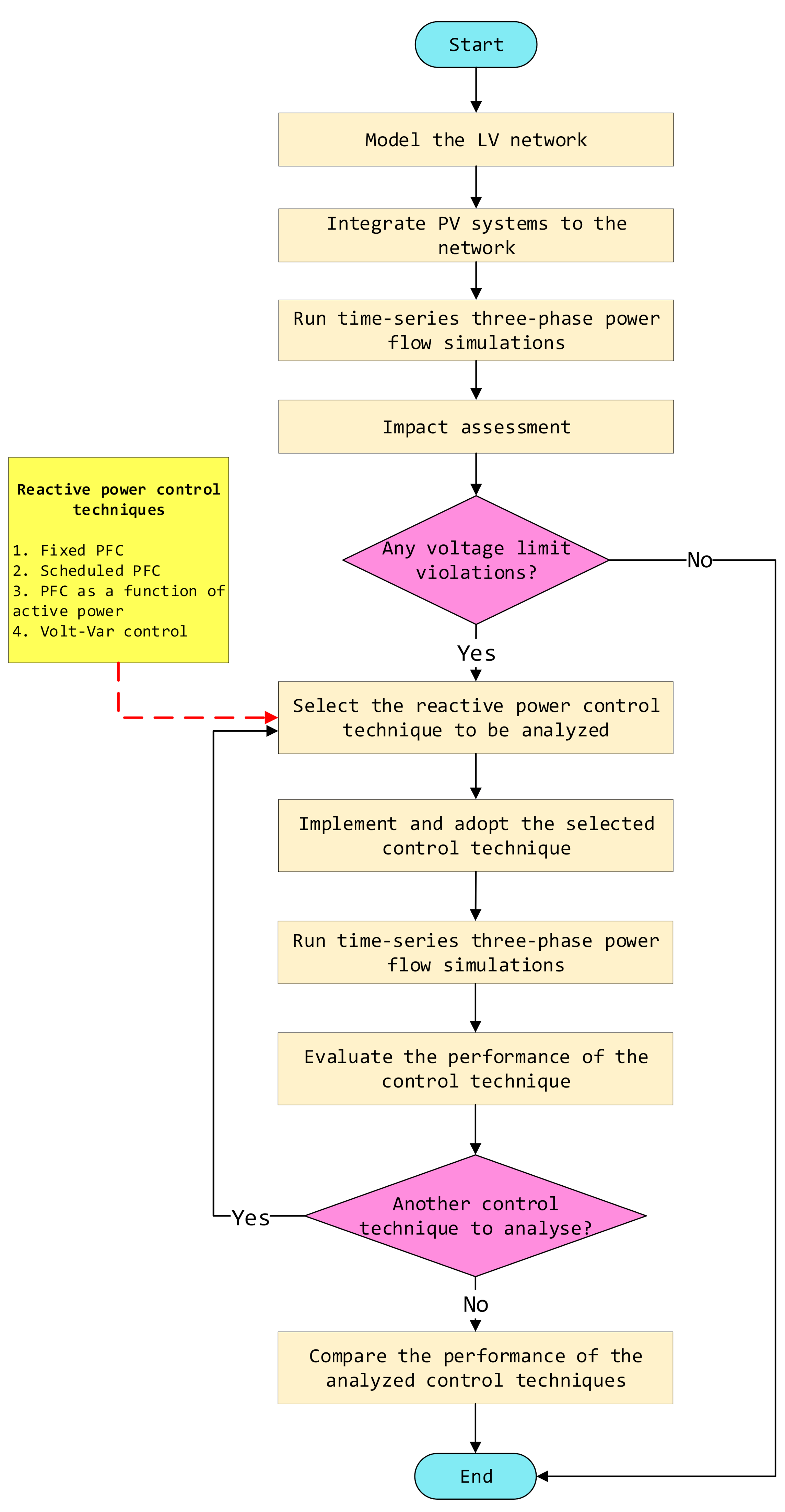
2. Methodology
2.1. Impact of Solar Power Injection and Reactive Power Compensation on LV Grid Voltage
2.2. Reactive Power Control Techniques
2.2.1. Fixed Power Factor Control
2.2.2. Scheduled Power Factor Control
2.2.3. Power Factor Control as a Function of Injected Active Power
2.2.4. Voltage-Dependent Reactive Power Control (Volt-Var Control)
2.3. Performance Metrics
2.3.1. Number of Customers with Voltage Violations
2.3.2. Total Daily Average Reactive Power Compensation
2.3.3. Total Daily Average Network Loss
2.4. Test Network
3. Results
- The statutory tolerance limits for voltage variation should be between −6% and +10% (0.94 and 1.1 p.u.).
- DG systems should maintain a power factor ranging from 0.85 lagging to 0.9 leading.
- For the fixed PFC, all PV inverters were operated with a leading power factor of 0.97.
- For the scheduled PFC, 0.99 and 0.97 leading power factors were assigned for the PF1 and PF2 values, while 8.5, 9.5, 14.5, and 15.5 h were selected for the T1, T2, T3, and T4 values.
- For the PFC as a function of injected active power technique, leading power factors of 0.99 and 0.97 were assigned for the PF1 and PF2 values, while 60% and 80% of the PV output (as a percentage of the rated capacity) were selected for the P1% and P2% values.
- For the Volt-Var control, the setpoints were adjusted to allow the inverter to start the reactive power absorption and to absorb the maximum available reactive power when the voltage reached 1.08 and 1.1 p.u. respectively.
4. Discussion
5. Conclusions
- The studied reactive power control techniques are successful in overcoming the voltage problems of typical Malaysian networks.
- Every technique comprises inherent drawbacks that must be considered for implementation.
- Because some of the controls compensate for excessive reactive power, which contributes to high network losses, the incorporation of efficient reactive power control techniques that provide effective voltage control while optimizing excessive reactive power compensation and network losses is required.
- The Volt-Var control of solar PV inverters outperforms the other control techniques by providing effective voltage regulation while requiring less reactive power compensation.
- The strengths and weaknesses of the studied reactive power control techniques could assist DNOs in making more rational decisions when implementing these controls to resolve overvoltage issues.
Author Contributions
Funding
Acknowledgments
Conflicts of Interest
References
- International Renewable Energy Agency. Future of Solar Photovoltaic: Deployment, Investment, Technology, Grid Integration and Socio-Economic Aspects; IRENA: Abu Dhabi, United Arab Emirates, 2019. [Google Scholar]
- Abdullah, W.S.W.; Osman, M.; Kadir, M.Z.A.A.; Verayiah, R. The potential and status of renewable energy development in Malaysia. Energies 2019, 12, 2437. [Google Scholar] [CrossRef]
- Almeida, D.W.; Abeysinghe, A.H.M.S.M.S.; Ekanayake, J.B. Analysis of rooftop solar impacts on distribution networks. Ceylon J. Sci. 2019, 48, 103. [Google Scholar] [CrossRef]
- Almeida, D.; Abeysinghe, S.; Ekanayake, M.P.; Godaliyadda, R.I.; Ekanayake, J.; Pasupuleti, J. Generalized approach to assess and characterise the impact of solar PV on LV networks. Int. J. Electr. Power Energy Syst. 2020, 121, 106058. [Google Scholar] [CrossRef]
- Hashemi, S.; Østergaard, J. Methods and strategies for overvoltage prevention in low voltage distribution systems with PV. Iet Renew. Power Gener. 2017, 11, 205–214. [Google Scholar] [CrossRef]
- Tonkoski, R.; Lopes, L.A.C.; El-Fouly, T.H.M. Coordinated active power curtailment of grid connected PV inverters for overvoltage prevention. IEEE Trans. Sustain. Energy 2011, 2, 139–147. [Google Scholar] [CrossRef]
- Ghosh, S.; Rahman, S.; Pipattanasomporn, M. Distribution Voltage Regulation through Active Power Curtailment with PV Inverters and Solar Generation Forecasts. IEEE Trans. Sustain. Energy 2017, 8, 13–22. [Google Scholar] [CrossRef]
- Alyami, S.; Wang, Y.; Wang, C.; Zhao, J.; Zhao, B. Adaptive real power capping method for fair overvoltage regulation of distribution networks with high penetration of PV systems. IEEE Trans. Smart Grid 2014, 5, 2729–2738. [Google Scholar] [CrossRef]
- Tonkoski, R.; Lopes, L.A.C.; EL-Fouly, T.H.M. Droop-based active power curtailment for overvoltage prevention in grid connected PV inverters. In Proceedings of the IEEE International Symposium on Industrial Electronics, Bari, Italy, 4–7 July 2010; pp. 2388–2393. [Google Scholar]
- Paudyal, S.; Bhattarai, B.P.; Tonkoski, R.; Dahal, S.; Ceylan, O. Comparative Study of Active Power Curtailment Methods of PVs for Preventing Overvoltage on Distribution Feeders. In Proceedings of the IEEE Power and Energy Society General Meeting, Portland, OR, USA, 5–10 August 2018; pp. 1–6. [Google Scholar]
- Gómez-González, J.F.; Cañadillas-Ramallo, D.; González-Díaz, B.; Méndez-Pérez, J.A.; Rodríguez, J.; Sánchez, J.; Guerrero-Lemus, R. Reactive power management in photovoltaic installations connected to low-voltage grids to avoid active power curtailment. Renew. Energy Power Qual. J. 2018, 1, 5–11. [Google Scholar] [CrossRef]
- Stetz, T.; Marten, F.; Braun, M. Improved low voltage grid-integration of photovoltaic systems in Germany. IEEE Trans. Sustain. Energy 2013, 4, 534–542. [Google Scholar] [CrossRef]
- Almeida, D.; Pasupuleti, J.; Ekanayake, J.; Karunarathne, E. Mitigation of overvoltage due to high penetration of solar photovoltaics using smart inverters volt / var control. Indones. J. Electr. Eng. Comput. Sci. 2020, 19, 1259–1266. [Google Scholar] [CrossRef]
- Ishimaru, M.; Komami, S. Positive Effect of PV’s Constant Leading Power-Factor Operation in Power System. J. Int. Counc. Electr. Eng. 2013, 3, 276–282. [Google Scholar] [CrossRef][Green Version]
- Gokmen, N.; Hu, W.; Chen, Z. A simple PV inverter power factor control method based on solar irradiance variation. In Proceedings of the 2017 IEEE Manchester PowerTech, Manchester, UK, 18–22 June 2017; pp. 1–6. [Google Scholar]
- Chirapongsananurak, P.; Hoonchareon, N. Grid code for PV integration in distribution circuits considering overvoltage and voltage variation. In Proceedings of the IEEE Region 10 Annual International Conference, Penang, Malaysia, 5–8 November 2017; pp. 1936–1941. [Google Scholar]
- Smith, J.W.; Sunderman, W.; Dugan, R.; Seal, B. Smart inverter volt/var control functions for high penetration of PV on distribution systems. In Proceedings of the 2011 IEEE/PES Power Systems Conference and Exposition, PSCE 2011, Phoenix, AZ, USA, 20–23 March 2011; pp. 1–6. [Google Scholar]
- Jahangiri, P.; Aliprantis, D.C. Distributed Volt/VAr control by PV inverters. IEEE Trans. Power Syst. 2013, 28, 3429–3439. [Google Scholar] [CrossRef]
- Abdelmotteleb, I.; Gomez, T.; Chaves-Avila, J.P. Benefits of PV inverter volt-var control on distribution network operation. In Proceedings of the 2017 IEEE Manchester PowerTech, Manchester, UK, 18–22 June 2017; pp. 1–6. [Google Scholar]
- Juamperez, M.; Yang, G.; Kjær, S. Voltage regulation in LV grids by coordinated volt-var control strategies. J. Mod. Power Syst. Clean Energy 2014, 2, 319–328. [Google Scholar] [CrossRef]
- Ilo, A.; Schultis, D.L.; Schirmer, C. Effectiveness of distributed vs. concentrated volt/var local control strategies in low-voltage grids. Appl. Sci. 2018, 8, 1382. [Google Scholar] [CrossRef]
- Demirok, E.; Member, S.; Gonz, P.C.; Frederiksen, K.H.B.; Sera, D.; Rodriguez, P.; Member, S.; Teodorescu, R. Local Reactive Power Control Methods for Overvoltage Prevention of Distributed Solar Inverters in Low-Voltage Grids. IEEE J. Photovolt. 2011, 1, 174–182. [Google Scholar] [CrossRef]
- Reno, M.J.; Broderick, R.J.; Grijalva, S. Smart inverter capabilities for mitigating over-voltage on distribution systems with high penetrations of PV. In Proceedings of the IEEE Photovoltaic Specialists Conference, Tampa, FL, USA, 16–21 June 2013; pp. 3153–3158. [Google Scholar]
- Bell, F.; Ieee, M.; Nguyen, A.; Ieee, M.; Mccarty, M.; Ieee, M.; Bialek, T.; Ieee, M. SecondaryVoltage and Reactive Power Support via Smart Inverters on a High-Penetration Distributed Photovoltaic Circuit. In Proceedings of the 2016 IEEE Power & Energy Society Innovative Smart Grid Technologies Conference, Minneapolis, MN, USA, 6–9 September 2016; pp. 1–6. [Google Scholar]
- Mather, B.; Gebeyehu, A. Field demonstration of using advanced PV inverter functionality to mitigate the impacts of high-penetration PV grid integration on the distribution system. In Proceedings of the 2015 IEEE 42nd Photovoltaic Specialist Conference, New Orleans, LA, USA, 14–19 June 2015; pp. 1–6. [Google Scholar]
- Rahimi, K.; Tbaileh, A.; Broadwater, R.; Woyak, J.; Dilek, M. Voltage regulation performance of smart inverters: Power factor versus volt-VAR control. In Proceedings of the 2017 North American Power Symposium, Morgantown, WV, USA, 17–19 September 2017; pp. 7–12. [Google Scholar]
- Weckx, S.; Driesen, J. Optimal Local Reactive Power Control by PV Inverters. IEEE Trans. Sustain. Energy 2016, 7, 1624–1633. [Google Scholar] [CrossRef]
- Lai, L.L. Intelligent System Applications in Power Engineering: Evolutionary Programming and Neural Networks; John Wiley & Sons: New York, NY, USA, 1998. [Google Scholar]
- Yilmaz, M.; El-Shatshat, R. State-based Volt/VAR control strategies for active distribution networks. Int. J. Electr. Power Energy Syst. 2017, 100, 411–421. [Google Scholar] [CrossRef]
- Manbachi, M.; Farhangi, H.; Palizban, A.; Arzanpour, S. Smart grid adaptive volt-VAR optimization: Challenges for sustainable future grids. Sustain. Cities Soc. 2017, 28, 242–255. [Google Scholar] [CrossRef]
- Lai, C.S.; Locatelli, G. Economic and financial appraisal of novel large-scale energy storage technologies. Energy 2021, 214, 118954. [Google Scholar] [CrossRef]
- Wang, L.; Bai, F.; Yan, R.; Saha, T.K. Real-Time Coordinated Voltage Control of PV Inverters and Energy Storage for Weak Networks with High PV Penetration. IEEE Trans. Power Syst. 2018, 33, 3383–3395. [Google Scholar] [CrossRef]
- IEEE Standard Association. IEEE Std. 1547-2018. Standard for Interconnection and Interoperability of Distributed Energy Resources with Associated Electric Power Systems Interfaces; IEEE: Piscataway, NJ, USA, 2018. [Google Scholar]
- Electric Power Research Institute. Modeling High-Penetration PV for Distribution Interconnection Studies Smart Inverter Function Modeling in OpenDSS, Rev. 3; EPRI: Palo Alto, CA, USA, 2017. [Google Scholar]













| Parameter | Base Case | Reactive Power Control Technique | ||||
|---|---|---|---|---|---|---|
| Fixed PFC | Scheduled PFC | PFC as a Function of Injected Active Power | Volt-Var Control | |||
| Number of customers with voltage violations | 66 | 0 | 0 | 0 | 0 | |
| Total daily average reactive power absorption (kVar) | 0.000 | 63.484 | 48.107 | 48.512 | 44.103 | |
| Total daily average network loss (kW) | 9.804 | 10.866 | 10.616 | 10.614 | 10.829 | |
| Power factor limit | Max | 1.00 | 0.97 | 1.00 | 1.00 | 1.00 |
| Min | 0.97 | 0.97 | 0.90 | |||
Publisher’s Note: MDPI stays neutral with regard to jurisdictional claims in published maps and institutional affiliations. |
© 2021 by the authors. Licensee MDPI, Basel, Switzerland. This article is an open access article distributed under the terms and conditions of the Creative Commons Attribution (CC BY) license (https://creativecommons.org/licenses/by/4.0/).
Share and Cite
Almeida, D.; Pasupuleti, J.; Ekanayake, J. Comparison of Reactive Power Control Techniques for Solar PV Inverters to Mitigate Voltage Rise in Low-Voltage Grids. Electronics 2021, 10, 1569. https://doi.org/10.3390/electronics10131569
Almeida D, Pasupuleti J, Ekanayake J. Comparison of Reactive Power Control Techniques for Solar PV Inverters to Mitigate Voltage Rise in Low-Voltage Grids. Electronics. 2021; 10(13):1569. https://doi.org/10.3390/electronics10131569
Chicago/Turabian StyleAlmeida, Dilini, Jagadeesh Pasupuleti, and Janaka Ekanayake. 2021. "Comparison of Reactive Power Control Techniques for Solar PV Inverters to Mitigate Voltage Rise in Low-Voltage Grids" Electronics 10, no. 13: 1569. https://doi.org/10.3390/electronics10131569
APA StyleAlmeida, D., Pasupuleti, J., & Ekanayake, J. (2021). Comparison of Reactive Power Control Techniques for Solar PV Inverters to Mitigate Voltage Rise in Low-Voltage Grids. Electronics, 10(13), 1569. https://doi.org/10.3390/electronics10131569

