Research Challenges and Opportunities in Drone Forensics Models
Abstract
:1. Introduction
2. Potential Digital Forensic Artifacts Sources for Drones Forensics
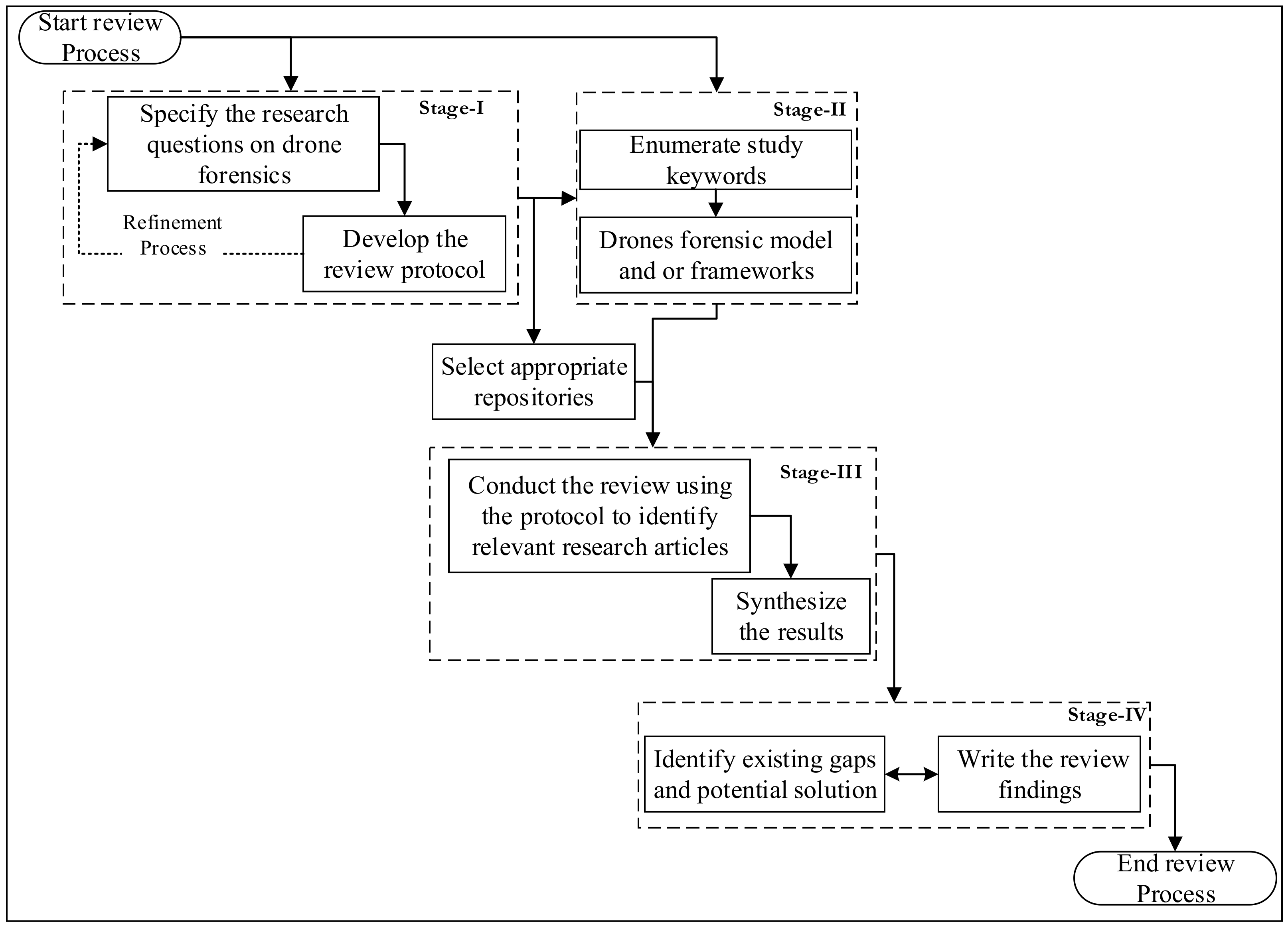
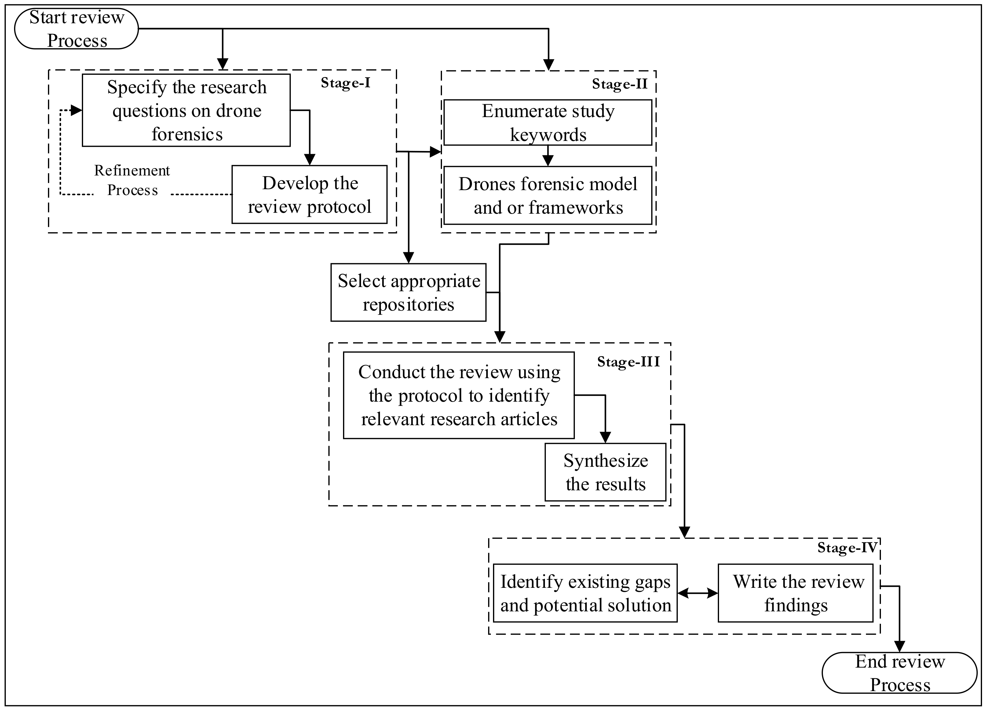
3. Methodology
- What DRFs models exist currently in literature?
- Are there any unified models/frameworks for the DRFs domain?
- What are the limitations of the currently used DRFs models?
3.1. Phase 1: Selection of Online Databases and Finding Related Literature
3.2. Phase 2: Reviewing the Current Literature
3.3. Phase 3: Findings and Limitations
- Forensic analysis: Has been a subject of disputes among researchers, where researchers have in many instances explored diverse dimensions in the quest of assessing the security measures, attacks and the countermeasures, and to understand how to prevent such activities [1,27,30,34,35,36,37,40]. Notably, relevant research has focused on the techniques that can be used to analyze the compromised devices such as [1,2,17,19,20,21,23,26,28,36,37,38,39]. The common approach is to analyze the stored data in the device from a digital forensic perspective. The use of multi-staged authentication through different processes to increase the security of the drone has also been explored significantly. Furthermore, studies have applied encryption applied and authentication with additional steps of identifying important elements and their inter coordination [25]. Different tools have also been utilized to develop in the development of reliable techniques, which include Drone Open-Source Parser (DROP), Exifpool, csvView and Geoplayer. The DAT files of the system, operating system logs, device controller logs and flight status logs are also used to identify the potentials for improving the results of forensic analysis.
- Non-Forensic Analysis: is directly applied to drone forensic analysis. However, this type of analysis provides indirect assistance to improve the outcome for the later phases. These are mainly used to visualize the flight status and improve the communication channel and the communication between the devices. Such information is helpful to visualize the status of the drone. These types of analyses use the controller data and the drone log file for visualization.
- Application of Drones: As a result of literature exploration, it is imperative to highlight that there are diverse application areas of drones. Most application areas had a focus on the following aspects: Toys-drones, surveillance purposes, weapons of mass destruction, disaster management activities, agriculture, delivery services and criminal investigation and textile industry as well.
- Digital Forensic Framework: Guidelines and frameworks that can help to improve the performance of forensic investigations such as [21,42,45,46] have been explored. In addition, a framework that can deal with both the hardware and software of the drone have been developed [26]. Those propositions went an extra mile to explore artifacts, the chain of custody which serves as an important aspect in digital forensic analysis. Furthermore, the study explored a framework that has a focus on post-flight analysis as a key aspect that can be of importance during forensic analysis [23].
4. Open Research Problems
5. Proposed Unified Forensic Investigation Model for UAV
- Potential Evidence Definition: Defining what could make up evidence for drone forensics is a nontrivial process that could, however, be difficult when an incident has occurred. Therefore, the need for an iterative potential evidence definition could be a core step towards enhancing the time and efficiency of drone forensics. This is particularly important in DRFs to prevent poor evidence collection. The proposed integrated UAV investigation model is an extension of the respective frameworks presented in Figure 4.
- Digital Forensic Readiness (DFR) using Relative baseline: Forensic readiness has been identified within the digital forensic [40,47,48,49,50] domain as a veritable tool for enhancing evidence reliability and availability. The concept of relative baseline involves the process of comparing the forensic parameters of one drone to other similar drones to establish baseline data within the drone, before drone operations. A relative baseline can, therefore, address contextual discrepancies by identifying the contextual components of a drone before drone operation. This process receives input from the known indicators of drones/UAV device compromise (IoC) and the iterative potential evidence definition process. Based on these inputs and the underlying functionalities, a DFR can be established.
- Control and securing the scene: Approaches to preventing the alteration of the pieces of evidence and protection of the crime scene from illegal access are the main purpose of this task. During this task, the examiner should take care of any equipment fallen from the UAV during the occurrence. In addition, preserving evidence from being modified is important in this task. Thus, examiners are accountable for the control of the area by identifying the borders of the incident and managing the collected crowd over there. In addition, the protection of UAV equipment at the scene should be guaranteed.
- Survey and Recognition: This task includes a preliminary examination performed by the examiners for assessing the scene, discovering possible resources of evidence and preparing a proper search strategy. In a complicated situation, this may not be easy. In the case of UAV, the most important resources of evidence excluding the device itself are flight data (log files), sensor parameters (GPS coordinates), root file systems, ground control techniques, station memory (internal storage), timestamps, OS, file formats, SDR board and the cognitive channels. Assess the UAV at the scene to verify whether any specialist help is needed in handling the scene. Recognizing people in the scene and organizing initial interviews are very valuable. The owners of the UAV can give useful data such as the aim of the UAV, security schemes, numerous applications appear in the UAV, usernames, passwords, encryption details.
- Documenting the Scene: In this task, the investigators should document the crime scene, as well as take pictures, drawings and mapping of the crime scene. All the UAV’s devices at the crime scene should be snapped [51].
- Prepare forensic tools: the proper and trusted forensic tools must be prepared.
- Establish Preparation Reporting: in this step, the investigators are required to prepare a report which includes whole preparation phase tasks.
- Presentation: The presentation task is the last stage of a digital forensic investigation. All tasks produced during the whole investigation stage should be described in detail. A report should be arranged that introduces all pieces of evidence about the incident.
- Live Acquisition: A live acquisition is a kind of data acquisition that occurs when the UAV OS is operational [52]. Here, live evidence should be acquired/collected by investigators as soon as possible to avoid losing data. The emphasis in this process will include both volatile and non-volatile data sources. Data, in this case, can include memory data acquisition, RF signal capture from Wi-Fi and other wireless communication devices, geolocation data, as well as interactivity events.
- Post-Incident Acquisition: This involves a dead acquisition process that involves copying data from the UAV OS being investigated while the UAV is not operational [14]. Data sources within this process include memory and other event logs within the UAV. Data in this section is primarily non-volatile.
- Data Preservation: It is used to protect the integrity of the evidence acquired from the UAV, both volatile and non-volatile.
- This step aligns closely with the chain of evidence protocol, as well as the use of hash functions for integrity verification. Data Acquired in this step is further stored in a forensic repository where the corresponding hash digest is also stored. A read and write access control mechanism can be integrated into this process, with an appropriate access log, as complementary content that can be integrated into the chain of custody and evidence process.
- Establish Data Acquisition Report: In this step, the investigators are required to prepare a report which includes whole acquisition phase tasks.
- Data integrity verification: this task is used to check the validity of the collected data. If the collected data is damaged, the investigators are required to re-acquire the data. Data from the forensic repository is used as input to this phase. The integrity verification process can include a bit-by-bit stream copy of the acquired data, and a corresponding comparison of the new hash digest with the existing hash digest in the forensic repository. This process can be expanded to also include the event log verification as well.
- Timeline Reconstruction: upon a valid data integrity verification, this task can be carried out. This task is used to rebuild the timeline of the UAV events and reveal the evidence of the crime. Special emphasis is expected to be taken in this step as the accuracy of the entire investigation process hinges on the degree of accuracy of the event timeline reconstruction. Furthermore, the logic of timeline reconstruction posits that event sequencing and correlation during an investigation are built on the integrity of the reconstructed time-of-event occurrence.
- Data Analysis: These steps can contain the analysis of the diverse data sources from the UAV. For simplicity, this study presents the analysis to entail memory analysis, event reconstruction and radiofrequency analysis. Radiofrequency fingerprinting is also an example of a potential analysis that can be carried out in this step.
- Evidence Identification: in this task, the investigators would be required to identify the evidence and provide a detailed explanation. This step will answer the question of Who, What, When, Where and potentially, why based on the data. who is the criminal? What time did the crime happen? How did the crime happen?
- Establish Analysis Report: in this step, the investigators are required to prepare a report which integrates the entire analysis phase. Furthermore, the investigator would be required to justify the chain of evidence and chain of custody of the data. This is considered a critical component of this analysis process, as a verifiable process is necessary during litigation.
- Presentation: The presentation task is the last stage of a digital forensic investigation. All tasks produced during the whole investigation stage should be described in detail. A report should be arranged that introduces all pieces of evidence about the incident.
6. Comparison of Proposed Model with Existing DFR Models
- The proposed model offers full processes to perform a digital investigation on the drone’s devices, where are the existing models specific and concentrate on technical perspective.
- The proposed model provides a preparation phase that consists of two new processes (pre-incident and post-incident). Furthermore, only the proposed model is the only model that is providing this step among all existing DRF models.
- Provide coherent as well as the fundamental model.
- The stream of data in the investigation process is clear.
- Tools can be used for the examination of evidence.
- The proposed model is the integration of several abstract processes in an intelligible manner.
- Suitable for gathering the evidence from the live and dead drone.
- The proposed DRF model integrates the advantages taken by previous models. It has been defined well in terms of meaning, activities and tasks.
- Simplify common communication amongst different DRF domain practitioners through a common representation layer that includes all the processes, concepts, tasks and activities that must exist in the DRF field.
7. Discussion
8. Conclusions
Author Contributions
Funding
Conflicts of Interest
References
- Horsman, G. Unmanned aerial vehicles: A preliminary analysis of forensic challenges. Digit. Investig. 2016, 16, 1–11. [Google Scholar] [CrossRef]
- Ikuesan, R.A.; Ganiyu, S.O.; Majigi, M.U.; Opaluwa, Y.D.; Venter, H.S. Practical Approach to Urban Crime Prevention in Developing Nations. In Proceedings of the 3rd International Conference on Networking, Information Systems & Security, Marrakech, Morocco, 31 March–2 April 2020; pp. 1–8. [Google Scholar]
- Molnar, A.; Parsons, C. Unmanned Aerial Vehicles (UAVs) and Law Enforcement in Australia and Canada: Governance Through ‘Privacy’in an Era of Counter-Law? In National Security, Surveillance and Terror; Springer: Berlin/Heidelberg, Germany, 2016; pp. 225–247. [Google Scholar]
- Philomin, S.; Singh, A.; Ikuesan, A.; Venter, H. Digital forensic readiness framework for smart homes. In Proceedings of the 15th International Conference on Cyber Warfare and Security, ICCWS 2020, Norfolk, VA, USA, 12–13 March 2020. [Google Scholar]
- Zhang, X.; Choo, K.-K.R.; Beebe, N.L. How do I share my IoT forensic experience with the broader community? An automated knowledge sharing IoT forensic platform. IEEE Internet Things J. 2019, 6, 6850–6861. [Google Scholar] [CrossRef]
- Kebande, V.R.; Ray, I. A generic digital forensic investigation framework for Internet of Things (IoT). In Proceedings of the IEEE 4th International Conference Future Internet Things and Cloud, FiCloud, Vienna, Austria, 22–24 August 2016; pp. 356–362. [Google Scholar]
- Kebande, V.R.; Venter, H.S. Novel digital forensic readiness technique in the cloud environment. Aust. J. Forensic Sci. 2018, 50, 552–591. [Google Scholar] [CrossRef] [Green Version]
- Kebande, V.R.; Venter, H.S. Adding event reconstruction to a Cloud Forensic Readiness model. In Proceedings of the 2015 Information Security for South Africa (ISSA), Johannesburg, South Africa, 12–13 August 2015; pp. 1–9. [Google Scholar]
- Iamsumang, C.; Mosleh, A.; Modarres, M. Monitoring and learning algorithms for dynamic hybrid Bayesian network in on-line system health management applications. Reliab. Eng. Syst. Saf. 2018, 178, 118–129. [Google Scholar] [CrossRef]
- Lepine, M.D. Design of a Personal Aerial Vehicle. Bachelor’s Thesis, Worcester Polytechnic Institute, Worcester, MA, USA, April 2017. [Google Scholar]
- Lee, C.S.; Chan, W.L.; Hsiao, F.B. The development of Spoonbill UAV and LPV modeling of longitudinal dynamics. In Proceedings of the 23rd Bristol International UAV Systems Conference, Bristol, UK, 7–9 April 2008. [Google Scholar]
- Al-Dhaqm, A.; Razak, S.A.; Othman, S.H.; Aldolah, A.A. Database forensic investigation process models: A review. IEEE Access 2020, 8, 48477–48490. [Google Scholar] [CrossRef]
- Al-Dhaqm, A.; Razak, S.A.; Ikuesan, R.A.; Kebande, V.R.; Siddique, K. A Review of Mobile Forensic Investigation Process Models. IEEE Access 2020, 8, 173359–173375. [Google Scholar] [CrossRef]
- Al-Dhaqm, A.; Razak, S.; Siddique, K.; Ikuesan, R.A.; Kebande, V.R. Towards the Development of an Integrated Incident Response Model for Database Forensic Investigation Field. IEEE Access 2020, 8, 145018–145032. [Google Scholar] [CrossRef]
- Barton, T.E.A.; Azhar, M.A.H.B. Open source forensics for a multi-platform drone system. In Proceedings of the International Conference on Digital Forensics and Cyber Crime, Prague, Czech Republic, 9–11 October 2017; pp. 83–96. [Google Scholar]
- Maarse, M.; Sangers, L.; van Ginkel, J.; Pouw, M. Digital forensics on a DJI Phantom 2 Vision+ UAV. Univ. Amst. 2016, 1, 22. [Google Scholar]
- Mhatre, V.; Chavan, S.; Samuel, A.; Patil, A.; Chittimilla, A.; Kumar, N. Embedded video processing and data acquisition for unmanned aerial vehicle. In Proceedings of the 2015 International Conference on Computers, Communications, and Systems (ICCCS), Kanyakumari, India, 2–3 November 2015; pp. 141–145. [Google Scholar]
- Mohan, M. Cybersecurity in Drones; Utica College: Utica, NY, USA, 2016. [Google Scholar]
- Jain, U.; Rogers, M.; Matson, E.T. Drone forensic framework: Sensor and data identification and verification. In Proceedings of the 2017 IEEE Sensors Applications Symposium (SAS), Glassboro, NJ, USA, 13–15 March 2017; pp. 1–6. [Google Scholar]
- Clark, D.R.; Meffert, C.; Baggili, I.; Breitinger, F. DROP (DRone open source parser) your drone: Forensic analysis of the DJI phantom III. In Proceedings of the DFRWS 2017 USA—Proceedings 17th Annual DFRWS USA, Austin, TX, USA, 6–9 August 2017; Volume 22, pp. S3–S14. [Google Scholar]
- Bucknell, A.; Bassindale, T. An investigation into the effect of surveillance drones on textile evidence at crime scenes. Sci. Justice 2017, 57, 373–375. [Google Scholar] [CrossRef]
- Llewellyn, M. DJI Phantom 3-Drone Forensic Data Exploration; Edith Cowan University: Perth, Australia, 2017. [Google Scholar]
- Renduchintala, A.L.P.S.; Albehadili, A.; Javaid, A.Y. Drone Forensics: Digital Flight Log Examination Framework for Micro Drones. In Proceedings of the International Conference Computational Science Computational Intelligence CSCI 2017, Las Vegas, NV, USA, 14–16 December 2017; pp. 91–96. [Google Scholar]
- Barton, T.E.A.; Azhar, M.A.H.B. Forensic analysis of popular UAV systems. In Proceedings of the 7th International Conference Emerging Security Technologies EST 2017, Canterbury, UK, 6–9 September 2017; pp. 91–96. [Google Scholar]
- Bouafif, H.; Kamoun, F.; Iqbal, F.; Marrington, A. Drone Forensics: Challenges and New Insights. In Proceedings of the 9th IFIP International Conference on New Technologies, Mobility & Security, Paris, France, 26–28 February 2018; Volume 2018, pp. 1–6. [Google Scholar]
- Esteves, J.L.; Cottais, E.; Kasmi, C. Unlocking the Access to the Effects Induced by IEMI on a Civilian UAV. In Proceedings of the 2018 International Symposium on Electromagnetic Compatibility (EMC EUROPE), Amsterdam, The Netherlands, 27–30 August 2018; pp. 48–52. [Google Scholar]
- Gülataş, İ.; Baktır, S. Unmanned aerial vehicle digital forensic investigation framework. J. Nav. Sci. Eng. 2018, 14, 32–53. [Google Scholar]
- Dawam, E.S.; Feng, X.; Li, D. Autonomous arial vehicles in smart cities: Potential cyber-physical threats. In Proceedings of the 2018 IEEE 20th International Conference on High Performance Computing and Communications; IEEE 16th International Conference on Smart City; IEEE 4th International Conference on Data Science and Systems (HPCC/SmartCity/DSS), Exeter, UK, 28–30 June 2018; pp. 1497–1505. [Google Scholar]
- Renduchintala, A.; Jahan, F.; Khanna, R.; Javaid, A.Y. A comprehensive micro unmanned aerial vehicle (UAV/Drone) forensic framework. Digit. Investig. 2019, 30, 52–72. [Google Scholar] [CrossRef]
- Jones, Z.V.; Gwinnett, C.; Jackson, A.R.W. The effect of tape type, taping method and tape storage temperature on the retrieval rate of fibres from various surfaces: An example of data generation and analysis to facilitate trace evidence recovery validation and optimisation. Sci. Justice 2019, 59, 268–291. [Google Scholar] [CrossRef]
- Salamh, F.E.; Rogers, M. Drone Disrupted Denial of Service Attack (3DOS): Towards an Incident Response and Forensic Analysis of Remotely Piloted Aerial Systems (RPASs). In Proceedings of the 2019 15th International Wireless Communications & Mobile Computing. Conference, Tangier, Morocco, 24–28 June 2019; pp. 704–710. [Google Scholar]
- Esteves, J.L. Electromagnetic Watermarking: Exploiting IEMI effects for forensic tracking of UAVs. In Proceedings of the International Symposium on Electromagnetic Compatibility—EMC EUROPE, Barcelona, Spain, 2–6 September 2019; pp. 1144–1149. [Google Scholar]
- Mei, N. An Approach to Unmanned Aircraft Systems Forensics Framework—ProQuest. Ph.D. Thesis, Capitol Technology University, Laurel, MD, USA, April 2019. [Google Scholar]
- Sciancalepore, S.; Ibrahim, O.A.; Oligeri, G.; di Pietro, R. Detecting drones status via encrypted traffic analysis. In Proceedings of the ACM Workshop on Wireless Security and Machine Learning, Miami, FL, USA, 15–17 May 2019; pp. 67–72. [Google Scholar]
- Le Roy, F.; Roland, C.; le Jeune, D.; Diguet, J.P. Risk assessment of SDR-based attacks with UAVs. In Proceedings of the International Symposium on Wireless Communication Systems, Oulu, Finland, 27–30 August 2019; Volume 2019, pp. 222–226. [Google Scholar]
- Maune, K.G. A Project Completed as Part of the Requirements for BSc (Hons) Computer Forensic Investigation. 2018. Available online: https://citeseerx.ist.psu.edu/viewdoc/download?doi=10.1.1.1025.4878&rep=rep1&type=pdf (accessed on 3 March 2021).
- Kovar, D.; Dominguez, G.; Murphy, C. UAV (aka drone) Forensics. Presented at the SANS DFIR Summit, Austin, TX, USA, 23–24 June 2016. [Google Scholar]
- Procházka, T. Capturing, Visualizing, and Analyzing Data from Drones. Bachelor’s Thesis, Charles University, Prague, Czech Republic, 2016. [Google Scholar]
- Prastya, S.E.; Riadi, I.; Luthfi, A. Forensic Analysis of Unmanned Aerial Vehicle to Obtain GPS Log Data as Digital Evidence. Int. J. Comput. Sci. Inf. Secur. 2017, 15, 280–285. [Google Scholar]
- Roder, A.; Choo, K.-K.R.; Le-Khac, N.-A. Unmanned aerial vehicle forensic investigation process: Dji phantom 3 drone as a case study. arXiv 2018, arXiv:1804.08649. [Google Scholar]
- Fitwi, A.; Chen, Y.; Zhou, N. An Agent-Administrator-Based Security Mechanism for Distributed Sensors and Drones for Smart Grid Monitoring. In Proceedings of the Signal Processing, Sensor/Information Fusion, and Target Recognition XXVIII, Baltimore, MD, USA, 15–17 April; 2019. [Google Scholar] [CrossRef]
- Shi, X.; Yang, C.; Xie, W.; Liang, C.; Shi, Z.; Chen, J. Anti-drone system with multiple surveillance technologies: Architecture, implementation, and challenges. IEEE Commun. Mag. 2018, 56, 68–74. [Google Scholar] [CrossRef]
- Guvenc, I.; Koohifar, F.; Singh, S.; Sichitiu, M.L.; Matolak, D. Detection, tracking, and interdiction for amateur drones. IEEE Commun. Mag. 2018, 56, 75–81. [Google Scholar] [CrossRef]
- Ding, G.; Wu, Q.; Zhang, L.; Lin, Y.; Tsiftsis, T.A.; Yao, Y.-D. An amateur drone surveillance system based on the cognitive Internet of Things. IEEE Commun. Mag. 2018, 56, 29–35. [Google Scholar] [CrossRef] [Green Version]
- Yihunie, F.L.; Singh, A.K.; Bhatia, S. Assessing and Exploiting Security Vulnerabilities of Unmanned Aerial Vehicles. Smart Innov. Syst. Technol. 2020, 141, 701–710. [Google Scholar]
- Jain, U. A Drone Forensics Investigation Framework. Master’s Thesis, Purdue University, West Lafayette, IN, USA, 2017. [Google Scholar]
- Makura, S.M.; Venter, H.S.; Ikuesan, R.A.; Kebande, V.R.; Karie, N.M. Proactive Forensics: Keystroke Logging from the Cloud as Potential Digital Evidence for Forensic Readiness Purposes. In Proceedings of the 2020 IEEE International Conference on Informatics, IoT, and Enabling Technologies, ICIoT 2020, Doha, Qatar, 2–5 February 2020; pp. 200–205. [Google Scholar]
- Kebande, V.R.; Karie, N.M.; Venter, H.S. Adding Digital Forensic Readiness as a security component to the IoT domain. Int. J. Adv. Sci. Eng. Inf. Technol. 2018, 8, 1–11. [Google Scholar] [CrossRef] [Green Version]
- Munkhondya, H.; Ikuesan, A.; Venter, H. Digital forensic readiness approach for potential evidence preservation in software-defined networks. In Proceedings of the 14th International Conference on Cyber Warfare and Security, ICCWS 2019, Stellenbosch, South Africa, 28 February–1 March 2019; pp. 268–276. [Google Scholar]
- Lagrasse, M.; Singh, A.; Munkhondya, H.; Ikuesan, A.; Venter, H. Digital forensic readiness framework for software-defined networks using a trigger-based collection mechanism. In Proceedings of the 15th International Conference on Cyber Warfare and Security, ICCWS 2020, Norfolk, VA, USA, 12–13 March 2020; pp. 296–305. [Google Scholar]
- Al-Dhaqm, A.; Razak, S.; Othman, S.H.; Ngadi, A.; Ahmed, M.N.; Mohammed, A.A. Development and validation of a database forensic metamodel (DBFM). PLoS ONE 2017, 12, e0170793. [Google Scholar]
- Al-Dhaqm, A.; Razak, S.A.; Othman, S.H.; Nagdi, A.; Ali, A. A generic database forensic investigation process model. J. Teknol. 2016, 78, 6–11. [Google Scholar] [CrossRef] [Green Version]
- Kebande, V.; Venter, H. Towards a model for characterizing potential digital evidence in the cloud environment during digital forensic readiness process. In Proceedings of the International Conference on Cloud Security Management, ICCSM, Tacoma, DC, USA, 22–23 October 2015; Volume 2015. [Google Scholar]
- Kebande, V.R.; Venter, H.S. On digital forensic readiness in the cloud using a distributed agent-based solution: Issues and challenges. Aust. J. Forensic Sci. 2018, 50, 209–238. [Google Scholar] [CrossRef] [Green Version]
- Cheng, Z.; Sun, L.; Liu, F.; Liu, X.; Li, L.; Li, Q.; Hu, R. Engineering design of an active–passive combined thermal control technology for an aerial optoelectronic platform. Sensors 2019, 19, 5241. [Google Scholar] [CrossRef] [PubMed] [Green Version]
- Rodin, C.D.; Andrade, F.A.d.; Hovenburg, A.R.; Johansen, T.A. A Survey of Practical Design Considerations of Optical Imaging Stabilization Systems for Small Unmanned Aerial Systems. Sensors 2019, 19, 4800. [Google Scholar] [CrossRef] [PubMed] [Green Version]
- Kebande, V.R.; Ikuesan, R.A.; Karie, N.M.; Alawadi, S.; Choo, K.-K.R.; Al-Dhaqm, A. Quantifying the need for Supervised Machine Learning in Conducting Live Forensic Analysis of Emergent Configurations (ECO) in IoT Environments. Forensic Sci. Int. Rep. 2020, 2, 100122. [Google Scholar] [CrossRef]
- Karie, N.M.; Kebande, V.R. Building ontologies for digital forensic terminologies. Int. J. Cyber-Secur. Digit. Forensics 2016, 5, 75–83. [Google Scholar] [CrossRef] [Green Version]
- Singh, A.; Venter, H.S.H.S.; Ikuesan, A.R.A.R. Windows registry harnesser for incident response and digital forensic analysis. Aust. J. Forensic Sci. 2018, 1–17. [Google Scholar] [CrossRef]
- Zawali, B.; Ikuesan, R.A.; Kebande, V.R.; Furnell, S.; A-Dhaqm, A. Realising a Push Button Modality for Video-Based Forensics. Infrastructures 2021, 6, 54. [Google Scholar] [CrossRef]
- Omeleze, S.; Venter, H.S. Digital forensic application requirements specification process. Aust. J. Forensic Sci. 2019, 51, 371–394. [Google Scholar] [CrossRef]
- Kebande, V.R.; Mudau, P.; Ikuesan, R.A.; Venter, H.S.; Choo, K.-K.R. Holistic Digital Forensic Readiness Framework for IoT-Enabled Organizations. Forensic Sci. Int. Rep. 2020, 2, 100117. [Google Scholar] [CrossRef]
- Munkhondya, H.; Ikuesan, A.R.; Venter, H.S. A case for a dynamic approach to digital forensic readiness in an SDN platform. In Proceedings of the 15th International Conference on Cyber Warfare and Security, ICCWS 2020, Norfolk, VA, USA, 12–13 March 2020; pp. 584–593. [Google Scholar]
- Karie, N.M.; Kebande, V.R.; Venter, H.S.; Choo, K.K.R. On the importance of standardising the process of generating digital forensic reports. Forensic Sci. Int. Rep. 2019, 1, 100008. [Google Scholar] [CrossRef]
- Kebande, V.R.; Karie, N.M.; Ikuesan, R.A.; Venter, H.S. Ontology-driven perspective of CFRaaS. Wiley Interdiscip. Rev. Forensic Sci. 2020, 2. [Google Scholar] [CrossRef] [Green Version]
- Singh, A.; Ikuesan, A.; Venter, H. A context-aware trigger mechanism for ransomware forensics. In Proceedings of the 14th International Conference on Cyber Warfare and Security, ICCWS 2019, Stellenbosch, South Africa, 28 February–1 March 2019; pp. 629–638. [Google Scholar]




| Database Search Engines | DRFs-Related Articles | Selected Articles |
|---|---|---|
| Web of Science | 9 | 4 |
| Scopus | 17 | 1 |
| IEEE Explore | 3 | 12 |
| Springer Links | 4 | 3 |
| Google Scholar | 60 | 12 |
| ACM | 1 | 0 |
| Science Direct | 8 | 0 |
| Total | 102 | 32 |
| ID | Ref | Focus | Synthesis of the Study | Limitations/Observations Made |
|---|---|---|---|---|
| 1. | [37] | Investigation and analysis of both the DJI Phantom II and DJI Phantom III model UAVs. | He discovered that DJI Phantom III includes two types of flight log files, that assist in recover a plethora of data to trace the aircraft back to the owner. This contained GPS and other EXIF data from photos, release points, DJI account information and the owner’s name. In addition, explained that experts can create a Secure Shell (SSH) link to the drone and dump the root file system and seize it in real-time utilizing a tool called Skyjack. | It did not concentrate on Phantom III. A lack of a generic process for investigating drones related criminality. |
| 2. | [17] | Testbed model of evidence acquisition from UAVs. | A drone analysis environment can be developed based on the integration of off-the-shelf tools. The tools include Arduino Uno Microcontroller and Raspberry Pi, X-bee Pro 900 HP radio, U-box LEA-6H GPS module, M5 router, A JavaFX API-based GUI and Parallax MS-5607 altimeter module. | Forensic soundness assurance is largely ignored in the platform. A method of ensuring the reliability of the captured remains an open challenge. |
| 3. | [16] | A forensic examination of the flight path reconstruction method for DJI Phantom 2 Vision Plus. | Two methods of precise flight data extraction: Ground Control Station memory running on a mobile device and one using EXIF data of recorded media files. Timestamp alteration as a possible anti-forensic approach. | The result cannot be generalized as only one device is presented. Furthermore, the details of the result presented are not given. |
| 4. | [2] | Preliminary digital forensic analysis of Parrot Bebop UAV (capable of 1080p HD footage and 14 megapixels still images, a 2.4 GHz or 5 GHz Wi-Fi band, s, flight distances can extend beyond 2000 m and to a maximum altitude of 150 m). | The location of various forensic artifacts such as flight data (located at the ‘internal_000/Bebop_Drone/academy folder), date and time format (for example: 0901_2015-07-1T193919 + 0000_724B2C.pud), serial number (e.g., PI023353423AL23483), Log data. | Only one model of the Parrot Bebop UAV was examined. An extensive study would be required to corroborate the findings for generalization. |
| 5. | [38] | Development of visualization tool for drone analysis. | A tool was developed which integrates CSV and XML-based file format as input, for data visualization. A 3-dimensional view of data collected from AR drone 2.0 was experimentally observed. | The result presents a promising tool that can be enhanced towards a forensically sound visualization and analysis tool. The use of jNetPcap and jPcap further present a platform-independent analysis. |
| 6. | [18] | Drones’ vulnerabilities. | His findings confirmed that in cases where drones are hacked and misused by opponents, it can lead to considerable threats. It conducted tests on the benefits of applying drones to an extensive range of situations, from using them as children’s toys to applying them as weapons for mass destruction. | Limited on open access sources to conclude the selected topic. |
| 7. | [19] | Drone forensic framework: Sensor and data identification and verification- Specifically, this research analyses the architecture of drones and then proposes a generic model that is aimed at improving digital investigation. | A forensic model was introduced to determine and authenticate a variety of drone components that are available for committing illegitimate actions. It was mainly centered upon the analysis of physical evidence gathered from the crime scenes along with the GPS locations and any multimedia file that may be explored onboard. This research was carried out on five various commercial drones together with their components when captured at crime scenes. | Currently, still, drones have several vulnerabilities. One major issue that has been identified in this perspective is the invasion of privacy and specifically the lack of training to the Law Enforcement Agencies (LEA) on the procedures for conducting investigations for drones. |
| 8. | [20] | DROP (DRone Open-source Parser) your drone: Forensic analysis of the DJI Phantom III. | In this research, an open-source tool called Drone Open-Source Parser (DROP) was developed, which was capable of parsing DAT files extracted from the drone’s internal storage and comparing them with the TXT files stored in the mobile device that takes the control of the drone. The tool establishes a connection between the device and the user through the correlation of these data. | The best forensic techniques that can be used for acquisition from drones that have been tested stand to be manual extraction of SD cards and disassembling the drone. The main limitation is that the full spectrum of potential data that could be used as digital evidence cannot be extracted from DAT files-owing to the fact that DAT files may delete stored data. |
| 9. | [39] | Mainly Forensic Analysis of Unmanned Aerial Vehicle to Obtain GPS Log Data as Digital Evidence. This has been achieved through Digital forensic evidence extraction through the simulation of a UAV scenario that explicitly uses drones. | The authors provided a discussion about the way the GPS coordinates are applicable as location evidence regarding the crimes committed through drones. In this study, the system logs were extracted, and the GPS coordinates were visualized on maps, where web-based third-party platforms were applied to plotting the flight paths. | The percentage amount of digital information that was extracted stood at 50%, as a result, it is highly not sufficient enough to create a concrete hypothesis for litigation purposes. |
| 10. | [21] | An investigation into the effect of surveillance drones on textile evidence at crime scenes. | The authors examined the impacts of a quadcopter’s downwash to understand whether it can influence the retention of textile evidence in crime scenes. Yarn retention on a range of floor types was recorded after a drone flypast at various heights and taking off at pre-set distances from the evidence region. This study was carried out to assist the police forces who wish to make use of a quadcopter drone surveillance in the future to well maintain the integrity of scenes by adhering to or flying above any minimum “safe height” and “safe distance”, which have been determined in advance. | The distance between the point of taking off of the quadcopter and the evidence affects the quantity (number) of evidence that can be explored. There is also needed to adopt the use of microscopic fibers for additional tests. |
| 11. | [22] | Drone Forensic Investigation: DJI Spark Drone as A Case Study. | The paper was aimed at comparing and verifying the correlation of the flight data amongst the drone, SD card and mobile phone. To facilitate criminal investigations, a connection can be established between the drone and the suspect. | Analysis of flight logs that are based on temporal analysis (timestamp, GPS coordinates and number of files) did not show any association to evidence of the drone, the SD card and the mobile device. |
| 12. | [24] | Drone Forensics: Digital Flight Log Examination Framework for Micro Drones. | The authors attempted to analyse the key log parameters of the autonomous drone. They proposed an inclusive drone-forensics-related software architecture with preliminary results. The proposed software was expected to make available a user-friendly graphical user interface (GUI) that can make users capable of extracting and testing the onboard information of flight. This paper proposed a new tool applicable to the investigation of criminal cases related to drones. | Several drones do not have the capability of logging events. In addition, the unavailability of drones to the investigator due to customization is a challenge for drone forensics. Consequently, it is not easy to identify the drone user which is a challenge unless they are registered to the drone manufacturer. |
| 13. | [15] | Drone Forensic Analysis Using Open-Source Tools in The Journal of Digital Forensics, Security and Law. | The authors made use of open-source tools such as ExifTool and CsvView for the aim of extracting artifacts from mobile applications of drones with the help of mobile forensic techniques. They employed Kali, a Linux distribution and Windows as their forensic workstation to carry out a forensic analysis upon two drones: A.R Drone and DJI Phantom 3. For the visualization of the flight path data, open-source tools such as GeoPlayer were employed in this study. | From the propositions in this research, forensic analysis of drones needs a polymathic approach that can simultaneously be able to adapt to the voluminous embedded and mobile environments that can be encountered. There is also needed to integrate other mobile platforms such as IOS and Windows Phones so that the approaches can easily be integrated into commercial forensic toolkits to benefit the digital forensic community. |
| 14. | [25] | Drone Forensics: Challenges and New Insights. | The authors in this paper applied digital forensics to the Parrot A.R Drone 2.0. They provide a discussion on several general facts and file formats and then attempted to visualize the flight path with the help of Google Earth. The approach provided in that study was centered further upon general technical descriptions of a drone from a forensic point of view. | Based on the challenges that have been identified in this paper, reconstructing a sequence of events from A.R Drone based on the history of the flight path poses a challenge in instances when the EXIF data does not possess GPS attributes. In addition, it is a challenge when it comes to identifying the owner of the drone-based on the controller’s ID based on memory partitioning. |
| 15. | [40] | Unmanned aerial vehicle forensic investigation process: DJI Phantom 3 drone as a case study. | The authors presented the challenges that may appear when working with UAV/drone forensics. Afterward, they made some evaluations on currently applied forensic guidelines, regarding their efficiency in UAV/drone forensic investigation. Then, the authors offered their own set of guidelines for UAV/drone investigations and attempted to show the way their guidelines can be well applied to guiding a drone forensic investigation with the use of the DJI Phantom 3 drone as a case study. | There is a lack of validated tools that can collect forensically sound digital evidence. To analyze original data in this context a parsing tool could be used to provide results that can be reliable. |
| 16. | [26] | Unlocking the Access to the Effects Induced by IEMI on a Civilian UAV. | The authors in this study designed and run arbitrary software on a locked target to gain access to interior sensors and logs. The relevant impacts were obtained, which provided the possibility for both neutralization and hardening strategies and also predicting the effectiveness of the protection offered by such a solution. | During data collection, one may need to acquire access to the observable data, and, unfortunately, one needs to physically interact with the smartphones during the testing or rely on local logs from the UAV. In addition, the huge access logs are contained in the SD card which partially many need decoding, hence not suitable for real-time analysis purposes. |
| 17. | [26] | Unmanned Aerial Vehicle Digital Forensic Investigation Framework. | This paper was centered on forensically analyzing a captured UAV. The UAV could be captured by security forces using a shotgun (or any other anti-UAV technique) or it could be a UAV that has crashed into private property. For the implementation of forensic analysis on a UAV, there is a need for identification and investigation of its hardware and software components. Moreover, there is a need to gather required evidence, provide a chain of custody and analyze media/artifacts. | Given the increased and massive usage of UAVs, there have been several cases of illegal usage of these devices. As a result, this identifies a loophole that shows a lack of aviation regulations and forensic investigation standards of potential incidents. |
| 18. | [24] | Autonomous Arial Vehicles in Smart Cities: Potential Cyber-Physical Threats. | This study was aimed at the exploration of the potential cyber-physical security threats and the challenges in this regard before drones are accepted as ordinary vehicles in future smart cities. The authors introduced a new method for investigating on a large scale the cybersecurity attack vectors of such systems based on four classes of systems that are of high importance to AAV operations, and their effects and the way to take an effective countermeasure to such attacks. After that, the authors summarized the countermeasures that need to be taken into action aiming at guaranteeing the systems’ safety. | Given that only four distinct potential attack vectors, it is important to derive these vectors from multiple sources so that the options of widening such autonomous systems in the wake of an attack. This consideration is pivotal even though it may lead to multiple attacks. Consequently, there is a need for the AAV to recognize anomalies and make an emergency stop on numerous occasions Petit, J. and (Shladover, 2015). |
| 19. | [27] | Privacy preservation and drone authentication using ID-Based Signcryption. | This paper proposed an architecture using the Id-Based Signcryption to guarantee the authentication process and privacy preservation. First, the authors defined the important elements that the architecture relies on. Second, they took into consideration the interaction between these elements to understand how the process works. Then, they presented the proposed scheme of authentication in detail. For this purpose, the RFID tags were used to track drones and the temporary identity for privacy preservation. A simulation was performed to calculate the average renewal of temporary identity by varying the time and the drones’ speed. | Given that this is a preliminary architecture that assigns an ID to drones based on temporal identity the algorithm needs to be able to give security communication about the effectiveness of the simulations and to check whether there exist secure communication of the identities between the drones. |
| 20. | [28] | A comprehensive micro unmanned aerial vehicle (UAV/Drone) forensic framework. | An inclusive drone forensic framework was introduced in this paper, which involved both physical and digital forensics. It was found applicable to the post-flight investigation of drones’ activities. In the case of physical forensics, the authors introduced a model with the capacity of examining the drone components at the crime scene. In addition, the authors presented a powerful digital drone forensic application focusing primarily upon the analysis of the critical log parameters of drones through a graphical user interface (GUI) that was developed with the help of JavaFX 8.0. | There is a limitation of the drones used (DJI Phantom 4 and Yuneec Typhoon H) not being able to log events. In addition, the drone needs to be there physically for the forensic investigator. Furthermore, it is a challenge for drones that store data in smartphone apps because of the difficulty of data acquisition. Additionally, the lack of standards on drone file formats also analyzes an arbitrary drone hard. A final limitation is the identification of the drone user-it is difficult if not registered before flying the drone. |
| 21. | [41] | An agent-administrator-based security mechanism for distributed sensors and drones for smart grid monitoring. | In this study, a new Distributed, Agent-based Secure Mechanism for IoD and Smart grid sensors monitoring (DASMIS) scheme was proposed. It is designed to run over a hybrid of peer-to-peer (P2P) and client-server (C/S) network architecture with reduced protocol overheads for immediate and bandwidth-efficient communication. Each node is loaded with an initial status and equipped with a python-based agent that is capable of scanning and detecting burned-in ready-only node-IDs, Node IP Address, node MAC address, system calls made, installed applications, all running system programs and applications and modifications. In addition, it performs data encryption and hashing, and reports changes to other peer nodes as well as to the server sitting in the C&C center. The agent securely authenticates nodes, enciphers the communication and authorizes inter-node access. It detects and prevents attacks such as masquerading, modification and DoS attacks. | It is imperative to note that in this context, drones and the smart grid are portrayed to be prone to attacks against availability, integrity and privacy, given that drones can be hijacked, weaponized or stolen. Denial of Service (DoS) may be imminent or it can be perpetuated on drones which may render the information being gathered to unauthorized users. |
| 22. | [30] | The effect of tape type, taping method and tape storage temperature on the retrieval rate of fibers from various surfaces: An example of data generation and analysis to facilitate trace evidence recovery validation and optimization. | The findings of this study were expected to give help to those whose task is producing and analyzing data, aiming to validate and/or optimize the trace evidence recovery. The objective was achieved by adopting a new approach to this problem in the context of target fiber retrieval with the use of self-adhesive tapes. | Experiments that have been conducted are mainly represented based on three clusters that are focused on the median and interquartile range of fiber retrieval. There is, however, a degree between conditions overlaps in the apparent data. The study also used sandpaper to abrade the surface of the donor fabric from which the target fibers were obtained, this could have damaged the fibers that were used for the experiment. |
| 23. | [31] | Drone Disrupted Denial of Service Attack (3DOS): Towards an Incident Response and Forensic Analysis of Remotely Piloted Aerial Systems (RPASs). | The authors in this research were focused on the adoption of digital forensic procedures that could improve the drone incident response plan through the interpretation of digital forensics analyses. This study provided more detailed discussions about the developed Drone Forensic and Incident Response Plan (DFIR). Federal Aviation Administration (FAA) can update the requirements of its Unmanned Aerial Systems (UAS) based on two classifications of UAS. | The authors identify the need for improving the DRZF tool to incorporate features such as the automatic interpretation of the drone’s black-box for purposes of conducting digital forensic reporting. In addition, the need for incorporating incident response plan and pre-incident and post-incident measures is of dire importance for this tool. |
| 24. | [32] | Electromagnetic Watermarking: exploiting IEMI effects for forensic tracking of UAVs. | In this paper, the concept of electromagnetic watermarking was discussed, which is a technique for the exploitation of the impacts of IEMI to embed a watermark into civilian UAVs to perform forensic tracking. | Given that watermarking offers the most effective way to put the information to the targets that do not seem to be cooperating, this opens a new area worth exploring. In addition, there is a need to explore the diversification of other applications so that other contexts apart from forensic tracking can be explored. Lastly, this research also shows the need for generalizing this concept to various fault injection vectors. |
| 25. | [33] | An Approach to Unmanned Aircraft Systems Forensics Framework. | This research surveyed a small sample of digital forensics investigators and aircraft accident investigators and the way they utilize the forensic framework when applying forensics to a drone. Data analysis with the use of the chi-square test of independence showed no considerable relationship between the drone investigations of the respondents and the methods applied to UAS forensics. | The quantitative explanatory correlation research identifies the lack of standardization and lack of quality controls as a major issue for the UAVs and that the digital forensic investigators for the UAVs in most cases will only adopt ad hoc processes as opposed to industry best standards. Scientifically this goes against the Daubert Rules/standards on the admissibility of digital evidence (Pipoly, 2011). |
| 26. | [34] | Detecting Drones Status via Encrypted Traffic Analysis. | The authors in this paper proposed an innovative method for detecting quickly and accurately whether a drone is either flying or lying on the ground. These outcomes were attained without resorting to any active technique; rather, the radio traffic was eavesdropped on and then processed through standard ML techniques. It was confirmed that network traffic classification is effectually applicable to detecting the status of drones using the prevalent operating system of ArduCopter (such as some DJI and Hobbyking vehicles). In addition, the authors offered a lower bound on the detection delay when implementing the proposed method. The solution proposed in this study was proved capable of discriminating against the drones’ state (whether they are steady or moving) within approximately 3.71 s and an SR of roughly 0.93. | Results in this context are achieved through eavesdropping on the radio traffic and processing it through machine learning. It may be important if many attacks can be used so that the machine learning model can be able to predict the likelihood or probability of future attacks either as targeted or unintentional attacks. |
| 27. | [36] | Assessing and Exploiting Security Vulnerabilities of Unmanned Aerial Vehicles. | This study was mainly centered on the evaluation of the security susceptibilities of two drones, namely Parrot Mambo FPV and Eachine E010. The former was found susceptible to de-authentication and FTP service attacks, whereas the latter was found susceptible to radiofrequency (RF) replay and custom-made controller attacks. The authors not only exploited the security vulnerabilities of the two UAVs but also discussed the potential countermeasures for the aim of enhancing the resilience of UAVs against the identified attacks. | There is a need for exploring the drone functionalities and vulnerabilities for GPS and jamming attacks. In addition, there is an emphasis on identifying different attacks such as privilege escalation attacks when the UAVs Operating System is modified, coupled with countermeasures that can mitigate this process. |
| 28. | [35] | Risk assessment of SDR-based attacks with UAVs. | The authors discussed drone attacks from a different perspective. Their research was mainly aimed at identifying where the SDR board is or can be employed for the implementation of an attack and/or a countermeasure; this way, they attempted to highlight current and future risks. As a result, the analysis is focused on two facets: the first facet is related to the targets of attacks, and the second one is related to the direction of attacks. The attacks may have more than one target, thereby having multiple countermeasures. The attacks may include telemetry, remote tele-control, the physical signature (optical, audio, radar, infra-red, electromagnetic, etc.), sensor (mainly GPS), cognitive channel (cognitive scrambling, stealthy communication, etc.) or embedded software. The attacks can be directed from ground to drone, or vice versa; it can be even from drone to drone. | The general threats in UAVs start from the ground to the drone and the core challenge is the use of the Software Defined Radio (SDR) that are embedded in the UAVs. SDR is used as a platform for attacks and for countermeasures which should be explored in detail for possible upcoming threats that are focused on improving security. |
| 29. | [36] | Forensic analysis of the Parrot AR Drone 2.0 GPS Edition and its peripheral components. | The authors discovered that it is possible to recover GPS data and media files containing EXIF data from both the Parrot AR Drone 2.0 and the flight controller. | In contrast with these results, only media files containing EXIF data were retrieved from the Flight Recorder, and still difficult to identify the definitive owner of a UAV. |
| 30. | [42] | Anti-drone system. | Provided a comprehensive overview of the technologies utilized for drone surveillance and the existing anti-drone systems. The authors proposed an anti-drone system at Zhejiang University, named ADS-ZJU, which combines multiple passive surveillance technologies to realize drone detection, localization and radiofrequency jamming. | No forensic model was developed. However, the content presents useful content which can be used to substantiate some technical component of drone forensics. |
| 31. | [43] | Techniques of detecting and tracking UAV. | The authors provided a unified review of the techniques for detecting, tracking and interdicting small unauthorized UAVs around restricted areas. | The review is limited to some technical components, which lack a forensic model. |
| 32. | [44] | Amateur Drone Surveillance System. | The authors developed an amateur drone surveillance system based on cognitive IoT. | IoT-based surveillance systems could provide a useful hint for forensic modalities. However, the study failed to develop any forensic model. |
| Proposed DRF Model | Existing Models | |
|---|---|---|
| Phase | Sub-Phase and Tasks | Uncovered |
| Preparation | Pre-Incident
| |
Post-Incident
| ||
| Data Acquisition |
| Covered |
| Data Analysis |
| Covered |
Publisher’s Note: MDPI stays neutral with regard to jurisdictional claims in published maps and institutional affiliations. |
© 2021 by the authors. Licensee MDPI, Basel, Switzerland. This article is an open access article distributed under the terms and conditions of the Creative Commons Attribution (CC BY) license (https://creativecommons.org/licenses/by/4.0/).
Share and Cite
Al-Dhaqm, A.; Ikuesan, R.A.; Kebande, V.R.; Razak, S.; Ghabban, F.M. Research Challenges and Opportunities in Drone Forensics Models. Electronics 2021, 10, 1519. https://doi.org/10.3390/electronics10131519
Al-Dhaqm A, Ikuesan RA, Kebande VR, Razak S, Ghabban FM. Research Challenges and Opportunities in Drone Forensics Models. Electronics. 2021; 10(13):1519. https://doi.org/10.3390/electronics10131519
Chicago/Turabian StyleAl-Dhaqm, Arafat, Richard A. Ikuesan, Victor R. Kebande, Shukor Razak, and Fahad M. Ghabban. 2021. "Research Challenges and Opportunities in Drone Forensics Models" Electronics 10, no. 13: 1519. https://doi.org/10.3390/electronics10131519
APA StyleAl-Dhaqm, A., Ikuesan, R. A., Kebande, V. R., Razak, S., & Ghabban, F. M. (2021). Research Challenges and Opportunities in Drone Forensics Models. Electronics, 10(13), 1519. https://doi.org/10.3390/electronics10131519

