An Emergency Scheduling Model for Oil Containment Boom in Dynamically Changing Marine Oil Spills: Integrating Economic and Ecological Considerations
Abstract
1. Introduction
2. Literature Review
3. Problem Description
3.1. Dynamic Changes of Oil Films
3.1.1. Drift of Oil Films
3.1.2. Diffusion of Oil Films
3.1.3. Dynamics of Oil Concentration
3.2. Economic Losses of Marine Oil Spills
3.3. Ecological Losses of Marine Oil Spills
3.4. Scheduling Decision-Making
4. Method
4.1. Model Assumptions
4.2. Notations and Definitions
- Sets and indexes
- 2.
- Model parameters
- 3.
- Decision variables
4.3. Mathematical Model
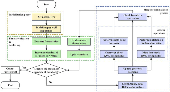
4.4. The Improved Multi-Objective Grey Wolf Optimization Algorithm
5. Case Study
5.1. Case Description
5.2. Algorithm Analysis
5.3. Analysis of Oil Containment Boom Scheduling Results
6. Conclusions
Author Contributions
Funding
Data Availability Statement
Conflicts of Interest
References
- Hoang, A.T.; Chau, M.Q. A Mini Review of Using Oleophilic Skimmers for Oil Spill Recovery. J. Mech. Eng. Res. Dev. 2018, 41, 92–96. [Google Scholar] [CrossRef]
- Sayed, K.; Baloo, L.; Sharma, N.K. Bioremediation of Total Petroleum Hydrocarbons (TPH) by Bioaugmentation and Biostimulation in Water with Floating Oil Spill Containment Booms as Bioreactor Basin. Int. J. Environ. Res. Public Health 2021, 18, 2226. [Google Scholar] [CrossRef] [PubMed]
- Feng, X.; Wu, W.; Wu, W. Numerical Simulation Technology of Oil Containment by Boom. Procedia Environ. Sci. 2011, 8, 40–47. [Google Scholar] [CrossRef]
- Muttin, F. Structural Analysis of Oil-Spill Containment Booms in Coastal and Estuary Waters. Appl. Ocean Res. 2008, 30, 107–112. [Google Scholar] [CrossRef]
- Hou, T.; Sun, H.; Jiao, B.; Wang, G.; Lin, H.; Liu, H.; Gao, B. Numerical and Experimental Study of Oil Boom Motion Response and Oil-Stopping Effect under Wave-Current Action. Ocean Eng. 2024, 291, 116439. [Google Scholar] [CrossRef]
- Feng, X.; Liu, Y.; Wei, Q.; Su, J.; Zhang, D.; Zhou, Z.; Wu, W.; Xiong, C.; Peng, S. Numerical Simulations on the Oil Plume Evolutions and the Two Critical Aspects of Emergent Oil Containment for Ship Collision-Incurred Oil Spills. Ocean Eng. 2024, 305, 118030. [Google Scholar] [CrossRef]
- Ye, X.; Chen, B.; Li, P.; Jing, L.; Zeng, G. A Simulation-Based Multi-Agent Particle Swarm Optimization Approach for Supporting Dynamic Decision Making in Marine Oil Spill Responses. Ocean Coast. Manag. 2019, 172, 128–136. [Google Scholar] [CrossRef]
- Smith, L.C.; Smith, M.; Ashcroft, P. Analysis of Environmental and Economic Damage from British Petroleum’s Deepwater Horizon Oil Spill. SSRN J. 2010, 74, 563–585. [Google Scholar] [CrossRef][Green Version]
- Barron, M.G. Ecological Impacts of the Deepwater Horizon Oil Spill: Implications for Immunotoxicity. Toxicol. Pathol. 2012, 40, 315–320. [Google Scholar] [CrossRef]
- Farrow, K.; Brinson, A.; Wallmo, K.; Lew, D.K. Environmental Attitudes in the Aftermath of the Gulf Oil Spill. Ocean Coast. Manag. 2016, 119, 128–134. [Google Scholar] [CrossRef]
- Wong, K.-F.V.; Barin, E. Oil Spill Containment by a Flexible Boom System. Spill Sci. Technol. Bull. 2003, 8, 509–520. [Google Scholar] [CrossRef]
- Shi, Y.; Li, S.; Chen, H.; He, M.; Shao, S. Improved SPH Simulation of Spilled Oil Contained by Flexible Floating Boom under Wave–Current Coupling Condition. J. Fluids Struct. 2018, 76, 272–300. [Google Scholar] [CrossRef]
- Garrett, R.A.; Sharkey, T.C.; Grabowski, M.; Wallace, W.A. Dynamic Resource Allocation to Support Oil Spill Response Planning for Energy Exploration in the Arctic. Eur. J. Oper. Res. 2017, 257, 272–286. [Google Scholar] [CrossRef]
- Zhong, Z.; You, F. Oil Spill Response Planning with Consideration of Physicochemical Evolution of the Oil Slick: A Multiobjective Optimization Approach. Comput. Chem. Eng. 2011, 35, 1614–1630. [Google Scholar] [CrossRef]
- Ye, X.; Chen, B.; Lee, K.; Storesund, R.; Li, P.; Kang, Q.; Zhang, B. An Emergency Response System by Dynamic Simulation and Enhanced Particle Swarm Optimization and Application for a Marine Oil Spill Accident. J. Clean. Prod. 2021, 297, 126591. [Google Scholar] [CrossRef]
- Souza Júnior, J.M.N.D.; Mendonça, L.F.F.D.; Da Silva Costa, H.; Freitas, R.A.P.D.; Casagrande, F.; Da Silva Lindemann, D.; Do Nascimento Reis, R.A.; Lentini, C.A.D.; De Cunha Lima, A.T. Dispersion Analysis of the 2017 Persian Gulf Oil Spill Based on Remote Sensing Data and Numerical Modelling. Mar. Pollut. Bull. 2024, 205, 116639. [Google Scholar] [CrossRef]
- Ye, X.; Zhang, B.; Lee, K.; Storesund, R.; Song, X.; Kang, Q.; Li, P.; Chen, B. A Multi-Criteria Simulation-Optimization Coupling Approach for Effective Emergency Response in Marine Oil Spill Accidents. J. Hazard. Mater. 2024, 469, 133832. [Google Scholar] [CrossRef]
- Bi, H.; Si, H. Dynamic Risk Assessment of Oil Spill Scenario for Three Gorges Reservoir in China Based on Numerical Simulation. Saf. Sci. 2012, 50, 1112–1118. [Google Scholar] [CrossRef]
- Zhao, X.; Li, H.; Ding, L.; Wang, W.; Xue, Y. Forecasting Direct Economic Losses of Marine Disasters in China Based on a Novel Combined Model. Int. J. Disaster Risk Reduct. 2020, 51, 101921. [Google Scholar] [CrossRef]
- Tuyen, N.D.; Tri, T.C. Assessment of Oil Spill Damage to Marine Ecosystems: Some Foreign Experiences and Conditions to Be Applied in Vietnam. Int. J. Multidiscip. Res. Publ. 2019, 2, 43–48. [Google Scholar]
- Guo, J.; Wu, X.; Wei, G. A New Economic Loss Assessment System for Urban Severe Rainfall and Flooding Disasters Based on Big Data Fusion. Environ. Res. 2020, 188, 109822. [Google Scholar] [CrossRef] [PubMed]
- Li, T. Emergency Logistics Resource Scheduling Algorithm in Cloud Computing Environment. Phys. Commun. 2024, 64, 102340. [Google Scholar] [CrossRef]
- Xu, S.; Xu, Z.; Liu, Y. Optimal Dispatch of Oil Spill Resources Considering Resource Priority. In Proceedings of the 2016 IEEE International Conference on Intelligent Transportation Engineering (ICITE), Singapore, 20–22 August 2016; IEEE: Piscataway, NJ, USA, 2016; pp. 76–79. [Google Scholar]
- Li, S.; Grifoll, M.; Estrada, M.; Zheng, P.; Feng, H. Optimization on Emergency Materials Dispatching Considering the Characteristics of Integrated Emergency Response for Large-Scale Marine Oil Spills. J. Mar. Sci. Eng. 2019, 7, 214. [Google Scholar] [CrossRef]
- Huang, X.; Ren, Y.; Zhang, J.; Wang, D.; Liu, J. Dynamic Scheduling Optimization of Marine Oil Spill Emergency Resource. J. Coast. Res. 2020, 107, 437. [Google Scholar] [CrossRef]
- Zhang, L.; Lu, J.; Yang, Z. Optimal Scheduling of Emergency Resources for Major Maritime Oil Spills Considering Time-Varying Demand and Transportation Networks. Eur. J. Oper. Res. 2021, 293, 529–546. [Google Scholar] [CrossRef]
- Li, K.; Yu, H.; Xu, Y.; Luo, X. Scheduling Optimization of Offshore Oil Spill Cleaning Materials Considering Multiple Accident Sites and Multiple Oil Types. Sustainability 2022, 14, 10047. [Google Scholar] [CrossRef]
- Zhang, L.; Lu, J. Optimizing Oil Spill Emergency Logistics: A Time-Varying Multi-Resource Collaborative Scheduling Model. Environ. Sci. Pollut. Res. 2023, 31, 2773–2801. [Google Scholar] [CrossRef]
- Dong, Y.; Ren, H.; Zhu, Y.; Tao, R.; Duan, Y.; Shao, N. A Multi-Objective Optimization Method for Maritime Search and Rescue Resource Allocation: An Application to the South China Sea. J. Mar. Sci. Eng. 2024, 12, 184. [Google Scholar] [CrossRef]
- Mohammadiun, S.; Gharahbagh, A.A.; Bakhtavar, E.; Hu, G.; Li, J.; Hewage, K.; Sadiq, R. Integrated Optimization of Marine Oil Spill Response and Liquid Oily Waste Management Using Mathematical Programming and Evolutionary Metaheuristic Techniques. J. Hazard. Mater. 2024, 463, 132838. [Google Scholar] [CrossRef]
- Periáñez, R. A Lagrangian Oil Spill Transport Model for the Red Sea. Ocean Eng. 2020, 217, 107953. [Google Scholar] [CrossRef]
- Al-Rabeh, A.H.; Cekirge, H.M.; Gunay, N. A Stochastic Simulation Model of Oil Spill Fate and Transport. Appl. Math. Model. 1989, 13, 322–329. [Google Scholar] [CrossRef]
- Chen, X.; Liu, L.; Huang, W. The Detection and Prediction for Oil Spill on the Sea Based on the Infrared Images. Infrared Phys. Technol. 2016, 77, 391–404. [Google Scholar] [CrossRef]
- Fay, J.A. Physical Processes in the Spread of Oil on a Water Surface. Int. Oil Spill Conf. Proc. 1971, 1971, 463–467. [Google Scholar] [CrossRef]
- Liu, D.S.-K.; Leendertse, J.J. A 3-D Oil Spill Model with and Without Ice Cover; Rand Corp.: Paris, France, 1981. [Google Scholar]
- Mackay, D.; Chang, S.; Wells, P.G. Calculation of Oil Concentrations under Chemically Dispersed Slicks. Mar. Pollut. Bull. 1982, 13, 278–283. [Google Scholar] [CrossRef]
- Siddiqui, A.W.; Verma, M. A Bi-Objective Approach to Routing and Scheduling Maritime Transportation of Crude Oil. Transp. Res. Part D Transp. Environ. 2015, 37, 65–78. [Google Scholar] [CrossRef]
- Chen, Y.; Liu, L.; Gao, X.; Huang, X. Real-Time Scheduling Decision Optimization in a Marine Oil Spill Emergency. In Proceedings of the ICLEM 2014, Shanghai, China, 9–11 October 2014; American Society of Civil Engineers: Reston, VA, USA, 2014; pp. 401–407. [Google Scholar]
- James, L.D.; Lee, R.R. Economics of Water Resources Planning; McGraw-Hill: New York, NY, USA, 1971. [Google Scholar]
- Guan, X.; Liu, M.; Meng, Y. A Comprehensive Ecological Compensation Indicator Based on Pollution Damage—Protection Bidirectional Model for River Basin. Ecol. Indic. 2021, 126, 107708. [Google Scholar] [CrossRef]
- Han, H.; Huang, S.; Liu, S.; Sha, J.; Lv, X. An Assessment of Marine Ecosystem Damage from the Penglai 19-3 Oil Spill Accident. J. Mar. Sci. Eng. 2021, 9, 732. [Google Scholar] [CrossRef]
- GB/T 34546-2017; Technical Guidelines for Marine Ecological Damage Assessment. State Oceanic Administration: Beijing, China, 2017.
- Zafirakou, A.; Themeli, S.; Tsami, E.; Aretoulis, G. Multi-Criteria Analysis of Different Approaches to Protect the Marine and Coastal Environment from Oil Spills. J. Mar. Sci. Eng. 2018, 6, 125. [Google Scholar] [CrossRef]
- Wang, Y.; Wang, X.; Fan, J.; Wang, Z.; Zhen, L. Emergency Logistics Network Optimization with Time Window Assignment. Expert Syst. Appl. 2023, 214, 119145. [Google Scholar] [CrossRef]
- Guo, J.; Jiang, Z.; Ying, J.; Feng, X.; Zheng, F. Optimal Allocation Model of Port Emergency Resources Based on the Improved Multi-Objective Particle Swarm Algorithm and TOPSIS Method. Mar. Pollut. Bull. 2024, 209, 117214. [Google Scholar] [CrossRef]
- Shichao, Z.; Pengju, S. Robust Optimization of Multi-Objective and Multi-Period Emergency Materials Scheduling Considering Fairness and Timeliness. In Proceedings of the 2023 11th International Conference on Traffic and Logistic Engineering (ICTLE), Macau, China, 25–27 August 2023; IEEE: Piscataway, NJ, USA, 2023; pp. 183–186. [Google Scholar]
- Meng, L. A Two-Stage Chance Constrained Stochastic Programming Model for Emergency Supply Distribution Considering Dynamic Uncertainty. Transp. Res. Part E Logist. Transp. Rev. 2023, 179, 103296. [Google Scholar] [CrossRef]
- Ma, Q.; Zhou, Y.; Zhang, M.; Peng, Q.; Fu, S.; Lyu, N. A Method for Optimizing Maritime Emergency Resource Allocation in Inland Waterways. Ocean Eng. 2023, 289, 116224. [Google Scholar] [CrossRef]
- Ma, Q.; Zhang, D.; Wan, C.; Zhang, J.; Lyu, N. Multi-Objective Emergency Resources Allocation Optimization for Maritime Search and Rescue Considering Accident Black-Spots. Ocean Eng. 2022, 261, 112178. [Google Scholar] [CrossRef]
- Zhang, H.; Gan, L.; Tao, N.; Yang, N.; Zhan, H. Emergency Fleet Scheduling for Maritime Oil Spill Accidents Considering Demand-Site Dynamic Motion under Uncertain Demand. Ocean Eng. 2023, 285, 115434. [Google Scholar] [CrossRef]
- Yang, Y.; Yan, J.; Xu, J.; Zhong, X.; Huang, Y.; Rui, J.; Cheng, M.; Huang, Y.; Wang, Y.; Liang, T.; et al. Oil Film Detection for Marine Radar Image Using SBR Feature and Adaptive Threshold. J. Mar. Sci. Eng. 2025, 13, 1178. [Google Scholar] [CrossRef]
- Hu, H.; He, J.; He, X.; Yang, W.; Nie, J.; Ran, B. Emergency Material Scheduling Optimization Model and Algorithms: A Review. J. Traffic Transp. Eng. (Engl. Ed.) 2019, 6, 441–454. [Google Scholar] [CrossRef]
- Mirjalili, S.; Mirjalili, S.M.; Lewis, A. Grey Wolf Optimizer. Adv. Eng. Softw. 2014, 69, 46–61. [Google Scholar] [CrossRef]
- Jahed, A.; Hadji Molana, S.M.; Tavakkoli-Moghaddam, R. A Sustainable Vaccine Supply-Production-Distribution Network with Heterologous and Homologous Vaccination Strategies: Bi-Objective Optimization. Socio-Econ. Plan. Sci. 2025, 98, 102113. [Google Scholar] [CrossRef]
- Liu, J.; Liu, Z.; Wu, Y.; Li, K. MBB-MOGWO: Modified Boltzmann-Based Multi-Objective Grey Wolf Optimizer. Sensors 2024, 24, 1502. [Google Scholar] [CrossRef] [PubMed]
- Li, A.-D.; Xue, B.; Zhang, M. Multi-Objective Feature Selection Using Hybridization of a Genetic Algorithm and Direct Multisearch for Key Quality Characteristic Selection. Inf. Sci. 2020, 523, 245–265. [Google Scholar] [CrossRef]
- Purohit, B.K.; Tewari, S.; Prasad, K.S.N.V.; Talari, V.K.; Pandey, N.; Choudhury, P.; Panda, S.S. Marine Oil Spill Clean-up: A Review on Technologies with Recent Trends and Challenges. Reg. Stud. Mar. Sci. 2024, 80, 103876. [Google Scholar] [CrossRef]











| Group No. | Coordinate | Emergency Preparation Time (h) | Velocity (Knots) | Unit Cost of Transportation (CNY/h) | |
|---|---|---|---|---|---|
| Longitude | Latitude | ||||
| a | 122.029° E | 29.994° N | 0.8 | 15.75 | 6680 |
| b | 121.977° E | 30.055° N | 0.6 | 16.98 | 7020 |
| c | 122.227° E | 30.24° N | 1.15 | 13.24 | 6140 |
| Oil Film No. | Oil Quantity (t) | Coordinate | |
|---|---|---|---|
| Longitude | Latitude | ||
| 1 | 6.11 | 122.596° E | 29.899° N |
| 2 | 3.14 | 122.543° E | 29.975° N |
| 3 | 1.57 | 122.466° E | 30.041° N |
| 4 | 4.01 | 122.512° E | 29.958° N |
| 5 | 3.39 | 122.441° E | 30.018° N |
| 6 | 10.74 | 122.499° E | 30.001° N |
| 7 | 7.48 | 122.568° E | 29.904° N |
| 8 | 5.87 | 122.607° E | 29.863° N |
| 9 | 6.21 | 122.536° E | 29.935° N |
| 10 | 5.84 | 122.577° E | 29.936° N |
| 11 | 4.46 | 122.455° E | 29.983° N |
| Parameter | Value | Unit | Parameter | Value | Unit |
|---|---|---|---|---|---|
| Sea water density | 1050 | kg/m3 | Gravity acceleration | 9.8 | N/kg |
| Oil density | 830 | kg/m3 | Viscosity coefficient | 0.0000017 | /s |
| Water flow velocity in east-west direction | −0.5 | km/h | Net surface tension coefficient | 0.03 | N/m |
| Water flow velocity in north-south direction | 0.3 | km/h | Vertical diffusivity | 0.001 | /s |
| Wind speed at 10 m height | 18 | km/h | Wind angle | 152 | ° |
| Wind-induced current coefficient | 0.025 |
| Industry Type | Fisheries | Aquaculture | Tourism |
|---|---|---|---|
| Annual unit output value of industry (CNY/hectare/year) | 52,110 | 643,180 | 435,578 |
| Parameter | Value | Unit | Parameter | Value | Unit |
|---|---|---|---|---|---|
| Recovery time | 5 | year | Permissible pollutant concentration | 0.01 | mg/L |
| Affected sea depth | 0.01 | m | Unit cost of wastewater treatment | 46 | CNY/t |
| Oil spill toxicity coefficient | 1 | Impact lever on marine ecosystems | 50% | ||
| Sensitivity conversion rate | 0.03 |
| Algorithm | Parameter | Value |
|---|---|---|
| IMOGWO | Number of grey wolves | 200 |
| Maximum number of iterations | 300 | |
| Archive size | 150 | |
| Crossover rate | 0.2 | |
| Mutation rate | 0.1 | |
| MOGWO | Number of grey wolves | 200 |
| Maximum number of iterations | 300 | |
| Archive size | 150 |
| No. | IMOGWO | MOGWO | ||||
|---|---|---|---|---|---|---|
| Scheduling Time (h) | Spill Losses (CNY) | CPU (s) | Scheduling Time (h) | Spill Losses (CNY) | CPU (s) | |
| 1 | 8.9781 | 313,676,279.8 | 111.63 | 9.0296 | 321,080,170.9 | 188.56 |
| 2 | 9.0217 | 314,019,532.5 | 156.35 | 8.9781 | 325,138,754.2 | 218.43 |
| 3 | 8.9398 | 321,812,921.7 | 132.74 | 9.0296 | 318,425,464.1 | 212.02 |
| 4 | 9.0296 | 321,429,977 | 113.68 | 9.1527 | 319,144,091.7 | 173.12 |
| 5 | 9.0652 | 320,754,878.8 | 140.81 | 9.0296 | 316,776,877 | 182.72 |
| 6 | 8.9781 | 315,315,824.8 | 140.27 | 8.9781 | 315,845,136.3 | 197.00 |
| 7 | 9.0992 | 315,502,075.5 | 137.20 | 9.0652 | 320,753,957.8 | 194.63 |
| 8 | 9.1198 | 320,400,740.5 | 121.53 | 9.298 | 319,177,021.2 | 200.39 |
| 9 | 8.9398 | 320,565,434.7 | 148.76 | 9.0296 | 316,776,877 | 232.79 |
| 10 | 9.1446 | 318,772,335.3 | 139.92 | 9.2431 | 321,093,914.6 | 216.89 |
| avg | 9.03159 | 318,225,000.1 | 134.289 | 9.08336 | 319,421,226.5 | 201.655 |
| Oil Film No. | Coordinate | Oil Film Area (km2) | Length of Booms (m) | Boom Deployment Time (h) | |
|---|---|---|---|---|---|
| Longitude | Latitude | ||||
| 1 | 122.576° E | 29.909° N | 0.50124 | 800 | 1.3939 |
| 2 | 122.515° E | 29.989° N | 0.47467 | 778 | 1.3565 |
| 3 | 122.455° E | 30.047° N | 0.14708 | 433 | 0.75509 |
| 4 | 122.490° E | 29.969° N | 0.40226 | 716 | 1.2488 |
| 5 | 122.425° E | 30.026° N | 0.30354 | 622 | 1.0847 |
| 6 | 122.476° E | 30.012° N | 0.80896 | 1016 | 1.7709 |
| 7 | 122.554° E | 29.911° N | 0.38697 | 703 | 1.2248 |
| 8 | 122.580° E | 29.876° N | 0.67721 | 929 | 1.6203 |
| 9 | 122.503° E | 29.951° N | 0.8536 | 1043 | 1.8191 |
| 10 | 122.542° E | 29.953° N | 0.85326 | 1043 | 1.8187 |
| 11 | 122.440° E | 29.990° N | 0.29804 | 617 | 1.0749 |
| Total | 5.70683 | 8700 | |||
| Oil Film No. | Area Affected by Oil Film (km2) | Ecological Losses (CNY) | Economic Losses | ||
|---|---|---|---|---|---|
| Industrial Losses (CNY) | Cost of Booms (CNY) | Transportation Expenses (CNY) | |||
| 1 | 2.0077 | 3,678,286.47 | 10,461,923.06 | 136,000 | 58,033.13 |
| 2 | 2.5156 | 4,608,803.68 | 13,108,535.70 | 132,260 | |
| 3 | 0.68138 | 1,248,371.88 | 43,824,947.95 | 73,610 | |
| 4 | 1.8 | 3,297,769.67 | 9,379,642.64 | 121,720 | |
| 5 | 1.3177 | 2,414,136.44 | 57,394,813.33 | 105,740 | |
| 6 | 2.9751 | 5,450,719.64 | 15,503,145.28 | 172,720 | |
| 7 | 1.2739 | 2,333,903.89 | 6,638,178.72 | 119,510 | |
| 8 | 3.1027 | 5,684,548.02 | 16,168,208.91 | 157,930 | |
| 9 | 4.164 | 7,628,988.62 | 21,698,661.24 | 177,310 | |
| 10 | 4.2809 | 7,843,220.03 | 22,307,986.39 | 177,310 | |
| 11 | 1.1338 | 2,077,318.15 | 49,387,136.96 | 104,890 | |
| Total | 25.25278 | 46,266,066.5 | 265,873,180.2 | 1,479,000 | |
| Group No. | Scheduling Planning | Length of Booms (m) | Completion Time of Boom Deployment (h) |
|---|---|---|---|
| a | 7→1→8 | 2432 | 7.3834 |
| b | 11→4→2→10 | 3154 | 8.9781 |
| c | 3→5→6→9 | 3114 | 8.7595 |
Disclaimer/Publisher’s Note: The statements, opinions and data contained in all publications are solely those of the individual author(s) and contributor(s) and not of MDPI and/or the editor(s). MDPI and/or the editor(s) disclaim responsibility for any injury to people or property resulting from any ideas, methods, instructions or products referred to in the content. |
© 2025 by the authors. Licensee MDPI, Basel, Switzerland. This article is an open access article distributed under the terms and conditions of the Creative Commons Attribution (CC BY) license (https://creativecommons.org/licenses/by/4.0/).
Share and Cite
Xu, Y.; Zhang, L.; Zheng, P.; Liu, G.; Zhao, D. An Emergency Scheduling Model for Oil Containment Boom in Dynamically Changing Marine Oil Spills: Integrating Economic and Ecological Considerations. Systems 2025, 13, 716. https://doi.org/10.3390/systems13080716
Xu Y, Zhang L, Zheng P, Liu G, Zhao D. An Emergency Scheduling Model for Oil Containment Boom in Dynamically Changing Marine Oil Spills: Integrating Economic and Ecological Considerations. Systems. 2025; 13(8):716. https://doi.org/10.3390/systems13080716
Chicago/Turabian StyleXu, Yuanyuan, Linlin Zhang, Pengjun Zheng, Guiyun Liu, and Dan Zhao. 2025. "An Emergency Scheduling Model for Oil Containment Boom in Dynamically Changing Marine Oil Spills: Integrating Economic and Ecological Considerations" Systems 13, no. 8: 716. https://doi.org/10.3390/systems13080716
APA StyleXu, Y., Zhang, L., Zheng, P., Liu, G., & Zhao, D. (2025). An Emergency Scheduling Model for Oil Containment Boom in Dynamically Changing Marine Oil Spills: Integrating Economic and Ecological Considerations. Systems, 13(8), 716. https://doi.org/10.3390/systems13080716

