Forest Tenure as an Institutional Mechanism: Promoting Ecosystem Services via an LADM-Based Forest Cadastral System in China
Abstract
1. Introduction
2. Literature Review
3. Methodology
3.1. Conceptual Framework
3.2. Knowledge Base Part
3.3. Environment Part
3.4. Design Research Part
4. Evolution of Forest Tenure System in China Since 1949
4.1. Land Reform Period (1949–1952)
4.1.1. Background
4.1.2. Forest Tenure Changes
4.1.3. Impacts
4.2. People’s Commune Period (1953–1977)
4.2.1. Background
4.2.2. Forest Tenure Changes
4.2.3. Impacts
4.3. Forestry “Three Fixes” Period (1978–2002)
4.3.1. Background
4.3.2. Forest Tenure Changes
4.3.3. Impacts
4.4. Forest Tenure Reform Period (2003–Present)
4.4.1. Background
4.4.2. Forest Tenure Changes
4.4.3. Impacts
5. Proposed Forest Tenure System in China
5.1. Forest Land Rights System
5.1.1. State Ownership of Forest Land
5.1.2. Collective Ownership of Forest Land
5.1.3. Contractual Management Right of Forest Land
5.1.4. Management Right of Forest Land
5.1.5. Easement of Forest Land
5.1.6. Mortgage Right of Forest Land
5.2. Timber Rights System
5.2.1. Timber Ownership
5.2.2. Timber Use Right
5.2.3. Timber Mortgage Right
6. Design of LADM-Based Forest Cadastral System for China
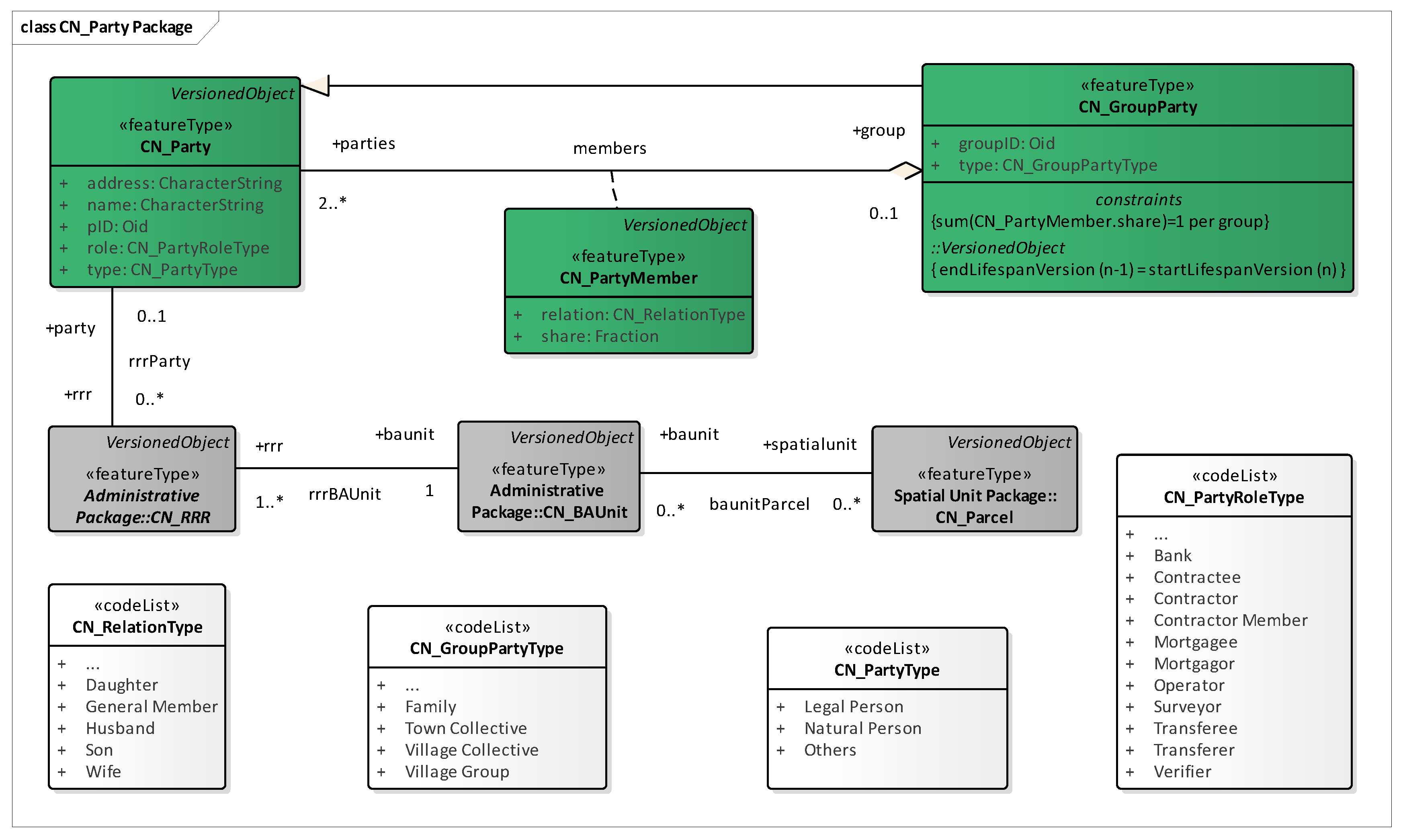
6.1. Party Package
6.1.1. Legal Subjects
6.1.2. Code Lists
6.2. Administrative Package
6.2.1. Rights, Restrictions, and Responsibilities
6.2.2. Association Relationships
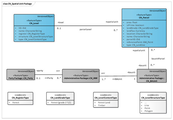
6.3. Spatial Unit Package
6.3.1. Spatial Units
6.3.2. Measurement and Representation
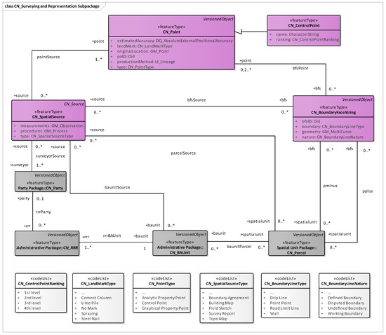
6.4. Surveying and Representation Subpackage
6.4.1. Surveying Methods
6.4.2. Representation Standards
7. Test of the LADM-Based Forest Cadastral Model in Ningbo
7.1. Core Dilemmas in Ningbo’s Forest Administration
7.2. Localized Construction of the Forest Cadastral Model
7.3. Synergistic Institutional–Technical Administration Pathways
7.4. Evaluation and Discussion
8. Discussion and Conclusions
Author Contributions
Funding
Data Availability Statement
Acknowledgments
Conflicts of Interest
Abbreviations
| LADM | Land Administration Domain Model |
| ES | Ecosystem Service |
| GPS | Global Positioning System |
| RS | Remote Sensing |
| GIS | Geographic Information System |
| DEM | Digital Elevation Model |
| DTM | Digital Terrain Model |
| DSM | Digital Surface Model |
| DSR | Design Science Research |
References
- FAO. The State of the World’s Forests 2022: Forest Pathways for Green Recovery and Building Inclusive, Resilient and Sustainable Economies; FAO: Rome, Italy, 2022. [Google Scholar]
- Keenan, R.J.; Reams, G.A.; Achard, F.; de Freitas, J.V.; Grainger, A.; Lindquist, E. Dynamics of global forest area: Results from the FAO global forest resources assessment 2015. For. Ecol. Manag. 2015, 352, 9–20. [Google Scholar] [CrossRef]
- Pan, Y.; Birdsey, R.A.; Phillips, O.L.; Jackson, R.B. The structure, distribution, and biomass of the world’s forests. Annu. Rev. Ecol. Evol. Syst. 2013, 44, 593–622. [Google Scholar] [CrossRef]
- FAO. Global Forest Resources Assessment 2020: Main Report; FAO: Rome, Italy, 2020. [Google Scholar]
- Köhl, M.; Lasco, R.; Cifuentes, M.; Jonsson, Ö.; Korhonen, K.T.; Mundhenk, P.; de Jesus Navar, J.; Stinson, G. Changes in forest production, biomass and carbon: Results from the 2015 UN FAO global forest resource assessment. For. Ecol. Manag. 2015, 352, 21–34. [Google Scholar] [CrossRef]
- Miura, S.; Amacher, M.; Hofer, T.; San-Miguel-Ayanz, J.; Ernawati; Thackway, R. Protective functions and ecosystem services of global forests in the past quarter-century. For. Ecol. Manag. 2015, 352, 35–46. [Google Scholar] [CrossRef]
- Patterson, T.M.; Coelho, D.L. Ecosystem services: Foundations, opportunities, and challenges for the forest products sector. For. Ecol. Manag. 2009, 257, 1637–1646. [Google Scholar] [CrossRef]
- Trumbore, S.; Brando, P.; Hartmann, H. Forest health and global change. Science 2015, 349, 814–818. [Google Scholar] [CrossRef]
- Aggarwal, S.; Larson, A.; McDermott, C.; Katila, P.; Giessen, L. Tenure reform for better forestry: An unfinished policy agenda. For. Policy Econ. 2021, 123, 102376. [Google Scholar] [CrossRef]
- Whiteman, A.; Wickramasinghe, A.; Piña, L. Global trends in forest ownership, public income and expenditure on forestry and forestry employment. For. Ecol. Manag. 2015, 352, 99–108. [Google Scholar] [CrossRef]
- FAO. Global Forest Resources Assessment 2020: Report China; FAO: Rome, Italy, 2020. [Google Scholar]
- Aguilar, F.X.; Wen, Y. Socio-economic and ecological impacts of China’s forest sector policies. For. Policy Econ. 2021, 127, 102454. [Google Scholar] [CrossRef]
- Wang, S.; van Kooten, G.C.; Wilson, B. Mosaic of reform: Forest policy in post-1978 China. For. Policy Econ. 2004, 6, 71–83. [Google Scholar] [CrossRef]
- Yin, R.; Yao, S.; Huo, X. China’s forest tenure reform and institutional change in the new century: What has been implemented and what remains to be pursued? Land Use Policy 2013, 30, 825–833. [Google Scholar] [CrossRef]
- Xu, J.; Hyde, W.F. China’s second round of forest reforms: Observations for China and implications globally. For. Policy Econ. 2019, 98, 19–29. [Google Scholar] [CrossRef]
- Dale, P.F.; Mclaughlin, J.D. Land Administration; Oxford University Press: Oxford, UK, 1999. [Google Scholar]
- De Soto, H. The Mystery of Capital; Bantam Press: London, UK, 2000. [Google Scholar]
- Larsson, G. Land Registration and Cadastral Systems: Tools for Land Information and Management; Wiley: New York, NY, USA, 1991. [Google Scholar]
- Williamson, I.; Enemark, S.; Wallace, J.; Rajabifard, A. Land Administration for Sustainable Development; ESRI Press: Redlands, CA, USA, 2010. [Google Scholar]
- Zevenbergen, J. Systems of Land Registration: Aspects and Effects. Ph.D. Dissertation, Delft University of Technology, Amsterdam, The Netherlands, 2002. [Google Scholar]
- Henssen, J.L.G. Basic principles of the main cadastral systems in the world. In Proceedings of the One Day Seminar Held during the Annual Meeting of Commission 7, Cadastre and Rural Land Management, Delft, The Netherlands, 15–19 May 1995; FIG: Delft, The Netherlands, 1995. [Google Scholar]
- Lemmen, C. A Domain Model for Land Administration. Ph.D. Dissertation, University of Twente, Delft University of Technology, Amsterdam, The Netherlands, 2012. [Google Scholar]
- ISO. Geographic Information—Land Administration Domain Model (LADM): 19152; ISO: Geneva, Switzerland, 2012. [Google Scholar]
- Lemmen, C.; van Oosterom, P.; Bennett, R. The land administration domain model. Land Use Policy 2015, 49, 535–545. [Google Scholar] [CrossRef]
- Lemmen, C.; van Oosterom, P.; Bennett, R. The land administration domain model (LADM): Motivation, standardisation, application and further development. Land Use Policy 2015, 49, 527–534. [Google Scholar] [CrossRef]
- Paulsson, J.; Paasch, J. The land administration domain model—A literature survey. Land Use Policy 2015, 49, 546–551. [Google Scholar] [CrossRef]
- United Nations. Transforming Our World: The 2030 Agenda for Sustainable Development; United Nations: New York, NY, USA, 2015. [Google Scholar]
- Lemmen, C.; van Oosterom, P.; Kara, A.; Kalogianni, E.; Shnaidman, A.; Indrajit, A.; Alattas, A. The scope of LADM revision is shaping-up. In Proceedings of the 8th International FIG Workshop on the Land Administration Domain Model, Kuala Lumpur, Malaysia, 1–3 October 2019. [Google Scholar]
- Van Oosterom, P.; Unger, E.; Lemmen, C. The second themed article collection on the land administration domain model (LADM). Land Use Policy 2022, 120, 106287. [Google Scholar] [CrossRef]
- Paulsson, J. 3D Property Rights—An Analysis of Key Factors Based on International Experience. Ph.D. Dissertation, Royal Institute of Technology (KTH), Stockholm, Sweden, 2007. [Google Scholar]
- Stoter, J.E. 3D Cadastre. Ph.D. Dissertation, Delft University of Technology, Delft, The Netherlands, 2004. [Google Scholar]
- Stoter, J.; Ploeger, H.; van Oosterom, P. 3D cadastre in the Netherlands: Developments and international applicability. Comput. Environ. Urban 2013, 40, 56–67. [Google Scholar] [CrossRef]
- Van Oosterom, P. Research and development in 3D cadastres. Comput. Environ. Urban Syst. 2013, 40, 1–6. [Google Scholar] [CrossRef]
- Lemmen, C.; van Oosterom, P.; Kalantari, M. Towards a new working item proposal for edition II of LADM. In Proceedings of the 7th International FIG Workshop on the Land Administration Domain Model, Zagreb, Croatia, 11–13 April 2018. [Google Scholar]
- Polat, Z.A.; Alkan, M.; Paulsson, J.; Paasch, J.M.; Kalogiann, E. Global scientific production on LADM-based research: A bibliometric analysis from 2012 to 2020. Land Use Policy 2022, 112, 105847. [Google Scholar] [CrossRef]
- Guo, R.; Lin, L.; Shen, Y.; Ping, L.; He, B.; Jiang, R. Developing a 3D cadastre for the administration of urban land use: A case study of Shenzhen, China. Comput. Environ. Urban 2013, 40, 46–55. [Google Scholar] [CrossRef]
- Li, L.; Wu, J.; Zhu, H.; Duan, X.; Luo, F. 3D modeling of the ownership structure of condominium units. Comput. Environ. Urban 2016, 59, 50–63. [Google Scholar] [CrossRef]
- Ying, S.; Guo, R.; Li, L.; Oosterom, P.V.; Ledoux, H.; Stoter, J. Design and development of a 3D cadastral system prototype based on the LADM and 3D topology. In Proceedings of the 2nd International Workshop on 3D Cadastres, Delft, The Netherlands, 16–18 November 2011; FIG, EuroSDR, TU Delft: Delft, The Netherlands, 2011. [Google Scholar]
- Yu, C.; Li, L.; Ying, S.; He, B.; Zhao, Z.; Wan, Y. Designing a title certificate for the Chinese 3D cadastre. In Proceedings of the 3rd International FIG Workshop on 3D Cadastres, Shenzhen, China, 25–26 October 2012; FIG: Shenzhen, China, 2012. [Google Scholar]
- Li, C.; Zhao, Z.; Chen, Y.; Zhu, W.; Qiu, J.; Jiang, S.; Guo, R. Modeling the Urban Low-Altitude Traffic Space Based on the Land Administration Domain Model—Case Studies in Shenzhen, China. Land 2024, 13, 2062. [Google Scholar] [CrossRef]
- Ying, S.; Li, C.; Chen, N.; Jia, Y.; Guo, R.; Li, L. Object Analysis and 3D Spatial Modelling for Uniform Natural Resources in China. Land 2021, 10, 1154. [Google Scholar] [CrossRef]
- Xu, Z.; Zhuo, Y.; Liao, R.; Wu, C.; Wu, Y.; Li, G. LADM-based model for natural resource administration in China. ISPRS Int. J. Geo-Inf. 2019, 8, 456. [Google Scholar] [CrossRef]
- Ying, S.; Guo, R.; Li, L.; Chen, N.; Jia, Y. An uniform real-estate registration model for China. In Proceedings of the 6th International FIG Workshop on 3D Cadastres, Delft, The Netherlands, 2–4 October 2018; FIG: Delft, The Netherlands, 2018. [Google Scholar]
- Yu, C.B.; Li, L.; He, B.; Zhao, Z.G.; Li, X.M. LADM-based modeling of the unified registration of immovable property in China. Land Use Policy 2017, 64, 292–306. [Google Scholar] [CrossRef]
- Zhuo, Y.F.; Ma, Z.M.; Lemmen, C.; Bennett, R.M. Application of LADM for the integration of land and housing information in China: The legal dimension. Land Use Policy 2015, 49, 634–648. [Google Scholar] [CrossRef]
- Xu, Z.; Zhuo, Y.; Li, G.; Liao, R.; Wu, C. Towards a valuation and taxation information model for Chinese rural collective construction land. Sustainability 2019, 11, 6610. [Google Scholar] [CrossRef]
- Zhuo, Y.; Xu, Z.; Li, G.; Liao, R.; Lemmen, C.; Wu, C.; Wu, Y. LADM-based profile for farmland tripartite entitlement system in China. Land Use Policy 2020, 92, 104459. [Google Scholar] [CrossRef]
- Xu, Z.; Zhuo, Y.; Li, G.; Bennett, R.M.; Liao, R.; Wu, C.; Wu, Y. An LADM–based model to facilitate land tenure reform of rural homesteads in China. Land Use Policy 2022, 120, 106271. [Google Scholar] [CrossRef]
- Hevner, A.R.; March, S.T.; Park, J.; Ram, S. Design science in Information Systems research. MIS Quart. 2004, 28, 75–105. [Google Scholar] [CrossRef]
- Gregor, S.; Hevner, A.R. Positioning and presenting design science research for maximum impact. MIS Quart. 2013, 37, 337. [Google Scholar] [CrossRef]
- Zhuo, Y.; Xu, Z.; Li, G.; Wang, X.; Chen, Y. An LADM-based profile for marine geo-regulation: A case study of China. Ocean Coast. Manag. 2024, 257, 107339. [Google Scholar] [CrossRef]







| Period | Characteristics of Forest Tenure Systems | |
|---|---|---|
| State | Society | |
| Land Reform (1949–1952) | (1) State ownership (2) State management | (1) Household ownership (2) Household management |
| People’s Commune (1953–1977) | (1) State ownership (2) State management | (1) Collective ownership (2) Collective management |
| Forestry “Three Fixes” (1978–2002) | (1) State ownership (2) State management as the main approach | (1) Collective ownership (2) Household management as the main approach |
| Forest Tenure Reform (2003–present) | (1) State ownership (2) State management as the main approach (3) Supplemented by household and market-oriented management | (1) Collective ownership (2) Household management as the main approach (3) Supplemented by market-oriented management |
| Tenure Category | Ownership | Usufructuary Rights | Security Rights |
|---|---|---|---|
| Forest Land (Carrier) | Land ownership | Land contractual management right, land management right, land easement | Land mortgage right |
| Timbers (Attachment) | Timber ownership | Timber use right | Timber mortgage right |
Disclaimer/Publisher’s Note: The statements, opinions and data contained in all publications are solely those of the individual author(s) and contributor(s) and not of MDPI and/or the editor(s). MDPI and/or the editor(s) disclaim responsibility for any injury to people or property resulting from any ideas, methods, instructions or products referred to in the content. |
© 2025 by the authors. Licensee MDPI, Basel, Switzerland. This article is an open access article distributed under the terms and conditions of the Creative Commons Attribution (CC BY) license (https://creativecommons.org/licenses/by/4.0/).
Share and Cite
Xu, Z.; Zhuo, Y.; Li, G. Forest Tenure as an Institutional Mechanism: Promoting Ecosystem Services via an LADM-Based Forest Cadastral System in China. Systems 2025, 13, 671. https://doi.org/10.3390/systems13080671
Xu Z, Zhuo Y, Li G. Forest Tenure as an Institutional Mechanism: Promoting Ecosystem Services via an LADM-Based Forest Cadastral System in China. Systems. 2025; 13(8):671. https://doi.org/10.3390/systems13080671
Chicago/Turabian StyleXu, Zhongguo, Yuefei Zhuo, and Guan Li. 2025. "Forest Tenure as an Institutional Mechanism: Promoting Ecosystem Services via an LADM-Based Forest Cadastral System in China" Systems 13, no. 8: 671. https://doi.org/10.3390/systems13080671
APA StyleXu, Z., Zhuo, Y., & Li, G. (2025). Forest Tenure as an Institutional Mechanism: Promoting Ecosystem Services via an LADM-Based Forest Cadastral System in China. Systems, 13(8), 671. https://doi.org/10.3390/systems13080671

