Abstract Operations Research Modeling Using Natural Language Inputs
Abstract
1. Introduction
Contributions and Organization
- We are, to the best of our knowledge, the first to propose an out-of-the-box multi-turn chat system that can generate abstract OR models from a user query and then combine that with user data to generate and solve concrete OR models. Further, our solution is not tied to any particular OR solver. Our approach empowers LLMs to create and edit an abstraction of a class of OR models, such as order fulfillment models. This abstraction is particularly important for industrial solution providers, as it enables them to work with the model abstraction class instead of having to work with each individual concrete OR model.
- We are also the first to handle automatic solver triage. In an OR problem-solving cycle, selecting a proper solver is as important as building a mathematical program. All existing MP interfaces require developers to manually decide which solver to choose, while our approach handles solver triage through a solver interface unification. This innovation streamlines the problem-solving process and saves time for developers.
2. Related Works
2.1. Large Language Models
2.2. Automated Mathematical Programming
3. Comparison with Current Work
- What–if analysis:
- End-to-end pipeline:
- Optimizer:
- External knowledge:
- Validation, error correction:
- Complexity:
- Modeling type:
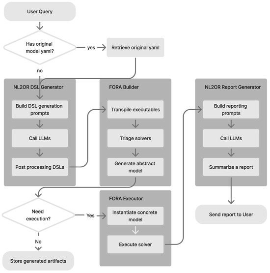
4. Methodology
4.1. DSL Generator
Post-Processing and Error Handling
- Syntax Error:
- Early Detection:
- JSON-Based Validation:
- Runtime Error and Restart:
4.2. FORA Builder and Executor
4.3. Report Generator
5. Experiments
5.1. OR Model Creation
5.2. OR Model Edit
5.3. OR Model Creation for LPWP Data
6. Conclusions and Future Work
Author Contributions
Funding
Institutional Review Board Statement
Informed Consent Statement
Data Availability Statement
Conflicts of Interest
References
- Hillier, F.S.; Lieberman, G.J. Introduction to Operations Research, 7th ed.; McGraw-Hill: New York, NY, USA, 2001. [Google Scholar]
- Zhang, J.; Liu, C.; Li, X.; Zhen, H.L.; Yuan, M.; Li, Y.; Yan, J. A survey for solving mixed integer programming via machine learning. Neurocomputing 2023, 519, 205–217. [Google Scholar] [CrossRef]
- Nair, V.; Bartunov, S.; Gimeno, F.; von Glehn, I.; Lichocki, P.; Lobov, I.; O’Donoghue, B.; Sonnerat, N.; Tjandraatmadja, C.; Wang, P.; et al. Solving Mixed Integer Programs Using Neural Networks. arXiv 2021, arXiv:2012.13349. [Google Scholar]
- Li, B.; Mellou, K.; Zhang, B.; Pathuri, J.; Menache, I. Large Language Models for Supply Chain Optimization. arXiv 2023, arXiv:2307.03875. [Google Scholar]
- Ramamonjison, R.; Li, H.; Yu, T.; He, S.; Rengan, V.; Banitalebi-dehkordi, A.; Zhou, Z.; Zhang, Y. Augmenting Operations Research with Auto-Formulation of Optimization Models from Problem Descriptions. In Proceedings of the Empirical Methods in Natural Language Processing: Industry Track. Association for Computational Linguistics, Abu Dhabi, United Arab Emirates, 9–11 December 2022; pp. 29–62. [Google Scholar] [CrossRef]
- Yang, C.; Wang, X.; Lu, Y.; Liu, H.; Le, Q.V.; Zhou, D.; Chen, X. Large Language Models as Optimizers. arXiv 2023, arXiv:2309.03409. [Google Scholar]
- Devlin, J.; Chang, M.W.; Lee, K.; Toutanova, K. Bert: Pre-training of deep bidirectional transformers for language understanding. arXiv 2018, arXiv:1810.04805. [Google Scholar]
- Zhang, S.; Roller, S.; Goyal, N.; Artetxe, M.; Chen, M.; Chen, S.; Dewan, C.; Diab, M.; Li, X.; Lin, X.V.; et al. Opt: Open pre-trained transformer language models. arXiv 2022, arXiv:2205.01068. [Google Scholar]
- Chowdhery, A.; Narang, S.; Devlin, J.; Bosma, M.; Mishra, G.; Roberts, A.; Barham, P.; Chung, H.W.; Sutton, C.; Gehrmann, S.; et al. Palm: Scaling language modeling with pathways. J. Mach. Learn. Res. 2023, 24, 1–113. [Google Scholar]
- Brown, T.; Mann, B.; Ryder, N.; Subbiah, M.; Kaplan, J.D.; Dhariwal, P.; Neelakantan, A.; Shyam, P.; Sastry, G.; Askell, A.; et al. Language models are few-shot learners. Adv. Neural Inf. Process. Syst. 2020, 33, 1877–1901. [Google Scholar]
- Achiam, J.; Adler, S.; Agarwal, S.; Ahmad, L.; Akkaya, I.; Aleman, F.L.; Almeida, D.; Altenschmidt, J.; Altman, S.; Anadkat, S.; et al. GPT-4 Technical Report. arXiv 2023, arXiv:2303.08774. [Google Scholar]
- Touvron, H.; Lavril, T.; Izacard, G.; Martinet, X.; Lachaux, M.A.; Lacroix, T.; Rozière, B.; Goyal, N.; Hambro, E.; Azhar, F.; et al. Llama: Open and efficient foundation language models. arXiv 2023, arXiv:2302.13971. [Google Scholar]
- Zhao, W.X.; Zhou, K.; Li, J.; Tang, T.; Wang, X.; Hou, Y.; Min, Y.; Zhang, B.; Zhang, J.; Dong, Z.; et al. A survey of large language models. arXiv 2023, arXiv:2303.18223. [Google Scholar]
- Vaswani, A.; Shazeer, N.; Parmar, N.; Uszkoreit, J.; Jones, L.; Gomez, A.N.; Kaiser, Ł.; Polosukhin, I. Attention is all you need. arXiv 2017, arXiv:1706.03762. [Google Scholar]
- Team, G.; Anil, R.; Borgeaud, S.; Wu, Y.; Alayrac, J.B.; Yu, J.; Soricut, R.; Schalkwyk, J.; Dai, A.M.; Hauth, A.; et al. Gemini: A family of highly capable multimodal models. arXiv 2023, arXiv:2312.11805. [Google Scholar]
- Wei, J.; Tay, Y.; Bommasani, R.; Raffel, C.; Zoph, B.; Borgeaud, S.; Yogatama, D.; Bosma, M.; Zhou, D.; Metzler, D.; et al. Emergent abilities of large language models. arXiv 2022, arXiv:2206.07682. [Google Scholar]
- Wei, J.; Wang, X.; Schuurmans, D.; Bosma, M.; Xia, F.; Chi, E.; Le, Q.V.; Zhou, D. Chain-of-thought prompting elicits reasoning in large language models. Adv. Neural Inf. Process. Syst. 2022, 35, 24824–24837. [Google Scholar]
- Wang, X.; Wei, J.; Schuurmans, D.; Le, Q.; Chi, E.; Narang, S.; Chowdhery, A.; Zhou, D. Self-consistency improves chain of thought reasoning in language models. arXiv 2022, arXiv:2203.11171. [Google Scholar]
- Yao, S.; Yu, D.; Zhao, J.; Shafran, I.; Griffiths, T.; Cao, Y.; Narasimhan, K. Tree of thoughts: Deliberate problem solving with large language models. In Advances in Neural Information Processing Systems; Curran Associates, Inc.: Red Hook, NY, USA, 2024; Volume 36. [Google Scholar]
- Yao, S.; Zhao, J.; Yu, D.; Du, N.; Shafran, I.; Narasimhan, K.; Cao, Y. React: Synergizing reasoning and acting in language models. arXiv 2022, arXiv:2210.03629. [Google Scholar]
- Zheng, C.; Liu, Z.; Xie, E.; Li, Z.; Li, Y. Progressive-hint prompting improves reasoning in large language models. arXiv 2023, arXiv:2304.09797. [Google Scholar]
- Besta, M.; Blach, N.; Kubicek, A.; Gerstenberger, R.; Gianinazzi, L.; Gajda, J.; Lehmann, T.; Podstawski, M.; Niewiadomski, H.; Nyczyk, P.; et al. Graph of thoughts: Solving elaborate problems with large language models. arXiv 2023, arXiv:2308.09687. [Google Scholar] [CrossRef]
- Prasath, G.; Karande, S. Synthesis of mathematical programs from natural language specifications. arXiv 2023, arXiv:2304.03287. [Google Scholar]
- AhmadiTeshnizi, A.; Gao, W.; Udell, M. OptiMUS: Scalable Optimization Modeling with (MI) LP Solvers and Large Language Models. arXiv 2024, arXiv:2402.10172. [Google Scholar]
- Xiao, Z.; Zhang, D.; Wu, Y.; Xu, L.; Wang, Y.J.; Han, X.; Fu, X.; Zhong, T.; Zeng, J.; Song, M.; et al. Chain-of-Experts: When LLMs Meet Complex Operations Research Problems. In Proceedings of the The Twelfth International Conference on Learning Representations, Vienna, Austria, 7–11 May 2024. [Google Scholar]
- Tang, Z.; Huang, C.; Zheng, X.; Hu, S.; Wang, Z.; Ge, D.; Wang, B. ORLM: Training Large Language Models for Optimization Modeling. arXiv 2024, arXiv:2405.17743. [Google Scholar]
- Tsouros, D.; Verhaeghe, H.; Kadıoğlu, S.; Guns, T. Holy Grail 2.0: From Natural Language to Constraint Models. arXiv 2023, arXiv:2308.01589. [Google Scholar]
- Zhang, J.; Wang, W.; Guo, S.; Wang, L.; Lin, F.; Yang, C.; Yin, W. Solving General Natural-Language-Description Optimization Problems with Large Language Models. arXiv 2024, arXiv:2407.07924. [Google Scholar]
- Du, D.; Pardalos, P.M. Handbook of Combinatorial Optimization; Springer Science & Business Media: New York, NY, USA, 1998; Volume 4. [Google Scholar]
- Öncan, T. A Survey of the Generalized Assignment Problem and Its Applications. INFOR Inf. Syst. Oper. Res. 2007, 45, 123–141. [Google Scholar] [CrossRef]
- Eruguz, A.S.; Sahin, E.; Jemai, Z.; Dallery, Y. A comprehensive survey of guaranteed-service models for multi-echelon inventory optimization. Int. J. Prod. Econ. 2016, 172, 110–125. [Google Scholar] [CrossRef]
- Rushton, A.; Croucher, P.; Baker, P. The Handbook of Logistics and Distribution Management: Understanding the Supply Chain; Kogan Page Publishers: London, UK, 2022. [Google Scholar]
- Available online: https://azure.microsoft.com/en-us/pricing/details/cognitive-services/openai-service (accessed on 21 January 2025).









| Feature | OptiGuide [4] | OptiMUS [24] | Chain of Experts [25] | NL2OR (This Paper) |
|---|---|---|---|---|
| “What–if” analysis | ✓ | ✗ | ✗ | ✓ |
| End-to-end pipeline | ✗ | ✓ | ✓ | ✓ |
| Optimizer | Gurobi | Gurobi | Gurobi | OR solver agnostic |
| External knowledge | ✗ | ✗ | ✓ | ✗ |
| Validation, error correction | SafeGuard | Evaluator LLM Agent | Reviewer LLM Agent | JSON Schema LLM Agent |
| Complexity | Low | Medium | High | Low |
| Modeling type | Concrete | Concrete | Concrete | Abstract |
| Problem | Description | # Problems |
|---|---|---|
| Minimum vertex covering | A vertex cover having the smallest possible number of vertices for a given graph. [29] | 3 |
| Knapsack optimization | Given a set of items, each with a weight and a value, determine which items to include in the collection so that the total weight is less than or equal to a given limit and the total value is as large as possible [29]. | 3 |
| Simple linear programming | Achieve the best outcome in a mathematical model whose requirements and objective are represented by linear relationships [1]. | 3 |
| Inventory assignment optimization | Minimize operational costs by optimizing inventory assignments in a two-echelon warehouse-store network [30]. | 3 |
| Multi-echelon inventory optimization | Minimize supply chain costs by optimizing inventory plan in a multi-echelon supply chain network [31]. | 3 |
| Bill-of-material optimization | Maximize material utilization and product fulfillment with limited raw materials in a manufacturing facility [1]. | 3 |
| Network flow optimization | Minimize flow costs while satisfying node constraints [1]. | 3 |
| Logistic optimization | Minimize logistic cost in a supply chain network [32]. | 3 |
| Resource scheduling optimization | Minimize agent resource cost and maximize resource utilization, while respecting agent shift and skill requirements [30]. | 6 |
| Model | Temp | Valid @1 | Valid @3 | Valid @5 | Latency (s) | ||||
|---|---|---|---|---|---|---|---|---|---|
| Ave. | Std. | P50 | P75 | P90 | |||||
| gpt-35 -turbo-16k | 0.1 | 0.6 | 0.66 | 0.7 | 4.58 | 2.09 | 4.12 | 5.46 | 6.93 |
| gpt-35 -turbo-16k | 0.2 | 0.7 | 0.73 | 0.73 | 4.44 | 1.69 | 4.18 | 4.84 | 6.67 |
| gpt-35 -turbo-16k | 0.4 | 0.63 | 0.66 | 0.73 | 4.59 | 1.77 | 4.33 | 5.73 | 6.88 |
| gpt-35 -turbo-16k | 0.6 | 0.6 | 0.63 | 0.7 | 4.69 | 2.17 | 4.23 | 5.99 | 6.85 |
| gpt-35 -turbo-16k | 0.8 | 0.63 | 0.66 | 0.73 | 4.82 | 1.91 | 4.59 | 6.24 | 7.25 |
| gpt-4-32k | 0.1 | 0.73 | 0.7 | 0.8 | 35.49 | 15.79 | 34.17 | 45.22 | 59.34 |
| gpt-4-32k | 0.2 | 0.83 | 0.86 | 0.9 | 35.49 | 16.17 | 31.24 | 40.69 | 58.04 |
| gpt-4-32k | 0.4 | 0.63 | 0.8 | 0.9 | 36.94 | 20.40 | 32.38 | 42.53 | 55.31 |
| gpt-4-32k | 0.6 | 0.73 | 0.8 | 0.9 | 35.32 | 17.70 | 32.63 | 42.53 | 61.80 |
| gpt-4-32k | 0.8 | 0.7 | 0.73 | 0.86 | 36.77 | 15.50 | 32.99 | 39.45 | 61.59 |
| Model | Temp | Valid @1 | Valid @3 | Valid @5 | Latency (s) | ||||
|---|---|---|---|---|---|---|---|---|---|
| Ave. | Std. | P50 | P75 | P90 | |||||
| gpt-35 -turbo-16k | 0.1 | 0.97 | 0.97 | 0.97 | 4.37 | 1.75 | 3.97 | 4.42 | 8.13 |
| gpt-35 -turbo-16k | 0.2 | 0.93 | 0.93 | 0.97 | 4.37 | 1.76 | 4.02 | 4.39 | 8.08 |
| gpt-35 -turbo-16k | 0.4 | 0.92 | 0.92 | 0.92 | 4.37 | 1.75 | 3.94 | 4.40 | 8.09 |
| gpt-35 -turbo-16k | 0.6 | 0.93 | 0.93 | 0.93 | 4.38 | 1.78 | 4.03 | 4.49 | 8.09 |
| gpt-35 -turbo-16k | 0.8 | 0.92 | 0.93 | 0.93 | 4.37 | 1.77 | 3.99 | 4.49 | 8.12 |
| gpt-4-32k | 0.1 | 0.98 | 1.00 | 1.00 | 15.00 | 7.38 | 14.19 | 15.63 | 29.46 |
| gpt-4-32k | 0.2 | 0.98 | 1.00 | 1.00 | 15.27 | 6.66 | 13.76 | 15.54 | 28.86 |
| gpt-4-32k | 0.4 | 0.97 | 1.00 | 1.00 | 15.46 | 6.72 | 14.04 | 15.61 | 28.47 |
| gpt-4-32k | 0.6 | 0.98 | 0.98 | 0.98 | 15.36 | 6.82 | 13.95 | 16.07 | 28.69 |
| gpt-4-32k | 0.8 | 0.98 | 0.97 | 0.97 | 15.24 | 6.77 | 13.76 | 15.55 | 28.77 |
| Model | Accuracy (Valid@1) | Prompt Token (Mean ± std) | Total Cost (USD) | Latency (s) | ||||
|---|---|---|---|---|---|---|---|---|
| Ave. | Std. | P50 | P75 | P90 | ||||
| gpt-4o | 5.01 | 2.01 | 4.49 | 5.47 | 6.93 | |||
| gpt-4-32k | 7.22 | 1.48 | 7.08 | 8.0 | 9.08 | |||
| gpt-35-turbo-16k | 3.93 | 0.93 | 3.8 | 4.43 | 4.968 | |||
Disclaimer/Publisher’s Note: The statements, opinions and data contained in all publications are solely those of the individual author(s) and contributor(s) and not of MDPI and/or the editor(s). MDPI and/or the editor(s) disclaim responsibility for any injury to people or property resulting from any ideas, methods, instructions or products referred to in the content. |
© 2025 by the authors. Licensee MDPI, Basel, Switzerland. This article is an open access article distributed under the terms and conditions of the Creative Commons Attribution (CC BY) license (https://creativecommons.org/licenses/by/4.0/).
Share and Cite
Li, J.; Wickman, R.; Bhatnagar, S.; Maity, R.K.; Mukherjee, A. Abstract Operations Research Modeling Using Natural Language Inputs. Information 2025, 16, 128. https://doi.org/10.3390/info16020128
Li J, Wickman R, Bhatnagar S, Maity RK, Mukherjee A. Abstract Operations Research Modeling Using Natural Language Inputs. Information. 2025; 16(2):128. https://doi.org/10.3390/info16020128
Chicago/Turabian StyleLi, Junxuan, Ryan Wickman, Sahil Bhatnagar, Raj Kumar Maity, and Arko Mukherjee. 2025. "Abstract Operations Research Modeling Using Natural Language Inputs" Information 16, no. 2: 128. https://doi.org/10.3390/info16020128
APA StyleLi, J., Wickman, R., Bhatnagar, S., Maity, R. K., & Mukherjee, A. (2025). Abstract Operations Research Modeling Using Natural Language Inputs. Information, 16(2), 128. https://doi.org/10.3390/info16020128

