Identifying Learners’ Confusion in a MOOC Forum Across Domains Using Explainable Deep Transfer Learning
Abstract
1. Introduction
2. Background
2.1. Deep Transfer Learning
2.2. Explainable Artificial Intelligence
3. Related Work
3.1. Machine Learning
3.2. Deep Learning
3.3. Cross-Domin
4. The Present Study
5. Method
5.1. Dataset
5.2. Data Augmentation
5.3. Deep Transfer Learning Architecture
5.3.1. Embedding Layer
5.3.2. Neural Network Structure
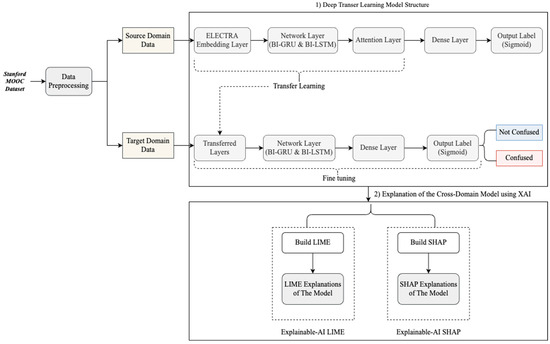
- Source Domain Model: Sequential data inputs are well-suited for RNN models. The emergence of LSTM and GRU models has offered solutions to the vanishing gradient challenges often encountered when training models with long-term dependencies [33,34]. Upon conducting numerous individual experiments with each model, a hybrid approach integrating both GRU and LSTM models yielded superior performance. Furthermore, the inclusion of attention mechanisms exhibited potential in enhancing performance. These mechanisms focus attention on the input sequence that aligns most closely with the predicted feature, rather than assigning uniform attention across all input sentences. In the source model, the encoded text is channeled into the initial network layer—a bidirectional GRU layer comprising 128 hidden units and employing a tanh activation function, coupled with L2 regularization. This is succeeded by a dropout layer with a rate of 0.5. The output of the GRU layer flows through a bidirectional LSTM layer, which also incorporates L2 regularization, featuring 64 hidden units and a tanh activation function. Another dropout layer with the same rate follows suit. Subsequently, the LSTM output is passed to the Keras self-attention layer (https://www.tensorflow.org/api_docs/python/tf/keras/layers/Attention, accessed on 20 June 2023), utilizing the sigmoid activation function for calculating attention weights. Following this, the output is flattened and directed to the ultimate layer—a dense layer equipped with a sigmoid activation function, culminating in the model’s output.
- Target Domain Model and Transfer Learning Strategy: The present study employed a TL approach that involved adopting parameters from the network layers of the source domain model and applying them to the target domain. As depicted in Figure 2, this technique encompasses the utilization of layers from the existing source domain model, excluding the final layers, which are then frozen to prevent loss of information. Subsequent to freezing, these layers are incorporated into the target model, followed by the introduction of novel layers: a bidirectional GRU layer, a dropout layer with a rate of 0.25, and an output layer connecting to the bidirectional LSTM layer. The sequence concludes with an output dense layer. Subsequently, the new layers are trained utilizing the target domain dataset. The final stage in this process entails fine-tuning. During this phase, the entire model is unfrozen and retrained, aiming to gradually enhance performance through incremental improvements.
5.3.3. Training and Evaluation Procedure
5.4. Explainable Artificial Intelligence
6. Results
6.1. RQ1: To What Degree Can Deep Transfer Learning Techniques Effectively Discern the Presence of Confusion in Discussion Messages Across Diverse Domains?
6.2. RQ2: What Impact Does the Application of Data Augmentation Techniques Have on the Performance of the Model?
6.3. RQ3: What Are the Primary Features Highlighted by the Fusion of Deep Transfer Learning and Explainable Artificial Intelligence in the Context of Confusion Detection?
6.3.1. Local Interpretable Model-Agnostic Explanations
6.3.2. Shapley Additive Explanations
7. Discussion
7.1. Evaluation of the Model’s Generalizability
7.2. Significant Features: Shapley Additive Explanations, Local Interpretable Model-Agnostic Explanations, and Machine Learning in Confusion Detection
8. Conclusions
Author Contributions
Funding
Institutional Review Board Statement
Informed Consent Statement
Data Availability Statement
Conflicts of Interest
References
- Wrigley, C.; Mosely, G.; Tomitsch, M. Design Thinking Education: A Comparison of Massive Open Online Courses. She Ji J. Des. Econ. Innov. 2018, 4, 275–292. [Google Scholar] [CrossRef]
- Li, S.; Du, J.; Sun, J. Unfolding the learning behaviour patterns of MOOC learners with different levels of achievement. Int. J. Educ. Technol. High. Educ. 2022, 19, 22. [Google Scholar] [CrossRef]
- Xia, X.; Qi, W. Dropout prediction and decision feedback supported by multi temporal sequences of learning behavior in MOOCs. Int. J. Educ. Technol. High. Educ. 2023, 20, 32. [Google Scholar] [CrossRef]
- Almatrafi, O.; Johri, A.; Rangwala, H. Needle in a haystack: Identifying learner posts that require urgent response in MOOC discussion forums. Comput. Educ. 2018, 118, 1–9. [Google Scholar] [CrossRef]
- Yang, D.; Wen, M.; Howley, I.; Kraut, R.; Rosé, C. Exploring the effect of confusion in discussion forums of massive open online courses. In Proceedings of the L@S 2015—2nd ACM Conference on Learning at Scale, Vancouver, BC, Canada, 14–18 March 2015; Association for Computing Machinery: New York, NY, USA, 2015; pp. 121–130. [Google Scholar]
- Gong, L.; Liu, Y.; Zhao, W. Dynamics of emotional states and their relationship with learning outcomes during learning python with MOOC. In Proceedings of the ICIET 2019: 2019 7th International Conference on Information and Education Technology, Aizu-Wakamatsu, Japan, 29–31 March 2019; ACM International Conference Proceeding Series. Association for Computing Machinery: New York, NY, USA, 2019. Volume Part F148391. pp. 71–76. [Google Scholar]
- Zhang, Z.; Zhu, X.; He, Q.; Zhang, L. BERT-Based Global Semantic Refinement and Local Semantic Extraction for Distinguishing Urgent Posts in MOOC Forums. IEEE Access 2024, 12, 116250–116258. [Google Scholar] [CrossRef]
- Liu, Z.; Tang, Q.; Ouyang, F.; Long, T.; Liu, S. Profiling students’ learning engagement in MOOC discussions to identify learning achievement: An automated configurational approach. Comput. Educ. 2024, 219, 105109. [Google Scholar] [CrossRef]
- Baqach, A.; Battou, A. A new sentiment analysis model to classify students’ reviews on MOOCs. Educ. Inf. Technol. 2024, 29, 16813–16840. [Google Scholar] [CrossRef]
- El-Rashidy, M.A.; Khodeir, N.A.; Farouk, A.; Aslan, H.K.; El-Fishawy, N.A. Attention-based contextual local and global features for urgent posts classification in MOOCs discussion forums. Ain Shams Eng. J. 2024, 15, 102605. [Google Scholar] [CrossRef]
- Bakharia, A. Towards cross-domain MOOC forum post classification. In Proceedings of the L@S 2016—Proceedings of the 3rd 2016 ACM Conference on Learning at Scale, Edinburgh, Scotland, UK, 25–26 April 2016; Association for Computing Machinery Inc.: New York, NY, USA, 2016; pp. 253–256. [Google Scholar]
- Lu, J.; Behbood, V.; Hao, P.; Zuo, H.; Xue, S.; Zhang, G. Transfer learning using computational intelligence: A survey. Knowl.-Based Syst. 2015, 80, 14–23. [Google Scholar] [CrossRef]
- Tan, C.; Sun, F.; Kong, T.; Zhang, W.; Yang, C.; Liu, C. A Survey on Deep Transfer Learning. In Artificial Neural Networks and Machine Learning–ICANN 2018: 27th International Conference on Artificial Neural Networks, Rhodes, Greece, 4–7 October 2018; Proceedings, Part III 27; Kůrková, V., Manolopoulos, Y., Hammer, B., Iliadis, L., Maglogiannis, I., Eds.; Lecture Notes in Computer Science; Springer International Publishing: Cham, Switzerland, 2018; pp. 270–279. [Google Scholar]
- Dağlarli, E. Explainable Artificial Intelligence (xAI) Approaches and Deep Meta-Learning Models; IntechOpen: London, UK, 2020; ISBN 978-1-83962-879-5. [Google Scholar]
- Gunning, D.; Aha, D. DARPA’s Explainable Artificial Intelligence (XAI) Program. AI Mag. 2019, 40, 44–58. [Google Scholar] [CrossRef]
- Hu, Y.; Ferreira Mello, R.; Gašević, D. Automatic analysis of cognitive presence in online discussions: An approach using deep learning and explainable artificial intelligence. Comput. Educ. Artif. Intell. 2021, 2, 100037. [Google Scholar] [CrossRef]
- Sebbaq, H.; El Faddouli, N. An explainable attention-based bidirectional GRU model for pedagogical classification of MOOCs. Interact. Technol. Smart Educ. 2022, 19, 396–421. [Google Scholar] [CrossRef]
- Agrawal, A.; Venkatraman, J.; Leonard, S.; Paepcke, A. YouEDU: Addressing Confusion in MOOC Discussion Forums by Recommending Instructional Video Clips; National Science Foundation: Alexandria, VA, USA, 2015. [Google Scholar]
- Du, H.; Xing, W. Leveraging explainability for discussion forum classification: Using confusion detection as an example. Distance Educ. 2023, 44, 190–205. [Google Scholar] [CrossRef]
- Atapattu, T.; Falkner, K.; Thilakaratne, M.; Sivaneasharajah, L.; Jayashanka, R. What Do Linguistic Expressions Tell Us about Learners’ Confusion? A Domain-Independent Analysis in MOOCs. IEEE Trans. Learn. Technol. 2020, 13, 878–888. [Google Scholar] [CrossRef]
- Capuano, N.; Caballé, S. Multi-attribute Categorization of MOOC Forum Posts and Applications to Conversational Agents. In Lecture Notes in Networks and Systems; Springer: Berlin/Heidelberg, Germany, 2020; Volume 96, pp. 505–514. [Google Scholar]
- Capuano, N.; Caballé, S.; Conesa, J.; Greco, A. Attention-based hierarchical recurrent neural networks for MOOC forum posts analysis. J. Ambient Intell. Humaniz. Comput. 2021, 12, 9977–9989. [Google Scholar] [CrossRef]
- Chanaa, A.; El Faddouli, N.E. BERT and Prerequisite Based Ontology for Predicting Learner’s Confusion in MOOCs Discussion Forums. In Proceedings of the Lecture Notes in Computer Science (Including Subseries Lecture Notes in Artificial Intelligence and Lecture Notes in Bioinformatics); Springer: Berlin/Heidelberg, Germany, 2020; Volume 12164 LNAI, pp. 54–58. [Google Scholar]
- Rossi, D.; Ströele, V.; Souza, J.; Campos, F. Automatic classification of subjective attributes from student messages in virtual learning environments. In Anais Do XXXIII Simpósio Brasileiro de Informática na Educação (SBIE 2022); Sociedade Brasileira de Computação—SBC: Vila Velha, Brazil, 2022; pp. 871–882. [Google Scholar]
- Zeng, Z.; Chaturvedi, S.; Bhat, S. Learner Affect Through the Looking Glass: Characterization and Detection of Confusion in Online Courses. In Proceedings of the 10th International Conference on Educational Data Mining (EDM), Wuhan, China, 25–28 June 2017. [Google Scholar]
- Capuano, N. Transfer learning techniques for cross-domain analysis of posts in massive educational forums. In Intelligent Systems and Learning Data Analytics in Online Education; Elsevier: Amsterdam, The Netherlands, 2021; pp. 133–152. ISBN 978-0-12-823410-5. [Google Scholar]
- Wei, X.; Lin, H.; Yang, L.; Yu, Y. A convolution-LSTM-based deep neural network for cross-domain MOOC forum post classification. Information 2017, 8, 92. [Google Scholar] [CrossRef]
- Zeng, Z.; Bhat, S.; Chaturvedi, S.; Roth, D. DiAD: Domain adaptation for learning at scale. In Proceedings of the LAK19: The 9th International Learning Analytics & Knowledge Conference, Tempe, AZ, USA, 4–8 March 2019; ACM International Conference Proceeding Series. Association for Computing Machinery: New York, NY, USA, 2019; pp. 185–194. [Google Scholar]
- Liu, Y.; Ott, M.; Goyal, N.; Du, J.; Joshi, M.; Chen, D.; Levy, O.; Lewis, M.; Zettlemoyer, L.; Stoyanov, V. RoBERTa: A Robustly Optimized BERT Pretraining Approach. arXiv 2019, arXiv:1907.11692. [Google Scholar] [CrossRef]
- Wang, B.; Wang, A.; Chen, F.; Wang, Y.; Kuo, C.-C.J. Evaluating word embedding models: Methods and experimental results. APSIPA Trans. Signal Inf. Process. 2019, 8, e19. [Google Scholar] [CrossRef]
- Du, Y.; He, M.; Wang, L.; Zhang, H. Wasserstein based transfer network for cross-domain sentiment classification. Knowl.-Based Syst. 2020, 204, 106162. [Google Scholar] [CrossRef]
- Clark, K.; Luong, M.-T.; Le, Q.V.; Manning, C.D. ELECTRA: Pre-training Text Encoders as Discriminators Rather Than Generators. In Proceedings of the International Conference on Learning Representations, New Orleans, LA, USA, 6–9 May 2019; Available online: https://openreview.net/forum?id=r1xMH1BtvB (accessed on 15 June 2023).
- Cho, K.; van Merriënboer, B.; Gulcehre, C.; Bahdanau, D.; Bougares, F.; Schwenk, H.; Bengio, Y. Learning Phrase Representations using RNN Encoder–Decoder for Statistical Machine Translation. In Proceedings of the 2014 Conference on Empirical Methods in Natural Language Processing (EMNLP), Doha, Qatar, 25–29 October 2014; Association for Computational Linguistics: Stroudsburg, PA, USA; pp. 1724–1734. [Google Scholar]
- Hochreiter, S. Schmidhuber Long Short-Term Memory|Neural Computation. Available online: https://dl.acm.org/doi/10.1162/neco.1997.9.8.1735 (accessed on 3 February 2023).
- Ribeiro, M.T.; Singh, S.; Guestrin, C. “Why Should I Trust You?”: Explaining the Predictions of Any Classifier. In Proceedings of the 22nd ACM SIGKDD International Conference on Knowledge Discovery and Data Mining, San Francisco, CA, USA, 13–17 August 2016; Association for Computing Machinery: New York, NY, USA, 2016; pp. 1135–1144. [Google Scholar]
- Molnar, C. Interpretable Machine Learning. 2022. Available online: https://christophm.github.io/interpretable-ml-book/index.html (accessed on 23 January 2023).
- Adak, A.; Pradhan, B.; Shukla, N.; Alamri, A. Unboxing Deep Learning Model of Food Delivery Service Reviews Using Explainable Artificial Intelligence (XAI) Technique. Foods 2022, 11, 2019. [Google Scholar] [CrossRef] [PubMed]
- Lundberg, S.M.; Lee, S.-I. A Unified Approach to Interpreting Model Predictions. In Advances in Neural Information Processing Systems; Curran Associates Inc.: Red Hook, NY, USA, 2017; Available online: https://proceedings.neurips.cc/paper/2017/hash/8a20a8621978632d76c43dfd28b67767-Abstract.html (accessed on 30 January 2023).
- Shapley, L.S. A Value for N-Person Games; RAND Corporation: Santa Monica, CA, USA, 1952; Available online: https://www.rand.org/pubs/papers/P295.html (accessed on 30 January 2023).







| Post | Domain | Confusion Level |
|---|---|---|
| “I agree on all counts. Besides all of the ‘mathematical reasons’ for number talks, they also reinforce the idea that everyone’s solution is valued. It gives voice to all students and builds a great community of learners as well. The classroom is inclusive”. | Education | 3 |
| “I am confused as to the answer to the question in the quiz provided for the first question. The question asks for the interquartile range, but maybe I’m not understanding the concept correctly. It seems that the answer given is the median for the data and not the IQR. Help??” | Medicine | 6 |
| “I have the same request. My Internet connection is not so well that the videos could not be played online, so I have to download them before watching. Could you please provide the download link for us? Thank you” | Humanities | 4 |
| Dataset | Size Without Data Augmentation | Size with Data Augmentation |
|---|---|---|
| How to Learn Math (Education) | Confused: 3134 | Confused: 4134 |
| Not confused: 6692 | Not confused: 6692 | |
| Statistic Learning (Humanities) | Confused: 2505 | Confused: 2505 |
| Not confused: 490 | Not confused: 1490 | |
| Science Writing (Medicine) | Confused: 4441 | Confused: 4479 |
| Not confused: 480 | Not confused: 1480 |
| Hyper-Parameters | Values |
|---|---|
| Hidden Units | 64 and 128 |
| Batch size | 16 |
| Optimizer (with learning rate) | Adam: 1 × 10−4 and 4 × 10−4 |
| DROPOUT_RATE | 0.25 and 0.5 |
| L2_REGULARIZATION | 0.01 |
| Early Stopping | Patience = 10 |
| Activation function | Tanh (LSTM and GRU layers) and sigmoid (attention and dense layers) |
| Epoch | 30 (source) and 50 (target) |
| K-Fold | 5 |
| Source Domain | Target Domain | Accuracy | F1 Score |
|---|---|---|---|
| EDU | HS | 0.96 | 0.89 |
| MED | 0.94 | 0.73 | |
| HS | EDU | 0.90 | 0.50 |
| MED | 0.96 | 0.85 | |
| MED | EDU | 0.82 | 0.47 |
| HS | 0.93 | 0.84 |
| Source Domain | Target Domain | Accuracy | F1 Score |
|---|---|---|---|
| EDU | HS | 0.94 | 0.89 |
| MED | 0.94 | 0.85 | |
| HS | EDU | 0.80 | 0.71 |
| MED | 0.92 | 0.89 | |
| MED | EDU | 0.74 | 0.65 |
| HS | 0.89 | 0.94 |
| Work | Model | Accuracy | F1 Score |
|---|---|---|---|
| Wei et al. [27] | CNN-LSTM * | 81% | - |
| Capuan [26] | CNN-GRU * | 81% | 80% |
| This Work | GRU-LSTM *-Attention Layer (DA *) | 87% | 82% |
| GRU-LSTM *-Attention Layer (No DA *) | 91% | 71% |
| Course | Domain | Features |
|---|---|---|
| How to Learn Math | Education | “Problem, had, have, well, counts, exclamation mark, completed, forgot, math, how” |
| Statistic Learning | Humanities | “I, question, show, did, the, and, ask, quiz, question mark” |
| Science Writing | Medicine | “I, question, not, same, out, question mark, could, help, r_, interpret” |
Disclaimer/Publisher’s Note: The statements, opinions and data contained in all publications are solely those of the individual author(s) and contributor(s) and not of MDPI and/or the editor(s). MDPI and/or the editor(s) disclaim responsibility for any injury to people or property resulting from any ideas, methods, instructions or products referred to in the content. |
© 2024 by the authors. Licensee MDPI, Basel, Switzerland. This article is an open access article distributed under the terms and conditions of the Creative Commons Attribution (CC BY) license (https://creativecommons.org/licenses/by/4.0/).
Share and Cite
Alsuhaimi, R.; Almatrafi, O. Identifying Learners’ Confusion in a MOOC Forum Across Domains Using Explainable Deep Transfer Learning. Information 2024, 15, 681. https://doi.org/10.3390/info15110681
Alsuhaimi R, Almatrafi O. Identifying Learners’ Confusion in a MOOC Forum Across Domains Using Explainable Deep Transfer Learning. Information. 2024; 15(11):681. https://doi.org/10.3390/info15110681
Chicago/Turabian StyleAlsuhaimi, Rahaf, and Omaima Almatrafi. 2024. "Identifying Learners’ Confusion in a MOOC Forum Across Domains Using Explainable Deep Transfer Learning" Information 15, no. 11: 681. https://doi.org/10.3390/info15110681
APA StyleAlsuhaimi, R., & Almatrafi, O. (2024). Identifying Learners’ Confusion in a MOOC Forum Across Domains Using Explainable Deep Transfer Learning. Information, 15(11), 681. https://doi.org/10.3390/info15110681

