Leveraging Agent-Based Modeling and IoT for Enhanced E-Commerce Strategies
Abstract
1. Introduction
- Enhance the operational efficiency of e-commerce transactions within complex IoT environments.
- Ensure robust adaptation to environmental changes and consumer preferences.
- Facilitate interoperability among various IoT devices and platforms.
- Empirically validate the effectiveness and feasibility of the proposed approach through simulations and real-world case studies.
- Propose and evaluate enhancements that sustain innovation in both the electronic commerce domain and the IoT environment.
2. Related Works
2.1. AI-Driven Personalization in E-Commerce
2.2. Multi-Agent Systems and Dynamic Content Generation
2.3. Collaborative Filtering for IoT Services
2.4. Knowledge-Based Systems and Deep Learning Integration
2.5. Challenges in Real-World Implementation
2.6. Evolution of Agent-Based Modeling (ABM) in E-Commerce Systems
2.7. Integration of IoT with E-Commerce Platforms
2.8. Agent Communication and Ontology in Multi-Agent Systems
2.9. Security and Privacy Concerns
2.9.1. Security and Privacy Challenges in IoT-Enabled E-Commerce
2.9.2. Security Frameworks for IoT and Agent-Based Systems
2.9.3. Case Studies on Security Measures
2.9.4. Privacy-by-Design Approaches
3. Proposed Approach
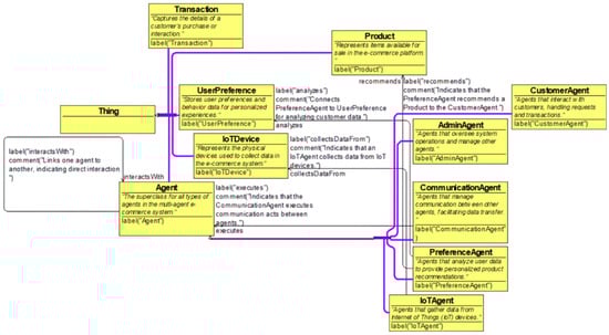
3.1. System Architecture
3.2. Types of Agents
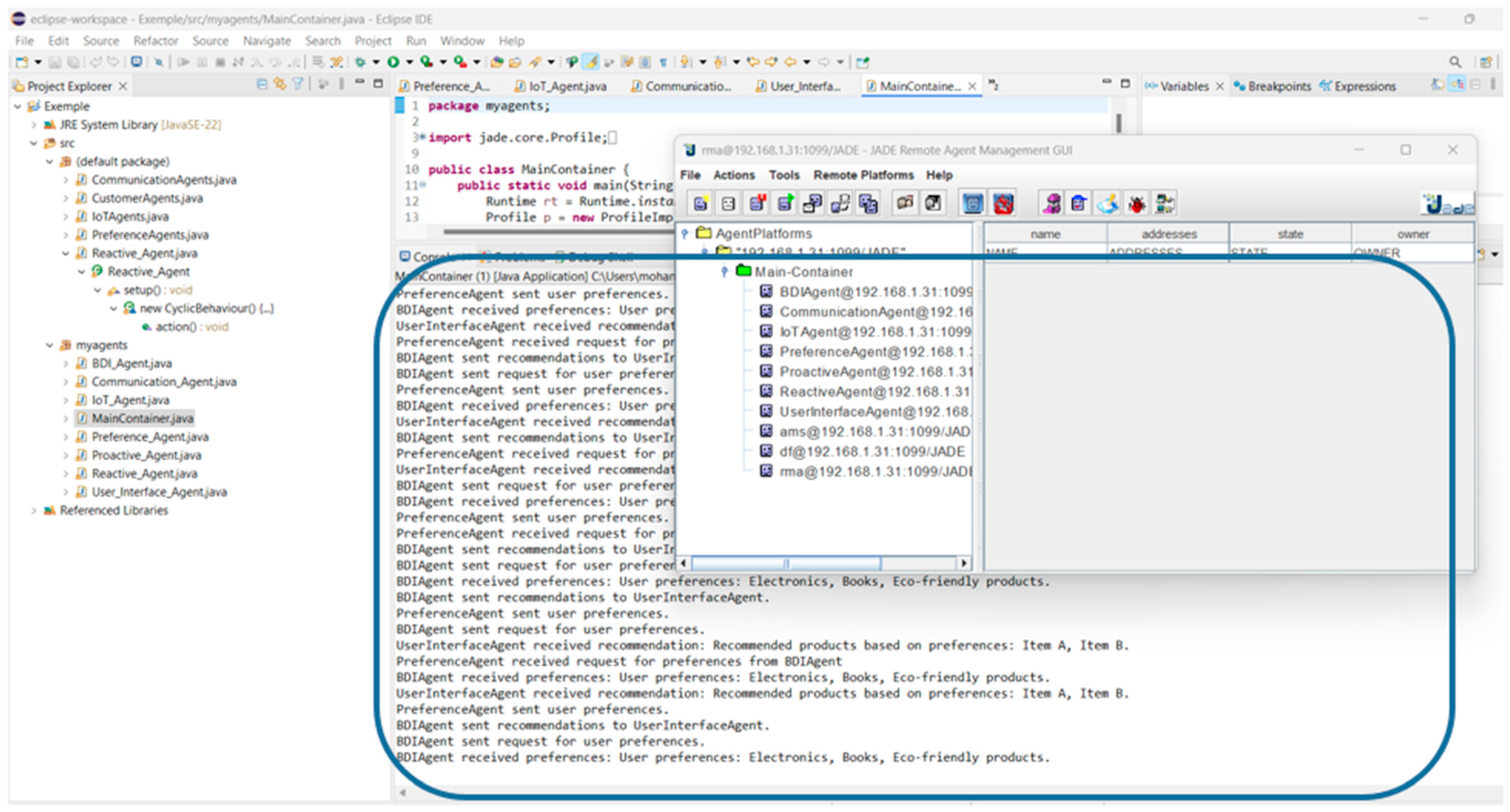
3.2.1. The Agents
3.2.2. Communication Schemes
3.3. Flowchart for the Proposed Approach
3.4. Experimental Parameters and Methodology
3.5. Consumer Data Integration
3.5.1. Consumer Data Integration Workflows
3.5.2. Personalized User Experiences
3.5.3. Compliance with Data Protection Regulations
3.6. Scalability Analysis
3.6.1. Scalability Testing Results
3.6.2. Performance Optimization Techniques
3.6.3. Strategies for Distributed Agent Management
4. Results
4.1. Mathematical Formulation
- Step 1: Consumer Preference Analysis (Equation (1))
- Step 2: IoT Information Collecting Modelling in Equation (2)
- Step 3: Agent Interaction Modeling (Equation (3))
4.2. Sensitivity Analysis
4.3. Comparative Analysis of Mathematical Models
4.4. Mobile Agents
4.4.1. Types of Communication Acts
4.4.2. Communication ACL in JADE
4.4.3. Ontology for Multi-Agent E-Commerce System
4.5. Validation and Case Studies
4.5.1. Real-World Implementations
4.5.2. Comparative Analysis of Performance
4.5.3. User Feedback
5. Discussion
6. Limitations of the Proposed Approach
6.1. Security Concerns
6.2. Privacy Issues
6.3. Scalability Challenges
6.4. Interoperability Issues
6.5. Future Directions
- Strengthening Security Protocols: Investigating advanced security approaches, such as blockchain technology, to provide a decentralized and tamper-proof method for securing data and transactions.
- Data Privacy Frameworks: Establishing comprehensive privacy regulations that include user consent, rights, and transparent data management practices.
- Scalability Technologies: Exploring edge computing and cloud-based solutions to effectively distribute processing tasks and manage large datasets.
- Interoperability Standards: Collaborating with industry stakeholders to develop uniform guidelines and methods that ensure seamless communication among various IoT devices.
7. Conclusions
Author Contributions
Funding
Institutional Review Board Statement
Informed Consent Statement
Data Availability Statement
Conflicts of Interest
References
- Luo, N. Innovation of E-Commerce Development Model under the Background of Artificial Intelligence and Wireless Communication. Wirel. Commun. Mob. Comput. 2022, 1, 8572911. [Google Scholar] [CrossRef]
- Park, J.; Rahman, H.A.; Suh, J.; Hussin, H. A study of integrative bargaining model with argumentation-based negotiation. Sustainability 2019, 11, 6832. [Google Scholar] [CrossRef]
- Chen, J.; Wu, H.; Zhou, X.; Wu, M.; Zhao, C.; Xu, S. Optimization of internet of things e-commerce logistics cloud service platform based on mobile communication. Complexity 2021, 10, 1–11. [Google Scholar] [CrossRef]
- Kong, X.T.R.; Xu, S.X.; Cheng, M.; Huang, G.Q. IoT-Enabled Parking Space Sharing and Allocation Mechanisms. IEEE Trans. Autom. Sci. Eng. 2018, 15, 1654–1664. [Google Scholar] [CrossRef]
- Ehikioya, S.; Guillemot, E. A critical assessment of the design issues in E-commerce systems development. Eng. Rep. 2020, 2, e12154. [Google Scholar] [CrossRef]
- Ursino, D.; Rosaci, D.; Sarnè, G.M.L.; Terracina, G. An agent-based approach for managing e-commerce activities. Int. J. Intell. Syst. 2004, 19, 385–416. [Google Scholar] [CrossRef]
- Zouai, M.; Kazar, O.; Haba, B.; Saouli, H.; Benfenati, H. IoT Approach Using Multi-Agent System for Ambient Intelligence. Int. J. Softw. Eng. Its Appl. 2017, 11, 15–32. [Google Scholar] [CrossRef]
- Huang, Y.-C.; Cheng, T.-Y.; Chie, B.-T. The Effect of Dishonest Sellers on E-commerce: An Agent-Based Modeling Approach. Adv. Manag. Appl. Econ. 2022, 12, 93–108. [Google Scholar] [CrossRef]
- Terán, O.; Leger, P.; López, M. Modeling and simulating Chinese cross-border e-commerce: An agent-based simulation approach. J. Simul. 2023, 17, 658–675. [Google Scholar] [CrossRef]
- Aringhieri, R.; Duma, D.; Fragnelli, V. Modeling the rational behavior of individuals on an e-commerce system. Oper. Res. Perspect. 2018, 5, 22–31. [Google Scholar] [CrossRef]
- Bae, K.H.; Mustafee, N.; Lazarova-Molnar, S.; Zheng, L. Hybrid modeling of collaborative freight transportation planning using agent-based simulation, auction-based mechanisms, and optimization. Simulation 2022, 98, 753–771. [Google Scholar] [CrossRef]
- Gružauskas, V.; Burinskienė, A. Managing Supply Chain Complexity and Sustainability: The Case of the Food Industry. Processes 2022, 10, 852. [Google Scholar] [CrossRef]
- Batool, K.; Niazi, M.A. Modeling the internet of things: A hybrid modeling approach using complex networks and agent-based models. Complex Adapt. Syst. Model. 2017, 5, 4. [Google Scholar] [CrossRef]
- Luna-Ramirez, W.A.; Fasli, M. Bridging the gap between ABM and MAS: A disaster-rescue simulation using Jason and NetLogo. Computers 2018, 7, 24. [Google Scholar] [CrossRef]
- Barenji, A.V.; Wang, W.M.; Li, Z.; Guerra-Zubiaga, D.A. Intelligent E-commerce logistics platform using hybrid agent based approach. Transp. Res. Part E Logist. Transp. Rev. 2019, 126, 15–31. [Google Scholar] [CrossRef]
- Ghasemi, N.; Momtazi, S. Neural text similarity of user reviews for improving collaborative filtering recommender systems. Electron. Commer. Res. Appl. 2021, 45, 101019. [Google Scholar] [CrossRef]
- Wang, D.; Xia, S.; Yang, W.; Liu, J. Combining Progressive Rethinking and Collaborative Learning: A Deep Framework for In-Loop Filtering. IEEE Trans. Image Process 2021, 30, 4198–4211. [Google Scholar] [CrossRef]
- Necula, S.-C.; Păvăloaia, V.-D. AI-Driven Recommendations: A Systematic Review of the State of the Art in E-Commerce. Appl. Sci. 2023, 13, 5531. [Google Scholar] [CrossRef]
- Abdaoui, N.; Khalifa, I.; Faiz, S. Creating a personalized recommendation framework in smart shopping by using iot devices. In Proceedings of the 8th International Conference on Internet of Things, Big Data and Security (Iotbds 2023), Prague, Czech Republic, 21–23 April 2023; pp. 200–207. [Google Scholar] [CrossRef]
- Mohamed, S.; Sethom, K.; Obaid, A.J. IoT-based personalized products recommendation system. J. Phys. Conf. Ser. 2021, 1963, 012–088. [Google Scholar] [CrossRef]
- Noor, T.H.; Almars, A.M.; El-Sayed, A.; Noor, A. Deep learning model for predicting consumers’ interests of IoT recommendation system. Int. J. Adv. Comput. Sci. Appl. 2022, 13, 161–170. [Google Scholar] [CrossRef]
- Forouzandeh, S.; Rezaei Aghdam, A.; Barkhordari, M.; Fahimi, S.A.; Vayqan, M.K.; Forouzandeh, S.; Khani, E.G. Recommender system for users of internet of things (IoT). Int. J. Comput. Sci. Netw. Secur. 2017, 17, 46–51. [Google Scholar]
- Cavoski, S.; Markovic, A. Analysis of Customer Behaviour and Online Retailers Strategies Using the Agent-Based Simulation. Manag.-J. Theory Pract. Manag. 2015, 20, 13–24. [Google Scholar] [CrossRef]
- Che, J.; Yuan, J.; Wang, J.; Shi, J.; Liu, W. Research on the construction of an E-commerce Valley industry-education integration platform. Int. J. Comput. Sci. Math. 2022, 16, 46–58. [Google Scholar] [CrossRef]
- Skobelev, P.; Zhilyaev, A.; Larukhin, V.; Grachev, S.; Simonova, E. Ontology-based open multi-agent systems for adaptive resource management. In Proceedings of the 12th International Conference on Agents and Artificial Intelligence, Valletta, Malta, 22–24 February 2022; Volume 1, pp. 127–135. [Google Scholar] [CrossRef]
- Singh, S.P.; Alotaibi, Y.; Kumar, G.; Rawat, S.S. Intelligent Adaptive Optimisation Method for Enhancement of Information Security in IoT-Enabled Environments. Sustainability 2022, 14, 13635. [Google Scholar] [CrossRef]
- Frayssinet Delgado, M.; Esenarro, D.; Juárez Regalado, F.F.; Díaz Reátegui, M. Methodology based on the NIST cybersecurity framework as a proposal for cybersecurity management in government organizations. 3 c TIC: Cuadernos de desarrollo aplicados a las TIC 2021, 10, 123–141. [Google Scholar] [CrossRef]
- Disterer, G. ISO/IEC 27000, 27001 and 27002 for Information Security Management. J. Inf. Secur. 2013, 4, 92–100. [Google Scholar] [CrossRef]
- Tawalbeh, L.; Muheidat, F.; Tawalbeh, M.; Quwaider, M. IoT privacy and security: Challenges and solutions. Appl. Sci. 2020, 10, 4102. [Google Scholar] [CrossRef]
- Liu, X.; Ahmad, S.F.; Anser, M.K.; Ke, J.; Irshad, M.; Ul-Haq, J.; Abbas, S. Cyber security threats: A never-ending challenge for e-commerce. Front. Psychol. 2022, 13, 927398. [Google Scholar] [CrossRef]















| Ref. | Technique Used | Adaptation | Real-Time | Agent Mobile | Multiple Source |
|---|---|---|---|---|---|
| [18] | Data Mining User Clustering | No | Yes | Yes | Yes |
| [19] | Artificial Intelligence (AI) Machine Learning Deep Learning Natural Language Processing (NLP) | Yes | Yes | Yes | Yes |
| [20] | Collaborative filtering | No | Yes | No | Yes |
| [21] | Knowledge-based service-oriented architecture, SOA, long short-term memory, LSTM, deep learning | Yes | Yes | No | No |
| [22] | Popularity Service (IOTPS) and profile similarity (IOTSRS) | No | Yes | No | No |
| [23] | The review examines how to analyze consumer behavior on e-commerce websites according to agent-based modeling and simulation. | Yes | No | No | Yes |
| [24] | This study examines the utilization of IoT in the context of the “E-commerce Valley” project. | Yes | Yes | No | Yes |
| [25] | The ontological model explored in this study holds significant value for online resource management, particularly due to its potential application in multi-agent systems. | No | No | Yes | No |
| [26] | The aim of this study is to boost the security of online systems, particularly e-commerce applications, by utilizing pertinent online security approaches. | Yes | Yes | No | Yes |
| Our approach | Modeling an agent-based approach to E-commerce in the Internet of Things | Yes | Yes | Yes | Yes |
| N | Layers | Description |
|---|---|---|
| 1 | E-commerce Website | Handles customer interfacing, product categorization, and purchasing and transactions history. |
| 2 | Integration Layer | Enables communication and information trade amid the various elements of the system and combines and processes information into consumers. |
| 3 | User Management | Handles customer information, profiles, preferences, and purchasing records. |
| 4 | IoT devices | Fetches green and context-based information in real time and implements particular actions based on the data compiled. |
| 5 | Communication Mechanism | Handles connection protocols and interfacing amid IoT devices and the e-commerce websites. |
| 6 | Recommendation System | Analyzes customer behaviors and choice to give customized recommendations. |
| 7 | Mobile Agents | Independent agents that can move amid several connected nodes to fetch and circulate data and accomplish particular missions. |
| Aspect | Description |
|---|---|
| IoT Devices | Various IoT devices used, including RFID readers, smart shelves, and mobile devices for real-time data collection. |
| Agent Types | Customer Agents: Interact with the e-commerce platform to gather consumer preferences. IoT Agents: Collect environmental data every 30 s. Recommendation Agents: Analyze incoming data and generate recommendations within a 2 s window. |
| Control Variables |
|
| Experimental Conditions |
|
| Evaluation Metrics |
|
| Period | SA1,A2 | SA1,A3 | SA1,A4 | SA1,A5 | SA2,A3 | SA2,A4 | SA2,A5 | SA3,A4 | SA3,A5 | SA4,A5 |
|---|---|---|---|---|---|---|---|---|---|---|
| 1 | 0.5 | 0.3 | 0.4 | 0.2 | 0.6 | 0.7 | 0.5 | 0.8 | 0.4 | 0.6 |
| 2 | 0.6 | 0.4 | 0.3 | 0.1 | 0.7 | 0.8 | 0.6 | 0.9 | 0.5 | 0.7 |
| 3 | 0.7 | 0.5 | 0.2 | 0.3 | 0.8 | 0.9 | 0.7 | 0.8 | 0.6 | 0.7 |
| 4 | 0.8 | 0.6 | 0.4 | 0.2 | 0.7 | 0.8 | 0.5 | 0.9 | 0.5 | 0.6 |
| 5 | 0.7 | 0.5 | 0.3 | 0.2 | 0.6 | 0.9 | 0.6 | 0.8 | 0.4 | 0.5 |
| Devices | Factor () | Interpretation () |
|---|---|---|
| Device 1 | 1.2 | 200 |
| Device 2 | 1.5 | 300 |
| Device 3 | 1.1 | 250 |
| Device 4 | 0.9 | 100 |
| Device 5 | 1.3 | 150 |
| Modeling Approach | Description | Advantages | Disadvantages |
|---|---|---|---|
| Agent-Based IoT Model | Combines agent-based modeling and IoT data for adaptive, real-time e-commerce strategies. |
|
|
| Collaborative Filtering | Uses interaction data to draw predictions around preferences established on similar users or goods. |
|
|
| Content-Based Filtering | Suggests items according to their features that fit the user’s tastes. |
|
|
| Matrix Factorization | Breaks down user–item input into dormant characteristics in order to offer recommendations. |
|
|
| Hybrid Approach | Combines content-based and collaborative filtering to improve recommendation. |
|
|
| Model | Strengths | Weaknesses | Suitability for IoT-Agent Systems |
|---|---|---|---|
| Matrix Factorization | Handles sparse data | Lacks real-time adaptability | Limited due to batch processing. |
| Decision Trees | High interpretability | Poor scalability | Moderate; struggles with continuous data. |
| Clustering Techniques | Effective for segmentation | Lacks precision for individuals | Low suitability for personalized IoT. |
| Selected Model | Adapts to real-time data | Complex and resource-intensive | High; designed for continuous IoT data. |
| Agent Type | Communication Act | Purpose |
|---|---|---|
| BDI Agent | Request | To compile user data for customized suggestions |
| Response | To provide tailored product recommendations | |
| Notification | To inform other agents about modifications in user behavior | |
| Reactive Agent | Request | To acquire the most recent inventory levels for prompt updates |
| Notification | To notify the system of sudden changes in stock | |
| Proactive Agent | Request | For the purpose of predictive modeling, historical data analysis |
| Response | Using trends to predict user demands | |
| Notification | To provide the Recommendation Agent with information about new trends | |
| IoT Agent | Request | To retrieve data in real time from linked devices |
| Notification | To convey important modifications to IoT data | |
| Preference Agent | Request | To compile user preferences for improved suggestions |
| Response | To provide the system with updated preferences | |
| Communication Agent | Request | To facilitate inter-agent communication |
| Response | To communicate with other agents | |
| Notification | To ensure agents are informed of important developments | |
| User Interface Agent | Notification | To notify customers about upgrades and new items |
| Request | To gather user feedback on the displayed recommendations |
| Limitation | Description | Future Directions |
|---|---|---|
| Security Concerns | Vulnerability of IoT devices to cyberattacks, risking unauthorized access to sensitive data and service disruption. | Implement robust encryption techniques and secure communication protocols; conduct regular security audits. |
| Privacy Issues | Increased collection of personal data raises concerns about how consumer information is stored, processed, and utilized. | Explore frameworks for data anonymization and user consent mechanisms to enhance transparency and control. |
| Scalability Challenges | The system may struggle to maintain performance levels with increasing user volume and real-time data. | Investigate distributed computing solutions and load-balancing techniques to efficiently manage data influx. |
| Interoperability Issues | Diversity of IoT devices and communication protocols can complicate seamless integration. | Develop standardized communication frameworks and protocols to facilitate interoperability across IoT platforms. |
Disclaimer/Publisher’s Note: The statements, opinions and data contained in all publications are solely those of the individual author(s) and contributor(s) and not of MDPI and/or the editor(s). MDPI and/or the editor(s) disclaim responsibility for any injury to people or property resulting from any ideas, methods, instructions or products referred to in the content. |
© 2024 by the authors. Licensee MDPI, Basel, Switzerland. This article is an open access article distributed under the terms and conditions of the Creative Commons Attribution (CC BY) license (https://creativecommons.org/licenses/by/4.0/).
Share and Cite
Shili, M.; Anwar, S. Leveraging Agent-Based Modeling and IoT for Enhanced E-Commerce Strategies. Information 2024, 15, 680. https://doi.org/10.3390/info15110680
Shili M, Anwar S. Leveraging Agent-Based Modeling and IoT for Enhanced E-Commerce Strategies. Information. 2024; 15(11):680. https://doi.org/10.3390/info15110680
Chicago/Turabian StyleShili, Mohamed, and Sajid Anwar. 2024. "Leveraging Agent-Based Modeling and IoT for Enhanced E-Commerce Strategies" Information 15, no. 11: 680. https://doi.org/10.3390/info15110680
APA StyleShili, M., & Anwar, S. (2024). Leveraging Agent-Based Modeling and IoT for Enhanced E-Commerce Strategies. Information, 15(11), 680. https://doi.org/10.3390/info15110680
