Inlet Passage Hydraulic Performance Optimization of Coastal Drainage Pump System Based on Machine Learning Algorithms
Abstract
1. Introduction
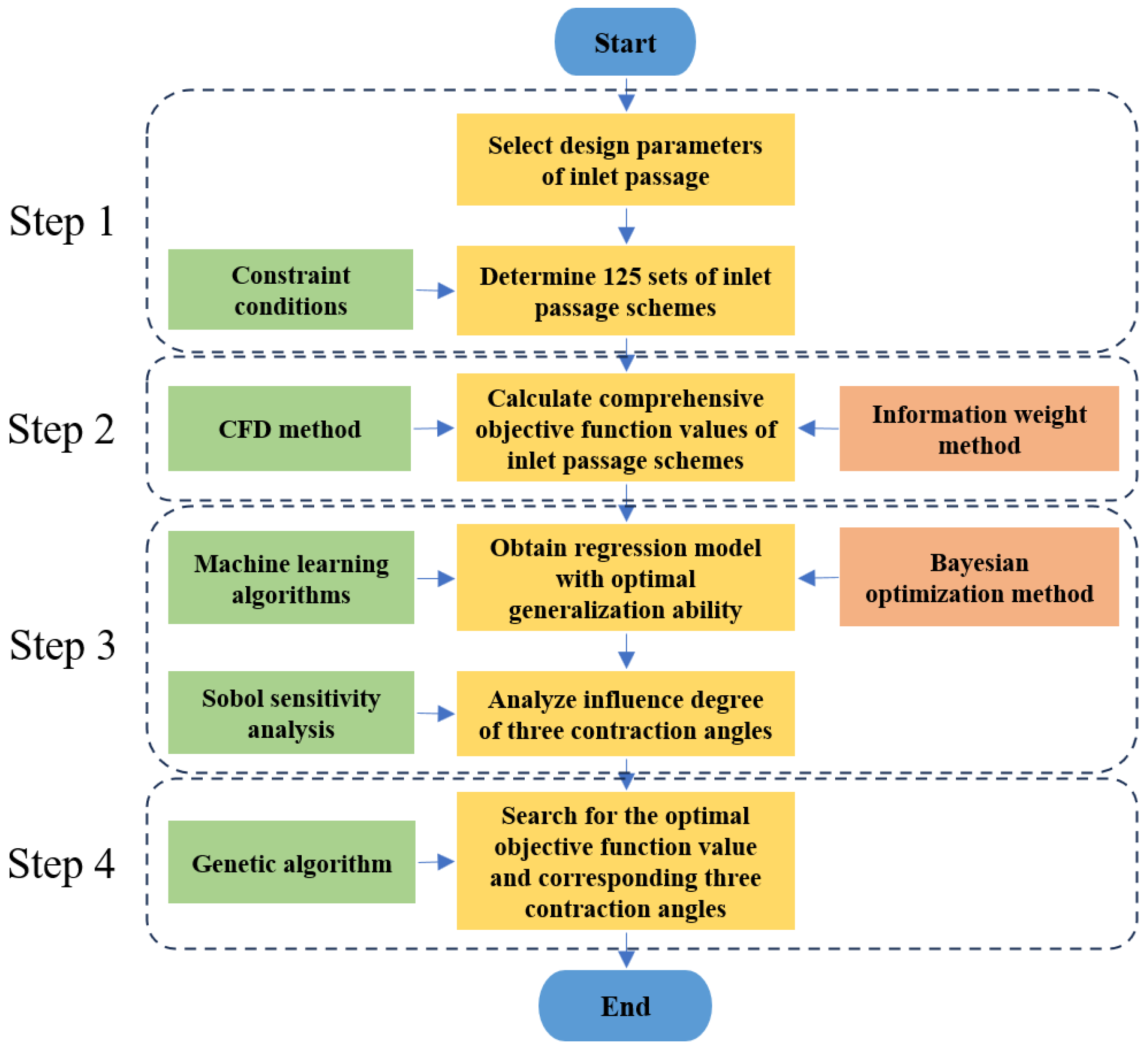
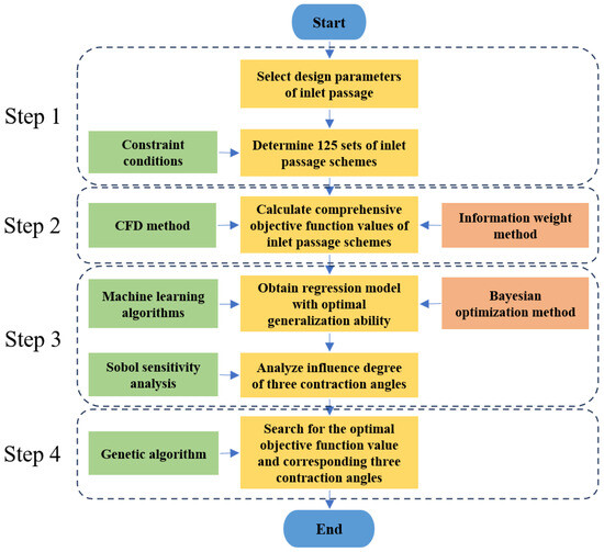
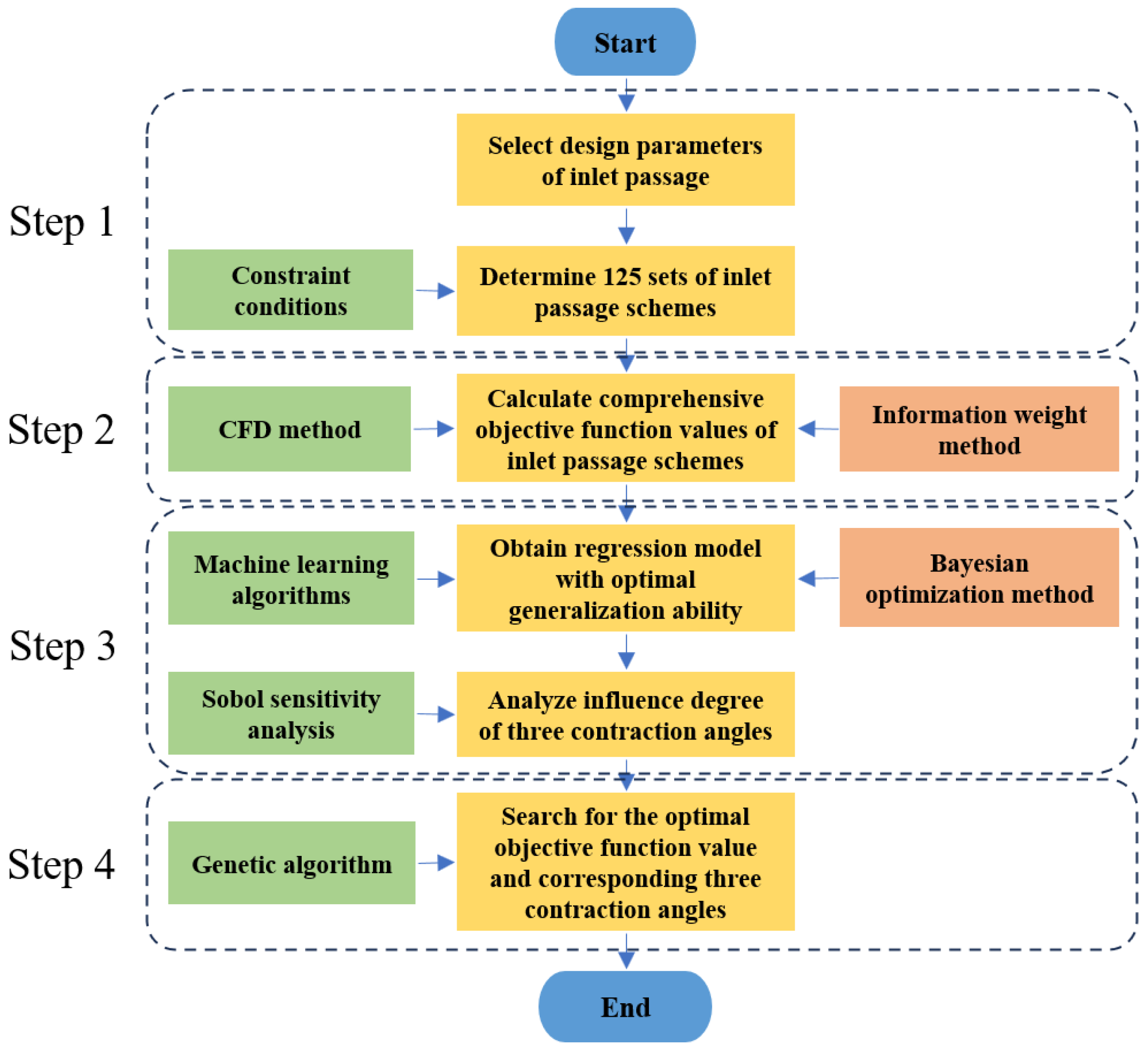
2. Research Object and Method
2.1. Research Object
2.2. Research Method
2.2.1. Numerical Simulation Method
2.2.2. Machine Learning Algorithms
Gaussian Process Regression
Feedforward Neural Network
Support Vector Regression
2.2.3. Genetic Algorithm
3. Verification of Numerical Simulation Result
3.1. Numerical Simulation
3.1.1. Boundary Conditions and Calculation Settings
3.1.2. Grid Independence Analysis
3.2. Model Test
3.2.1. Model Test Rig Setup
3.2.2. Model Test Result
4. Establishing Regression Model
4.1. Building Dataset
4.1.1. Formulating Calculation Scheme
4.1.2. Objective Function of Inlet Passage Hydraulic Performance
4.1.3. Comprehensive Objective Function Based on the Information Weight Method
4.2. Dataset
4.3. Hyperparameter Optimization
4.4. Selecting Regression Model
5. Sensitivity Analysis
6. Genetic Algorithm Optimization
7. Numerical Simulation Results
7.1. CFD Verification of Optimal Scheme
7.2. Comparison of Numerical Simulation Results
7.2.1. Comparison of Hydraulic Performance Indicators
7.2.2. Location of Control Planes
7.2.3. Comparison of Flow State
7.2.4. Comparison of Turbulent Dissipation Rate
7.2.5. Comparison of Velocity Distribution
8. Conclusions
Author Contributions
Funding
Institutional Review Board Statement
Informed Consent Statement
Data Availability Statement
Conflicts of Interest
Abbreviations
| Abbreviation | Definition |
| AI | Artificial Intelligence |
| CFD | Computational Fluid Dynamics |
| FNN | Feedforward Neural Network |
| GA | Genetic Algorithm |
| GP | Gaussian Process |
| GPR | Gaussian Process Regression |
| KKT | Karush–Kuhn–Tucker |
| ML | Machine Learning |
| PAT | Pump As Turbine |
| RNG | Re-normalization Group |
| SVR | Support Vector Regression |
| SVM | Support Vector Machine |
| TLV | Tip Leakage Vortex |
| Y | Comprehensive Objective Function |
References
- Zhang, X.W.; Tang, F.P. Energy loss evaluation of axial flow pump systems in reverse power generation operations based on entropy production theory. Sci. Rep. 2022, 12, 8667. [Google Scholar] [CrossRef] [PubMed]
- Han, W.; Liu, Y.; Gong, C.Y.; Su, Y.L.; Guo, P.Y.; Su, M.; Shi, F.X.; Wei, Z.Z. Effect of tip clearance on performance of contra-rotating axial flow water-jet propulsion pump. Mod. Phys. Lett. B 2020, 34, 2050094. [Google Scholar] [CrossRef]
- Xu, L.; Lu, L.G.; Chen, W.; Wang, G. Flow pattern analysis on inlet and outlet conduit of shaft tubular pump system of Pizhou pumping station in South-to-North Water Diversion Project. Trans. Chin. Soc. Agric. Eng. 2012, 28, 50–56. (In Chinese) [Google Scholar] [CrossRef]
- Ruan, F.X.; Lv, J.X. Experimental study on prevention and dissipation of vortex for Donghe drainage pump station inlet duct. Drain. Irrig. Mach. 2002, 3, 3. (In Chinese) [Google Scholar] [CrossRef]
- Lu, L.G. Optimum Hydraulic Design for High Performance Large Pump System with Low Head, 1st ed.; China Water & Power Press: Beijing, China, 2013. (In Chinese) [Google Scholar]
- Zhang, X.W.; Tang, F.P. Investigation on hydrodynamic characteristics of coastal axial flow pump system model under full working condition of forward rotation based on experiment and CFD method. Ocean. Eng. 2022, 253, 111286. [Google Scholar] [CrossRef]
- Kan, K.; Zhao, F.; Xu, H.; Feng, J.G.; Chen, H.X.; Liu, W.D. Energy performance evaluation of an axial-flow pump as turbine under conventional and reverse operating modes based on an energy loss intensity model. Phys. Fluids 2023, 35, 015125. [Google Scholar] [CrossRef]
- Zharkovskii, A.; Svoboda, D.; Borshchev, I.; Klyuyev, A.; Ivanov, E.; Shutsky, S. Axial-flow pump with enhanced cavitation erosion resistance. Energies 2023, 16, 1344. [Google Scholar] [CrossRef]
- Jia, X.Q.; Zhang, S.K.; Zhu, Z.C. Research on blade tip clearance cavitation and turbulent kinetic energy characteristics of axial flow pump based on the partially-averaged Navier-Stokes model. J. Hydrodyn. 2024, 36, 184–201. [Google Scholar] [CrossRef]
- Shi, L.J.; Yuan, Y.; Jiao, H.F.; Tang, F.P.; Cheng, L.; Yang, F.; Jin, Y.; Zhu, J. Numerical investigation and experiment on pressure pulsation characteristics in a full tubular pump. Renew. Energy 2021, 163, 987–1000. [Google Scholar] [CrossRef]
- Yang, F.; Chang, P.C.; Hu, W.Z.; Mao, B.B.; Liu, C.; Li, Z.B. Numerical study on pressure pulsation in a slanted axial-flow pump device under partial loads. Processes 2021, 9, 1404. [Google Scholar] [CrossRef]
- Song, X.J.; Liu, C. Experimental investigation of pressure pulsation induced by the floor-attached vortex in an axial flow pump. Adv. Mech. Eng. 2019, 11, 1–13. [Google Scholar] [CrossRef]
- Zhang, W.P.; Tang, F.P.; Shi, L.J.; Hu, Q.J.; Zhou, Y. Effects of an inlet vortex on the performance of and axial-flow pump. Energies 2020, 13, 2854. [Google Scholar] [CrossRef]
- Ghorani, M.M.; Haghighi, M.H.S.; Maleki, A.; Riasi, A. A numerical study on mechanisms of energy dissipation in a pump as turbine (PAT) using entropy generation theory. Renew. Energy 2020, 162, 1036–1053. [Google Scholar] [CrossRef]
- Yu, H.; Wang, T.; Dong, Y.C.; Gou, Q.Q.; Lei, L.; Liu, Y.Q. Numerical investigation of splitter blades on the performance of a forward-curved impeller used in a pump as turbine. Ocean. Eng. 2023, 281, 114721. [Google Scholar] [CrossRef]
- Ji, L.L.; Li, W.; Shi, W.D.; Chang, H.; Yang, Z.Y. Energy characteristics of mixed-flow pump under different tip clearances based on entropy production analysis. Energy 2020, 199, 117447. [Google Scholar] [CrossRef]
- Zhou, L.; Huang, J.W.; Bai, L.; Krzemianowski, Z.; El-Emam, M.A.; Yasser, E.; Agarwal, R. Application of entropy production theory for energy losses and other investigation in pumps and turbines: A review. Appl. Energy 2022, 318, 119211. [Google Scholar] [CrossRef]
- Rezvaya, K.; Krupa, E.; Shudryk, A.; Drankovskiy, V. Solving the hydrodynamical tasks using CFD programs. In Proceedings of the International Conference on Intelligent Energy and Power Systems, Kharkiv, Ukraine, 10–14 September 2018; pp. 205–209. [Google Scholar]
- Simão, M.; Pérez-Sánchez, M.; Carravetta, A.; López-Jiménez, P.; Ramos, H.M. Velocities in a Centrifugal PAT Operation: Experiments and CFD Analyses. Fluids 2018, 3, 3. [Google Scholar] [CrossRef]
- Wang, L.; Tang, F.P.; Liu, H.Y.; Zhang, X.W.; Sun, Z.Z.; Wang, F. Investigation of cavitation and flow characteristics of tip clearance of bidirectional axial flow pump with different clearances. Ocean. Eng. 2023, 288, 115960. [Google Scholar] [CrossRef]
- Jin, Y.; He, X.K.; Zhang, Y.; Zhou, S.S.; Chen, H.C.; Liu, C. Numerical and experimental investigation of external characteristics and pressure fluctuation of a submersible tubular pumping system. Processes 2019, 7, 949. [Google Scholar] [CrossRef]
- Kan, K.; Zhang, Q.Y.; Xu, H.; Feng, J.G.; Song, Z.G.; Cheng, J.P.; Binama, M. Investigation of non-uniform inflow effects on impeller forces in axial-flow pumps operating as turbines. Water 2024, 16, 1428. [Google Scholar] [CrossRef]
- Zhang, X.W.; Tang, F.P.; Chen, Y.T.; Huang, C.B.; Chen, Y.J.; Wang, L.; Shi, L.J. Experimental study on the internal pressure pulsation characteristics of a bidirectional axial flow pump operating in forward and reverse directions. Machines 2022, 10, 167. [Google Scholar] [CrossRef]
- Wang, B.; Wang, J.T. Application of artificial intelligence in computational fluid dynamics. Ind. Eng. Chem. Res. 2021, 60, 2772–2790. [Google Scholar] [CrossRef]
- Huang, L.; Zou, J.J.; Liu, B.Q.; Jin, Z.J.; Qian, J.Y. Machine learning assisted microchannel geometric optimization—A case study of channel designs. Energies 2024, 17, 44. [Google Scholar] [CrossRef]
- Sun, Z.Z.; Tang, F.P.; Shi, L.J.; Liu, H.Y. Multi-Conditional optimization of a high-specific-speed axial flow pump impeller based on machine learning. Machines 2022, 10, 1037. [Google Scholar] [CrossRef]
- Kan, K.; Zhou, J.; Feng, J.G.; Xu, H.; Zheng, Y.; Chen, H.X.; Chen, J.B. Intelligent optimization of axial-flow pump using physics-considering machine learning. J. Comput. Des. Eng. 2024, 11, 325–342. [Google Scholar] [CrossRef]
- Ping, X.; Yang, F.B.; Zhang, H.G.; Zhang, J.; Zhang, W.J.; Song, G.G. Introducing machine learning and hybrid algorithm for prediction and optimization of multistage centrifugal pump in an ORC system. Energy 2021, 222, 120007. [Google Scholar] [CrossRef]
- Zhao, J.T.; Pei, J.; Yuan, J.P.; Wang, W.J. Structural optimization of multistage centrifugal pump via computational fluid dynamics and machine learning method. J. Comput. Des. Eng. 2023, 10, 1204–1218. [Google Scholar] [CrossRef]
- Li, W.; Huang, Y.X.; Ji, L.L.; Ma, L.L.; Agawal, R.K.; Awais, M. Prediction model for energy conversion characteristics during transient processes in a mixed-flow pump. Energy 2023, 290, 130260. [Google Scholar] [CrossRef]
- Li, W.; Long, Y.; Ji, L.L.; Li, H.M.; Li, S.; Chen, Y.F.; Yang, Q.Y. Effect of circumferential spokes on the rotating stall flow field of mixed-flow pump. Energy 2024, 290, 130260. [Google Scholar] [CrossRef]
- Zhao, X.T.; Zhang, D.S.; Zhang, R.H.; Xu, B. A comparative study of Gaussian process regression with other three machine learning approaches in the performance prediction of centrifugal pump. J. Mech. Eng. Sci. 2021, 236, 3938–3949. [Google Scholar] [CrossRef]
- Tang, S.N.; Zhu, Y.; Yuan, S.Q. Intelligent fault identification of hydraulic pump using deep adaptive normalized CNN and synchrosqueezed wavelet transform. Reliab. Eng. Syst. Saf. 2022, 224, 108560. [Google Scholar] [CrossRef]
- Zhang, F.F.; Tao, R.; Zhu, D.; Wu, Y.Z.; Jin, F.Y.; Xiao, R.F. Anti-cavitation leading-edge profile design of centrifugal pump impeller blade based on genetic algorithm and decision tree. J. Braz. Soc. Mech. Sci. Eng. 2022, 44, 279. [Google Scholar] [CrossRef]
- Shin, J.H.; Cho, Y.H. Machine-Learning-Based coefficient of performance prediction model for heat pump systems. Appl. Sci. 2022, 12, 362. [Google Scholar] [CrossRef]
- Chen, Y.; Kong, G.Q.; Xu, X.L.; Hu, S.J.; Yang, Q. Machine-learning-based performance prediction of the energy pile heat pump system. J. Build. Eng. 2023, 77, 107442. [Google Scholar] [CrossRef]
- Wang, W.J.; Wang, Y. Analysis of inner flow in low specific speed centrifugal pump based on, L.E.S. J. Mech. Sci. Technol. 2013, 27, 1619–1626. [Google Scholar] [CrossRef]
- Wang, L.; Liu, H.L.; Wang, K.; Zhou, L.; Jiang, X.P.; Li, Y. Numerical simulation of the sound field of a five-stage centrifugal pump with different turbulence models. Water 2019, 11, 1777. [Google Scholar] [CrossRef]
- Zhang, W.P.; Shi, L.J.; Tang, F.P.; Duan, X.H.; Liu, H.Y.; Sun, Z.Z. Analysis of inlet flow passage conditions and their influence on the performance of an axial-flow pump. J. Power Energy 2020, 235, 733–746. [Google Scholar] [CrossRef]
- Yang, F.; Li, Z.B.; Yuan, Y.; Liu, C.; Zhang, Y.Q.; Jin, Y. Numerical and experimental investigation of internal flow characteristics and pressure fluctuation in inlet passage of axial flow pump under deflection flow conditions. Energies 2021, 14, 5245. [Google Scholar] [CrossRef]
- Banaszek, A.; Łosiewicz, Z.; Jurczak, W. Corrosion influence on safety of hydraulic pipelines installed on decks of contemporary product and chemical tankers. Pol. Marit. Res. 2018, 25, 71–77. [Google Scholar] [CrossRef]
- Tao, Y.J.; Wu, J.B.; Wang, W.L.; Zhao, C.P.; Liu, W.W.; Wang, L.; Pan, Z.B.; Miu, F.M.; Wang, J.B.; Song, Q.S.; et al. Rotodynamic Pumps—Hydraulic Performance Acceptance Tests—Grades 1, 2 and 3; China Planning Press: Beijing, China, 2016. (In Chinese) [Google Scholar]
- Zhang, G.Y.; Zhi, Y.F.; Zhu, R.S.; Lin, B.; Fu, Q. Research on optimum design of inlet channel of seawater circulating pump in nuclear power plant. J. Xihua Univ. 2024, 43, 80–88. [Google Scholar] [CrossRef]
- Lu, Z.M.; Zhu, L.J.; Huang, Y.L.; Hu, D.Y.; Li, D.M.; Bei, D.P.; Yang, J.Y.; Huang, Y.; Wu, J.; Zhu, Q.H.; et al. Standard for Pumping Station Design, 1st ed.; China Planning Press: Beijing, China, 2022. (In Chinese) [Google Scholar]
- Xu, L.; Lu, L.G.; Wang, H.; Li, Y.N. Influence of control size of shaft inlet conduit on hydraulic performance. Hydro-Sci. Eng. 2014, 5, 47–52. [Google Scholar] [CrossRef]
- Jiao, W.X.; Cheng, L.; Zhang, D.; Zhang, B.W.; Su, Y.P.; Wang, C. Optimal design of inlet passage for waterjet propulsion system based on flow and geometric parameters. Adv. Mater. Sci. Eng. 2019, 2019, 2320981. [Google Scholar] [CrossRef]
- Li, Z.X.; Feng, J.G.; Qian, S.T.; Xu, H. Optimization of rectification bottom sill parameters in drainage pumping stations. Trans. Chin. Soc. Agric. Eng. 2021, 37, 56–63. (In Chinese) [Google Scholar] [CrossRef]
- Zhu, Y.; Zhou, T.; Tang, S.N.; Yuan, S.Q. A data-driven diagnosis scheme based on deep learning toward fault identification of the hydraulic piston pump. J. Mar. Sci. Eng. 2023, 11, 1273. [Google Scholar] [CrossRef]




















| Grid Number (Million) | 0.8 | 1.2 | 1.8 | 2.7 | 4.05 | 6.08 |
|---|---|---|---|---|---|---|
| Hydraulic loss (m) | 0.0688 | 0.0657 | 0.0633 | 0.0624 | 0.0623 | 0.0622 |
| Regression Models | Types of Hyperparameters | Values |
|---|---|---|
| Gaussian Process Regression (GPR) | Sigma | 0.463 |
| Basis function | 0 | |
| Kernel function | Isotropic squared exponential | |
| Kernel scale | 856.26 | |
| Standardize data | true | |
| Feedforward Neural Network (FNN) | Number of fully connected layers | 1 |
| First layer size | 259 | |
| Activation | Tanh | |
| Regularization strength | 0.0007378 | |
| Standardize data | True | |
| Support Vector Regression (SVR) | Kernel function | Gaussian |
| Box constraint | 23.8196 | |
| Kernel scale | 4.3335 | |
| Epsilon | 0.0434 | |
| Standardize data | true |
| Parameter Name | Population Size | Crossover Fraction | Migration Fraction | Fitness Tolerance |
|---|---|---|---|---|
| Value | 50 | 0.8 | 0.2 | 10−6 |
Disclaimer/Publisher’s Note: The statements, opinions and data contained in all publications are solely those of the individual author(s) and contributor(s) and not of MDPI and/or the editor(s). MDPI and/or the editor(s) disclaim responsibility for any injury to people or property resulting from any ideas, methods, instructions or products referred to in the content. |
© 2025 by the authors. Licensee MDPI, Basel, Switzerland. This article is an open access article distributed under the terms and conditions of the Creative Commons Attribution (CC BY) license (https://creativecommons.org/licenses/by/4.0/).
Share and Cite
Jiang, T.; Lu, W.; Lu, L.; Xu, L.; Xi, W.; Liu, J.; Zhu, Y. Inlet Passage Hydraulic Performance Optimization of Coastal Drainage Pump System Based on Machine Learning Algorithms. J. Mar. Sci. Eng. 2025, 13, 274. https://doi.org/10.3390/jmse13020274
Jiang T, Lu W, Lu L, Xu L, Xi W, Liu J, Zhu Y. Inlet Passage Hydraulic Performance Optimization of Coastal Drainage Pump System Based on Machine Learning Algorithms. Journal of Marine Science and Engineering. 2025; 13(2):274. https://doi.org/10.3390/jmse13020274
Chicago/Turabian StyleJiang, Tao, Weigang Lu, Linguang Lu, Lei Xu, Wang Xi, Jianfeng Liu, and Ye Zhu. 2025. "Inlet Passage Hydraulic Performance Optimization of Coastal Drainage Pump System Based on Machine Learning Algorithms" Journal of Marine Science and Engineering 13, no. 2: 274. https://doi.org/10.3390/jmse13020274
APA StyleJiang, T., Lu, W., Lu, L., Xu, L., Xi, W., Liu, J., & Zhu, Y. (2025). Inlet Passage Hydraulic Performance Optimization of Coastal Drainage Pump System Based on Machine Learning Algorithms. Journal of Marine Science and Engineering, 13(2), 274. https://doi.org/10.3390/jmse13020274

