Method for Collaborative Layout Optimization of Ship Equipment and Pipe Based on Improved Multi-Agent Reinforcement Learning and Artificial Fish Swarm Algorithm
Abstract
1. Introduction
1.1. Related Research
1.1.1. Pipe Layout Research
1.1.2. Equipment Layout Research
1.1.3. Collaborative Layout Research
1.1.4. Novel Intelligent Collaborative Technology
1.2. Innovative Contributions and Engineering Significance
2. SERLP Formulation
2.1. Parametric Processing and Layout Concept
2.2. Hybrid Encoding Expression
2.3. Optimization Objectives and Constraints
2.3.1. Pipe Layout Evaluation
2.3.2. Equipment Layout Evaluation
3. Collaborative Layout Method Based on Improved AGMAQL-ATA
3.1. Ship Pipe Layout Based on Improved ATAFSA
3.1.1. Principles of ATAFSA
3.1.2. Pipe Layout Process
3.2. Ship Equipment Layout Based on Improved AGMAQL
3.2.1. Basic Principles of MAQL
3.2.2. Design of the MDP Framework
- 1.
- Design of the state space
- 2.
- Design of the action space
- 3.
- Design of the reward mechanism
3.2.3. Principles of AGMAQL
- Guided reduction in state space
- 2.
- Adaptive changes in action space
- 3.
- Balance between exploration and exploitation
3.2.4. Equipment Layout Process
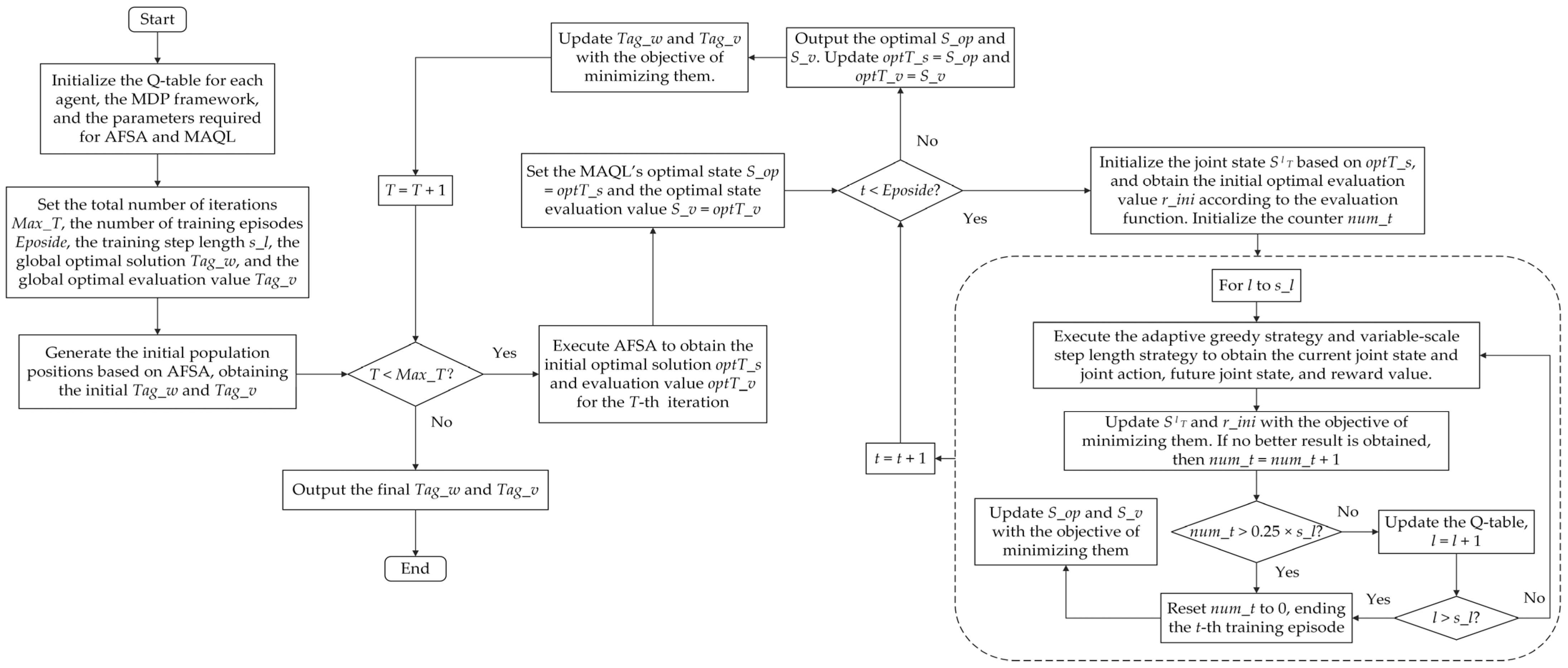
3.3. Bidirectional Collaborative Layout Process Based on AGMAQL-ATA
4. Verification Analysis and Discussion Based on Practical Case
4.1. Case Information and Experimental Conditions
4.2. Experimental Setup
4.2.1. Experimental Comparison of Layout Algorithms
- For the equipment layout algorithm AGMAQL, this experiment approaches the comparison from the perspectives of reinforcement learning and optimization algorithms: On one hand, AGMAQL is compared with the HMSAFSA from previous SERLD research [6] to verify its applicability relative to optimization algorithms. Previous research focused on finding the optimal layout through equipment translation actions and demonstrated the optimization performance of the HMSAFSA through comparisons with various optimization algorithms. On the other hand, AGMAQL is compared with the basic MAQL algorithm and Wolf-PHC [30] to verify its effectiveness relative to other MARL algorithms. Wolf-PHC is a leading algorithm in the field of facility layout. For this algorithm, each agent also maintains an independent Q-table and can adjust learning parameters and strategies based on its performance. Finally, AGMAQL is compared with manual layout schemes to validate its engineering practicality.
- For the pipe layout ATAFSA, this experiment primarily focuses on the underlying encoding and algorithm improvements, comparing it with the leading research. The comparison includes the following two aspects: On one hand, the ATAFSA is compared with the leading vector encoding method [4] and the Manhattan trajectory-based encoding method [6], both of which have been proven effective through extensive experiments. On the other hand, the ATAFSA is compared with the original AFSA, and the HMSAFSA and DDECS algorithm from the literature, which are leading optimization algorithms in the SPLP field. Through these comparisons, the optimization speed, accuracy, and stability of the ATAFSA are validated.
4.2.2. Experimental Comparison of Layout Strategies
- Strategy 1: Validate the effectiveness of the hierarchical strategy. This strategy follows the conventional layout approach in SERLD research, where no hierarchical processing is performed during collaborative layout. All equipment and pipes are processed at the same level, finding the optimal solution through function constraints. This method is based on the idea in Reference [22].
- Strategy 2: Validate the effectiveness of the adaptive collaborative weight strategy. This follows the traditional layout approach [29], where the evaluation weights for equipment and pipes remain constant throughout the collaborative layout process, specifically l1 = 0.6 and l2 = 0.4.
- Strategy 3: Compare with the most advanced SERLD method from the latest reference [6]; this method also has similar hierarchical and collaborative guidance strategies, but the equipment does not have rotational actions.
- Strategy 4: The layout strategy proposed in this paper.
4.3. Analysis and Discussion of Test Results
4.3.1. Equipment Layout Aspects
4.3.2. Pipe Layout Aspects
4.3.3. Collaborative Layout Aspects
5. Conclusions
- In terms of equipment layout, to address the multi-variable optimization challenges of algorithms, this paper creatively applies the multi-agent reinforcement learning algorithm MAQL to SERLD research, proposing an improved AGMAQL algorithm. This algorithm focuses optimization efforts on easily controllable equipment. AGMAQL features a reasonable MDP framework, improved state, action, and learning strategies. Compared with other reinforcement learning and optimization algorithms, AGMAQL achieved over a 4.0% improvement in layout effectiveness at the equipment level, validating its efficiency and rationality.
- In terms of pipe layout, to address the instability of pipe optimization in collaborative layout problems, this paper proposes a powerful adaptive trajectory-based encoding method and an improved algorithm, the ATAFSA. This algorithm integrates parameter-adaptive strategy, scouting optimization strategy, and parallel optimization strategy. Through testing and comparison at both the encoding and algorithm levels, the ATAFSA achieved an over 40.4% improvement in optimization efficiency at the pipe level, validating its stability and suitability for collaborative applications.
- In terms of collaborative layout, to overcome the deficiencies in traditional independent layout strategies, this paper considers actual engineering specifications and multi-level objectives and constraints, proposing a SERLD method that includes an adaptive collaborative weight strategy, a hierarchical layout strategy, and a more comprehensive collaborative evaluation function. While simplifying the problem, these strategies effectively achieve collaborative optimization of equipment and pipes. Finally, based on a practical engine room case and through comparison with multiple literature strategies, AGMAQL-ATA achieved an over 2.2% improvement in layout effectiveness at the collaborative level, validating the feasibility and engineering practicality of the proposed strategies.
Author Contributions
Funding
Institutional Review Board Statement
Informed Consent Statement
Data Availability Statement
Acknowledgments
Conflicts of Interest
References
- Anjos, M.F.; Vieira, M.V. Mathematical optimization approaches for facility layout problems: The state-of-the-art and future research directions. Eur. J. Oper. Res. 2017, 261, 1–16. [Google Scholar] [CrossRef]
- Dong, Z.; Lin, Y. A particle swarm optimization based approach for ship pipe route design. Int. Shipbuild. Prog. 2017, 63, 59–84. [Google Scholar] [CrossRef]
- Bian, X.; Lin, Y.; Dong, Z.X. Auto-routing methods for complex ship pipe route design. J. Ship Prod. Des. 2022, 38, 100–114. [Google Scholar] [CrossRef]
- Lin, Y.; Bian, X.; Dong, Z.R. A discrete hybrid algorithm based on Differential Evolution and Cuckoo Search for optimizing the layout of ship pipe route. Ocean Eng. 2022, 261, 112164. [Google Scholar] [CrossRef]
- Zhang, H.; Yang, M.; Yang, Y.; Liu, H.; Lin, Y. Collaborative Layout Optimization for Ship Pipes Based on Spatial Vector Coding Technique. IEEE Access 2023, 11, 116762–116785. [Google Scholar] [CrossRef]
- Zhang, H.; Yu, Y.; Zhang, Q.; Yang, Y.; Liu, H.; Lin, Y. A bidirectional collaborative method based on an improved artificial fish swarm algorithm for ship pipe and equipment layout design. Ocean Eng. 2024, 296, 117045. [Google Scholar] [CrossRef]
- Dijkstra, E.W. A note on two problems in connexion with graphs. In Edsger Wybe Dijkstra: His Life, Work, and Legacy; Association for Computing Machinery: New York, NY, USA, 2022; pp. 287–290. [Google Scholar] [CrossRef]
- Lee, C.Y. An algorithm for path connections and its applications. IRE Trans. Electron. Computers. 1961, EC-10, 346–365. [Google Scholar] [CrossRef]
- Hart, P.E.; Nilsson, N.J.; Raphael, B. A formal basis for the heuristic determination of minimum cost paths. IEEE Trans. Syst. Sci. Cybern. 1968, 4, 100–107. [Google Scholar] [CrossRef]
- Dong, Z.; Bian, X. Ship pipe route design using improved A* algorithm and genetic algorithm. IEEE Access 2020, 8, 153273–153296. [Google Scholar] [CrossRef]
- Dong, Z.; Bian, X.; Zhao, S. Ship pipe route design using improved multi-objective ant colony optimization. Ocean Eng. 2022, 258, 111789. [Google Scholar] [CrossRef]
- Niu, W.; Sui, H.; Niu, Y.; Cai, K.; Gao, W. Ship Pipe Routing Design Using NSGA-II and Coevolutionary Algorithm. Math. Probl. Eng. 2016, 2016, 7912863. [Google Scholar] [CrossRef]
- Lin, Y.; Zhang, Q. A multi-objective cooperative particle swarm optimization based on hybrid dimensions for ship pipe route design. Ocean Eng. 2023, 280, 114772. [Google Scholar] [CrossRef]
- Ha, J.; Roh, M.I.; Kim, K.S.; Kim, J.H. Method for pipe routing using the expert system and the heuristic pathfinding algorithm in shipbuilding. Int. J. Nav. Archit. Ocean Eng. 2023, 15, 100533. [Google Scholar] [CrossRef]
- Kim, Y.; Lee, K.; Nam, B.; Han, Y. Application of reinforcement learning based on curriculum learning for the pipe auto-routing of ships. J. Comput. Des. Eng. 2023, 10, 318–328. [Google Scholar] [CrossRef]
- Dong, Z.; Luo, W. Ship pipe route design based on NSGA-III and multi-population parallel evolution. Ocean Eng. 2024, 293, 116666. [Google Scholar] [CrossRef]
- Gan, Q. A logistics distribution route optimization model based on hybrid intelligent algorithm and its application. Ann. Oper. Res. 2022, 1–13. [Google Scholar] [CrossRef]
- Li, F.F.; Du, Y.; Jia, K.J. Path planning and smoothing of mobile robot based on improved artificial fish swarm algorithm. Sci. Rep. 2022, 12, 659. [Google Scholar] [CrossRef] [PubMed]
- Zhao, L.; Bai, Y.; Wang, F.; Bai, J. Path planning for autonomous surface vessels based on improved artificial fish swarm algorithm: A further study. Ships Offshore Struct. 2023, 18, 1325–1337. [Google Scholar] [CrossRef]
- Luo, X.; Yang, Y.; Ge, Z.; Wen, X.; Guan, F. Maintainability-based facility layout optimum design of ship cabin. Int. J. Prod. Res. 2015, 53, 677–694. [Google Scholar] [CrossRef]
- Lee, K.Y.; Roh, M.I.; Jeong, H.S. An improved genetic algorithm for multi-floor facility layout problems having inner structure walls and passages. Comput. Educ. 2015, 32, 879–899. [Google Scholar] [CrossRef]
- Besbes, M.; Zolghadri, M.; Costa Affonso, R.; Masmoudi, F.; Haddar, M. A methodology for solving facility layout problem considering barriers: Genetic algorithm coupled with A* search. J. Intell. Manuf. 2020, 31, 615–640. [Google Scholar] [CrossRef]
- Lee, B.C.; Choi, Y.; Chung, H. Firefighting equipment arrangement optimization for an offshore platform considering travel distances. J. Mar. Sci. Eng. 2021, 9, 503. [Google Scholar] [CrossRef]
- Mallam, S.C.; Lundh, M.; MacKinnon, S.N. Integrating Human Factors & Ergonomics in large-scale engineering projects: Investigating a practical approach for ship design. Int. J. Ind. Ergon. 2015, 50, 62–72. [Google Scholar] [CrossRef]
- Meng, X.; Sun, H.; Kang, J. Equipment layout optimization based on human reliability analysis of cabin environment. J. Mar. Sci. Eng. 2021, 9, 1263. [Google Scholar] [CrossRef]
- Zhang, Q.; Zhang, H.; Lin, Y.; Yang, Y.; Liu, H. A Methodology for Ship Cabin Equipment Layout Considering Human Factor Reliability Optimization. J. Ship Prod. Des. 2024, 1–12. [Google Scholar] [CrossRef]
- Jang, W.; Lin, Y.; Chen, M.; Yu, Y. An optimization approach based on particle swarm optimization and ant colony optimization for arrangement of marine engine room. J. Shanghai Jiaotong Univ. 2014, 48, 502. [Google Scholar] [CrossRef]
- Haris, N.; Sohn, J.M.; Prabowo, A.R. Layout optimization for safety evaluation on LNG-fueled ship under an accidental fuel release using mixed-integer nonlinear programming. Int. J. Nav. Archit. Ocean Eng. 2022, 14, 100443. [Google Scholar] [CrossRef]
- Gunawan, G.; Utomo, A.S.A.; Hamada, K.; Ouchi, K.; Yamamoto, H.; Sueshige, Y. Optimization of module arrangement in ship engine room. J. Ship Prod. Des. 2021, 37, 54–66. [Google Scholar] [CrossRef]
- Zhang, Q.; Lin, Y. Integrating multi-agent reinforcement learning and 3D A* search for facility layout problem considering connector-assembly. J. Intell. Manuf. 2023, 1–26. [Google Scholar] [CrossRef]
- Bengio, Y.; Lodi, A.; Prouvost, A. Machine learning for combinatorial optimization: A methodological tour d’horizon. Eur. J. Oper. Res. 2021, 290, 405–421. [Google Scholar] [CrossRef]
- Mazyavkina, N.; Sviridov, S.; Ivanov, S.; Burnaev, E. Reinforcement learning for combinatorial optimization: A survey. Comput. Educ. 2021, 134, 105400. [Google Scholar] [CrossRef]
- Yang, Z.; Liu, Y.; Chen, Y.; Al-Dhahir, N. Cache-aided NOMA mobile edge computing: A reinforcement learning approach. IEEE Trans. Wirel. Commun. 2020, 19, 6899–6915. [Google Scholar] [CrossRef]
- Yin, Y.; Guo, Y.; Su, Q.; Wang, Z. Task allocation of multiple unmanned aerial vehicles based on deep transfer reinforcement learning. Drones. 2022, 6, 215. [Google Scholar] [CrossRef]
- Wu, Q.; Lin, R.; Ren, Z. Distributed multirobot path planning based on MRDWA-MADDPG. IEEE Sens. J. 2023, 23, 25420–25432. [Google Scholar] [CrossRef]
- Adeogun, R.; Berardinelli, G. Multi-agent dynamic resource allocation in 6G in-X subnetworks with limited sensing information. Sensors 2022, 22, 5062. [Google Scholar] [CrossRef] [PubMed]
- Zhou, C.; Stephen, A.; Tan, K.C.; Chew, E.P.; Lee, L.H. Multiagent Q-Learning Approach for the Recharging Scheduling of Electric Automated Guided Vehicles in Container Terminals. Transp. Sci. 2024, 58, 664–683. [Google Scholar] [CrossRef]
- Wang, T.; Cao, J.; Hussain, A. Adaptive Traffic Signal Control for large-scale scenario with Cooperative Group-based Multi-agent reinforcement learning. Transp. Res. Part C Emerg. Technol. 2021, 125, 103046. [Google Scholar] [CrossRef]
- Dixit, V.; Verma, P.; Raj, P. Leveraging tacit knowledge for shipyard facility layout selection using fuzzy set theory. Expert Syst. Appl. 2020, 158, 113423. [Google Scholar] [CrossRef]
- Asmara, A. Pipe Routing Framework for Detailed Ship Design. Ph.D. Thesis, TUD Technische Universiteit Delft, Delft, The Netherlands, 2013; p. 155. [Google Scholar] [CrossRef]
- Li, X. A New Intelligent Optimization Method-Artificial Fish School Algorithm. Ph.D. Thesis, Zhejiang University, Hangzhou, China, 2003. [Google Scholar] [CrossRef]
- Sutton, R.S.; Barto, A.G. Reinforcement Learning: An Introduction; MIT press: Cambridge, MA, USA, 2018. [Google Scholar] [CrossRef]
- Watkins, C.J.; Dayan, P. Q-learning. Int. J. Mach. Learn. Cybern. 1992, 8, 279–292. [Google Scholar] [CrossRef]
- Jang, B.; Kim, M.; Harerimana, G.; Kim, J.W. Q-learning algorithms: A comprehensive classification and applications. IEEE Access 2019, 7, 133653–133667. [Google Scholar] [CrossRef]
- Kar, S.; Moura, J.M.; Poor, H.V. Qd-learning: A collaborative distributed strategy for multi-agent reinforcement learning through consensus. arXiv preprint 2012, arXiv:1205.0047. [Google Scholar] [CrossRef]
- Awheda, M.D.; Schwartz, H.M. Exponential moving average Q-learning algorithm. In 2013 IEEE Symposium on Adaptive Dynamic Programming and Reinforcement Learning (ADPRL); IEEE: New York, NY, USA, 2013; pp. 31–38. [Google Scholar] [CrossRef]
- Arta, M.N.; Gunawan, G.; Yanuar, Y. Part arrangement optimization in ship engine room based on the genetic algorithm. AIP Conf. Proc. 2020, 2255, 020009. [Google Scholar] [CrossRef]
- De Asis, K.; Hernandez-Garcia, J.; Holland, G.; Sutton, R. Multi-step reinforcement learning: A unifying algorithm. In Proceedings of the AAAI Conference on Artificial Intelligence; Association for the Advancement of Artificial Intelligence: Palo Alto, CA, USA, 2018; Volume 32, p. 1. [Google Scholar] [CrossRef]

































| State | Action | |||
| State | Action | ||
| Optimal E_val | Deviation | Average E_val | Deviation | |
|---|---|---|---|---|
| Manual | 294.65 | 14.4% | None | None |
| MAQL | 301.64 | 16.4% | 816.21 | 67.2% |
| Wolf-PHC | 270.17 | 6.6% | 494.14 | 45.9% |
| HMSAFSA | 262.59 | 4.0% | 298.43 | 10.3% |
| AGMAQL | 252.21 | None | 267.57 | None |
| Convergence Iterations (S-pipe3) | Convergence Iterations (B-pipe1_Main) | |||||||
|---|---|---|---|---|---|---|---|---|
| Best | Worst | Average | Deviation | Best | Worst | Average | Deviation | |
| DDECS-T | 100+ | 100+ | 100+ | 91.9%+ | 100+ | 100+ | 100+ | 90.8%+ |
| HMSAFSA-T | 15 | 28 | 21.5 | 62.3% | 15 | 31 | 23.9 | 61.5% |
| AFSA-A | 18 | 24 | 20.7 | 60.9% | 19 | 26 | 22.3 | 58.7% |
| DDECS-A | 12 | 16 | 13.6 | 40.4% | 14 | 18 | 15.7 | 41.4% |
| ATAFSA-A | 7 | 10 | 8.1 | None | 8 | 12 | 9.2 | None |
| Level 2-1 | Level 2-2 | Level 3 | Overall E_val | Deviation | Median E_val | Deviation | ||||
|---|---|---|---|---|---|---|---|---|---|---|
| Optimal E_val | Median E_val | Optimal E_val | Median E_val | Optimal E_val | Median E_val | |||||
| S1 | None | None | None | None | None | None | 683.98 | 21.2% | 720.46 | 23.7% |
| S2 | 294.70 | 297.20 | 158.52 | 164.47 | 98.20 | 99.46 | 551.42 | 2.2% | 559.64 | 1.7% |
| S3 | 313.63 | 318.67 | 170.81 | 177.16 | 102.59 | 107.85 | 587.03 | 8.2% | 603.31 | 8.8% |
| S4 | 287.06 | 291.02 | 154.84 | 158.68 | 97.22 | 99.91 | 539.12 | None | 550.05 | None |
Disclaimer/Publisher’s Note: The statements, opinions and data contained in all publications are solely those of the individual author(s) and contributor(s) and not of MDPI and/or the editor(s). MDPI and/or the editor(s) disclaim responsibility for any injury to people or property resulting from any ideas, methods, instructions or products referred to in the content. |
© 2024 by the authors. Licensee MDPI, Basel, Switzerland. This article is an open access article distributed under the terms and conditions of the Creative Commons Attribution (CC BY) license (https://creativecommons.org/licenses/by/4.0/).
Share and Cite
Zhang, H.; Yu, Y.; Song, Z.; Han, Y.; Yang, Z.; Ti, L. Method for Collaborative Layout Optimization of Ship Equipment and Pipe Based on Improved Multi-Agent Reinforcement Learning and Artificial Fish Swarm Algorithm. J. Mar. Sci. Eng. 2024, 12, 1187. https://doi.org/10.3390/jmse12071187
Zhang H, Yu Y, Song Z, Han Y, Yang Z, Ti L. Method for Collaborative Layout Optimization of Ship Equipment and Pipe Based on Improved Multi-Agent Reinforcement Learning and Artificial Fish Swarm Algorithm. Journal of Marine Science and Engineering. 2024; 12(7):1187. https://doi.org/10.3390/jmse12071187
Chicago/Turabian StyleZhang, Hongshuo, Yanyun Yu, Zelin Song, Yanzhao Han, Zhiyao Yang, and Lang Ti. 2024. "Method for Collaborative Layout Optimization of Ship Equipment and Pipe Based on Improved Multi-Agent Reinforcement Learning and Artificial Fish Swarm Algorithm" Journal of Marine Science and Engineering 12, no. 7: 1187. https://doi.org/10.3390/jmse12071187
APA StyleZhang, H., Yu, Y., Song, Z., Han, Y., Yang, Z., & Ti, L. (2024). Method for Collaborative Layout Optimization of Ship Equipment and Pipe Based on Improved Multi-Agent Reinforcement Learning and Artificial Fish Swarm Algorithm. Journal of Marine Science and Engineering, 12(7), 1187. https://doi.org/10.3390/jmse12071187

