A Novel Intelligent Ship Detection Method Based on Attention Mechanism Feature Enhancement
Abstract
1. Introduction
- (1)
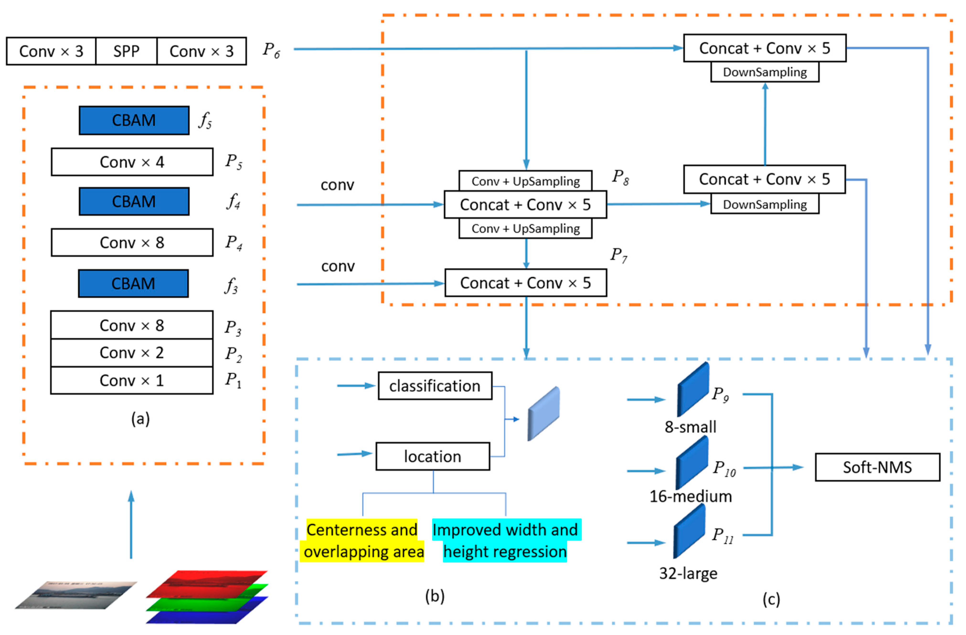
- In order to improve the accuracy of ship type identification and the recall of ships in bad weather, a CBAM module is embedded in YOLOv4 structure. The spatial attention mechanism and channel attention mechanism in this module change the search weight of YOLOv4, making the network structure focus on the unique characteristics and effective channels of ships.
- (2)
- In terms of loss function, EIoU is used to replace the CIoU of YOLOv4. CIoU performs well in general target detection, but ship targets have relatively fixed aspect ratio characteristics. The use of EIoU can better identify the ship position, speed up the algorithm fitting, and improve the ship positioning ability.
- (3)
- Overlapping of ship targets at sea is common. In order to improve the detection ability of occluded targets, Soft-NMS is used to replace the NMS of YOLOv4 to post-process the algorithm output, improve the network’s attention to overlapping targets, and further improve the ship detection performance while ensuring the solution efficiency.
2. EA-YOLOv4 Algorithm
2.1. Algorithm Overview
2.2. Multi-Dimensional Attention Mechanisms and Their Feature Enhancement
2.3. Optimizing the Loss Function
2.4. Improvement of Soft-Non-Maximum Suppression
3. Experiment and Analysis
3.1. Experimental Platform and Dataset
3.2. Hyperparameters and Evaluation Metrics
3.3. Experiment
3.3.1. Ablation Study
3.3.2. Comparative Experiments
4. Conclusions
Author Contributions
Funding
Institutional Review Board Statement
Informed Consent Statement
Data Availability Statement
Conflicts of Interest
References
- Yan, X.P.; Wang, S.W.; Ma, F. Review and prospect for intelligent cargo ships. Chin. J. Ship Res. 2021, 16, 1–6. [Google Scholar]
- Xiao, G.N.; Cui, W.Y. Evolutionary game between government and shipping companies based on shipping cycle and carbon quota. Front. Mar. Sci. 2023, 10, 1132174. [Google Scholar] [CrossRef]
- Chen, X.Q.; Wu, S.B.; Shi, C.J.; Huang, Y.G.; Yang, Y.S.; Ke, R.M.; Zhao, J.S. Sensing Data Supported Traffic Flow Prediction via Denoising Schemes and ANN: A Comparison. IEEE Sens. J. 2020, 20, 14317–14328. [Google Scholar] [CrossRef]
- Liu, Z.; Zhang, B.Y.; Zhang, M.Y.; Wang, H.L.; Fu, X.J. A quantitative method for the analysis of ship collision risk using AIS data. Ocean Eng. 2023, 272, 113906. [Google Scholar] [CrossRef]
- Chen, X.Q.; Liu, S.H.; Liu, R.W.; Wu, H.F.; Han, B.; Zhao, J.S. Quantifying Arctic oil spilling event risk by integrating an analytic network process and a fuzzy comprehensive evaluation model. Ocean Coast. Manag. 2022, 228, 106326. [Google Scholar] [CrossRef]
- Zhen, R.; Shi, Z.Q.; Liu, J.L.; Shao, Z.P. A novel arena-based regional collision risk assessment method of multi-ship encounter situation in complex waters. Ocean Eng. 2022, 246, 110531. [Google Scholar] [CrossRef]
- Zhen, R.; Shi, Z.Q.; Shao, Z.P.; Liu, J.L. A novel regional collision risk assessment method considering aggregation density under multi-ship encounter situations. J. Navig. 2022, 75, 76–94. [Google Scholar] [CrossRef]
- Liu, D.; Zhang, Y.; Zhao, Y.; Shi, Z.G.; Zhang, J.H.; Zhang, Y. Multi-Scale Inshore Ship Detection Based on Feature Re-Focusing Network. Acta Opt. Sinica. 2021, 41, 137–149. [Google Scholar]
- Shao, Z.F.; Wang, L.G.; Wang, Z.Y.; Du, W.; Wu, W.J. Saliency-aware convolution neural network for ship detection in sur-veillance video. IEEE Trans. Circuits Syst. Video Technol. 2020, 30, 781–794. [Google Scholar] [CrossRef]
- Zhen, R.; Ye, Y.; Chen, X.; Xu, L. A Novel Intelligent Detection Algorithm of Aids to Navigation Based on Improved YOLOv4. J. Mar. Sci. Eng. 2023, 11, 452. [Google Scholar] [CrossRef]
- LA, T. YOLOv4-5D: An enhancement of YOLOv4 for autonomous driving. Towards Data Sci. 2021. Available online: https://towardsdatascience.com/yolov4-5d-an-enhancement-of-yolov4-for-autonomous-driving-2827a566be4a (accessed on 3 February 2023).
- Liu, Q.W.; Xiang, X.Q.; Yang, Z.; Hu, Y.; Hong, Y.M. Arbitrary Direction Ship Detection in Remote-Sensing Images Based on Multitask Learning and Multiregion Feature Fusion. IEEE Trans. Geosci. Remote Sens. 2021, 59, 1553–1564. [Google Scholar] [CrossRef]
- Girshick, R. Fast R-CNN. In Proceedings of the IEEE International Conference on Computer Vision (ICCV), Santiago, Chile, 11–18 December 2015; pp. 1440–1448. [Google Scholar]
- He, K.M.; Zhang, X.Y.; Ren, S.Q.; Sun, J. Deep residual learning for image recognition. In Proceedings of the IEEE Conference on Computer Vision and Pattern Recognition (CVPR), Seattle, WA, USA, 27–30 June 2016; pp. 770–778. [Google Scholar]
- Yu, M.; Han, S.J.; Wang, T.F.; Wang, H.Y. An approach to accurate ship image recognition in a complex maritime transportation environment. J. Marine Sci. Eng. 2022, 10, 1903. [Google Scholar] [CrossRef]
- Liu, R.W.; Yuan, W.; Chen, X.; Lu, Y. An enhanced CNN-enabled learning method for promoting ship detection in maritime surveillance system. Ocean Eng. 2021, 235, 109435. [Google Scholar] [CrossRef]
- Redmon, J.; Farhadi, A. YOLOv3: An Incremental Improvement. arXiv 2018, arXiv:1804. 02767. [Google Scholar]
- Hong, X.; Cui, B.; Chen, W.; Rao, Y.; Chen, Y. Research on Multi-Ship Target Detection and Tracking Method Based on Camera in Complex Scenes. J. Mar. Sci. Eng. 2022, 10, 978. [Google Scholar] [CrossRef]
- Bochkovskiy, A.; Wang, C.-Y.; Liao, H.-Y.M. YOLOv4: Optimal Speed and Accuracy of Object Detection. arXiv 2020, arXiv:2004.10934. [Google Scholar]
- Woo, S.H.; Park, J.; Lee, J.Y.; Kweon, I.S. CBAM: Convolutional Block Attention Module. In Proceedings of the European Conference on Computer Vision (ECCV), Munich, Germany, 8–14 September 2018; Volume 11211, pp. 3–19. [Google Scholar]
- Zheng, Z.H.; Wang, P.; Liu, W.; Li, J.Z.; Ye, R.G.; Ren, D.W. Distance-IoU Loss: Faster and Better Learning for Bounding Box Regression. In Proceedings of the AAAI Conference on Artificial Intelligence, New York, NY, USA, 7–12 February 2020; Volume 34, pp. 12993–13000. [Google Scholar]
- Zhang, Y.-F.; Ren, W.Q.; Zhang, Z.; Jia, Z.; Wang, L.; Tan, T.N. Focal and Efficient IOU Loss for Accurate Bounding Box Regression. Neurocomputing 2022, 506, 146–157. [Google Scholar] [CrossRef]
- Bodia, N.; Singh, B.; Chellappa, R.; Davis, L.S. Soft-NMS-improving object detection with one line of Code. In Proceedings of the IEEE International Conference on Computer Vision (ICCV), Venice, Italy, 22–29 October 2017; pp. 5562–5570. [Google Scholar]
- Hu, J.; Shen, L.; Sun, G. Squeeze-and-Excitation Networks (CVPR). In Proceedings of the IEEE/CVF Conference on Computer Vision and Pattern Recognition, Salt Lake City, UT, USA, 18–23 June 2018; pp. 7132–7141. [Google Scholar]
- Jaderberg, M.; Simonyan, K.; Zisserman, A.; Kavukcuoglu, K. Spatial Transformer Networks. In Proceedings of the Advances in Neural Information Processing Systems, Montreal, QC, Canada, 7–12 December 2015; Volume 28. [Google Scholar]
- Lin, T.Y.; Maire, M.; Belongie, S.; Hays, J.; Perona, P.; Ramanan, D.; Dollar, P.; Zitnick, C.L. Microsoft COCO: Common Objects in Context. In Proceedings of the European Conference on Computer Vision (ECCV), Zurich, Switzerland, 6–12 September 2014; Volume 8693, pp. 740–755. [Google Scholar]
- Shao, Z.; Wu, W.; Wang, Z.; Du, W.; Li, C. SeaShips: A Large-Scale Precisely Annotated Dataset for Ship Detection. IEEE Trans. Multimedia 2018, 20, 2593–2604. [Google Scholar] [CrossRef]
- Selvaraju, R.R.; Cogswell, M.; Das, A.; Vedantam, R.; Parikh, D.; Batra, D. Grad-CAM: Visual Explanations from Deep Networks via Gradient-Based Localization. Int. J. Comput. Vis. 2020, 128, 336–359. [Google Scholar] [CrossRef]
- Liu, W.; Anguelov, D.; Erhan, D.; Szegedy, C.; Reed, S.; Fu, C.Y.; Berg, A.C. SSD: Single Shot MultiBox Detector. In Lecture Notes in Computer Science: Computer Vision—ECCV 2016; Leibe, B., Matas, J., Sebe, N., Welling, M., Eds.; Springer: Cham, Switzerland, 2016; Volume 9905, pp. 21–37. [Google Scholar]
- Lin, T.-Y.; Goyal, P.; Girshick, R.; He, K.M.; Dollar, P. Focal Loss for Dense Object Detection. In Proceedings of the International Conference on Computer Vision (ICCV), Venice, Italy, 22–29 October 2017; pp. 2999–3007. [Google Scholar]
- He, K.M.; Gkioxari, G.; Dollar, P.; Girshick, R. Mask R-CNN. IEEE Trans. Pattern Anal. Mach. Intell. 2020, 42, 386–397. [Google Scholar] [CrossRef] [PubMed]








| Hyperparameter | Value |
|---|---|
| Epoch | 300 |
| Batch size | 4 |
| Optimizer | SGD |
| First learning rate | 1 × 10−4 |
| Last learning rate | 1 × 10−5 |
| Learning rate decay rate | 0.1 |
| Weight decay | 5 × 10−4 |
| Algorithm | AP0.5–0.95/% | mAP0.5–0.95/% | FPS | |||||
|---|---|---|---|---|---|---|---|---|
| OC | FB | CS | BC | GCS | PS | |||
| YOLOv4 | 58.7 | 56.9 | 67.6 | 60.7 | 64.7 | 62.0 | 61.8 | 45 |
| C1 | 66.1 | 62.7 | 71.1 | 66.8 | 70.7 | 67.6 | 67.5 | 40 |
| C2 | 64.3 | 62.1 | 72.4 | 67.3 | 69.4 | 66.3 | 66.9 | 42 |
| C3 | 61.5 | 60.8 | 70.3 | 66.0 | 68.9 | 65.7 | 65.5 | 43 |
| Algorithm | Soft-NMS | EIoU | AP0.5–0.95/% | FPS |
|---|---|---|---|---|
| C1 | 67.5 | 40 | ||
| C1-1 | √ | 70.0 | 40 | |
| C1-2 | √ | 70.7 | 38 | |
| C1-3 (this paper) | √ | √ | 72.5 | 38 |
| Algorithm | AP0.5–0.95/% | mAP0.5–0.95/% | FPS | |||||
|---|---|---|---|---|---|---|---|---|
| OC | FB | CS | BC | GCS | PS | |||
| YOLOv3 | 52.7 | 57.1 | 59.6 | 51.8 | 60 | 62.3 | 57.3 | 37 |
| SSD | 63.5 | 60.7 | 68.5 | 61.4 | 61.8 | 70.4 | 64.4 | 78 |
| RetinaNet | 63.4 | 63.5 | 70.1 | 66.5 | 64.9 | 67.3 | 66.0 | 11 |
| Faster-RCNN | 64.1 | 55.7 | 70.2 | 57.8 | 63.7 | 61 | 62.1 | 5 |
| Mask-RCNN | 64.5 | 60.8 | 69.3 | 67.0 | 68.8 | 67.5 | 66.3 | 7 |
| EA-YOLOv4 (this paper) | 71.7 | 68.1 | 75.7 | 71.9 | 74.8 | 72.6 | 72.5 | 38 |
Disclaimer/Publisher’s Note: The statements, opinions and data contained in all publications are solely those of the individual author(s) and contributor(s) and not of MDPI and/or the editor(s). MDPI and/or the editor(s) disclaim responsibility for any injury to people or property resulting from any ideas, methods, instructions or products referred to in the content. |
© 2023 by the authors. Licensee MDPI, Basel, Switzerland. This article is an open access article distributed under the terms and conditions of the Creative Commons Attribution (CC BY) license (https://creativecommons.org/licenses/by/4.0/).
Share and Cite
Ye, Y.; Zhen, R.; Shao, Z.; Pan, J.; Lin, Y. A Novel Intelligent Ship Detection Method Based on Attention Mechanism Feature Enhancement. J. Mar. Sci. Eng. 2023, 11, 625. https://doi.org/10.3390/jmse11030625
Ye Y, Zhen R, Shao Z, Pan J, Lin Y. A Novel Intelligent Ship Detection Method Based on Attention Mechanism Feature Enhancement. Journal of Marine Science and Engineering. 2023; 11(3):625. https://doi.org/10.3390/jmse11030625
Chicago/Turabian StyleYe, Yingdong, Rong Zhen, Zheping Shao, Jiacai Pan, and Yubing Lin. 2023. "A Novel Intelligent Ship Detection Method Based on Attention Mechanism Feature Enhancement" Journal of Marine Science and Engineering 11, no. 3: 625. https://doi.org/10.3390/jmse11030625
APA StyleYe, Y., Zhen, R., Shao, Z., Pan, J., & Lin, Y. (2023). A Novel Intelligent Ship Detection Method Based on Attention Mechanism Feature Enhancement. Journal of Marine Science and Engineering, 11(3), 625. https://doi.org/10.3390/jmse11030625

