YS3AM: Adaptive 3D Reconstruction and Harvesting Target Detection for Clustered Green Asparagus
Abstract
1. Introduction
- (1)
- The YS3AM model combines enhanced YOLOv7 and SAM algorithms to more accurately segment asparagus stems in clusters, improving detection performance in complex environments.
- (2)
- By using an improved pixel dilation algorithm, YS3AM models can process incomplete depth data from RGB-D sensors, ensuring a more robust and accurate 3D model reconstruction.
- (3)
- YS3AM integrates stem masks with depth images to create adaptive-section 3D models that enable efficient path planning for harvesting in unstructured environments.
2. Materials and Methods
2.1. Overview
- (1)
- Through field investigations, the growth patterns and structural characteristics of green asparagus were carefully studied. RGB-D images of clustered green asparagus were captured using an RGB-D sensor (Figure 1a).
- (2)
- Using a deep detection model, each green asparagus stem in the augmented images was identified as a separate object. Semantic segmentation was then applied to generate precise masks for each asparagus stem (Figure 1b).
- (3)
- Missing depth pixels were filled by combining the semantic masks with the depth images captured by the camera, resulting in a complete depth map. The contours of the asparagus stems were then extracted, and the 3D coordinates of some key points along the stems were calculated through coordinate transformation from the pixel coordinate system to the camera coordinate system (Figure 1c).
- (4)
- Fitting the stalk curves based on the concept of equal segmentation, each stalk segment was considered as a cylinder. The length, center, and radius of each section were calculated, and by combining the approximate cylinders of each asparagus section, a complete 3D model of each asparagus stalk was constructed (Figure 1d).
- (5)
- An adaptive-section modeling method was proposed to dynamically adjust segmentation based on the length of the asparagus stems. To evaluate the model’s precision, the Root Mean Square Error (RMSE) index was introduced, measuring the offsets of selected key points and providing a reliable assessment of the 3D spatial model’s accuracy (Figure 1e).
2.2. Experimental Data
2.2.1. Data Acquisition
2.2.2. Dataset Preparation
- (1)
- Labelling bounding boxes and Data augmentation
- (2)
- Generating color point cloud
2.3. The Prediction Box Detection of Green Asparagus Stem
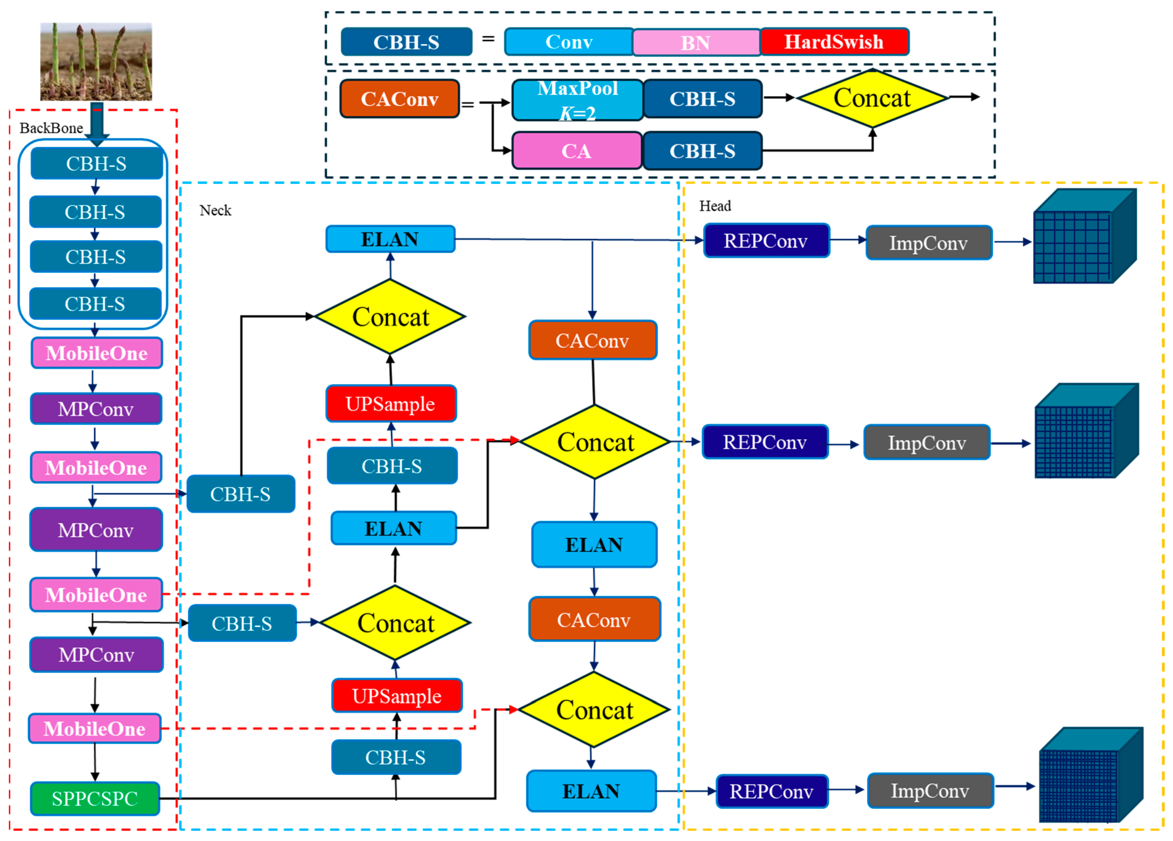
- (1)
- The lightweight CBH-S module
- (2)
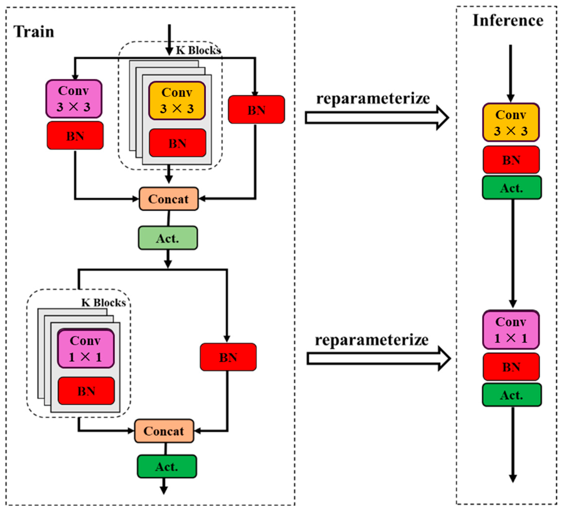
- Heavily parameterized ultra-lightweight feature extraction module
- (3)
- Lightweight Multi-path Convolution
- (4)
- Cross-Scale Integration Strategy
2.4. Image Segmentation Network Architectures for Green Asparagus
2.5. Extracting Space Coordinates for Green Asparagus Stem Using Pixel Mapping
2.5.1. Mask-Based Deep Pixel Block Completion
- (1)
- Capturing and Aligning Depth Images
- (2)
- Segmentation and Color Space Conversion
- (3)
- Noise Reduction through Mask Erosion
- (4)
- Pixel Expansion to Fill Missing Depth Data

| Algorithm 1: Pixel block completion |
|
1. Maskimg ← YS3AM(RGBimg); 2. Depth_hsv_img ← convert_to_hsv(Depthimg); 3. H_channel, S_channel, V_channel ← split_hsv_channels(Depth_hsv_img); 4. Processed_Depthimg ← filter_depth_image(V_channel, Depthimg); 5. tempDepthMap ← Processed_Depthimg; 6. for iteration ← 1 to Max_Iterations do 7. for each pixel (i, j) in Depthimg do 8. if Maskimg[i][j] == OBJECT then 9. neighbors ← getNeighbors(tempDepthMap, i, j); 10. validDepths ← filterValidDepths(neighbors); 11. if validDepths is not empty then 12. eroded_Maskimg[i][j] ← reduce_noise(Maskimg, tempDepthMap[i][j], EROSION_KERNEL_SIZE); 13. dilated_depth_image ← fill_missing_pixels(tempDepthMap[i][j], DILATION_KERNEL_SIZE, eroded_Maskimg[i][j]); 14. tempDepthMap[i][j] ← average(dilated_depth_image[i][j]); 15. end if 16. end if 17. end for 18. if maxDifference(tempDepthMap, Depthimg) < Threshold then 19. break; 20. end if 21. end for 22. return tempDepthMap as completedDepthMap; |
2.5.2. The Positional Transformation Relationship of Spatial Points of Clustered Green Asparagus
2.6. Adaptive-Section Modeling of Clustered Green Asparagus Stems
2.6.1. Visual 3D Section Modeling Approach
| Algorithm 2: 3D section of stem |
|
1. Boxes, Maskimg ← YS3AM(RGBimg); 2. for each in Boxes do 3. asp ← SeparateAsparagus(each, Maskimg); 4. Top, Bottom, Left, Right ← GetKeyPoint(asp); 5. L ← Calculate_L(asp, Depthimg); 6. for i ← 1 to N do 7. BottomPos ← L × (i − 1) / N + Bottom; 8. R ← Calculate_R(asp, BottomPos, Depthimg); 9. C ← GetCenterPoint(asp, BottomPos, Depthimg); 10. x, y, z ← MapPostoCamera(C, R, L, Depthimg); 11. PlotCylinder(x, y, z); 12. end for 13. end for |
2.6.2. Parameter Calculations of Section Modeling
- (1)
- Length calculation of each section
- (2)
- Center and diameter calculation of each section
2.6.3. Section Modeling Accuracy Assessment Methods
| Algorithm 3: The computation of accuracy metrics |
|
1. Maskimg ← YS3AM(RGBimg); 2. KeyPoints ← []; 3. ModelPoints ← []; 4. RMSE_Ci ← 0; 5. for each pixel in Maskimg and Depthimg do 6. SpecialPoints ← findExtremePoints(Maskimg, Depthimg); 7. KeyPoints ← CalculateCenter(SpecialPoints); 8. ModelPoints ← MapModelCenter(SpecialPoints); 9. end for 10. for each Kpoint in KeyPoints and Ppoint in ModelPoints do 11. RMSE_Ci ←RMSE_Ci + sqrt((Kpoint − Ppoint)^2); 12. end for 13. RMSE_Ci←RMSE_Ci / Sizeof(KeyPoints); 14. return RMSE_Ci; |
2.6.4. Calculation of the Section Count for Adaptive Modeling
| Algorithm 4: Calculating the number of sections |
|
1. ε ← 5 × 10^−3; 2. ni ← N; 3. RMSE ← CalculateP(); 4. while RMSE ≥ ε do 5. if ni > Nmax then 6. break; 7. end if 8. ni ← N + 1; 9. RMSE ← CalculateP(); 10. end while 11. return ni; |
3. Experimental Results
3.1. Evaluation Metrics
3.2. Model Performance Test
3.2.1. Detection and Segmentation Results
3.2.2. The Results of Ablation Studies
3.3. Assessment of Spatial Information Visualization in Green Asparagus
3.3.1. Key-Point Deviation Detection Test Results
3.3.2. The Length and Width Measurement Results
3.3.3. Field Test Results
4. Limitations and Future Work
- (1)
- Camera Limitations and Field Deployment
- (2)
- Occlusion Handling and Segmentation
- (3)
- Generalization to Varied Environmental Conditions and Crop Types
5. Conclusions
- (1)
- YS3AM demonstrates stable performance under varying lighting, with improved results on sunny days. Ablation tests shows that YS3AM increased precision by 0.81%, recall by 1.73%, mAP by 1.88%, F1 score by 1.27%, and reduced final loss by 0.032 over YOLOv7.
- (2)
- By segmenting asparagus stems into 4–10 sections based on length, the model meets MAX(RMSEi) requirements, significantly reducing discrepancies between point cloud measurements and model predictions.
- (3)
- Field tests show that adaptive section based on asparagus length provided a strong fit, with average RMSE in length (0.74) and bottom depth (1.105) under varied lighting.
- (4)
- YS3AM achieves near-real-time detection with an average image processing time of 22 ms, making it suitable for deployment in the Robot Operating System (ROS).
Author Contributions
Funding
Data Availability Statement
Conflicts of Interest
References
- Clary, C.D.; Ball, T.; Ward, E.; Fuchs, S.; Durfey, J.E.; Cavalieri, R.P.; Folwell, R.J. Performance and Economic Analysis of a Selective Asparagus Harvester. Appl. Eng. Agric. 2007, 23, 571–577. [Google Scholar] [CrossRef]
- Chen, M.; Tang, Y.; Zou, X.; Huang, Z.; Zhou, H.; Chen, S. 3D global mapping of large-scale unstructured orchard integrating eye-in-hand stereo vision and SLAM. Comput. Electron. Agric. 2021, 187, 106237. [Google Scholar] [CrossRef]
- Liu, M.; Jia, W.; Wang, Z.; Niu, Y.; Yang, X.; Ruan, C. An accurate detection and segmentation model of obscured green fruits. Comput. Electron. Agric. 2022, 197, 106984. [Google Scholar] [CrossRef]
- Bac, C.W.; Henten, E.J.V.; Hemming, J.; Edan, Y. Harvesting Robots for High-value Crops: State-of-the-art Review and Challenges Ahead. J. Field Robot. 2014, 31, 888–911. [Google Scholar] [CrossRef]
- Bargoti, S.; Underwood, J. Deep Fruit Detection in Orchards. arXiv 2016, arXiv:1610.03677. [Google Scholar]
- Dorj, U.-O.; Lee, M.; Yun, S.-S. An yield estimation in citrus orchards via fruit detection and counting using image processing. Comput. Electron. Agric. 2017, 140, 103–112. [Google Scholar] [CrossRef]
- Kondo, N.; Ting, K.C. Robotics for Plant Production. Artif. Intell. Rev. 1998, 12, 227–243. [Google Scholar] [CrossRef]
- Irie, N.; Taguchi, N.; Horie, T.; Ishimatsu, T. Asparagus harvesting robot coordinated with 3-D vision sensor. In Proceedings of the IEEE International Conference on Industrial Technology, Churchill, VIC, Australia, 10–13 February 2009. [Google Scholar]
- Sakai, H.; Shiigi, T.; Kondo, N.; Ogawa, Y.; Taguchi, N. Accurate Position Detecting during Asparagus Spear Harvesting using a Laser Sensor. Eng. Agric. Environ. Food 2013, 6, 105–110. [Google Scholar] [CrossRef]
- Zheng, Y.Y.; Kong, J.L.; Jin, X.B.; Wang, X.Y.; Zuo, M. CropDeep: The Crop Vision Dataset for Deep-Learning-Based Classification and Detection in Precision Agriculture. Sensors 2019, 19, 1058. [Google Scholar] [CrossRef]
- Peebles, M.; Lim, S.H.; Duke, M.; McGuinness, B. Investigation of Optimal Network Architecture for Asparagus Spear Detection in Robotic Harvesting. IFAC-Pap. 2019, 52, 283–287. [Google Scholar] [CrossRef]
- Ren, S.; He, K.; Girshick, R.; Sun, J. Faster R-CNN: Towards Real-Time Object Detection with Region Proposal Networks. IEEE Trans. Pattern Anal. Mach. Intell. 2017, 39, 1137–1149. [Google Scholar] [CrossRef] [PubMed]
- Li, P.; Liu, X.; Li, Y.; Liu, C. Visual Recognition of Green Asparagus in the Field Based on Dual-Channel Threshold Segmentation and CNN. J. Agric. Mech. Res. 2021, 43, 19–25. [Google Scholar]
- Lecun, Y.; Bottou, L.; Bengio, Y.; Haffner, P. Gradient-based learning applied to document recognition. Proc. IEEE 1998, 86, 2278–2324. [Google Scholar] [CrossRef]
- Hong, W.; Ma, Z.; Ye, B.; Yu, G.; Tang, T.; Zheng, M. Detection of Green Asparagus in Complex Environments Based on the Improved YOLOv5 Algorithm. Sensors 2023, 23, 1562. [Google Scholar] [CrossRef]
- Wang, X.; Li, W.; Wang, L.; Shi, Y.; Wu, Y.; Wang, D. Method of Detection-Discrimination-Localization for Mature Asparagus Based on Improved YOLACT++ %J Transactions of the Chinese Society for Agricultural Machinery. Trans. Chin. Soc. Agric. Mach. 2023, 54, 259–271. [Google Scholar]
- Li, S.; Zhang, S.; Xue, J.; Sun, H. Lightweight target detection for the field flat jujube based on improved YOLOv5. Comput. Electron. Agric. 2022, 202, 107391. [Google Scholar] [CrossRef]
- Xiang, R.; Ying, Y.; Jiang, H. Development of Real-time Recognition and Localization Methods for Fruits and Vegetables in Field. Trans. Chin. Soc. Agric. Mach. 2013, 44, 208–223. [Google Scholar]
- Leu, A.; Razavi, M.; Langstadtler, L.; Ristic-Durrant, D.; Raffel, H.; Schenck, C.; Graser, A.; Kuhfuss, B. Robotic green asparagus selective harvesting. IEEE/ASME Trans. Mechatron. 2017, 22, 2401–2410. [Google Scholar] [CrossRef]
- Kennedy, G.; Ila, V.; Mahony, R. A Perception Pipeline for Robotic Harvesting of Green Asparagus. IFAC-Pap. 2019, 52, 288–293. [Google Scholar] [CrossRef]
- Mu, S.; Dai, N.; Yuan, J.; Liu, X.; Xin, Z.; Meng, X. S2CPL: A novel method of the harvest evaluation and subsoil 3D cutting-Point location for selective harvesting of green asparagus. Comput. Electron. Agric. 2024, 225, 109316. [Google Scholar] [CrossRef]
- Hu, K.; Chen, Z.; Kang, H.; Tang, Y. 3D vision technologies for a self-developed structural external crack damage recognition robot. Autom. Constr. 2024, 159, 105262. [Google Scholar] [CrossRef]
- Yoshida, T.; Kawahara, T.; Fukao, T. Fruit recognition method for a harvesting robot with RGB-D cameras. ROBOMECH J. 2022, 9, 15. [Google Scholar] [CrossRef]
- Ma, Z.; Wan, H.; Gan, X. Research on Crop 3D Model Reconstruction Based on RGB-D Binocular Vision. Sci. Program. 2023, 2023, 5974981. [Google Scholar] [CrossRef]
- Magistri, F.; Marks, E.; Nagulavancha, S.; Vizzo, I.; Läbe, T.; Behley, J.; Halstead, M.; McCool, C.; Stachniss, C. Contrastive 3D Shape Completion and Reconstruction for Agricultural Robots Using RGB-D Frames. IEEE Robot. Autom. Lett. 2022, 7, 10120–10127. [Google Scholar] [CrossRef]
- Omasa, K.; Qiu, G.Y.; Watanuki, K.; Yoshimi, K.; Akiyama, Y.J.E.S. Accurate estimation of forest carbon stocks by 3-D remote sensing of individual trees. Environ. Sci. Technol. 2003, 37, 1198–1201. [Google Scholar] [CrossRef]
- Herrero-Huerta, M.; Lindenbergh, R.; Gard, W. Leaf movements of indoor plants monitored by terrestrial LiDAR. Front. Plant Sci. 2018, 9, 189. [Google Scholar] [CrossRef] [PubMed]
- Bloice, M.D.; Stocker, C.; Holzinger, A. Augmentor: An Image Augmentation Library for Machine Learning. arXiv 2017, arXiv:1708.04680. [Google Scholar] [CrossRef]
- Wang, C.-Y.; Bochkovskiy, A.; Liao, H.-Y.M. YOLOv7: Trainable bag-of-freebies sets new state-of-the-art for real-time object detectors. arXiv 2022, arXiv:2207.02696. [Google Scholar]
- Anasosalu Vasu, P.K.; Gabriel, J.; Zhu, J.; Tuzel, O.; Ranjan, A. MobileOne: An Improved One Millisecond Mobile Backbone. arXiv 2022, arXiv:2206.04040. [Google Scholar]
- Hou, Q.; Zhou, D.; Feng, J. Coordinate Attention for Efficient Mobile Network Design. arXiv 2021, arXiv:2103.02907. [Google Scholar]
- Dosovitskiy, A.; Beyer, L.; Kolesnikov, A.; Weissenborn, D.; Zhai, X.; Unterthiner, T.; Dehghani, M.; Minderer, M.; Heigold, G.; Gelly, S.; et al. An Image is Worth 16x16 Words: Transformers for Image Recognition at Scale. arXiv 2020, arXiv:2010.11929. [Google Scholar]
- Kirillov, A.; Mintun, E.; Ravi, N.; Mao, H.; Rolland, C.; Gustafson, L.; Xiao, T.; Whitehead, S.; Berg, A.C.; Lo, W.-Y.; et al. Segment Anything. arXiv 2023, arXiv:2304.02643. [Google Scholar]
- He, K.; Chen, X.; Xie, S.; Li, Y.; Dollár, P.; Girshick, R. Masked Autoencoders Are Scalable Vision Learners. arXiv 2021, arXiv:2111.06377. [Google Scholar]
- Ku, J.; Harakeh, A.; Waslander, S.L. In Defense of Classical Image Processing: Fast Depth Completion on the CPU. arXiv 2018, arXiv:1802.00036. [Google Scholar]























| Data Set | Training Images/Instances | Testing Images/Instances | Total Images/Instances |
|---|---|---|---|
| Sunny | 1746/7888 | 582/2600 | 2328/10,488 |
| Cloudy | 1539/6353 | 513/2251 | 2052/8604 |
| Total | 3285/14,241 | 1095/4851 | 4380/19,092 |
| Hardware | Configuration | Environment | Version |
|---|---|---|---|
| OS | Windows11 | Python | 3.8 |
| CPU | Intel(R) Core (TM) i9-12900H @2.50GHz | PyTorch | 1.12 |
| GPU | GeForce RTX 3060(6G) | PyCharm | 2022.3.1 |
| RAM | 16G | CUDA | 11.6 |
| HardDisk | 1T | cuDNN | 8.8.0 |
| Conf | Precision (%) | Recall (%) | F1 | mAP (%) |
|---|---|---|---|---|
| 0.5 | 98.35% | 95.14% | 0.967 | 96.84% |
| 0.6 | 98.75% | 95.46% | 0.971 | 97.16% |
| 0.7 | 98.36% | 95.31% | 0.968 | 96.77% |
| 0.8 | 97.76% | 95.54% | 0.966 | 97.07% |
| 0.9 | 98.44% | 95.54% | 0.969 | 96.89% |
| Model | CBH-S | MobileOne | CAConv | Cross-Scale Fusion | Precision (%) | Recall (%) | mAP (%) | Final Loss | F1 (%) | Detection Time Per Image (ms) | GFLOPs |
|---|---|---|---|---|---|---|---|---|---|---|---|
| A | 97.79 | 93.98 | 95.96 | 0.062 | 95.85 | 14.9 | 105.1 | ||||
| B | ★ | 98.42 | 95.69 | 97.45 | 0.031 | 97.04 | 13.2 | 103.2 | |||
| C | ★ | 98.05 | 93.34 | 96.71 | 0.059 | 95.64 | 16 | 43 | |||
| D | ★ | 98.19 | 94.25 | 96.71 | 0.059 | 96.18 | 14.7 | 55.1 | |||
| E | ★ | 98.32 | 95.68 | 97.82 | 0.030 | 96.98 | 95.6 | 104.8 | |||
| F | ★ | ★ | 98.00 | 94.19 | 97.36 | 0.061 | 96.06 | 14.9 | 47.9 | ||
| G | ★ | ★ | ★ | 98.41 | 93.42 | 96.56 | 0.061 | 95.85 | 14.1 | 50.7 | |
| H | ★ | ★ | ★ | 98.64 | 93.64 | 96.58 | 0.060 | 96.07 | 12.8 | 42.9 | |
| I | ★ | ★ | ★ | 98.25 | 93.95 | 96.43 | 0.059 | 96.05 | 13 | 53 | |
| J | ★ | ★ | ★ | ★ | 98.58 | 95.61 | 97.76 | 0.030 | 97.07 | 12 | 50.8 |
| 4-Section | 6-Section | 8-Section | 10-Section | ||
|---|---|---|---|---|---|
| Group 1 | 1 | 0.00307 | 0.00299 | 0.0028 | 0.00206 |
| 2 | 0.00481 | 0.00461 | 0.00171 | 0.00296 | |
| 3 | 0.00468 | 0.00611 | 0.00662 | 0.00621 | |
| Group 2 | 4 | 0.00258 | 0.00301 | 0.00279 | 0.00288 |
| 5 | 0.00523 | 0.00389 | 0.00299 | 0.00303 | |
| 6 | 0.000763 | 0.00444 | 0.00659 | 0.00374 | |
| Group 3 | 7 | 0.00354 | 0.00281 | 0.00419 | 0.00274 |
| 8 | 0.01299 | 0.01358 | 0.00261 | 0.00177 | |
| 9 | 0.01646 | 0.05857 | 0.01982 | 0.00322 | |
| Group 4 | 10 | 0.01053 | 0.00751 | 0.01128 | 0.00347 |
| 11 | 0.00318 | 0.00392 | 0.00216 | 0.00397 | |
| 12 | 0.00248 | 0.00293 | 0.00252 | 0.00313 |
| 4-Section | 6-Section | 8-Section | 10-Section | |||||||
|---|---|---|---|---|---|---|---|---|---|---|
| GT (m) | YS3AM (m) | Error (%) | YS3AM (m) | Error (%) | YS3AM (m) | Error (%) | YS3AM (m) | Error (%) | ||
| Group 1 | 1 | 0.176 | 0.183 | 4.195 | 0.185 | 5.000 | 0.187 | 6.136 | 0.188 | 6.806 |
| 2 | 0.168 | 0.177 | 5.296 | 0.178 | 6.054 | 0.177 | 5.297 | 0.179 | 6.396 | |
| 3 | 0.198 | 0.205 | 3.607 | 0.207 | 4.584 | 0.212 | 7.140 | 0.214 | 7.878 | |
| Group 2 | 4 | 0.218 | 0.229 | 5.131 | 0.231 | 5.865 | 0.230 | 5.610 | 0.231 | 5.908 |
| 5 | 0.227 | 0.241 | 6.183 | 0.242 | 6.456 | 0.242 | 6.774 | 0.243 | 6.908 | |
| 6 | 0.238 | 0.249 | 4.659 | 0.249 | 4.636 | 0.251 | 5.317 | 0.251 | 5.628 | |
| Group 3 | 7 | 0.275 | 0.295 | 7.335 | 0.292 | 6.065 | 0.305 | 10.958 | 0.296 | 7.506 |
| 8 | 0.265 | 0.288 | 8.662 | 0.287 | 8.285 | 0.290 | 9.339 | 0.288 | 8.701 | |
| 9 | 0.281 | 0.299 | 6.245 | 0.299 | 6.234 | 0.299 | 6.536 | 0.300 | 6.823 | |
| Group 4 | 10 | 0.35 | 0.374 | 6.755 | 0.375 | 7.136 | 0.372 | 6.192 | 0.377 | 7.754 |
| 11 | 0.346 | 0.373 | 7.940 | 0.373 | 7.670 | 0.376 | 8.686 | 0.375 | 8.358 | |
| 12 | 0.322 | 0.349 | 8.267 | 0.346 | 7.552 | 0.345 | 7.180 | 0.349 | 8.360 | |
| NO | 4-Section | 6-Section | 8-Section | 10-Section | ||||||||||||
|---|---|---|---|---|---|---|---|---|---|---|---|---|---|---|---|---|
| Mean (GT) | Mean (Model) | Error Std (%) | Mean Error (%) | Mean (GT) | Mean (Model) | Error Std (%) | Mean Error (%) | Mean (GT) | Mean (Model) | Error Std (%) | Mean Error (%) | Mean (GT) | Mean (Model) | Error Std (%) | Mean Error (%) | |
| 1 | 9.208 | 9.524 | 0.251 | 3.223 | 8.697 | 9.307 | 0.581 | 5.860 | 8.716 | 9.531 | 1.318 | 6.906 | 8.904 | 9.418 | 0.622 | 10.458 |
| 2 | 8.623 | 9.29 | 0.787 | 7.261 | 8.310 | 9.308 | 1.040 | 10.718 | 8.305 | 9.211 | 0.735 | 9.838 | 8.375 | 9.125 | 0.751 | 8.220 |
| 3 | 8.830 | 8.892 | 0.621 | 0.699 | 8.852 | 9.466 | 0.966 | 6.486 | 9.013 | 9.256 | 0.727 | 2.625 | 8.753 | 8.841 | 0.545 | 0.998 |
| 4 | 7.852 | 7.963 | 0.136 | 1.420 | 7.938 | 8.016 | 0.313 | 0.981 | 7.929 | 8.14 | 0.835 | 2.663 | 7.860 | 8.163 | 0.395 | 3.851 |
| 5 | 9.288 | 9.691 | 0.022 | 2.440 | 9.350 | 9.832 | 0.234 | 3.209 | 9.33 | 9.563 | 0.432 | 4.166 | 9.032 | 10.832 | 0.678 | 16.619 |
| 6 | 9.170 | 9.289 | 0.719 | 1.280 | 9.106 | 9.095 | 0.591 | 2.084 | 9.231 | 9.182 | 0.388 | 0.539 | 9.151 | 8.986 | 0.595 | 0.481 |
| 7 | 8.200 | 5.209 | 0.360 | 2.234 | 8.365 | 8.182 | 0.741 | 0.109 | 8.394 | 8.346 | 0.688 | 0.580 | 8.156 | 8.403 | 0.574 | 2.932 |
| 8 | 9.520 | 10.719 | 1.421 | 11.187 | 9.048 | 9.848 | 0.588 | 12.278 | 9.894 | 11.108 | 0.835 | 8.585 | 9.319 | 10.594 | 1.233 | 10.928 |
| 9 | 9.274 | 10.064 | 1.417 | 7.872 | 9.183 | 9.455 | 0.196 | 2.886 | 9.388 | 10.42 | 0.861 | 6.927 | 9.387 | 10.116 | 0.838 | 5.130 |
| 10 | 12.958 | 13.784 | 1.017 | 6.069 | 13.031 | 13.487 | 1.180 | 3.380 | 13.074 | 13.487 | 1.070 | 3.067 | 12.931 | 13.297 | 0.579 | 2.754 |
| 11 | 14.783 | 15.631 | 0.971 | 5.428 | 14.503 | 15.996 | 1.043 | 9.331 | 14.313 | 15.406 | 0.999 | 7.091 | 14.938 | 15.774 | 0.687 | 5.301 |
| 12 | 12.989 | 14.692 | 1.275 | 11.589 | 12.853 | 14.745 | 1.620 | 12.835 | 12.93 | 14.46 | 1.795 | 10.582 | 13.002 | 14.191 | 2.304 | 8.381 |
| Imaging Method | Label Asparagus Count | True Positive (Correctly Detected) | Length Error (cm) | Length Error (%) | Bottom Depth Error (cm) | Bottom Depth Error (%) | Top Depth Error (cm) | Top Depth Error (%) | |
|---|---|---|---|---|---|---|---|---|---|
| Asparagus Number | Accuracy (%) | ||||||||
| Sunny | 54 | 40 | 74.07 | 0.55 | 2.07 | 0.11 | 0.25 | 0.90 | 2.62 |
| Cloudy | 49 | 34 | 67.35 | 0.63 | 2.84 | 0.26 | 0.68 | 1.87 | 3.22 |
Disclaimer/Publisher’s Note: The statements, opinions and data contained in all publications are solely those of the individual author(s) and contributor(s) and not of MDPI and/or the editor(s). MDPI and/or the editor(s) disclaim responsibility for any injury to people or property resulting from any ideas, methods, instructions or products referred to in the content. |
© 2025 by the authors. Licensee MDPI, Basel, Switzerland. This article is an open access article distributed under the terms and conditions of the Creative Commons Attribution (CC BY) license (https://creativecommons.org/licenses/by/4.0/).
Share and Cite
Mu, S.; Liu, J.; Zhang, P.; Yuan, J.; Liu, X. YS3AM: Adaptive 3D Reconstruction and Harvesting Target Detection for Clustered Green Asparagus. Agriculture 2025, 15, 407. https://doi.org/10.3390/agriculture15040407
Mu S, Liu J, Zhang P, Yuan J, Liu X. YS3AM: Adaptive 3D Reconstruction and Harvesting Target Detection for Clustered Green Asparagus. Agriculture. 2025; 15(4):407. https://doi.org/10.3390/agriculture15040407
Chicago/Turabian StyleMu, Si, Jian Liu, Ping Zhang, Jin Yuan, and Xuemei Liu. 2025. "YS3AM: Adaptive 3D Reconstruction and Harvesting Target Detection for Clustered Green Asparagus" Agriculture 15, no. 4: 407. https://doi.org/10.3390/agriculture15040407
APA StyleMu, S., Liu, J., Zhang, P., Yuan, J., & Liu, X. (2025). YS3AM: Adaptive 3D Reconstruction and Harvesting Target Detection for Clustered Green Asparagus. Agriculture, 15(4), 407. https://doi.org/10.3390/agriculture15040407

