A Lightweight Method for Peanut Kernel Quality Detection Based on SEA-YOLOv5
Abstract
1. Introduction
2. Materials and Methods
2.1. Production and Construction of Peanut Kernel Dataset
2.2. Peanut Kernel Detection Model
2.2.1. YOLOv5 Model
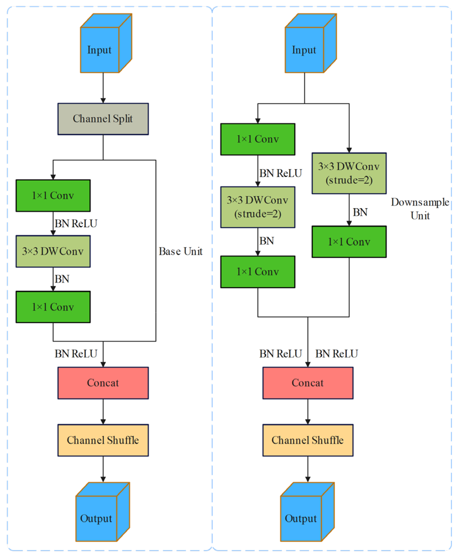
2.2.2. ShuffleNetv2: Lightweight Backbone Network
2.2.3. ECA Mechanism
2.2.4. Alpha-IoU Loss Function
2.2.5. Network Structure of SEA-YOLOv5
3. Results
3.1. Test Environment and Parameter Setting
3.2. Evaluation Index
3.3. Performance Comparison of Different Backbone Networks
3.4. Performance Comparison of Attention Mechanisms
3.4.1. Performance Comparison of Various Attention Mechanisms
3.4.2. Comparison of Performance at Different Locations of the Attention Mechanism
3.5. Performance Comparison of Various Loss Functions
3.6. Ablation Experiments
3.7. Comparison of Different Detection Models
3.8. Tests Deployed on Raspberry Pi 4B
4. Discussion
5. Conclusions
Author Contributions
Funding
Institutional Review Board Statement
Data Availability Statement
Conflicts of Interest
References
- Li, S.; Cao, Y. Dynamics and structural characteristics of world peanut and peanut oil production and trade. World Agric. 2018, 11, 113–119+253. [Google Scholar] [CrossRef]
- Wang, Y.; Li, S.; Yin, H.; Liu, D.; Zheng, J.; Wang, H.; Wang, J.; Cao, C.; Jia, B.; Liu, J. Effects of different storage conditions on quality of peanut. J. Food Saf. Qual. Insp. 2021, 12, 4544–4551. [Google Scholar] [CrossRef]
- Qi, Y.W. Research on Peanut Export in Shandong Province. Master’s Thesis, Shandong University of Technology, Zibo, China, 2017. [Google Scholar]
- Li, G.Q. Research on the Development of Export Trade of Peanut Products in Shandong. Master’s Thesis, Shandong Agricultural University, Tai’an, China, 2010. [Google Scholar]
- Patel, K.K.; Kar, A.; Jha, S.N.; Khan, M.A. Machine vision system: A tool for quality inspection of food and agricultural products. J. Food Sci. Technol. 2012, 49, 123–141. [Google Scholar] [CrossRef]
- Girshick, R.; Donahue, J.; Darrell, T.; Malik, J. Region based convolutional networks for accurate object detection and segmentation. IEEE Trans. Pattern Anal. Mach. Intell. 2015, 38, 142–158. [Google Scholar] [CrossRef] [PubMed]
- Ren, S.; He, K.; Girshick, R.; Sun, J. Faster R-CNN: Towards realtime object detection with region proposal networks. IEEE Trans. Pattern Anal. Mach. Intell. 2017, 39, 1137–1149. [Google Scholar] [CrossRef]
- He, K.; Gkioxari, G.; Dollár, P.; Girshick, R. Mask RCNN. In Proceedings of the IEEE International Conference on Computer Vision, Venice, Italy, 22–29 October 2017; pp. 2961–2969. [Google Scholar] [CrossRef]
- Liu, W.; Anguelov, D.; Erhan, D.; Szegedy, C.; Reed, S.; Fu, C.Y.; Berg, A.C. SSD: Single shot multibox detector. In Proceedings of the European Conference on Computer Vision, Amsterdam, The Netherlands, 11–14 October 2016; Springer: Berlin/Heidelberg, Germany, 2016; pp. 21–37. [Google Scholar] [CrossRef]
- Redmon, J.; Divvala, S.; Girshick, R.; Farhadi, A. You only look once: Unified, real-time object detection. In Proceedings of the IEEE Conference on Computer Vision and Pattern Recognition, Las Vegas, NV, USA, 26 June–1 July 2016; pp. 779–788. [Google Scholar] [CrossRef]
- Redmon, J.; Farhadi, A. Yolov3: An incremental improvement. In Proceedings of the IEEE Conference on Computer Vision and Pattern Recognition, Salt Lake, UT, USA, 18–23 June 2018; pp. 1125–1131. [Google Scholar] [CrossRef]
- Bochkovskiy, A.; Wang, C.; Hong, Y. Yolov4: Optimal speed and accuracy of object detection. In Proceedings of the IEEE Conference on Computer Vision and Pattern Recognition, Seattle, WA, USA, 13–19 June 2020. [Google Scholar] [CrossRef]
- Ultralytics. Yolov5[EB/OL]. 26 June 2020. Available online: https://github.com/ultralytics/yolov5 (accessed on 25 December 2023).
- Wang, C.W.; Bochkovskiy, A.; Liao, H.Y.M. YOLOv7: Trainable bag-of-freebies sets new state-of-the-art for real-time object detectors. In Proceedings of the IEEE/CVF Conference on Computer Vision and Pattern Recognition, Vancouver, BC, Canada, 17–24 June 2023; pp. 7464–7475. [Google Scholar] [CrossRef]
- Terven, J.; Cordova-Esparza, D. A comprehensive review of YOLO: From YOLOv1 to YOLOv8 and beyond. Mach. Learn. Knowl. Extr. 2023, 5, 1680–1716. [Google Scholar] [CrossRef]
- Gai, R.; Chen, N.; Yuan, H. A detection algorithm for cherry fruits based on the improved YOLO-v4 model. Neural Comput. Appl. 2021, 35, 13895–13906. [Google Scholar] [CrossRef]
- Rai, N.; Zhang, Y.; Villamil, M.; Howatt, K.; Ostlie, M.; Sun, X. Agricultural weed identification in images and videos by integrating optimized deep learning architecture on an edge computing technology. Comput. Electron. Agric. 2024, 216, 108442. [Google Scholar] [CrossRef]
- Wang, Z.; Ling, Y.; Wang, X.; Meng, D.; Nie, L.; An, G.; Wang, X. An improved Faster R-CNN model for multi-object tomato maturity detection in complex scenarios. Ecol. Inform. 2022, 72, 101886. [Google Scholar] [CrossRef]
- Shi, L.; Wei, Z.; You, H.; Wang, J.; Bai, Z.; Yu, H.; Ji, R.; Bi, C. OMC-YOLO: A Lightweight Grading Detection Method for Oyster Mushrooms. Horticulturae 2024, 10, 742. [Google Scholar] [CrossRef]
- Bhupendra; Moses, K.; Miglani, A.; Kankar, P.K. Deep CNN-based damage classification of milled rice grains using a high-magnification image dataset. Comput. Electron. Agric. 2022, 195, 106811. [Google Scholar] [CrossRef]
- Long, Y.; Yang, Z.; He, M. Apple target detection method based on improved YOLOv7 in fruity period. Trans. Chin. Soc. Agric. Eng. 2019, 39, 191–199. [Google Scholar] [CrossRef]
- Xiong, J.; Han, Y.; Wang, X.; Li, Z.; Chen, H.; Huang, Q. Detection method of papaya ripeness in natural environment based on YOLO v5-Lite. Trans. Chin. Soc. Agric. Mach. 2019, 54, 243–252. [Google Scholar] [CrossRef]
- Yang, L.; Wang, C.; Yu, J.; Xu, N.; Wang, D. Method of Peanut Pod Quality Detection Based on Improved ResNet. Agriculture 2023, 13, 1352. [Google Scholar] [CrossRef]
- Wu, Q.; Xu, L.; Zou, Z.; Wang, J.; Zeng, Q.; Wang, Q.; Zhen, J.; Wang, Y.; Zhao, Y.; Zhou, M. Rapid nondestructive detection of peanut varieties and peanut mildew based on hyperspectral imaging and stacked machine learning models. Front. Plant Sci. 2022, 13, 1047479. [Google Scholar] [CrossRef] [PubMed]
- Wang, Y.; Ding, Z.; Song, J.; Ge, Z.; Deng, Z.; Liu, Z.; Wang, J.; Bian, L.; Yang, C. Peanut Defect Identification Based on Multispectral Image and Deep Learning. Agronomy 2023, 13, 1158. [Google Scholar] [CrossRef]
- Yang, H.; Ni, J.; Gao, J.; Han, Z.; Luan, T. A novel method for peanut variety identification and classification by Improved VGG16. Sci. Rep. 2021, 11, 15756. [Google Scholar] [CrossRef] [PubMed]
- Zhang, S.; Zhang, Q.; Li, K. Detection of peanut kernel quality based on machine vision and adaptive convolution neural network. Trans. Chin. Soc. Agric. Eng. 2020, 36, 269–277. [Google Scholar] [CrossRef]
- He, K.; Zhang, X.; Ren, S.; Sun, J. Spatial pyramid pooling in deep convolutional networks for visual recognition. IEEE Trans. Pattern Anal. Mach. Intell. 2015, 37, 1904–1916. [Google Scholar] [CrossRef]
- Ma, N.; Zhang, X.; Zheng, H.T.; Sun, J. Shufflenet v2: Practical guidelines for efficient cnn architecture design. In Proceedings of the European Conference on Computer Vision (ECCV), Munich, Germany, 8–14 September 2018; pp. 116–131. [Google Scholar] [CrossRef]
- Zhang, X.; Zhou, X.; Lin, M.; Sun, J. Shufflenet: An extremely efficient convolutional neural network for mobile devices. In Proceedings of the IEEE Conference on Computer Vision and Pattern Recognition, Salt Lake City, UT, USA, 18–23 June 2018; pp. 6848–6856. [Google Scholar] [CrossRef]
- Sandler, M.; Howard, A.; Zhu, M.L.; Zhmoginov, A.; Chen, L.C. Mobilenetv2: Inverted residuals and linear bottlenecks. In Proceedings of the 2018 IEEE/CVF Conference on Computer Vision and Pattern Recognition, Salt Lake City, UT, USA, 18–23 June 2018; pp. 4510–4520. [Google Scholar] [CrossRef]
- Howard, A.G.; Zhu, M.; Chen, B.; Kalenichenko, D.; Wang, W.; Weyand, T.; Andreetto, M.; Adam, H. Mobilenets: Efficient convolutional neural networks for mobile vision applications. arXiv 2017, arXiv:1704.04861. [Google Scholar] [CrossRef]
- Chollet, F. Xception: Deep learning with depthwise separable convolutions. In Proceedings of the 2017 IEEE Conference on Computer Vision and Pattern Recognition (CVPR), Honolulu, HI, USA, 21–26 July 2017; pp. 1800–1807. [Google Scholar] [CrossRef]
- Wang, Q.; Wu, B.; Zhu, P.; Li, P.; Zuo, W.; Hu, Q. ECA-Net: Efficient channel attention for deep convolutional neural networks. In Proceedings of the IEEE/CVF Conference on Computer Vision and Pattern Recognition (CVPR), Seattle, WA, USA, 13–19 June 2020; pp. 11531–11539. [Google Scholar] [CrossRef]
- Hu, J.; Shen, L.; Sun, G. Squeeze-and-excitation networks proceedings. In Proceedings of the IEEE/CVF Conference on Computer Vision and Pattern Recognition, Salt Lake City, UT, USA, 18–23 June 2018; pp. 7132–7141. [Google Scholar] [CrossRef]
- Rezatofighi, H.; Tsoi, N.; Gwak, J.; Sadeghian, A.; Reid, I.; Savarese, S. Generalized intersection over union: A metric and a loss for bounding box regression. In Proceedings of the IEEE/CVF Conference on Computer Vision and Pattern Recognition, Long Beach, CA, USA, 15–20 June 2019; pp. 658–666. [Google Scholar] [CrossRef]
- Yan, B.; Zhang, X.; Wang, D.; Lu, H.; Yang, X. Alpha-refine: Boosting tracking performance by precise bounding box estimation. In Proceedings of the IEEE/CVF Conference on Computer Vision and Pattern Recognition, 20–25 June 2021; pp. 5289–5298. [Google Scholar] [CrossRef]
- Pei, Y.; Luo, H.; Zhang, S.; Li, J.; Xu, J. High-speed rail fastener detection Algorithm based on improved Faster R-CNN. J. East China Jiaotong Univ. 2023, 40, 75–81. [Google Scholar] [CrossRef]











| Model | Depth Multiple | Width Multiple | Parameters (M) | Size of Model (MB) | Precision (%) | Recall (%) | mAP0.5 (%) | FLOPs (G) | FPS (s − 1) |
|---|---|---|---|---|---|---|---|---|---|
| YOLOv5s | 0.33 | 0.5 | 7.07 | 13.7 | 96.1 | 96.5 | 0.984 | 16.3 | 158.73 |
| YOLOv5m | 0.67 | 0.75 | 21.07 | 40.8 | 97.7 | 97.8 | 0.988 | 50.6 | 80.45 |
| YOLOv5l | 1.00 | 1.00 | 46.65 | 89.3 | 97.9 | 97.9 | 0.992 | 114.6 | 70.32 |
| YOLOv5x | 1.33 | 1.25 | 87.27 | 166 | 99.4 | 99.7 | 0.995 | 217.9 | 59.63 |
| YOLOv5s | YOLOv5- Shuffle Netv2 | YOLOv5- Mobile Netv3 | YOLO- Ghost Net | |
|---|---|---|---|---|
| Parameters/M | 7.07 | 0.45 | 3.55 | 5.1 |
| FLOPs/G | 16.3 | 6.1 | 6.3 | 10.8 |
| Size of model/MB | 14.4 | 1.4 | 7.4 | 10.5 |
| FPS/(s − 1) | 158.73 | 169.49 | 140.85 | 149.25 |
| Precision/% | 96.1 | 95.4 | 89.5 | 95.3 |
| Recall/% | 96.5 | 95.2 | 92.3 | 95.2 |
| mAP0.5/% | 98.4 | 97.6 | 94.3 | 97.5 |
| YOLOv5s | YOLOv5-ECA | YOLOv5-SE | YOLOv5-CA | YOLOv5-CBAM | |
|---|---|---|---|---|---|
| Parameters/M | 7.07 | 7.22 | 7.29 | 7.28 | 7.29 |
| FLOPs/G | 16.3 | 16.3 | 16.8 | 16.7 | 16.9 |
| Size of model/MB | 14.4 | 14.7 | 14.9 | 14.8 | 14.9 |
| FPS/(s − 1) | 158.73 | 169.49 | 135.14 | 142.85 | 158.73 |
| Precision/% | 96.1 | 97.1 | 96.6 | 96.7 | 94.8 |
| Recall/% | 96.5 | 98.3 | 96.9 | 96.9 | 97.1 |
| mAP0.5/% | 98.4 | 99.1 | 98.7 | 98.8 | 98.6 |
| Parameters/M | FLOPs/G | Size of Model/MB | FPS /(s − 1) | Precision/% | Recall/% | mAP0.5/% | |
|---|---|---|---|---|---|---|---|
| YOLOv5s | 7.07 | 16.3 | 14.4 | 158.73 | 96.1 | 96.5 | 98.4 |
| YOLOv5s-Backbone | 7.22 | 16.3 | 14.7 | 169.49 | 97.1 | 98.3 | 99.1 |
| YOLOv5s-Neck | 7.37 | 16.8 | 14.9 | 155.56 | 97.5 | 98.9 | 99.3 |
| YOLOv5 | YOLO- EIOU | YOLO- Alpha-IoU | YOLO- SIOU | YOLO- Focal-EIOU | |
|---|---|---|---|---|---|
| Parameters/M | 7.07 | 7.07 | 7.07 | 7.07 | 7.07 |
| FLOPs/G | 16.3 | 16.3 | 16.3 | 16.3 | 16.3 |
| Size of model/MB | 14.4 | 14.4 | 14.4 | 14.4 | 14.4 |
| FPS/(s − 1) | 158.73 | 166.67 | 172.41 | 169.49 | 166.67 |
| Precision/% | 96.1 | 97.3 | 97.9 | 98.5 | 97.5 |
| Recall/% | 96.5 | 97.1 | 98.2 | 97.6 | 98.1 |
| mAP0.5/% | 98.4 | 98.6 | 99.1 | 98.9 | 98.8 |
| ShuffleNet v2 Lightweight Network | ECA Attention Module | Alpha-IOU Loss Function | mAP0.5/% | Parameters/ M | FLOPs/G | FPS /(s − 1) | Precision P/% | Recall R/% | Size of Model/MB |
|---|---|---|---|---|---|---|---|---|---|
| - | - | - | 98.4 | 7.07 | 16.3 | 158.73 | 96.1 | 96.5 | 14.4 |
| √ | - | - | 97.6 | 0.45 | 6.1 | 169.49 | 95.4 | 95.2 | 1.4 |
| - | √ | - | 99.1 | 7.22 | 16.3 | 166.96 | 97.1 | 98.3 | 14.4 |
| - | - | √ | 98.9 | 7.07 | 16.3 | 157.77 | 98.1 | 98.2 | 14.4 |
| √ | √ | - | 98.3 | 0.47 | 6.3 | 188.63 | 96.8 | 95.2 | 1.5 |
| √ | - | √ | 98.6 | 0.45 | 6.1 | 180.33 | 94.8 | 97.1 | 1.5 |
| - | √ | √ | 99.5 | 7.21 | 16.1 | 175.4 | 99.5 | 98.8 | 14.7 |
| √ | √ | √ | 99.4 | 0.47 | 6.3 | 185.67 | 98.8 | 99.4 | 1.3 |
| VGG 16 | Faster R-CNN | SSD | YOLOv5 | YOLOv7 | YOLOv7-Tiny | YOLOv8 | SEA-YOLOv5 | |
|---|---|---|---|---|---|---|---|---|
| Parameters/M | 55.65 | 47.24 | 23.57 | 7.07 | 9.15 | 6.02 | 11.13 | 0.47 |
| FLOPs/G | 158.26 | 134.6 | 147.56 | 16.3 | 26 | 13.1 | 28.5 | 6.3 |
| Size of model/MB | 668.26 | 567.3 | 94.6 | 14.4 | 19 | 11.7 | 21.4 | 1.3 |
| FPS/(s − 1) | 55.26 | 42.53 | 98.76 | 158.73 | 149.25 | 129.87 | 190.76 | 185.67 |
| Precision/% | 84.5 | 98.5 | 96.6 | 96.1 | 96.1 | 95.9 | 98.7 | 98.8 |
| Recall/% | 97.04 | 97.6 | 96.9 | 96.5 | 96.2 | 96.3 | 97.3 | 99.4 |
| mAP0.5/% | 89.63 | 98.9 | 98.7 | 98.4 | 98.3 | 97.9 | 98.9 | 99.4 |
| Names | Specifications |
|---|---|
| CPU | ARM Cortex-A72 1.5 GHz (quad-core) |
| GPU | Broadcom VideoCore IV, OpenGL ES 2.0, 1080p 30 h.264/MPEG-4 AVC HD decoder |
| Memory | 64 GB microSDXC |
Disclaimer/Publisher’s Note: The statements, opinions and data contained in all publications are solely those of the individual author(s) and contributor(s) and not of MDPI and/or the editor(s). MDPI and/or the editor(s) disclaim responsibility for any injury to people or property resulting from any ideas, methods, instructions or products referred to in the content. |
© 2024 by the authors. Licensee MDPI, Basel, Switzerland. This article is an open access article distributed under the terms and conditions of the Creative Commons Attribution (CC BY) license (https://creativecommons.org/licenses/by/4.0/).
Share and Cite
Liu, Z.; Wang, C.; Zhong, X.; Shi, G.; Zhang, H.; Yang, D.; Wang, J. A Lightweight Method for Peanut Kernel Quality Detection Based on SEA-YOLOv5. Agriculture 2024, 14, 2273. https://doi.org/10.3390/agriculture14122273
Liu Z, Wang C, Zhong X, Shi G, Zhang H, Yang D, Wang J. A Lightweight Method for Peanut Kernel Quality Detection Based on SEA-YOLOv5. Agriculture. 2024; 14(12):2273. https://doi.org/10.3390/agriculture14122273
Chicago/Turabian StyleLiu, Zhixia, Chunyu Wang, Xilin Zhong, Genhua Shi, He Zhang, Dexu Yang, and Jing Wang. 2024. "A Lightweight Method for Peanut Kernel Quality Detection Based on SEA-YOLOv5" Agriculture 14, no. 12: 2273. https://doi.org/10.3390/agriculture14122273
APA StyleLiu, Z., Wang, C., Zhong, X., Shi, G., Zhang, H., Yang, D., & Wang, J. (2024). A Lightweight Method for Peanut Kernel Quality Detection Based on SEA-YOLOv5. Agriculture, 14(12), 2273. https://doi.org/10.3390/agriculture14122273

