Next Article in Journal
Study on Trajectory Optimization for a Flexible Parallel Robot in Tomato Packaging
Previous Article in Journal
A Lightweight Method for Peanut Kernel Quality Detection Based on SEA-YOLOv5
 
 
Font Type:
Arial Georgia Verdana
Font Size:
Aa Aa Aa
Line Spacing:
Column Width:
Background:
Article

Small Target Ewe Behavior Recognition Based on ELFN-YOLO

1
College of Mechanical and Electrical Engineering, Shihezi University, Shihezi 832003, China
2
Xinjiang Production and Construction Corps Key Laboratory of Modern Agricultural Machinery, Shihezi 832003, China
3
Key Laboratory of Northwest Agricultural Equipment, Ministry of Agriculture and Rural Affairs, Shihezi 832000, China
4
College of Information Science and Technology, Zhongkai University of Agriculture and Engineering, Guangzhou 510225, China
*
Authors to whom correspondence should be addressed.
These authors contributed equally to this work.
Agriculture 2024, 14(12), 2272; https://doi.org/10.3390/agriculture14122272
Submission received: 17 November 2024 / Revised: 5 December 2024 / Accepted: 9 December 2024 / Published: 11 December 2024
(This article belongs to the Section Artificial Intelligence and Digital Agriculture)

Abstract

In response to the poor performance of long-distance small target recognition tasks and real-time intelligent monitoring, this paper proposes a deep learning-based recognition method aimed at improving the ability to recognize and monitor various behaviors of captive ewes. Additionally, we have developed a system platform based on ELFN-YOLO to monitor the behaviors of ewes. ELFN-YOLO enhances the overall performance of the model by combining ELFN with the attention mechanism CBAM. ELFN strengthens multiple layers with fewer parameters, while the attention mechanism further emphasizes the channel information interaction based on ELFN. It also improves the ability of ELFN to extract spatial information in small target occlusion scenarios, leading to better recognition results. The proposed ELFN-YOLO achieved an accuracy of 92.5%, an F1 score of 92.5%, and a mAP@0.5 of 94.7% on the ewe behavior dataset built in commercial farms, which outperformed YOLOv7-Tiny by 1.5%, 0.8%, and 0.7% in terms of accuracy, F1 score, and mAP@0.5, respectively. It also outperformed other baseline models such as Faster R-CNN, YOLOv4-Tiny, and YOLOv5s. The obtained results indicate that the proposed approach outperforms existing methods in scenarios involving multi-scale detection of small objects. The proposed method is of significant importance for strengthening animal welfare and ewe management, and it provides valuable data support for subsequent tracking algorithms to monitor the activity status of ewes.

1. Introduction

With societal advancements and the accumulation of resources, the breeding model of meat sheep has gradually shifted from traditional farming methods to intensive farming practices. However, intensive farming typically faces challenges such as large scale and difficulty in management [1]. During the gestation period of ewes, their productivity is closely related to animal welfare. Currently, in large-scale farming, ewes are prone to abnormal conditions such as poor appetite and reduced activity due to environmental influences [2]. To facilitate the management of ewes, the importance of intelligent monitoring methods in livestock management has been widely recognized. These methods not only improve production efficiency but also allow for the accurate monitoring of animal behavior. Concurrently, intelligent monitoring systems offer crucial data support for improving animal welfare and health management. Historically, the health status of sheep has primarily been assessed through manual observation. This necessitates that livestock farmers possess extensive expertise and experience in animal husbandry, along with the ability to conduct on-site inspections [3]. Currently, animal behavior recognition technology is widely applied in research. To address the challenges of locating and recognizing animal behaviors, various types of sensor technologies have been used on different parts of animals’ bodies. As a typical subject of animal welfare research, dairy cows have been studied by using fixed three-axes accelerometers to capture time series motion data for classifying and monitoring their behaviors [4,5]. Similarly, sheep behavior has been classified and monitored to mitigate the high costs and environmental complexities associated with systems leveraging high-frequency (HF), ultra-high-frequency (UHF), and ultra-wideband (UWB) technologies [6,7]. In conclusion, sensor-based technologies can be used to classify and monitor animal behaviors. However, this solution typically requires animals to wear wearable sensors for extended periods. Vibrations and friction can introduce noise that interferes with the raw data, inevitably reducing the accuracy of animal behavior classification. Battery life is another common issue that limits the development of these technologies [8]. Additionally, prolonged wear of the sensors can cause stress to the animals.
Compared with traditional methods based on manual observation and sensor technologies, machine vision methods are widely used to monitor animal behavior in an automated, non-contact, and non-invasive manner. These methods are cost-effective and provide accurate recognition. In studies of animal health and welfare, machine vision technology has been applied to automated systems for the automatic detection of cattle behaviors [9,10,11]. In research on pigs, the relationship between activity levels and health has been studied [12,13], with abnormal behaviors in pigs detected using support vector machines and Zernike moments [14]. Ref. [15] employed multi-channel image thresholding and classification techniques to delineate regions of interest (ROI) in images and categorize targets within these regions, thereby facilitating the monitoring of goat movement [16,17,18]. However, due to the influence of environmental and natural factors, most studies require better data quality, and there is still room for improvement in target spatial localization or global feature extraction, especially in the recognition of small targets, where performance is often lacking.
With the increasing adoption of deep learning in industrial and livestock farming applications, traditional convolutional neural networks (CNNs) such as ResNet and DenseNet have demonstrated strong performance in animal recognition tasks. Ref. [19] used cross-validation methods and CNNs to identify the Pantaneira cattle breed. Deep learning has achieved substantial advancements in feature extraction and fusion within the image processing pipeline. In particular, the single-stage YOLO (you only look once) and two-stage R-CNN algorithms are dominant detection models that perform well in animal recognition and classification. Ref. [20] utilized an enhanced version of Mask R-CNN for instance segmentation and incorporated suitable labeling techniques to facilitate the accurate management of Nigerian beef cattle in West Africa. Ref. [21] applied Mask R-CNN to perform instance segmentation of pig mounting behavior. Ref. [22] integrated Mask R-CNN with machine vision techniques to predict key morphological attributes of sheep across different body types, such as height, body length, chest depth, chest circumference, hip circumference, shoulder width, and pelvic width.. Additionally, Ref. [23] proposed a lightweight model for monitoring dairy cow feeding behavior. Ref. [24] also introduced a lightweight YOLO model to recognize estrus behavior in ewes. However, when detection scenarios involve small targets and significant occlusion, Mask R-CNN’s overall performance in feature extraction is inferior to the single-stage YOLO algorithm. Moreover, YOLOv4 and YOLOv5 suffer from issues such as low detection accuracy and poor recognition performance, which need improvement. Therefore, this study incorporates YOLOv7 to improve the model’s capacity for detecting small-scale targets.
In recent years, for small object detection tasks, Xu et al. [25] employed YOLOv3 integrated with a densely connected network to expand the receptive field, thereby enhancing the detection of multi-scale long-range airplane images. Zhang et al. [26] considered both spatial and channel information and proposed integrating YOLOv5 with a multi-branch attention network to enhance the network’s ability to express small object features of beach pedestrians. Li et al. [27] proposed using decoupled heads to separate classification and regression, improving feature extraction for underwater small objects. While significant research has been conducted on small object detection, most existing approaches are tailored for low-density occlusion scenarios and are not well suited for large-scale sheep farming environments. The presence of complex environmental variables further complicates this research.
Despite this, current deep learning and machine vision-based technological methods still have limitations. Specifically, due to the complexity and diversity of the environment, when using surveillance cameras for animal behavior recognition, the camera position is typically fixed, which places certain requirements on the height of the barn. However, livestock barns are usually built with standardized structures. Therefore, to achieve comprehensive monitoring of ewe behavior, when infrared cameras are placed at higher positions indoors, the distance between the camera and the animals increases, resulting in serious issues such as poor recognition performance or information loss in small target scenarios.
To overcome these drawbacks, this study addresses the issue of poor multi-scale feature extraction for confined Suffolk ewes and introduces the ELFN-YOLO algorithm model. In the ELFN-YOLO model, a new network structure called the efficient layer fusion network (ELFN) is designed to extract and fuse multi-scale key feature information of the ewes from different network depths. Additionally, this paper utilizes an attention mechanism to mitigate the drawback of ELFN in losing small target information over long distances, enhancing the recognition of small target details. Finally, an online monitoring system based on ELFN-YOLO is developed to track the real-time behavior of ewes.
In conclusion, the key contributions of this paper are as follows:
(1)
This paper constructs and publicly releases a ewe behavior dataset.
(2)
The proposed ELFN-YOLO in this paper addresses the issue of poor recognition performance for small target ewes in the scene.
(3)
A smart monitoring platform for ewe behavior is designed.

2. Materials and Methods

2.1. Video Data Collection

Typical behaviors of Suffolk ewes generally include fighting, mounting, feeding, drinking, lying on their side, and standing. However, this paper focuses on four common behaviors observed in sheep: feeding, drinking, lying on their side, and standing. These behaviors serve as critical indicators for evaluating the health status of animals and are essential for ensuring animal welfare, as illustrated in Figure 1.
The experimental foundation for this study is the XinAo Sheep Breeding Base, located in Lanzhouwan Town, Manas County, Xinjiang Uygur Autonomous Region. The structural layout of the experimental barn is shown in Figure 2, which includes an open area, a shaded section, and an indoor activity room. The barn is 6 m wide, 30 m long, and 3.2 m high. Each location is equipped with a feeding trough and two water troughs. Throughout the experiment, Suffolk ewes were provided with ample food and water and were allowed to move freely.
Due to the height limitations of the barn structure, The hemispherical network camera model DS-2CD2346FWD-IS manufactured by Hangzhou Hikvision Digital Technology Co., Ltd. in Zhejiang, China is installed on walls and ceiling beams. A standardized barn was equipped with three data collection cameras positioned at different heights. Each camera was equipped with a resolution of 2560 × 1440 pixels and operated at a frame rate of 25 frames per second (fps), with viewing angles of 30°, 45°, and 60° relative to the horizontal plane. The specific installation positions are shown in the floor plan of Figure 2. The MP4 video stream data were captured during the daytime from 1 October 2022 to 23 October 2022. The detailed parameters are provided in Table 1.

2.2. Video Data Processing

The surveillance videos captured by the aforementioned cameras were stored in MP4 format on the recorder’s hard drive. To meet the model dataset requirements, the video data were processed frame by frame and converted into single-frame PNG images. Additionally, considering the high proportion of repeated video frames in the video sequence from the Hikvision cameras and the need for dataset diversity, we extracted video frames of sheep in the behaviors of lying down, drinking, feeding, and standing at a rate of 5 frames per second.
After observing the processed video frames, it was found that, due to the installation angle and height of the Hikvision cameras, many irrelevant pixel areas appeared in the frames. To address this, this study used masking to initialize the irrelevant regions with pixel values of 0, as shown in Figure 3. This was performed to reduce the computational work required during the model’s forward propagation and to speed up the training process. After processing, the total number of frames in the source video was reduced to 2105 frames.
This study utilized multiple techniques to augment the dataset and enhance the model’s generalization capability, including image augmentation, horizontal flipping, and adaptive thresholding. These methods expanded the original video dataset to 3923 frames, with rotation angles of 30° and 60° applied during the process.
The dataset creation tool used was the open-source software LabelImg [28], Version 1.8.5. The quality of dataset annotations played a crucial role in the model’s feature extraction capabilities, making it a key factor in effective model training. To ensure precise labeling of the four primary behaviors within the target categories, the boundaries of all 3923 video frames were meticulously annotated under expert supervision. Additionally, 3138 images from the labeled training set were randomly assigned for model training, while the remaining 784 images were split into validation and test datasets.

2.3. Construction of the Ewe Behavior Recognition Model

In real-world intelligent farming environments, traditional machine learning techniques and deep learning networks often face challenges in achieving accurate recognition due to the environmental complexity and the interference from barn structures. Real-time detection and monitoring of distant small targets, such as the activity status of the ewes, remains a significant challenge. To overcome this challenge, this paper presents an enhanced algorithm based on YOLOv7 [29]: ELFN-YOLO. First, ELFN was integrated into the backbone at the P1, P2, and P3 stages, which addressed the issue of poor multi-scale feature extraction for small targets. Furthermore, the CBAM attention mechanism was integrated at the L1 and L2 stages of the neck, augmenting the model’s focus on spatial features. This compensated for the weakness of ELFN-YOLO in spatial information extraction, helping to distinguish small target ewes from background noise interference.

2.3.1. ELAN Optimization of Feature Extraction Network

By observing the ewe behavior dataset, it was found that the random spatial positioning of the ewes and the fixed installation of cameras led to multi-scale features in the ewe data. To address the issue of integrating fine-grained features across different levels during the input of image data into the backbone network, the ELAN structure uses Concat to merge multi-scale features between levels along the channel dimension. However, this can result in high-level features depending on low-level features, causing feature redundancy and ineffective feature fusion.
To address this issue, this paper introduces a network architecture based on DenseNet, termed the efficient layer fusion network (ELFN). The DenseNet architecture excels in the weighted fusion of multi-scale feature representations. The ELFN architecture is illustrated in Figure 4. It begins with two CBL modules with a convolution kernel size of 1, mainly performing preliminary feature extraction and channel dimensionality reduction at lower levels. Then, inspired by the DenseNet network structure, the convolutional kernels with a size of 3 are rearranged, and the semantic information obtained from the weighted fusion of multi-stage features is richer. Finally, the concat operation fuses shallow and deep information while keeping the number of channels consistent between the previous and subsequent layers. Additionally, the red dashed lines indicate the process for finding and testing the optimal DenseNet design. In Section 3.1, we discuss and compare the performance impacts of both on YOLOv7-Tiny.
The network structure ELFN proposed in this study adds one to each of the original three different backbone positions (P1, P2, and P3 stages), as shown in Figure 6. By stacking ELFN, the depth of the network structure is increased, and more semantic information is provided for the deep layers. Adding residual connections on the ELFN module can effectively prevent the vanishing gradient problem. Compared with the YOLOv7-Tiny model, the ability to extract fine-grained feature information is stronger.

2.3.2. CBAM Attention Mechanism

During the experiment, by observing the distribution of ewes in the dataset, we found that, due to the randomness of ewe appearances, large areas of small targets often occur in specific time sequences in the dataset, where the dimensional ratio of the prior bounding box is less than 0.1 of the original image. Small target tasks require models with stronger robustness that can extract fine-grained information between targets. Therefore, this paper introduces the CBAM [30] attention mechanism network to enhance the model’s positioning of long-distance small targets at different network depth stages and reduce the model’s missed detection rate.
As shown in Figure 5, the CBAM attention mechanism consists of spatial and channel attention modules. The channel attention module employs max pooling and average pooling operations to enhance the model’s focus on critical regions within the pixel blocks surrounding the ewe in the feature map. Then, through a shared multilayer perceptron, these feature maps with semantic information are downsampled and upsampled in the dimensionality, maintaining channel dimension invariance and filtering out background and noise information around the ewe. Finally, after noise filtering, the two activated pixel values are fused and passed through a nonlinear activation function to generate weighted values that capture the essential semantic information of the ewe. This allows the model to place greater emphasis on the local feature representations of the ewe in the feature map. The corresponding calculation formula is as follows:
M c ( F ) = σ ( M L P ( A v g P o o l ( F ) ) + M L P ( M a x P o o l ( F ) ) )
where Mc(F) is the channel attention feature, σ is the activation function, Sigmod. MLP is the shared perceptron, AvgPool(F) is global average pooling, and MaxPool(F) is global max pooling.
The spatial attention module distinguishes background pixels from the ewe’s pixels along the spatial dimension, focusing more on the specific location of the ewe in the feature map. The ewe’s feature information, weighted by the channel attention module, is filtered through max pooling and average pooling operations. This allows the ewe’s feature information to obtain more complete positional information in the ewe’s feature map along the channel dimension. Finally, 7 × 7 convolution is used for dimensionality reduction, followed by a nonlinear activation function.
The CBAM attention mechanism not only extracts the key information of the ewe along the channel and spatial dimensions with fewer parameters but also ensures that the forward and backward dimensions of the feature map remain unchanged. This addresses the ELFN module’s limitation in capturing the ewe’s positional information, thereby enhancing the model’s overall performance. The calculation formula is as follows:
M s ( F ) = σ f 7 × 7 ( [ A v g P o o l ( F ) ; M a x P o o l ( F ) ] )
where Ms(F) is the spatial attention feature, and f7×7 is the convolution kernel size, 7 × 7.

2.3.3. Overall Structure of ELFN-YOLO

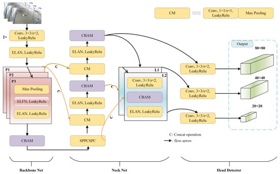
Based on the YOLOv7 architecture, this paper designs the ELFN-YOLO network model to achieve ewe behavior recognition and classification. The model architecture comprises the backbone, neck, and head detector. The backbone primarily consists of 3 × 3 convolutions, ELAN, ELFN, and CBAM, with three cascaded modules (P1, P2, and P3) employed to deepen the feature extraction network and improve the model’s capacity for multi-scale feature fusion. The neck network is primarily composed of CM, SPPCSPC, CBAM, and ELAN modules. Following the ELAN block, the CBAM attention mechanism is integrated to enhance the interaction between channel and spatial information, thereby aiding in the differentiation between background noise and ewe-specific features. The head detector utilizes 3 × 3 convolutions to extract and output movement-related feature information of the ewe. The overall architecture of ELFN-YOLO is depicted in Figure 6.

2.3.4. The Whole Process of Ewe Behavior Identification and Detection

Figure 7 shows the complete processing flow for ewe behavior information recognition. First, during the data acquisition stage, video data were captured using cameras and switches and stored on a file server. Next, the video underwent preprocessing, such as frame extraction and noise reduction, after which the image data were labeled, the dataset was divided, and image augmentation was applied. Finally, the ewe behavior recognition model was constructed and trained, followed by activity status determination and testing analysis of the ewes.

2.4. Experimental Parameters and Environment

All experiments in this study were conducted on a single server configured with 12 vCPUs, an Intel® Xeon® Platinum 8255C CPU@2.50 GHz, and a GeForce GTX 3080 GPU (China Nanjing Vision Cloud Technology Co., Ltd.). To ensure a consistent evaluation across methods, all networks were standardized to an input size of 640 × 640 × 3, with 300 training iterations, a batch size of 16, and a learning rate of 0.01. All other hyperparameters were left at their default values. The proposed ELFN-YOLO model was evaluated in comparison to other state-of-the-art methods to assess its performance.

2.5. Evaluation Indicators

We evaluated the performance of ELFN-YOLO using precision, recall, and mean average precision (mAP) across all experiments. Object detection success was determined by the intersection over union (IoU) between the predicted bounding box and the ground truth. If the IoU exceeded 0.5, the detection was considered successful; otherwise, it was deemed a failure. True positive (TP), false positive (FP), and false negative (FN) denoted the counts of correctly identified positive samples, incorrectly identified positive samples, and missed positive samples, respectively. The evaluation metrics used in this study are as follows:
  • Precision: the ratio of correctly identified positive samples to the total number of samples.
    Precision = TP TP + FP × 100 %
  • Recall: recall represents the proportion of actual positive instances that the model correctly identifies.
    Recall = TP TP + FN × 100 %
  • F1-Score: the F1-Score is the harmonic mean of precision and recall.
    F 1 Score = 2 × Precision × Recall Precision + Recall × 100 %
  • mAP: mAP (mean average precision) is calculated as the average of the average precision (AP) scores across multiple classes or categories. It provides a comprehensive measure of overall performance across all these categories.
    A P = 0 1 P ( r ) d r
    m A P = 1 n i = 1 n A P ( i )
The dataset used in this study consisted of the validation set mentioned earlier. The purpose was to verify and evaluate the generalization and robustness of the proposed ELFN-YOLO algorithm model. To explore the optimal network structure for the ELFN-YOLO model, comparative experimental analysis was conducted at three key positions: the backbone, neck, and detection head. To compare and analyze state-of-the-art (SOTA) algorithm models, Faster R-CNN, YOLOv7-Tiny, YOLOv5s, and YOLOv4-Tiny were selected as experimental control groups [31,32].

3. Experimental Results and Discussion

3.1. Problem Analysis

In the preliminary analysis of the dataset, examining the distribution structure of the data features helps to better understand the task’s challenges. Using the traditional random forest machine learning method, we first statistically analyzed the distribution of the four behaviors—standing, lying down, drinking water, and eating—within the 3923-frame video sample space. The distribution of these behaviors in the dataset is shown in Table 2.
Using open-source software, we manually labeled the center point coordinates, bounding box dimensions, and ewe behavior categories and established a random forest mathematical model. The accuracy of the model was 83.16%. The confusion matrix and the classification probabilities for the four behaviors, as shown in Table 3 and Figure 8, visually revealed that, due to the imbalance in data samples, it was difficult to correctly classify the ewe’s drinking behavior, which led to a lower testing accuracy. Furthermore, although the sample sizes for standing and eating behaviors were sufficiently large, the confusion matrix indicates that these behaviors were prone to misclassification.
Due to the similarity of certain behaviors and the imbalance of samples, supervised learning methods such as random forest struggled to distinguish between the four typical behaviors of ewes, making them unsuitable for practical production needs. Therefore, to address the issues of small target ewes and the imbalance in the sample space within the dataset, this study conducted comparative experiments using YOLOv7, YOLOv5, YOLOv4, and Faster-RCNN.

3.2. Comparative Analysis of Different ELFN Locations

This section conducts various model structure tests to explore the overall impact of increasing the number of residual connections and the position of ELFN on the model. ELFN-YOLO V1-V3 are based on the ELFN network from Section 2.3.1, with the addition of residual connections (denoted by red dashed lines), while ELFN-YOLO V4-V6 represent the models with the red-dashed residual connections removed, as shown in Table 4. The backbone section involves adding ELFN after the ELAN layer, as shown in Figure 5. The neck section represents the results of replacing all ELANs in the neck with ELFN. The head section indicates replacing the three convolutional layers with ELFN.
After six sets of comparative experiments, it was found that, in Experiment Group 1, the worst-performing model was ELFN-YOLO V3 with an accuracy of 91.4%, which was 1.6% higher than the best model without the red residual connections (ELFN-YOLO V4) in the control group at the backbone structure position. During the experiments, the six sets of results were compared with the confusion matrix of the unmodified YOLOv7-Tiny. It was observed that, in Experiment Group 1, the model with ELFN added after ELAN exhibited better overall performance (ELFN-YOLO V1), with a significant reduction in the false detection rate.
To visually observe the recognition performance of ELFN at different positions, we present Figure 9. This figure uses an IOU threshold of 0.5 on the same test set and confirms that the overall performance of the ELFN-YOLO V4-V6 models was lower than that of ELFN-YOLO V1-V3, especially when the recall rate was between 0.8 and 1. In Group 1, the improved ELFN models performed better. Moreover, the PR curve area (AUC) reflects the overall performance of the models. It can be observed that the overall performance of YOLOv7-Tiny was close to the model in Group 1 with ELFN-YOLO V2, while the model in Group 1 with ELFN-YOLO V1 outperformed other control groups.
Combining Table 4 and Figure 9, it can be observed that, when the ELFN module was added after ELAN in the backbone, ELFN-YOLO V1 performed the best. These improvements enhance the model’s ability to recognize different behaviors of the ewes. However, analyzing the confusion matrix in Figure 10a, it is evident that, due to the similarity between drinking and standing behaviors, the improved model is prone to misclassifying standing behavior as drinking behavior. Additionally, through observing the dataset, we found that due to the camera installation angle, ewes at a distance typically appear as small targets and are more easily misclassified as background noise. Figure 10b also confirms our point made in Section 3.1, namely that deep learning methods exhibit a more significant advantage over traditional machine learning methods in recognition performance. The recognition accuracy of deep learning methods is above 90%, which is 7% higher than that of machine learning methods. Therefore, in subsequent experiments, our main goal is to improve further the deep learning model’s ability to extract fine-grained features for small targets at a distance.
Finally, a set of images was randomly selected from the test set for heatmap visualization, as shown in Figure 11. From Figure 11b, it can be seen that the small target ewes, highlighted by the red-dashed box, performed better with the addition of the ELFN network compared with Figure 11a. The darker the color, the higher the attention of ELFN-YOLO V1 to the area. The red dashed box is darker than the original image a, indicating that ELFN-YOLO V1 has better recognition ability for small targets at long distances.

3.3. The Impact of Different Dimensions on Parameter Quantities

To explore the impact of different input/output image channel sizes on the number of parameters, we used the ratio of different output sizes to input sizes as a reference, as shown in Figure 12. When the input and output dimensions were related to powers of 2, the number of parameters in ELFN showed a clear advantage over ELAN. However, when the input and output dimensions had an inverse relationship with powers of 2, the number of parameters in ELFN increased as the power of 2 increased.
By observing the structure of the YOLOv7-Tiny algorithm, it can be seen that ELAN utilized nonlinear feature mapping to double the input feature channel dimensions in the backbone, followed by downsampling via pooling layers to change the feature resolution. Based on the ELAN network structure, ELFN can effectively enhance its expressive power by adding 1-point convolution kernels with a stride of 1 and introducing a residual structure. At the same time, it avoids the complex parallel structures of ELAN, reducing the number of parameters and model complexity.
Considering the impact of model size on the inference speed of the subsequent intelligent monitoring platform and the effectiveness of recognizing various ewe behaviors, we chose the ELFN-YOLO V1 model. Although it slightly sacrifices model size and inference speed, it focuses more on improving the model’s performance in recognizing ewe behaviors. Therefore, the subsequent experimental validations are all based on the ELFN-YOLO V1 model.

3.4. The Impact of Different Attention Mechanisms on Improved Models

Although the optimal model represented by the ELFN-YOLO V1 in Section 3.2 achieved better detection accuracy and mAP, its recall rate was still 1.2% lower than that of YOLOv7-Tiny. By evaluating the overall performance of the model using heatmaps, we found that the ELFN-based network structure still needs improvement for long-distance detection of small target ewes. The model showed excessive focus on the surrounding environment of the ewe during the iterative learning of local features, as shown in Figure 11a. Comparing Figure 11a with Figure 11b, it was evident that the ELFN in Figure 11b improved the ability to focus on small targets at long distances, but it still did not meet the task’s requirements.
Considering that the model demonstrated good target feature extraction ability in the channel dimension, we introduced attention mechanisms in the spatial dimension to improve the overall performance of the model. Therefore, we incorporated CA [33], ECA-Net [34], and CBAM CBAM into the ELAN structure to enhance the neck section’s ability to extract small targets at long distances in the spatial dimension, and conducted three sets of experiments. The experimental results are shown in Table 5. The experiments found that the CBAM attention mechanism generally outperformed the other two. The heatmap is shown in Figure 13b. By adding coordinate attention in Figure 13c and observing Figure 13d, we found that ECA-Net was far less effective than CBAM in recognizing small targets.

3.5. An Analysis of the Effect of Different Modules on Model Performance

Deep learning-based detection methods have been extensively utilized for animal behavior detection tasks. To evaluate the influence of the proposed algorithm modules on ELFN-YOLO, we performed an ablation study by integrating different modules into the YOLOv7-Tiny framework. The results of this analysis are presented in Table 6.
The experiments showed that, although the recall rate of the improved ELFN decreased by 1.2%, and the mAP in the IoU threshold range of [0.5, 0.95] decreased by 0.6%, the model size increased by 0.7 MB, the precision increased by 2.1%, and the mAP at IoU threshold 0.5 improved by 0.3%. This indicates that the improved ELFN had, to some extent, enhanced the model’s performance in low-occlusion scenarios, but further improvements are needed for high-occlusion complex scenarios.
Additionally, after adding the CBAM attention mechanism along with ELFN, compared with only adding ELFN, the recall rate and mAP@0.5:0.95 increased by 0.1% and 0.3%, respectively, demonstrating the effectiveness of our experimental approach. The role of CBAM is also analyzed in detail in Section 3.4. In this section, we further compare the PR curve of YOLOv7-Tiny and ELFN-YOLO during the training process, as shown in Figure 14, and the mAP@0.5 curve in Figure 15.
In Section 3.3, we analyzed using traditional machine learning methods and found that the similarity between standing and drinking behaviors easily led to misdetection. Additionally, background noise was also an influencing factor. When the ELFN module was introduced to improve the backbone’s fine-grained feature fusion and the CBAM mechanism was added to enhance the recognition of distant small targets and filter background noise, the ELFN-YOLO model became more robust.
Through a comparative analysis of the test results from the test set in Figure 16, it was found that the misidentification rate for drinking behavior was significantly reduced, and the improved model showed varying degrees of enhancement in recognizing all four behaviors.

3.6. Visualization of the Impact of Different Camera Angles on the Performance of the ELFN-YOLO Model

To visually observe the optimal model’s focus on image feature weights, we used heatmaps to visualize the distribution of sheep features, as shown in Figure 17. The results indicate that the ELFN-YOLO model could better identify the specific location of the sheep within the image. Although the improved ELFN-YOLO also paid some attention to the surrounding environment of the sheep, it was still able to accurately recognize and locate small target sheep both at close and far distances in complex environments. At the same time, the model’s attention to the environment helped improve its ability to distinguish between the sheep and the surrounding environmental features.

3.7. Performance Analysis of Different State-of-the-Art Algorithms

The detection results of various algorithm models are presented in Table 7. As shown, the proposed ELFN-YOLO model achieved precision, recall, mAP@0.5, F1 score, and mAP@0.5:0.95 values of 92.5%, 92.6%, 94.7%, 92.5%, and 64.6%, respectively. Compared with the baseline YOLOv7-Tiny model, the improved ELFN-YOLO demonstrated increases of 1.5%, 0.1%, 0.7%, 0.8%, and 0.3% in precision, recall, mAP@0.5, F1 score, and mAP@0.5:0.95. Additionally, it outperformed YOLOv5s by 0.6%, 1.8%, 0.7%, 1.2%, and 0.9% in these metrics. Notably, compared with YOLOv4-Tiny, ELFN-YOLO achieved significant improvements of 14.8%, 4.9%, 5.6%, 10.1%, and 5.3%. Furthermore, it outperformed Faster R-CNN by 25.2%, 6.7%, 12.5%, 17.1%, and 10.2%, respectively.
The experimental results show that the proposed ELFN-YOLO model outperformed both Faster R-CNN and YOLOv4-Tiny, demonstrating superior overall performance. Given that the dataset primarily consisted of multi-scale detection scenarios with a high density of small targets, the performance of Faster R-CNN and YOLOv4-Tiny was somewhat compromised in small target detection tasks. In contrast, the ELFN-YOLO model excelled in learning fine-grained feature map representations, offering an effective solution for animal health monitoring in smart farming and intensive agricultural systems.
This study evaluated the generalization capability of the proposed algorithm model using a diverse set of images from different scenes and time periods. Figure 18 presents a selection of detection results from the test set. As illustrated in Figure 18, ELFN-YOLO consistently yielded reliable detection outcomes, thereby demonstrating the robustness of the proposed method across varying conditions.

3.8. Detection Results and Analysis of Small Targets with Different Occlusion Degrees

Considering that the detection task involved a small-object scenario, this study selected a subset of typical images with varying degrees of occlusion and containing all behavior categories as test data to evaluate the performance of YOLOv7-Tiny and ELFN-YOLO in small-object detection and their overall performance in complex scenes. We selected three representative image detection results, as shown in Figure 19.
From the figure, it can be seen that YOLOv7-Tiny performed better in recognizing various behaviors of the ewes. However, as the level of ewe clustering increased and occlusion became more severe, the overall performance of YOLOv7-Tiny declined. In contrast, ELFN-YOLO was better at handling various degrees of occlusion. Additionally, it can be observed that, even with increased occlusion between ewes, ELFN-YOLO could still maintain a confidence level of around 90%. Furthermore, as the aspect ratio of the predicted bounding box increased relative to the original image, ELFN-YOLO’s detection performance improved, and the number of misdetections decreased.
Therefore, ELFN-YOLO outperformed YOLOv7-Tiny and proved more robust when faced with complex scenes with varying degrees of occlusion.

3.9. Ewe Behavior Recognition System

In this study, we successfully detected various behaviors of Suffolk ewes in different complex scenarios using different data processing methods. This demonstrated the effectiveness and robustness of the experimental approach. A visualization software based on ELFN-YOLO was developed, and its practicality was verified on mobile platforms, with deployment on a GPU server. The entire system process is shown in Figure 20a.
Firstly, the data switch matches the MAC address and IP address of the corresponding camera channel for detection, and video stream data are transmitted to the client. When livestock management personnel input the IP address and access password of the corresponding camera through the client interface, they gain administrative privileges to control the camera of the specific fence and monitor the ewes. If the user clicks the “Detect” button on the client interface, an HTTP detection request corresponding to the camera channel path and port number is sent to the server. Upon receiving the detection request, the server analyzes the video stream data from the selected camera channel, matches the camera images from the chosen channel, and decodes the stream. Finally, the detection results of the video stream or frames are saved to the database and returned to the client in MP4 format. The specific test results are shown in Figure 20b.

4. Discussion

This paper presents experiments to assess the performance of YOLOv7-Tiny in recognizing ewe behavior. The results indicate that behavior recognition performance is suboptimal, particularly in scenarios involving long-distance, small targets, and multiple occlusions, where both precision and robustness are limited. To improve ewe monitoring, this study proposes the ELFN-YOLO model, designed to enhance the identification and analysis of ewe behavior. This enhanced model provides a foundation for future monitoring of ewe health during pregnancy. ELFN-YOLO integrates the ELFN module with the convolutional block attention module (CBAM). The ELFN module facilitates the fusion of deep and shallow features through ELAN, while CBAM strengthens the model’s feature extraction capabilities, especially for small and distant targets. Despite these advancements, further optimization is required, particularly in the context of recognizing behavior in small herbivorous sheep.
Gu et al. [35] proposed a multi-scale feature aggregation network based on YOLOv5. Although their model achieves a mAP of 98.9%, it requires 34,016,164 parameters and has a model size of 129.76 MB—significantly larger than the 12.5 MB size of the model presented in this paper. Hu et al. [36] combined YOLOv5 with a selective kernel network (SKNet) to develop a new multi-scale fusion network. At an IoU threshold of 0.5, their model achieves a mAP of 91.8%, 2.8% lower than our proposed method. While their model inference speed is slightly higher at 6.5 FPS, it is much larger in size (138.3 MB), compared with our approach. Among other methods for captive animal behavior recognition, Ji et al. [37] proposed an improved YOLOX for recognizing the standing and lying postures of pigs, achieving a mAP@0.5 of 95.7%. While this is 1.1% higher than our method, their model is larger, with a size 3.7MB greater than ours.
It is clear that captive small ruminants face more occlusion and complex recognition challenges than larger mammals. While Gu and Hu’s models improve small ruminant recognition, they inevitably increase model parameters and size, which can be less suitable for practical deployment. In real-world applications, faster inference speed and smaller model sizes are often critical for optimizing user experience. Therefore, this paper emphasizes the importance of managing parameter growth while improving recognition accuracy, especially for small targets and multiple occlusions. This approach makes the model more suitable for deployment on mobile or embedded platforms. However, the current work is focused on daytime scenarios and does not address nighttime behavior recognition, which is a direction for future research. We plan to enhance our dataset with nighttime scenes using data augmentation techniques to improve the model’s performance under low-light conditions.

5. Conclusions

This study proposes a sheep behavior recognition method based on ELFN-YOLO to improve the monitoring capability of intelligent surveillance devices for small distant targets and enhance animal welfare. The model incorporates a dense connection structure, where each layer receives input from previous layers, facilitating multi-scale feature fusion through the reuse of low-level features. A CBAM attention mechanism module is introduced to remove background noise and strengthen the spatial localization of small targets. The ELFN-YOLO model is used to detect ewe behavior in small target scenarios.
The ELFN-YOLO model achieves high performance in ewe recognition, with precision, recall, mAP@0.5, and F1-Score reaching 92.5%, 92.6%, 94.7%, and 92.5%, respectively. Compared with Faster-RCNN, YOLOv4, YOLOv5, and YOLOv7-Tiny, the model shows improvements in precision by 25.2%, 14.8%, 0.6%, and 1.5%, respectively. Additionally, a real-time ewe behavior analysis system is developed, providing a solution for real-time monitoring of confined animals in intelligent breeding and intensive farming.
Furthermore, through heatmap analysis and results from different ewe cluster densities, it is evident that ELFN-YOLO accurately locates the position of small targets. Compared with YOLOv7-Tiny, ELFN-YOLO performs better overall under various density conditions. The proposed ELFN-YOLO model offers enhanced monitoring of ewe activity levels in large-scale intensive farming, contributing to improved animal welfare.
This research provides a feasible solution for advancing livestock farming and animal welfare studies. Future research will consider augmenting the dataset with night-time scenarios, further studying the impact of complex night-time environments on the model, and developing a more robust sheep behavior recognition model with improved performance and generalization.

Author Contributions

J.W. and J.N.: conceptualization, formal analysis, methodology, writing—review and editing. J.W.: software, formal analysis, validation. B.W., S.L. (Shufeng Li) and S.L. (Shuangyin Liu): supervision. J.L., S.L. (Shuangyin Liu), B.W., H.C., N.L. and J.N.: investigation, project administration, funding acquisition. All authors have read and agreed to the published version of the manuscript.

Funding

This work is supported by the Shihezi University Innovation and Development Special Project (Funder: Jing Nie, Grant Nos. CXFZ202103), Shihezi University Achievement Transformation and Technology Promotion Project (Funder: Honglei Cen, Grant Nos. CGZH202103), National Natural Science Foundation of China (Funder: Shuangyin Liu, Grant Nos. 61871475), the agricultural projects of the Xinjiang Production and Construction Corps (Funder: Baoqin Wen, Grant Nos. 2023AA403), the science and technology program projects of the Xinjiang Production and Construction Corps (Funder: Baoqin Wen, Grant Nos. 2024AB047), and the high-level talent research startup projects of Shihezi University (Funder: Baoqin Wen, Grant Nos. RCZK202310).

Institutional Review Board Statement

Not applicable.

Data Availability Statement

The full dataset for the current study is available in Mendeley Data, accessed at Jianglin Wu (2024), “Typical behavior dataset of ewes”, Mendeley Data, V1, doi:10.17632/83kfxsbthd.1.

Conflicts of Interest

The authors declare that they have no known competing financial interests or personal relationships that could have appeared to influence the work reported in this paper.

References

  1. Odintsov Vaintrub, M.; Levit, H.; Chincarini, M.; Fusaro, I.; Giammarco, M.; Vignola, G. Review: Precision livestock farming, automats and new technologies: Possible applications in extensive dairy sheep farming. Animal 2021, 15, 100143. [Google Scholar] [CrossRef] [PubMed]
  2. Gougoulis, D.A.; Kyriazakis, I.; Fthenakis, G.C. Diagnostic significance of behaviour changes of sheep: A selected review. Small Rumin. Res. 2010, 92, 52–56. [Google Scholar] [CrossRef]
  3. Champion, R.A.; Rutter, S.M.; Penning, P.D. An automatic system to monitor lying, standing and walking behaviour of grazing animals. Appl. Anim. Behav. Sci. 1997, 54, 291–305. [Google Scholar] [CrossRef]
  4. Arcidiacono, C.; Porto, S.M.C.; Mancino, M.; Cascone, G. Development of a threshold-based classifier for real-time recognition of cow feeding and standing behavioural activities from accelerometer data. Comput. Electron. Agric. 2017, 134, 124–134. [Google Scholar] [CrossRef]
  5. Bloch, V.; Frondelius, L.; Arcidiacono, C.; Mancino, M.; Pastell, M. Development and Analysis of a CNN- and Transfer-Learning-Based Classification Model for Automated Dairy Cow Feeding Behavior Recognition from Accelerometer Data. Sensors 2023, 23, 261. [Google Scholar] [CrossRef] [PubMed]
  6. Barwick, J.; Lamb, D.W.; Dobos, R.; Welch, M.; Trotter, M. Categorising sheep activity using a tri-axial accelerometer. Comput. Electron. Agric. 2018, 145, 289–297. [Google Scholar] [CrossRef]
  7. Radeski, M.; Ilieski, V. Gait and posture discrimination in sheep using a tri-axial accelerometer. Animal 2017, 11, 1249–1257. [Google Scholar] [CrossRef]
  8. Dias, A.; Fisterer, B.; Lamla, G.; Kuhn, K.; Hartvigsen, G.; Horsch, A. Measuring Physical Activity with Sensors: A Qualitative Study. In Proceedings of the 22nd International Congress of the European-Federation-for-Medical-Informatics on Medical Informatics Europe (MIE), Sarajevo, BOSNIA & HERCEG. AUG 30-SEP 02, Sarajevo, Bosnia, 30 August–2 September 2009; pp. 475–479. [Google Scholar]
  9. Viazzi, S.; Bahr, C.; Schlageter-Tello, A.; Van Hertem, T.; Romanini, C.E.B.; Pluk, A.; Halachmi, I.; Lokhorst, C.; Berckmans, D. Analysis of individual classification of lameness using automatic measurement of back posture in dairy cattle. J. Dairy Sci. 2013, 96, 257–266. [Google Scholar] [CrossRef]
  10. Shelley, A.N.; Lau, D.L.; Stone, A.E.; Bewley, J.M. Short communication: Measuring feed volume and weight by machine vision. J. Dairy Sci. 2016, 99, 386–391. [Google Scholar] [CrossRef]
  11. Jia, Z.W.; Yang, X.H.; Wang, Z.; Yu, R.R.; Wang, R.B. Automatic lameness detection in dairy cows based on machine vision. Int. J. Agric. Biol. Eng. 2023, 16, 217–224. [Google Scholar] [CrossRef]
  12. Wang, Y.; Yang, W.; Winter, P.; Walker, L. Walk-through weighing of pigs using machine vision and an artificial neural network. Biosys. Eng. 2008, 100, 117–125. [Google Scholar] [CrossRef]
  13. Zhu, W.X.; Guo, Y.Z.; Jiao, P.P.; Ma, C.H.; Chen, C. Recognition and drinking behaviour analysis of individual pigs based on machine vision. Livest. Sci. 2017, 205, 129–136. [Google Scholar] [CrossRef]
  14. Zhu, W.X.; Zhu, Y.; Li, X.C.; Yuan, D.T.; Ieee. The posture recognition of pigs based on Zernike moments and support vector machines. In Proceedings of the 2015 10th International Conference On Intelligent Systems And Knowledge Engineering (ISKE), Taipei, Taiwan, 24–27 November 2015; pp. 480–484. [Google Scholar]
  15. Vayssade, J.A.; Arquet, R.; Bonneau, M. Automatic activity tracking of goats using drone camera. Comput. Electron. Agric. 2019, 162, 767–772. [Google Scholar] [CrossRef]
  16. Hitelman, A.; Edan, Y.; Godo, A.; Berenstein, R.; Lepar, J.; Halachmi, I. Biometric identification of sheep via a machine-vision system. Comput. Electron. Agric. 2022, 194, 106713. [Google Scholar] [CrossRef]
  17. Xu, Y.L.; Nie, J.; Cen, H.L.; Wen, B.Q.; Liu, S.Y.; Li, J.B.; Ge, J.B.; Yu, L.H.; Pu, Y.H.; Song, K.L.; et al. Spatio-Temporal-Based Identification of Aggressive Behavior in Group Sheep. Animals 2023, 13, 2636. [Google Scholar] [CrossRef]
  18. Zhang, A.L.N.; Wu, B.P.; Jiang, C.X.H.; Xuan, D.C.Z.; Ma, E.Y.H.; Zhang, F.Y.A. Development and validation of a visual image analysis for monitoring the body size of sheep. J. Appl. Anim. Res. 2018, 46, 1004–1015. [Google Scholar] [CrossRef]
  19. Weber, F.D.; Weber, V.A.D.; Menezes, G.V.; Oliveira, A.D.; Alves, D.A.; de Oliveira, M.V.M.; Matsubara, E.T.; Pistori, H.; de Abreu, U.G.P. Recognition of Pantaneira cattle breed using computer vision and convolutional neural networks. Comput. Electron. Agric. 2020, 175, 105548. [Google Scholar] [CrossRef]
  20. Bello, R.W.; Mohamed, A.S.A.; Talib, A.Z. Contour Extraction of Individual Cattle From an Image Using Enhanced Mask R-CNN Instance Segmentation Method. IEEE Access 2021, 9, 56984–57000. [Google Scholar] [CrossRef]
  21. Li, D.; Chen, Y.F.; Zhang, K.F.; Li, Z.B. Mounting Behaviour Recognition for Pigs Based on Deep Learning. Sensors 2019, 19, 4924. [Google Scholar] [CrossRef]
  22. Qin, Q.; Dai, D.L.; Zhang, C.Y.; Zhao, C.; Liu, Z.C.; Xu, X.L.; Lan, M.X.; Wang, Z.X.; Zhang, Y.J.; Su, R.; et al. Identification of body size characteristic points based on the Mask R-CNN and correlation with body weight in Ujumqin sheep. Front. Vet. Sci. 2022, 9, 995724. [Google Scholar] [CrossRef]
  23. Yu, Z.W.; Liu, Y.H.; Yu, S.F.; Wang, R.X.; Song, Z.H.; Yan, Y.F.; Li, F.D.; Wang, Z.H.; Tian, F.Y. Automatic Detection Method of Dairy Cow Feeding Behaviour Based on YOLO Improved Model and Edge Computing. Sensors 2022, 22, 3271. [Google Scholar] [CrossRef] [PubMed]
  24. Yu, L.H.; Pu, Y.H.; Cen, H.L.; Li, J.B.; Liu, S.Y.; Nie, J.; Ge, J.B.; Lv, L.Z.; Li, Y.L.; Xu, Y.L.; et al. A Lightweight Neural Network-Based Method for Detecting Estrus Behavior in Ewes. Agriculture 2022, 12, 1207. [Google Scholar] [CrossRef]
  25. Xu, D.Q.; Wu, Y.Q. MRFF-YOLO: A Multi-Receptive Fields Fusion Network for Remote Sensing Target Detection. Remote Sens. 2020, 12, 3118. [Google Scholar] [CrossRef]
  26. Zhang, J.; Meng, Y.; Yu, X.; Bi, H.; Chen, Z.; Li, H.; Yang, R.; Tian, J. MBAB-YOLO: A Modified Lightweight Architecture for Real-Time Small Target Detection. IEEE Access 2023, 11, 78384–78401. [Google Scholar] [CrossRef]
  27. Li, Z.; Xie, H.; Feng, J.; Wang, Z.; Yuan, Z. YOLOv7-PE: A Precise and Efficient Enhancement of YOLOv7 for Underwater Target Detection. IEEE Access 2024, 12, 133937–133951. [Google Scholar] [CrossRef]
  28. Tzutalin. LabelImg. Available online: https://github.com/tzutalin/labelImg (accessed on 3 December 2018).
  29. Wang, C.Y.; Bochkovskiy, A.; Liao, H.Y.M.; Ieee. YOLOv7: Trainable bag-of-freebies sets new state-of-the-art for real-time object detectors. In Proceedings of the 2023 IEEE/CVF Conference on Computer Vision and Pattern Recognition (CVPR), Vancouver, BC, Canada, 17–24 June 2023; pp. 7464–7475. [Google Scholar]
  30. Woo, S.H.; Park, J.; Lee, J.Y.; Kweon, I.S. CBAM: Convolutional Block Attention Module. In Proceedings of the Computer Vision—ECCV 2018, Munich, Germany, 8–14 September 2018; pp. 3–19, Part VII. [Google Scholar]
  31. Ren, S.Q.; He, K.M.; Girshick, R.; Sun, J. Faster R-CNN: Towards Real-Time Object Detection with Region Proposal Networks. IEEE Trans. Pattern Anal. Mach. Intell. 2017, 39, 1137–1149. [Google Scholar] [CrossRef]
  32. Bochkovskiy, A.; Wang, C.-Y.; Liao, H.-Y.M. Yolov4: Optimal speed and accuracy of object detection. arXiv 2020, arXiv:2004.10934. [Google Scholar]
  33. Hou, Q.B.; Zhou, D.Q.; Feng, J.S.; Ieee Comp, S.O.C. Coordinate Attention for Efficient Mobile Network Design. In Proceedings of the 2021 IEEE/CVF Conference on Computer Vision and Pattern Recognition (CVPR), Nashville, TN, USA, 20–25 June 2021; pp. 13708–13717. [Google Scholar]
  34. Wang, Q.; Wu, B.; Zhu, P.; Li, P.; Zuo, W.; Hu, Q. ECA-Net: Efficient channel attention for deep convolutional neural networks. In Proceedings of the IEEE/CVF Conference on Computer Vision and Pattern Recognition, Seattle, WA, USA, 13–19 June 2020; pp. 11534–11542. [Google Scholar]
  35. Gu, Z.S.; Zhang, H.Y.; He, Z.Q.; Niu, K. A two-stage recognition method based on deep learning for sheep behavior. Comput. Electron. Agric. 2023, 212, 108143. [Google Scholar] [CrossRef]
  36. Hu, T.C.; Yan, R.R.; Jiang, C.X.; Chand, N.V.; Bai, T.; Guo, L.F.; Qi, J.W. Grazing Sheep Behaviour Recognition Based on Improved YOLOV5. Sensors 2023, 23, 4752. [Google Scholar] [CrossRef]
  37. Ji, H.Y.; Yu, J.H.; Lao, F.D.; Zhuang, Y.R.; Wen, Y.B.; Teng, G.H. Automatic Position Detection and Posture Recognition of Grouped Pigs Based on Deep Learning. Agriculture 2022, 12, 1314. [Google Scholar] [CrossRef]
Figure 1. Ewe’s four typical types of behavior. (a) Standing, (b) lying, (c) drinking, (d) eating.
Figure 1. Ewe’s four typical types of behavior. (a) Standing, (b) lying, (c) drinking, (d) eating.
Agriculture 14 02272 g001
Figure 2. Localized structural plan of the ewe activity area. (A) Camera at a 30-degree angle to the horizontal plane. (B) Camera at a 60-degree angle to the horizontal plane. (C) Camera at a 45-degree angle to the horizontal plane.
Figure 2. Localized structural plan of the ewe activity area. (A) Camera at a 30-degree angle to the horizontal plane. (B) Camera at a 60-degree angle to the horizontal plane. (C) Camera at a 45-degree angle to the horizontal plane.
Agriculture 14 02272 g002
Figure 3. Data processing: (a) original image, (b) rotated by 30 degrees, (c) rotated by 60 degrees, (d) adaptive thresholding.
Figure 3. Data processing: (a) original image, (b) rotated by 30 degrees, (c) rotated by 60 degrees, (d) adaptive thresholding.
Agriculture 14 02272 g003
Figure 4. The overall structure of ELAN and ELFN. Adding a red arrow corresponds to Group 1 in Section 3.2, and removing the red arrow corresponds to Group 2 in Section 3.2.
Figure 4. The overall structure of ELAN and ELFN. Adding a red arrow corresponds to Group 1 in Section 3.2, and removing the red arrow corresponds to Group 2 in Section 3.2.
Agriculture 14 02272 g004
Figure 5. Overall CBAM structure.
Figure 5. Overall CBAM structure.
Agriculture 14 02272 g005
Figure 6. Architecture diagram of ELFN-YOLO network model.
Figure 6. Architecture diagram of ELFN-YOLO network model.
Agriculture 14 02272 g006
Figure 7. Schematic of overall process for ewe behavior detection. The serial number represents the process of data processing in this study.
Figure 7. Schematic of overall process for ewe behavior detection. The serial number represents the process of data processing in this study.
Agriculture 14 02272 g007
Figure 8. Confusion matrix of ewe behavior characteristics based on random forest.
Figure 8. Confusion matrix of ewe behavior characteristics based on random forest.
Agriculture 14 02272 g008
Figure 9. Comparison of ELFN performance at different locations.
Figure 9. Comparison of ELFN performance at different locations.
Agriculture 14 02272 g009
Figure 10. (a) Confusion matrix based on YOLOv7-Tiny, (b) comparison of different behavior recognition effects between ELFN-YOLO V1 and ELAN.
Figure 10. (a) Confusion matrix based on YOLOv7-Tiny, (b) comparison of different behavior recognition effects between ELFN-YOLO V1 and ELAN.
Agriculture 14 02272 g010
Figure 11. (a) Heat map based on YOLOv7-Tiny. (b) Heat map based on ELFN-YOLO V1. The darker the color, the higher the attention of ELFN-YOLO V1 to the area. The red dashed box is darker than the original image a, indicating that ELFN-YOLO V1 has better recognition ability for small targets at long distances.
Figure 11. (a) Heat map based on YOLOv7-Tiny. (b) Heat map based on ELFN-YOLO V1. The darker the color, the higher the attention of ELFN-YOLO V1 to the area. The red dashed box is darker than the original image a, indicating that ELFN-YOLO V1 has better recognition ability for small targets at long distances.
Agriculture 14 02272 g011
Figure 12. Structural diagram and parameter distribution diagram.
Figure 12. Structural diagram and parameter distribution diagram.
Agriculture 14 02272 g012
Figure 13. Heat map of different attention mechanisms. (a) Heat map based on ELFN-YOLO. (b) Heat map based on ELFN-YOLO and CBAM. (c) Heat map based on ELFN-YOLO and CA. (d) Heat map based on ELFN-YOLO and ECANet.
Figure 13. Heat map of different attention mechanisms. (a) Heat map based on ELFN-YOLO. (b) Heat map based on ELFN-YOLO and CBAM. (c) Heat map based on ELFN-YOLO and CA. (d) Heat map based on ELFN-YOLO and ECANet.
Agriculture 14 02272 g013
Figure 14. The impact of different modules on the model’s PR curve.
Figure 14. The impact of different modules on the model’s PR curve.
Agriculture 14 02272 g014
Figure 15. Training results illustration of ELFN-YOLO and YOLOv7-Tiny with IoU threshold set to 0.5.
Figure 15. Training results illustration of ELFN-YOLO and YOLOv7-Tiny with IoU threshold set to 0.5.
Agriculture 14 02272 g015
Figure 16. (a) YOLOv7-Tiny test set PR curve. (b) ELFN-YOLO test set PR curve.
Figure 16. (a) YOLOv7-Tiny test set PR curve. (b) ELFN-YOLO test set PR curve.
Agriculture 14 02272 g016
Figure 17. Overall performance of ELFN-YOLO.
Figure 17. Overall performance of ELFN-YOLO.
Agriculture 14 02272 g017
Figure 18. Detection results of ELFN-YOLO under different working conditions.
Figure 18. Detection results of ELFN-YOLO under different working conditions.
Agriculture 14 02272 g018
Figure 19. Comparison results of ELFN-YOLO and YOLOv7-Tiny under different occlusion degrees. (A) YOLOv7-Tiny detection effect graph. (B) ELFN-YOLO detection effect graph.
Figure 19. Comparison results of ELFN-YOLO and YOLOv7-Tiny under different occlusion degrees. (A) YOLOv7-Tiny detection effect graph. (B) ELFN-YOLO detection effect graph.
Agriculture 14 02272 g019
Figure 20. (a) Ewe behavior detection system overall process. (b) WEB intelligent monitoring and analysis system based on ELFN-YOLO (the upper left corner is the video sampling time).
Figure 20. (a) Ewe behavior detection system overall process. (b) WEB intelligent monitoring and analysis system based on ELFN-YOLO (the upper left corner is the video sampling time).
Agriculture 14 02272 g020
Table 1. The 2CD2346FWD-IS Hikvision camera specific parameter configuration table.
Table 1. The 2CD2346FWD-IS Hikvision camera specific parameter configuration table.
Performance CategoryParameter
Range of rotation anglesLevel: 0~360 degrees/Rotation: 0~360 degrees
Maximum resolution2560 × 1440
lens4 mm@F1.6
Video compression standardsH.256/H.264/MJPEG
Communication interface1 RJ45 10 M/100 M adaptive Ethernet port
Audio interface1 audio input, 1 audio output interface
Power output interfaceSupport 1-way DC 12V 100 mA power output
Operating temperature−10~40 degrees Celsius
Operating humidityHumidity less than 95%
Infrared irradiation distanceUp to 30 m
Ingress protectionIP66
Table 2. Distribution of different behaviors in the dataset.
Table 2. Distribution of different behaviors in the dataset.
DatasetNumber of Sheep Behaviors’ Label
StandingLyingDrinkingEatingTotal
Training747281291180831825,099
Validating2054231234223627070
Testing981110615611543397
Total10,50711,547167811,83435,566
Table 3. Performance of traditional machine learning in behavioral analysis tasks.
Table 3. Performance of traditional machine learning in behavioral analysis tasks.
ClassPrecision/%Recall/%F1-Score/%
Stand (0)0.770.800.79
Lying (1)0.880.910.90
Drinking (2)0.770.630.69
Eating (3)0.840.820.83
Table 4. Results of the impact of ELFN placement at different positions on model performance.
Table 4. Results of the impact of ELFN placement at different positions on model performance.
CategoriesLocation of ELFNPrecision/%Recall/%
mAP@0.5/%↑mAP@0.5:0.95/%↑Size/MB↓FPS↑
BackboneNeckHead
YOLOv7-Tiny---91.092.594.064.311.730.6
Group1ELFN-YOLO V1--93.191.394.363.712.528.1
ELFN-YOLO V2--91.692.594.164.111.031.3
ELFN-YOLO V3--91.491.393.963.711.428.5
Group2ELFN-YOLO V4--88.891.792.260.212.528.1
ELFN-YOLO V5--87.688.590.146.411.031.3
ELFN-YOLO V6--84.690.788.542.711.428.3
Table 5. Results of the impact of different attention mechanisms on the ELFN-YOLO V1 model.
Table 5. Results of the impact of different attention mechanisms on the ELFN-YOLO V1 model.
MethodsPrecision (%)Recall (%)mAP@0.5 (%)mAP@0.5:0.95 (%)Size
CA88.787.791.060.112.6
ECANet92.190.994.063.512.5
CBAM92.592.694.764.612.5
Table 6. Results of the impact of different modules on the ELFN-YOLO model.
Table 6. Results of the impact of different modules on the ELFN-YOLO model.
BaselineELFNCBAMPrecision (%)Recall (%)mAP@0.5 (%)mAP@0.5:0.95 (%)Size (MB)FPS
--9192.594.064.311.830.6
-93.191.394.363.712.528.1
-90.993.694.564.411.727.3
92.592.694.764.612.527.0
Table 7. Performance comparison of different algorithms.
Table 7. Performance comparison of different algorithms.
MethodsPrecision (%)Recall (%)mAP@0.5 (%)F1 (%)mAP@0.5:0.95 (%)
Faster R-CNN67.385.982.275.454.4
YOLOv4-Tiny77.787.789.182.459.3
YOLOv5s91.990.894.091.363.7
YOLOv7-Tiny9192.594.091.764.3
ELFN-YOLO (Ours)92.592.694.792.564.6
Disclaimer/Publisher’s Note: The statements, opinions and data contained in all publications are solely those of the individual author(s) and contributor(s) and not of MDPI and/or the editor(s). MDPI and/or the editor(s) disclaim responsibility for any injury to people or property resulting from any ideas, methods, instructions or products referred to in the content.

Share and Cite

MDPI and ACS Style

Wu, J.; Li, S.; Wen, B.; Nie, J.; Liu, N.; Cen, H.; Li, J.; Liu, S. Small Target Ewe Behavior Recognition Based on ELFN-YOLO. Agriculture 2024, 14, 2272. https://doi.org/10.3390/agriculture14122272

AMA Style

Wu J, Li S, Wen B, Nie J, Liu N, Cen H, Li J, Liu S. Small Target Ewe Behavior Recognition Based on ELFN-YOLO. Agriculture. 2024; 14(12):2272. https://doi.org/10.3390/agriculture14122272

Chicago/Turabian Style

Wu, Jianglin, Shufeng Li, Baoqin Wen, Jing Nie, Na Liu, Honglei Cen, Jingbin Li, and Shuangyin Liu. 2024. "Small Target Ewe Behavior Recognition Based on ELFN-YOLO" Agriculture 14, no. 12: 2272. https://doi.org/10.3390/agriculture14122272

APA Style

Wu, J., Li, S., Wen, B., Nie, J., Liu, N., Cen, H., Li, J., & Liu, S. (2024). Small Target Ewe Behavior Recognition Based on ELFN-YOLO. Agriculture, 14(12), 2272. https://doi.org/10.3390/agriculture14122272

Note that from the first issue of 2016, this journal uses article numbers instead of page numbers. See further details here.

Article Metrics

Back to TopTop