Performance Evaluation of Communication Systems Used for Internet of Things in Agriculture
Abstract
:1. Introduction
2. Methodology
2.1. Internet of Things
2.2. LPWAN Analysis: Technologies
2.3. LoRa/LoRaWAN
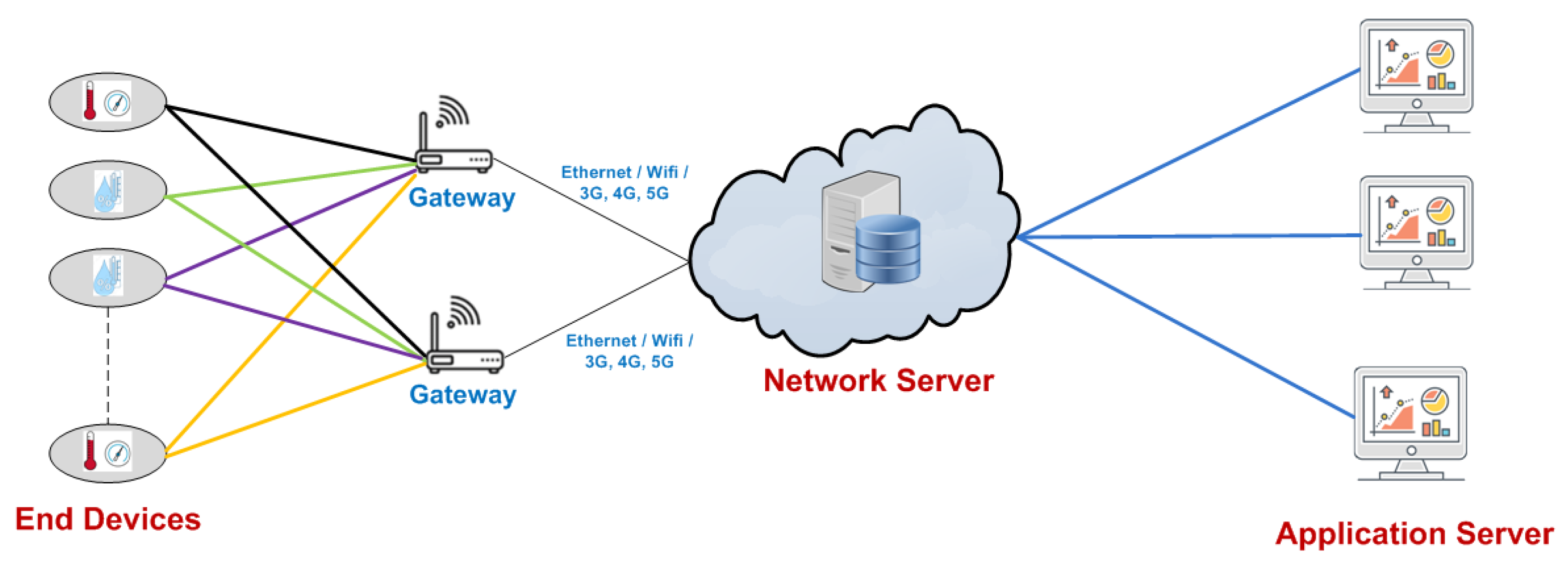
2.3.1. LoRaWAN Architecture
2.3.2. LoRaWAN Device Classes
- Class A. Class A devices are bidirectional end devices with greater energy efficiency; most of the time, they are in sleep mode. The transmission for the uplink is followed by two descending link windows within a short period of time. They are used for applications which do not require the continuous receiving of data, and by default, all devices come pre-defined as Class A. Figure 3 shows the transmission type of Class A devices.
- Class B. Class B devices are two-way devices with programmed reception slots that open additional receiving link windows at programmed times, where the time is synchronized with beacons transmitted by the gateway. These devices have additional power consumption. Figure 4 shows the transmission type of Class B devices.
- Class C. Class C devices are two-way devices with a maximum reception slot, which keep their reception windows open continuously, only closing them when transmitting. The energy consumption of these devices is excessive, and it is recommended that they only be used in places where energy is not limited. These are employed for applications requiring low latency. Figure 5 shows the transmission type of Class C devices.
2.3.3. Security
- NetworK Session Key (NwKSKey), consisting of an AES-128 bit encryption key that is unique to the network server and is shared between the final device and the network server.
- Application Session Key (AppSKey), implementing end-to-end encryption between the final device and the application server, is an AES-128 bit encryption key that is unique to the application server [62].
- Air Activation. In this type of activation, the final device exchanges MAC messages with the server (e.g., request and acceptance). In the process, an address (DevAddr) and security key are assigned. This is performed each time the final device loses connection.
- Activation By Personalization. In this type of activation, configuration is manual. When starting up, the device connects directly to the network. This application is not commonly used [44].
2.4. LoRaWAN Simulators
- Continuous Simulation. These simulators show results produced at all points during the simulation, not in intervals.
- Discrete-Event Simulation. These simulators model the operation of a system as a sequence of discrete events at different points in time.
- NS3 is a discrete-event simulator that uses open-source code and is based on the C++ programming language coupled with Python. This simulator allows for the evaluation of LoRaWAN media access capabilities in comparison to a common ALOHA scheme [65]. By default, NS3 lacks a graphical interface. Another attribute of the simulator is that it allows for the generation of PCAP files (a file format used for capturing packets). It is available for Windows and Unix platforms [55,66].
- Omnet++ is an open-source, free simulation software based on C++ programming for discrete events, which additionally uses a specific high-level language named NEtwork Description (NED). It has specific functionalities, such as the simulation of sensor networks, ad-hoc wireless networks, optical networks, and Internet protocols. OMNET++ has a graphical interface for modelling topologies and analyzing results. Another consideration is its modular architecture; the simulation kernel can easily be integrated with other applications. It is compatible with Windows and Unix. This simulator has been used in both academic and industrial environments. The components of OMNET++ are: kernel library (C++), NED language, eclipse-based IDE simulator, command line interface for running simulations (Cmdenv), time execution GUI for interactive simulations (Qtenv), utilities (file creation tools MAKE), documentation, and simulation examples [67,68].
- There are also frameworks based on INET which extend it in specific directions, such as the case of LoRa with FLoRa, which allows for point-to-point simulations. Its functionality creates a LoRaWAN network with nodes for LoRa, gateways, and the LoRa server.
2.5. Use of LoRaWAN Technology in the Agricultural Sector
- In a vineyard for wine production, where air temperature and humidity monitoring is conducted for the optimal growing of grapes, the preferred range can be indicated to ensure quality. Other measurement methods were not optimal or were even harmful to production. This allows the growers to determine the best growing season and improve their production [70].
- Organic fertilizer production is based on vermicomposting, a system that transforms organic matter through the combined action of earthworms and micro-organisms, yielding a natural fertilizer with physical, chemical, and biological properties that benefit soil crops. It is monitored for variables such as temperature and humidity, which must remain within specific ranges to ensure the survival and reproduction of earthworms [71].
- Another use-case is temperature and humidity monitoring in a horse stable. Some tests were carried out, in which there were fluctuations in temperature that caused more messages to be sent. It was also considered that the fluctuations depended on the location of the sensors being near entrances and exits [39].
2.6. Evaluation Scenario
- Large areas of land with few obstacles or interferences from other networks as is often the case in urban environments;
- High density of devices, which should be placed a few meters apart to achieve better resolution of data from climate monitors on crops;
- Low heterogeneity of the data collected; this means that only a few climatic parameters, such as humidity, temperature, and so on, need to be acquired. For this reason, similar devices are needed for the implementation of the network.
2.7. Simulation Environment
- Packet Delivery Ratio. This is the relationship between the supply of packets sent by all nodes and the successfully received packets by the network server.
- Energy consumption. This is the total energy consumption of all nodes, expressed in Joules (J).
- Packet collisions. This is the total number of packet collisions in all gateways present on the network.
- Number of nodes. A simulation was started with 100 nodes (Figure 9), and the number was increased by 100 nodes for each subsequent simulation. Considering computational power issues, we were able to achieve up to 3000 nodes in most cases, a scenario in which each simulation took more than 2 h.
- Number of gateways. Two scenarios were considered—with 1 and 2 gateways—to observe the network behavior and determine which situation was better for each alternative.
- ADR. The Adaptive Data Rate can be activated or disabled in the simulation configurations. Both options were checked to observe the impact of this mechanism.
- Propagation losses. We considered configurations that allow for the simulation of ideal propagation conditions (i.e., with almost no losses), as well as moderate propagation conditions, which better represent wireless transmission in rural environments.
3. Results
3.1. Impact of Wireless Medium Propagation with a Single Gateway
3.1.1. Simulating Wireless Medium without Losses in Propagation: Ideal Environment
3.1.2. Simulating Wireless Medium Moderate Propagation Losses: Rural Environment
3.2. Packet Delivery Ratio Simulation with Two Gateways
3.3. Validation of the Proposed Simulation Environment
4. Conclusions
- The results show that in an ideal wireless medium and with a single gateway, 100 nodes, and without ADR (No ADR), the packet delivery was 85%. With the activation of ADR (ON), this number increased to 93%. In the case of 3000 nodes, delivery with No ADR was 51% and that with ADR ON was 84%. Thus, with ADR, a better delivery of packets can be achieved.
- For a medium wireless network with moderate losses and a single gateway, the results indicated that with 100 nodes and No ADR, delivery of packets was 58%, while that with ADR ON increased to 68%. For 3000 nodes, the delivery of packets with No ADR reached 47%, while with ADR ON, we obtained 62%. As was observed in both scenarios, as we increase the number of nodes, the packet delivery decreases, having a negative impact on transmission quality.
- The results with two gateways indicated that with 100 nodes and No ADR, the delivery of packets was 58%; meanwhile, with the activation of ADR ON, this increased to 87%. In the case of 3000 nodes, the delivery of packets with No ADR reached 45%, while that with ADR ON was 80%. Thus, it was observed that the improvement in packet delivery was especially pronounced as the number of nodes increased.
- The data obtained from the simulations indicated that energy consumption did not significantly change when ADR technology was turned on with two gateways in the network. However, the average node consumption increased linearly with the number of nodes. Additionally, it was found that with two gateways, the communication quality improves and the coverage radius is extended, albeit at a higher installation cost.
- The number of collisions increased dramatically when the number of nodes in the network increased and there were two gateways present. This is due to the fact that all gateways receive packets transmitted by nodes using the broadcast mode then forward these packets to the network server, which is responsible for eliminating duplicates. This can be counterproductive if two gateways are present when there are few nodes in the network. Another situation that could improve this situation is if each node knows which of the gateways in the network it should communicate with—a mechanism that does not exist in the protocol, which should be studied further.
- In Ecuador, the frequency band used offers 64 channels for communication uplink. Taking into account that the scenarios presented here were only simulated with the use of one channel, the results could be improved if a high number of nodes were spread among the available channels. LoRaWAN technology has high scalability and allows for a high density of nodes in a wide terrain area; these are highly desirable characteristics for applications in rural areas such as precision agriculture, which can contribute to improving the transmission of data acquired from climatic variables, visibility state of crops, efficiency in water usage, fertilizer levels, and agricultural product production capacity.
- Farmland environments have few obstacles to data connectivity, with the SNR received by gateways directly correlating to the distance from the node, thus influencing the spreading factor and transmission power. This scenario does not apply in urban environments, where a node may be close to a gateway but have low SNR due to nearby obstructions such as buildings.
Further Studies
Author Contributions
Funding
Conflicts of Interest
References
- Organización de las Naciones Unidas para Alimentación y la Agricultura. El Futuro de la Alimentación y la Agricultura; Tendencias y desafíos; Food and Agriculture Organization: Rome, Italy, 2017. [Google Scholar]
- Feng, X.; Yan, F.; Liu, X. Study of wireless communication technologies on Internet of Things for precision agriculture. Wirel. Pers. Commun. 2019, 108, 1785–1802. [Google Scholar] [CrossRef]
- Giri, A.; Dutta, S.; Neogy, S. Enabling agricultural automation to optimize utilization of water, fertilizer and insecticides by implementing Internet of Things (IoT). In Proceedings of the 2016 International Conference on Information Technology (InCITe)-The Next Generation IT Summit on the Theme-Internet of Things: Connect your Worlds, Noida, India, 6–7 October 2016; pp. 125–131. [Google Scholar]
- Benke, K.; Tomkins, B. Future food-production systems: Vertical farming and controlled-environment agriculture. Sustain. Sci. Pract. Policy 2017, 13, 13–26. [Google Scholar] [CrossRef] [Green Version]
- Lavanya, R.; Chakkaravarthy, G.V.; Alli, P. An Integrated GIS and Knowledge-Based Automated Decision Support System for Precision Agriculture Using IoT. In IoT and WSN Applications for Modern Agricultural Advancements: Emerging Research and Opportunities; IGI Global: Hershey, PA, USA, 2020; pp. 86–98. [Google Scholar]
- Erazo, M.; Rivas, D.; Pérez, M.; Galarza, O.; Bautista, V.; Huerta, M.; Rojo, J.L. Design and implementation of a wireless sensor network for rose greenhouses monitoring. In Proceedings of the 2015 6th International Conference on Automation, Robotics and Applications (ICARA), Queenstown, New Zealand, 17–19 February 2015; pp. 256–261. [Google Scholar]
- Guillermo, J.C.; García-Cedeño, A.; Rivas-Lalaleo, D.; Huerta, M.; Clotet, R. Iot architecture based on wireless sensor network applied to agricultural monitoring: A case of study of cacao crops in ecuador. In Advances in Intelligent Systems and Computing, Proceedings of the 2nd International Conference of ICT for Adapting Agriculture to Climate Change (AACC’18), Cali, Colombia, 21–23 November 2018; Springer: Cham, Switzerland, 2018; pp. 42–57. [Google Scholar]
- Tzounis, A.; Katsoulas, N.; Bartzanas, T.; Kittas, C. Internet of Things in agriculture, recent advances and future challenges. Biosyst. Eng. 2017, 164, 31–48. [Google Scholar] [CrossRef]
- Bell, J.M.; Schwartz, R.C.; McInnes, K.J.; Howell, T.A.; Morgan, C.L. Effects of irrigation level and timing on profile soil water use by grain sorghum. Agric. Water Manag. 2020, 232, 106030. [Google Scholar] [CrossRef]
- Kirby, R.M.; Bartram, J.; Carr, R. Water in food production and processing: Quantity and quality concerns. Food Control 2003, 14, 283–299. [Google Scholar] [CrossRef]
- Wallace, J. Increasing agricultural water use efficiency to meet future food production. Agric. Ecosyst. Environ. 2000, 82, 105–119. [Google Scholar] [CrossRef]
- Pérez, D.; Risc, R. Implementación de Lora y Lorawan como escenario futuro de la industrias 4.0 en el sector agroindustrial peruano. Rev. Campus 2020, 25. Available online: https://www.aulavirtualusmp.pe/ojs/index.php/rc/article/view/1829 (accessed on 25 May 2022).
- Muangprathub, J.; Boonnam, N.; Kajornkasirat, S.; Lekbangpong, N.; Wanichsombat, A.; Nillaor, P. IoT and agriculture data analysis for smart farm. Comput. Electron. Agric. 2019, 156, 467–474. [Google Scholar] [CrossRef]
- Sreekantha, D.; Kavya, A. Agricultural crop monitoring using IOT-a study. In Proceedings of the 2017 11th International Conference on Intelligent Systems and Control (ISCO), Coimbatore, India, 5–6 January 2017; pp. 134–139. [Google Scholar]
- Sarker, V.K.; Queralta, J.P.; Gia, T.N.; Tenhunen, H.; Westerlund, T. A survey on LoRa for IoT: Integrating edge computing. In Proceedings of the 2019 Fourth International Conference on Fog and Mobile Edge Computing (FMEC), Rome, Italy, 10–13 June 2019; pp. 295–300. [Google Scholar]
- Liu, Y.; Ma, X.; Shu, L.; Hancke, G.P.; Abu-Mahfouz, A.M. From Industry 4.0 to Agriculture 4.0: Current Status, Enabling Technologies, and Research Challenges. IEEE Trans. Ind. Informatics 2020, 17, 4322–4334. [Google Scholar] [CrossRef]
- Samie, F.; Tsoutsouras, V.; Bauer, L.; Xydis, S.; Soudris, D.; Henkel, J. Computation offloading and resource allocation for low-power IoT edge devices. In Proceedings of the 2016 IEEE 3rd World Forum on Internet of Things (WF-IoT), Reston, VA, USA, 12–14 December 2016; pp. 7–12. [Google Scholar]
- Huerta, M.; Garcia, A.; Guillermo, J.C.; Martinez, R.C. Wireless Sensor Networks Applied to Precision Agriculture: A worldwide literature review with emphasis on Latin America. IEEE Geosci. Remote Sens. Mag. 2021, 9, 209–222. [Google Scholar] [CrossRef]
- Erazo-Rodas, M.; Sandoval-Moreno, M.; Muñoz-Romero, S.; Huerta, M.; Rivas-Lalaleo, D.; Naranjo, C.; Rojo-Álvarez, J.L. Multiparametric monitoring in equatorian tomato greenhouses (I): Wireless sensor network benchmarking. Sensors 2018, 18, 2555. [Google Scholar] [CrossRef] [PubMed] [Green Version]
- Chi, T.; Chen, M. A frequency hopping method for spatial RFID/WiFi/Bluetooth scheduling in agricultural IoT. Wirel. Netw. 2019, 25, 805–817. [Google Scholar] [CrossRef]
- Stombaugh, T. Satellite-based Positioning Systems for Precision Agriculture. In Precision Agriculture Basics; Wiley Online Library: Hoboken, NJ, USA, 2018; pp. 25–35. [Google Scholar]
- Rani, M.U.; Suganya, C.; Kamalesh, S.; Sumithra, A. An integration of wireless sensor network through Wi-max for agriculture monitoring. In Proceedings of the 2014 International Conference on Computer Communication and Informatics, Coimbatore, India, 3–5 January 2014; pp. 1–5. [Google Scholar]
- Beritelli, F.; Capizzi, G.; Sciuto, G.L.; Napoli, C.; Scaglione, F. Rainfall estimation based on the intensity of the received signal in a LTE/4G mobile terminal by using a probabilistic neural network. IEEE Access 2018, 6, 30865–30873. [Google Scholar] [CrossRef]
- Ji, H.; Park, S.; Yeo, J.; Kim, Y.; Lee, J.; Shim, B. Ultra-Reliable and Low-Latency Communications in 5G Downlink: Physical Layer Aspects. IEEE Wirel. Commun. 2018, 25, 124–130. [Google Scholar] [CrossRef] [Green Version]
- Dai, L.; Fang, Y.; Yang, Z.; Chen, P.; Li, Y. Protograph LDPC-Coded BICM-ID With Irregular CSK Mapping in Visible Light Communication Systems. IEEE Trans. Veh. Technol. 2021, 70, 11033–11038. [Google Scholar] [CrossRef]
- Shao, S.; Hailes, P.; Wang, T.; Wu, J.; Maunder, R.; Bashir, M.; Hanzo, L. Survey of Turbo, LDPC, and Polar Decoder ASIC Implementations. IEEE Commun. Surv. Tutor. 2019, 21, 2309–2333. [Google Scholar] [CrossRef] [Green Version]
- Fang, Y.; Bu, Y.; Chen, P.; Lau, F.C.M.; Otaibi, S.A. Irregular-Mapped Protograph LDPC-Coded Modulation: A Bandwidth-Efficient Solution for 6G-Enabled Mobile Networks. IEEE Trans. Intell. Transp. Syst. 2021. [Google Scholar] [CrossRef]
- Mekki, K.; Bajic, E.; Chaxel, F.; Meyer, F. Overview of cellular LPWAN technologies for IoT deployment: Sigfox, LoRaWAN, and NB-IoT. In Proceedings of the 2018 Ieee International Conference on Pervasive Computing and Communications Workshops (Percom Workshops), Athens, Greece, 19–23 March 2018; pp. 197–202. [Google Scholar]
- Liya, M.L.; Arjun, D. A Survey of LPWAN Technology in Agricultural Field. In Proceedings of the 2020 Fourth International Conference on I-SMAC (IoT in Social, Mobile, Analytics and Cloud) (I-SMAC), Palladam, India, 7–9 October 2020; pp. 313–317. [Google Scholar] [CrossRef]
- Mermer, G.B.; Zeydan, E. A comparison of LP-WAN technologies: An overview from a mobile operators’ perspective. In Proceedings of the 2017 25th Signal Processing and Communications Applications Conference (SIU), Antalya, Turkey, 15–18 May 2017; pp. 1–4. [Google Scholar]
- Vejlgaard, B.; Lauridsen, M.; Nguyen, H.; Kovács, I.Z.; Mogensen, P.; Sorensen, M. Coverage and capacity analysis of sigfox, lora, gprs, and nb-iot. In Proceedings of the 2017 IEEE 85th Vehicular Technology Conference (VTC Spring), Sydney, NSW, Australia, 4–7 June 2017; pp. 1–5. [Google Scholar]
- García-Cedeño, A.; Guillermo, J.C.; Barzallo, B.; Punín, C.; Soto, A.; Rivas, D.; Clotet, R.; Huerta, M. PLATANO: Intelligent technological support platform for azuay province farmers in Ecuador. In Proceedings of the 2019 IEEE International Conference on Engineering Veracruz (ICEV), Boca del Rio, Mexico, 14–17 October 2019; Volume 1, pp. 1–7. [Google Scholar]
- Pérez Hernández, R. Desarrollo de prototipo de sensor IoT usando la red SigFox. In Trabajo Fin de Grado en Ingeniería de las Tecnologías de Telecomunicación (pp. 171); Universidad de Sevilla, Departamento de Ingeniería Telemática: Seville, Spain, 2015. [Google Scholar]
- Gomez, C.; Veras, J.C.; Vidal, R.; Casals, L.; Paradells, J. A Sigfox energy consumption model. Sensors 2019, 19, 681. [Google Scholar] [CrossRef] [Green Version]
- Aernouts, M.; Berkvens, R.; Van Vlaenderen, K.; Weyn, M. Sigfox and LoRaWAN datasets for fingerprint localization in large urban and rural areas. Data 2018, 3, 13. [Google Scholar] [CrossRef] [Green Version]
- Fourtet, C.; Ponsard, B. An introduction to Sigfox radio system. In LPWAN Technologies for IoT and M2M Applications; Elsevier: Amsterdam, The Netherlands, 2020; pp. 103–118. [Google Scholar]
- Pérez García, R. Avaluació de LoRa/LoRaWAN per a Escenaris de Smart City. Bachelor’s Thesis, Universitat Politècnica de Catalunya, Barcelona, Spain, 2017. [Google Scholar]
- Ji, M.; Yoon, J.; Choo, J.; Jang, M.; Smith, A. LoRa-based Visual Monitoring Scheme for Agriculture IoT. In Proceedings of the 2019 IEEE Sensors Applications Symposium (SAS), Sophia Antipolis, France, 11–13 March 2019; pp. 1–6. [Google Scholar]
- Grunwald, A.; Schaarschmidt, M.; Westerkamp, C. LoRaWAN in a rural context: Use cases and opportunities for agricultural businesses. In Proceedings of the Mobile Communication-Technologies and Applications; 24. ITG-Symposium, Osnabrueck, Germany, 15–16 May 2019; pp. 1–6. [Google Scholar]
- Wang, Y.P.E.; Lin, X.; Adhikary, A.; Grovlen, A.; Sui, Y.; Blankenship, Y.; Bergman, J.; Razaghi, H.S. A primer on 3GPP narrowband Internet of Things. IEEE Commun. Mag. 2017, 55, 117–123. [Google Scholar] [CrossRef]
- Ayoub, W.; Samhat, A.E.; Nouvel, F.; Mroue, M.; Prévotet, J.C. Internet of mobile things: Overview of lorawan, dash7, and nb-iot in lpwans standards and supported mobility. IEEE Commun. Surv. Tutor. 2018, 21, 1561–1581. [Google Scholar] [CrossRef] [Green Version]
- Chaudhari, B.; Borkar, S. Design considerations and network architectures for low-power wide-area networks. In LPWAN Technologies for IoT and M2M Applications; Elsevier: Amsterdam, The Netherlands, 2020; pp. 15–35. [Google Scholar]
- Rubio-Aparicio, J.; Cerdan-Cartagena, F.; Suardiaz-Muro, J.; Ybarra-Moreno, J. Design and implementation of a mixed IoT LPWAN network architecture. Sensors 2019, 19, 675. [Google Scholar] [CrossRef] [Green Version]
- Devalal, S.; Karthikeyan, A. LoRa technology-an overview. In Proceedings of the 2018 Second International Conference on Electronics, Communication and Aerospace Technology (ICECA), Coimbatore, India, 29–31 March 2018; pp. 284–290. [Google Scholar]
- Pallavi, S.; Mallapur, J.D.; Bendigeri, K.Y. Remote sensing and controlling of greenhouse agriculture parameters based on IoT. In Proceedings of the 2017 International Conference on Big Data, IoT and Data Science (BID), Pune, India, 20–22 December 2017; pp. 44–48. [Google Scholar]
- Kodali, R.K.; Yerroju, S.; Sahu, S. Smart farm monitoring using LoRa enabled IoT. In Proceedings of the 2018 Second International Conference on Green Computing and Internet of Things (ICGCIoT), Bangalore, India, 16–18 August 2018; pp. 391–394. [Google Scholar]
- Sari, E.K.; Wirara, A.; Harwahyu, R.; Sari, R.F. Lora characteristics analysis for IoT application using NS3 simulator. In Proceedings of the 2019 IEEE R10 Humanitarian Technology Conference (R10-HTC)(47129), Depok, West Java, Indonesia, 12–14 November 2019; pp. 205–210. [Google Scholar]
- Chen, M.; Miao, Y.; Jian, X.; Wang, X.; Humar, I. Cognitive-LPWAN: Towards intelligent wireless services in hybrid low power wide area networks. IEEE Trans. Green Commun. Netw. 2018, 3, 409–417. [Google Scholar] [CrossRef] [Green Version]
- Sanchez-Gomez, J.; Gallego-Madrid, J.; Sanchez-Iborra, R.; Santa, J.; Skarmeta, A.F. Impact of schc compression and fragmentation in lpwan: A case study with lorawan. Sensors 2020, 20, 280. [Google Scholar] [CrossRef] [PubMed] [Green Version]
- Hattarge, S.; Kekre, A.; Kothari, A. LoRaWAN based GPS tracking of city-buses for smart public transport system. In Proceedings of the 2018 First International Conference on Secure Cyber Computing and Communication (ICSCCC), Jalandhar, India, 15–17 December 2018; pp. 265–269. [Google Scholar]
- Lavric, A.; Petrariu, A.I.; Popa, V. Long range sigfox communication protocol scalability analysis under large-scale, high-density conditions. IEEE Access 2019, 7, 35816–35825. [Google Scholar] [CrossRef]
- Duangsuwan, S.; Takarn, A.; Nujankaew, R.; Jamjareegulgarn, P. A study of air pollution smart sensors lpwan via nb-iot for thailand smart cities 4.0. In Proceedings of the 2018 10th International Conference on Knowledge and Smart Technology (KST), Chiang Mai, Thailand, 31 January–3 February 2018; pp. 206–209. [Google Scholar]
- Casals, L.; Mir, B.; Vidal, R.; Gomez, C. Modeling the energy performance of LoRaWAN. Sensors 2017, 17, 2364. [Google Scholar] [CrossRef] [PubMed] [Green Version]
- Yousuf, A.M.; Rochester, E.M.; Ousat, B.; Ghaderi, M. Throughput, coverage and scalability of LoRa LPWAN for internet of things. In Proceedings of the 2018 IEEE/ACM 26th International Symposium on Quality of Service (IWQoS), Banff, AB, Canada, 4–6 June 2018; pp. 1–10. [Google Scholar]
- Hernández Caballero, S.; Estudio en Detalle de LoRaWAN. Comparación con otras Tecnologías LPWAN Considerando Diferentes Patrones de tráfico. 2020. Available online: http://hdl.handle.net/10609/106369 (accessed on 25 May 2022).
- Angelov, K.; Manchev, N.; Kogias, P.; Sadinov, S. Design and development of a platform for test applications in LoRa/LoRaWAN. Papers of International Conference in Telecommunications, Informatics, Energy and Management. 2019, p. 27. Available online: http://www.jestr.org/downloads/SpecialIssue2020/fulltext3SE.pdf (accessed on 25 May 2022).
- Zorbas, D. Design Considerations for Time-Slotted LoRa (WAN). 2020. Available online: https://cora.ucc.ie/handle/10468/9723 (accessed on 25 May 2022).
- Polonelli, T.; Brunelli, D.; Marzocchi, A.; Benini, L. Slotted aloha on lorawan-design, analysis, and deployment. Sensors 2019, 19, 838. [Google Scholar] [CrossRef] [Green Version]
- Moya Quimbita, M.A. Evaluación de Pasarela LoRa/LoRaWAN en Entornos Urbanos. 2018. Available online: http://hdl.handle.net/10251/109791 (accessed on 25 May 2022).
- Fraga-Lamas, P.; Celaya-Echarri, M.; Azpilicueta, L.; Lopez-Iturri, P.; Falcone, F.; Fernández-Caramés, T.M. Design and empirical validation of a lorawan IoT smart irrigation system. Multidiscip. Digit. Publ. Inst. Proc. 2020, 42, 62. [Google Scholar]
- Petrariu, A.I.; Lavric, A.; Coca, E. LoRaWAN Gateway: Design, Implementation and Testing in Real Environment. In Proceedings of the 2019 IEEE 25th International Symposium for Design and Technology in Electronic Packaging (SIITME), Cluj-Napoca, Romania, 23–26 October 2019; pp. 49–53. [Google Scholar]
- Rizzi, M.; Ferrari, P.; Flammini, A.; Sisinni, E. Evaluation of the IoT LoRaWAN solution for distributed measurement applications. IEEE Trans. Instrum. Meas. 2017, 66, 3340–3349. [Google Scholar] [CrossRef]
- Haxhibeqiri, J.; De Poorter, E.; Moerman, I.; Hoebeke, J. A survey of LoRaWAN for IoT: From technology to application. Sensors 2018, 18, 3995. [Google Scholar] [CrossRef] [Green Version]
- Marais, J.M.; Abu-Mahfouz, A.M.; Hancke, G.P. A review of LoRaWAN simulators: Design requirements and limitations. In Proceedings of the 2019 International Multidisciplinary Information Technology and Engineering Conference (IMITEC), Vanderbijlpark, South Africa, 21–22 November 2019; pp. 1–6. [Google Scholar]
- Capuzzo, M.; Magrin, D.; Zanella, A. Confirmed traffic in LoRaWAN: Pitfalls and countermeasures. In Proceedings of the 2018 17th Annual Mediterranean Ad Hoc Networking Workshop (Med-Hoc-Net), Capri, Italy, 20–22 June 2018; pp. 1–7. [Google Scholar]
- NS3. Available online: https://www.nsnam.org (accessed on 25 May 2022).
- Omnet++. Available online: https://omnetpp.org (accessed on 25 May 2022).
- Ruz Nieto, A. Simulación realista de Comunicaciones IoT en Entornos Urbanos. 2021. Available online: https://repositorio.upct.es/handle/10317/9646 (accessed on 25 May 2022).
- LoRaSim. Available online: https://www.lancaster.ac.uk/scc/sites/lora/lorasim.html (accessed on 25 May 2022).
- Davcev, D.; Mitreski, K.; Trajkovic, S.; Nikolovski, V.; Koteli, N. IoT agriculture system based on LoRaWAN. In Proceedings of the 2018 14th IEEE International Workshop on Factory Communication Systems (WFCS), Imperia, Italy, 13–15 June 2018; pp. 1–4. [Google Scholar]
- Girón, N.A.G.; LópezHurtado, M.A. Selección de tecnologías LPWAN para la implementación de un sistema IoT aplicado a la lombricultura. Memorias 2020. Available online: https://hemeroteca.unad.edu.co/index.php/memorias/article/view/4170 (accessed on 25 May 2022).
- Zambrano Aguayo, M.D.; Pérez Ruano, M.; Rodríguez Villafuerte, X. Brucelosis Bovina en la Provincia Manabí, Ecuador: Estudio de los Factores de Riesgo. Rev. Investig. Vet. Del Perú 2016, 27, 607–617. [Google Scholar] [CrossRef] [Green Version]
- Slabicki, M.; Premsankar, G.; Di Francesco, M. Adaptive configuration of LoRa networks for dense IoT deployments. In Proceedings of the NOMS 2018-2018 IEEE/IFIP Network Operations and Management Symposium, Taipei, Taiwan, 23–27 April 2018; pp. 1–9. [Google Scholar]
- Zhou, Q.; Xing, J.; Hou, L.; Xu, R.; Zheng, K. A novel rate and channel control scheme based on data extraction rate for LoRa networks. In Proceedings of the 2019 IEEE Wireless Communications and Networking Conference (WCNC), Marrakesh, Morocco, 15–18 April 2019; pp. 1–6. [Google Scholar]
- Sisinni, E.; Bellagente, P.; Depari, A.; Ferrari, P.; Flammini, A.; Marella, S.; Pasetti, M.; Rinaldi, S.; Cagiano, A. A new LoRaWAN adaptive strategy for smart metering applications. In Proceedings of the 2020 IEEE International Workshop on Metrology for Industry 4.0 & IoT, Roma, Italy, 3–5 June 2020; pp. 690–695. [Google Scholar]
- Gusev, O.; Turlikov, A.; Kuzmichev, S.; Stepanov, N. Data delivery efficient spreading factor allocation in dense LoRaWAN deployments. In Proceedings of the 2019 XVI International Symposium ”Problems of Redundancy in Information and Control Systems” (REDUNDANCY), Moscow, Russia, 21–25 October 2019; pp. 199–204. [Google Scholar]
- Bor, M.; Roedig, U.; Voigt, T.; Alonso, J. Do LoRa Low-Power Wide-Area Networks Scale? In Proceedings of the 19th ACM International Conference on Modeling, Analysis and Simulation of Wireless and Mobile Systems, Malta, 13–17 November 2016; pp. 59–67. [Google Scholar]














| Types of LPWAN Technology | LoRaWAN | SIGFOX | NB-IoT |
|---|---|---|---|
| Coverage | 2–5 km urban zone 10–20 km rural zone | 3–10 km urban zone 20–40 km rural zone | 1 km urban zone 10 km rural zone |
| Standard | LoRa Alliance | Sigfox | 3GPP release 13 |
| Licensed spectrum | No | No | Yes |
| Frequency | ISM Bands 433 MHz Asia, 868 MHz Europe, 915 MHz N. America | ISM Bands 433 MHz Asia, 868 MHz Europe, 915 MHz N. America | Cell Band LTE |
| Modulation | Chirp Spread Spectrum (CSS) | DBPSK/GFSK | QPSK/BPSK |
| Data speed | 250 bps–50 kbps | 100 bps | 200 Kbps |
| Bandwidth | 125–250 KHz | 100 Hz | 200 KHz |
| Topology | star | star | LTE network |
| Capacity Connected device | 50 K per cell | 50 K per cell | 100 K per cell |
| Bidirectional communication | yes/Half duplex | Limited/Half duplex | yes/Half Duplex |
| Protocol | asynchronous | asynchronous | synchronous |
| Message per day | unlimited | 140 uplink 4 downlink | unlimited |
| Maximum payload length | 243 bytes | 12 bytes uplink 8 bytes downlink | 1600 bytes |
| Security | Yes (AES 128b) | No | Yes (LTE) |
| Geolocation | TDoA | RSSI | OTDoA |
| QoS | No | No | Yes |
| Energy consumption | low | low | high |
| Latency | Low with class C | high | low |
| Interference immunity | high | high | low |
| Installation cost per base station | >EUR 1000 | >EUR 4000 | >EUR 15,000 |
| Final device cost | EUR 3–5 | <EUR 2 | >EUR 20 |
| Parameters | Europe | North America | Ecuador |
|---|---|---|---|
| Frequency | 863–870 MHz | 902–928 MHz | 902–928 MHz |
| Channel plan | EU863–870 | US902–928 | AU915–928 |
| Duty cycle | <1% | No limit | No limit |
| Channel uplink | 125/250 KHz | 125/500 KHz | 125/500 KHz |
| Channel downlink | 125 KHz | 500 KHz | 500 KHz |
| Channels | 10 | 64 + 8 + 8 | 64 + 8 + 8 |
| SF | 7–12 | 7–10 | 7–12 |
| SF | BW | Bitrate (EU) | Bitrate (NA) | Bitrate (EC) | |
|---|---|---|---|---|---|
| LoRa | SF12 | 125 kHz | 250 bps | - | 250 bps |
| LoRa | SF11 | 125 kHz | 440 bps | - | 440 bps |
| LoRa | SF10 | 125 kHz | 980 bps | 980 bps | 980 bps |
| LoRa | SF9 | 125 kHz | 1.7 Kbps | 1.7 Kbps | 1.7 Kbps |
| LoRa | SF8 | 125 kHz | 3.1 Kbps | 3.1 Kbps | 3.1 Kbps |
| LoRa | SF7 | 125 kHz | 5.4 Kbps | 5.4 Kbps | 5.4 Kbps |
| LoRa | SF7 | 250 kHz | 11 Kbps | - | - |
| LoRa | SF7 | 500 kHz | - | 21.9 Kbps | 21.9 Kbps |
| FSK | - | - | 50 Kbps | - | - |
| NS-3 | OMNET++ | LoRaSim | |
|---|---|---|---|
| Discrete event simulator | Yes | Yes | Yes |
| Open source simulator | Yes | Yes | No |
| Language | C++/Python | C++/NED | Python/SimPy |
| Graphic interface | No | Yes | Yes |
| Operating system | Windows/Unix/macOs | Windows/Linux/macOs | Linux |
| Application | investigative/academic | investigative/academic | investigative |
| LPWAN | NB-IoT/LoRa | LoRa | LoRa |
| Framework | LoraPhy/Loramac | LoRa | loraDir.py/loraDirMulBs.py/ directionalLoraIntf.py |
| ADR | Yes | Yes | No |
| Energy Consumption | Yes | Yes | Yes |
| Bidirectional communication | Yes | Yes | No |
| Medium spread | Yes | Yes | No |
Publisher’s Note: MDPI stays neutral with regard to jurisdictional claims in published maps and institutional affiliations. |
© 2022 by the authors. Licensee MDPI, Basel, Switzerland. This article is an open access article distributed under the terms and conditions of the Creative Commons Attribution (CC BY) license (https://creativecommons.org/licenses/by/4.0/).
Share and Cite
Yascaribay, G.; Huerta, M.; Silva, M.; Clotet, R. Performance Evaluation of Communication Systems Used for Internet of Things in Agriculture. Agriculture 2022, 12, 786. https://doi.org/10.3390/agriculture12060786
Yascaribay G, Huerta M, Silva M, Clotet R. Performance Evaluation of Communication Systems Used for Internet of Things in Agriculture. Agriculture. 2022; 12(6):786. https://doi.org/10.3390/agriculture12060786
Chicago/Turabian StyleYascaribay, Geovanny, Mónica Huerta, Miguel Silva, and Roger Clotet. 2022. "Performance Evaluation of Communication Systems Used for Internet of Things in Agriculture" Agriculture 12, no. 6: 786. https://doi.org/10.3390/agriculture12060786
APA StyleYascaribay, G., Huerta, M., Silva, M., & Clotet, R. (2022). Performance Evaluation of Communication Systems Used for Internet of Things in Agriculture. Agriculture, 12(6), 786. https://doi.org/10.3390/agriculture12060786

