Predicting Smart Tablet Preferences in Turkish E-Commerce Platforms Using Artificial Neural Networks and Machine Learning Techniques
Abstract
1. Introduction
2. Objective of Research
3. Literature Review
3.1. Electronic Commerce
3.2. Artificial Intelligence
3.3. Data Mining
3.4. Machine Learning
3.5. The Use of Artificial Intelligence, Data Mining, and Machine Learning in Marketing Strategies
4. Materials and Methods
4.1. Materials
4.2. Obtaining Data
4.3. Modeling of Data
4.3.1. Artificial Neural Network Model

4.3.2. Deep Learning Model

4.3.3. Random Forest Model

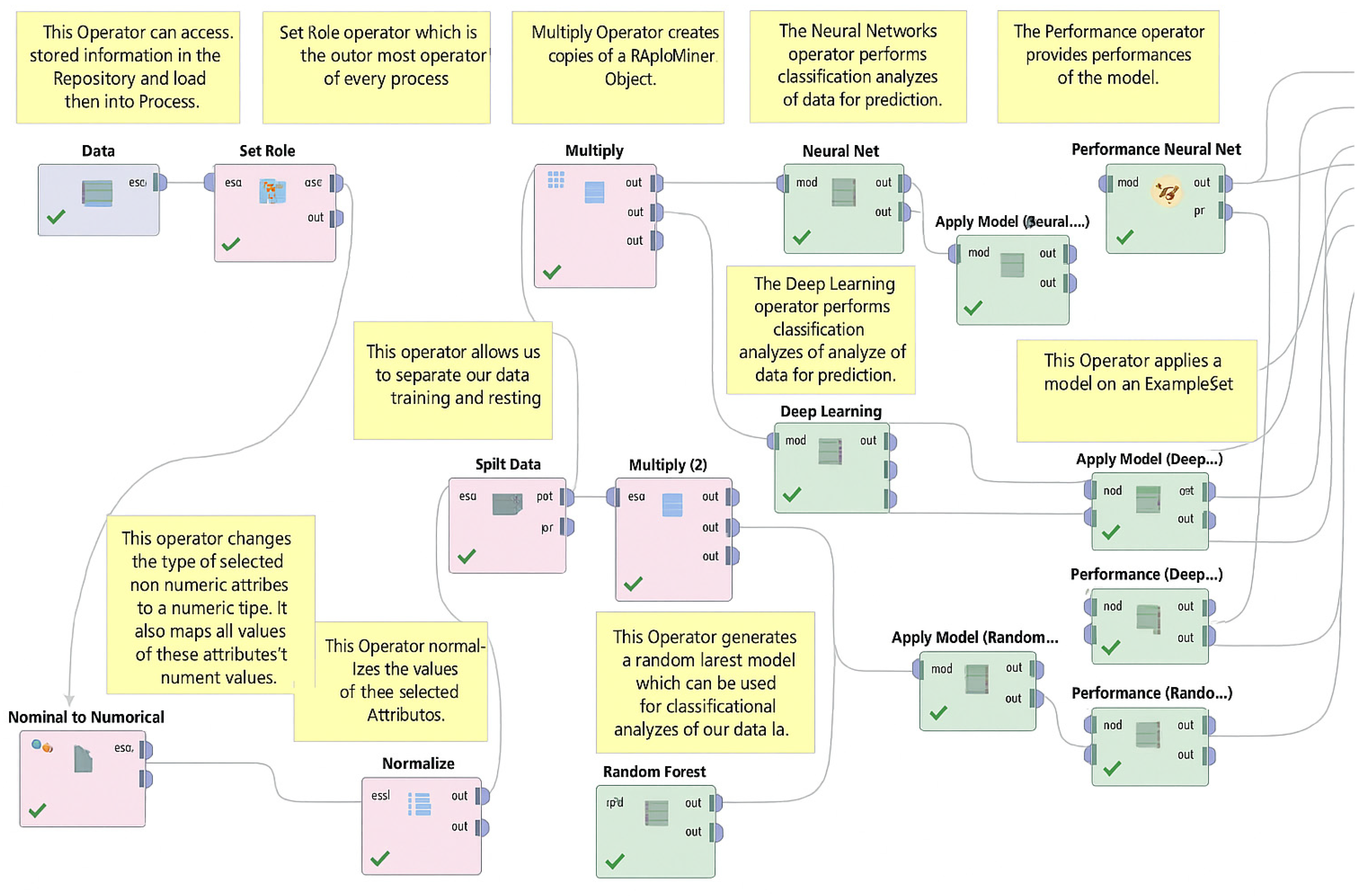
4.4. Implementation
4.5. Evaluation of Models
- Precision:
- Recall (Sensitivity):
- F1-Score:
- TP (True Positive): The number of correctly predicted positive instances.
- FP (False Positive): The number of negative instances incorrectly predicted as positive.
- FN (False Negative): The number of positive instances incorrectly predicted as negative.
- Precision: Accuracy of positive predictions.
- Recall: Coverage of actual positives by the model.
- F1-Score: Combined measure of Precision and Recall.
4.6. Evaluation Metrics and Statistical Analysis
5. Results and Discussion
5.1. Turkish Consumers’ Smart Tablet Purchasing Preferences
5.2. Optimization of Parameters
5.3. Estimation of Data
5.4. Simulation
6. Conclusions, Limitations, and Future Research
Funding
Institutional Review Board Statement
Informed Consent Statement
Data Availability Statement
Conflicts of Interest
Appendix A
| Specification | Analysis |
|---|---|
| Processor Speed (GHz) | The most common categories are 1–2 GHz and 2.1–3 GHz, suggesting that consumers tend to favor mid-range processors that balance performance and efficiency. |
| Storage Capacity (GB) | Storage capacities of 64 GB and 32 GB are highly preferred, indicating that consumers seek adequate space for applications and multimedia usage. |
| Screen Resolution | The most frequently chosen resolutions are 2560 × 1600 pixels and 1280 × 800 pixels, reflecting a desire for both high-quality displays and budget-friendly options. |
| RAM (GB) | The data indicates that 3 GB and 2 GB RAM options are widely preferred, showing that consumers prioritize affordability and basic multitasking performance. |
| Number of Processor Cores | 6-core and 8-core configurations dominate the choices, indicating a preference for powerful and efficient processing units. |
| Battery Power (mAh) | Battery capacities are primarily in the 5001–8000 mAh range, showing that consumers value devices with a long battery life for extended usage. |
| Screen Size (inches) | The most popular screen sizes are 9.1–11 inches and 7–9 inches, suggesting that consumers are split between larger screens for media consumption and smaller sizes for portability. |
References
- Merkle, W. Erfolgreich im Stationären Einzelhandel. Wege zur Konsequenten Profilierung im Digitalen Zeitalter; Springer Gabler: Wiesbaden, Germany, 2020. [Google Scholar]
- McNair, M.P. Significant trends and developments in the post war period. In Competitive Distribution in a Free High Level Economy and Its Implications for the University; Smith, A.B., Ed.; University of Pittsburgh Press: Pittsburgh, PA, USA, 1958. [Google Scholar]
- Waldinger, I. Pariser Warenhaus-Legenden Kathedralen des Handels. wissenschaft.de. Available online: https://www.wissenschaft.de/geschichte/kathedralen-des-handels/ (accessed on 9 September 2024).
- Wang, X.Q. New Retail: New Changes and New Opportunities in the Retail Industry; Beijing Book Co.: Beijing, China, 2017. [Google Scholar]
- Caboni, F.; Hagberg, J. Augmented reality in retailing: A review of features, applications and value. Int. J. Retail Distrib. Manag. 2019, 47, 1125–1140. [Google Scholar]
- Hagberg, J.; Jonsson, A.; Egels-Zanden, N. Retail digitalization: Implications for physical stores. J. Retail. Consum. Serv. 2017, 39, 264–269. [Google Scholar]
- Yadav, M.S.; Pavlou, P.A. Marketing in computer-mediated environments: Research synthesis and new directions. J. Mark. 2014, 78, 20–40. [Google Scholar]
- Duch-Brown, N.; Grzybowski, L.; Romahn, A.; Verboven, F. The impact of online sales on consumers and firms. Evidence from consumer electronics. Int. J. Ind. Organ. 2017, 52, 30–62. [Google Scholar]
- Yan, Y.; Zhao, R.; Liu, Z. Strategic introduction of the marketplace channel under spillovers from online to offline sales. Eur. J. Oper. Res. 2018, 267, 65–77. [Google Scholar]
- Bhatnagar, A.; Papatla, P. Increasing online sales by facilitating spillover shopping. J. Retail. Consum. Serv. 2016, 29, 58–69. [Google Scholar]
- Noble, S.M.; Griffith, D.A.; Weinberger, M.G. Consumer derived utilitarian value and channel utilization in a multi-channel retail context. J. Bus. Res. 2005, 58, 1643–1651. [Google Scholar]
- Brynjolfsson, E.; Hu, Y.J.; Rahman, M.S. Competing in the age of omnichannel retailing. MIT Sloan Manag. Rev. 2013, 54, 23–29. [Google Scholar]
- Arora, S.; Parida, R.; Sahney, S. Understanding consumers’ showrooming behaviour: A stimulus–organism–response (S-O-R) perspective. Int. J. Retail Distrib. Manag. 2020, 48, 1157–1176. [Google Scholar]
- Aw, E.C. Understanding consumers’ paths to webrooming: A complexity approach. J. Retail. Consum. Serv. 2020, 53, 101991. [Google Scholar]
- Toplu Yılmaz, O.; Bayram, O. E-trade and e-export of Turkey in COVID-19 pandemic period. Kayseri Univ. J. Soc. Sci. 2020, 2, 37–54. (In Turkish) [Google Scholar]
- Rust, R.T. The future of marketing. Int. J. Res. Mark. 2020, 37, 15–26. [Google Scholar]
- Strycharz, J.; van Noort, G.; Helberger, N.; Smit, E. Contrasting perspectives–practitioner’s viewpoint on personalised marketing communication. Eur. J. Mark. 2019, 53, 635–666. [Google Scholar]
- De Keyzer, F.; van Noort, G.; Kruikemeier, S. Going too far? How consumers respond to personalized advertising from different sources. J. Electron. Commer. Res. 2022, 23, 138–159. [Google Scholar]
- Singaraju, S.P.; Rose, J.; Arango-Soler, L.A.; D’Souza, C.; Khaksar, S.M.S.; Brouwer, A.R. The dark age of advertising: An examination of perceptual factors affecting advertising avoidance in the context of mobile youtube. J. Electron. Commer. Res. 2022, 23, 13–32. [Google Scholar]
- Cavdar Aksoy, N.; Tumer Kabadayı, E.; Yilmaz, C.; Kocak Alan, A. Personalization in marketing: How do people perceive personalization practices in the business world? J. Electron. Commer. Res. 2023, 24, 269–297. [Google Scholar]
- Kantardzic, M. Data Mining: Concepts, Models, Methods, and Algorithms; John Wiley and Sons: Hoboken, NJ, USA, 2011. [Google Scholar]
- Bardak, S.; Bardak, T.; Peker, H.; Sozen, E.; Cabuk, Y. Predicting effects of selected impregnation processes on the observed bending strength of wood, with use of data mining models. BioResources 2021, 16, 4891–4904. [Google Scholar]
- Sozen, E.; Bardak, T.; Bardak, S. Determining the relationships between consumers and furniture use time using fp-growth algorithm. J. Bartin Fac. For. 2022, 24, 194–201. (In Turkish) [Google Scholar]
- Avcı, O.; Bardak, T. Halkla ilişkiler kapsamında Bartın tarihi galla (kadınlar) pazarı satıcılarının mutluluğunun veri madenciliğine dayalı analizi. In Proceedings of the Uluslararası Marmara Fen ve Sosyal Bilimler Kongresi, Kocaeli, Turkey, 23–25 November 2018; pp. 137–144. (In Turkish) [Google Scholar]
- Bardak, T.; Avci, O.; Kayahan, K.; Bardak, S. Data Mining Based Analysis of Traditional Store and Virtual Store Preference in the Purchase of Furniture. In Proceedings of the 6th International Conference on Science Culture and Sport, Lviv, Ukraine, 25–27 April 2018; pp. 645–652. [Google Scholar]
- Chua, S.J.; Wrigley, S.; Hair, C.; Sahathevan, R. Prediction of delirium using data mining: A systematic review. J. Clin. Neurosci. 2021, 91, 288–298. [Google Scholar]
- Zhang, C.; Zhao, Y.; Li, T.; Zhang, X.; Adnouni, M. Generic visual data mining-based framework for revealing abnormal operation patterns in building energy systems. Autom. Constr. 2021, 125, 103624. [Google Scholar]
- Chen, Y.; Wang, X.; Shi, Y. Customer purchase prediction based on neural networks. Electron. Commer. Res. Appl. 2019, 34, 100821. [Google Scholar]
- Zhou, M.; Chen, C.; Li, Q. Applications of Random Forest in e-commerce consumer analytics. Inf. Syst. Front. 2021, 23, 1223–1239. [Google Scholar]
- Liu, H.; Singh, S. Comparing ensemble methods for predictive modeling of online shopping behavior. J. Retail. Consum. Serv. 2018, 45, 105–113. [Google Scholar]
- Zhao, Y.; Wang, L.; Li, J. The impact of screen size on mobile device usability: A consumer-centered perspective. J. Retail. Consum. Serv. 2019, 47, 154–162. [Google Scholar]
- Kim, H.; Sundar, S.S. Mobile screen size and user engagement: A study on the role of visual attention. Hum.–Comput. Interact. 2016, 31, 115–139. [Google Scholar]
- Lee, D.; Kim, J. Product display and consumer decision-making in online marketplaces: The role of screen layout and size. Electron. Commer. Res. Appl. 2021, 45, 101028. [Google Scholar]
- Holsapple, C.W.; Singh, M. Electronic commerce: From a definitional taxonomy toward a knowledge-management view. J. Organ. Comput. Electron. Commer. 2000, 10, 149–170. [Google Scholar]
- Kalakota Whinston, A.B. Electronic Commerce: A Manager’s Guide; Addison-Wesley Professional: Boston, MA, USA, 1997. [Google Scholar]
- Gielens, K.; Steenkamp, J.E.M. Branding in the era of digital (dis) intermediation. Int. J. Res. Mark. 2019, 36, 367–384. [Google Scholar]
- Hamad, H.; Elbeltagi, I.; El-Gohary, H. An empirical investigation of business-to-business e-commerce adoption and its impact on SMEs competitive advantage: The case of Egyptian manufacturing SMEs. Strateg. Chang. 2018, 27, 209–229. [Google Scholar]
- Tan, F.T.C.; Pan, S.L.; Zuo, M. Realising platform operational agility through information technology–enabled capabilities: A resource-interdependence perspective. Inf. Syst. J. 2019, 29, 582–608. [Google Scholar]
- Bawack, R.E.; Wamba, S.; Carillo, K.D.A.; Akter, S. Artificial intelligence in e-commerce: A bibliometric study and literature review. Electron. Mark. 2022, 32, 297–338. [Google Scholar] [PubMed]
- Clarke, R. Appropriate Research Methods for Electronic Commerce. Available online: http://www.rogerclarke.com/EC/ResMeth.html (accessed on 1 October 2024).
- Urbaczewski, A.; Jessup, L.M.; Wheeler, B. Electronic commerce research: A taxonomyand synthesis. J. Organ. Comput. Electron. Commer. 2002, 12, 263–305. [Google Scholar]
- Wareham, J.; Zheng, J.G.; Straub, D. Critical themes in electronic commerce research: Ameta-analysis. J. Inf. Technol. 2005, 20, 1–19. [Google Scholar]
- Chua, C.E.H.; Straub, D.W.; Khoo, H.M.; Kadiyala, S.; Kuechler, D. The evolution ofe-commerce research: A stakeholder perspective. J. Electron. Commer. Res. 2005, 6, 262–281. [Google Scholar]
- Lee, S.M.; Hwang, T.; Kim, J. An analysis of diversity in electronic commerce research. Int. J. Electron. Commer. 2007, 12, 31–67. [Google Scholar]
- Lee, S.M.; Hwang, T.; Lee, D.H. Evolution of research areas, themes, and methods in electronic commerce. J. Organ. Comput. Electron. Commer. 2011, 21, 177–201. [Google Scholar]
- Ho, S.Y.; Lim, K.H. Nudging moods to induce unplanned purchases in imperfect mobile personalization contexts. MIS Q. 2018, 42, 757–778. [Google Scholar]
- Kramer, T.; Spolter-Weisfeld, S.; Thakkar, M. The effect of cultural orientation on consumer responses to personalization. Mark. Sci. 2007, 26, 246–258. [Google Scholar]
- Montgomery, A.; Smith, M. Prospects for personalization on the internet. J. Interact. Mark. 2009, 23, 130–137. [Google Scholar]
- Tam, K.Y.; Ho, S.Y. Understanding the impact of web personalization on user information processing and decision outcomes. MIS Q. 2006, 30, 865–890. [Google Scholar]
- McCarthy, J.F. The virtual world gets physical: Perspectives on personalization. IEEE Internet Comput. 2001, 5, 48–53. [Google Scholar][Green Version]
- Adolphs, C.; Winkelmann, A. Personalization research in e-commerce-A state of the art review (2000–2008). J. Electron. Commer. Res. 2010, 11, 326–341. [Google Scholar]
- Oberoi, P.; Pate, C.; Haon, C. Technology sourcing for website personalization and social media marketing: A study of e-retailing industry. J. Bus. Res. 2017, 80, 10–23. [Google Scholar]
- Shen, A.; Ball, A.D. Is personalization of services always a good thing? Exploring the role of technology-mediated personalization (TMP) in service relationships. J. Serv. Mark. 2009, 23, 80–92. [Google Scholar]
- Riegger, A.S.; Klein, J.F.; Merfeld, K.; Henkel, S. Technology-enabled personalization in retail stores: Understanding drivers and barriers. J. Bus. Res. 2021, 123, 140–155. [Google Scholar]
- Huang, M.H.; Rust, T. Technology-driven service strategy. J. Acad. Mark. Sci. 2017, 45, 906–924. [Google Scholar]
- Aw, E.C.X.; Basha, N.K.; Ng, S.I.; Ho, J.A. Searching online and buying offline: Understanding the role of channel, consumer, and product-related factors in determining webrooming intention. J. Retail. Consum. Serv. 2021, 58, 102328. [Google Scholar]
- Wu, Z.; Aw, E.C.X.; Chuah, S.H.W. Webrooming as the new retail experience: A smart-shopping perspective. Int. J. Retail Distrib. Manag. 2023, 51, 736–754. [Google Scholar]
- Flavian, C.; Gurrea, R.; Orus, C. Choice confidence in the webrooming purchase process: The impact of online positive reviews and the motivation to touch. J. Consum. Behav. 2016, 15, 459–476. [Google Scholar]
- Grewal, D.; Roggeveen, A.L.; Nordfält, J. The Future of Retailing. J. Retail. 2017, 93, 1–6. [Google Scholar]
- PwC. Industrial AI Status Survey: Leaders’ Awareness Is the Key to Promoting the APPLICATION of Artificial Intelligence. 2020. Available online: https://www.pwc.tw/ (accessed on 25 October 2024).
- PwC (PricewaterhouseCoopers). Sizing the Prize: What’s the Real Value of AI for Your Business and How Can You Capitalise? PwC: London, UK, 2017. [Google Scholar]
- Bughin, J.; Seong, J.; Manyika, J.; Chui, M.; Joshi, R. Notes from the Frontier Modeling the Impact of AI on the World Economy. Mckinsey Global Institute, Discussion Paper September. Available online: https://www.mckinsey.com/featured-insights/artificial-intelligence/notes-from-the-ai-frontier-modeling-the-impact-of-ai-on-the-world-economy (accessed on 20 September 2024).
- Cao, L. Artificial intelligence in retail: Applications and value creation logics. Int. J. Retail Distrib. Manag. 2021, 49, 958–976. [Google Scholar]
- Chopra, K. Indian shopper motivation to use artificial intelligence: Generating Vroom’s expectancy theory of motivation using grounded theory approach. Int. J. Retail Distrib. Manag. 2019, 47, 331–347. [Google Scholar]
- Chen, J.S.; Le, T.T.; Florence, D. Usability and responsiveness of artificial intelligence chatbot on online customer experience in e-retailing. Int. J. Retail Distrib. Manag. 2021, 49, 1512–1531. [Google Scholar]
- Gursoy, D.; Chi, O.H.; Lu, L.; Nunkoo, R. Consumers acceptance of artificially intelligent (AI) device use in service delivery. Int. J. Inf. Manag. 2019, 49, 157–169. [Google Scholar]
- Acı, Ç.; Cırak, A. Turkish news articles categorization using convolutional neural networks and Word2Vec. Gazi Univ. J. Inf. Technol. 2019, 12, 219–228. [Google Scholar]
- Santur, Y. Sentiment analysis based on gated recurrent unit. In Proceedings of the International Artificial Intelligence and Data Processing Symposium (IDAP), Malatya, Turkey, 21–22 September 2019; pp. 1–5. [Google Scholar]
- Caner, S.; Erten, M. Detection of distributed denial of service attacks with recurrent neural networks. In Proceedings of the Turkish National Software Engineering Symposium, İzmir, Turkey, 23–25 September 2019. [Google Scholar]
- Sharafaldin, I.; Lashkari, A.H.; Ghorbani, A.A. Toward generating a new intrusion detection dataset and intrusion traffic characterization. In Proceedings of the 4th International Conference on Information Systems Security and Privacy, (ICISSP 2018), Funchal, Portugal, 22–24 January 2018; pp. 108–116. [Google Scholar]
- Anagun, Y.; Bolel, N.S.; Ozkan, S.E. Deep learning-based customer complaint management. J. Organ. Comput. Electron. Commer. 2022, 32, 217–231. [Google Scholar]
- Gentry, J.A.; Shaw, M.J.; Tessme, A.C.; Whitford, D.T. Using inductive learn-ing to predict bankruptcy. J. Organ. Comput. Electron. Commer. 2002, 12, 39–57. [Google Scholar]
- Haghighi, P.D.; Krishnaswamy, S.; Zaslavsky, A.; Gaber, M.M.; Sinha, A.; Gillic, B. Open mobile miner: A toolkit for buildingsituation-aware data mining applications. J. Organ. Comput. Electron. Commer. 2013, 23, 224–248. [Google Scholar]
- Ma, G. Research on the Application of Precision Marketing in B2C E-Commerce. Master’s Thesis, Beijing University of Posts and Telecommunications, Beijing, China, 2013. [Google Scholar]
- Flici, A.; Lu, K.; Fearne, A. A Framework for Direct Marketing with Business Intelligence: An Illustrative Case Study in Retailing. Commun. Comput. Inf. Sci. 2011, 252, 545–558. [Google Scholar]
- Ellickson, P.B.; Kar, W.; Reeder, J.C. Estimating marketing component effects: Double machine learning from targeted digital promotions. Mark. Sci. 2023, 42, 704–728. [Google Scholar]
- Gross, I. The creative aspects of advertising. MIT Sloan Manag. Rev. 1972, 14, 83–109. [Google Scholar]
- Cooper, R.G. Stage-gate systems: A new tool for managingnew products. Bus. Horiz. 1990, 33, 44–54. [Google Scholar]
- Danneels, E.; Kleinschmidtb, E.J. Product innovativeness fromthe firm’s perspective: Its dimensions and their relation withproject selection and performance. J. Prod. Innov. Manag. 2001, 18, 357–373. [Google Scholar]
- Hartley, J. Brands Through the Lens of Style; Quest and Associates: DeKalb, TX, USA, 1996. [Google Scholar]
- Vlasic, B. Once upon a Car: The Fall and Resurrection of America’s BigThree Auto Makers: GM, Ford, and Chrysler; William Morrow: New York, NY, USA, 2011. [Google Scholar]
- Burnap, A.; Hauser, J.R.; Timoshenko, A. Product Aesthetic Design: A Machine Learning Augmentation. Mark. Sci. 2023, 42, 1029–1056. [Google Scholar]
- Herhausen, D.; Bernritter, S.; Ngai, E.W.T.; Kumar, A.; Delen, D. Machine learning in marketing: Recent progress and future research directions. J. Bus. Res. 2024, 170, 114254. [Google Scholar]
- Mauro, D.A.; Sestino, A.; Bacconi, A. Machine learning and artifcial intelligence use in marketing: A general taxonomy. Ital. J. Mark. 2022, 2022, 439–457. [Google Scholar]
- Li, X.; Kim, K. Impacts of Generative AI on User Contributions: Evidence from a Coding Q&A Platform. Mark. Lett. 2024, 35, 501–518. [Google Scholar]
- Volfova, H.; Janku, A.; Landa, M.; Rausova, N. The Website Through Gen Z’s Eyes: Key Insights for Effective Online PR Promotion of Universities. Mark. Sci. Inspir. 2024, 19, 234–249. [Google Scholar]
- Stremersch, S.; Cabooter, E.; Camacho, N. Customer Insights for Innovation: A Framework and Research Agenda for Marketing. J. Acad. Mark. Sci. 2024, 52, 1302–1325. [Google Scholar]
- Youngtak, M.K.; Bendle, N.T.; Hulland, J.; Pfarrer, M.D. Corporate Sustainability Research in Marketing: Mapping Progress and Broadening our Perspective. J. Acad. Mark. Sci. 2024, 52, 1495–1512. [Google Scholar]
- Demir, A.; Yılmaz, B. Leveraging AI for enhanced customer engagement in emerging markets. Inf. Dev. 2025, 41, 12–25. [Google Scholar]
- Arslan, C.; Kaya, D. Data mining techniques for predicting consumer behavior in online retail. Inf. Dev. 2025, 41, 67–81. [Google Scholar]
- Şahin, E.; Özkan, F. Machine learning approaches to sentiment analysis in social media marketing. Inf. Dev. 2025, 41, 102–118. [Google Scholar]
- Çelik, G.; Aksoy, H. Personalized marketing strategies using AI: A case study in the telecommunications sector. Inf. Dev. 2025, 41, 140–155. [Google Scholar]
- Kuru, I.; Demirtaş, J. Integrating AI chatbots for improved customer service in financial services. Inf. Dev. 2025, 41, 178–192. [Google Scholar]
- Yıldırım, A.; Koç, S. AI-Powered Recommendation Systems in E-Commerce: A Comparative Study of Algorithms. J. Theor. Appl. Electron. Commer. Res. 2025, 20, 1–18. [Google Scholar]
- Uçar, B.; Yavuz, M. Blockchain Integration in Online Retail: Enhancing Transparency and Security. J. Theor. Appl. Electron. Commer. Res. 2025, 20, 55–72. [Google Scholar]
- Polat, Z.; Acar, T. Real-Time Customer Segmentation Using Deep Learning in E-Commerce. J. Theor. Appl. Electron. Commer. Res. 2025, 20, 101–120. [Google Scholar]
- Nguyen, D.; Tran, M.H. Predicting E-Commerce Consumer Preferences Using Machine Learning Models. Appl. Sci. 2023, 13, 2456. [Google Scholar]
- Lin, F.; Lee, K. Deep Learning-Based Recommender Systems for Online Shopping Platforms. Appl. Sci. 2023, 13, 8620. [Google Scholar]
- Kumar, A.; Sharma, P. Artificial Intelligence in Digital Marketing: Applications and Challenges. Appl. Sci. 2024, 14, 345. [Google Scholar]
- Chen, J.; Zhao, Y. Customer Behavior Analysis in Online Retail Using Random Forest and Neural Networks. Appl. Sci. 2023, 13, 6217. [Google Scholar]
- Park, S.; Kim, J. A Study on the Impact of Product Attributes on Consumer Choice Using Data Mining Techniques. Appl. Sci. 2024, 14, 1578. [Google Scholar]
- Zhang, J.; Ca, J.; Zhang, D. ANN-based data fusion for lumber moisture content sensors. Trans. Inst. Meas. Control 2006, 28, 69–79. [Google Scholar]
- Aydin, G.; Karakurt, I.; Hamzacebi, C. Performance prediction of diamond sawblades using artificial neural network and regression analysis. Arab. J. Sci. Eng. 2015, 40, 2003–2012. [Google Scholar]
- Bardak, S.; Tiryaki, S.; Nemli, G.; Aydin, A. Investigation and neural network prediction of wood bonding quality based on pressing conditions. Int. J. Adhes. Adhes. 2016, 68, 115–123. [Google Scholar]
- Salakhutdinov, R.; Hinton, G. Deep boltzmann machines. In Proceedings of the Artificial Intelligence and Statistics, Clearwater Beach, FL, USA, 16–18 April 2009; pp. 448–455, PMLR. [Google Scholar]
- Bengio, Y.; Mesnil, G.; Dauphi, Y.; Rifai, S. Better mixing via deep representations. In Proceedings of the International Conference on Machine Learning, Atlanta, GA, USA, 16–21 June 2013; pp. 552–560, PMLR. [Google Scholar]
- Hinton, G.; Salakhutdinov, R.R. Reducing the dimensionality of data with neural networks. Science 2006, 313, 504–507. [Google Scholar]
- Wang, Y.; Mao, H.; Yi, Z. Protein secondary structure prediction by using deep learning method. Knowl.-Based Syst. 2017, 118, 115–123. [Google Scholar]
- Hoppner, S.; Stripling, E.; Baesens, B.; Verdonck, T. Profit driven decision trees for churn prediction. Eur. J. Oper. Res. 2020, 284, 920–933. [Google Scholar]
- Rende, F.S.; Butun, G.; Karahan, S. Derin Öğrenme Algoritmalarında Model Testleri: Derin Testler. In Proceedings of the 10. Ulusal Yazılım Mühendisliği Sempozyumu, Canakkale, Turkey, 24–26 October 2016; pp. 54–59. (In Turkish) [Google Scholar]
- Sozen, E.; Bardak, T.; Aydemir, D.; Bardak, S. Estimation of deformation in nanocomposites using artificial neural networks and deep learning algorithms. J. Bartin Fac. For. 2018, 20, 223–231. (In Turkish) [Google Scholar]
- Haykin, S. Neural Networks: A Comprehensive Foundation; Macmillan: New York, NY, USA, 1994. [Google Scholar]
- Li, J.; Jia, Y.K.; Shen, Y.; Yu, Z.; Zhang, W. Effect of grinding conditions of a TC4 titanium alloy on its residual surface stresses. Strength Mater. 2015, 47, 2–11. [Google Scholar]
- Bardak, S.; Tiryaki, S.; Bardak, T.; Aydin, A. Predictive performance of artificial neural network and multiple linear regression models in predicting adhesive bonding strength of wood. Strength Mater. 2016, 48, 811–824. [Google Scholar]
- Fausett, L. Fundamentals of Neural Network Architecture, Algorithms, and Applications; Prentice-Hall: Saddle River, NJ, USA, 1994. [Google Scholar]
- Tiryaki, S.; Bardak, S.; Bardak, T. Experimental investigation and prediction of bonding strength of Oriental beech (Fagus orientalis Lipsky) bonded with polyvinyl acetate adhesive. J. Adhes. Sci. Technol. 2015, 29, 2521–2536. [Google Scholar]
- Kalogirou, S.A.; Bojic, M. Artificial Neural Networks for the Prediction of the Energy Consumption of a Passive Solar. Energy 2000, 25, 479–491. [Google Scholar]
- Tiryaki, S.; Bardak, S.; Aydın, A. Modeling of wood bonding strength based on soaking temperature and soaking time by means of artificial neural networks. Int. J. Intell. Syst. Appl. Eng. 2016, 4, 153–157. [Google Scholar]
- Hermans, M.; Schrauwen, B. Training and analyzing deep recurrent neural networks. In Proceedings of the Advances in Neural Information Processing Systems (NIPS), Lake Tahoe, NV, USA, 5–8 December 2013; pp. 190–198. [Google Scholar]
- Pascanu, R.; Mikolov, T.; Bengio, Y. On the difficulty of training recurrent neural networks. In Proceedings of the International Conference on Machine Learning (ICML), Atlanta, GA, USA, 16–21 June 2013; pp. 1310–1318. [Google Scholar]
- URL1. Available online: https://www.dataquest.io/blog/6-most-common-deep-learning-applications/ (accessed on 9 September 2024).
- Tiryaki, S.; Hamzacebi, C. Predicting modulus of rupture (MOR) and modulus of elasticity (MOE) of heat treated woods by artificial neural networks. Measurement 2014, 49, 266–274. [Google Scholar]
- Tiryaki, S.; Bardak, S.; Aydin, A.; Nemli, G. Analysis of volumetric swelling and shrinkage of heat treated woods: Experimental and artificial neural network modeling approach. Maderas-Cienc. Tecnol. 2016, 18, 477–492. [Google Scholar]
- Ho, T.K. Random decision forests. In Proceedings of the 3rd International Conference on Document Analysis and Recognition, Montreal, QC, Canada, 14–16 August 1995; pp. 278–282. [Google Scholar]
- Ho, T.K. The random subspace method for constructing decision forests. IEEE Trans. Pattern Anal. Mach. Intell. 1998, 20, 832–844. [Google Scholar]
- Liu, Y.; Wang, Y.; Zhang, J. New Machine learning algorithm: Random forest. In Information Computing and Applications. ICICA 2012; Liu, B., Ma, M., Chang, J., Eds.; Lecture Notes in Computer Science; Springer: Berlin/Heidelberg, Germany, 2012; Volume 7473. [Google Scholar]
- URL-2. Available online: https://www.tibco.com/reference-center/what-is-a-random-forest (accessed on 9 September 2024).
- Yadav, A.K.; Malik, H.; Chandel, S.S. Application of rapid miner in ANN based prediction of solar radiation for assessment of solar energy resource potential of 76 sites in Nortwestern India. Renew. Sustain. Energy Rev. 2015, 52, 1093–1106. [Google Scholar]
- Bardak, S. Predicting the impacts of various factors on failure load of screw joints for particleboard using artificial neural networks. BioResources 2018, 13, 3868–3879. [Google Scholar]
- Naik, A.; Samant, L. Correlation review of classification algorithm using data mining tool: Weka, rapidminer, tanagra, orange and knime. Procedia Comput. Sci. 2016, 85, 662–668. [Google Scholar]
- Ristoski, P.; Bizer, C.; Paulhei, H. Mining the web of linked data with rapidminer. J. Web Semant. 2015, 35, 142–151. [Google Scholar]
- Zhang, Y.; Zhang, H.; Li, Z. A comparative study of machine learning algorithms for predicting consumer choice. Expert Syst. Appl. 2020, 139, 112847. [Google Scholar]
- Gultepe, Y. A comparative assessment on air pollution estimation by machine learning algorithms. Eur. J. Sci. Technol. 2019, 16, 8–15. [Google Scholar]
- Ozsahin, S. The use of an artificial neural network for modeling the moisture absorption and thickness swelling of oriented strand board. BioResources 2012, 7, 1053–1067. [Google Scholar]
- Hair, J.F.; Black, W.C.; Babin, B.J.; Anderson, R.E. Multivariate Data Analysis, 7th ed.; Pearson Education: London, UK, 2010. [Google Scholar]









| Research Title | Authors | Journal | Country | Data Type/Sample | ML Method Used | Key Findings/Contribution | Main Contribution |
|---|---|---|---|---|---|---|---|
| Impacts of Generative AI on User Contributions: Evidence from a Coding Q&A Platform | Xinyu Li, Keongtae Kim | Marketing Letters | USA | User behavior on Q&A platform | Generative AI models | AI boosts engagement in coding platforms | Investigates the role of generative AI in influencing user engagement and contribution patterns in coding communities. |
| Machine Learning Approaches to Sentiment Analysis in Social Media Marketing | E. Şahin and F. Özkan | Information Development | Turkey | Social media sentiment data | Machine Learning (ML) | ML improves sentiment classification | Investigates the effectiveness of machine learning algorithms in analyzing consumer sentiments expressed on social media. |
| AI-Powered Recommendation Systems in E-Commerce: A Comparative Study of Algorithms | A. Yıldırım, S. Koç | Journal of Theoretical and Applied Electronic Commerce Research | Turkey | E-commerce product data | Comparative ML algorithms | Comparative accuracy in recommendation systems | Compares various AI algorithms used in product recommendation systems, focusing on accuracy and efficiency in e-commerce platforms. |
| Real-Time Customer Segmentation Using Deep Learning in E-Commerce | Z. Polat, T. Acar | Journal of Theoretical and Applied Electronic Commerce Research | Turkey | Customer segmentation data | Deep learning models | Dynamic segmentation via deep learning | Demonstrates the use of deep learning models for dynamic customer segmentation to optimize targeted marketing in online retail. |
| Predicting E-Commerce Consumer Preferences Using Machine Learning Models | D. Nguyen, M. H. Tran | Applied Sciences | Vietnam | Consumer preference data | Various ML models | Accurate prediction of e-commerce preferences | Applies various machine learning models to predict consumer choices in e-commerce, emphasizing feature selection and model performance. |
| Deep Learning-Based Recommender Systems for Online Shopping Platforms | F. Lin, K. Lee | Applied Sciences | Taiwan | Online shopping platform usage | Deep learning | Better recommendations using deep models | Investigates the application of deep learning models for improving the accuracy of product recommendations in e-commerce. |
| Customer Behavior Analysis in Online Retail Using Random Forest and Neural Networks | J. Chen, Y. Zhao | Applied Sciences | China | Retail customer behavior data | Random Forest, Neural Networks | Behavior prediction with hybrid models | Demonstrates how random forest and neural network models can be utilized to analyze and predict online customer behaviors. |
| Research Title | Authors | Journal | Country | Data Type/Sample | ML Method Used | Key Findings/Contribution | Main Contribution |
|---|---|---|---|---|---|---|---|
| The Website Through Gen Z’s Eyes: Key Insights for Effective Online PR Promotion of Universities | Hana Volfová | Marketing Science and Inspirations | Czech Republic | Survey with Gen Z participants | Qualitative analysis | Strategic guidance for PR targeting Gen Z | Explores how Generation Z perceives online university promotion, offering strategic guidelines for improving digital engagement. |
| Customer Insights for Innovation: A Framework and Research Agenda for Marketing | Stefan Stremersch, Elke Cabooter, Nuno Camacho | Journal of the Academy of Marketing Science | Netherlands | Framework and academic analysis | AI-based strategic framework | Framework for innovation using customer insights | Presents a comprehensive framework for leveraging customer insights in driving innovation and marketing strategies using AI-based approaches. |
| Corporate Sustainability Research in Marketing: Mapping Progress and Broadening our Perspective | Youngtak M. Kim, Neil T. Bendle, Michael D. Pfarrer | Journal of the Academy of Marketing Science | USA | Review on sustainability research | AI tools for sustainability | AI supports sustainable marketing practices | Analyzes the role of AI in corporate sustainability initiatives to improve marketing strategies. |
| Data Mining Techniques for Predicting Consumer Behavior in Online Retail | C. Arslan and D. Kaya | Information Development | Turkey | Online retail transaction data | Data mining | Effective forecasting using mining techniques | Demonstrates the application of data mining methods to forecast purchasing patterns in e-commerce platforms. |
| Personalized Marketing Strategies Using AI: A Case Study in the Telecommunications Sector | G. Çelik and H. Aksoy | Information Development | Turkey | Case study in telecom | AI personalization | Enhanced personalization in telecom | Examines the implementation of AI-based personalization techniques to enhance marketing efforts in telecom industries. |
| Blockchain Integration in Online Retail: Enhancing Transparency and Security | B. Uçar, M. Yavuz | Journal of Theoretical and Applied Electronic Commerce Research | Turkey | Blockchain usage in retail | Blockchain technology | Trust and transparency via blockchain | Explores how blockchain can be integrated into e-commerce platforms to improve data transparency and consumer trust. |
| Artificial Intelligence in Digital Marketing: Applications and Challenges | A. Kumar, P. Sharma | Applied Sciences | India | Digital marketing applications | Review study | Review of AI uses and challenges | Reviews the integration of AI in digital marketing, discussing practical applications and challenges in customer behavior prediction. |
| A Study on the Impact of Product Attributes on Consumer Choice Using Data Mining Techniques | S. Park, J. Kim | Applied Sciences | South Korea | Product attributes and choices | Data mining techniques | Impact of product features on choices | Explores the influence of different product attributes on consumer choices in online retail environments using data mining approaches. |
| Research Title | Authors | Journal | Country | Data Type/Sample | ML Method Used | Key Findings/Contribution | Main Contribution |
|---|---|---|---|---|---|---|---|
| Leveraging AI for Enhanced Customer Engagement in Emerging Markets | A. Demir and B. Yılmaz | Information Development | Turkey | AI-driven analytics in emerging markets | AI analytics techniques | Improved engagement through AI in emerging markets | Explores how AI-driven data analytics can improve customer engagement strategies in developing economies. |
| Integrating AI Chatbots for Improved Customer Service in Financial Services | I. Kuru and J. Demirtaş | Information Development | Turkey | Chatbot usage data in banking | AI chatbots | Chatbots improve service and satisfaction | Analyzes the impact of AI-powered chatbots on customer satisfaction and operational efficiency in the banking sector. |
| Screen Size (Inc.) | Storage Capacity (GB) | Screen Resolution (Pixels) | Random-Access Memory (GB) | Number of Processor Cores | Battery Power (mAh) | Processor Speed (GHz) |
|---|---|---|---|---|---|---|
| 7–9 | 16 | 1024 × 600 | 1 | 1 | 2000–5000 | 1–2 |
| 9.1–11 | 32 | 1280 × 800 | 2 | 2 | 5001–8000 | 2.1–3 |
| 11.1–13 | 64 | 1920 × 1200 | 3 | 4 | 8001–11,000 | |
| 128 | 2560 × 1600 | 4 | 6 | |||
| 256 | 6 | 8 | ||||
| 8 |
| Parameters | ANN | Parameters | DNN | Parameters | RF |
|---|---|---|---|---|---|
| Training_cycles | 80 | Max_w2 | 1.36112 | Number of trees | 31 |
| Learning_rate | 0.1 | Max_runtime_seconds | 30 | Criterion | Gain ratio |
| Momentum | 0.3 | Epochs | 10 | Maximal depth | 39 |
| Normalize | True |
| Tablet Specifications | Estimated Screen Sizes on Models | ||||||||
|---|---|---|---|---|---|---|---|---|---|
| Processor Speed (GHz) | Storage Capacity (GB) | Screen Resolution (Pixels) | Random-Access Memory (GB) | Number of Processor Cores | Battery Power (mAh) | Real Screen Size (Inc.) | ANN | DNN | RF |
| 1–2 | 32 | 1280 × 800 | 2 | 2 | 2000–5000 | 9.1–11 | 9.1–11 | 9.1–11 | 9.1–11 |
| 2.1–3 | 64 | 2560 × 1600 | 8 | 8 | 8001–11,000 | 9.1–11 | 9.1–11 | 9.1–11 | 9.1–11 |
| 2.1–3 | 256 | 2560 × 1600 | 8 | 6 | 8001–11,000 | 9.1–11 | 9.1–11 | 9.1–11 | 9.1–11 |
| 2.1–3 | 64 | 2560 × 1600 | 8 | 8 | 8001–11,000 | 9.1–11 | 9.1–11 | 9.1–11 | 9.1–11 |
| 2.1–3 | 64 | 1280 × 800 | 4 | 8 | 5001–8000 | 9.1–11 | 9.1–11 | 9.1–11 | 9.1–11 |
| 1–2 | 64 | 1280 × 800 | 4 | 8 | 5001–8000 | 9.1–11 | 7–9 | 7–9 | 9.1–11 |
| 1–2 | 64 | 1920 × 1200 | 4 | 8 | 5001–8000 | 9.1–11 | 9.1–11 | 9.1–11 | 9.1–11 |
| 2.1–3 | 256 | 2560 × 1600 | 8 | 6 | 8001–11,000 | 9.1–11 | 9.1–11 | 9.1–11 | 9.1–11 |
| 2.1–3 | 128 | 1920 × 1200 | 4 | 8 | 5001–8000 | 9.1–11 | 9.1–11 | 9.1–11 | 9.1–11 |
| 2.1–3 | 64 | 2560 × 1600 | 8 | 8 | 8001–11,000 | 9.1–11 | 9.1–11 | 9.1–11 | 9.1–11 |
| 1–2 | 64 | 1920 × 1200 | 4 | 8 | 5001–8000 | 9.1–11 | 9.1–11 | 9.1–11 | 9.1–11 |
| 2.1–3 | 256 | 2560 × 1600 | 8 | 6 | 8001–11,000 | 9.1–11 | 9.1–11 | 9.1–11 | 9.1–11 |
| 2.1–3 | 256 | 2560 × 1600 | 8 | 6 | 8001–11,000 | 9.1–11 | 9.1–11 | 9.1–11 | 9.1–11 |
| 2.1–3 | 128 | 1920 × 1200 | 4 | 8 | 2000–5000 | 9.1–11 | 9.1–11 | 9.1–11 | 9.1–11 |
| 2.1–3 | 256 | 2560 × 1600 | 8 | 6 | 8001–11,000 | 9.1–11 | 9.1–11 | 9.1–11 | 9.1–11 |
| 1–2 | 32 | 1280 × 800 | 2 | 2 | 2000–5000 | 9.1–11 | 9.1–11 | 9.1–11 | 9.1–11 |
| 2.1–3 | 64 | 2560 × 1600 | 8 | 8 | 8001–11,000 | 9.1–11 | 9.1–11 | 9.1–11 | 9.1–11 |
| 2.1–3 | 256 | 2560 × 1600 | 8 | 6 | 8001–11,000 | 9.1–11 | 9.1–11 | 9.1–11 | 9.1–11 |
| 2.1–3 | 64 | 2560 × 1600 | 8 | 8 | 8001–11,000 | 9.1–11 | 9.1–11 | 9.1–11 | 9.1–11 |
| 2.1–3 | 64 | 1280 × 800 | 4 | 8 | 5001–8000 | 9.1–11 | 9.1–11 | 9.1–11 | 9.1–11 |
| 1–2 | 64 | 1280 × 800 | 4 | 8 | 5001–8000 | 9.1–11 | 7–9 | 7–9 | 9.1–11 |
| 1–2 | 64 | 1920 × 1200 | 4 | 8 | 5001–8000 | 9.1–11 | 9.1–11 | 9.1–11 | 9.1–11 |
| 2.1–3 | 256 | 2560 × 1600 | 8 | 6 | 8001–11,000 | 9.1–11 | 9.1–11 | 9.1–11 | 9.1–11 |
| 2.1–3 | 128 | 1920 × 1200 | 4 | 8 | 5001–8000 | 9.1–11 | 9.1–11 | 9.1–11 | 9.1–11 |
| 1–2 | 32 | 1024 × 600 | 2 | 2 | 2000–5000 | 7–9 | 7–9 | 7–9 | 7–9 |
| 1–2 | 32 | 1024 × 600 | 2 | 2 | 2000–5000 | 7–9 | 7–9 | 7–9 | 7–9 |
| 1–2 | 64 | 1280 × 800 | 4 | 8 | 5001–8000 | 7–9 | 7–9 | 7–9 | 9.1–11 |
| 1–2 | 64 | 1280 × 800 | 4 | 8 | 5001–8000 | 7–9 | 7–9 | 7–9 | 9.1–11 |
| 1–2 | 64 | 1280 × 800 | 4 | 8 | 5001–8000 | 7–9 | 7–9 | 7–9 | 9.1–11 |
| 1–2 | 64 | 1280 × 800 | 4 | 8 | 5001–8000 | 7–9 | 7–9 | 7–9 | 9.1–11 |
| 2.1–3 | 256 | 2560 × 1600 | 3 | 6 | 5001–8000 | 7–9 | 7–9 | 7–9 | 7–9 |
| 2.1–3 | 256 | 2560 × 1600 | 3 | 6 | 5001–8000 | 7–9 | 7–9 | 7–9 | 7–9 |
| 2.1–3 | 64 | 2560 × 1600 | 4 | 8 | 8001–11,000 | 11.1–13 | 11.1–13 | 11.1–13 | 11.1–13 |
| 1–2 | 64 | 2560 × 1600 | 4 | 8 | 8001–11,000 | 11.1–13 | 11.1–13 | 11.1–13 | 11.1–13 |
| 2.1–3 | 64 | 2560 × 1600 | 4 | 8 | 8001–11,000 | 11.1–13 | 11.1–13 | 11.1–13 | 11.1–13 |
| 1–2 | 64 | 2560 × 1600 | 4 | 8 | 8001–11,000 | 11.1–13 | 11.1–13 | 11.1–13 | 11.1–13 |
| 2.1–3 | 64 | 2560 × 1600 | 4 | 8 | 8001–11,000 | 11.1–13 | 11.1–13 | 11.1–13 | 11.1–13 |
| 1–2 | 64 | 2560 × 1600 | 4 | 8 | 8001–11,000 | 11.1–13 | 11.1–13 | 11.1–13 | 11.1–13 |
| 2.1–3 | 64 | 2560 × 1600 | 4 | 8 | 8001–11,000 | 11.1–13 | 11.1–13 | 11.1–13 | 11.1–13 |
| 1–2 | 64 | 2560 × 1600 | 4 | 8 | 8001–11,000 | 11.1–13 | 11.1–13 | 11.1–13 | 11.1–13 |
| 2.1–3 | 64 | 2560 × 1600 | 4 | 8 | 8001–11,000 | 11.1–13 | 11.1–13 | 11.1–13 | 11.1–13 |
| 1–2 | 64 | 2560 × 1600 | 4 | 8 | 8001–11,000 | 11.1–13 | 11.1–13 | 11.1–13 | 11.1–13 |
| 1–2 | 256 | 2560 × 1600 | 8 | 8 | 8001–11,000 | 11.1–13 | 11.1–13 | 11.1–13 | 11.1–13 |
| 1–2 | 256 | 2560 × 1600 | 8 | 8 | 8001–11,000 | 11.1–13 | 11.1–13 | 11.1–13 | 11.1–13 |
| 1–2 | 256 | 2560 × 1600 | 8 | 8 | 8001–11,000 | 11.1–13 | 11.1–13 | 11.1–13 | 11.1–13 |
| 1–2 | 256 | 2560 × 1600 | 8 | 8 | 8001–11,000 | 11.1–13 | 11.1–13 | 11.1–13 | 11.1–13 |
| 2.1–3 | 64 | 2560 × 1600 | 4 | 8 | 8001–11,000 | 11.1–13 | 11.1–13 | 11.1–13 | 11.1–13 |
| 2.1–3 | 64 | 2560 × 1600 | 4 | 8 | 8001–11,000 | 11.1–13 | 11.1–13 | 11.1–13 | 11.1–13 |
| 2.1–3 | 64 | 2560 × 1600 | 4 | 8 | 8001–11,000 | 11.1–13 | 11.1–13 | 11.1–13 | 11.1–13 |
| 1–2 | 128 | 2560 × 1600 | 8 | 8 | 8001–11,000 | 11.1–13 | 11.1–13 | 11.1–13 | 11.1–13 |
| 1–2 | 128 | 2560 × 1600 | 8 | 8 | 8001–11,000 | 11.1–13 | 11.1–13 | 11.1–13 | 11.1–13 |
| 1–2 | 128 | 2560 × 1600 | 8 | 8 | 8001–11,000 | 11.1–13 | 11.1–13 | 11.1–13 | 11.1–13 |
| 2.1–3 | 256 | 2560 × 1600 | 8 | 8 | 8001–11,000 | 11.1–13 | 11.1–13 | 9.1–11 | 9.1–11 |
| 1–2 | 64 | 2560 × 1600 | 4 | 8 | 8001–11,000 | 11.1–13 | 11.1–13 | 11.1–13 | 11.1–13 |
| 2.1–3 | 256 | 2560 × 1600 | 8 | 8 | 8001–11,000 | 11.1–13 | 11.1–13 | 9.1–11 | 9.1–11 |
| 1–2 | 64 | 2560 × 1600 | 4 | 8 | 8001–11,000 | 11.1–13 | 11.1–13 | 11.1–13 | 11.1–13 |
| 2.1–3 | 256 | 2560 × 1600 | 8 | 8 | 8001–11,000 | 11.1–13 | 11.1–13 | 9.1–11 | 9.1–11 |
| 1–2 | 64 | 2560 × 1600 | 4 | 8 | 8001–11,000 | 11.1–13 | 11.1–13 | 11.1–13 | 11.1–13 |
| 1–2 | 128 | 2560 × 1600 | 8 | 8 | 8001–11,000 | 11.1–13 | 11.1–13 | 11.1–13 | 11.1–13 |
| 1–2 | 128 | 2560 × 1600 | 8 | 8 | 8001–11,000 | 11.1–13 | 11.1–13 | 11.1–13 | 11.1–13 |
| 1–2 | 128 | 2560 × 1600 | 8 | 8 | 8001–11,000 | 11.1–13 | 11.1–13 | 11.1–13 | 11.1–13 |
| 2.1–3 | 256 | 2560 × 1600 | 8 | 8 | 8001–11,000 | 11.1–13 | 11.1–13 | 9.1–11 | 9.1–11 |
| 1–2 | 64 | 2560 × 1600 | 4 | 8 | 8001–11,000 | 11.1–13 | 11.1–13 | 11.1–13 | 11.1–13 |
| 2.1–3 | 256 | 2560 × 1600 | 8 | 8 | 8001–11,000 | 11.1–13 | 11.1–13 | 9.1–11 | 9.1–11 |
| 1–2 | 64 | 2560 × 1600 | 4 | 8 | 8001–11,000 | 11.1–13 | 11.1–13 | 11.1–13 | 11.1–13 |
| 2.1–3 | 256 | 2560 × 1600 | 8 | 8 | 8001–11,000 | 11.1–13 | 11.1–13 | 9.1–11 | 9.1–11 |
| 1–2 | 64 | 2560 × 1600 | 4 | 8 | 8001–11,000 | 11.1–13 | 11.1–13 | 11.1–13 | 11.1–13 |
| 1–2 | 32 | 1024 × 600 | 2 | 2 | 2000–5000 | 7–9 | 7–9 | 7–9 | 7–9 |
| 1–2 | 32 | 1024 × 600 | 2 | 2 | 2000–5000 | 7–9 | 7–9 | 7–9 | 7–9 |
| 1–2 | 64 | 1280 × 800 | 4 | 8 | 5001–8000 | 7–9 | 7–9 | 7–9 | 9.1–11 |
| 1–2 | 64 | 1280 × 800 | 4 | 8 | 5001–8000 | 7–9 | 7–9 | 7–9 | 9.1–11 |
| 1–2 | 64 | 1280 × 800 | 4 | 8 | 5001–8000 | 7–9 | 7–9 | 7–9 | 9.1–11 |
| 1–2 | 64 | 1280 × 800 | 4 | 8 | 5001–8000 | 7–9 | 7–9 | 7–9 | 9.1–11 |
| 2.1–3 | 256 | 2560 × 1600 | 3 | 6 | 5001–8000 | 7–9 | 7–9 | 7–9 | 7–9 |
| 2.1–3 | 256 | 2560 × 1600 | 3 | 6 | 5001–8000 | 7–9 | 7–9 | 7–9 | 7–9 |
| 2.1–3 | 64 | 2560 × 1600 | 8 | 8 | 8001–11,000 | 9.1–11 | 9.1–11 | 9.1–11 | 9.1–11 |
| 1–2 | 64 | 1920 × 1200 | 4 | 8 | 5001–8000 | 9.1–11 | 9.1–11 | 9.1–11 | 9.1–11 |
| 2.1–3 | 256 | 2560 × 1600 | 8 | 6 | 8001–11,000 | 9.1–11 | 9.1–11 | 9.1–11 | 9.1–11 |
| 2.1–3 | 256 | 2560 × 1600 | 8 | 6 | 8001–11,000 | 9.1–11 | 9.1–11 | 9.1–11 | 9.1–11 |
| 2.1–3 | 128 | 1920 × 1200 | 4 | 8 | 2000–5000 | 9.1–11 | 9.1–11 | 9.1–11 | 9.1–11 |
| 2.1–3 | 256 | 2560 × 1600 | 8 | 6 | 8001–11,000 | 9.1–11 | 9.1–11 | 9.1–11 | 9.1–11 |
| 1–2 | 32 | 1280 × 800 | 2 | 2 | 2000–5000 | 9.1–11 | 9.1–11 | 9.1–11 | 9.1–11 |
| 2.1–3 | 64 | 2560 × 1600 | 8 | 8 | 8001–11,000 | 9.1–11 | 9.1–11 | 9.1–11 | 9.1–11 |
| 2.1–3 | 256 | 2560 × 1600 | 8 | 6 | 8001–11,000 | 9.1–11 | 9.1–11 | 9.1–11 | 9.1–11 |
| 2.1–3 | 64 | 2560 × 1600 | 8 | 8 | 8001–11,000 | 9.1–11 | 9.1–11 | 9.1–11 | 9.1–11 |
| 2.1–3 | 64 | 1280 × 800 | 4 | 8 | 5001–8000 | 9.1–11 | 9.1–11 | 9.1–11 | 9.1–11 |
| 1–2 | 64 | 1280 × 800 | 4 | 8 | 5001–8000 | 9.1–11 | 7–9 | 7–9 | 9.1–11 |
| 1–2 | 64 | 1920 × 1200 | 4 | 8 | 5001–8000 | 9.1–11 | 9.1–11 | 9.1–11 | 9.1–11 |
| 2.1–3 | 256 | 2560 × 1600 | 8 | 6 | 8001–11,000 | 9.1–11 | 9.1–11 | 9.1–11 | 9.1–11 |
| 2.1–3 | 128 | 1920 × 1200 | 4 | 8 | 5001–8000 | 9.1–11 | 9.1–11 | 9.1–11 | 9.1–11 |
| 2.1–3 | 64 | 2560 × 1600 | 8 | 8 | 8001–11,000 | 9.1–11 | 9.1–11 | 9.1–11 | 9.1–11 |
| 1–2 | 64 | 1920 × 1200 | 4 | 8 | 5001–8000 | 9.1–11 | 9.1–11 | 9.1–11 | 9.1–11 |
| 2.1–3 | 256 | 2560 × 1600 | 8 | 6 | 8001–11,000 | 9.1–11 | 9.1–11 | 9.1–11 | 9.1–11 |
| 2.1–3 | 256 | 2560 × 1600 | 8 | 6 | 8001–11,000 | 9.1–11 | 9.1–11 | 9.1–11 | 9.1–11 |
| 2.1–3 | 128 | 1920 × 1200 | 4 | 8 | 2000–5000 | 9.1–11 | 9.1–11 | 9.1–11 | 9.1–11 |
| 2.1–3 | 256 | 2560 × 1600 | 8 | 6 | 8001–11,000 | 9.1–11 | 9.1–11 | 9.1–11 | 9.1–11 |
| 1–2 | 32 | 1280 × 800 | 2 | 2 | 2000–5000 | 9.1–11 | 9.1–11 | 9.1–11 | 9.1–11 |
| 2.1–3 | 64 | 2560 × 1600 | 8 | 8 | 8001–11,000 | 9.1–11 | 9.1–11 | 9.1–11 | 9.1–11 |
| 2.1–3 | 256 | 2560 × 1600 | 8 | 6 | 8001–11,000 | 9.1–11 | 9.1–11 | 9.1–11 | 9.1–11 |
| 2.1–3 | 64 | 2560 × 1600 | 8 | 8 | 8001–11,000 | 9.1–11 | 9.1–11 | 9.1–11 | 9.1–11 |
| Models | Testing Phase | Training Phase | ||||||
|---|---|---|---|---|---|---|---|---|
| R2 | RMSE | MSE | Accuracy (%) | R2 | RMSE | MSE | Accuracy (%) | |
| ANN | 0.982 | 0.197 | 0.039 | 97 | 0.882 | 0.255 | 0.065 | 92.40 |
| DNN | 0.848 | 0.282 | 0.080 | 91 | 0.835 | 0.289 | 0.084 | 88.80 |
| RF | 0.828 | 0.332 | 0.110 | 86 | 0.880 | 0.312 | 0.098 | 89.80 |
| Model | Precision | Recall | F1-Score |
|---|---|---|---|
| ANN | 0.93 | 0.9 | 0.91 |
| DNN | 0.91 | 0.9 | 0.89 |
| RF | 0.90 | 0.8 | 0.81 |
| Factors | R2/Accuracy (%) | ||
|---|---|---|---|
| ANN | DNN | RF | |
| Processor speed (GHz) | 0.796/82 | 0.775/79 | 0.792/81 |
| Storage capacity (GB) | 0.954/93 | 0.954/93 | 0.915/88 |
| Screen resolution (pixels) | 0.917/94 | 0.914/94 | 0.887/83 |
| Random-access memory (GB) | 1/100 | 01/100 | 1/100 |
| Number of processor cores | 1/100 | 0.957/92 | 0.957/92 |
| Battery power (mAh) | 0.981/97 | 0.981/97 | 0.981/97 |
| Models | Tablet Specifications | ||||||
|---|---|---|---|---|---|---|---|
| Screen Size (Inc.) | Storage Capacity (GB) | Screen Resolution (Pixels) | Random-Access Memory (GB) | Number of Processor Cores | Battery Power (mAh) | Processor Speed (GHz) | |
| ANN/DNN/RF | 9.1–11 | 64 | 2560 × 1600 | 4 | 8 | 8001–11,000 | 2.1–3 |
Disclaimer/Publisher’s Note: The statements, opinions and data contained in all publications are solely those of the individual author(s) and contributor(s) and not of MDPI and/or the editor(s). MDPI and/or the editor(s) disclaim responsibility for any injury to people or property resulting from any ideas, methods, instructions or products referred to in the content. |
© 2026 by the author. Licensee MDPI, Basel, Switzerland. This article is an open access article distributed under the terms and conditions of the Creative Commons Attribution (CC BY) license.
Share and Cite
Bardak, S. Predicting Smart Tablet Preferences in Turkish E-Commerce Platforms Using Artificial Neural Networks and Machine Learning Techniques. Appl. Sci. 2026, 16, 832. https://doi.org/10.3390/app16020832
Bardak S. Predicting Smart Tablet Preferences in Turkish E-Commerce Platforms Using Artificial Neural Networks and Machine Learning Techniques. Applied Sciences. 2026; 16(2):832. https://doi.org/10.3390/app16020832
Chicago/Turabian StyleBardak, Selahattin. 2026. "Predicting Smart Tablet Preferences in Turkish E-Commerce Platforms Using Artificial Neural Networks and Machine Learning Techniques" Applied Sciences 16, no. 2: 832. https://doi.org/10.3390/app16020832
APA StyleBardak, S. (2026). Predicting Smart Tablet Preferences in Turkish E-Commerce Platforms Using Artificial Neural Networks and Machine Learning Techniques. Applied Sciences, 16(2), 832. https://doi.org/10.3390/app16020832

