Soybean Weed Detection Based on RT-DETR with Enhanced Multiscale Channel Features
Abstract
1. Introduction
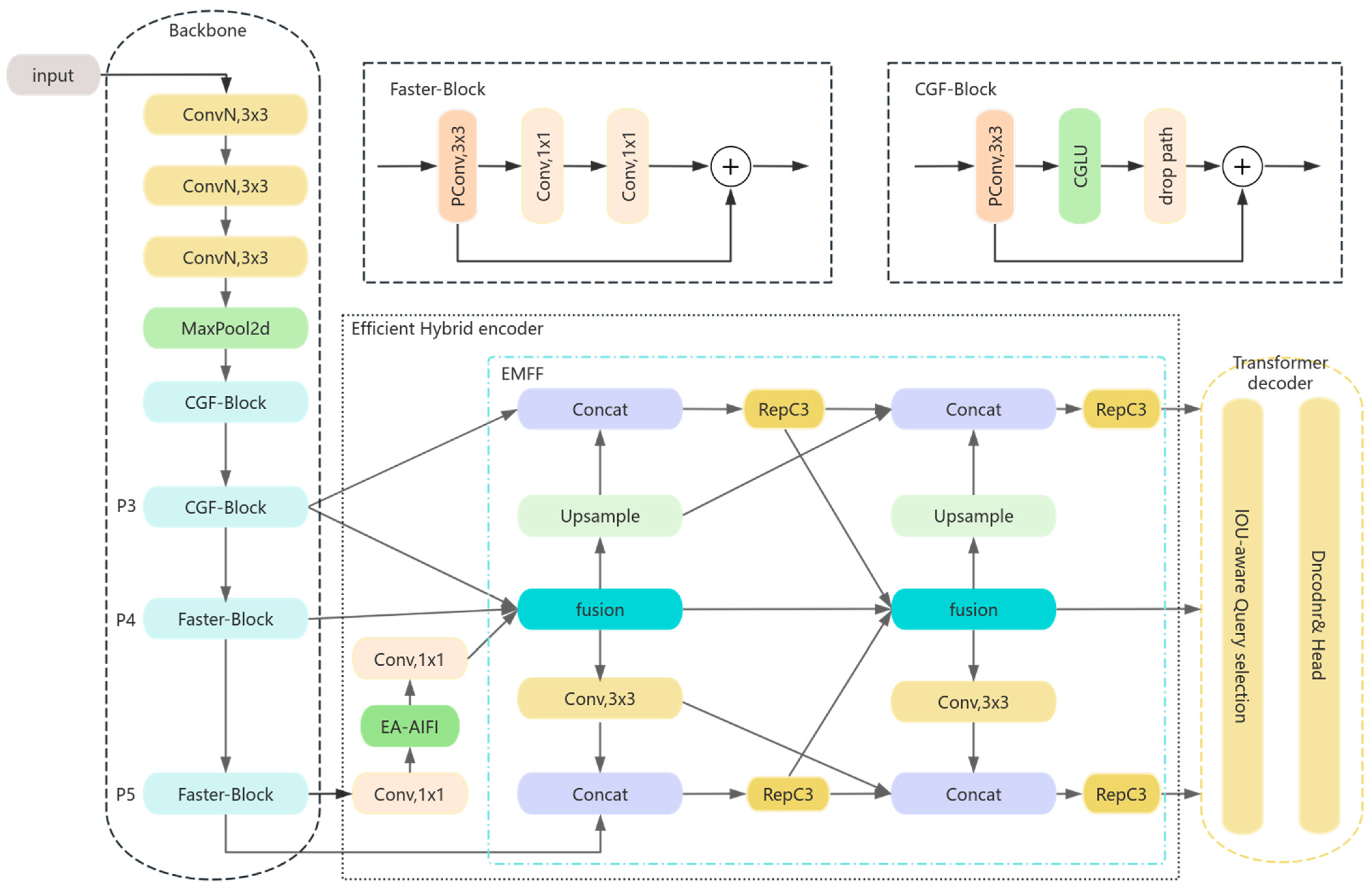
- A lightweight convolutional gated feature extraction backbone network is constructed. A new channel mixer is fused into the FasterBlock to construct a new backbone BasicBlock, which not only improves the computational efficiency, but also strengthens the flexibility and robustness of feature extraction.
- The attention-based intra-scale feature interaction module (AIFI) is an adaptive input feature integration module. Its main function is to effectively fuse feature maps of different scales to improve the model’s detection ability for different targets. We introduced the Efficient Additive Attention module in AIFI to enhance feature capture capabilities and significantly improve computational efficiency.
- The enhanced multi-scale feature fusion (EMFF) module is designed. By implementing two cross-scale feature fusions and one decentralized strategy, the accuracy of feature fusion is significantly improved and the adaptability of the model to diverse targets is enhanced.
2. Materials and Methods
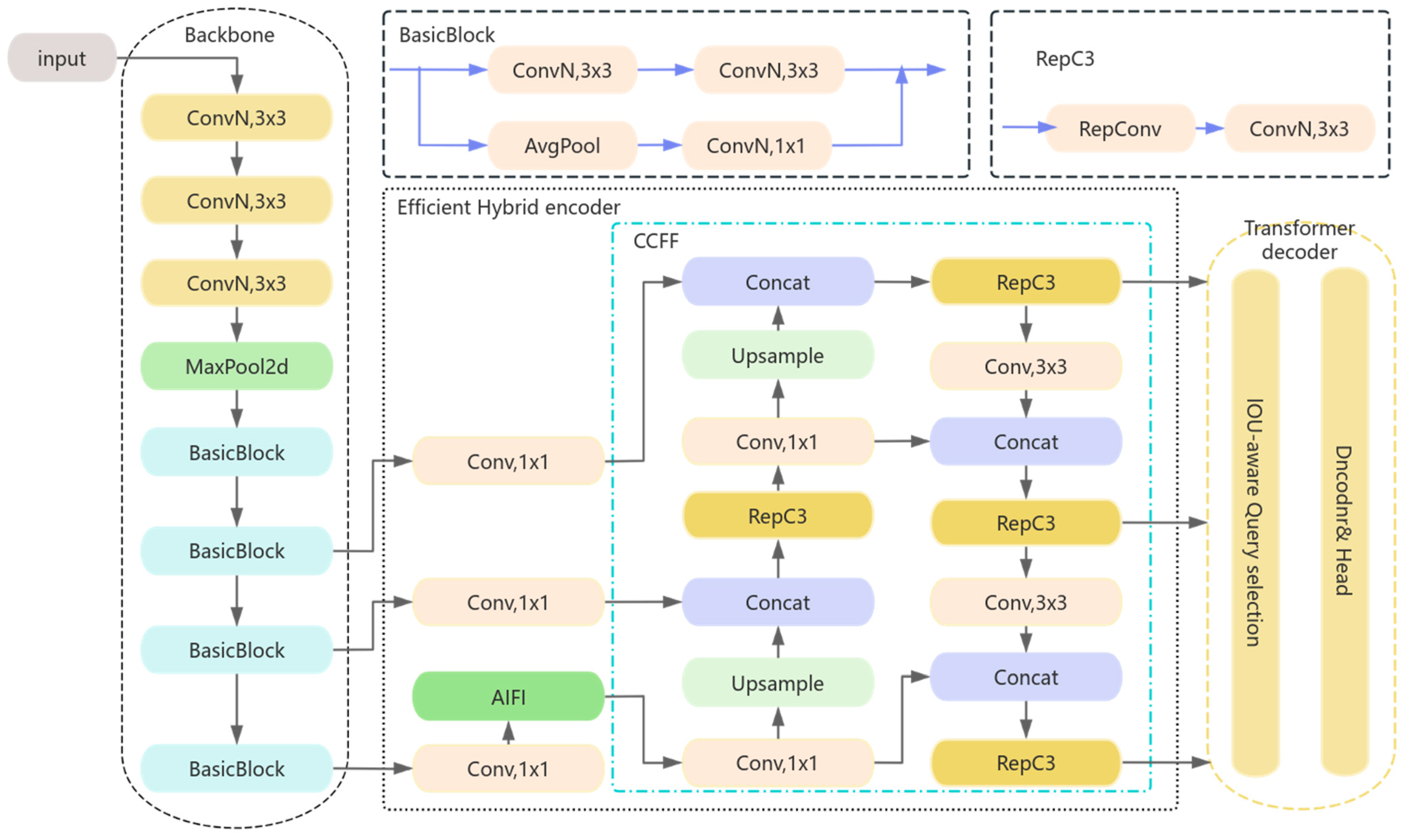
2.1. RT-DETR Model
2.2. EMCF-RTDETR Model
2.2.1. CGF-Block Module
2.2.2. EA-AIFI
2.2.3. EMFF Network
2.3. Dataset
2.4. Evaluation Index
3. Results
3.1. Experimental Environment and Parameters
3.2. Comparative Experiment
3.3. Ablation Experiment
3.4. Generalization Experiment
4. Discussion
5. Conclusions
Author Contributions
Funding
Institutional Review Board Statement
Informed Consent Statement
Data Availability Statement
Conflicts of Interest
References
- Medic, J.; Atkinson, C.; Hurburgh, C.R. Current Knowledge in Soybean Composition. J. Am. Oil Chem. Soc. 2014, 91, 363–384. [Google Scholar] [CrossRef]
- Kim, I.-S.; Yang, W.-S.; Kim, C.-H. Beneficial Effects of Soybean-Derived Bioactive Peptides. Int. J. Mol. Sci. 2021, 22, 8570. [Google Scholar] [CrossRef] [PubMed]
- Jamet, J.-P.; Chaumet, J.-M. Soybean in China: Adaptating to the Liberalization. OCL 2016, 23, D604. [Google Scholar] [CrossRef]
- Datta, A.; Ullah, H.; Tursun, N.; Pornprom, T.; Knezevic, S.Z.; Chauhan, B.S. Managing Weeds Using Crop Competition in Soybean [Glycine max (L.) Merr.]. Crop Prot. 2017, 95, 60–68. [Google Scholar] [CrossRef]
- Manisankar, G.; Ghosh, P.; Malik, G.C.; Banerjee, M. Recent Trends in Chemical Weed Management: A Review. Pharma Innov. J. 2022, 11, 745–753. [Google Scholar]
- Bond, W.; Grundy, A.C. Non-Chemical Weed Management in Organic Farming Systems. Weed Res. 2001, 41, 383–405. [Google Scholar] [CrossRef]
- Ray, P.P. Internet of Things for Smart Agriculture: Technologies, Practices and Future Direction. J. Ambient. Intell. Smart Environ. 2017, 9, 395–420. [Google Scholar] [CrossRef]
- Sinha, B.B.; Dhanalakshmi, R. Recent Advancements and Challenges of Internet of Things in Smart Agriculture: A Survey. Future Gener. Comput. Syst. 2022, 126, 169–184. [Google Scholar] [CrossRef]
- Patrício, D.I.; Rieder, R. Computer Vision and Artificial Intelligence in Precision Agriculture for Grain Crops: A Systematic Review. Comput. Electron. Agric. 2018, 153, 69–81. [Google Scholar] [CrossRef]
- Voulodimos, A.; Doulamis, N.; Doulamis, A.; Protopapadakis, E. Deep Learning for Computer Vision: A Brief Review. Comput. Intell. Neurosci. 2018, 2018, 7068349. [Google Scholar] [CrossRef]
- Dhanya, V.G.; Subeesh, A.; Kushwaha, N.L.; Vishwakarma, D.K.; Nagesh Kumar, T.; Ritika, G.; Singh, A.N. Deep Learning Based Computer Vision Approaches for Smart Agricultural Applications. Artif. Intell. Agric. 2022, 6, 211–229. [Google Scholar] [CrossRef]
- Tao, T.; Wei, X. A Hybrid CNN–SVM Classifier for Weed Recognition in Winter Rape Field. Plant Methods 2022, 18, 29. [Google Scholar] [CrossRef]
- Bakhshipour, A.; Jafari, A. Evaluation of Support Vector Machine and Artificial Neural Networks in Weed Detection Using Shape Features. Comput. Electron. Agric. 2018, 145, 153–160. [Google Scholar] [CrossRef]
- Anubha Pearline, S.; Sathiesh Kumar, V.; Harini, S. A Study on Plant Recognition Using Conventional Image Processing and Deep Learning Approaches. J. Intell. Fuzzy Syst. 2019, 36, 1997–2004. [Google Scholar] [CrossRef]
- Khan, A.I.; Al-Habsi, S. Machine Learning in Computer Vision. Procedia Comput. Sci. 2020, 167, 1444–1451. [Google Scholar] [CrossRef]
- Sharma, N.; Sharma, R.; Jindal, N. Machine Learning and Deep Learning Applications—A Vision. Glob. Transit. Proc. 2021, 2, 24–28. [Google Scholar] [CrossRef]
- Yang, H.; Wu, Y.; Zhu, Y.; Deng, X.; Liu, N.; Zhao, Q. Application of Decomposition-Based Deep Learning Model in Grain Pile Temperature Prediction. J. South-Cent. Minzu Univ. (Nat. Sci. Ed.) 2023, 42, 696–701. [Google Scholar] [CrossRef]
- Jiang, F.; Zhu, Q.; Tian, T. An Ensemble Interval Prediction Model with Change Point Detection and Interval Perturbation-Based Adjustment Strategy: A Case Study of Air Quality. Expert Syst. Appl. 2023, 222, 119823. [Google Scholar] [CrossRef]
- Jiang, F.; Zhu, Q.; Yang, J.; Chen, G.; Tian, T. Clustering-Based Interval Prediction of Electric Load Using Multi-Objective Pathfinder Algorithm and Elman Neural Network. Appl. Soft Comput. 2022, 129, 109602. [Google Scholar] [CrossRef]
- Zhao, Z.-Q.; Zheng, P.; Xu, S.-T.; Wu, X. Object Detection With Deep Learning: A Review. IEEE Trans. Neural Netw. Learn. Syst. 2019, 30, 3212–3232. [Google Scholar] [CrossRef]
- Li, Y.; Miao, N.; Ma, L.; Shuang, F.; Huang, X. Transformer for Object Detection: Review and Benchmark. Eng. Appl. Artif. Intell. 2023, 126, 107021. [Google Scholar] [CrossRef]
- Du, L.; Zhang, R.; Wang, X. Overview of Two-Stage Object Detection Algorithms. J. Phys. Conf. Ser. 2020, 1544, 012033. [Google Scholar] [CrossRef]
- Ren, S.; He, K.; Girshick, R.; Sun, J. Faster R-CNN: Towards Real-Time Object Detection with Region Proposal Networks. IEEE Trans. Pattern Anal. Mach. Intell. 2017, 39, 1137–1149. [Google Scholar] [CrossRef]
- Fan, X.; Chai, X.; Zhou, J.; Sun, T. Deep Learning Based Weed Detection and Target Spraying Robot System at Seedling Stage of Cotton Field. Comput. Electron. Agric. 2023, 214, 108317. [Google Scholar] [CrossRef]
- Ding, Y.; Jiang, C.; Song, L.; Liu, F.; Tao, Y. RVDR-YOLOv8: A Weed Target Detection Model Based on Improved YOLOv8. Electronics 2024, 13, 2182. [Google Scholar] [CrossRef]
- Yang, H.; Lin, D.; Zhang, G.; Zhang, H.; Wang, J.; Zhang, S. Research on Detection of Rice Pests and Diseases Based on Improved Yolov5 Algorithm. Appl. Sci. 2023, 13, 10188. [Google Scholar] [CrossRef]
- Yang, H.; Sheng, S.; Jiang, F.; Zhang, T.; Wang, S.; Xiao, J.; Zhang, H.; Peng, C.; Wang, Q. YOLO-SDW: A Method for Detecting Infection in Corn Leaves. Energy Rep. 2024, 12, 6102–6111. [Google Scholar] [CrossRef]
- Yang, H.; Zhang, S.; Shen, H.; Zhang, G.; Deng, X.; Xiong, J.; Feng, L.; Wang, J.; Zhang, H.; Sheng, S. A Multi-Layer Feature Fusion Model Based on Convolution and Attention Mechanisms for Text Classification. Appl. Sci. 2023, 13, 8550. [Google Scholar] [CrossRef]
- Carion, N.; Massa, F.; Synnaeve, G.; Usunier, N.; Kirillov, A.; Zagoruyko, S. End-to-End Object Detection with Transformers. In Proceedings of the Computer Vision—ECCV 2020, Glasgow, UK, 23–28 August 2020; Vedaldi, A., Bischof, H., Brox, T., Frahm, J.-M., Eds.; Springer International Publishing: Cham, Switzerland, 2020; pp. 213–229. [Google Scholar]
- Neubeck, A.; Van Gool, L. Efficient Non-Maximum Suppression. In Proceedings of the 18th International Conference on Pattern Recognition (ICPR’06), Hong Kong, China, 20–24 August 2006; Volume 3, pp. 850–855. [Google Scholar]
- Guo, Z.; Cai, D.; Zhou, Y.; Xu, T.; Yu, F. Identifying Rice Field Weeds from Unmanned Aerial Vehicle Remote Sensing Imagery Using Deep Learning. Plant Methods 2024, 20, 105. [Google Scholar] [CrossRef]
- Li, H.; Shi, F. A DETR-like Detector-Based Semi-Supervised Object Detection Method for Brassica Chinensis Growth Monitoring. Comput. Electron. Agric. 2024, 219, 108788. [Google Scholar] [CrossRef]
- Yang, H.; Deng, X.; Shen, H.; Lei, Q.; Zhang, S.; Liu, N. Disease Detection and Identification of Rice Leaf Based on Improved Detection Transformer. Agriculture 2023, 13, 1361. [Google Scholar] [CrossRef]
- Zhao, Y.; Lv, W.; Xu, S.; Wei, J.; Wang, G.; Dang, Q.; Liu, Y.; Chen, J. DETRs Beat YOLOs on Real-Time Object Detection. In Proceedings of the 2024 IEEE/CVF Conference on Computer Vision and Pattern Recognition (CVPR), Seattle, WA, USA, 16–22 June 2024; IEEE: Piscataway, NJ, USA, 2024; pp. 16965–16974. [Google Scholar]
- Jocher, G. Ultralytics YOLOv5. 2020. Available online: https://github.com/ultralytics/yolov5 (accessed on 27 September 2024).
- Li, C.; Li, L.; Jiang, H.; Weng, K.; Geng, Y.; Li, L.; Ke, Z.; Li, Q.; Cheng, M.; Nie, W.; et al. YOLOv6: A Single-Stage Object Detection Framework for Industrial Applications. arXiv 2022, arXiv:2209.02976. [Google Scholar]
- Zhu, X.; Su, W.; Lu, L.; Li, B.; Wang, X.; Dai, J. Deformable DETR: Deformable Transformers for End-to-End Object Detection. arXiv 2020, arXiv:2010.04159. [Google Scholar]
- He, K.; Zhang, X.; Ren, S.; Sun, J. Deep Residual Learning for Image Recognition. In Proceedings of the 2016 IEEE Conference on Computer Vision and Pattern Recognition (CVPR), Las Vegas, NV, USA, 27–30 June 2016; IEEE: Piscataway, NJ, USA, 2016; pp. 770–778. [Google Scholar]
- Khan, R.U.; Zhang, X.; Kumar, R.; Aboagye, E.O. Evaluating the Performance of ResNet Model Based on Image Recognition. In Proceedings of the 2018 International Conference on Computing and Artificial Intelligence, Chengdu, China, 12–14 March 2018; Association for Computing Machinery: New York, NY, USA, 2018; pp. 86–90. [Google Scholar]
- Chen, J.; Kao, S.; He, H.; Zhuo, W.; Wen, S.; Lee, C.-H.; Chan, S.-H.G. Run, Don’t Walk: Chasing Higher FLOPS for Faster Neural Networks. In Proceedings of the 2023 IEEE/CVF Conference on Computer Vision and Pattern Recognition (CVPR), Vancouver, BC, Canada, 17–24 June 2023; IEEE: Piscataway, NJ, USA, 2023; pp. 12021–12031. [Google Scholar]
- Shaker, A.; Maaz, M.; Rasheed, H.; Khan, S.; Yang, M.-H.; Khan, F.S. SwiftFormer: Efficient Additive Attention for Transformer-Based Real-Time Mobile Vision Applications. In Proceedings of the 2023 IEEE/CVF International Conference on Computer Vision (ICCV), Paris, France, 1–6 October 2023; IEEE: Piscataway, NJ, USA, 2023; pp. 17379–17390. [Google Scholar]
- Shi, D. TransNeXt: Robust Foveal Visual Perception for Vision Transformers. In Proceedings of the 2024 IEEE/CVF Conference on Computer Vision and Pattern Recognition (CVPR), Seattle, WA, USA, 16–22 June 2024; IEEE: Piscataway, NJ, USA, 2024; pp. 17773–17783. [Google Scholar]
- Liu, S.; Huang, D.; Wang, Y. Learning Spatial Fusion for Single-Shot Object Detection. arXiv 2019, arXiv:1911.09516. [Google Scholar]
- Tan, M.; Pang, R.; Le, Q.V. EfficientDet: Scalable and Efficient Object Detection. In Proceedings of the 2020 IEEE/CVF Conference on Computer Vision and Pattern Recognition (CVPR), Seattle, WA, USA, 13–19 June 2020; IEEE: Piscataway, NJ, USA, 2020; pp. 10778–10787. [Google Scholar]
- Cai, X.; Lai, Q.; Wang, Y.; Wang, W.; Sun, Z.; Yao, Y. Poly Kernel Inception Network for Remote Sensing Detection. In Proceedings of the 2024 IEEE/CVF Conference on Computer Vision and Pattern Recognition (CVPR), Seattle, WA, USA, 16–22 June 2024; IEEE: Piscataway, NJ, USA, 2024; pp. 27706–27716. [Google Scholar]
- Wang, C.-Y.; Yeh, I.-H.; Mark Liao, H.-Y. YOLOv9: Learning What You Want to Learn Using Programmable Gradient Information. In Proceedings of the Computer Vision—ECCV 2024, Milan, Italy, 29 September–4 October 2024; Leonardis, A., Ricci, E., Roth, S., Russakovsky, O., Sattler, T., Varol, G., Eds.; Springer Nature Switzerland: Cham, Switzerland, 2025; pp. 1–21. [Google Scholar]
- Koluguri, N.R.; Park, T.; Ginsburg, B. TitaNet: Neural Model for Speaker Representation with 1D Depth-Wise Separable Convolutions and Global Context. In Proceedings of the ICASSP 2022—2022 IEEE International Conference on Acoustics, Speech and Signal Processing (ICASSP), Singapore, 23–27 May 2022; pp. 8102–8106. [Google Scholar]
- Universidade Federal de Rondonpolis. Dados_tcc Dataset. 2023. Available online: https://universe.roboflow.com/universidade-federal-de-rondonpolis-phpbg/dados_tcc/ (accessed on 8 June 2024).
- Zhang, H.; Li, F.; Liu, S.; Zhang, L.; Su, H.; Zhu, J.; Ni, L.M.; Shum, H.-Y. DINO: DETR with Improved DeNoising Anchor Boxes for End-to-End Object Detection. arXiv 2022, arXiv:2203.03605. [Google Scholar]
- Tan, M.; Le, Q. EfficientNet: Rethinking Model Scaling for Convolutional Neural Networks. In Proceedings of the 36th International Conference on Machine Learning, PMLR, Long Beach, CA, USA, 9–15 June 2019; pp. 6105–6114. [Google Scholar]
- Adarsh, P.; Rathi, P.; Kumar, M. YOLO V3-Tiny: Object Detection and Recognition Using One Stage Improved Model. In Proceedings of the 2020 6th International Conference on Advanced Computing and Communication Systems (ICACCS), Coimbatore, India, 6–7 March 2020; pp. 687–694. [Google Scholar]
- Wang, A.; Chen, H.; Liu, L.; Chen, K.; Lin, Z.; Han, J.; Ding, G. YOLOv10: Real-Time End-to-End Object Detection. arXiv 2024, arXiv:2405.14458. [Google Scholar]
- Rai, N.; Mahecha, M.V.; Christensen, A.; Quanbeck, J.; Zhang, Y.; Howatt, K.; Ostlie, M.; Sun, X. Multi-Format Open-Source Weed Image Dataset for Real-Time Weed Identification in Precision Agriculture. Data Brief 2023, 51, 109691. [Google Scholar] [CrossRef]
- Zhao, D.; Zhou, H.; Chen, P.; Hu, Y.; Ge, W.; Dang, Y.; Liang, R. Design of Forward-Looking Sonar System for Real-Time Image Segmentation With Light Multiscale Attention Net. IEEE Trans. Instrum. Meas. 2024, 73, 4501217. [Google Scholar] [CrossRef]
- Zhou, Y.; Zhou, H.; Chen, Y. An Automated Phenotyping Method for Chinese Cymbidium Seedlings Based on 3D Point Cloud. Plant Methods 2024, 20, 151. [Google Scholar] [CrossRef]
- Han, H.; Sha, R.; Dai, J.; Wang, Z.; Mao, J.; Cai, M. Garlic Origin Traceability and Identification Based on Fusion of Multi-Source Heterogeneous Spectral Information. Foods 2024, 13, 1016. [Google Scholar] [CrossRef]
- Ma, X.; Wang, T.; Lu, L.; Huang, H.; Ding, J.; Zhang, F. Developing a 3D Clumping Index Model to Improve Optical Measurement Accuracy of Crop Leaf Area Index. Field Crops Res. 2022, 275, 108361. [Google Scholar] [CrossRef]
- Ma, X.; Liu, Y. A Modified Geometrical Optical Model of Row Crops Considering Multiple Scattering Frame. Remote Sens. 2020, 12, 3600. [Google Scholar] [CrossRef]
- Rehman, M.U.; Eesaar, H.; Abbas, Z.; Seneviratne, L.; Hussain, I.; Chong, K.T. Advanced Drone-Based Weed Detection Using Feature-Enriched Deep Learning Approach. Knowl.-Based Syst. 2024, 305, 112655. [Google Scholar] [CrossRef]
- Fan, X.; Sun, T.; Chai, X.; Zhou, J. YOLO-WDNet: A Lightweight and Accurate Model for Weeds Detection in Cotton Field. Comput. Electron. Agric. 2024, 225, 109317. [Google Scholar] [CrossRef]
- Pei, H.; Sun, Y.; Huang, H.; Zhang, W.; Sheng, J.; Zhang, Z. Weed Detection in Maize Fields by UAV Images Based on Crop Row Preprocessing and Improved YOLOv4. Agriculture 2022, 12, 975. [Google Scholar] [CrossRef]










| Dataset | Number of Categories | Narrow-Leaf Weed | Broad-Leaf Weed | Soybeans |
|---|---|---|---|---|
| Train | 6732 | 2588 | 2417 | 1727 |
| Val | 1922 | 754 | 664 | 504 |
| Test | 979 | 353 | 356 | 270 |
| Total | 9633 | 3695 | 3437 | 2501 |
| Type | Value | Type | Value |
|---|---|---|---|
| Epoch | 200 | optimizer | AdamW |
| Batch size | 16 | learning rate | 1 × 10−6 |
| Model | Precision (%) | Recall (%) | mAP50 (%) | mAP50:95 (%) | GFLOPs (G) | Paras (M) | FPS |
|---|---|---|---|---|---|---|---|
| YOLOv3t | 84.6 | 73.8 | 81.4 | 61.0 | 18.9 | 12.1 | 214.1 |
| YOLOv5m | 91.6 | 82.4 | 88.2 | 78.3 | 64 | 25.0 | 39.3 |
| YOLOv6m | 87.7 | 81.0 | 86.9 | 77.3 | 161.1 | 52.0 | 46.3 |
| YOLOv9m | 92.6 | 80.0 | 88.6 | 78.1 | 76.5 | 20.0 | 38.3 |
| YOLOv10m | 92.0 | 75.6 | 85.3 | 77.1 | 63.4 | 16.5 | 40.0 |
| EfficientNet | 90.1 | 80.3 | 84.8 | 74.1 | 87.9 | 18.38 | 21.8 |
| RT-DETR | 87.8 | 78.4 | 85.2 | 75.6 | 56.9 | 19.9 | 45.6 |
| Faster-RCNN | 91.8 | 78.4 | 88.2 | 72.6 | -- | 41.4 | 7.3 |
| DINO | 91.6 | 76.1 | 83.5 | 74.2 | -- | 47.5 | 4.3 |
| Deformable-DETR | 89.2 | 68.8 | 87.4 | 71.8 | -- | 40.1 | 5.8 |
| Ours | 92.7 | 81.8 | 88.4 | 77.8 | 52.5 | 18.0 | 50.3 |
| Model | CGF-Block | EA-AIFI | EMFF | Precision (%) | Recall (%) | mAP50 (%) | mAP50:95 (%) | GFLOPs (G) | Paras (M) | FPS |
|---|---|---|---|---|---|---|---|---|---|---|
| Baseline | 87.8 | 78.4 | 85.2 | 75.6 | 57 | 19.9 | 45.6 | |||
| 1 | ✓ | 91.1 | 79.2 | 87.3 | 76.4 | 46.2 | 15.4 | 39.1 | ||
| 2 | ✓ | 90.5 | 81.2 | 87.7 | 76.8 | 57.5 | 20.0 | 43.3 | ||
| 3 | ✓ | 89.9 | 78.8 | 86.9 | 76.5 | 63.7 | 21.3 | 47.5 | ||
| 4 | ✓ | ✓ | 92.6 | 80.8 | 87.9 | 77.3 | 46.4 | 15.4 | 48.9 | |
| Ours | ✓ | ✓ | ✓ | 92.7 | 81.8 | 88.4 | 77.8 | 52.5 | 18.0 | 50.3 |
| Model | Precision (%) | Recall (%) | mAP50 (%) | mAP50:95 (%) | GFLOPs (G) | Paras (M) | FPS |
|---|---|---|---|---|---|---|---|
| Baseline | 61.5 | 56.4 | 50.1 | 28.3 | 57.0 | 19.9 | 44.5 |
| Ours | 66.4 | 59.3 | 56.5 | 33.5 | 52.5 | 18.0 | 49.3 |
Disclaimer/Publisher’s Note: The statements, opinions and data contained in all publications are solely those of the individual author(s) and contributor(s) and not of MDPI and/or the editor(s). MDPI and/or the editor(s) disclaim responsibility for any injury to people or property resulting from any ideas, methods, instructions or products referred to in the content. |
© 2025 by the authors. Licensee MDPI, Basel, Switzerland. This article is an open access article distributed under the terms and conditions of the Creative Commons Attribution (CC BY) license (https://creativecommons.org/licenses/by/4.0/).
Share and Cite
Yang, H.; Lyu, Y.; Jiang, Y.; Jiang, F.; Deng, T.; Yu, L.; Qiu, Y.; Xue, H.; Guo, J.; Meng, Z. Soybean Weed Detection Based on RT-DETR with Enhanced Multiscale Channel Features. Appl. Sci. 2025, 15, 4812. https://doi.org/10.3390/app15094812
Yang H, Lyu Y, Jiang Y, Jiang F, Deng T, Yu L, Qiu Y, Xue H, Guo J, Meng Z. Soybean Weed Detection Based on RT-DETR with Enhanced Multiscale Channel Features. Applied Sciences. 2025; 15(9):4812. https://doi.org/10.3390/app15094812
Chicago/Turabian StyleYang, Hua, Yanjie Lyu, Yunpeng Jiang, Feng Jiang, Taiyong Deng, Lihao Yu, Yuanhao Qiu, Hao Xue, Junying Guo, and Zhaoqi Meng. 2025. "Soybean Weed Detection Based on RT-DETR with Enhanced Multiscale Channel Features" Applied Sciences 15, no. 9: 4812. https://doi.org/10.3390/app15094812
APA StyleYang, H., Lyu, Y., Jiang, Y., Jiang, F., Deng, T., Yu, L., Qiu, Y., Xue, H., Guo, J., & Meng, Z. (2025). Soybean Weed Detection Based on RT-DETR with Enhanced Multiscale Channel Features. Applied Sciences, 15(9), 4812. https://doi.org/10.3390/app15094812

