MCP: A Named Entity Recognition Method for Shearer Maintenance Based on Multi-Level Clue-Guided Prompt Learning
Abstract
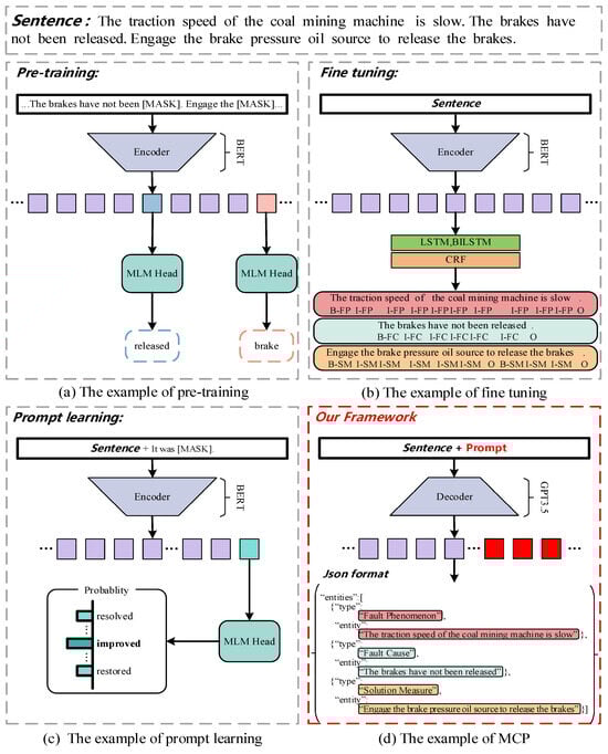
1. Introduction
- To address the gap between pretraining and fine-tuning tasks in existing NER methods for the shearer maintenance domain, as well as the high dependency on labeled data, this study introduces LLMs and prompt learning. In the shearer maintenance NER task, the proposed method, based on LLMs and prompt learning, demonstrates superior performance.
- We design multi-level entity extraction sub-prompts that utilize contextual information to form effective prompt clues. Restriction rules are applied to prevent the model from making data extraction errors and exhibiting hallucination phenomena. Furthermore, ontological concepts specific to the shearer maintenance domain are introduced to inject domain knowledge into the prompts, enhancing the method’s domain adaptability.
- The proposed method is evaluated on a self-constructed shearer maintenance dataset and compared with mainstream baseline methods. Experimental results indicate that the proposed method outperforms the baselines in terms of precision, recall, and F1 scores, demonstrating the effectiveness of MCP. Additionally, ablation experiments, conducted by removing layer-by-layer prompt clues, further validate the role and effectiveness of each sub-prompt clue.
2. Related Work
2.1. NER in Coal Mining Field
2.2. NER Based on Prompt Learning
2.3. Differences from Other Methods
3. Shearer Maintenance Field Ontology Modeling
4. Methodology
4.1. Task Definition
4.2. Prompt Learning Layer
4.3. LLM Layer
4.4. Answer Layer
5. Experiments
5.1. Dataset Construction
5.2. Baselines
5.3. Evaluation Metrics
5.4. Comparison Experiments
5.5. Ablation Study
6. Discussion
6.1. Addressing Technical Term Challenges
6.2. Domain-Adaptive Prompt Design
7. Conclusions
Author Contributions
Funding
Institutional Review Board Statement
Informed Consent Statement
Data Availability Statement
Conflicts of Interest
References
- Sun, P.; Yang, X.; Zhao, X.; Wang, Z. An overview of named entity recognition. In Proceedings of the 2018 International Conference on Asian Language Processing (IALP), Bandung, Indonesia, 15–17 November 2018; pp. 273–278. [Google Scholar]
- Wen, Y.; Fan, C.; Chen, G.; Chen, X.; Chen, M. A survey on named entity recognition. In Proceedings of the 8th International Conference on Communications, Signal Processing, and Systems, Changbaishan, China, 4–5 July 2020; pp. 1803–1810. [Google Scholar]
- Zhou, G.; Su, J. Named entity recognition using an HMM-based chunk tagger. In Proceedings of the 40th Annual Meeting of the Association for Computational Linguistics, Philadelphia, PA, USA, 6–12 July 2002; pp. 473–480. [Google Scholar]
- Tsai, R.T.-H.; Hung, H.-C.; Sung, C.-L.; Dai, H.-J.; Hsu, W.-L. On closed task of Chinese word segmentation: An improved CRF model coupled with character clustering and automatically generated template matching. In Proceedings of the Fifth SIGHAN Workshop on Chinese Language Processing, Sydney, Australia, 22–23 July 2006; pp. 134–137. [Google Scholar]
- Fresko, M.; Rosenfeld, B.; Feldman, R. A hybrid approach to NER by MEMM and manual rules. In Proceedings of the 14th ACM International Conference on Information and Knowledge Management, Bremen, Germany, 31 October–5 November 2005; pp. 361–362. [Google Scholar]
- Isozaki, H.; Kazawa, H. Efficient support vector classifiers for named entity recognition. In Proceedings of the COLING 2002: The 19th International Conference on Computational Linguistics, Taipei, Taiwan, 24 August–1 September 2002. [Google Scholar]
- Huang, Z.; Xu, W.; Yu, K. Bidirectional LSTM-CRF models for sequence tagging. arXiv 2015, arXiv:1508.01991. [Google Scholar]
- Devlin, J. Bert: Pre-training of deep bidirectional transformers for language understanding. arXiv 2018, arXiv:1810.04805. [Google Scholar]
- Gao, T.; Fisch, A.; Chen, D. Making pre-trained language models better few-shot learners. arXiv 2020, arXiv:2012.15723. [Google Scholar]
- Petroni, F.; Rocktäschel, T.; Lewis, P.; Bakhtin, A.; Wu, Y.; Miller, A.H.; Riedel, S. Language models as knowledge bases? arXiv 2019, arXiv:1909.01066. [Google Scholar]
- Brown, T.; Mann, B.; Ryder, N.; Subbiah, M.; Kaplan, J.D.; Dhariwal, P.; Neelakantan, A.; Shyam, P.; Sastry, G.; Askell, A. Language models are few-shot learners. Adv. Neural Inf. Process. Syst. 2020, 33, 1877–1901. [Google Scholar]
- OpenAI. Chatgpt: Optimizing Language Models for Dialogue. 2022. Available online: https://chatgpt.r4wand.eu.org/ (accessed on 12 October 2024).
- Cao, X.; Zhang, M.; Lei, Z.; Duan, X.; Chen, R. Construction and application of knowledge graph for coal mine equiprent maintenance. Ind. Mine Autom. 2021, 42, 41–45. [Google Scholar]
- Li, Z.; Zhou, B.; Li, W.; Zhou, Y.; Feng, Z.; Zhao, H. Construction and application of mine electromechanical equipment accident knowledge graph. Ind. Mine Autom. 2022, 48, 109–112. [Google Scholar]
- Liu, P.; Ye, S.; Shu, Y.; Lu, X.; Liu, M. Coalmine Safety: Knowledge Graph Construction and Its QA Approach. J. Chin. Inf. Process. 2020, 34, 49–59. [Google Scholar]
- Cao, X.; Wu, K.; Zhang, M.; Duan, Y.; Li, P. Coal mine equipment maintenance knowledge named entity recognition model based on BERT. Mach. Tool Hydraul. 2023, 51, 103–108. [Google Scholar]
- Xu, N.; Liang, Y.; Guo, C.; Meng, B.; Zhou, X.; Hu, Y.; Zhang, B. Entity recognition in the field of coal mine construction safety based on a pre-training language model. Eng. Constr. Archit. Manag. 2023. [Google Scholar] [CrossRef]
- Dang, X.; Liu, J.; Dong, X.; Zhu, Z.; Li, F. Named entity recognition of mechanical equipment failure for imbalanced data. Comput. Eng. 2024, 50, 104–112. [Google Scholar]
- Li, Z.; Liu, F.; Zhao, J.; Qi, H.; Li, J. Construction of pre-training language model for coal mine safety hidden danger texts. Min. Saf. Environ. Prot. 2024. Ahead of Print. [Google Scholar]
- Qiu, Y.; Xing, H.; Yu, Z.; Zhang, W. Named entity recognition for mine electromechanical equipment monitoring text. Comput. Eng. Appl. 2024, 60, 129–138. [Google Scholar]
- Chen, X.; Zhang, N.; Xie, X.; Deng, S.; Yao, Y.; Tan, C.; Huang, F.; Si, L.; Chen, H. Knowprompt: Knowledge-aware prompt-tuning with synergistic optimization for relation extraction. In Proceedings of the ACM Web Conference 2022, Lyon, France, 25–29 April 2022; pp. 2778–2788. [Google Scholar]
- Chen, Y.; Liu, Y.; Dong, L.; Wang, S.; Zhu, C.; Zeng, M.; Zhang, Y. Adaprompt: Adaptive model training for prompt-based nlp. arXiv 2022, arXiv:2202.04824. [Google Scholar]
- Chia, Y.K.; Bing, L.; Poria, S.; Si, L. RelationPrompt: Leveraging prompts to generate synthetic data for zero-shot relation triplet extraction. arXiv 2022, arXiv:2203.09101. [Google Scholar]
- Lu, Y.; Liu, Q.; Dai, D.; Xiao, X.; Lin, H.; Han, X.; Sun, L.; Wu, H. Unified structure generation for universal information extraction. arXiv 2022, arXiv:2203.12277. [Google Scholar]
- Schick, T.; Schütze, H. Exploiting cloze questions for few shot text classification and natural language inference. arXiv 2020, arXiv:2001.07676. [Google Scholar]
- Schick, T.; Schütze, H. It’s not just size that matters: Small language models are also few-shot learners. arXiv 2020, arXiv:2009.07118. [Google Scholar]
- Gilardi, F.; Alizadeh, M.; Kubli, M. ChatGPT outperforms crowd workers for text-annotation tasks. Proc. Natl. Acad. Sci. USA 2023, 120, e2305016120. [Google Scholar] [CrossRef]
- Pan, W.; Chen, Q.; Xu, X.; Che, W.; Qin, L. A preliminary evaluation of chatgpt for zero-shot dialogue understanding. arXiv 2023, arXiv:2304.04256. [Google Scholar]
- González-Gallardo, C.-E.; Boros, E.; Girdhar, N.; Hamdi, A.; Moreno, J.G.; Doucet, A. Yes but.. can chatgpt identify entities in historical documents? In Proceedings of the 2023 ACM/IEEE Joint Conference on Digital Libraries (JCDL), Santa Fe, NM, USA, 26–30 June 2023; pp. 184–189. [Google Scholar]
- Lu, Y.; Bartolo, M.; Moore, A.; Riedel, S.; Stenetorp, P. Fantastically ordered prompts and where to find them: Overcoming few-shot prompt order sensitivity. arXiv 2021, arXiv:2104.08786. [Google Scholar]
- Webson, A.; Pavlick, E. Do prompt-based models really understand the meaning of their prompts? arXiv 2021, arXiv:2109.01247. [Google Scholar]
- Gu, Y.; Han, X.; Liu, Z.; Huang, M. Ppt: Pre-trained prompt tuning for few-shot learning. arXiv 2021, arXiv:2109.04332. [Google Scholar]
- Han, X.; Zhao, W.; Ding, N.; Liu, Z.; Sun, M. Ptr: Prompt tuning with rules for text classification. AI Open 2022, 3, 182–192. [Google Scholar] [CrossRef]
- Liu, A.T.; Xiao, W.; Zhu, H.; Zhang, D.; Li, S.-W.; Arnold, A. Qaner: Prompting question answering models for few-shot named entity recognition. arXiv 2022, arXiv:2203.01543. [Google Scholar]
- Wei, X.; Cui, X.; Cheng, N.; Wang, X.; Zhang, X.; Huang, S.; Xie, P.; Xu, J.; Chen, Y.; Zhang, M. Chatie: Zero-shot information extraction via chatting with chatgpt. arXiv 2023, arXiv:2302.10205. [Google Scholar]
- van Zandvoort, D.; Wiersema, L.; Huibers, T.; van Dulmen, S.; Brinkkemper, S. Enhancing Summarization Performance through Transformer-Based Prompt Engineering in Automated Medical Reporting. arXiv 2023, arXiv:2311.13274. [Google Scholar]
- Shieh, J. Best practices for prompt engineering with OpenAI API. OpenAI. February 2023. Available online: https://help.openai.com/en/articles/6654000-best-practices-for-prompt-engineering-with-openai-api (accessed on 24 October 2024).
- Lei Ba, J.; Kiros, J.R.; Hinton, G.E. Layer normalization. arXiv 2016, arXiv:1607.06450. [Google Scholar]
- He, K.; Zhang, X.; Ren, S.; Sun, J. Deep residual learning for image recognition. In Proceedings of the 2016 IEEE Conference on Computer Vision and Pattern Recognition (CVPR), Las Vegas, NV, USA, 27–30 June 2016; pp. 770–778. [Google Scholar]
- Vaswani, A. Attention is all you need. In Proceedings of the Advances in Neural Information Processing Systems 30: Annual Conference on Neural Information Processing Systems 2017, Long Beach, CA, USA, 4–9 December 2017. [Google Scholar]
- Su, J.; Ahmed, M.; Lu, Y.; Pan, S.; Bo, W.; Liu, Y. Roformer: Enhanced transformer with rotary position embedding. Neurocomputing 2024, 568, 127063. [Google Scholar] [CrossRef]
- Lample, G. Neural architectures for named entity recognition. arXiv 2016, arXiv:1603.01360. [Google Scholar]
- Jia, C.; Shi, Y.; Yang, Q.; Zhang, Y. Entity enhanced BERT pre-training for Chinese NER. In Proceedings of the 2020 Conference on Empirical Methods in Natural Language Processing (EMNLP), Online, 16–20 November 2020; pp. 6384–6396. [Google Scholar]






| Entity Type | Example |
|---|---|
| Fault category | Rocker arm operation failure |
| Fault phenomenon | The rocker arm cannot be raised or lowered |
| Failure cause | The solenoid valves are malfunctioning |
| Solution measures | Replace the damaged solenoid valves |
| Fault location | Rocker arm |
| Associated Concepts | Semantic Relationships | Concept Being Associated |
|---|---|---|
| Coal mining machine | has fault categories | Fault category |
| Fault category | manifests as | Fault phenomenon |
| Fault phenomenon | is attributed to | Failure cause |
| Failure cause | is resolved by | Solution measures |
| Fault category | occurs in | Fault location |
| Sub-Prompt | Sub-Prompt Example |
|---|---|
| Role | You are a shearer maintenance domain entity tagger and need to complete the task of tagging entities for a given text fragment. |
| Task | This task requires you to identify five types of entities in the text: fault category, fault symptom, fault cause, solution, fault location, and format the output as a JSON object in the format of {“entities”: [“type”: “Type”, “entity”: “Entity”]}. |
| Rules |
|
| |
| |
| |
| Terminology |
|
| |
| |
| |
| |
| Examples |
|
|
| Method | P | R | F1 |
|---|---|---|---|
| BiLSTM-CRF | 82.97% | 81.85% | 82.41% |
| BERT-BiLSTM-CRF | 86.75% | 85.40% | 86.07% |
| MCP | 87.45% | 87.08% | 87.26% |
Disclaimer/Publisher’s Note: The statements, opinions and data contained in all publications are solely those of the individual author(s) and contributor(s) and not of MDPI and/or the editor(s). MDPI and/or the editor(s) disclaim responsibility for any injury to people or property resulting from any ideas, methods, instructions or products referred to in the content. |
© 2025 by the authors. Licensee MDPI, Basel, Switzerland. This article is an open access article distributed under the terms and conditions of the Creative Commons Attribution (CC BY) license (https://creativecommons.org/licenses/by/4.0/).
Share and Cite
Cao, X.; Shi, L.; Wang, X.; Duan, Y.; Yang, X.; Zhang, X. MCP: A Named Entity Recognition Method for Shearer Maintenance Based on Multi-Level Clue-Guided Prompt Learning. Appl. Sci. 2025, 15, 2106. https://doi.org/10.3390/app15042106
Cao X, Shi L, Wang X, Duan Y, Yang X, Zhang X. MCP: A Named Entity Recognition Method for Shearer Maintenance Based on Multi-Level Clue-Guided Prompt Learning. Applied Sciences. 2025; 15(4):2106. https://doi.org/10.3390/app15042106
Chicago/Turabian StyleCao, Xiangang, Luyang Shi, Xulong Wang, Yong Duan, Xin Yang, and Xinyuan Zhang. 2025. "MCP: A Named Entity Recognition Method for Shearer Maintenance Based on Multi-Level Clue-Guided Prompt Learning" Applied Sciences 15, no. 4: 2106. https://doi.org/10.3390/app15042106
APA StyleCao, X., Shi, L., Wang, X., Duan, Y., Yang, X., & Zhang, X. (2025). MCP: A Named Entity Recognition Method for Shearer Maintenance Based on Multi-Level Clue-Guided Prompt Learning. Applied Sciences, 15(4), 2106. https://doi.org/10.3390/app15042106

