Implementing Deep Neural Networks on ARM-Based Microcontrollers: Application for Ventricular Fibrillation Detection
Abstract
Featured Application
Abstract
1. Introduction
1.1. Deep Neural Networks
1.2. Strategies for Edge Computing
- Optimization of DNN architectures during the design phase. This process maximizes the accuracy on a target dataset, while adhering to specific constraints, such as embedding size, kernel/stride size, hidden layer size, the number of model parameters, and the storage space required for intermediate computations—all of which significantly impact the memory requirements [10,11]. Quantization-aware optimization is performed by using specialized frameworks [12,13] that simulate the quantization (e.g., mapping weights and activations to 8-bit integers) but compute gradients in floating-point to preserve training accuracy. This approach ensures that the final model keeps its accuracy while deployed on the real device [14].
- Application of compression techniques to pre-trained DNN models, such as post-training quantization, binarization, pruning, and clustering [8]. Post-training quantization freezes a pre-trained DNN and reduces memory usage and latency by converting floating-point parameters to lower-precision integers, often with minimal accuracy loss [15,16,17,18]. Binarization, an extreme form of quantization, reduces weights and activations to a single bit for maximum compression [19,20]. Pruning eliminates unnecessary parameters, either through structured pruning, which removes channels or filters to improve inference speed at some accuracy cost, or unstructured pruning, which zeroes out individual weights with minimal accuracy impact [21,22]. Clustering replaces similar weights with a smaller set of common centroid values, significantly reducing model size while preserving performance [23].
1.3. Deep Neural Networks in Embedded Systems
1.4. Deep Neural Networks for Electrocardiogram Signal Processing
1.5. Research Objectives
2. Materials and Methods
2.1. Methodological Concept
- Loading a trained TF DNN model into the development environment.
- Conversion to Lite Runtime (LiteRT) format, producing lightweight models for efficient execution on devices with limited processing power and memory.
- Post-training quantization, optimizing LiteRT DNNs to significantly reduce model size and computational complexity while keeping accuracy loss to a minimum.
- Implementation in ARM-based microcontroller boards:
- Raspberry Pi 4: The LiteRT Lite model is executed using the TensorFlow Lite Runtime library in Python, ensuring compatibility with the device’s Linux-based operating system and Python environment.
- ARM-based CPU systems: The model is adapted to LiteRT for Microcontrollers, a specialized library in C++ designed for resource-constrained environments, ensuring compatibility with embedded systems and standalone microcontroller platforms.
2.2. Loading Trained DNN Model
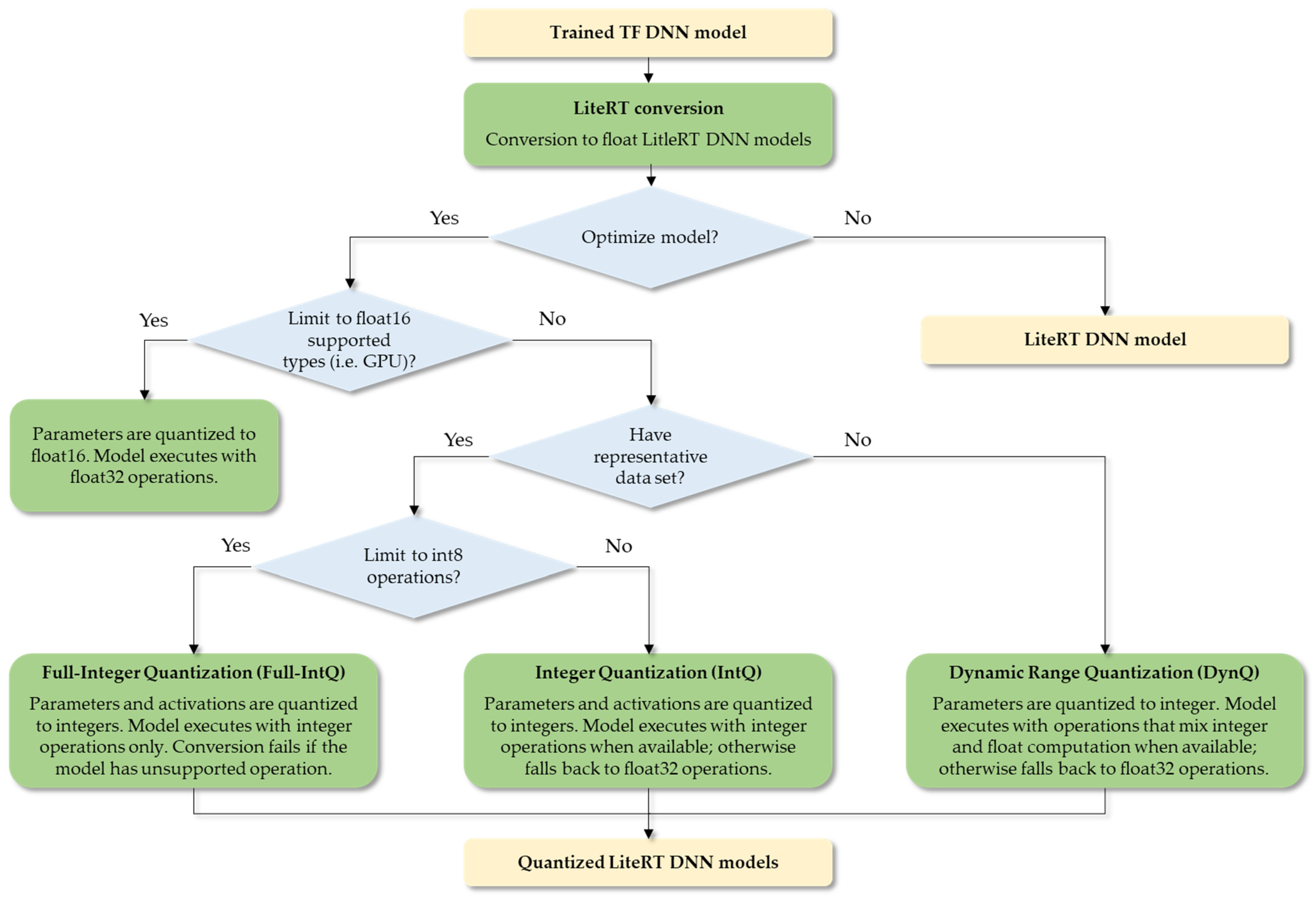
2.3. LiteRT Conversion
2.4. Post-Training Quantization
- LiteRT models without quantization retain full model precision, typically using 32-bit floating-point (float32) data types. The inference speed is the slowest, with the largest model size and highest resource usage.
- Dynamic range quantization (DynQ) reduces the LiteRT model size by converting the weights from float32 to 8-bit integers (int8). Since weights are constant tensors that remain unchanged during inference, their quantization scale is dynamically computed at runtime. This quantization is partial—biases, inputs, outputs, and activation streams remain in float32, which ensures minimal accuracy loss. Although the model size is reduced, the floating-point activation computations result in high resource usage.
- Integer Quantization (IntQ) with float fallback is a hybrid approach where the LiteRT model uses integer quantization for internal computations (activations) but keeps the inputs/outputs as float32 streams. This is particularly useful when working with floating-point inputs or data formats that require high diagnostic precision, such as sensor inputs (e.g., ECG signals). The biases remain in float32 format because they typically involve small adjustments that require high precision to avoid error accumulation, which could otherwise degrade the model’s performance. Nevertheless, the weights and internal activations are quantized to int8 to reduce memory usage and computational requirements. Since internal activations are variable tensors, their float32-to-int8 conversion requires careful pre-inference calibration, as it is likely to impact model accuracy.
- Full-Integer Quantization (Full-IntQ) involves quantizing all tensors of the LiteRT model entirely to 8-bit integers, minimizing memory usage and computational requirements, and achieving the fastest inference speed. The float32-to-int8 conversion of all variable tensors requires adequate pre-inference calibration because the accuracy of the Full-IntQ model is most significantly impacted by quantization.
- Conversion float32-to-int8 values:
- Conversion int8-to-float32 values:
2.5. Target Test Platforms
2.5.1. ARM-Based Microcontroller Board (Raspberry Pi 4)
2.5.2. ARM-Based Microcontroller Board (STM32F7)
2.6. Optimization and Test Strategy
2.6.1. Materials
- Coarse ventricular fibrillation (VF) with peak-to-peak ECG amplitude > 200 μV;
- Normal sinus rhythm (NSR) with visible P-QRS-T waves and heart rate 40–100 bpm;
- Other non-shockable rhythm (ONR), including atrial fibrillation/flutter, sinus bradycardia, supra-ventricular tachycardia, premature ventricular contractions, heart blocks, etc.;
- Asystole (ASYS) with low-amplitude ECG, having peak-to-peak signal deflection ≤ 100 µV for more than 4 s.
2.6.2. Optimization of Quantized LiteRT DNN Models Using Representative Datasets
- RDS random selection: The RDS includes S ECG recordings randomly chosen from the calibration database.
- RDS rhythm-based selection: The RDS includes S ECG recordings randomly selected from the calibration database in a balanced proportion of annotated rhythms (VF, NSR, ONR, and ASYS).
- RDS amplitude-based selection: The RDS includes S ECG recordings randomly selected from the calibration database, evenly distributed across five root mean square (RMS) amplitude ranges of the ECG signal: <100 μV, 100–200 μV, 200–500 μV, 500–1000 μV, and >1000 μV.
- Total calibration database: RDS contains the entire calibration dataset (4306 samples).
2.6.3. Testing
- GPU-based workstation: Runs the original TF DNN model within its development environment.
- Raspberry Pi 4 microcontroller: Executes the embedded LiteRT DNN model without quantization.
- STM32F7 microcontroller: Runs the C++ LiteRT DNN model tested both without quantization and with three quantization types (DynQ, IntQ, and Full-IntQ).
- Accuracy metrics:
- 2.
- Resource efficiency metrics:
- Execution time (Inference latency): Represents the total time taken by the microcontroller to execute all DNN operations in the end-to-end ECG diagnostic workflow. This includes processing the input—a 10 s ECG segment—and generating the corresponding output, which is the VF detection probability.
- Model size (flash memory usage): Represents the storage space required to deploy the DNN model on the microcontroller’s flash memory impacting how efficiently the model fits within the available memory constraints.
- Microcontroller memory usage: Represents the static RAM (SRAM) used for temporary storage during inference (e.g., input/output tensors, intermediate activations), or the Synchronous Dynamic RAM (SDRAM) used as external memory for larger datasets or computations when internal SRAM capacity is insufficient.
- Energy consumption: Represents the power consumed by the microcontroller board during the execution of a DNN model over time (t), calculated as follows:
3. Results
3.1. Optimization of Quantized LiteRT DNN Models Using Representative Datasets
3.2. Resource Efficiency Metrics
3.2.1. Model Size (Flash Memory Usage)
3.2.2. Microcontroller Memory Usage
3.2.3. Execution Time (Inference Latency)
3.2.4. Energy Consumption
3.3. Accuracy Metrics
- NSR—A single TN decision differs from the TF DNN model’s decision, resulting in a 0.4% increase in Sp for NSR.
- ONR—One TN and one FP decision differ from the TF DNN model’s output. These inverse decisions balance each other, leaving the Sp for ONR unchanged.
- ASYS—Two TN and two FP decisions diverge from the TF DNN model’s output. As with ONR, these inverse decisions balance each other, keeping the Sp for ASYS unchanged.
- VF—No inverse decisions are observed, and Se remains unchanged.
- NSR—No inverse decisions are observed, and Sp remains unchanged;
- ONR—Two TN decisions deviate from the TF DNN model’s output, resulting in a 0.1% increase in Sp for ONR;
- ASYS—Nine TN decisions deviate from the TF DNN model’s output, contributing to a 0.2% increase in Sp for ONR;
- VF—No inverse decisions are observed, and Se remains unchanged.
4. Discussion
5. Conclusions
Author Contributions
Funding
Institutional Review Board Statement
Informed Consent Statement
Data Availability Statement
Acknowledgments
Conflicts of Interest
References
- Subasi, A. Chapter 3—Machine learning techniques. In Practical Machine Learning for Data Analysis Using Python, 1st ed.; Subasi, A., Ed.; Academic Press: Cambridge, MA, USA, 2020; pp. 91–202. ISBN 9780128213797. [Google Scholar] [CrossRef]
- Goodfellow, I.; Bengio, Y.; Courville, A. Deep Learning; The MIT Press: Cambridge, UK, 2016. [Google Scholar]
- Lucan Orasan, I.; Seiculescu, C.; Caleanu, C.D. A Brief Review of Deep Neural Network Implementations for ARM Cortex-M Processor. Electronics 2022, 11, 2545. [Google Scholar] [CrossRef]
- Diab, M.S.; Rodriguez-Villegas, E. Embedded Machine Learning Using Microcontrollers in Wearable and Ambulatory Systems for Health and Care Applications: A Review. IEEE Access 2022, 10, 98450–98474. [Google Scholar] [CrossRef]
- Warden, P.; Situnayake, D. TinyML: Machine Learning with TensorFlow Lite on Arduino and Ultra-Lowpower Microcontrollers, 1st ed.; O’Reilly Media: Boston, MA, USA, 2019; pp. 1–405. [Google Scholar]
- Kim, E.; Kim, J.; Park, J.; Ko, H.; Kyung, Y. TinyML-Based Classification in an ECG Monitoring Embedded System. Comput. Mater. Contin. 2023, 75, 1751–1764. [Google Scholar] [CrossRef]
- Farag, M.M. A Tiny Matched Filter-Based CNN for Inter-Patient ECG Classification and Arrhythmia Detection at the Edge. Sensors 2023, 23, 1365. [Google Scholar] [CrossRef]
- Immonen, R.; Hämäläinen, T. Tiny Machine Learning for Resource-Constrained Microcontrollers. J. Sens. 2022, 2022, 7437023. [Google Scholar] [CrossRef]
- Shi, W.; Cao, J.; Zhang, Q.; Li, Y.; Xu, L. Edge computing: Vision and challenges. IEEE Internet Things J. 2016, 3, 637–646. [Google Scholar] [CrossRef]
- Berthelier, A.; Chateau, T.; Duffner, S.; Garcia, C.; Blanc, C. Deep Model Compression and Architecture Optimization for Embedded Systems: A Survey. J. Signal Process. Syst. 2020, 93, 863–878. [Google Scholar] [CrossRef]
- Busia, P.; Scrugli, M.A.; Jung, V.J.-B.; Benini, L.; Meloni, P. A Tiny Transformer for Low-Power Arrhythmia Classification on Microcontrollers. IEEE Trans. Biomed. Circuits Syst. 2024, 99, 1–11. [Google Scholar] [CrossRef]
- Chen, J.; Jiang, M.; Zhang, X.; da Silva, D.S.; de Albuquerque, V.H.C.; Wu, W. Implementing ultra-lightweight co-inference model in ubiquitous edge device for atrial fibrillation detection. Expert Syst. Appl. 2023, 216, 119407. [Google Scholar] [CrossRef]
- Gragnaniello, M.; Borghese, A.; Marrazzo, V.R.; Maresca, L.; Breglio, G.; Irace, A.; Riccio, M. Real-Time Myocardial Infarction Detection Approaches with a Microcontroller-Based Edge-AI Device. Sensors 2024, 24, 828. [Google Scholar] [CrossRef]
- Zhao, X.; Xu, R.; Guo, X. Post-training Quantization or Quantization-aware Training? That is the Question. In Proceedings of the China Semiconductor Technology International Conference (CSTIC), Shanghai, China, 26–27 June 2023; pp. 1–3. [Google Scholar] [CrossRef]
- Novac, P.-E.; Boukli Hacene, G.; Pegatoquet, A.; Miramond, B.; Gripon, V. Quantization and Deployment of Deep Neural Networks on Microcontrollers. Sensors 2021, 21, 2984. [Google Scholar] [CrossRef] [PubMed]
- De Melo Ribeiro, H.; Arnold, A.; Howard, J.P.; Shun-Shin, M.J.; Zhang, Y.; Francis, D.P.; Lim, P.B.; Whinnett, Z.; Zolgharni, M. ECG-based real-time arrhythmia monitoring using quantized deep neural networks: A feasibility study. Comput. Biol. Med. 2022, 143, 105249. [Google Scholar] [CrossRef] [PubMed]
- Wei, L.; Ma, Z.; Yang, C.; Yao, Q. Advances in the Neural Network Quantization: A Comprehensive Review. Appl. Sci. 2024, 14, 7445. [Google Scholar] [CrossRef]
- Maly, J.; Saab, R. A simple approach for quantizing neural networks. Appl. Comput. Harmon. Anal. 2023, 66, 138–150. [Google Scholar] [CrossRef]
- Tang, W.; Hua, G.; Wang, L. How to Train a Compact Binary Neural Network with High Accuracy? AAAI: Menlo Park, CA, USA, 2017; pp. 2625–2631. [Google Scholar]
- Pal Chowdhury, A.; Kulkarni, P.; Nazm Bojnordi, M. MB-CNN: Memristive Binary Convolutional Neural Networks for Embedded Mobile Devices. J. Low Power Electron. Appl. 2018, 8, 38. [Google Scholar] [CrossRef]
- TensorFlow. Pruning Comprehensive Guide. Available online: https://www.tensorflow.org/model_optimization/guide/pruning/comprehensive_guide (accessed on 28 November 2024).
- Yu, J.; Lukefahr, A.; Palframan, D.; Dasika, G.; Das, R.; Mahlke, S. Scalpel: Customizing DNN pruning to the underlying hardware parallelism. Sigarch. Comput. Archit. News 2017, 45, 548–560. [Google Scholar] [CrossRef]
- Google. TensorFlow Model Optimization. 2020. Available online: https://www.tensorflow.org/model_optimization/guide (accessed on 28 November 2024).
- Misko, J.; Jadhav, S.S.; Kim, Y. Extensible Embedded Processor for Convolutional Neural Networks. Sci. Program. 2021, 2021, 6630552. [Google Scholar] [CrossRef]
- Altman, M.B.; Wan, W.; Hosseini, A.S.; Nowdeh, S.A.; Alizadeh, M. Machine learning algorithms for FPGA Implementation in biomedical engineering applications: A review. Heliyon 2024, 10, e26652. [Google Scholar] [CrossRef]
- Mohan, N.; Hosni, A.; Atef, M. Neural Networks Implementations on FPGA for Biomedical Applications: A Review. SN Comput. Sci. 2024, 5, 1004. [Google Scholar] [CrossRef]
- Sanaullah, A.; Yang, C.; Alexeev, Y.; Yoshii, K.; Herbordt, M.C. Real-time data analysis for medical diagnosis using FPGA-accelerated neural networks. BMC Bioinform. 2018, 19 (Suppl. 18), 490. [Google Scholar] [CrossRef]
- CMSIS NN Software Library. Available online: https://arm-software.github.io/CMSIS-NN/latest/index.html (accessed on 28 November 2024).
- LiteRT for Microcontrollers. Available online: https://ai.google.dev/edge/litert/microcontrollers/overview (accessed on 28 November 2024).
- uTensor: TinyML AI Inference Library. Available online: https://github.com/uTensor/uTensor (accessed on 28 November 2024).
- PyTorch Mobile: End-to-End Workflow from Training to Deployment for iOS and Android Mobile Devices. Available online: https://pytorch.org/mobile/home/ (accessed on 28 November 2024).
- STMicroelectronics. X-CUBE-AI—AI Expansion Pack for STM32CubeMX. Available online: http://www.st.com/en/embedded-software/x-cube-ai.html (accessed on 28 November 2024).
- Xu, X.; Liu, H. ECG heartbeat classification using convolutional neural networks. IEEE Access 2020, 8, 8614–8619. [Google Scholar] [CrossRef]
- Shaker, A.M.; Tantawi, M.; Shedeed, H.A.; Tolba, M.F. Heartbeat Classification Using 1D Convolutional Neural Networks. Adv. Intell. Syst. Comput. 2020, 1058, 502–511. [Google Scholar] [CrossRef]
- Fan, X.; Yao, Q.; Cai, Y.; Miao, F.; Sun, F.; Li, Y. Multiscaled Fusion of Deep Convolutional Neural Networks for Screening Atrial Fibrillation from Single Lead Short ECG Recordings. IEEE J. Biomed. Health Inf. 2018, 22, 1744–1753. [Google Scholar] [CrossRef] [PubMed]
- Rubin, J.; Parvaneh, S.; Rahman, A.; Conroy, B.; Babaeizadeh, S. Densely connected convolutional networks for detection of atrial fibrillation from short single-lead ECG recordings. J. Electrocardiol. 2018, 51, S18–S21. [Google Scholar] [CrossRef]
- Parvaneh, S.; Rubin, J.; Rahman, A.; Conroy, B.; Babaeizadeh, S. Analyzing single-lead short ECG recordings using dense convolutional neural networks and feature-based post-processing to detect atrial fibrillation. Physiol. Meas. 2018, 39, 084003. [Google Scholar] [CrossRef]
- Zhao, Z.; Särkkä, S.; Rad, A.B. Kalman-based spectro-temporal ECG analysis using deep convolutional networks for atrial fibrillation detection. J. Signal Process. Syst. 2020, 92, 621–636. [Google Scholar] [CrossRef]
- Acharya, U.R.; Fujita, H.; Oh, S.L.; Hagiwara, Y.; Tan, J.H.; Adam, M. Automated detection of arrhythmias using different intervals of tachycardia ECG segments with convolutional neural network. Inf. Sci. 2017, 405, 81–90. [Google Scholar] [CrossRef]
- Fujita, H.; Cimr, D. Computer aided detection for fibrillations and flutters using deep convolutional neural network. Inf. Sci. 2019, 486, 231–239. [Google Scholar] [CrossRef]
- Tutuko, B.; Nurmaini, S.; Tondas, A.E.; Rachmatullah, M.N.; Darmawahyuni, A.; Esafri, R.; Firdaus, F.; Sapitri, A.I. AFibNet: An implementation of atrial fibrillation detection with convolutional neural network. BMC Med. Inf. Decis. Mak. 2021, 21, 216. [Google Scholar] [CrossRef]
- Nurmaini, S.; Tondas, A.E.; Darmawahyuni, A.; Rachmatullah, M.N.; Partan, R.U.; Firdaus, F.; Tutuko, B.; Pratiwi, F.; Juliano, A.H.; Khoirani, R. Robust detection of atrial fibrillation from short-term electrocardiogram using convolutional neural networks. Future Gener. Comput. 2020, 113, 304–317. [Google Scholar] [CrossRef]
- Fan, X.; Hu, Z.; Wang, R.; Yin, L.; Li, Y.; Cai, Y. A novel hybrid network of fusing rhythmic and morphological features for atrial fibrillation detection on mobile ECG signals. Neural Comput. Appl. 2020, 32, 8101–8113. [Google Scholar] [CrossRef]
- Xia, Y.; Wulan, N.; Wang, K.; Zhang, H. Detecting atrial fibrillation by deep convolutional neural networks. Comput. Biol. Med. 2018, 93, 84–92. [Google Scholar] [CrossRef] [PubMed]
- Attia, Z.I.; Noseworthy, P.A.; Lopez-Jimenez, F.; Asirvatham, S.J.; Deshmukh, A.J.; Gersh, B.J.; E Carter, R.; Yao, X.; A Rabinstein, A.; Erickson, B.J.; et al. An artificial intelligence enabled ECG algorithm for the identification of patients with atrial fibrillation during sinus rhythm: A retrospective analysis of outcome prediction. Lancet 2019, 394, 861–867. [Google Scholar] [CrossRef] [PubMed]
- Lai, D.; Bu, Y.; Su, Y.; Zhang, X.; Ma, C.S. Non-standardized patch-based ECG lead together with deep learning based algorithm for automatic screening of atrial fibrillation. IEEE J. Biomed. Health Inform. 2020, 24, 1569–1578. [Google Scholar] [CrossRef]
- Zhang, C.-J.; Lu, Y.; Tang, F.-Q.; Cai, H.-P.; Qian, Y.-F.; Wang, C. Heart failure classification using deep learning to extract spatiotemporal features from ECG. BMC Med. Inf. Decis. Mak. 2024, 24, 17. [Google Scholar] [CrossRef]
- Liu, N.; Wang, L.; Chang, Q.; Xing, Y.; Zhou, X. A Simple and Effective Method for Detecting Myocardial Infarction Based on Deep Convolutional Neural Network. J. Med. Imaging Health Inform. 2018, 8, 1508–1512. [Google Scholar] [CrossRef]
- Hammad, M.; Alkinani, M.H.; Gupta, B.B.; Abd El-Latif, A.A. Myocardial Infarction Detection Based on Deep Neural Network on Imbalanced Data. Multimed. Syst. 2022, 28, 1373–1385. [Google Scholar] [CrossRef]
- Rawal, V.; Prajapati, P.; Darji, A. Hardware Implementation of 1D-CNN Architecture for ECG Arrhythmia Classification. Biomed. Sig. Proc. Contr. 2023, 85, 104865. [Google Scholar] [CrossRef]
- Aruna, V.B.K.L.; Chitra, E.; Padmaja, M. Accelerating deep convolutional neural network on FPGA for ECG signal classification. Microprocess. Microsyst. 2023, 103, 104939. [Google Scholar] [CrossRef]
- Sá, P.; Aidos, H.; Roma, N.; Tomás, P. Heart Disease Detection Architecture for Lead I Off-the-Person ECG Monitoring Devices. In Proceedings of the 27th European Signal Processing Conference (EUSIPCO), A Coruna, Spain, 2–6 September 2019. [Google Scholar] [CrossRef]
- Zhao, Y.; Shang, Z.; Lian, Y. A 13.34 μW Event Driven Patient-Specific ANN Cardiac Arrythmia Classification for Wearable ECG Sensors. IEEE Trans. Biomed. Circ. Sys. 2020, 14, 186–197. [Google Scholar] [CrossRef]
- Lu, J.; Liu, D.; Hu, A.; Zhang, C.; Mo, C.; Guo, R.; Li, H. A Low-cost and Configurable Hardware Architecture of Sparse 1-D CNN for ECG Classification. In Proceedings of the 2022 IEEE 16th International Conference on Solid-State & Integrated Circuit Technology (ICSICT), Nangjing, China, 25–28 October 2022. [Google Scholar] [CrossRef]
- Ran, S.; Yang, X.; Liu, M.; Zhang, Y.; Cheng, C.; Zhu, H.; Yuan, Y. Homecare-Oriented ECG Diagnosis With Large-Scale Deep Neural Network for Continuous Monitoring on Embedded Devices. IEEE Trans. Instr. Meas. 2022, 71, 2503113. [Google Scholar] [CrossRef]
- Lu, J.; Liu, D.; Cheng, X.; Wei, L.; Hu, A.; Zou, X. An Efficient Unstructured Sparse Convolutional Neural Network Accelerator for Wearable ECG Classification Device. IEEE Trans. Circuits Syst. I Regul. Pap. 2022, 69, 4572–4582. [Google Scholar] [CrossRef]
- Faraone, A.; Delgado-Gonzalo, R. Convolutional-recurrent neural networks on low-power wearable platforms for cardiac arrhythmia detection. In Proceedings of the 2nd IEEE International Conference on Artificial Intelligence Circuits and Systems (AICAS), Genova, Italy, 31 August–2 September 2020; pp. 153–157. [Google Scholar]
- Ingolfsson, T.M.; Wang, X.; Hersche, M.; Burrello, A.; Cavigelli, L.; Benini, L. ECG-TCN: Wearable cardiac arrhythmia detection with a temporal convolutional network. In Proceedings of the IEEE 3rd International Conference on Artificial Intelligence Circuits and Systems (AICAS), Washington, DC, USA, 6–9 June 2021; pp. 1–4. [Google Scholar] [CrossRef]
- Kim, S.; Chon, S.; Kim, J.-K.; Kim, J.; Gil, Y.; Jung, S. Lightweight Convolutional Neural Network for Real-Time Arrhythmia Classification on Low-Power Wearable Electrocardiograph. In Proceedings of the 44th Annual International Conference of the IEEE Engineering in Medicine & Biology Society (EMBC), Scottish Event Campus, Glasgow, UK, 11–15 July 2022; pp. 1915–1918. [Google Scholar] [CrossRef]
- Huang, Z.; Herbozo Contreras, L.F.; Leung, W.H.; Yu, L.; Truong, N.D.; Nikpour, A.; Kavehei, O. Efficient Edge-AI Models for Robust ECG Abnormality Detection on Resource-Constrained Hardware. J. Cardiovasc. Transl. Res. 2024, 17, 879–892. [Google Scholar] [CrossRef] [PubMed]
- Sivapalan, G.; Nundy, K.K.; Dev, S.; Cardiff, B.; John, D. ANNet: A Lightweight Neural Network for ECG Anomaly Detection in IoT Edge Sensors. IEEE Tran. Biomed. Circuits Syst. 2022, 16, 24–35. [Google Scholar] [CrossRef]
- Elola, A.; Aramendi, E.; Irusta, U.; Picón, A.; Alonso, E.; Owens, P.; Idris, A. Deep Neural Networks for ECG-Based Pulse Detection during Out-of-Hospital Cardiac Arrest. Entropy 2019, 21, 305. [Google Scholar] [CrossRef]
- Nguyen, M.T.; Kiseon, K. Feature Learning Using Convolutional Neural Network for Cardiac Arrest Detection. In Proceedings of the 2018 International Conference on Smart Green Technology in Electrical and Information Systems (ICSGTEIS), Bali, Indonesia, 25–27 October 2018; pp. 39–42. [Google Scholar] [CrossRef]
- Acharya, U.R.; Fujita, H.; Oh, S.L.; Raghavendra, U.; Tan, J.H.; Adam, M.; Gertych, A.; Hagiwara, Y. Automated identification of shockable and non-shockable life-threatening ventricular arrhythmias using convolutional neural network. Future Gener. Comput. Syst. 2018, 79, 952–959. [Google Scholar] [CrossRef]
- Irusta, U.; Aramendi, E.; Chicote, B.; Alonso, D.; Corcuera, C.; Veintemillas, J.; Larrea, A.; Olabarria, M. Deep learning approach for a shock advise algorithm using short electrocardiogram analysis intervals. Resuscitation 2019, 142, e28–e114. [Google Scholar] [CrossRef]
- Picon, A.; Irusta, U.; lvarez-Gila, A.; Aramendi, E.; Alonso-Atienza, F.; Figuera, C.; Ayala, U.; Garrote, E.; Wik, L.; Kramer-Johansen, J.; et al. Mixed convolutional and long short-term memory network for the detection of lethal ventricular arrhythmia. PLoS ONE 2019, 14, e0216756. [Google Scholar] [CrossRef]
- Krasteva, V.; Ménétré, S.; Didon, J.-P.; Jekova, I. Fully Convolutional Deep Neural Networks with Optimized Hyperparameters for Detection of Shockable and Non-Shockable Rhythms. Sensors 2020, 20, 2875. [Google Scholar] [CrossRef]
- Isasi, I.; Irusta, U.; Aramendi, E.; Eftestøl, T.; Kramer-Johansen, J.; Wik, L. Rhythm Analysis during Cardiopulmonary Resuscitation Using Convolutional Neural Networks. Entropy 2020, 22, 595. [Google Scholar] [CrossRef]
- Isasi, I.; Irusta, U.; Aramendi, E.; Olsen, J.-Å.; Wik, L. Detection of shockable rhythms using convolutional neural networks during chest compressions provided by a load distributing band. In Proceedings of the 2020 Computing in Cardiology Conference (CinC), Rimini, Italy, 13–16 September 2020; Volume 47, pp. 1–4. [Google Scholar] [CrossRef]
- Hajeb, M.S.; Cascella, A.; Valentine, M.; Chon, K.H. Deep Neural Network Approach for Continuous ECG-Based Automated External Defibrillator Shock Advisory System During Cardiopulmonary Resuscitation. J. Am. Heart Assoc. 2021, 10, e019065. [Google Scholar] [CrossRef] [PubMed]
- Gong, Y.; Wei, L.; Yan, S.; Zuo, F.; Zhang, H.; Li, Y. Transfer learning based deep network for signal restoration and rhythm analysis during cardiopulmonary resuscitation using only the ECG waveform. Inf. Sci. 2023, 626, 754–772. [Google Scholar] [CrossRef]
- Jekova, I.; Krasteva, V. Optimization of End-to-End Convolutional Neural Networks for Analysis of Out-of-Hospital Cardiac Arrest Rhythms during Cardiopulmonary Resuscitation. Sensors 2021, 21, 4105. [Google Scholar] [CrossRef]
- Krasteva, V.; Didon, J.-P.; Ménétré, S.; Jekova, I. Deep Learning Strategy for Sliding ECG Analysis during Cardiopulmonary Resuscitation: Influence of the Hands-Off Time on Accuracy. Sensors 2023, 23, 4500. [Google Scholar] [CrossRef] [PubMed]
- Shen, C.P.; Freed, B.C.; Walter, D.P.; Perry, J.C.; Barakat, A.F.; Elashery, A.R.A.; Shah, K.S.; Kutty, S.; McGillion, M.; Ng, F.S.; et al. Convolution Neural Network Algorithm for Shockable Arrhythmia Classification Within a Digitally Connected Automated External Defibrillator. J. Am. Heart Assoc. 2023, 12, e026974. [Google Scholar] [CrossRef]
- LiteRT Overview. Available online: https://ai.google.dev/edge/litert (accessed on 28 November 2024).
- Model Conversion Overview. Available online: https://ai.google.dev/edge/litert/models/convert (accessed on 28 November 2024).
- Post-Training Quantization. Available online: https://ai.google.dev/edge/litert/models/post_training_quantization (accessed on 28 November 2024).
- LiteRT 8-Bit Quantization Specification. Available online: https://ai.google.dev/edge/litert/models/quantization_spec (accessed on 28 November 2024).
- Raspberry Pi. Available online: https://www.raspberrypi.com/products/raspberry-pi-4-model-b/specifications/ (accessed on 28 November 2024).
- Discovery Kit with STM32F769NI MCU. Available online: https://www.st.com/en/evaluation-tools/32f769idiscovery.html (accessed on 28 November 2024).
- Integrated Development Environment for STM32. Available online: https://www.st.com/en/development-tools/stm32cubeide.html (accessed on 28 November 2024).
- Koster, R.; Baubin, M.; Bossaert, L.; Caballero, A.; Cassan, P.; Castrén, M.; Smyth, M.A.; Olasveengen, T.; Monsieurs, K.G.; Raffay, V.; et al. European Resuscitation Council Guidelines for Resuscitation 2010 Section 2. Adult basic life support and use of automated external defibrillators. Resuscitation 2010, 81, 1277–1292. [Google Scholar] [CrossRef]
- Perkins, G.D.; Handley, A.J.; Koster, R.W.; Castrén, M.; Smyth, M.A.; Olasveengen, T.; Monsieurs, K.G. European Resuscitation Council Guidelines for Resuscitation 2015: Section 2. Adult basic life support and automated external defibrillation. Resuscitation 2015, 95, 81–99. [Google Scholar] [CrossRef]
- Kerber, R.E.; Becker, L.B.; Bourland, J.D.; Cummins, R.O.; Hallstrom, A.P.; Michos, M.B.; Nichol, G.; Ornato, J.P.; Thies, W.H.; White, R.D.; et al. Automatic External Defibrillators for Public Access Defibrillation: Recommendations for Specifying and Reporting Arrhythmia Analysis Algorithm Performance, Incorporating New Waveforms, and Enhancing Safety. Circulation 1997, 95, 1677–1682. [Google Scholar] [CrossRef]
- Ye, N.; Zeng, Z.; Zhou, J.; Zhu, L.; Duan, Y.; Wu, Y.; Wu, J.; Zeng, H.; Gu, Q.; Wang, X.; et al. OoD-Control: Generalizing Control in Unseen Environments. IEEE Trans Pattern. Anal. Mach. Intell. 2024, 46, 7421–7433. [Google Scholar] [CrossRef]
- TensorFlow Lite for Microcontrollers. Available online: https://github.com/tensorflow/tflite-micro (accessed on 7 July 2023).
- Huber, P.; Göhner, U.; Trapp, M.; Zender, J.; Lichtenberg, R. Analysis of Neural Network Inference Response Times on Embedded Platforms. In Proceedings of the 2024 Asian Conference on Communication and Networks (ASIANComNet), Bangkok, Thailand, 24–27 October 2024; pp. 1–7. [Google Scholar] [CrossRef]
- Ultra-Low-Power with FPU Arm Cortex-M4 MCU 80 MHz with 1 Mbyte of Flash Memory, USB OTG, DFSDM. Available online: https://www.st.com/en/microcontrollers-microprocessors/stm32l475vg.html (accessed on 28 November 2024).
- Nordic Semiconductor nRF52 Series SoCs. Available online: https://www.mouser.bg/new/nordic-semiconductor/nrf52-series-soc/ (accessed on 28 November 2024).
- Nordic Semiconductor nRF52840 Multi-Protocol 2.4GHz SoC. Available online: https://www.mouser.bg/new/nordic-semiconductor/nordic-nrf52840-soc/ (accessed on 28 November 2024).











| LiteRT DNN Model | RDS Use | Inputs | Outputs | Activations | Weights | Biases |
|---|---|---|---|---|---|---|
| Without quantization | No | float32 | float32 | float32 | float32 | float32 |
| Dynamic Range Quantization (DynQ) | No | float32 | float32 | float32 | int8 | float32 |
| Integer Quantization (IntQ) | Yes | float32 | float32 | int8 | int8 | float32 |
| Full-Integer Quantization (Full-IntQ) | Yes | int8 | int8 | int8 | int8 | int8 |
| Out-of-Hospital Cardiac Arrest ECG Databases | |||
|---|---|---|---|
| Calibration | Validation | Test | |
| Shockable rhythms | |||
| Ventricular fibrillation (VF) | 255 | 433 | 414 |
| Non-shockable rhythms | |||
| Normal sinus rhythm (NSR) | 162 | 254 | 247 |
| Other non-shockable rhythm (ONR) | 1251 | 2514 | 2267 |
| Asystole (ASYS) | 2638 | 5331 | 4554 |
| Model Size (Flash) | SRAM Usage | SDRAM Usage | Execution Time | Energy Consumption | |
|---|---|---|---|---|---|
| TensorFlow DNN model in GPU-based workstation | |||||
| TF DNN model | 149,452 Bytes | NA | NA | 1.007 ± 0.147 ms | NA |
| LiteRT DNN model in Arm-based microcontroller (Raspberry Pi 4) | |||||
| Non-Quantized | 40,372 Bytes | NA | NA | 1.064 ± 0.025 ms | 3.91 mJ |
| C++ LiteRT DNN models in Arm-based microcontroller (STM32F7) | |||||
| Non-quantized | 40,372 Bytes | 234,476 Bytes (44.72% *) | 202,860 Bytes (2.44% #) | 4824 ± 0.612 ms | 4592 mJ |
| DynQ | 20,712 Bytes | ERR | ERR | ERR | ERR |
| IntQ | 20,424 Bytes | 214,528 Bytes (40.92% *) | 54,956 Bytes (0.66% #) | 615.7 ± 0.468 ms | 586 mJ |
| Full-IntQ | 20,120 Bytes | 214,224 Bytes (40.86% *) | 54,804 Bytes (0.66% #) | 614.6 ± 0.483 ms | 585 mJ |
| TF DNN (Reference) | LiteRT DNN (Quantized) | ||
|---|---|---|---|
| LiteRT DNN (Non-quantized) | IntQ | Full-IntQ | |
| Normal sinus rhythm (Specificity) | 99.60% (246/247) | 100% (247/247) | 99.60% (246/247) |
| Other non-shockable rhythms (Specificity) | 98.85% (2241/2267) | 98.85% (2241/2267) | 98.94% (2243/2267) |
| Asystole (Specificity) | 99.54% (4533/4554) | 99.54% (4533/4554) | 99.74% (4542/4554) |
| Ventricular fibrillation (Sensitivity) | 98.55% (408/414) | 98.55% (408/414) | 98.55% (408/414) |
| This Study (Full-IntQ) | Shen et al. (2023) [74] | |
|---|---|---|
| Test platform: | ||
| Microprocessor On-chip flash SRAM | 32-bit @ 216 MHz 2 MB 512 kB | 32-bit @ 200 MHz 2 MB 512 kB |
| DNN model: | ||
| Input: one-lead ECG | 1250 samples (10 s @ 125 Hz) | 2100 samples (7 s @ 300 Hz) |
| CNN layers | 5 | 5 |
| Filters | {20, 15, 15, 10, 5} | 16 per layer (average) |
| Kernel size | 10 | 3 |
| Activation | ReLU | Leaky ReLU |
| Max-pooling layers | 5 | 5 |
| Output: one unit | sigmoid activation | SoftMax activation |
| Performance metrics: | ||
| Sensitivity | 98.6% (408/414) | 98.0% (350/357) |
| Specificity | 99.5% (7031/7068) | 100% (648/648) |
| Execution time | 614.6 ± 0.483 ms | 383 ± 29 ms |
| Model | Input | TEST PLATFORM | Model Size | SRAM Usage | Execution Time |
|---|---|---|---|---|---|
| CNN for VF detection (this study) | 1250 samples (10 s @ 125 Hz) | Raspberry Pi 4 board based on ARM Cortex-A72 | |||
| LiteRT DNN model | 40 kB | NA | 1 ms | ||
| CNN for heartbeat classification [7] | 64 samples (0.5 s @ 128 Hz) | Raspberry Pi 3 board based on ARM Cortex-A53 | |||
| QAT model IntQ model Full-IntQ model | 27 kB 14 kB 15 kB | 12–24 MB *# 21 MB * 12–24 MB *# | 1 ms 0.65 ms 0.67 ms | ||
| CNN for VF detection (this study) | 1250 samples (10 s @ 125 Hz) | STM32F7 board based on ARM Cortex-M7 | |||
| IntQ model Full-IntQ model | 20 kB 20 kB | 214 kB 214 kB | 616 ms 615 ms | ||
| CNN for heartbeat classification [58] | 140 samples (0.56 s @ 250 Hz) | STM32L475 board based on ARM Cortex-M4 | 36 kB | NA | 127 ms |
| CNN for arrhythmia detection [57] | 640 samples (6 s @ 107 Hz) | nRF52832 SoC based on ARM Cortex-M4 | 196 kB | 9 kB | 379 ms |
| MobileNetV2 for arrhythmia detection, optimized for size and speed [59] | 1000 samples (10 s @ 100 Hz) | nRF52840 SoC based on ARM Cortex-M4 | 149–177 kB | 157 kB | 298–480 ms |
Disclaimer/Publisher’s Note: The statements, opinions and data contained in all publications are solely those of the individual author(s) and contributor(s) and not of MDPI and/or the editor(s). MDPI and/or the editor(s) disclaim responsibility for any injury to people or property resulting from any ideas, methods, instructions or products referred to in the content. |
© 2025 by the authors. Licensee MDPI, Basel, Switzerland. This article is an open access article distributed under the terms and conditions of the Creative Commons Attribution (CC BY) license (https://creativecommons.org/licenses/by/4.0/).
Share and Cite
Krasteva, V.; Stoyanov, T.; Jekova, I. Implementing Deep Neural Networks on ARM-Based Microcontrollers: Application for Ventricular Fibrillation Detection. Appl. Sci. 2025, 15, 1965. https://doi.org/10.3390/app15041965
Krasteva V, Stoyanov T, Jekova I. Implementing Deep Neural Networks on ARM-Based Microcontrollers: Application for Ventricular Fibrillation Detection. Applied Sciences. 2025; 15(4):1965. https://doi.org/10.3390/app15041965
Chicago/Turabian StyleKrasteva, Vessela, Todor Stoyanov, and Irena Jekova. 2025. "Implementing Deep Neural Networks on ARM-Based Microcontrollers: Application for Ventricular Fibrillation Detection" Applied Sciences 15, no. 4: 1965. https://doi.org/10.3390/app15041965
APA StyleKrasteva, V., Stoyanov, T., & Jekova, I. (2025). Implementing Deep Neural Networks on ARM-Based Microcontrollers: Application for Ventricular Fibrillation Detection. Applied Sciences, 15(4), 1965. https://doi.org/10.3390/app15041965

