Prediction of Ground Vibration Velocity Induced by Long Hole Blasting Using a Particle Swarm Optimization Algorithm
Abstract
1. Introduction
2. Long Hole Blasting Vibration Test
3. Mathematical Model of Long Hole Blasting Vibration Velocity
4. Machine Learning Model
4.1. Support Vector Regression Model
4.2. Random Forest Model
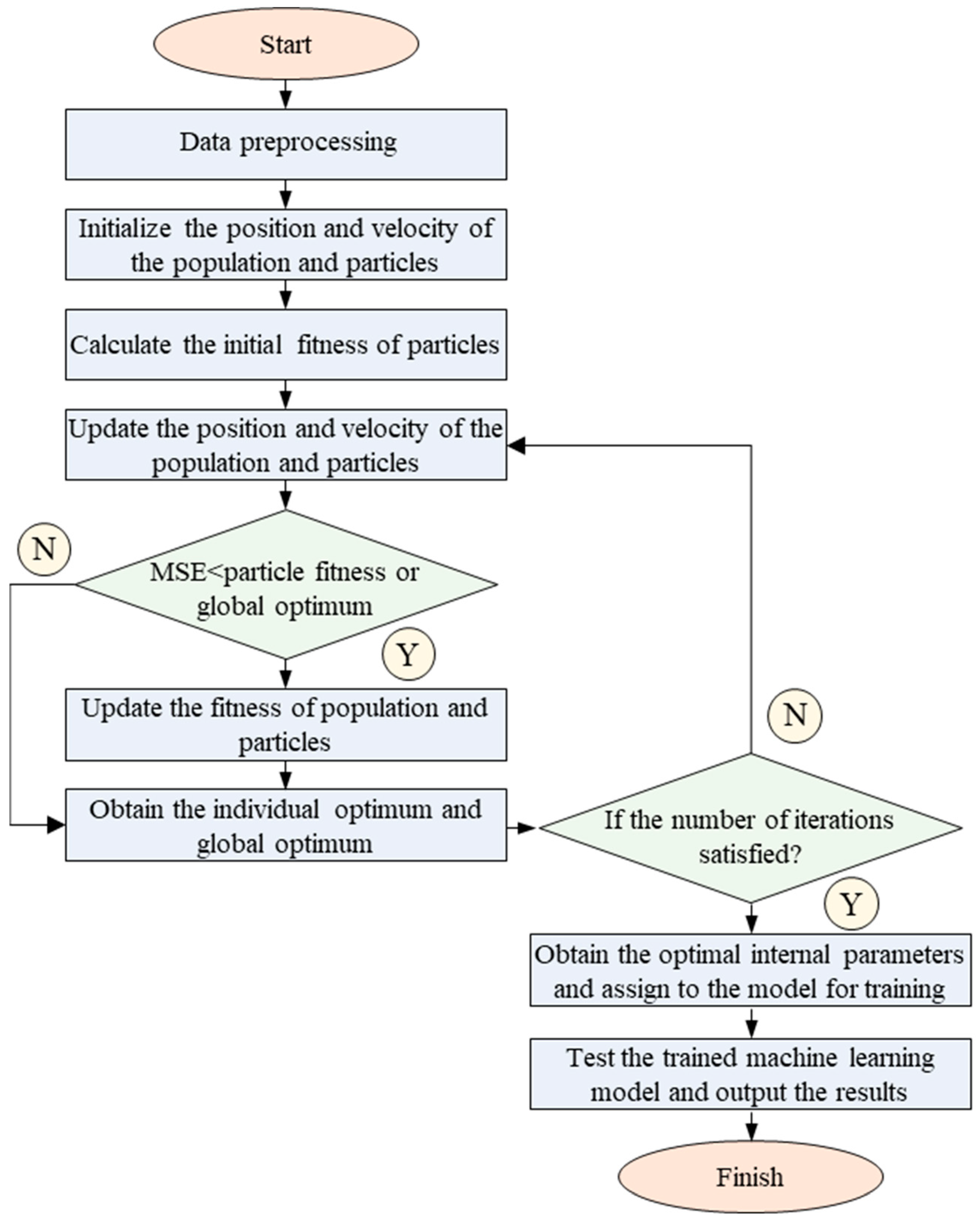
4.3. Hyperparameter Optimization
4.4. Model Performance
5. Vibration Velocity Prediction of Long Hole Blasting
5.1. Peak Particle Velocity Prediction Using the Support Vector Regression Model
5.2. Peak Particle Velocity Prediction Using Random Forest Model
6. Conclusions
- (1)
- Vibration monitoring tests were conducted on underground long hole blasting at critical surface facilities. The measured data of the long hole blasting vibration velocity were fitted using the fitting equation based on the USBM formula, which demonstrated smaller errors. Subsequently, a vertical mass point peak vibration velocity model was established specifically for the Hongling Lead–Zinc Mine. After eliminating noise data, the R2 between the predicted and measured values of the mass point peak vibration velocity increased by 0.3771.
- (2)
- Leveraging the particle swarm intelligence optimization algorithm, two machine learning model programs tailored for small sample data, PSO-SVR and PSO-RF, have been meticulously crafted. Through iterative optimization using the training set data, the penalty factor C of the SVR model was determined to be 15.2756, and the kernel function deviation g is 0.6742. Simultaneously, the decision tree count (k) of the RF model is set as 23, and the number of random variables for splitting nodes (m) is set as three.
- (3)
- Two machine learning models, PSO-SVR and PSO-RF, were developed with optimized parameters to predict the peak vibration velocity of particles resulting from underground long hole blasting. Compared to the fitting equation based on the USBM formula, both the PSO-SVR and PSO-RF models notably improve the precision. Specifically, the PSO-SVR model (with an impressive R2 value of 0.9645) exhibits slightly superior performance in predicting the test set data compared to the PSO-RF model (with an R2 value of 0.8048).
- (4)
- The prediction of extreme points of measured values by PSO-SVR and PSO-RF for both the training and test sets did not meet ideal results. This discrepancy could be attributed to the complexity of the correlation between the input and output parameters in the test data, as well as the limited number of measured data points. The challenges need to be further studied to address this. Despite these limitations, both learning models remain effective and suitable tools for predicting the particle vibration velocity resulting from blasting activities. Importantly, they offer viable alternatives to performing time-consuming and cumbersome tests on site.
Author Contributions
Funding
Institutional Review Board Statement
Informed Consent Statement
Data Availability Statement
Acknowledgments
Conflicts of Interest
References
- Zheng, Q.; Xu, Y.; Yin, Z.; Wang, F.; Zhang, H. Dynamic tensile behaviour under impact loading for rocks damaged by static precompression. Arch. Civ. Mech. Eng. 2023, 23, 199. [Google Scholar] [CrossRef]
- Guan, X.; Yang, N.; Zhang, W.; Li, M.; Liu, Z. Vibration response and failure modes analysis of the temporary support structure under blasting excavation of tunnels. Eng. Fail. Anal. 2022, 136, 106188. [Google Scholar] [CrossRef]
- Li, H.T.; Shu, D.Q. Influential factors analysis of blasting vibration attenuation law. Eng. J. Wuhan Univ. 2005, 38, 79–82. [Google Scholar]
- Li, H.; Lu, W.; Shu, D.; Yang, X.; Yi, C. Study of energy attenuation law of blast-induced seismic wave. Chinese J. Rock Mech. Eng. 2010, 29, 3364–3369. [Google Scholar]
- Ghosh, A.; Daemen, J.J.K. A Simple New Blast Vibration Predictor (Based on Wave Propagation Laws). In Proceedings of the ARMA US Rock Mechanics/Geomechanics Symposium, College Station, TX, USA, June 1983; p. ARMA-83. [Google Scholar]
- Duvall, W.I.; Petkof, B. Spherical Propagation of Explosion-Generated Strain Pulses in Rock; US Department of the Interior, Bureau of Mines: Washington, DC, USA, 1959.
- Langefors, U. Ground Vibrations in Blasting. Water Power 1958. [Google Scholar]
- Roy, P.P. Vibration Control in an Opencast Mine Based on Improved Blast Vibration Predictors. Min. Sci. Technol. 1991, 12, 157–165. [Google Scholar]
- Khandelwal, M.; Singh, T.N. Prediction of blast induced ground vibrations and frequency in opencast mine: A neural network approach. J. Sound Vib. 2006, 289, 711–725. [Google Scholar] [CrossRef]
- Khandelwal, M.; Singh, T.N. Evaluation of blast-induced ground vibration predictors. Soil Dyn. Earthq. Eng. 2007, 27, 116–125. [Google Scholar] [CrossRef]
- Khandelwal, M.; Singh, T.N. Prediction of blast-induced ground vibration using artificial neural network. Int. J. Rock Mech. Min. Sci. 2009, 46, 1214–1222. [Google Scholar] [CrossRef]
- Monjezi, M.; Hasanipanah, M.; Khandelwal, M. Evaluation and prediction of blast-induced ground vibration at Shur River Dam, Iran, by artificial neural network. Neural Comput. Appl. 2013, 22, 1637–1643. [Google Scholar] [CrossRef]
- Khandelwal, M. Evaluation and prediction of blast-induced ground vibration using support vector machine. Int. J. Rock Mech. Min. Sci. 2010, 47, 509–516. [Google Scholar] [CrossRef]
- Khandelwal, M. Blast-induced ground vibration prediction using support vector machine. Eng. Comput. 2011, 27, 193–200. [Google Scholar] [CrossRef]
- Hasanipanah, M.; Monjezi, M.; Shahnazar, A.; Jahed Armaghani, D.; Farazmand, A. Feasibility of indirect determination of blast induced ground vibration based on support vector machine. Meas. J. Int. Meas. Confed. 2015, 75, 289–297. [Google Scholar] [CrossRef]
- Cheng, Z. Analysis of Blasting Vibration Signal and Prediction of Vibration in Hongling Lead-zinc Mine. Master’s Thesis, Northeastern University, Shenyang, China, 2015. [Google Scholar]
- Xu, S. Stability Analysis and Blasting Parameters Optimization in Deep Exploitation of Deep Stope. Ph.D. Thesis, Northeastern University, Shenyang, China, 2016. [Google Scholar]
- Hajihassani, M.; Armaghani, D.J.; Marto, A.; Tonnizam Mohamad, E. Ground vibration prediction in quarry blasting through an artificial neural network optimized by imperialist competitive algorithm. Bull. Eng. Geol. Environ. 2015, 74, 873–886. [Google Scholar] [CrossRef]
- Shang, Y.; Nguyen, H.; Bui, X.N.; Tran, Q.H.; Moayedi, H. A Novel Artificial Intelligence Approach to Predict Blast-Induced Ground Vibration in Open-Pit Mines Based on the Firefly Algorithm and Artificial Neural Network. Nat. Resour. Res. 2020, 29, 723–737. [Google Scholar] [CrossRef]
- Nguyen, H.; Choi, Y.; Bui, X.N.; Nguyen-Thoi, T. Predicting blast-induced ground vibration in open-pit mines using vibration sensors and support vector regression-based optimization algorithms. Sensors 2020, 20, 132. [Google Scholar] [CrossRef] [PubMed]
- Chen, W.; Hasanipanah, M.; Nikafshan Rad, H.; Jahed Armaghani, D.; Tahir, M.M. A new design of evolutionary hybrid optimization of SVR model in predicting the blast-induced ground vibration. Eng. Comput. 2021, 37, 1455–1471. [Google Scholar] [CrossRef]
- Yang, H.; Nikafshan Rad, H.; Hasanipanah, M.; Bakhshandeh Amnieh, H.; Nekouie, A. Prediction of Vibration Velocity Generated in Mine Blasting Using Support Vector Regression Improved by Optimization Algorithms. Nat. Resour. Res. 2020, 29, 807–830. [Google Scholar] [CrossRef]
- Wang, Y.; Wang, J.; Zhou, X.; Zhao, T.; Gu, J. Prediction of Blasting Vibration Intensity by Improved PSO-SVR on Apache Spark Cluster. In Proceedings of the Computational Science–ICCS 2018: 18th International Conference, Wuxi, China, 11–13 June 2018; Lecture Notes in Computer Science (LNCS) (Including Subseries Lecture Notes in Artificial Intelligence and Lecture Notes in Bioinformatics). Volume 10861, pp. 748–759. [Google Scholar] [CrossRef]
- Zhou, J.; Asteris, P.G.; Armaghani, D.J.; Pham, B.T. Prediction of ground vibration induced by blasting operations through the use of the Bayesian Network and random forest models. Soil Dyn. Earthq. Eng. 2020, 139, 106390. [Google Scholar] [CrossRef]
- Azimi, Y. Prediction of seismic wave intensity generated by bench blasting using intelligence committee machines. Int. J. Eng. Trans. A Basics 2019, 32, 617–627. [Google Scholar] [CrossRef]
- Zhang, X.; Nguyen, H.; Bui, X.N.; Tran, Q.H.; Nguyen, D.A.; Bui, D.T.; Moayedi, H. Novel Soft Computing Model for Predicting Blast-Induced Ground Vibration in Open-Pit Mines Based on Particle Swarm Optimization and XGBoost. Nat. Resour. Res. 2020, 29, 711–721. [Google Scholar] [CrossRef]
- Murlidhar, B.R.; Nguyen, H.; Rostami, J.; Bui, X.N.; Armaghani, D.J.; Ragam, P.; Mohamad, E.T. Prediction of flyrock distance induced by mine blasting using a novel Harris Hawks optimization-based multi-layer perceptron neural network. J. Rock Mech. Geotech. Eng. 2021, 13, 1413–1427. [Google Scholar] [CrossRef]
- Armaghani, D.J.; Hajihassani, M.; Mohamad, E.T.; Marto, A.; Noorani, S.A. Blasting-induced flyrock and ground vibration prediction through an expert artificial neural network based on particle swarm optimization. Arab. J. Geosci. 2014, 7, 5383–5396. [Google Scholar] [CrossRef]
- Ghasemi, E.; Kalhori, H.; Bagherpour, R. A new hybrid ANFIS–PSO model for prediction of peak particle velocity due to bench blasting. Eng. Comput. 2016, 32, 607–614. [Google Scholar] [CrossRef]
- Hasanipanah, M.; Faradonbeh, R.S.; Amnieh, H.B.; Armaghani, D.J.; Monjezi, M. Forecasting blast-induced ground vibration developing a CART model. Eng. Comput. 2017, 33, 307–316. [Google Scholar] [CrossRef]
- Fattahi, H.; Hasanipanah, M. Prediction of Blast-Induced Ground Vibration in a Mine Using Relevance Vector Regression Optimized by Metaheuristic Algorithms. Nat. Resour. Res. 2021, 30, 1849–1863. [Google Scholar] [CrossRef]
- Zang, X.; Wang, H. Preliminary exploration of the velocity attenuation equation form of blast vibration. Met. Mine 2002, 4, 36–37. [Google Scholar]
- Bi, W.; Shi, C. Optimization selection of blasting vibration velocity attenuation formulas. Rock Soil Mech. 2004, 25, 99–102. [Google Scholar]
- Xie, L. Research on the Technology for Synergetic Mining of Pillars and Controlling the Blasting Vibration Hazard in Overlapping Goaf. Ph.D. Thesis, Northeastern University, Shenyang, China, 2021. [Google Scholar]
- Engelbrecht, A.P. Computational Intelligence: An Introduction; John Wiley & Sons: Hoboken, NJ, USA, 2007. [Google Scholar]
- Cortes, C.; Vapnik, V. Support-vector networks. Mach. Learn. 1995, 20, 273–297. [Google Scholar] [CrossRef]
- Ma, Y.; Jiang, Q.; Meng, Z.; Li, Y.H.; Wang, D.; Liu, H. Classification of land use in farming area based on random forest algorithm. Trans. Chin. Soc. Agric. Mach. 2016, 47, 297–303. [Google Scholar]
- Jin, Z.; Shang, J.; Zhu, Q.; Ling, C.; Xie, W.; Qiang, B. Random forests. Mach. Learn. 2001, 45, 5–32. [Google Scholar] [CrossRef]
- Cutler, A.; Cutler, D.R.; Stevens, J.R. Random Forests. In Ensemble Machine Learning; Springer: New York, NY, USA, 2012; pp. 157–175. [Google Scholar] [CrossRef]
- Abdi, M.J. Farsi Handwriting Recognition With Mixture of Rbf Experts Based on Particle Swarm Optimization. Int. J. Inf. Sci. Comput. Math. 2010, 2, 129–136. [Google Scholar]
- Jin, W.; Zhang, J.-Q.; Zhang, X. Face recognition method based on support vector machine and particle swarm optimization. Expert Syst. Appl. 2011, 38, 4390–4393. [Google Scholar] [CrossRef]
- Abdi, M.J.; Giveki, D. Automatic detection of erythemato-squamous diseases using PSO-SVM based on association rules. Eng. Appl. Artif. Intell. 2013, 26, 603–608. [Google Scholar] [CrossRef]











| Parameters | Minimum Value | Maximum Value | Mean Value | Standard Deviation |
|---|---|---|---|---|
| The charge weight (kg) | 1500 | 7198 | 3153.50 | 1641.2208 |
| Maximum charge per delay (kg) | 319 | 830 | 510.09 | 163.8998 |
| The number of delays | 5 | 17 | 8.87 | 3.4616 |
| The horizontal distance between the blasting point and the measurement point (m) | 125.98 | 723.33 | 400.86 | 180.8581 |
| The elevation difference between the blasting point and the measurement point (m) | 76.00 | 187.50 | 160.46 | 40.1046 |
| The peak particle velocity in the vertical direction (cm/s) | 0.0068 | 1.7200 | 0.4742 | 0.4104 |
| Parameters | Value |
|---|---|
| Number of iterations (m) | 1000 |
| Number of particles (n) | 500 |
| Penalty factor C1 | 2 |
| Penalty factor C2 | 2 |
| Inertia weight (ωine) | 0.8 |
| Constrained weight (ωcon) | 0.5 |
| Number | Training Set (35 Groups) | Testing Set (6 Groups) | ||||||
|---|---|---|---|---|---|---|---|---|
| Penalty Factor, C | Kernel Function Deviation, g | MAE | MSE | R2 | MAE | MSE | R2 | |
| 1 | 1.8831 | 4.2451 | 0.0779 | 0.0166 | 0.8587 | 0.1498 | 0.04589 | 0.7735 |
| 2 | 2.0851 | 4.1060 | 0.0772 | 0.0165 | 0.8595 | 0.1473 | 0.04537 | 0.7795 |
| 3 | 2.0450 | 4.1143 | 0.0775 | 0.0166 | 0.8590 | 0.1474 | 0.04533 | 0.7790 |
| 4 | 15.2756 | 0.6742 | 0.0885 | 0.0205 | 0.8219 | 0.1022 | 0.0252 | 0.9645 |
| 5 | 1.8746 | 4.2967 | 0.0776 | 0.0165 | 0.8594 | 0.1506 | 0.04617 | 0.7709 |
| 6 | 2.0812 | 4.1041 | 0.0773 | 0.0165 | 0.8594 | 0.1473 | 0.04534 | 0.7793 |
| 7 | 1.9725 | 4.2509 | 0.0771 | 0.0164 | 0.8603 | 0.1499 | 0.04607 | 0.7726 |
| 8 | 1.9340 | 4.2496 | 0.0775 | 0.0165 | 0.8597 | 0.1498 | 0.04598 | 0.7730 |
| 9 | 2.0254 | 4.1934 | 0.0771 | 0.0165 | 0.8601 | 0.1488 | 0.04579 | 0.7746 |
| 10 | 1.9608 | 4.1986 | 0.0776 | 0.0165 | 0.8592 | 0.1490 | 0.04573 | 0.7750 |
| 11 | 2.0773 | 4.1084 | 0.0773 | 0.0165 | 0.8594 | 0.1473 | 0.04536 | 0.7789 |
| 12 | 170.8970 | 0.1957 | 0.0929 | 0.0208 | 0.8138 | 0.1213 | 0.01635 | 0.9074 |
| Mean value | - | - | 0.0796 | 0.0172 | 0.8525 | 0.1426 | 0.0416 | 0.8023 |
| MAE | MSE | R2 | Model |
|---|---|---|---|
| 0.0948 | 0.0275 | 0.7877 | The fitting equation based on USBM formula |
| 7.78% | −8.37% | 22.44% | PSO-SVR |
| 7.99% | −0.52% | 2.17% | PSO-RF |
| The Number of Decision Trees, k | The Random Variable Number for Splitting Nodes, m | MAE | MSE | R2 |
|---|---|---|---|---|
| 23 | 3 | 0.1024 | 0.0274 | 0.8048 |
Disclaimer/Publisher’s Note: The statements, opinions and data contained in all publications are solely those of the individual author(s) and contributor(s) and not of MDPI and/or the editor(s). MDPI and/or the editor(s) disclaim responsibility for any injury to people or property resulting from any ideas, methods, instructions or products referred to in the content. |
© 2024 by the authors. Licensee MDPI, Basel, Switzerland. This article is an open access article distributed under the terms and conditions of the Creative Commons Attribution (CC BY) license (https://creativecommons.org/licenses/by/4.0/).
Share and Cite
Xie, L.; Yu, Q.; Liu, J.; Wu, C.; Zhang, G. Prediction of Ground Vibration Velocity Induced by Long Hole Blasting Using a Particle Swarm Optimization Algorithm. Appl. Sci. 2024, 14, 3839. https://doi.org/10.3390/app14093839
Xie L, Yu Q, Liu J, Wu C, Zhang G. Prediction of Ground Vibration Velocity Induced by Long Hole Blasting Using a Particle Swarm Optimization Algorithm. Applied Sciences. 2024; 14(9):3839. https://doi.org/10.3390/app14093839
Chicago/Turabian StyleXie, Lianku, Qinglei Yu, Jiandong Liu, Chunping Wu, and Guang Zhang. 2024. "Prediction of Ground Vibration Velocity Induced by Long Hole Blasting Using a Particle Swarm Optimization Algorithm" Applied Sciences 14, no. 9: 3839. https://doi.org/10.3390/app14093839
APA StyleXie, L., Yu, Q., Liu, J., Wu, C., & Zhang, G. (2024). Prediction of Ground Vibration Velocity Induced by Long Hole Blasting Using a Particle Swarm Optimization Algorithm. Applied Sciences, 14(9), 3839. https://doi.org/10.3390/app14093839

