You are currently viewing a new version of our website. To view the old version click .
Applied Sciences
  • Article
  • Open Access

11 February 2024

Influence of Material on the Density of a Point Cloud Created Using a Structured-Light 3D Scanner

and
Faculty of Civil Engineering, Czech Technical University in Prague, Thákurova 7/2077, 166 29 Prague, Czech Republic
*
Author to whom correspondence should be addressed.
This article belongs to the Special Issue 3D Scanning for Heritage Modelling, Virtualization and Musealization

Abstract

Global digitization affects all sectors, including construction. Indeed, 3D scanning and digital photogrammetry methods are increasingly being used to obtain 3D data of buildings. The data obtained by these methods are a cloud of points, and our research is focused on this cloud’s density. From the literature and our own previous research, it is known that different materials have different properties that are manifested in the structured-light 3D scanning of the surface of the measured object. We have selected materials with the assumption that their properties would negatively affect the density of the point cloud. The article describes the methodology of how the measurement of selected materials was performed and suggests material surface treatment possibilities to improve the properties of the materials for structured-light 3D data acquisition. The influence of suggested surface treatments on objects and/or materials was not investigated. Each intended case of using the suggested surface treatments needs to be considered individually to avoid object deterioration and/or material deterioration. Thanks to this research, it is possible to estimate the problem areas in terms of the materials during the reconnaissance of the measured object. The results of our experiments show that the treatments used can improve the accuracy of the measured object model and reduce the need to manually complete the model or scan the measured object several times.

1. Introduction

Current research in the field of creating 3D models of real objects is moving in the direction of obtaining very high-density and voluminous point clouds, either by laser 3D scanning or structured-light 3D scanning [1]. Although these methods provide relatively high-density data in the form of point clouds, it is very time- and cost-intensive to process these data for the creation of digital models [2]. The current need to quickly provide as many 3D models [3] of historic buildings, infrastructure structures [4,5], etc., as possible, especially for maintenance, repair, and passporting purposes [6,7,8], requires finding scanning and data processing methods that are faster and more cost-effective. One such method is digital photogrammetry, during which images of the object’s surface are taken, and a digital model is then created from them using software. Antón et al. [9], in their study of historical building data acquisition, show that for higher density point clouds, it is better to use a structured light 3D scanner than laser 3D scanning. This is valid in the case of historic buildings and their significant elements, decorations, reliefs, etc. [9]. At the same time, it is proven that the purchase of a quality camera, a drone with a high-resolution camera, and image processing software is significantly cheaper than the purchase of a laser 3D scanner with accessories [10].
It is obvious that when the amount of data contained in a point cloud is limited, distortions and inaccuracies occur in the creation of a 3D model [10]. However, in many cases, the mere geometry of the shapes of the scanned object will be sufficient, and we will not need to acquire data about the surface texture of the material or its color [1,11]. It turns out, however, that when scanning processes are simplified, the density of the scanned point clouds will be directly influenced by the type of surface in question [12,13].
Therefore, the research that we designed and carried out focused on obtaining information about which materials affect the quality of the acquired data and how surfaces of materials can be treated so that their surface can be scanned in higher quality. Subsequently, this approach will make it significantly easier to obtain very high-quality 3D models at a relatively lower cost and in a short time [9]. This could speed up the passporting of a wide range of existing buildings and provide very high-quality documentation at a favorable price, even for investors who are limited by budget [14]. This research is a follow-up to the diploma thesis entitled “The influence of the material, texture, and shape of the object on the density of the point cloud created using optical measurement methods” [15] and expands the number of measurements for some materials and, at the same time, selects other materials that have not yet been investigated from this point of view. The point clouds are also examined regarding other issues, like arrangement of points in point clouds, distribution of points in the measured area, and vertical dispersion of points, which may also influence the process of 3D data acquisition and its results.
At a time when laser 3D scanning and structured-light 3D scanning are no longer new, we focus on the issue of different characteristics of materials and their impact on the resulting quality of the 3D model of real objects. When improperly chosen structured light 3D scanning measuring technology is used, instead of a digital model, we can only obtain an incomplete point cloud that appears to resemble a digital model [16]. Many researchers in the field of laser 3D scanners and structured-light 3D scanning mention this issue (see Section 2.1) but do not examine it. It is, therefore, an unexplored topic in the field of structured-light 3D scanning measurement, which can help to speed up measurement and refine digital models in the future.
The density of the point cloud can be evaluated by various metrics. For our research, the point-to-point metric was chosen. This metric is quite commonly used. The points from the original point cloud are compared with the points from another point cloud after the surface of the scanned object has been treated [17]. It is known that the reflectivity of the surface and its shape have a great influence on the resulting density of the point cloud [11]. The article aims to suggest the treatments of the surface of materials and conditions in data acquisition so that the density of the point cloud reaches the required values.
Based on previous experience with structured-light 3D scanning measurements and work with point clouds, we assume that materials with a glossy surface will have significantly worse results than materials with a matte surface. It can be expected that after the application of the opacifying agent, the results of materials with a glossy surface and transparent materials will be improved. Furthermore, we assume that materials with a fine structure will perform worse than materials with a uniform appearance [12].
The structure of this article is as follows. Section 1 presents the topic and issues of working with point clouds in the creation of digital models. Section 2 examines the current identified problems with point cloud density and clarifies the research questions for the described research. Section 3 delves into a comprehensive description of the proposed research methods, selection of research materials, and sample acquisition. This section also describes the research process and the equipment used. Section 4 describes the results of all measurements divided into four subsections according to the main properties of the investigated materials. Section 5 discusses the research results. Finally, Section 6 concludes the article by summarizing the essential findings and insights gained from the study, answering the research questions, and suggests potential directions for future research.

2. Literature Review and Research Questions

2.1. Literature Review

Structured-light 3D scanning technology is most often used in reverse engineering, quality control, control of the presence of parts on the equipment [18], and in general where it is necessary to achieve the capture of complex or otherwise difficult to measure objects (hot, soft, large, etc.) Although structured-light 3D scanning measurement does not achieve the most accurate results, the use of a coordinate measuring machine (CMM) for these objects would be inefficient [19]. Structured-light 3D scanners use so-called triangulation to capture the third dimension of an object. The principle of triangulation is based on the situation when the beam is reflected from the scanned object at a constant angle, so the distance of impact of the reflected beam on the sensor face is proportional to the distance of the scanned object from the sensor face. This means that neither the intensity of the incident beam nor the time of its flight is evaluated, but, rather, the place where the reflected beam hits is measured. For this reason, scanning is significantly more reliable and more resistant to interference, because the scannability condition is only the ability of the sensor’s optical receiver to detect the impact of the reflected beam with an intensity that will be greater than the minimum detectable value [20].
The structured-light 3D scanner uses light to scan, so light scattering affects the resulting image. The light of the parallel rays incident on the plane interface will be parallel again. However, if the interface is not planar, the rays will bounce in all directions and, thus, scatter light. Therefore, if light is not reflected at either the planar or non-planar interface, the sensor would have nothing to capture and evaluate. Therefore, transparent or translucent materials cannot be scanned without surface treatment [1]. The color of the scanned object is closely related to light scattering and the scanning itself. Each color has its specific properties and, depending on the wavelength, is easier or harder to scan. Light is defined as a visible beam of an electromagnetic wave with a wavelength in the range of 380–780 nm. Visible light can be divided into seven spectral colors from the color with the shortest wavelength: purple, indigo blue, blue, green, yellow, orange, and red. When all of these colors are combined, colorless sunlight is produced. The human eye perceives the colors of an object as the reflected light or light passing through the object changes the wavelength and intensity of the light [21].
The coefficient of reflection or albedo indicates how much of the incident energy is reflected into the space, as follows [22]:
ρ(λ) = (Er(λ))/(Ei(λ)),
where Ei(λ) is the intensity of radiation incident on the surface of the object and Er(λ) is the intensity radiated back after reflection, corresponding to the wavelength of electromagnetic radiation. The coefficient of reflection depends on the wavelength of the incident radiation, the surface properties of the incident (ability to absorb radiation), and the three angles that describe the relationship between the light source L, the observer V, and the local orientation given by the normal n. The scalar product of vectors and, therefore, the reflectance function R, is described by three scalar products of vectors, as follows [22]:
R = R (n · L, n · V, V · L).
The surface reflectivity of a material is always somewhere between two extremes, namely the Lambert and ideal mirror surface [22].
A Lambert, or ideally matte, ideally diffuse surface reflects light energy evenly in all directions, and, therefore, the glow (brightness) from all directions is constant, i.e., it does not depend on the direction of view. The name was first mentioned in Johann H. Lambert’s book Photometria [23] published in 1760, in which the word albedo was also used for the first time. Thus, there is no perfectly matte Lambert surface. The examples of reflectivity can be: a white drinker with a reflectivity of 0.8, white writing paper with a reflectivity of 0.68, a white ceiling or yellow paper with a reflectivity of 0.6, dark brown paper with a reflectivity of 0.14, and dark velvet with a reflectivity of 0.004. These materials correspond approximately to the center of the visible spectrum. The ideal mirror surface reflects radiation according to the law of reflection (the angle of incidence is equal to the angle of reflection). Thus, the surface itself is not visible but only shows an apparent mirror image of the light source [24].
C. Bernal et al. [25] examined the accuracy of the Comet L3D measurement system using adhesive tape, which they used instead of anti-reflection coating. They compared the measured white opaque tape with a thickness of 0.06015 mm with the measurements of the object treated with white powder, which did not occur in the end, because it was impossible to control the thickness of the applied layer [25]. Paloušek et al. [26] described the problems that can occur when scanning without the use of opaque sprays and also explained when it is appropriate to use spraying. As the spray manufacturers state very precise using conditions (temperature, lighting, and experienced personnel), the conditions may not always be ideal, and the measurement result may be affected in this way.

2.2. Research Questions

As assumed from the literature review, research in the field of structured-light 3D scanning data acquisition and processing is ongoing, but it is focused on the semi-automation of data processing and the modeling of imperfectly scanned parts of objects. This article aims to answer the following research questions. RQ1: To what extent is the density of the point cloud predictable during building object reconnaissance? RQ2: How can the material surface be easily treated for higher point cloud density? RQ3: Can the data acquisition process bemore efficient with knowledge of the appropriate surface treatment? Answering these questions can increase the overall density of the point cloud of the scanned objects, especially for the problematic parts of these objects, and can also possibly increase the efficiency of the data acquisition process.

3. Materials and Methods

The structure of this section is as follows. Section 3.1 presents the methodology and further describes the selection of the investigated material samples. Section 3.2 describes the applied research process using an annotated process diagram. Section 3.3 dives into a comprehensive description of scanning activities. Then, Section 3.4 describes the methodology of scanning results evaluation, the division of the samples according to the main characteristics, and the description of surface treatments of the samples to improve the density of the obtained point clouds. Section 3.5 describes the equipment and software used.

3.1. Methodology

The research was focused on investigating the relationship between the material, its surface characteristics, and the density of the scanned point clouds. Point cloud density was used as the main indicator, but while performing the experiments, some other issues were raised. These issues are horizontal lines in the point cloud, missing points in the middle of the scanned area, and the excessive point noise of the point cloud. More details on these issues are provided in the Results section.
It was necessary to select the materials on which experiments were made. Previously described selection processes and methods (e.g., [27]) often stress a specification of selection criteria. The materials used for the experiments were selected on the basis of the following three criteria:
  • The materials are commonly used on the surface of buildings.
  • There is a sufficient diversity of the materials.
  • The materials have not yet been investigated regarding their influence on point cloud density.
For some materials, the influence of various treatments on point cloud density has also been tested. These treatments could at least partially eliminate a material’s undesirable properties and improve the resulting point cloud density and, consequently, the polygon network generated from the point cloud. The treatments are briefly described in the Methodology of Scanning Results Evaluation subsection. More details about surface treatments’ application to the particular materials, together with the influence of the treatments on point cloud density, are given in the Results section. From the existing objective metrics of the point cloud density assessment [17], we chose point-to-point quality metrics, which are commonly used [17,28]. This method compares the degraded point cloud and the original point cloud point by point, even if both clouds do not have the same number of points. Furthermore, a multi-scale model for cloud comparison modeling (M3C2) was used, as the method allows the combination of data from multiple scan positions or data sources with different degrees of uncertainty [29].
The distance between points and finding the nearest neighbor in a point cloud measure point-to-point quality metrics. For each point in the reference point cloud A, the nearest neighbor that is in the degraded point cloud B is found [17]. The resulting distance between two points is called the error vector dB, ( i ) A and can be evaluated in two ways point-to-point, as follows.
The Hausdorff (Haus) metric is the maximum distance that can be measured between all points in cloud B and their nearest neighbor in reference cloud A. The Hausdorff distance is defined as follows [17]:
d H a u s = max i B   d B , A ( i )
By averaging the distance from all points in B (the number of NB points) and their nearest neighboring points in reference cloud A, the average distance, or root mean square distance (RMSD), is produced, as follows [17]:
d R M S D = 1 N B i = 1 N B d B , A ( i )
The above metrics (both RMSD and Hausdorff) are calculated symmetrically in both directions. The distance is calculated between B and A (dB, A) and between A and B (dA, B). The maximum operator is used to obtain the symmetric versions of the ds RMSD and Hausdorff metrics, as follows: [17]:
d R M S D S = max ( d R M S D A , B , d R M S D B , A )
d H a u s S = max ( d H a u s A , B , d H a u s B , A )
The following materials were selected and scanned:
1. Hairy substance;7. Wooden parquets;
2. Transparent holographic foil;8. Reed;
3. Clear textured glass;9. Granite;
4. Woven carpet;10. Marlstone;
5. Glazed roof tile;11. Sheet metal;
6. Full burnt brick;12. Polycarbonate.
All samples of materials were taken during the reconstruction of existing buildings. These are old or historical materials from buildings located in the Czech Republic. The dimensions of the scanned area were 10 cm × 10 cm, which was determined by a frame that was cut out in a black quarter (black color absorbs radiation the most, so it is easily recognized during data processing).
The origin of the particular material samples is as follows:
  • Hairy substance—historical damaged woven fabric on the wall;
  • Transparent holographic foil—interior door filling from the 20th century;
  • Clear textured glass—interior door filling from the 20th century;
  • Woven carpet—interior carpet from the 20th century;
  • Glazed roof tile—historical roofing from a chapel;
  • Full burnt brick—part of a wall without plaster;
  • Wooden parquets—interior parquet floor from the beginning of the 20th century;
  • Reed—interior suspended ceiling from the 20th century;
  • Granite—interior staircase from the 19th century;
  • Marlstone—exterior wall cladding from the 20th century;
  • Sheet metal—roofing from the 20th century;
  • Polycarbonate—skylight filling from the 20th century.

3.2. Applied Process for the Research

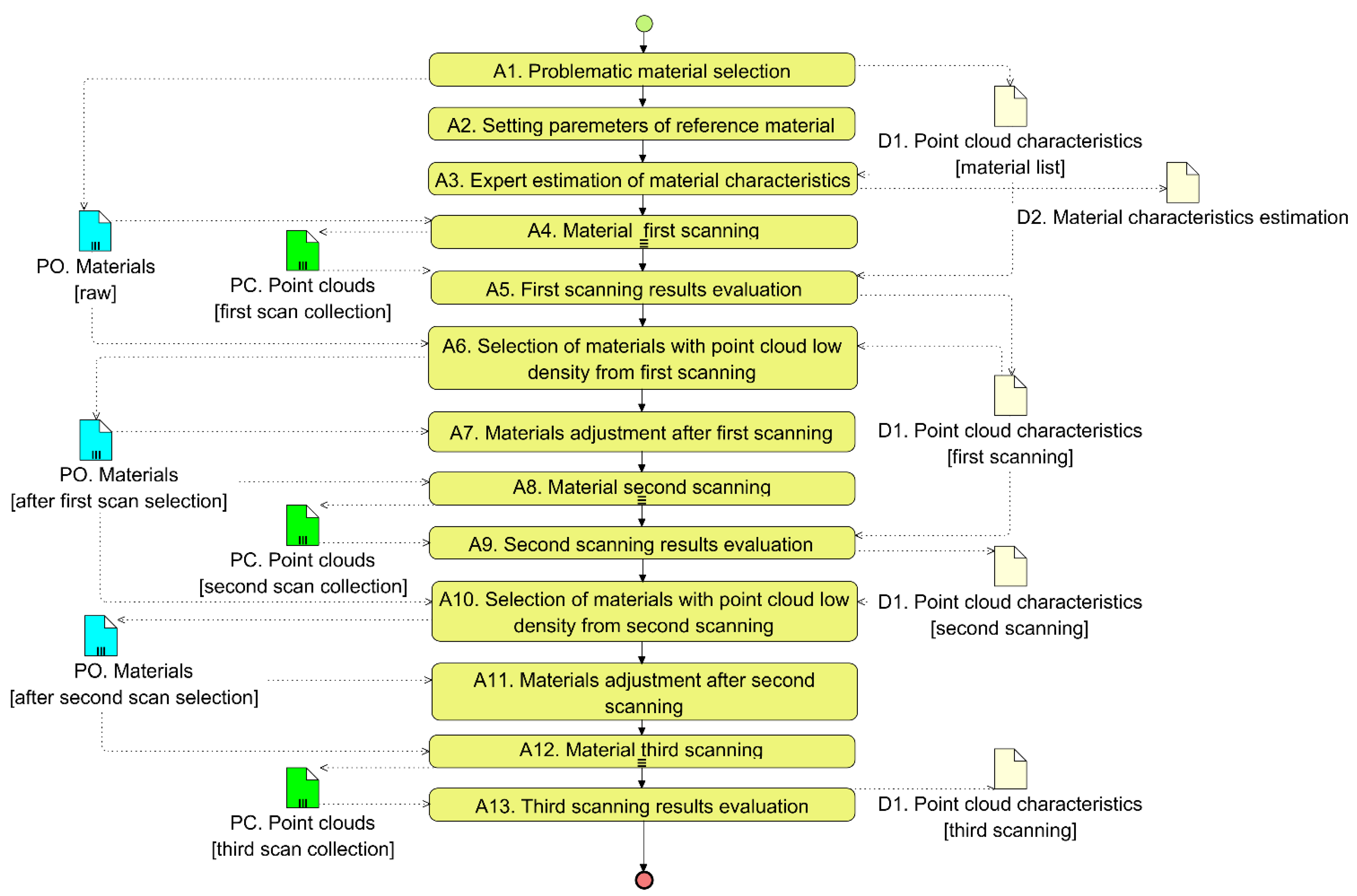
Figure 1 shows the process map, which was created according to the Business Process Model and Notation (BPMN) standard [30], of the process that was applied in this research. For this research, we have chosen a variety of materials (A1) that exhibit, in our own experience from previous research and in the experience of other researchers (see theoretical background) and practitioner colleagues working in this area, problems during scanning and data processing with either low point cloud density or no scanned points (D1). Such scanned objects have to be manually remodeled. This reduces the accuracy of the model compared to the original and also significantly increases the time needed to edit the scanned data. To evaluate the data in a relevant way, we had to choose the parameters for data capture, ensuring the same lighting conditions for each image, distance, and time of capture (A2). For the selected materials, we chose a scoring system (A3) that has three basic criteria with scores ranging from 1 to 10 (D2). A material rating of 1 indicates the greatest difficulty in obtaining data. A score of 10 indicates a slight problem with data acquisition. This activity is similar to building object reconnaissance, which is performed before scanning of a building object in practice. During the reconnaissance, issues with the scannability of a building object and its parts are estimated by experts. More details are provided in Section 3.4. This evaluation is important for the final evaluation of the measured data. This was followed by the first data capture of each material (A4). Each material was scanned five times, each time under the same conditions, which are described in Section 3.3. The scanning activities were performed five times to solve possible deviations and measurement errors, which are discussed in Section 5.1. Point clouds (PC) were created from which we evaluated the data (A5). The main parameter was the density of the point cloud across the entire area. Then, this was converted to the number of points per square centimeter. Materials with point clouds reaching a density of 2200 points/cm2, which is in our experience sufficient to make 3D models of building objects, were excluded from the list and we continued only with those that did not reach these values (A6). These materials had to be treated to make their surface more suitable for sensing structured-light 3D scanning data. In most cases, it was the translucency/transparency or reflectivity of the material that needed to be reduced. In the remaining cases, it was the finer elements that needed to be made more compact (A7). The modified materials were scanned five times under the same conditions as in the previous data acquisition (A8). Additional point clouds (PCs) were created and evaluated on the basis of the above criteria (A9). Based on this evaluation, it was possible to exclude additional materials that already met the point cloud density requirement (A10). However, there were still materials whose point cloud was too sparse. Therefore, further treatment of their surface (A11) was designed and implemented to achieve a higher point cloud density on the same surface. The materials were scanned again five times under the same conditions mentioned above (A12), and the resulting point clouds (PC) were then evaluated (A13). From the evaluation, we found that after the surface modifications made to each material, the point clouds were already mostly dense enough to allow further work on them without reducing the density of the resulting model. More details about resulting point cloud density for particular materials and their treatments are given in the Results section.
Figure 1. The map of the process applied to the research.

3.3. Scanning Activities (A4, A8, A12) and Conditions

Each scanning activity was performed five times, and each of them was carried out under the same conditions to eliminate the effects of the environment, which could also affect the density of individual measurements. By these conditions, we mainly mean lighting, angle, distance of measurement, and time of data collection. All materials were scanned indoors in daylight, without direct sunlight. This eliminates other adverse effects of weather (wind, rain). Each sample was scanned five times for five seconds, and then the sample was replaced with another, and the scanning was repeated to allow the scanner to collect approximately the same amount of data. The scanner was pointed perpendicular to the object at a working distance of 520 mm; this is the ideal distance for the Artec Eva device used [21]. An area for scanning was also defined, with the help of a frame formed by a black quarter, in which a square measuring 10 cm × 10 cm (Figure 2) was cut out and placed on a flat object made of the selected material [9]. This method of measurement was chosen so that the density of the measurement was not affected by the remaining shape of the object and to make it easier to assess the density of a point cloud from areas of the same size, which were obtained due to the square cutout. Furthermore, the quarter was glued to hard cardboard to prevent it from deforming when placed on any of the surfaces [19].
Figure 2. The 10 cm × 10 cm squares for sample measurement.
Data on individual measurements were recorded, the density of the point clouds of individual scans was determined, and then the samples were compared with each other according to density [17].

3.4. Methodology of Scanning Results Evaluation (A5, A9, A13)

To evaluate individual materials, the idea of the so-called ideal material was created. This is a material that we assume is ideal for scanning purposes and which will not create a very sparse point cloud that could result in a poor-quality polygon network [31].
Based on previous experience with the Artec Eva Lite scanner, we assume that this is a material that has the following properties [11,32]:
  • Is not translucent, or in the worst case transparent;
  • Is neither shiny nor reflective;
  • Does not contain very fine elements (hair, fur, fluff, etc.).
Based on the idea of an ideal material, we can expect that scans of some materials will have enough point cloud density without any surface treatment. We call these materials “well scannable”. Then, we can recognize material characteristics that by expectation can worsen material scannability and, as a result, decrease point cloud density. These characteristics are as follows:
  • The material contains very fine elements;
  • The material is glossy;
  • The material is transparent.
As already mentioned, the point evaluation is based on the criteria of the ideal model given in the previous part of this section. To evaluate each of the criteria, a scale with points 1–10 was chosen, which allows for sufficient variability. Point assessment, which falls under object reconnaissance, was assigned by an expert estimate. The reason for this inclusion is the fact that the determination of the need to modify the material’s surfaces before scanning is also determined by expert estimation. If the criterion is unconditionally met, the given object will be awarded the full number of points, i.e., 10. It follows that the ideal material described above should have the full number of points for all criteria. However, if there is partial or complete non-compliance, points are reduced according to the degree of violation. This depends on the degree of violation of the evaluated criteria, that is, the transparency, gloss, and fineness of the texture of the scanned material.
We used different methods according to the type of material for surface treatment.
For materials with fine elements, the treatment consisted of smoothing the surface (combing). For glossy and transparent materials, the first treatment consisted of applying a thin layer of matting spray (chalk spray, or dry shampoo) so that the origin surface of the sample was still slightly visible. The second treatment consisted of applying a thicker layer of matting spray (chalk spray, dry shampoo) so that the original surface of the sample was completely covered and not visible.
The coefficient of variation represents the ratio of the standard deviation to the mean [33]. The coefficient is useful for comparing the degree of variation from one data series to another even if the means are drastically different from one another [34,35,36]. Due to the large difference from one another, the coefficient of variation and not the standard deviation was used. The standard deviation measures how far the average value lies from the mean, whereas the coefficient of variation measures the ratio of the standard deviation to the mean [35]. The values of the coefficient of variation were calculated using R version 4.3.1.

3.5. Description of the Equipment Used

Artec Eva Lite 3D scanner
The Artec Eva Lite (Figure 3) handheld structured-light 3D scanner from Artec 3D, which has been operating on the market since 2007, was used to scan all materials (activities A4, A8, and A12). This type of 3D scanner was chosen due to the principle of data acquisition. “Eva” works on the principle of photogrammetry. It is this method that is significantly more widespread than laser scanning due to the purchase price of both devices [6]. When comparing the Artec Eva Lite with most other 3D scanners on the market, it is clear that the price/performance ratio is the best for this type of 3D scanner, which is why it was the choice for this research. Examples of prices are as follows. The price of a used Artec Eva 3D scanner with an accuracy of 0.1 mm is USD 15,000. A comparable handheld scanner with laser technology and 20 mm accuracy costs USD 53,710. The examples of prices are indicative and obtained as of 6 January 2024 and can be found in [37].
Figure 3. The used notebook and the structured-light 3D scanner Artec Eva.
As the word “Lite” in the name suggests, this is a cheaper and less demanding version of the Artec Eva scanner. This needs to be taken into account, as the results of data collection from two seemingly identical scanners can be very different. Although the Artec Eva Lite has the same accuracy as its full version, it cannot capture the optical texture and color of the object, and, thus, has a lower resolution. This also means that, unlike the full version, it focuses only on the geometry and the shape of the object, and not on its color and texture; however, even these factors could affect the quality of the scans [38].
Undoubtedly, the advantage of the simplified version is also the fact that, thanks to the scanning of only simple object geometry, we collect and then work with a much smaller volume of data, and, thus, the Lite version is less demanding in terms of power consumption and the required minimum computer power. While the Lite version can capture up to 2 million dots per second, the full version is able to capture up to 18 million dots per second.
The Artec Eva Lite scanner uses structured light technology for data collection. The device has a total of 12 LED light sources, which are used to project a special light pattern on the object. In Figure 4, where this pattern is projected onto the wall, it can be seen that these are alternate rows of smaller and larger points, which are placed in regular rows, but in an irregular order.
Figure 4. The light grid of the used structured-light 3D scanner.
The shape of the scanned object distorts this light pattern; the scanner can capture this distorted shape using three cameras to create a point cloud corresponding to the actual shape of the object. It is important to maintain the working distance, which is about 0.4–1 m.
From the principle of structured light technology, it is assumed that some materials may be more or less problematic to scan with this technology if, for example, structured light passes through them or is reflected at a different angle than the object’s shape [39].
Notebook
A Dell Precision M3800 notebook (Figure 3) with a fourth-generation Intel® Core-i7-4702HQ quad-core processor, NVIDIA Quadro K1100M graphics card, and 8 GB of RAM was used for scanning and subsequent work with the acquired data. It is also equipped with a touch screen and a fast SSD disk. Windows 10 is installed on the laptop.
Artec Studio 12 Professional
This is specialized software from Artec 3D, which is intended for data collection and subsequent processing. For this research, we worked with basic functions for editing individual scans, including removing the background or ambient noise, the possibility of filling holes or smoothing the surface, as well as joining individual scans together. The software also enables semi-automatic data processing, which we also used due to the large amount of data. We exported individual scans (or their networks) to STL and OBJ formats, which are compatible with a wide range of other software, including the Meshlab software, in which we further worked with the data.
MeshLab
We used the software Meshlab 2022.02 (www.meshlab.net, accessed on 3 October 2022) to create polygon meshes from the raw data in the form of a point cloud. At the same time, we diagnosed (determining the number of points in a specified area) the models that were also used in this research.

4. Results

To be able to process data from structured-light 3D scanning measurements, we need to have a suitable basis in the form of a point cloud. Point clouds have different point densities in different parts of the model, and it is the density that affects the accuracy of the resulting model. It can be argued that the higher the density of the point cloud, the higher the accuracy of the final digital model. The precision requirement is also important, as we need different types of point cloud density for different applications. We have analyzed the different materials and evaluated how their properties affect the density of the point cloud. At the same time, for materials that performed poorly in the point cloud density evaluation, we suggested surface treatment that significantly improved the surface properties of the material during image acquisition.
The following graph (Figure 5) shows the average density values of point clouds from all five measurements (vertical part of the graph) for each of the materials and their treatments (horizontal part of the graph). The modifications made on some materials are distinguished by color. The results of the first 3D scanning (A5) performed without any material surface treatment are marked in blue. The results of the second 3D scanning (A9) with the first material surface treatment (application of a small amount of dry shampoo, chalk spray, or surface compactness adjustment) are in red. The results of the third 3D scanning (A13) with the second material surface treatment (application of a larger amount of dry shampoo or chalk spray) are in green.
Figure 5. Average point cloud density as a result of scanning (activities A5, A9, and A13 from Figure 1).
Based on the properties of the surfaces of individual materials, which influence the obtained data in the form of point clouds, the materials were divided into categories: well-scannable materials, materials containing very fine elements, glossy materials, and transparent materials. The names of the individual categories characterize the properties of these materials. The material categories show how the surface properties relate to the difficulty of obtaining a high-density point cloud and whether the surface needs to be treated in some way before scanning. In the next sections, the process of how the surface was treated is described, as well as what effect various surface treatments have on the resulting density of the point cloud.

4.1. Well-Scannable Materials

This group of materials includes those materials whose surface was successfully scanned over the entire sample area with sufficient point cloud density without further treatments and measurements. The required point cloud density was set to 2200 points/cm2. This value was chosen concerning the density of the 3D model according to the level of detail [40]. Figure 5 shows the average density of point clouds for each scanned material with the minimum required density level of point clouds.
According to Figure 5, which shows average point cloud density, the well-scannable materials are glazed roof tile, full burnt brick, wooden parquets, and marlstone.
The average density of a point cloud related to the sample area for materials included in this category ranged from 220,000 points upward, i.e., about 2200 points/cm2. Each material was scanned five times, and the density of the acquired point cloud was always above this threshold, with one exception, which is wooden parquets. For wooden parquets, the point cloud density for one scanning did not reach the value of 2200 points/cm2. Unfortunately, none of the surface treatments suggested are applicable for wooden parquets, since chalk spray and dry shampoo can permanently damage the surface, and the compression of the surface is not practically applicable for wooden parquets. On the basis of the results, we may expect that for wooden parquets the required point cloud density may not always be reached. The average values of point cloud density, coefficient of variation, and the percentage of measurements with a point cloud density below 2200 points/cm2 can be seen in Table 1.
Table 1. Well-scannable materials’ point clouds.
In all point clouds of samples with a smooth surface, the phenomenon was evident that there was a higher concentration of points in regular horizontal lines. This phenomenon was significantly noticeable in the following samples: glazed roof tile, full burnt brick, and wooden parquets. Figure 6 shows meshes of all well-scannable materials. The concentration of points in regular lines was also observed on the auxiliary square frame that formed the surrounding area of the sample. All material samples examined were measured on a flat surface, yet there were slight waves in the arranged lines of points. This phenomenon is most pronounced with wooden parquets (Figure 6c).
Figure 6. Meshes from point clouds—glazed roof tile (a), full burnt brick (b), wooden parquets (c), marlstone (d).

4.2. Materials with Very Fine Elements

The overall rating of materials with very fine elements is shown in Table 2. The characteristic evaluation row shows how far from the view of the very fine elements containment is from the ideal material.
Table 2. Point clouds of materials with very fine elements.
A total of three materials were included in this category: hairy substance, woven carpet, and reed. From the description of the ideal material, it can be assumed that they could be problematic for scanning. When these materials with raw surface were scanned, no acquired point cloud reached the required density, as we can see from the percentage of measurements below 2200 points/cm2 values in Table 2. None of the materials managed to scan the entire sample area without further treatments. This can be seen in Figure 7.
Figure 7. Meshes from point clouds of raw surface—hairy substance (a), woven carpet (b), reed (c).
In all of them, a higher concentration of points can be observed, especially along the edges of the samples, suggesting that adjacent materials with different properties may appear to interact with each other. This phenomenon is most visible on the reed point cloud, where the density of points in the area is very low, and at the same time it has the lowest average point cloud density/sample area of all materials.
On the contrary, in the center of the sample, there are places where no data on the sample surface could be obtained. At these places, the point cloud density per unit area is zero or significantly lower than at the edges of the sample. This means that it is not possible to create a polygon network in its entire area from these point clouds.
We carried out the surface treatment on the hairy substance, woven carpet, and reed, which could theoretically improve the density of the point cloud. Therefore, a second series of measurements was performed on each of these materials.
The hairy substance and the woven carpet were smoothed to form a uniform surface, thus eliminating the undesired effect of individual fine elements. A similar example could be, for example, human hair when scanning a human head, where, based on previous experience [32], hair which is, for example, pulled into a braid, is better scanned than dissolved and tousled hair. In this case, the treatment of the sample greatly helped to increase the overall average density of the point cloud. Woven carpet’s average point cloud density improved by more than 57% in the measured area, and the hairy substance improved by even more than 230% in the measured area. All point clouds acquired from the scanning of these materials after treatment reached the required density of 2200 points/cm2, as can be seen in Table 2. Furthermore, the coefficient of variation decreased significantly. The fact that the hairy substance is slightly shiny was not a problem either; on the contrary, it belongs among the materials that had the highest point cloud density when measured. A comparison of the formed meshes can be seen in Figure 8:
Figure 8. Meshes from point clouds of the first treatment surface—hairy substance (a), woven carpet (b), reed (c).
Since reeds could not be arranged as easily as a carpet, they were at least supported by a wooden plank. We encounter this solution on construction sites when creating models of reed ceilings. As a result, the gaps between individual straws were reduced, and its surface was more uniform and compact. However, even after this modification, the desired value of the number of points in the measured area was not reached in any acquired point cloud.

4.3. Glossy Materials

Materials that were slightly glossy have already been mentioned in the previous subsections. However, no negative effect on the resulting point cloud density was observed. To sufficiently assess the influence of this particular characteristic of the material on point cloud density, we selected some other samples which are only glossy, but meet other criteria of the ideal material, so they are not transparent or do not contain very fine elements. The samples that were selected were granite and sheet metal.
The first of these materials is granite, which contains mica particles, which shine when light falls on them at different angles. As for the reflection, only vague outlines are visible in it. When scanned without any treatments, it achieved a surprisingly relatively high average point cloud density of 101,012 points per sample area; see Figure 9a. All scanning attempts had a resulting point cloud density below the 2200 points/cm2 threshold. As a treatment, a dry shampoo was used for the test on the next attempt, which was supposed to cover the shiny surface. Due to this surface treatment, it was possible to cover the shiny parts. The average point cloud density increased by more than 220% in the measured area after application, and all acquired point clouds had a density above the 2200 points/cm2 threshold; see Figure 9b. As can be seen in Table 3, the coefficient of variation has decreased.
Figure 9. Meshes of granite with a raw surface (a) and 1st treatment (b) with dry shampoo.
Table 3. Point clouds of glossy materials.
The second of these materials is sheet metal, which is very shiny, almost like a mirror. When scanned without any treatments, it achieved a very low average point cloud density of 14,674 points per sample area. A chalk spray was used as a treatment for the next test to cover the shiny surface. Two applications were made, first in a thin layer and then in a thick, opaque layer. Thanks to this surface treatment, it was possible to achieve its complete opacity, and the average point cloud density during the first and second applications increased by more than 770% in the measured area after the first surface treatment and by 1290% in the measured area after the second surface treatment. The meshes can be seen in Figure 10. Despite the increase in point cloud density, the threshold of 2200 points/cm2 was reached only in one case of scanning activity of the material after the second surface treatment (the thick opaque layer).
Figure 10. Meshes of sheet metal with the raw surface (a) and first treatment (b) and second treatment (c) with chalk spray.
It is also worth noting that the application of the chalk spray also reduced unwanted noise, which was probably caused by the incorrect reflection of light from the reflective surface and could reduce the quality of the resulting model. The noise is visible when looking at the point cloud from the side and is located above but also below the surface of the cloud, which should represent the sample itself, which is only a flat surface. After the application of chalk spray, this phenomenon is largely eliminated, and on the resulting point cloud, there are more visible stripes with a higher concentration of points, which occurred especially on well-scannable smooth surfaces. The original and treated material (after the second spray application) and their meshes are shown in the following Figure 11.
Figure 11. The noise of the point cloud before (a) and after (b) chalk spray treatment.

4.4. Transparent Materials

In general, the most problematic group consists of transparent materials. Samples of materials that are partially or completely transparent were selected and subsequently scanned to assess how much this characteristic affects the density of the point cloud. All samples were placed so that there was no other material behind them in the working distance of the scanner that could affect the scanning result. The transparent materials were as follows: transparent holographic foil, clear textured glass, and polycarbonate.
The first of the transparent materials is transparent holographic foil. When scanned without any adjustments, it achieved a very low average point cloud density of 10,938 points per sample area. As a treatment, a chalk spray was used for the test for the next attempt, which ensured the opacity of the material. The average density of the point cloud after the first surface treatment increased by more than 800% in the measured area after application. Nevertheless, the average value of the density of the point cloud was still insufficient; therefore, the chalk spray was applied in a thick layer, increasing it by more than 2150% in the measured area. (Figure 12). After the second treatment, 60% of scanning attempts resulted in point clouds with a density of more than 2200 points/cm2. Also, the average value of the point cloud density was above the threshold. The foil has a smooth surface, so the point arrangement is again reminiscent of some well-scannable materials, but at the same time, there is noticeable point noise below and above its surface level.
Figure 12. Meshes from point clouds of transparent holographic foil with the raw surface (a) and 1st treatment (b) and 2nd treatment (c) by chalk spray.
Figure 13 shows a point cloud made of clear textured glass, which is less transparent than transparent holographic foil but is slightly colored compared to it, which could have affected the density of this point cloud. The density of the point cloud is twice as high as that of transparent holographic foil. The average density of the point cloud is 24,033 points per sample area. As a treatment, a dry shampoo was used for the test for the next attempt, which ensured that the material was opaque. The average density of point clouds after the first surface treatment increased in the measured area by more than 410% after application. Nevertheless, the average value of the density of the point cloud was still insufficient; therefore, the dry shampoo was applied in a thicker layer, increasing it by more than 920% in the measured area. The average value of the point cloud density was above 2200 points/cm2, but in 20% of scanning activities the resulting point cloud did not reach the threshold.
Figure 13. Meshes from point clouds of clear textured glass with the raw surface (a) and the first treatment (b) and the second treatment (c) with dry shampoo.
The last material examined is polycarbonate (Figure 14), which is the least transparent of this group of materials; it is straight, smooth, and colorless. Due to these properties, the average point cloud density of the material in its raw state was 44,346 points in the measured area, which is 4× more than the transparent holographic foil and 2× more than the clear textured glass. As a treatment, a chalk spray was used for the test for the next attempt, which ensured the opacity of the material. The average point cloud density after the first surface treatment increased in the measured area by more than 415% after application. The average value of the density of the point cloud was already sufficient, but in three cases the resulting point clouds did not reach the 2200 points/cm2 threshold. As such, we decided to apply the second surface treatment (a thick layer of chalk spray) where the value of point cloud density was above the threshold in the case of all scanning activities.
Figure 14. Meshes from point clouds of polycarbonate with the raw surface (a) and the first treatment (b) by chalk spray.
In the case of all materials, the treatments lead to a decrease in the coefficient of variation; see Table 4.
Table 4. Point clouds of transparent materials.

5. Discussion

The applicability of the 3D structured-light scanner to different types of cultural heritage has been proven in many studies. G. Pavlidis et al. [41] and D. Rieke-Zapp et al. [42] describe methods of digitizing important cultural heritage. F. Diara [43], S. P. McPherron et al. [44] and R. H. van der Marwe [45] deal with the digitization of archaeological finds using a 3D structured-light scanner. J. Montusiewicz et al. [46] used a structured-light 3D scanner to create a digital model of exposed historical clothing. J. Kesik et al. [47] describes structured-light 3D scanning of heritage objects in a museum environment. Also, our own research [11] was focused on the creation of a digital model of Adalbert Stifter’s monuments using structured light. The mentioned studies have been solving the point cloud quality issue in various ways. R. H. van der Merwe [45], J. Montusiewicz et al. [46], and J. Kesik et al. [47] modify some parts of the digital model using software. F. Diara [43] changes the lighting conditions for scanning. S. P. McPherron et al. [44] do not need such high precision (hundredths of a millimeter). D. Rieke-Zapp et al. [42] use a bleaching spray.
This article focuses on evaluating the effect of surface properties of the selected materials on the density of the point cloud. The density of the point cloud is an important indicator of the quality of the point cloud, but the quality is also affected by other phenomena, such as holes in the point cloud, point noise (especially horizontal), or the distribution of points in the measured area (some parts may have very densely located points and others very sparsely located points). Research has shown certain repeating elements in certain types of material surfaces or their deformations.

5.1. Surface Treatment Evaluation

It can be said that the first and second modifications were important because their application resulted in a significant increase in the density of the point cloud in all cases. The coefficient of variation after the application of surface treatments has always decreased. From the measurement results and the essence of the coefficient of variation, it follows that the lowest possible value of the coefficient of variation is desirable, because it indicates a lower dispersion of the data values compared to the average [36]. We can also notice that some materials, even after applications of surface treatments, despite a sufficient average value of point cloud density, have not reached the required point cloud density in all particular measurements. These include sheet metal and transparent materials, except polycarbonate. It would be more appropriate to re-measure these materials with various modifications to obtain more data and information about what could cause the differences in particular measurements.
The reason for the differences in the results may have more aspects. These can be manual cropping of the point cloud in the measured area (10 cm × 10 cm square) from the scanned surroundings, or the 3D scanner catching different points every time it scans. Another aspect can be the time for which scanning activity of each sample was performed. This time may slightly differ for each measurement. These aspects may result in a different number of points in each particular scan. For these reasons, the scanning was performed five times to solve possible deviations and measurement errors.

5.2. Point Cloud Density and Deformation

Some of the materials seemed to have a problematic surface. However, point clouds with a relatively high density were obtained without surface treatments. Granite contains pieces of shiny minerals. Nevertheless, we achieved a value of 101,012 points in the scanned area. Furthermore, woven carpet is a material with very fine elements, for which we assume problematic scanning and, therefore, also a very low density of the cloud of points, but this was not confirmed. For this material, we achieved relatively high average values of 169,861 points in the scanned area.
However, we cannot take into account only the numerical data, but must also consider the less significant variability of the points that we can see on the specific results and the results of individual point clouds, which is described in the results section. For example, granite achieved a relatively high point cloud density, but the resulting deformations and the absence of points in some parts did not allow the creation of a model corresponding to reality.

5.3. Horizontal Lines in the Point Cloud

An interesting phenomenon is the formation of horizontal lines in the cloud of points, especially for materials that contain a very smooth surface. This phenomenon affects the resulting 3D model but does not affect its accuracy due to the density of point clouds. Since the scanner did not move in any direction during the measurement and there were always horizontal lines, it can be assumed that this is the effect of the projected light pattern, which has the same arrangement. There was no deformation or displacement of this pattern on a flat surface when sensing its reflection back into the instrument. Unfortunately, with this category of materials, it was not possible to eliminate the influence of horizontal lines. This phenomenon was visible in the following samples: glazed roof tile, full burnt brick, wooden parquets, marlstone, sheet metal, and polycarbonate. However, it did not harm the results.

5.4. Applicability of Surface Treatments in Practice

The price of 150 mL of chalk spray is around EUR 6 [48]. The price of 200 mL of dry shampoo is around EUR 4 [49]. The prices are indicative and obtained as of 2 January 2024 in the Czech Republic and, in comparison with the costs of the whole data acquisition process of a building, can be considered as negligible. When creating a digital model of an existing object/building, the required accuracy must be specified in advance. Usually, high precision is required for important elements, such as reliefs, casement windows, etc. These elements are usually parts of historic buildings.
We have been removing dry shampoo via rinsing using water in the experiments. We have been removing chalk spray using a damp cloth in the experiments. The influence of the suggested surface treatments on objects and/or materials is not known.
The influence of suggested surface treatments on objects and/or materials is not the subject of this article. This is the main disadvantage of this study. A study of these influences fits to the fields of material science, chemistry, and heritage. The authors are not experts in these fields. For these reasons, each particular surface treatment application must be carefully considered and consulted with experts in these fields before the application to avoid object deterioration and/or material deterioration.
Another disadvantage of the suggested treatments is the impossibility of modifying the entire surface of the building in this way.

6. Conclusions

To investigate the influence of material properties on point cloud density, a total of 12 different materials were selected, whose samples were first scanned without any modifications. For some materials, additional scanning was carried out with a material surface treatment that could eliminate the influence of their negative properties on the density of the point cloud. The measured values of the point cloud density and the arrangement of the points, density changes in the sample, and noise were monitored.
From our own experience working with the creation of digital models [2,11,32] from point clouds, we know that a very accurate 3D model can usually be semi-automatically created at a density of a point cloud of 2200 points/cm2. For this reason, we have scanned each material to find out if the point cloud density reaches this limit. For those materials where scans have not reached the desired point cloud density, we have used a surface treatment to increase the point cloud density.

6.1. RQ1: To What Extent Is the Density of the Point Cloud Predictable during Building Object Reconnaissance?

In Figure 5, it is possible to see the results of scanning individual materials. On the basis of the properties of these materials, the materials were divided into the following four groups: well-scannable materials, materials with very fine elements, glossy materials, and transparent materials. Before scanning, each material was scored 1–10 points according to visible properties. The results show us that these visible properties according to the point scale are not always directly proportional to the density of the obtained point cloud. Clear textured glass has five points and polycarbonate has four points, which are very close values. However, their point clouds have completely different results, with raw surface values 24,033 and 44,346 points in area and 123,292 and 228,581 points in area after the first surface treatment, respectively. For other materials, the point evaluation corresponds to the obtained point cloud results. The results show that surface properties can significantly affect the point cloud density, but an estimation of the point cloud density based on the visible properties of the material only may be misleading in some cases.

6.2. RQ2: How Can the Material Surface Be Easily Treated for Higher Point Cloud Density?

Materials classified as having very fine elements, glossy materials, and transparent materials had to be treated to achieve the required point cloud density values in the sample area. However, according to the results, we can say that the treatments made to eliminate undesirable properties had a positive effect on the average value of the point cloud density relative to the sample area.
The solution for glossy materials could be to decrease their reflectivity. The solution for transparent materials could be to decrease their transparency. For the experiments, we used chalk spray and dry shampoo to achieve this.
For materials containing very fine elements, the solution could be to make the surface more compact. Although the reed did not successfully reach the required threshold in any measurement, the density of the point cloud improved significantly. This finding could be helpful, for example, in human hair [32].
Since the reed could not be adjusted as easily as the fabric, it was at least supported by board material—planks. As a result, the gaps between the individual stalks have become smaller and the surface more uniform and compact. Although it was not possible to scan the entire surface, even such a surface treatment proved to be effective and was able to increase the total average density of a point cloud from 75,709 to 119,204 points per sample area, which is about a 50% increase.
The surface treatments were used to improve the scannability of materials. It can be expected that the application of suggested surface treatments is not suitable for all objects and/or materials. It needs to be taken into consideration whether intended treatment may harm the object and/or material, and/or cause permanent damage to the object and/or material. The influence of the suggested surface treatments on scanned objects and/or materials is not the subject of this article. Each intended case of using the suggested surface treatments needs to be considered individually to avoid object deterioration and/or material deterioration, as is stated in Applicability of Surface Treatments in Practice subsection of Section 5.

6.3. RQ3: Can the Data Acquisition Process Be More Efficient with the Knowledge of the Appropriate Surface Treatment?

Overall, the results show that material properties can have a demonstrably large effect on the density of the point cloud, with the presence of fine elements and transparency having the greatest effect. To a lesser extent, gloss also affected it. It was also shown that the treatments made had a positive effect on the measurement results in all cases and in some cases enabled the complete scanning of materials. The measurement results also show that even materials that are adjacent to each other could interact with each other.
The results of the research show for which materials it is suitable to use structured-light 3D scanning measurement under the given requirements for the density of a point cloud intended for the creation of a digital model of building object. In practice, this means that during reconnaissance before the measurement itself, it is possible to estimate, based on these results, if the structured-light measurement method is suitable for particular parts of the measured object according to the type of its surface material.
From the results, it can be expected that the knowledge gained from this research can speed up the process of passporting existing buildings.

6.4. Open Problems for Future Work

Conclusions regarding the formulated research questions were presented in the previous Section 6.1, Section 6.2 and Section 6.3, but there are still open problems left.
The first issue is the presence of a formation of horizontal lines in the cloud of points, especially for materials that have a very smooth surface. It is possible that this phenomenon could be eliminated by using another 3D scanner, most likely a laser one. This will need to be verified in the next continuation of the research.
Second, the article suggests the treatments of various material surfaces, but the influence of the suggested surface treatments on objects and/or materials is not the subject of this article. The influence of suggested surface treatments on objects and/or materials was not investigated. In real-world applications, it needs to be taken into consideration if the intended treatment may harm the object and/or material, and/or cause permanent damage to the object and/or material. This should be the subject of future research. We expect that the influence of suggested treatments on building objects may not be negligible, for example, for some building objects of high value (e.g., historical value, etc.).
Finally, RQ3 has dealt with the question of the efficiency of a data acquisition process. Based on the results, we can expect that the knowledge gained from this research can speed up the process of passporting existing buildings, but the measurement of such a data acquisition process is another topic for future research. Knowledge of the time requirements for the whole data acquisition process can be very useful for practitioners, especially for the purpose of cost estimation.

Author Contributions

Conceptualization, M.D. and J.K.; methodology, J.K. and M.D.; validation, M.D; formal analysis, J.K. and M.D.; investigation, M.D.; resources, M.D. and J.K.; data curation, M.D.; writing—original draft preparation, M.D. and J.K.; writing—review and editing, J.K. and M.D.; visualization, M.D.; supervision, M.D.; project administration, J.K.; funding acquisition, J.K. All authors have read and agreed to the published version of the manuscript.

Funding

This research was funded by the Grant Agency of the Czech Technical University in Prague, grant number SGS22/139/OHK1/3T/11.

Data Availability Statement

Data is contained within the article.

Conflicts of Interest

The authors declare no conflicts of interest.

References

  1. Štroner, M.; Pospíšil, J.; Koska, B.; Křemen, T.; Urban, R. 3D Scanning Systems; CTU: Prague, Czech Republic, 2013. [Google Scholar]
  2. Dědič, M. Evaluation of the Processes of Creating a Project Documentation of an Existing Building Using a 3D Scanner. In Proceedings of the International Multidisciplinary Scientific GeoConference Surveying Geology and Mining Ecology Management, SGEM, Albena, Bulgaria, 30 June–6 July 2019; Volume 19, pp. 127–132. [Google Scholar] [CrossRef]
  3. Prušková, K.; Kaiser, J. Implementation of BIM Technology into the Design Process Using the Scheme of BIM Execution Plan. In Proceedings of the IOP Conference Series: Materials Science and Engineering; IOP Publishing Ltd.: Bristol, UK, 2019; Volume 471. [Google Scholar] [CrossRef]
  4. Rádl, J.; Kaiser, J. Realization Processes of Road-Building Projects in the Czech Republic: Necessary Information to Execute Processes. In Proceedings of the IOP Conference Series: Materials Science and Engineering; IOP Publishing Ltd.: Bristol, UK, 2019; Volume 603. [Google Scholar] [CrossRef]
  5. De Fino, M.; Bruno, S.; Fatiguso, F. Dissemination, assessment, and management of historic buildings by thematic virtual tours and 3D models. Virtual Archaeol. Rev. 2022, 13, 88–102. [Google Scholar] [CrossRef]
  6. Valach, J.; Cacciotti, R.; Černansky, M.; Kuneš, P. MONDIS: Knowledge-based system of failure of historical constructions. In Proceedings of the 18th International Conference on Engineering Mechanics, Prague, Czech Republic, 14–17 May 2012; pp. 360–361, ISSN 1805-8248. [Google Scholar]
  7. Nývlt, V.; Prušková, K. Building Information Management as a Tool for Managing Knowledge throughout Whole Building Life Cycle. In Proceedings of the IOP Conference Series: Materials Science and Engineering; IOP Publishing Ltd.: Bristol, UK, 2017; Volume 245. [Google Scholar] [CrossRef]
  8. Prušková, K. Building Information Management: Knowledge Management Principles Used in the Whole Building Lifecycle within the Building Information Modeling Technology. In Proceedings of the 18th International Multidisciplinary Scientific Geoconference, SGEM, Albena, Bulgaria, 2–8 July 2018; Volume 18, pp. 209–215. [Google Scholar] [CrossRef]
  9. Antón, D.; Medidoub, B.; Shrahily, R.; Movano, J. Accuracy evaluation of the semi-automatic 3D modeling for historical building information models. Int. J. Archit. Herit. 2018, 12, 790–805. [Google Scholar] [CrossRef]
  10. Straub, J.; Kading, B.; Mohammad, A.; Kerlin, S. Characterization of a Large, Low-Cost 3D Scanner. Technologies 2015, 3, 16–36. [Google Scholar] [CrossRef]
  11. Dědič, M. 3D scanning and analysis of acquired data of historically and culturally significant objects referring to the work of Adalbert Stifter. MATEC Web. Conf. 2019, 279, 01014. [Google Scholar] [CrossRef]
  12. Yinling, S.; Zhiyuan, Q.; Xiaochong, T.; He, L.; Lu, D.; Guangling, L. Local features of 3D point cloud registration based on Siamese network learning. Remote Sens. Lett. 2021, 12, 730–738. [Google Scholar] [CrossRef]
  13. Yunxiang, Z.; Ankang, J.; Limao, Z. Sewer defect detection from 3D point clouds using a transformer-based deep learning model. Autom. Constr. 2022, 136, 104163. [Google Scholar] [CrossRef]
  14. Grivon, D.; Vezzetti, E.; Violante, M.G. Development of an innovative low-cost MARG sensors alignment and distortion compensation methodology for 3D scanning applications. Robot. Auton. Syst. 2013, 61, 1710–1716. [Google Scholar] [CrossRef]
  15. 15. TOMÁŠOVÁ, Lucie. Vliv Materiálu, Textury a Tvaru Objektu na Kvalitu Bodového Mračna Vytvořeného Pomocí Optických Měřících Metod. Master’s Thesis, Vysoká škola technická a ekonomická v Českých Budějovicích, České Budějovice, Czech Republic, 2021. Available online: https://is.vstecb.cz/th/mwbvs/ (accessed on 12 December 2021).
  16. Madubuike, O.C.; Anumba, C.J.; Khallaf, R. A review of digital twin applications in construction. J. Inf. Technol. Constr. 2022, 27, 145–172. [Google Scholar] [CrossRef]
  17. Javaheri, A.; Brites, C.; Pereira, F.; Ascenso, J. Subjective and Objective Quality Evaluation of Compressed Point Clouds. In Proceedings of the IEEE 19th International Workshop on Multimedia Signal Processing (MMSP), Luton, UK, 16–18 October 2017; pp. 1–6. [Google Scholar] [CrossRef]
  18. Várady, T.; Martin, R.R.; Cox, J. Reverse engineering of geometric models—An introduction. Comput. Aided Des. 1997, 29, 255–268. [Google Scholar] [CrossRef]
  19. Hwang, C.Y.; Tsai, C.Y.; Chang, C.A. Efficient inspection planning for coordinate measuring machines. Int. J. Adv. Manuf. Technol. 2004, 23, 732–742. [Google Scholar] [CrossRef]
  20. Vojáček, A.; Princip laserových snímačů vzdálenosti s triangulačním principem měření. Automatizace.Hw.Cz Rady A Posled. Novinky Z Oboru 2015. Available online: https://automatizace.hw.cz/ (accessed on 28 April 2022).
  21. Rozptyl Světla. Techmania Science Center. Available online: http://edu.techmania.cz/ (accessed on 27 April 2022).
  22. Hotář, V. Úvod do Problematiky Strojového Vidění: Část 1: Základní Principy a Hardware; Skripta, Ed.; Technická Univerzita v Liberci: Liberec, Česká Republika, 2015; ISBN 978-80-7494-156-6. [Google Scholar]
  23. Lambert, I.H. Photometria Sive de Mensura et Gradibus Luminis, Colorum et Umbrae; Augustae Vindelicorum [Augsburg]: Sumptibus vidvae Eberhardi Klett; ETH-Bibliothek: Zürich, Switzerland, 1760. [Google Scholar] [CrossRef]
  24. Hlaváč, V. Pořízení obrazu a jeho fyzikální základy. In Přednáška; České vysoké učení technické v Praze: Praha, Czech Republic, 2018; Available online: http://cmp.felk.cvut.cz/ (accessed on 8 January 2022).
  25. Bernal, C.; de Agustina, B.; Marin, M.; Camacho, A.M. Performance evaluation of optical scanner based on blue LED Structured light. Proc. Eng. 2013, 63, 591–598. [Google Scholar] [CrossRef]
  26. Palousek, D.; Omasta, M.; Koutny, D.; Bednar, J.; Koutecky, T.; Dokoupil, F. Effect of matte of matte coating on 3D optical measurement accuracy. Opt. Mater. 2015, 40, 9. [Google Scholar] [CrossRef]
  27. Oltra-Badenes, R.; Gil-Gómez, H.; Guerola-Navarro, V. Metodología para la selección de sistemas erp para pymes. 3c Empresa Investig. Y Pensam. Crítico 2018, 7, 10–33. [Google Scholar] [CrossRef]
  28. Mekuria, R.N.; Li, Z.; Tulvan, C.; Chou, P. Evaluation Criteria for PCC (Point Cloud Compression). Technical Report, ISO/IEC JTC1/SC29/WG11 n16332; ISO/IEC: Geneva, Switzerland, 2016. [Google Scholar]
  29. Winiwarter, L.; Anders, K.; Höfle, B. M3C2-EP: Pushing the limits of 3D topographic point cloud change detection by error propagation. ISPRS J. Photogramm. Remote Sens. 2021, 178, 240–258. [Google Scholar] [CrossRef]
  30. ISO/IEC 19510:2013; Information Technology—Object Management Group Business Process Model and Notation. 35.020 Information Technology (IT) in General 2013. International Organization for Standardization: Geneva, Switzerland; p. 507. Available online: https://www.iso.org/standard/62652.html (accessed on 19 December 2023).
  31. Mihai-Sorin, S. Discrete curvatures of triangle meshes: From approximation of smooth surfaces to digital terrain data. Comput. Geosci. 2021, 153, 104789. [Google Scholar] [CrossRef]
  32. Dědič, M. Utilization of Modern Methods for Creation of Digital Model of Human. IOP Conf. Ser. 2020, 960, 032016. [Google Scholar] [CrossRef]
  33. Hendricks, W.A.; Robey, W.K. The Sampling Distribution of the Coefficient of Variation. Ann. Math. Stat. 1936, 7, 129–132. Available online: http://www.jstor.org/stable/2957564 (accessed on 23 January 2024). [CrossRef]
  34. Abdi, H. Coefficient of variation. Encyclopedia of Research Design. Thousand Oaks CA SAGE Publ. 2010, 0, 170–171. [Google Scholar] [CrossRef]
  35. Hayes, A. Investipedia: Co-Efficient of Variation Meaning and How to Use It. 2023. Available online: https://www.investopedia.com/terms/c/coefficientofvariation.asp (accessed on 23 January 2024).
  36. Albert, A.; Zhang, L. A novel definition of the multivariate coefficient of variation. Biom. J. 2010, 52, 667–675. [Google Scholar] [CrossRef]
  37. The Best 3D Scanners in 2023—Buyer’s Guide. Available online: https://all3dp.com/1/best-3d-scanner-diy-handheld-app-software/ (accessed on 12 October 2023).
  38. Bell, T.; Li, B.; Zhang, S. Structures Light Techniques and Applications. In Wiley Encyclopedia of Electrical and Electronics Engineering; John Wiley & Sons, Inc.: Hoboken, NJ, USA, 1999; pp. 1–24. [Google Scholar] [CrossRef]
  39. Zhang, S. Handbook of 3D Machine Vision: Optical Metrology and Imaging; CRC Press: Boca Raton, FL, USA, 2013. [Google Scholar]
  40. Van Oosterom, P.; van Oosterom, S.; Liu, H.; Thompson, R.; Meijers, M.; Verbree, E. Organizing and visualizing point clouds with continuous levels of detail. ISPRS J. Photogramm. Remote Sens. 2022, 194, 131–199. [Google Scholar] [CrossRef]
  41. Pavlidis, G.; Koutsoudis, A.; Arnaoutoglou, F.; Tsioukas, V.; Chamzas, C. Methods for 3D digitization of Cultural Heritage. J. Cult. Herit. 2007, 8, 93–98. [Google Scholar] [CrossRef]
  42. Rieke-Zapp, D.; Royo, S. Structured Light 3D Scanning. In Digital Techniques for Documenting and Preserving Cultural Heritage; Bentkowska-Kafel, A., MacDonald, L., Eds.; Amsterdam University Press: Amsterdam, The Netherlands, 2018; pp. 247–252. [Google Scholar] [CrossRef]
  43. Diara, F. Structured-Light Scanning and Metrological Analysis for Archaeology: Quality Assessment of Artec 3D Solutions for Cuneiform Tablets. Heritage 2023, 6, 6016–6034. [Google Scholar] [CrossRef]
  44. Mc Pherron, S.P.; Gernat, T.; Hublin, J. Structured light scanning for high-resolution documentation of in situ archaeological finds. J. Archaeol. Sci. 2009, 36, 19–24. [Google Scholar] [CrossRef]
  45. Van der Merwe, R.H. Comparing structured light and structure-from-motion modelling techniques at Malapa to determine their utility within the African archaeological context. Digit. Appl. Archaeol. Cult. Herit. 2021, 22, e00195. [Google Scholar] [CrossRef]
  46. Montusiewicz, J.; Miłosz, M.; Kęsik, J.; Żyła, K. Structured-light 3D scanning of exhibited historical clothing—A first-ever methodical trial and its results. Herit. Sci. 2021, 9, 74. [Google Scholar] [CrossRef]
  47. Kęsik, J.; Żyła, K.; Montusiewicz, J.; Miłosz, M.; Neamtu, C.; Juszczyk, M. A Methodical Approach to 3D Scanning of Heritage Objects Being under Continuous Display. Appl. Sci. 2023, 13, 441. [Google Scholar] [CrossRef]
  48. XBARVY. Available online: https://xbarvy.cz/produkt/spraypaint-maston-chalk/?finishedShade=%5Bobject%20Object%5D&variantId=MA2500101EU&gclid=Cj0KCQiAy9msBhD0ARIsANbk0A9gPFo3EaZDKN3VPFCNtxwnmIAezf4h7e-pAmoUkb216l_sMSk45TgaAs21EALw_wcB (accessed on 5 January 2024).
  49. NOTINO. Available online: https://www.notino.cz/batiste/fragrance-floral-essences-suchy-sampon-pro-vsechny-typy-vlasu/ (accessed on 5 January 2024).
Disclaimer/Publisher’s Note: The statements, opinions and data contained in all publications are solely those of the individual author(s) and contributor(s) and not of MDPI and/or the editor(s). MDPI and/or the editor(s) disclaim responsibility for any injury to people or property resulting from any ideas, methods, instructions or products referred to in the content.

Article Metrics

Citations

Article Access Statistics

Multiple requests from the same IP address are counted as one view.