AI-Powered Digital Twins and Internet of Things for Smart Cities and Sustainable Building Environment
Abstract
1. Introduction
1.1. Sustainable Building Environment (SBE)
1.2. Technology for Sustainable Building Environment (SBE)
1.3. Research Objectives and Questions
1.4. Research Objectives and Research Questions
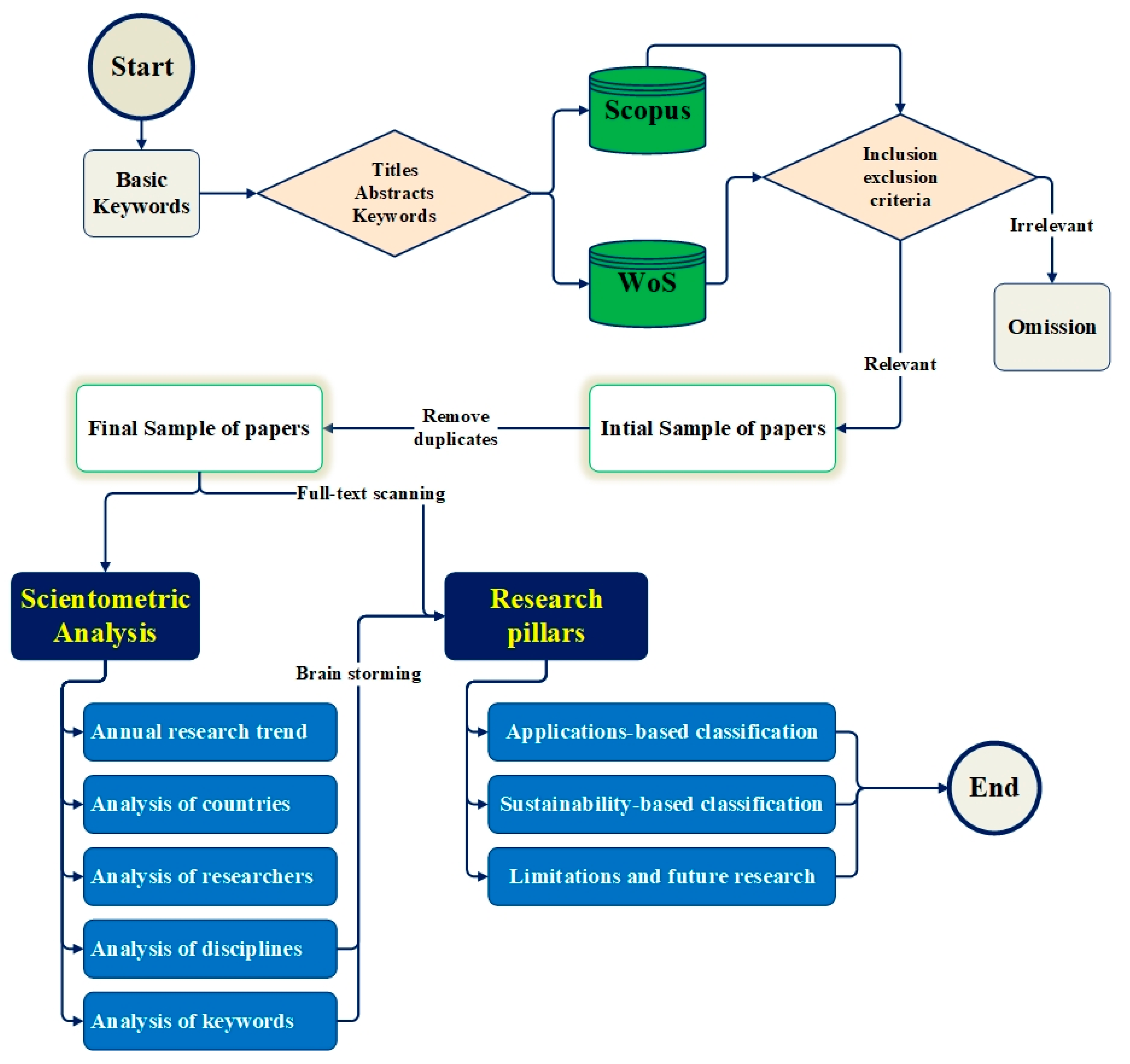
2. Research Methodology
3. Scientometric Analysis
4. Systematic Review of the Research Pillars
- Real-time monitoring and control: IoT integration, where DTs provide accurate monitoring and control of energy systems by using Internet of Things (IoT) sensors to collect real-time data on occupancy, energy usage, and environmental factors [39]. Also, the Adaptive HVAC Systems: Human-centered energy management systems optimize energy use while preserving comfort by modifying HVAC operations according to occupancy and preferences [40].
- Predictive Analytics and Optimization, including Machine Learning Algorithms: AI methods, including Random Forest Regression, predict energy requirements and maximize power production in microgrids for smart buildings while balancing ecological and economic considerations [41]. In multi-objective Optimization, DTs provide intricate optimization scenarios, optimizing the use of renewable energy while lowering emissions and operating expenses [41].
4.1. Digital Twins in the Built Environment
4.1.1. Applications of Digital Twins in Construction and Facility Management
4.1.2. Sustainability and Smart Cities with Digital Twins
4.1.3. Integration of IoT and AI with Digital Twins
4.1.4. Zero-Energy Building and Energy Optimization by IoT
4.1.5. AI-Driven Heritage Building Maintenance
4.2. Digital Technologies and AI in Industry and Manufacturing
4.2.1. AI and Automation for Manufacturing Optimization
4.2.2. Industry 4.0 and Cyber-Physical Systems
4.2.3. IoT, AI, and Edge Computing in Manufacturing
4.3. Sustainability in Urban Development
4.3.1. Ecological Output
4.3.2. Data Management and AI in Urban and Building Systems
4.3.3. Blockchain and Cybersecurity in Urban Digital Ecosystems
4.3.4. EEG for Sustainable Building Environment
4.3.5. Data-Driven Approaches to Build Environment Flood Resilience
4.4. Contribution to Sustainability
5. Research Limitations and Future Research
6. Conclusions and Recommendations
Author Contributions
Funding
Data Availability Statement
Conflicts of Interest
Abbreviations
| SBE | Sustainable building environment | CO2 | Carbon dioxide |
| DT | Digital twins | CO2 eq | Carbon dioxide equivalent |
| AI | Artificial intelligence | MAPE | Mean absolute percentage error |
| IoTs | Internet of Things | DNNs | Deep neural networks |
| ANN | Artificial Neural Networks | ML | Machine learning |
References
- Martin, M.; Chong, A.; Biljecki, F.; Miller, C. Infrared thermography in the built environment: A multi-scale review. Renew. Sustain. Energy Rev. 2022, 165, 112540. [Google Scholar] [CrossRef]
- Joensuu, T.; Edelman, H.; Saari, A. Circular economy practices in the built environment. J. Clean. Prod. 2020, 276, 124215. [Google Scholar] [CrossRef]
- Elmousalami, H.H.; Darwish, A.; Hassanien, A.E. The Truth About 5G and COVID-19: Basics, Analysis, and Opportunities. In Digital Transformation and Emerging Technologies for Fighting COVID-19 Pandemic: Innovative Approaches; Studies in Systems, Decision and Control; Hassanien, A.E., Darwish, A., Eds.; Springer International Publishing: Berlin/Heidelberg, Germany, 2021; Volume 322, pp. 249–259. [Google Scholar] [CrossRef]
- Elmousalami, H.H. Sustainable Climate Change Policies Driven by Global CO2 Reduction During COVID-19. In The Global Environmental Effects During and Beyond COVID-19; Studies in Systems, Decision and Control; Hassanien, A.E., Darwish, A., Gyampoh, B., Abdel-Monaim, A.T., Anter, A.M., Eds.; Springer International Publishing: Berlin/Heidelberg, Germany, 2021; Volume 369, pp. 121–136. [Google Scholar] [CrossRef]
- Seyedrezaei, M.; Becerik-Gerber, B.; Awada, M.; Contreras, S.; Boeing, G. Equity in the built environment: A systematic review. Build. Environ. 2023, 245, 110827. [Google Scholar] [CrossRef]
- Mouratidis, K. Urban planning and quality of life: A review of pathways linking the built environment to subjective well-being. Cities 2021, 115, 103229. [Google Scholar] [CrossRef]
- Debrah, C.; Chan, A.P.; Darko, A. Artificial intelligence in green building. Autom. Constr. 2022, 137, 104192. [Google Scholar] [CrossRef]
- Sadri, H.; Yitmen, I.; Tagliabue, L.C.; Westphal, F.; Tezel, A.; Taheri, A.; Sibenik, G. Integration of Blockchain and Digital Twins in the Smart Built Environment Adopting Disruptive Technologies—A Systematic Review. Sustainability 2023, 15, 3713. [Google Scholar] [CrossRef]
- Piras, G.; Agostinelli, S.; Muzi, F. Digital Twin Framework for Built Environment: A Review of Key Enablers. Energies 2024, 17, 436. [Google Scholar] [CrossRef]
- Fnais, A.; Rezgui, Y.; Petri, I.; Beach, T.; Yeung, J.; Ghoroghi, A.; Kubicki, S. The application of life cycle assessment in buildings: Challenges, and directions for future research. Int. J. Life Cycle Assess. 2022, 27, 627–654. [Google Scholar] [CrossRef]
- Alnaser, A.A.; Ali, A.H.; Elmousalami, H.H.; Elyamany, A.; Mohamed, A.G. Assessment Framework for BIM-Digital Twin Readiness in the Construction Industry. Buildings 2024, 14, 268. [Google Scholar] [CrossRef]
- Elmousalami, H.H. Artificial Intelligence and Parametric Construction Cost Estimate Modeling: State-of-the-Art Review. J. Constr. Eng. Manag. 2020, 146, 03119008. [Google Scholar] [CrossRef]
- Zayed, S.M.; Attiya, G.M.; El-Sayed, A.; Hemdan, E.E.-D. A review study on digital twins with artificial intelligence and internet of things: Concepts, opportunities, challenges, tools and future scope. Multimed. Tools Appl. 2023, 82, 47081–47107. [Google Scholar] [CrossRef]
- Kharchenko, V.; Illiashenko, O.; Morozova, O.; Sokolov, S. Combination of Digital Twin and Artificial Intelligence in Manufacturing Using Industrial IoT. In Proceedings of the 2020 IEEE 11th International Conference on Dependable Systems, Services and Technologies, Kyiv, Ukraine, 14–18 May 2020; pp. 196–201. [Google Scholar]
- Elmousalami, H.H.; Elaskary, M. Drilling stuck pipe classification and mitigation in the Gulf of Suez oil fields using artificial intelligence. J. Pet. Explor. Prod. Technol. 2020, 10, 2055–2068. [Google Scholar] [CrossRef]
- Elmousalami, H.H. Comparison of Artificial Intelligence Techniques for Project Conceptual Cost Prediction: A Case Study and Comparative Analysis. IEEE Trans. Eng. Manag. 2020, 68, 183–196. [Google Scholar] [CrossRef]
- ElMousalami, H.H.; Elyamany, A.H.; Ibrahim, A.H. Predicting Conceptual Cost for Field Canal Improvement Projects. J. Constr. Eng. Manag. 2018, 144, 04018102. [Google Scholar] [CrossRef]
- Xu, H.; Wu, J.; Pan, Q.; Guan, X.; Guizani, M. A Survey on Digital Twin for Industrial Internet of Things: Applications, Technologies and Tools. IEEE Commun. Surv. Tutor. 2023, 25, 2569–2598. [Google Scholar] [CrossRef]
- Murthy, A.; Irshad, M.; Noman, S.M.; Tang, X.; Hu, B.; Chen, S.; Khader, G. Internet of Things, a vision of digital twins and case studies. In IoT and Spacecraft Informatics; Elsevier: Amsterdam, The Netherlands, 2022; pp. 101–127. [Google Scholar]
- Elmousalami, H.; Elmesalami, H.H.; Maxi, M.; Farid, A.A.M.; Elshaboury, N.A.T. A comprehensive evaluation of machine learning and deep learning algorithms for wind speed and power prediction. Decis. Anal. J. 2024, 13, 100527. [Google Scholar] [CrossRef]
- Attaran, S.; Attaran, M.; Celik, B.G. Digital Twins and Industrial Internet of Things: Uncovering operational intelligence in industry 4.0. Decis. Anal. J. 2024, 10, 100398. [Google Scholar] [CrossRef]
- Jacoby, M.; Usländer, T. Digital Twin and Internet of Things—Current Standards Landscape. Appl. Sci. 2020, 10, 6519. [Google Scholar] [CrossRef]
- Elmousalami, H.H.; Elshaboury, N.A.T.; Maxi, M.M.I.; Ibrahim, A.H.; Elyamany, A.H. Bayesian Optimized Ensemble Learning System for Predicting Conceptual Cost and Construction Duration of Irrigation Improvement Systems. KSCE J. Civ. Eng. 2024, 100014. [Google Scholar] [CrossRef]
- Shishehgarkhaneh, M.B.; Keivani, A.; Moehler, R.C.; Jelodari, N.; Laleh, S.R. Internet of Things (IoT), Building Information Modeling (BIM), and Digital Twin (DT) in Construction Industry: A Review, Bibliometric, and Network Analysis. Buildings 2022, 12, 1503. [Google Scholar] [CrossRef]
- Elmousalami, H.; Elshaboury, N.; Elyamany, A.H. Green artificial intelligence for cost-duration variance prediction (CDVP) for irrigation canals rehabilitation projects. Expert Syst. Appl. 2024, 249, 123789. [Google Scholar] [CrossRef]
- Elmousalami, H.H.; Mohamed, S.F. Multistage Optimization for Sustainable Zero Energy Residential Buildings on the Hot Arid Climat. 2022. Available online: http://jomardpublishing.com/UploadFiles/Files/journals/NDI/V6N3/Elmousalami_Mohamed.pdf (accessed on 7 September 2024).
- Elmousalami, H.; Sakr, I. Artificial intelligence for drilling lost circulation: A systematic literature review. Geoenergy Sci. Eng. 2024, 239, 212837. [Google Scholar] [CrossRef]
- Grübel, J.; Thrash, T.; Aguilar, L.; Gath-Morad, M.; Chatain, J.; Sumner, R.W.; Hölscher, C.; Schinazi, V.R. The Hitchhiker’s Guide to Fused Twins: A Review of Access to Digital Twins in Situ in Smart Cities. Remote Sens. 2022, 14, 3095. [Google Scholar] [CrossRef]
- Cai, J.; Chen, J.; Hu, Y.; Li, S.; He, Q. Digital twin for healthy indoor environment: A vision for the post-pandemic era. Front. Eng. Manag. 2023, 10, 300–318. [Google Scholar] [CrossRef]
- Asif, M.; Naeem, G.; Khalid, M. Digitalization for sustainable buildings: Technologies, applications, potential, and challenges. J. Clean. Prod. 2024, 21, 141814. [Google Scholar] [CrossRef]
- Jamwal, A.; Agrawal, R.; Sharma, M.; Giallanza, A. Industry 4.0 Technologies for Manufacturing Sustainability: A Systematic Review and Future Research Directions. Appl. Sci. 2021, 11, 5725. [Google Scholar] [CrossRef]
- Yang, Z.; Tang, C.; Zhang, T.; Zhang, Z.; Doan, D.T. Digital Twins in Construction: Architecture, Applications, Trends and Challenges. 2024. Available online: https://openrepository.aut.ac.nz/items/df976548-881f-4a83-9ca5-05a8ab42d969 (accessed on 13 October 2024).
- Deng, M.; Menassa, C.C.; Kamat, V.R. From BIM to digital twins: A systematic review of the evolution of intelligent building representations in the AEC-FM industry. J. Inf. Technol. Constr. 2021, 26, 58–83. [Google Scholar] [CrossRef]
- Sarkis-Onofre, R.; Catalá-López, F.; Aromataris, E.; Lockwood, C. How to properly use the PRISMA Statement. Syst. Rev. 2021, 10, 117. [Google Scholar] [CrossRef]
- Çetin, S.; De Wolf, C.; Bocken, N. Circular digital built environment: An emerging framework. Sustainability 2021, 13, 6348. [Google Scholar] [CrossRef]
- Pachouri, V.; Singh, R.; Gehlot, A.; Pandey, S.; Akram, S.V.; Abbas, M. Empowering sustainability in the built environment: A technological Lens on industry 4.0 Enablers. Technol. Soc. 2024, 76, 102427. [Google Scholar] [CrossRef]
- Dai, X.; Shang, W.; Liu, J.; Xue, M.; Wang, C. Achieving better indoor air quality with IoT systems for future buildings: Opportunities and challenges. Sci. Total Environ. 2023, 895, 164858. [Google Scholar] [CrossRef] [PubMed]
- Mannino, A.; Dejaco, M.C.; Re Cecconi, F. Building Information Modelling and Internet of Things Integration for Facility Management—Literature Review and Future Needs. Appl. Sci. 2021, 11, 3062. [Google Scholar] [CrossRef]
- Renganayagalu, S.K.; Bodal, T.; Bryntesen, T.-R.; Kvalvik, P. Optimising Energy Performance of buildings through Digital Twins and Machine Learning: Lessons learnt and future directions. In Proceedings of the 2024 4th International Conference on Applied Artificial Intelligence (ICAPAI), IEEE, Halden, Norway, 16 April 2024; pp. 1–6. [Google Scholar]
- Rafsanjani, H.N.; Nabizadeh, A.H.; Momeni, M. Digital Twin Energy Management System for Human-Centered Hvac and Mels Optimization in Commercial Buildings. 2024. Available online: https://papers.ssrn.com/sol3/papers.cfm?abstract_id=4837416 (accessed on 17 October 2024). [CrossRef]
- Wang, Q.; Yin, Y.; Chen, Y.; Liu, Y. Carbon peak management strategies for achieving net-zero emissions in smart buildings: Advances and modeling in digital twin. Sustain. Energy Technol. Assess. 2024, 64, 103661. [Google Scholar] [CrossRef]
- Owais, O.A.; Poshdar, M.; Bidhendi, A.; Jaafar, K.; Sarhan, S. From Concept to Concrete: Digital Twins Enabling Different Levels of Lean Construction. In Proceedings of the 32nd Annual Conference of the International Group for Lean Construction (IGLC 32), Auckland, New Zealand, 1–5 July 2024; pp. 767–779. [Google Scholar]
- Yang, J.; Ng, S.T. Prospects for digital twin technology in the building modular construction and operation phases: A game theory-based analysis. J. Clean. Prod. 2024, 470, 143344. [Google Scholar] [CrossRef]
- Torres, J.; San-Mateos, R.; Lasarte, N.; Mediavilla, A.; Sagarna, M.; León, I. Building Digital Twins to Overcome Digitalization Barriers for Automating Construction Site Management. Buildings 2024, 14, 2238. [Google Scholar] [CrossRef]
- Ersan, M.; Irmak, E.; Colak, A.M. Applications, Insights and Implications of Digital Twins in Smart City Management. In Proceedings of the 2024 12th International Conference on Smart Grid (icSmartGrid), Setubal, Portugal, 27–29 May 2024; pp. 378–383. [Google Scholar]
- Wang, H.; Wang, Y. Smart Cities Net Zero Planning considering renewable energy landscape design in Digital Twin. Sustain. Energy Technol. Assess. 2024, 63, 103629. [Google Scholar] [CrossRef]
- Cardoso, J.L.F.P.; Rhodes, D.H. Digital Twin Use Case for Smart, Sustainable Cities. In Proceedings of the 2023 Conference on Systems Engineering Research, Hoboken, NJ, USA, 16–17 March 2023; pp. 99–115. [Google Scholar] [CrossRef]
- Sohail, A.; Shen, B.; Cheema, M.A.; Ali, M.E.; Ulhaq, A.; Babar, M.A.; Qureshi, A. Beyond Data, Towards Sustainability: A Sydney Case Study on Urban Digital Twins. arXiv 2024, arXiv:2406.04902. [Google Scholar] [CrossRef]
- Pańkowska, M.; Żytniewski, M. Digital twins for smart city. In Smart Spaces; Elsevier: Amsterdam, The Netherlands, 2024; pp. 269–286. [Google Scholar] [CrossRef]
- Kerkeni, R.; Khlif, S.; Mhalla, A.; Bouzrara, K. Digital Twin Applied to Predictive Maintenance for Industry 4.0. J. Nondestruct. Eval. Diagn. Progn. Eng. Syst. 2024, 7, 041008. [Google Scholar] [CrossRef]
- Al-Anzi, F.S.; Al-Anzi, A.F.; Sarath, S. Predictive maintenance in industrial IoT (IIoT). In Proceedings of the International Conference on Medical Imaging, Electronic Imaging, Information Technologies, and Sensors (MIEITS 2024), Kuala Lumpur, Malaysia, 1–2 March 2024; pp. 9–105. [Google Scholar]
- Ohoriemu, O.B.; Ogala, J.O. Integrating Artificial Intelligence and Mathematical Models for Predictive Maintenance in Industrial Systems. FUDMA J. Sci. 2024, 8, 501–505. [Google Scholar] [CrossRef]
- Nadaf, S. AI for Predictive Maintenance in Industries. Int. J. Res. Appl. Sci. Eng. Technol. 2024, 12, 2013–2017. [Google Scholar] [CrossRef]
- Muhammad, K.; David, T.; Nassisid, G.; Farus, T. Integrating Generative AI with Network Digital Twins for Enhanced Network Operations. arXiv 2024, arXiv:2406.17112. [Google Scholar] [CrossRef]
- Mahdy, L.N.; Ezzat, K.A.; Elmousalami, H.H.; Ella, H.A.; Hassanien, A.E. Automatic x-ray COVID-19 lung image classification system based on multi-level thresholding and support vector machine. MedRxiv 2020, 2020-03. [Google Scholar] [CrossRef]
- Elmousalami, H.H.; Hassanien, A.E. Day Level Forecasting for Coronavirus Disease (COVID-19) Spread: Analysis, Modeling and Recommendations. arXiv 2020, arXiv:2003.07778. [Google Scholar] [CrossRef]
- Pateriya, N.; Thakre, N.; Kewat, P.K.; Vishwakarma, A. IoT in the Energy Sector: Revolutionizing Energy Management and Consumption. Int. J. Innov. Res. Comput. Commun. Eng. 2023, 11, 11344–11351. [Google Scholar] [CrossRef]
- Lan, S.; Deprizon; Razmjooy, N. Enhancing the performance of zero energy buildings with boosted coyote optimization and elman neural networks. Energy Rep. 2024, 11, 5214–5226. [Google Scholar] [CrossRef]
- Gao, Y.; Li, S.; Xiao, Y.; Dong, W.; Fairbank, M.; Lu, B. An Iterative Optimization and Learning-Based IoT System for Energy Management of Connected Buildings. IEEE Internet Things J. 2022, 9, 21246–21259. [Google Scholar] [CrossRef]
- Zheng, Y.; Yu, K.; Chen, X.; Bu, L.; Xu, W.; Wang, S. Optimization of Energy Scheduling for Zero-carbon Buildings by Considering the Flexibility of Demand-side Air Conditioning System. In Proceedings of the 2024 9th Asia Conference on Power and Electrical Engineering (ACPEE), Shanghai, China, 11–13 April 2024; pp. 901–907. [Google Scholar]
- Garrigós, A.G.; López, J.L.-T. The use of Digital Twins for heritage conservation: The Church of San Juan del Hospital as a case study. In Proceedings of the HEDIT 2024—International Congress for Heritage Digital Technologies and Tourism Management, Valencia, Spain, 20–21 June 2024. [Google Scholar]
- Casillo, M.; Colace, F.; Gaeta, R.; Lorusso, A.; Santaniello, D.; Valentino, C. Revolutionizing cultural heritage preservation: An innovative IoT-based framework for protecting historical buildings. Evol. Intell. 2024, 17, 3815–3831. [Google Scholar] [CrossRef]
- Maurmo, D.; Ruga, T.; Zumpano, E.; Vocaturo, E. Revolutionizing Structural Health Monitoring and Preserving Cultural Heritage via Digital Twins. In Proceedings of the 2024 IEEE International Workshop on Metrology for Living Environment (MetroLivEnv), Chania, Greece, 12–14 June 2024; pp. 92–97. [Google Scholar]
- Karatzas, S.; Lazari, V.; Fouseki, K.; Pracchi, V.N.; Balaskas, E. Digital twins-enabled heritage buildings management through social dynamics. J. Cult. Herit. Manag. Sustain. Dev. 2024. [Google Scholar] [CrossRef]
- Jeereddy, S.; Kennedy, K.; Duffy, E.; Walker, A.; Vorster, B. Machine Learning Use Cases for Smart Manufacturing KPIs. In Proceedings of the 2019 IEEE International Conference on Big Data (Big Data), Los Angeles, CA, USA, 9–12 December 2019; pp. 4375–4380. [Google Scholar]
- Vlasov, M.; Lapteva, A. Methods for Evaluating the Cost-Effectiveness of Using AI for Production Automation. In Digital Transformation in Industry; Kumar, V., Kyriakopoulos, G.L., Akberdina, V., Kuzmin, E., Eds.; Springer Nature Switzerland: Cham, Switzerland, 2023; Volume 61, pp. 281–296. [Google Scholar] [CrossRef]
- Chabane, A.N.; Sahnoun, M.; Bettayeb, B. Forecasting KPIs of Production Systems Using LSTM Networks. In Proceedings of the 2021 1st International Conference on Cyber Management and Engineering (CyMaEn), Online, 26–28 May 2021; pp. 1–6. [Google Scholar]
- Ullah, A.; Imran, S.; Roy, D. The Benefits of Using Industry 4.0 in the Manufacturing Sector. In Industry 4.0 Technologies: Sustainable Manufacturing Supply Chains; Vimal, K.E.K., Rajak, S., Kumar, V., Mor, R.S., Assayed, A., Eds.; Environmental Footprints and Eco-Design of Products and Processes; Springer: Berlin/Heidelberg, Germany, 2024; pp. 83–103. [Google Scholar] [CrossRef]
- Qureshi, K.M.; Mewada, B.G.; Kaur, S.; Alghamdi, S.Y.; Almakayeel, N.; Almuflih, A.S.; Qureshi, M.R.N.M. Sustainable Manufacturing Supply Chain Performance Enhancement through Technology Utilization and Process Innovation in Industry 4.0: A SEM-PLS Approach. Sustainability 2023, 15, 15388. [Google Scholar] [CrossRef]
- Abosuliman, S.S. Deep learning techniques for securing cyber-physical systems in supply chain 4.0. Comput. Electr. Eng. 2023, 107, 108637. [Google Scholar] [CrossRef]
- Elmousalami, H.H.; Elyamany, A.H.; Ibrahim, A.H. Evaluation of Cost Drivers for Field Canals Improvement Projects. Water Resour. Manag. 2018, 32, 53–65. [Google Scholar] [CrossRef]
- Elmousalami, H.H. Data on Field Canals Improvement Projects for Cost Prediction Using Artificial Intelligence. Data Brief 2020, 31, 105688. [Google Scholar] [CrossRef] [PubMed]
- Rath, K.C.; Khang, A.; Mishra, S.K.; Patnaik, P.K.; Mohanty, G.K.; Dash, T. Integration of Artificial Intelligence and Internet of Things Technology Solutions in Smart Manufacturing. In Machine Vision and Industrial Robotics in Manufacturing, 1st ed.; CRC Press: Boca Raton, FL, USA, 2024; pp. 155–177. [Google Scholar] [CrossRef]
- Miran, A.Z.; Ayub, H. The Investigation and Challenges of Advanced Applications Using Artificial IoT on Edge Computing. Qalaai Zanist Sci. J. 2023, 8, 1361–1375. [Google Scholar] [CrossRef]
- Awaisi, K.S.; Ye, Q.; Sampalli, S. A Survey of Industrial AIoT: Opportunities, Challenges, and Directions. IEEE Access 2024, 12, 96946–96996. [Google Scholar] [CrossRef]
- Beseiso, M.; Elmousalami, H. Subword Attentive Model for Arabic Sentiment Analysis: A deep learning approach. ACM Trans. Asian Low-Resour. Lang. Inf. Process. 2020, 19, 1–17. [Google Scholar] [CrossRef]
- Matin, A.; Islam, M.R.; Wang, X.; Huo, H.; Xu, G. AIoT for sustainable manufacturing: Overview, challenges, and opportunities. Internet Things 2023, 24, 100901. [Google Scholar] [CrossRef]
- Gibbs, M.; Kanjo, E. Realising the Power of Edge Intelligence: Addressing the Challenges in AI and tinyML Applications for Edge Computing. In Proceedings of the 2023 IEEE International Conference on Edge Computing and Communications (EDGE), Chicago, IL, USA, 2–8 July 2023; pp. 337–343. [Google Scholar]
- Jakkani, A.K. Enhancing Urban Sustainability through AI-Driven Energy Efficiency Strategies in Cloud-Enabled Smart Cities. J. Energy Eng. Thermodyn. 2024, 4, 1–13. [Google Scholar] [CrossRef]
- Adewale, B.A.; Ene, V.O.; Ogunbayo, B.F.; Aigbavboa, C.O. Application of Artificial Intelligence (AI) in Sustainable Building Lifecycle; A Systematic Literature Review. Buildings 2024, 14, 2137. [Google Scholar] [CrossRef]
- Hemanth Kumar, S.; Prabha, K.; Mahalakshmi, S.; Dinesh, N.; Anantha Subramanya Iyer, K.N. Technology’s Role in Sustainable Urban Development in Smart Cities. In Advances in Human Resources Management and Organizational Development; Singh, K., Yadav, J., Abraham, R., Eds.; IGI Global: Hershey, PA, USA, 2024; pp. 169–208. [Google Scholar] [CrossRef]
- Al-Raeei, M. The smart future for sustainable development: Artificial intelligence solutions for sustainable urbanization. Sustain. Dev. 2024, sd.3131. [Google Scholar] [CrossRef]
- Jyothi, D.; Sreelatha, T.; Thiyagu, D.; Sowndharya, R.; Arvinth, N. A Data Management System for Smart Cities Leveraging Artificial Intelligence Modeling Techniques to Enhance Privacy and Security. J. Internet Serv. Inf. Secur. 2024, 14, 37–51. [Google Scholar] [CrossRef]
- Himeur, Y.; Elnour, M.; Fadli, F.; Meskin, N.; Petri, I.; Rezgui, Y.; Bensaali, F.; Amira, A. AI-big data analytics for building automation and management systems: A survey, actual challenges and future perspectives. Artif. Intell. Rev. 2023, 56, 4929–5021. [Google Scholar] [CrossRef] [PubMed]
- Van Hoang, T. Impact of Integrated Artificial Intelligence and Internet of Things Technologies on Smart City Transformation. J. Tech. Educ. Sci. 2024, 19, 64–73. [Google Scholar] [CrossRef]
- C, V.; Golabhavi, R.; Reddy, P.; Kumar, P. Enhancing Cyber Security through the utilization of Blockchain Technology. Int. J. Innov. Res. Inf. Secur. 2023, 9, 92–96. [Google Scholar] [CrossRef]
- Kuru, K.; Kuru, K. Blockchain-Based Decentralised Privacy-Preserving Machine Learning Authentication and Verification with Immersive Devices in the Urban Metaverse Ecosystem. Preprints 2024, 2024020317. [Google Scholar] [CrossRef]
- Ahmed, A.A. The Role of Blockchain Technology in Enhancing Cybersecurity. Int. J. Sci. Res. Eng. Manag. 2024, 2, 144–152. [Google Scholar] [CrossRef]
- Hu, M.; Simon, M.; Fix, S.; Vivino, A.A.; Bernat, E. Exploring a sustainable building’s impact on occupant mental health and cognitive function in a virtual environment. Sci. Rep. 2021, 11, 5644. [Google Scholar] [CrossRef]
- Li, J.; Jin, Y.; Lu, S.; Wu, W.; Wang, P. Building environment information and human perceptual feedback collected through a combined virtual reality (VR) and electroencephalogram (EEG) method. Energy Build. 2020, 224, 110259. [Google Scholar] [CrossRef]
- Grierson, D. Towards Sustainable Building Design. Des. Princ. Pract. Int. J. Annu. Rev. 2009, 3, 143–152. [Google Scholar] [CrossRef]
- Scrucca, F.; Ingrao, C.; Barberio, G.; Matarazzo, A.; Lagioia, G. On the role of sustainable buildings in achieving the 2030 UN sustainable development goals. Environ. Impact Assess. Rev. 2023, 100, 107069. [Google Scholar] [CrossRef]
- Malik, V.; Martin, R.J.; Mittal, R.; Ravali, R.S.; Almalki, K.J.; Ramakrishnan, J.; Swapna, S.L.; Mavaluru, D.; Goyal, S.B.; Kumar, M. Enhancing Urban Resilience to Flooding in Hydrogeological Risk Areas Through Big Data Analytics Using Deep Neuro-Fuzzy System. Preprint 2024. [Google Scholar] [CrossRef]
- Chen, T.; Chen, L.; Shao, Z.; Chai, H. Enhanced resilience in urban stormwater management through model predictive control and optimal layout schemes under extreme rainfall events. J. Environ. Manag. 2024, 366, 121767. [Google Scholar] [CrossRef] [PubMed]
- Jain, H. Leveraging geo-computational innovations for sustainable disaster management to enhance flood resilience. Discov. Geosci. 2024, 2, 33. [Google Scholar] [CrossRef]
- Huang, C.-C.; Wang, C.-L. Enhancing urban flood resilience: Interdisciplinary integration of climate adaptation, flood control, and land-use planning from 3PA to 4PA. J. Water Clim. Change 2024, 15, 1961–1968. [Google Scholar] [CrossRef]
- Zhu, S.; Feng, H.; Arashpour, M.; Zhang, F. Enhancing urban flood resilience: A coupling coordinated evaluation and geographical factor analysis under SES-PSR framework. Int. J. Disaster Risk Reduct. 2024, 101, 104243. [Google Scholar] [CrossRef]
- Mondejar, M.E.; Avtar, R.; Diaz, H.L.B.; Dubey, R.K.; Esteban, J.; Gómez-Morales, A.; Hallam, B.; Mbungu, N.T.; Okolo, C.C.; Prasad, K.A.; et al. Digitalization to achieve sustainable development goals: Steps towards a Smart Green Planet. Sci. Total Environ. 2021, 794, 148539. [Google Scholar] [CrossRef]
- Li, L.; Qu, T.; Liu, Y.; Zhong, R.Y.; Xu, G.; Sun, H.; Gao, Y.; Lei, B.; Mao, C.; Pan, Y.; et al. Sustainability Assessment of Intelligent Manufacturing Supported by Digital Twin. IEEE Access 2020, 8, 174988–175008. [Google Scholar] [CrossRef]
- Hammam, A.A.; Elmousalami, H.H.; Hassanien, A.E. Stacking Deep Learning for Early COVID-19 Vision Diagnosis. In Big Data Analytics and Artificial Intelligence Against COVID-19: Innovation Vision and Approach; Studies in Big Data; Hassanien, A.-E., Dey, N., Elghamrawy, S., Eds.; Springer International Publishing: Berlin/Heidelberg, Germany, 2020; Volume 78, pp. 297–307. [Google Scholar] [CrossRef]
- Elmousalami, H.H. Closure to “Artificial Intelligence and Parametric Construction Cost Estimate Modeling: State-of-the-Art Review” by Haytham, H. Elmousalami. J. Constr. Eng. Manag. 2021, 147, 07021002. [Google Scholar] [CrossRef]















| Reference | Main Objective | Year | Aspects | ||||
|---|---|---|---|---|---|---|---|
| Building Environment Scope | AI, DT, and IoT Integration | Sustainability | Future Perspectives and Limitations | SLR | |||
| [28] | Review of DT in smart cities. | 2022 | × | × | √ | √ | √ |
| [1] | Review of Infrared thermography applications in buildings. | 2022 | √ | × | √ | × | √ |
| [29] | A review of DT ensuring healthy environments. | 2023 | √ | × | × | √ | × |
| [8] | A review of Blockchain integrated with DT | 2023 | √ | √ | × | × | √ |
| [30] | A review of sustainable building through digital technologies. | 2024 | × | √ | √ | × | √ |
| [31] | A review for Industry 4.0 improving manufacturing sustainability. | 2021 | √ | × | √ | × | √ |
| [32] | A review of DT applications in construction. | 2024 | × | × | √ | × | √ |
| [33] | A review of BIM evolving into DT | 2021 | √ | × | √ | √ | × |
| This paper | A systematic review of AI, DT, and IoTs for SBE | 2024 | √ | √ | √ | √ | √ |
| Reference | Key Objective | Publication Year | Document Type | Citations | Journal |
|---|---|---|---|---|---|
| [28] | Review of DT in smart cities. | 2022 | Review | 455 | Remote Sensing |
| [1] | Review of Infrared thermography applications in buildings. | 2022 | Review | 229 | Renewable & Sustainable Energy Reviews |
| [35] | A framework of circular economy in digital buildings. | 2021 | Article | 208 | Sustainability |
| [29] | A review of DT ensuring healthy environments. | 2023 | Review | 176 | Frontiers Of Engineering Management |
| [8] | A review of Blockchain integrated with DT | 2023 | Review | 172 | Sustainability |
| [30] | A review of sustainable building through digital technologies. | 2024 | Review | 167 | Journal Of Cleaner Production |
| [36] | Industry 4.0 technologies enable built environment sustainability. | 2024 | Article | 166 | Technology In Society |
| [31] | A review for Industry 4.0 improving manufacturing sustainability. | 2021 | Review | 166 | Applied Sciences-Basel |
| [32] | A review of DT applications in construction. | 2024 | Review | 164 | Buildings |
| [33] | A review of BIM evolving into DT | 2021 | Review | 156 | Journal Of Information Technology In Construction |
| [37] | IoT improving indoor air quality. | 2023 | Article | 149 | Science Of the Total Environment |
| [38] | BIM-IoT integration for facility management. | 2021 | Review | 144 | Applied Sciences-Basel |
| [9] | Digital twin enablers in buildings. | 2024 | Review | 143 | Energies |
Disclaimer/Publisher’s Note: The statements, opinions and data contained in all publications are solely those of the individual author(s) and contributor(s) and not of MDPI and/or the editor(s). MDPI and/or the editor(s) disclaim responsibility for any injury to people or property resulting from any ideas, methods, instructions or products referred to in the content. |
© 2024 by the authors. Licensee MDPI, Basel, Switzerland. This article is an open access article distributed under the terms and conditions of the Creative Commons Attribution (CC BY) license (https://creativecommons.org/licenses/by/4.0/).
Share and Cite
Alnaser, A.A.; Maxi, M.; Elmousalami, H. AI-Powered Digital Twins and Internet of Things for Smart Cities and Sustainable Building Environment. Appl. Sci. 2024, 14, 12056. https://doi.org/10.3390/app142412056
Alnaser AA, Maxi M, Elmousalami H. AI-Powered Digital Twins and Internet of Things for Smart Cities and Sustainable Building Environment. Applied Sciences. 2024; 14(24):12056. https://doi.org/10.3390/app142412056
Chicago/Turabian StyleAlnaser, Aljawharah A., Mina Maxi, and Haytham Elmousalami. 2024. "AI-Powered Digital Twins and Internet of Things for Smart Cities and Sustainable Building Environment" Applied Sciences 14, no. 24: 12056. https://doi.org/10.3390/app142412056
APA StyleAlnaser, A. A., Maxi, M., & Elmousalami, H. (2024). AI-Powered Digital Twins and Internet of Things for Smart Cities and Sustainable Building Environment. Applied Sciences, 14(24), 12056. https://doi.org/10.3390/app142412056

