Towards Open-Set NLP-Based Multi-Level Planning for Robotic Tasks
Abstract
Featured Application
Abstract
1. Introduction
- A high-level planning (HLP) pipeline turning natural language commands into a structured plan and extract relevant queries for particular information from the raw text;
- A low-level planning (LLP) system capable of executing each action in the plan extracted from the command by the HLP;
- A semantic map of the environment that can be queried using natural language concepts obtained from the original command.
2. Background
2.1. Conventions
2.2. Motion Planning with Action Primitives
2.3. High-Level Planning with LLMs
2.4. Open-Set Image Segmentation and Semantic Mapping
3. Proposed Approach
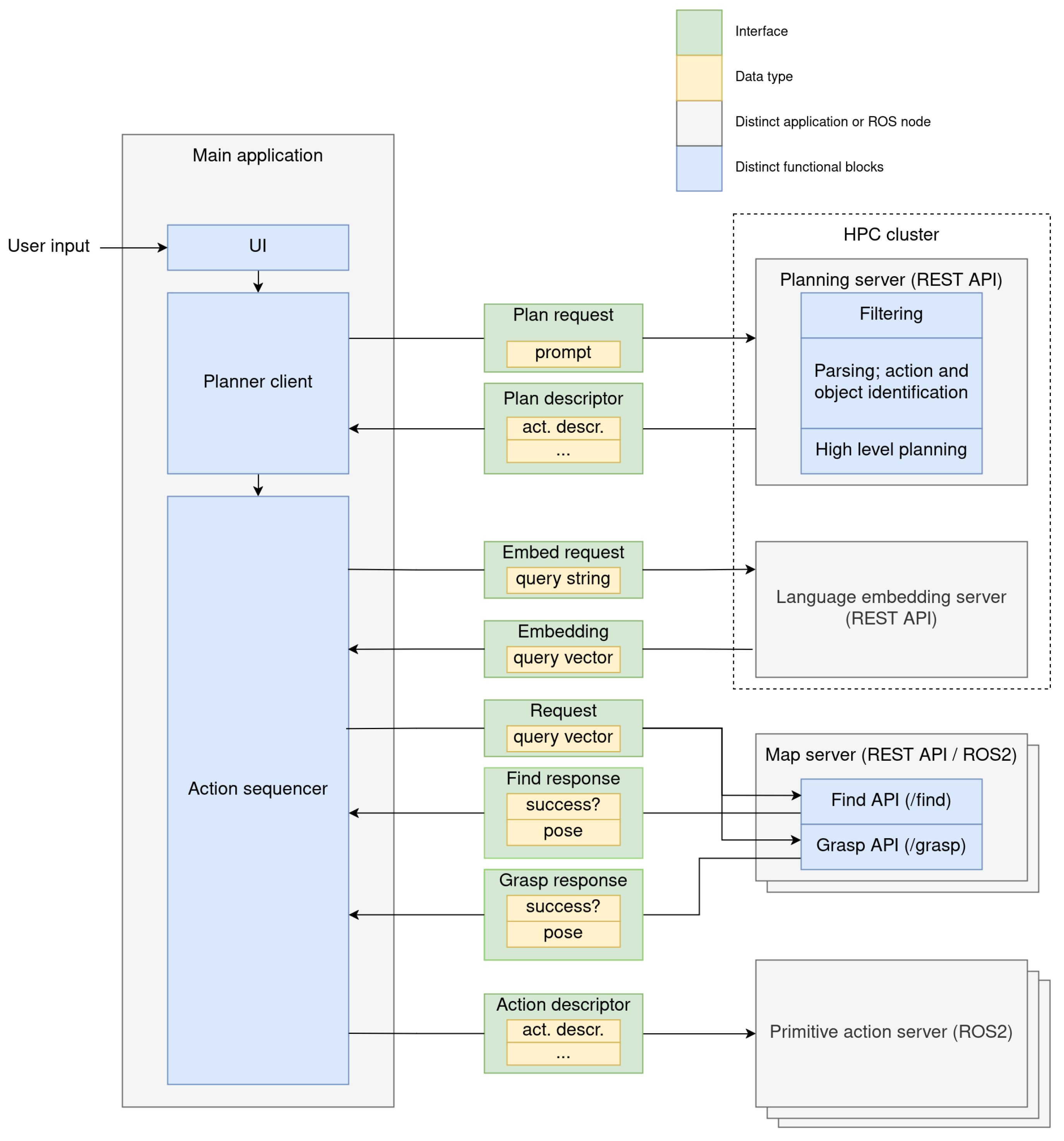
- The user inputs a text prompt using the command line UI (Figure 2, top left), which is passed to the planner client.
- The HLP (deployed on a high-performance computing (HPC) cluster) is called by the planner client with the input text. It returns a plan descriptor, composed of a list of action descriptors, each of which contains unpopulated object descriptors. This plan is passed down to the action sequencer.
- For each unpopulated object descriptor in the plan, the language embedding server is called to produce latent space embeddings—query vectors—corresponding to the textual descriptions of the objects.
- For each object that requires a centroid or grasp pose estimate, the corresponding map API—find or grasp—is called with the query vector to retrieve relevant spatial information and populate the object descriptor.
- Once the object descriptors are populated, each action descriptor is passed to the corresponding primitive action server (bottom right).
4. Implementation
4.1. High-Level Planning
| Listing 1. Filtration prompt. |
| You are a natural language interpreter. You can classify incoming requests under one of the predefined categories. The categories that you can classify sentences are: "object_manipulation", 1 - requests concerning finding, moving, placing objects; "query_answering", 2 - requests that need knowledge to be answered; "casual_discussion", 3 - requests that are expecting a human response. "Any_Other_Query", 0 - for requests that can not be placed under the other 3 Example of the format that you answer in: Input: What a lovely day it is, isn’t it? Category: ["casual_discussion", 3] |
| Listing 2. JSON format for plan descriptors. |
| Input: On the small block, place the large box Output: { "Query": "On the small block, place the large box" "Objects": [ ["<small_block>", "small block", 0], ["<large_box>", "large box", 1] ], "Steps": [ ["Pick up <large_box>", [1]], ["Place <large_box> on <small_block>", [0]] ] } |
| Listing 3. Planning request. |
| Request: "Place the <big_fish> on the <small_plate>" |
| Listing 4. Intermediate state prompt. |
| Objects: [["<big_fish>", "big fish", 3], ["<small_plate>", "small plate", 4]] Hand: ["empty"] Interpretation: My Hand: Free My hand is Free and I need to pick up the <big_fish> and place it on the <small_plate>. I will: 1. Pick <big_fish>. my Hand: <big_fish> 2. Place the <big_fish> on the <small_plate>. my Hand: empty No more actions needed. Plan: { "Actions": [[1, "Pick", [3]], [2, "Place", [4]]], "Hand": ["empty"], "Misc": None } |
4.2. Low-Level Planning
- embed: —wraps a call to the VLM text embedder API, returns the latent space embedding of the input text;
- find: —wraps a map API call with an embedded object descriptor string, and converts the camera-frame position to base-frame position (may return empty when no object found);
- get_grasp: —returns the base-frame grasp pose for an object described by the embedding vector (may return empty when no object found).
- move: —wraps planning and execution calls through MoveIt, potentially using a mix of joint-space and Cartesian paths depending on the goal and current state of the robot, returns a flag indicating whether the trajectory was completed successfully;
- activate_gripper: —wraps calls to a ROS action server that open or close the gripper, returns a flag indicating whether the target gripper state was achieved.
- ActionDesc—the argument for each action call
- –
- sequence id : int
- –
- action type : string
- –
- objects : list[ObjDesc]
- ObjDesc
- –
- text description : string
- –
- latent description : Option[]
- –
- object position : Option[]
- –
- grasp pose : Option[SE3]
4.3. Perception
4.3.1. Open-Set Image Segmentation
4.3.2. Environment Modeling
4.3.3. Object Detection and Grasp Pose Estimation
- A filtered point cloud at the desired resolution is obtained by iterating over the vectree nodes and rejecting points based on a dot product similarity threshold with the query embedding;
- Clusters are found in the filtered pointcloud using DBScan [45] with manually tuned parameters;
- Cluster parameters such as the centroid, object-aligned bounding box, point count, etc., are computed and used for scoring.
5. Experimental Setup and Results
5.1. Evaluation Environment
5.2. Reference Scene Data Set
5.3. Embedding Quantization
5.4. HLP Performance
- “simple”—simple verb–object statements, corresponding to a single “pick” → “place” action sequence, to test for robustness in wording;
- “forward”—composite statements of multiple (in this case, two) simple pick–place sequences, to test for the model’s ability to correctly isolate actions from each other;
- “reverse”—composite statements reversed sentence order, e.g., “do B, but only after doing A”, to test the model’s ability to recover correct sequencing.
| Listing 5. Prompt chain for generating the “dry” sequences. |
| Step 1: Generate 20 different ways to say "pick up object A and put it down on object B". Put each variation in a new line preceded by its index. Use creative wording but keep the meaning the same. --- Step 2: Produce a shortened version of each, e.g. "pick up object A and put it down on object B" -> "put object A on object B" --- Step 3: For each pair i, i+1, write a way to combine the statements: "Put object A on object B. Then, set object C on object D." finish by looping back around. --- Step 4: create a version of each line where C and D are mentioned before A and B, but the action with A and B is still to be performed first, e.g. "Put object C on object D, but only after aligning object A with object B" |
| Listing 6. Prompt chain for generating the “extended” sequences. |
| Step 5: look at the simple commands in the output of step 2 (shortened versions) and make them into natural sentences where a boss is telling his employee to do something. Use different phrases as much as possible. --- Step 6: Do the same thing with the two-step commands from step 3 --- Step 7: do the same with the reverse-order two-step commands from step 4 |
| Listing 7. Variations of a command by structure and style. |
| # simple, dry Situate object A over object B. # simple, extended Please situate object A over object B. # forward, dry Situate object A over object B, then place down object C on object D. # forward, extended Please situate object A over object B first, and then place down object C on object D. # reverse, dry Place down object C on object D, but only after situating object A over object B. # reverse, extended Please place down object C on object D, but only after situating object A over object B. |
- planning failure—the HLP is unable to construct a plan and returns an error;
- structural failure—a plan is returned, but does not match the sequence of actions ;
- object failure—a plan is returned and matches the action sequence, but not all of the objects have been correctly identified.
6. Discussion
| Listing 8. Error due to hallucinated actions. |
| # hlp_results/dry/eval_forward_err_struct.txt - 1 # query Set the goggles on the grey key, then position the toy car over the white bottle. # plan [’pick’, ’place’, ’pick’, ’place’, ’place’] # objects [’goggles’, ’grey key’, ’toy car’, ’white bottle’, ’toy car’] |
| Listing 9. Error due to duplicated objects. |
| # hlp_results/dry/eval_forward_err_obj.txt - 1 # query Position the energy drink bottle over the toy car, then rest the pair of scissors on the multimeter. # plan [’pick’, ’place’, ’pick’, ’place’] # objects [’energy drink bottle’, ’energy drink bottle’, ’pair of scissors’, ’multimeter’] |
7. Conclusions
Author Contributions
Funding
Institutional Review Board Statement
Informed Consent Statement
Data Availability Statement
Conflicts of Interest
Abbreviations
| VLM | Vision–language Model |
| LLM | Large Language Model |
| HLP | High-level planning |
| LLP | Low-level planning |
References
- Vaswani, A.; Shazeer, N.M.; Parmar, N.; Uszkoreit, J.; Jones, L.; Gomez, A.N.; Kaiser, L.; Polosukhin, I. Attention is All you Need. In Proceedings of the Neural Information Processing Systems; NeurIPS; San Diego, CA, USA, 2017. [Google Scholar]
- Radford, A.; Kim, J.W.; Hallacy, C.; Ramesh, A.; Goh, G.; Agarwal, S.; Sastry, G.; Askell, A.; Mishkin, P.; Clark, J.; et al. Learning Transferable Visual Models From Natural Language Supervision. In Proceedings of the International Conference on Machine Learning, Virtual, 18–24 July 2021. [Google Scholar]
- LaValle, S.M. Planning Algorithms; Cambridge University Press: Cambridge, UK, 2006. [Google Scholar]
- Ahn, M.; Brohan, A.; Brown, N.; Chebotar, Y.; Cortes, O.; David, B.; Finn, C.; Gopalakrishnan, K.; Hausman, K.; Herzog, A.; et al. Do As I Can, Not As I Say: Grounding Language in Robotic Affordances. In Proceedings of the Conference on Robot Learning, Auckland, New Zealand, 14–18 December 2022. [Google Scholar]
- Brohan, A.; Brown, N.; Carbajal, J.; Chebotar, Y.; Choromanski, K.; Ding, T.; Driess, D.; Dubey, K.A.; Finn, C.; Florence, P.R.; et al. RT-2: Vision-Language-Action Models Transfer Web Knowledge to Robotic Control. arXiv 2023, arXiv:2307.15818. [Google Scholar]
- Saveriano, M.; Abu-Dakka, F.J.; Kramberger, A.; Peternel, L. Dynamic movement primitives in robotics: A tutorial survey. Int. J. Robot. Res. 2021, 42, 1133–1184. [Google Scholar] [CrossRef]
- Jeon, J.; ryul Jung, H.; Yumbla, F.; Luong, T.A.; Moon, H. Primitive Action Based Combined Task and Motion Planning for the Service Robot. Front. Robot. AI 2022, 9, 713470. [Google Scholar] [CrossRef] [PubMed]
- Albore, A.; Doose, D.; Grand, C.; Lesire, C.; Manecy, A. Skill-Based Architecture Development for Online Mission Reconfiguration and Failure Management. In Proceedings of the 2021 IEEE/ACM 3rd International Workshop on Robotics Software Engineering (RoSE), Virtual, 22–30 May 2021; pp. 47–54. [Google Scholar]
- Bruno Siciliano, O.K. Springer Handbook of Robotics, 2nd ed.; Springer: Berlin/Heidelberg, Germany, 2016. [Google Scholar]
- Mataric, M.J. The Robotics Primer, 1st ed.; The MIT Press: Cambridge, MA, USA, 2007. [Google Scholar]
- von Drigalski, F.; Nakashima, C.; Shibata, Y.; Konishi, Y.; Triyonoputro, J.C.; Nie, K.; Petit, D.; Ueshiba, T.; Takase, R.; Domae, Y.; et al. Team O2AS at the world robot summit 2018: An approach to robotic kitting and assembly tasks using general purpose grippers and tools. Adv. Robot. 2020, 34, 514–530. [Google Scholar] [CrossRef]
- Yenamandra, S.; Ramachandran, A.; Yadav, K.; Wang, A.S.; Khanna, M.; Gervet, T.; Yang, T.Y.; Jain, V.; Clegg, A.; Turner, J.; et al. HomeRobot: Open-Vocabulary Mobile Manipulation. arXiv 2023, arXiv:2306.11565. [Google Scholar]
- Hu, Y.; Xie, Q.; Jain, V.; Francis, J.; Patrikar, J.; Keetha, N.; Kim, S.; Xie, Y.; Zhang, T.; Zhao, S.; et al. Toward General-Purpose Robots via Foundation Models: A Survey and Meta-Analysis. arXiv 2023, arXiv:2312.08782. [Google Scholar]
- Wang, L.; Ma, C.; Feng, X.; Zhang, Z.; Yang, H.; Zhang, J.; Chen, Z.; Tang, J.; Chen, X.; Lin, Y.; et al. A survey on large language model based autonomous agents. Front. Comput. Sci. 2024, 18, 186345. [Google Scholar] [CrossRef]
- Song, C.H.; Wu, J.; Washington, C.; Sadler, B.M.; Chao, W.L.; Su, Y. LLM-Planner: Few-Shot Grounded Planning for Embodied Agents with Large Language Models. In Proceedings of the IEEE/CVF International Conference on Computer Vision (ICCV), Paris, France, 1–6 October 2023. [Google Scholar]
- Lin, K.; Agia, C.; Migimatsu, T.; Pavone, M.; Bohg, J. Text2Motion: From natural language instructions to feasible plans. Auton. Robot. 2023, 47, 1345–1365. [Google Scholar] [CrossRef]
- Liu, B.; Jiang, Y.; Zhang, X.; Liu, Q.; Zhang, S.; Biswas, J.; Stone, P. LLM+P: Empowering Large Language Models with Optimal Planning Proficiency. arXiv 2023, arXiv:2304.11477. [Google Scholar]
- Schaeffer, R.; Miranda, B.; Koyejo, O. Are Emergent Abilities of Large Language Models a Mirage? arXiv 2023, arXiv:2304.15004. [Google Scholar]
- Szot, A.; Schwarzer, M.; Agrawal, H.; Mazoure, B.; Talbott, W.; Metcalf, K.; Mackraz, N.; Hjelm, D.; Toshev, A. Large Language Models as Generalizable Policies for Embodied Tasks. arXiv 2023, arXiv:2310.17722. [Google Scholar]
- Touvron, H.; Lavril, T.; Izacard, G.; Martinet, X.; Lachaux, M.A.; Lacroix, T.; Rozière, B.; Goyal, N.; Hambro, E.; Azhar, F.; et al. LLaMA: Open and Efficient Foundation Language Models. arXiv 2023, arXiv:2302.13971. [Google Scholar]
- Racinskis, P.; Ārents, J.; Greitans, M. Constructing Maps for Autonomous Robotics: An Introductory Conceptual Overview. Electronics 2023, 12, 2925. [Google Scholar] [CrossRef]
- Kirillov, A.; He, K.; Girshick, R.B.; Rother, C.; Dollár, P. Panoptic Segmentation. In Proceedings of the 2019 IEEE/CVF Conference on Computer Vision and Pattern Recognition (CVPR), Long Beach, CA, USA, 15–20 June 2018; pp. 9396–9405. [Google Scholar]
- Jatavallabhula, K.M.; Kuwajerwala, A.; Gu, Q.; Omama, M.; Chen, T.; Maalouf, A.; Li, S.; Iyer, G.; Saryazdi, S.; Keetha, N.; et al. ConceptFusion: Open-set Multimodal 3D Mapping. arXiv 2023, arXiv:2302.07241. [Google Scholar]
- Keller, M.; Lefloch, D.; Lambers, M.; Izadi, S.; Weyrich, T.; Kolb, A. Real-Time 3D Reconstruction in Dynamic Scenes Using Point-Based Fusion. In Proceedings of the 2013 International Conference on 3D Vision, Seattle, WA, USA, 29 June–1 July 2013; pp. 1–8. [Google Scholar]
- Thrun, S.; Burgard, W.; Fox, D. Probabilistic Robotics; MIT Press: Cambridge, MA, USA, 2005. [Google Scholar]
- Hornung, A.; Wurm, K.M.; Bennewitz, M.; Stachniss, C.; Burgard, W. OctoMap: An efficient probabilistic 3D mapping framework based on octrees. Auton. Robot. 2013, 34, 189–206. [Google Scholar] [CrossRef]
- Curless, B.; Levoy, M. A volumetric method for building complex models from range images. In Proceedings of the 23rd Annual Conference on Computer Graphics and Interactive Techniques, New Orleans, LA, USA, 4–9 August 1996; Association for Computing Machinery: New York, NY, USA, 1996. [Google Scholar]
- Mildenhall, B.; Srinivasan, P.P.; Tancik, M.; Barron, J.T.; Ramamoorthi, R.; Ng, R. NeRF: Representing Scenes as Neural Radiance Fields for View Synthesis. arXiv 2020, arXiv:2003.08934. [Google Scholar] [CrossRef]
- Irshad, M.Z.; Comi, M.; Lin, Y.C.; Heppert, N.; Valada, A.; Ambrus, R.; Kira, Z.; Tremblay, J. Neural Fields in Robotics: A Survey. arXiv 2024, arXiv:2410.20220. [Google Scholar]
- McCormac, J.; Handa, A.; Davison, A.; Leutenegger, S. SemanticFusion: Dense 3D semantic mapping with convolutional neural networks. In Proceedings of the 2017 IEEE International Conference on Robotics and Automation (ICRA), Singapore, 29 May–3 June 2017; pp. 4628–4635. [Google Scholar] [CrossRef]
- Macenski, S.; Foote, T.; Gerkey, B.; Lalancette, C.; Woodall, W. Robot Operating System 2: Design, architecture, and uses in the wild. Sci. Robot. 2022, 7, eabm6074. [Google Scholar] [CrossRef]
- Meta AI. Introducing Meta Llama 3: The Most Capable Openly Available LLM to Date. 2024. Available online: https://ai.meta.com/blog/meta-llama-3/ (accessed on 14 July 2024).
- Bartowski. Llamacpp Imatrix Quantizations of Meta-Llama-3-8B-Instruct. Available online: https://huggingface.co/bartowski/Meta-Llama-3-8B-Instruct-GGUF (accessed on 22 October 2024).
- Gerganov, G. llama.cpp. Available online: https://github.com/ggerganov/llama.cpp (accessed on 14 July 2024).
- Wu, T.; Terry, M.; Cai, C.J. AI Chains: Transparent and Controllable Human-AI Interaction by Chaining Large Language Model Prompts. arXiv 2022, arXiv:2110.01691. [Google Scholar]
- Brown, T.B.; Mann, B.; Ryder, N.; Subbiah, M.; Kaplan, J.; Dhariwal, P.; Neelakantan, A.; Shyam, P.; Sastry, G.; Askell, A.; et al. Language Models are Few-Shot Learners. arXiv 2020, arXiv:2005.14165. [Google Scholar]
- Zhou, D.; Schärli, N.; Hou, L.; Wei, J.; Scales, N.; Wang, X.; Schuurmans, D.; Cui, C.; Bousquet, O.; Le, Q.; et al. Least-to-Most Prompting Enables Complex Reasoning in Large Language Models. arXiv 2023, arXiv:2205.10625. [Google Scholar]
- Wei, J.; Wang, X.; Schuurmans, D.; Bosma, M.; Ichter, B.; Xia, F.; Chi, E.; Le, Q.; Zhou, D. Chain-of-Thought Prompting Elicits Reasoning in Large Language Models. arXiv 2023, arXiv:2201.11903. [Google Scholar]
- Coleman, D.; Sucan, I.A.; Chitta, S.; Correll, N. Reducing the Barrier to Entry of Complex Robotic Software: A MoveIt! Case Study. arXiv 2014, arXiv:1404.3785. [Google Scholar]
- Moeslund, T.B.; Hilton, A.; Krüger, V. A survey of advances in vision-based human motion capture and analysis. Comput. Vis. Image Underst. 2006, 104, 90–126. [Google Scholar] [CrossRef]
- Kirillov, A.; Mintun, E.; Ravi, N.; Mao, H.; Rolland, C.; Gustafson, L.; Xiao, T.; Whitehead, S.; Berg, A.C.; Lo, W.Y.; et al. Segment Anything. arXiv 2023, arXiv:2304.02643. [Google Scholar]
- Zhao, X.; Ding, W.; An, Y.; Du, Y.; Yu, T.; Li, M.; Tang, M.; Wang, J. Fast Segment Anything. arXiv 2023, arXiv:2306.12156. [Google Scholar]
- Cherti, M.; Beaumont, R.; Wightman, R.; Wortsman, M.; Ilharco, G.; Gordon, C.; Schuhmann, C.; Schmidt, L.; Jitsev, J. Reproducible scaling laws for contrastive language-image learning. In Proceedings of the IEEE/CVF Conference on Computer Vision and Pattern Recognition, Vancouver, BC, Canada, 17–24 June 2023; pp. 2818–2829. [Google Scholar]
- Morrison, D.; Corke, P.; Leitner, J. Closing the Loop for Robotic Grasping: A Real-time, Generative Grasp Synthesis Approach. In Proceedings of the Robotics: Science and Systems (RSS), Pittsburgh, PA, USA, June 26–30 June 2018. [Google Scholar]
- Ester, M.; Kriegel, H.P.; Sander, J.; Xu, X. A Density-Based Algorithm for Discovering Clusters in Large Spatial Databases with Noise. In Proceedings of the Knowledge Discovery and Data Mining, Portland, OR, USA, 2–4 August 1996. [Google Scholar]
- Urain, J.; Funk, N.; Peters, J.; Chalvatzaki, G. SE(3)-DiffusionFields: Learning smooth cost functions for joint grasp and motion optimization through diffusion. In Proceedings of the 2023 IEEE International Conference on Robotics and Automation (ICRA), London, UK, 29 May–2 June 2023; pp. 5923–5930. [Google Scholar]
- Meyer, J. Robot_Cal_Tools. Available online: https://github.com/Jmeyer1292/robot_cal_tools (accessed on 14 November 2024).
- Greg Roelofs, J.l.G.; Adler, M. Zlib Home Page. Available online: https://www.zlib.net/. (accessed on 14 July 2024).
- OpenAI. GPT-4o System Card. Available online: https://cdn.openai.com/gpt-4o-system-card.pdf (accessed on 14 November 2024).
- Lloyd, S.P. Least squares quantization in PCM. IEEE Trans. Inf. Theory 1982, 28, 129–136. [Google Scholar] [CrossRef]





| Query Text | Recall % | Seen n Times | |||||
|---|---|---|---|---|---|---|---|
| Static Depth Map | VectorOcTree Map | ||||||
| Ternary | Byte | Float32 | Ternary | Byte | Float32 | ||
| protective eyewear | 75 | 75 | 75 | 75 | 100 | 75 | 4 |
| pink foam | 100 | 66.67 | 66.67 | 100 | 100 | 100 | 3 |
| grey key | 100 | 100 | 100 | 100 | 100 | 100 | 1 |
| realsense box | 100 | 100 | 100 | 100 | 100 | 100 | 2 |
| wrench | 100 | 100 | 100 | 100 | 40 | 100 | 5 |
| computer mouse | 100 | 100 | 100 | 100 | 100 | 100 | 5 |
| white bottle | 40 | 60 | 60 | 60 | 60 | 60 | 5 |
| multimeter | 100 | 100 | 100 | 100 | 66.67 | 66.67 | 3 |
| blue stapler | 100 | 100 | 100 | 100 | 100 | 100 | 3 |
| toy car | 100 | 100 | 100 | 80 | 60 | 100 | 5 |
| red lego | 100 | 100 | 100 | 100 | 100 | 100 | 3 |
| scotch tape | 100 | 100 | 100 | 100 | 100 | 100 | 5 |
| pair of scissors | 100 | 100 | 100 | 100 | 100 | 100 | 4 |
| energy drink bottle | 66.67 | 100 | 100 | 100 | 100 | 100 | 3 |
| tape measure | 75 | 75 | 75 | 100 | 75 | 100 | 4 |
| blue lego | 100 | 100 | 100 | 100 | 100 | 100 | 1 |
| mean recall | 91.04 | 92.29 | 92.29 | 94.69 | 87.6 | 93.85 | Σ = 56 |
| Command Type | Dry | Extended | Correct % | ||||||
|---|---|---|---|---|---|---|---|---|---|
| Error % by Type (of Total) | |||||||||
| Planning | Structure | Object | Any | Planning | Structure | Object | Any | ||
| simple | 00.00 | 0.51 | 00.00 | 0.51 | 0.00 | 0.51 | 0.00 | 0.51 | 99.49 |
| forward | 1.50 | 1.50 | 1.50 | 4.50 | 3.50 | 6.00 | 1.00 | 10.50 | 92.50 |
| reverse | 1.00 | 0.50 | 0.50 | 2.00 | 2.00 | 1.00 | 0.50 | 3.50 | 97.25 |
| all | 0.84 | 0.84 | 0.67 | 2.35 | 1.84 | 2.51 | 0.50 | 4.86 | 96.40 |
| Data set size | |||||||||
| Command type | Dry | Extended | Total | ||||||
| simple | 197 | 197 | 394 | ||||||
| forward | 200 | 200 | 400 | ||||||
| reverse | 200 | 200 | 400 | ||||||
| all | 597 | 597 | 1194 | ||||||
Disclaimer/Publisher’s Note: The statements, opinions and data contained in all publications are solely those of the individual author(s) and contributor(s) and not of MDPI and/or the editor(s). MDPI and/or the editor(s) disclaim responsibility for any injury to people or property resulting from any ideas, methods, instructions or products referred to in the content. |
© 2024 by the authors. Licensee MDPI, Basel, Switzerland. This article is an open access article distributed under the terms and conditions of the Creative Commons Attribution (CC BY) license (https://creativecommons.org/licenses/by/4.0/).
Share and Cite
Racinskis, P.; Vismanis, O.; Zinars, T.E.; Arents, J.; Greitans, M. Towards Open-Set NLP-Based Multi-Level Planning for Robotic Tasks. Appl. Sci. 2024, 14, 10717. https://doi.org/10.3390/app142210717
Racinskis P, Vismanis O, Zinars TE, Arents J, Greitans M. Towards Open-Set NLP-Based Multi-Level Planning for Robotic Tasks. Applied Sciences. 2024; 14(22):10717. https://doi.org/10.3390/app142210717
Chicago/Turabian StyleRacinskis, Peteris, Oskars Vismanis, Toms Eduards Zinars, Janis Arents, and Modris Greitans. 2024. "Towards Open-Set NLP-Based Multi-Level Planning for Robotic Tasks" Applied Sciences 14, no. 22: 10717. https://doi.org/10.3390/app142210717
APA StyleRacinskis, P., Vismanis, O., Zinars, T. E., Arents, J., & Greitans, M. (2024). Towards Open-Set NLP-Based Multi-Level Planning for Robotic Tasks. Applied Sciences, 14(22), 10717. https://doi.org/10.3390/app142210717

