A Novel Optimal Sensor Placement Framework for Concrete Arch Dams Based on IAHA Considering the Effects of Cracks and Elastic Modulus Degradation
Abstract
1. Introduction
1.1. Literature Review
1.2. Problem Statement
- (1)
- Most scholars consider the role of dynamic water pressure of arch dams based on the Westergaard added mass model, which ignores the damping effect caused by the complex coupling motion of reservoir water and dam bodies, making the calculation results not accurate enough [37,38,39]. Second, the literature on the OSP problem of arch dams is mostly based on a seamless ideal model that does not consider the changes in structural states and material properties [7,14,30,31,32,33].
- (2)
- Intelligent algorithms can estimate modal parameters well, but it is easy to miss some points with key information in the spatial distribution, which tends to result in sub-optimal solutions [23,31], but different algorithms have differences in performance, as well as in the results of sensor layout. In addition, the selection of the number of sensors has mostly been based on the experience or sequence methods, combined with factors such as modal identification accuracy or economic considerations. This approach often results in an inaccurate estimation of the required number of sensors, leading to unsatisfactory sensor layout results [7,11,12,14,30,32,33].
1.3. Proposed Solution
- (1)
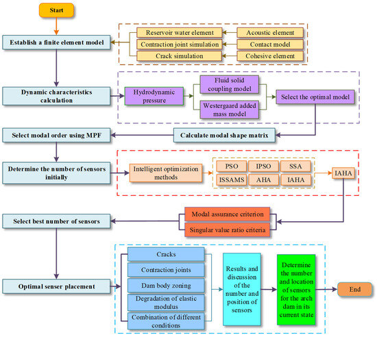
- Based on FSCM and considering the compressibility of reservoir water, an arch-dam–reservoir–foundation model is established to calculate the modal data required for the OSP of an arch dam. This method considers the damping effect brought by the complex coupling motion between the reservoir water and the dam body and can provide more reasonable and realistic modal data for arch dam OSP. This investigation includes the effects of horizontal cracks, vertical cracks, contraction joints, dam body elastic modulus zoning, dam body elastic modulus zoning degradation, and combinations of these factors on the OSP of the arch dam.
- (2)
- An IAHA is proposed and compared with five intelligent algorithms to verify its superiority in performance and sensor layout effectiveness, providing a new intelligent algorithm for the OSP problem of hydraulic structures. A method for selecting the ONS based on MAC, fitness values, and S criteria is proposed that can accurately determine the ONS under different working conditions and is worth promoting in the field of OSP.
- (3)
- In the current state of 45 years of actual operation of the arch dam, considering factors such as cracks, contraction joints, and elastic modulus zoning degradation of the dam body, it is finally determined that the number of sensors required to be placed for the arch dam is 36, and the overall spatial position of the sensor layout is uniform and reasonable.
2. Principles and Methodologies
2.1. Arch-Dam–Reservoir–Foundation Simulation Method
2.1.1. Westergaard Added Mass Model
2.1.2. Fluid–Solid Coupling Model (FSCM)
- (1)
- Free surface boundary conditions
- (2)
- Fluid–solid coupling boundary conditions
- (3)
- Radiation boundary conditions at the end of the reservoir
- (4)
- Absorption boundary conditions at the bottom of the reservoir
2.2. Simulation Methods for Cracks, Contraction Joints, and Degradation of Elastic Modulus
2.2.1. Simulation of Horizontal and Vertical Cracks
2.2.2. Simulation of Contraction Joints
2.2.3. Simulation of Degradation of Elastic Modulus
2.3. OSP Methods
2.3.1. Intelligence Algorithms
2.3.2. Selection of Target Mode
2.3.3. Selection of the Number of Sensors
- (1)
- Constructing modal shape matrix based on target modes and optimized DOFs.
- (2)
- Conduct QR decomposition on the transpose of the matrix to determine the initial sensor locations and calculate the corresponding MAC matrix.
- (3)
- From the remaining DOFs outside the initial sensor locations, select point m to be added to the optimized configuration. Recalculate its MAC matrix, denoted as (MACij)m, with the maximum off-diagonal element value, denoted as (fmax)m.
- (4)
- Loop the operation in step (3) to plot the curve of the maximum off-diagonal element value of the MAC matrix with the number of sensors.
- (5)
- The appropriate interval segments are selected for the graph in (4) and the ONS is selected using the preferred intelligent algorithm in combination with the maximum value of the off-diagonal elements of the MAC matrix, the value of the function fitness, and the maximum singular value ratio criterion.
2.3.4. Evaluation Criteria
- (1)
- Modal assurance criterion
- (2)
- Singular value ratio criterion
2.3.5. Fitness Function
2.4. OSP Framework of Arch Dams with Cracks Based on IAHA
3. Case Study
3.1. Model Information
3.2. Model Analysis
3.3. OSP in Seamless Condition
3.3.1. Selection of Target Mode
3.3.2. Select the Number of Sensors
3.3.3. Optimal Sensor Placement
3.3.4. Evaluation of OSP Results
3.4. OSP Considering the Evolution of Structural States and Material Properties
3.4.1. Selection of Target Mode
3.4.2. Select the Number of Sensors
3.4.3. Optimal Sensor Placement
3.4.4. Evaluation of OSP Results
3.5. Discussion and Analysis
4. Conclusions
Author Contributions
Funding
Institutional Review Board Statement
Informed Consent Statement
Data Availability Statement
Conflicts of Interest
References
- Liu, B.; Li, H.; Wang, G.; Huang, W.; Wu, P.; Li, Y. Dynamic material parameter inversion of high arch dam under discharge excitation based on the modal parameters and Bayesian optimized deep learning. Adv. Eng. Inform. 2023, 56, 102016. [Google Scholar] [CrossRef]
- Zhang, J.; Hou, G.; Cao, K.; Ma, B. Operation conditions monitoring of flood discharge structure based on variance dedication rate and permutation entropy. Nonlinear Dyn. 2018, 93, 2517–2531. [Google Scholar] [CrossRef]
- Ren, Q.; Li, M.; Kong, T.; Ma, J. Multi-sensor real-time monitoring of dam behavior using self-adaptive online sequential learning. Autom. Constr. 2022, 140, 104365. [Google Scholar] [CrossRef]
- Li, H.; Wang, G.; Wei, B.; Zhong, Y.; Zhan, L. Dynamic inversion method for the material parameters of a high arch dam and its foundation. Appl. Math. Model. 2019, 71, 60–76. [Google Scholar] [CrossRef]
- Lian, J.; Li, H.; Zhang, J. ERA modal identification method for hydraulic structures based on order determination and noise reduction of singular entropy. Sci. China Ser. E Technol. Sci. 2009, 52, 400–412. [Google Scholar] [CrossRef]
- Gonen, S.; Demirlioglu, K.; Erduran, E. Optimal sensor placement for structural parameter identification of bridges with modeling uncertainties. Eng. Struct. 2023, 292, 116561. [Google Scholar] [CrossRef]
- Zhu, K.; Gu, C.; Qiu, J.; Liu, W.; Fang, C.; Li, B. Determining the optimal placement of sensors on a concrete arch dam using a quantum genetic algorithm. J. Sens. 2016, 2016, 2567305. [Google Scholar] [CrossRef]
- Wei, B.; Xie, B.; Li, H.; Zhong, Z.; You, Y. An improved Hilbert-Huang transform method for modal parameter identification of a high arch dam. Appl. Math. Model. 2021, 91, 297–310. [Google Scholar] [CrossRef]
- An, H.; Youn, B.; Kim, H. Optimal placement of non-redundant sensors for structural health monitoring under model uncertainty and measurement noise. Measurement 2022, 204, 112102. [Google Scholar] [CrossRef]
- Zhang, C.; Zhou, Z.; Hu, G.; Yang, L.; Tang, S. Health assessment of the wharf based on evidential reasoning rule considering optimal sensor placement. Measurement 2021, 186, 110184. [Google Scholar] [CrossRef]
- Yi, T.; Li, H.; Zhang, X. Health monitoring sensor placement optimization for Canton Tower using immune monkey algorithm. Struct. Control Health Monit. 2015, 22, 123–138. [Google Scholar] [CrossRef]
- Li, H.; Song, G. Optimal sensor placement and parameter identification model test of flood discharge structure under flow excitation. In Proceedings of the 2011 International Conference on Electric Information and Control Engineering, Wuhan, China, 15–17 April 2011; pp. 4322–4325. [Google Scholar]
- Lu, W.; Wen, R.; Teng, J.; Li, X.; Li, C. Data correlation analysis for optimal sensor placement using a bond energy algorithm. Measurement 2016, 91, 509–518. [Google Scholar] [CrossRef]
- He, L.; Lian, J.; Ma, B.; Wang, H. Optimal multiaxial sensor placement for modal identification of large structures. Struct. Control Health Monit. 2014, 21, 61–79. [Google Scholar] [CrossRef]
- Kammer, D. Sensor placement for on-orbit modal identification and correlation of large space structures. J. Guid. Control Dyn. 1991, 14, 251–259. [Google Scholar] [CrossRef]
- Salama, M.; Rose, T.; Garba, J. Optimal placement of excitations and sensors for verification of large dynamical systems. In Proceedings of the 28th Structures, Structural Dynamics and Materials Conference, Monterey, CA, USA, 6–8 April 1987; p. 782. [Google Scholar]
- Li, D.; Li, H.; Fritzen, C. The connection between effective independence and modal kinetic energy methods for sensor placement. J. Sound Vib. 2007, 305, 945–955. [Google Scholar] [CrossRef]
- Meo, M.; Zumpano, G. On the optimal sensor placement techniques for a bridge structure. Eng. Struct. 2005, 27, 1488–1497. [Google Scholar] [CrossRef]
- Li, D.; Li, H.; Fritzen, C. A note on fast computation of effective independence through QR downdating for sensor placement. Mech. Syst. Signal Process. 2009, 23, 1160–1168. [Google Scholar] [CrossRef]
- Zhang, Y.; Chai, S.; An, C.; Lim, F.; Duan, M. A new method for optimal sensor placement considering multiple factors and its application to deepwater riser monitoring systems. Ocean Eng. 2022, 244, 110403. [Google Scholar] [CrossRef]
- Yang, C.; Xia, Y. A multi-objective optimization strategy of load-dependent sensor number determination and placement for on-orbit modal identification. Measurement 2022, 200, 111682. [Google Scholar] [CrossRef]
- He, C.; Xing, J.; Li, J.; Yang, Q.; Wang, R.; Zhang, X. A new optimal sensor placement strategy based on modified modal assurance criterion and improved adaptive genetic algorithm for structural health monitoring. Math. Probl. Eng. 2015, 2015, 626342. [Google Scholar] [CrossRef]
- Yi, T.; Li, H.; Song, G.; Zhang, X. Optimal sensor placement for health monitoring of high-rise structure using adaptive monkey algorithm. Struct. Control Health Monit. 2015, 22, 667–681. [Google Scholar] [CrossRef]
- Qin, X.; Zhan, P.; Yu, C.; Zhang, Q.; Sun, Y. Health monitoring sensor placement optimization based on initial sensor layout using improved partheno-genetic algorithm. Adv. Struct. Eng. 2021, 24, 252–265. [Google Scholar] [CrossRef]
- Nicoletti, V.; Quarchioni, S.; Amico, L.; Gara, F. Assessment of different optimal sensor placement methods for dynamic monitoring of civil structures and infrastructures. Struct. Infrastruct. Eng. 2024, 1–16. [Google Scholar] [CrossRef]
- Kord, S.; Taghikhany, T.; Madadi, A.; Hosseinbor, O. A novel triple-structure coding to use evolutionary algorithms for optimal sensor placement integrated with modal identification. Struct. Multidiscip. Optim. 2024, 67, 58. [Google Scholar] [CrossRef]
- Raorane, S.; Ercan, T.; Papadimitriou, C.; Packo, P.; Uhl, T. Bayesian optimal sensor placement for acoustic emission source localization with clusters of sensors in isotropic plates. Mech. Syst. Signal Process. 2024, 214, 111342. [Google Scholar] [CrossRef]
- Ma, M.; Zhong, Z.; Zhai, Z.; Sun, R. A novel optimal sensor placement method for optimizing the diagnosability of liquid rocket engine. Aerospace 2024, 11, 239. [Google Scholar] [CrossRef]
- Chauhan, S.; Vashishtha, G.; Kumar, R.; Zimroz, R.; Gupta, M.K.; Kundu, P. An adaptive feature mode decomposition based on a novel health indicator for bearing fault diagnosis. Measurement 2024, 226, 114191. [Google Scholar] [CrossRef]
- Chen, B.; Huang, Z.; Zheng, D.; Zhong, L. A hybrid method of optimal sensor placement for dynamic response monitoring of hydro-structures. Int. J. Distrib. Sens. Netw. 2017, 13, 1550147717707728. [Google Scholar] [CrossRef]
- Cao, X.; Chen, J.; Xu, Q.; Li, J. A distance coefficient-multi objective information fusion algorithm for optimal sensor placement in structural health monitoring. Adv. Struct. Eng. 2021, 24, 718–732. [Google Scholar] [CrossRef]
- Kang, F.; Li, J.; Xu, Q. Virus coevolution partheno-genetic algorithms for optimal sensor placement. Adv. Eng. Inform. 2008, 22, 362–370. [Google Scholar] [CrossRef]
- Lian, J.; He, L.; Ma, B.; Li, H.; Peng, W. Optimal sensor placement for large structures using the nearest neighbour index and a hybrid swarm intelligence algorithm. Smart Mater. Struct. 2013, 22, 095015. [Google Scholar] [CrossRef]
- Westergaard, H. Water pressures on dams during earthquakes. Trans. ASCE 1933, 98, 418–433. [Google Scholar] [CrossRef]
- Clough, R. Reservoir Interaction Effects on the Dynamic Response of Arch Dams. In Proceedings of the China-US Bilateral Workshop on Earthquake Engineering, Beijing, China, August 1982; pp. 58–84. [Google Scholar]
- Gao, Y.; Gu, Q.; Qiu, Z.; Wang, J. Seismic response sensitivity analysis of coupled dam-reservoir-foundation systems. J. Eng. Mech. 2016, 142, 04016070. [Google Scholar] [CrossRef]
- Du, X.; Wang, J. Seismic response analysis of arch dam-water-rock foundation systems. Earthq. Eng. Eng. Vib. 2004, 2, 283–291. [Google Scholar]
- Chopra, A. Earthquake analysis of arch dams: Factors to be considered. J. Struct. Eng. 2012, 138, 205–214. [Google Scholar] [CrossRef]
- Wang, J.; Zhang, C.; Jin, F. Nonlinear earthquake analysis of high arch dam-water-foundation rock systems. Earthq. Eng. Struct. Dyn. 2012, 7, 1157–1176. [Google Scholar] [CrossRef]
- Zhang, C.; Pan, J.; Wang, J. Influence of seismic input mechanisms and radiation damping on arch dam response. Soil Dyn. Earthq. Eng. 2009, 29, 1282–1293. [Google Scholar]
- Pan, J.; Zhang, C.; Wang, J.; Xu, Y. Seismic damage-cracking analysis of arch dams using different earthquake input mechanisms. Sci. China Ser. E Technol. Sci. 2009, 52, 518–529. [Google Scholar] [CrossRef]
- Pan, J. Study on the influence of contraction joints on seismic characteristics of high arch dams. In Proceedings of the 7th National Symposium on Hydraulic Earthquake Prevention and Disaster Prevention, Rome, Italy, 17–20 June 2019; pp. 65–73. (In Chinese). [Google Scholar]
- Yang, J.; Jin, F.; Wang, J.; Kou, L. System identification and modal analysis of an arch dam based on earthquake response records. Soil Dyn. Earthq. Eng. 2017, 92, 109–121. [Google Scholar] [CrossRef]
- Sevim, B.; Altunışik, A.; Bayraktar, A. Experimental evaluation of crack effects on the dynamic characteristics of a prototype arch dam using ambient vibration tests. Comput. Concr. 2012, 10, 277–294. [Google Scholar] [CrossRef]
- Wang, J.; Jin, F.; Zhang, C. Seismic safety of arch dams with aging effects. Sci. China Technol. Sci. 2011, 54, 522–530. [Google Scholar]
- Altunişik, A.; Sevİm, B.; Bayraktar, A.; Adanur, S.; Gunaydin, M. Time dependent changing of dynamic characteristics of laboratory arch dam model. KSCE J. Civ. Eng. 2015, 19, 1069–1077. [Google Scholar] [CrossRef]
- Ren, Q.; Li, M.; Shen, Y. A new interval prediction method for displacement behavior of concrete dams based on gradient boosted quantile regression. Struct. Control Health Monit. 2022, 29, e2859. [Google Scholar] [CrossRef]
- Azizan, N.; Mandal, A.; Majid, T.; Maity, D.; Nazri, F. Numerical prediction of stress and displacement of ageing concrete dam due to alkali-aggregate and thermal chemical reaction. Struct. Eng. Mech. 2017, 64, 793–802. [Google Scholar]
- Zhao, W.; Wang, L.; Mirjalili, S. Artificial hummingbird algorithm: A new bio-inspired optimizer with its engineering applications. Comput. Methods Appl. Mech. Eng. 2022, 388, 114194. [Google Scholar] [CrossRef]
- Xue, T.; Zhang, A. Improved sparrow search algorithm based on multiple strategies and its application. J. Xi’an Polytech. Univ. 2023, 37, 96–104. (In Chinese) [Google Scholar]
- Wang, L.; Zhang, L.; Zhao, W.; Liu, X. Parameter identification of a governing system in a pumped storage unit based on an improved artificial hummingbird algorithm. Energies 2022, 15, 6966. [Google Scholar] [CrossRef]
- Kennedy, J.; Eberhart, R. Particle swarm optimization. In Proceedings of the ICNN’95-International Conference on Neural Networks, Perth, WA, Australia, 27 November–1 December 1995; Volume 4, pp. 1942–1948. [Google Scholar]
- Shi, Y.; Eberhart, R. A modified particle swarm optimizer. In Proceedings of the 1998 IEEE International Conference on Evolutionary Computation Proceedings, IEEE World Congress on Computational Intelligence (Cat. No.98TH8360), Anchorage, AK, USA, 4–9 May 1998; pp. 69–73. [Google Scholar]
- Xue, J.; Shen, B. A novel swarm intelligence optimization approach: Sparrow search algorithm. Syst. Sci. Control Eng. 2020, 8, 22–34. [Google Scholar]
- Qin, X.; Gu, C.; Guo, J.; Yuan, D.; Shao, C.; Chen, X. Load combination feedback of fracture in concrete dams based on monitoring data with simplified fuzzy association rules. Structures 2023, 47, 2354–2364. [Google Scholar] [CrossRef]
- Hu, J.; Wu, S. Statistical modeling for deformation analysis of concrete arch dams with influential horizontal cracks. Struct. Health Monit. 2019, 18, 546–562. [Google Scholar] [CrossRef]
- Zhang, G.; Liu, Y.; Zheng, C.; Feng, F. Simulation of influence of multi-defects on long-term working performance of high arch dam. Sci. China Technol. Sci. 2011, 54, 1–8. [Google Scholar] [CrossRef]
- Qin, X.; Guo, J.; Gu, C.; Chen, X.; Xu, B. A discrete-continuum coupled numerical method for fracturing behavior in concrete dams considering material heterogeneity. Constr. Build. Mater. 2021, 305, 124741. [Google Scholar] [CrossRef]
- Hu, J.; Ma, F.; Wu, S. Nonlinear finite-element-based structural system failure probability analysis methodology for gravity dams considering correlated failure modes. J. Cent. South Univ. 2017, 24, 178–189. [Google Scholar] [CrossRef]
- Lu, J.Y. Optimal Dynamic Monitoring Sensor Placement for a Concrete Arch Dam. Master’s Thesis, Yangzhou University, Yangzhou, China, 2024. [Google Scholar]
- Wang, M.; Chen, J.; Wu, L.; Song, B. Hydrodynamic pressure on gravity dams with different heights and the Westergaard correction formula. Int. J. Geomech. 2018, 18, 04018134. [Google Scholar] [CrossRef]
- Qiu, Y.; Wei, C.; Wu, Z.; Wang, J. Analysis of the influence of reservoir water simulation on the dynamic characteristics of arch dams. J. Hydroelectr. Eng. 2020, 39, 109–120. [Google Scholar]
- Li, D.; He, L.; Chen, Y.; Ouyang, Q. Optimal placement of strain sensors based on improved particle swarm optimization. J. Vib. Meas. Diagn. 2014, 34, 610–615+772. (In Chinese) [Google Scholar]
- Xu, S.; Xiao, X.; Chen, J. Stretchable fiber strain sensors for wearable biomonitoring. Natl. Sci. Rev. 2024, 11, nwae173. [Google Scholar] [CrossRef]




























| Element | Material Parameters | Years of Degradation | Phase I (GPa) | Phase II (GPa) | Phase III (GPa) |
|---|---|---|---|---|---|
| Dam | Elastic modulus | 0 | 24.27 | 24.84 | 24.75 |
| Dam | Elastic modulus | 10 | 22.92 | 24.27 | 24.72 |
| Dam | Elastic modulus | 20 | 20.97 | 22.92 | 23.81 |
| Dam | Elastic modulus | 30 | 18.56 | 20.97 | 22.20 |
| Dam | Elastic modulus | 40 | 15.84 | 18.56 | 20.04 |
| Dam | Elastic modulus | 45 | 14.43 | 17.22 | 18.81 |
| Dam Sections | 3 | 4 | 5 | 6 | 7 | 8 | 9 | 10 | 11 | 12 |
|---|---|---|---|---|---|---|---|---|---|---|
| Crack number | 1 | 3 | 3 | 2 | 3 | 2 | 1 | - | 1 | - |
| Crack length (m) | 8 | 9~10 | 2.5~6 | 3~13 | 2~3.5 | 2~6 | 10 | - | 20 | - |
| Crack width (mm) | - | - | 0.2 | 0.2 | - | 0.3 | - | - | - | - |
| Dam sections | 13 | 14 | 15 | 16 | 17 | 18 | 19 | 20 | 21 | 22 |
| Crack number | 1 | 4 | 1 | 4 | 1 | 2 | 1 | 2 | 1 | 1 |
| Crack length (m) | 4 | 2.5~10 | 11 | 2~14 | 11 | 10~15 | 12 | 10~20 | 9 | 9 |
| Crack width (mm) | 0.5 | - | - | - | - | - | - | - | - | 0.5 |
| Dam sections | 23 | 24 | 25 | 26 | 27 | 28 | 29 | 30 | ||
| Crack number | 3 | - | - | 1 | 6 | 3 | 3 | 1 | ||
| Crack length (m) | 12~15 | - | - | 21 | 1.5~21 | 10~12 | 2~29 | 9 | ||
| Crack width (mm) | - | - | - | 0.3 | 0.3 | 0.3 | - | - |
| Modal Order | I | II | III | IV | Modal Order | I | II | III | IV |
|---|---|---|---|---|---|---|---|---|---|
| 1 | 3.4447 | 3.1309 | 3.0199 | 2.9709 | 11 | 9.3860 | 8.9263 | 7.9325 | 6.6295 |
| 2 | 4.0645 | 3.8043 | 3.6285 | 3.5753 | 12 | 9.5225 | 8.9739 | 8.2783 | 6.9863 |
| 3 | 5.1442 | 4.8549 | 4.6347 | 4.3085 | 13 | 9.7931 | 9.1956 | 9.0917 | 7.4745 |
| 4 | 5.9358 | 5.6521 | 5.6255 | 4.5607 | 14 | 10.448 | 10.102 | 9.1782 | 7.5211 |
| 5 | 6.1389 | 5.7804 | 5.8691 | 5.2231 | 15 | 10.847 | 10.252 | 9.2030 | 7.5768 |
| 6 | 6.7329 | 6.5518 | 5.8905 | 5.3010 | 16 | 11.251 | 10.794 | 9.5273 | 7.8364 |
| 7 | 7.1386 | 6.7042 | 6.6500 | 5.5621 | 17 | 12.170 | 11.418 | 10.063 | 8.0440 |
| 8 | 8.1281 | 7.5553 | 6.7196 | 5.8306 | 18 | 12.233 | 11.460 | 10.385 | 8.5419 |
| 9 | 8.3435 | 7.9089 | 7.6961 | 6.2930 | 19 | 12.726 | 12.194 | 10.762 | 8.6655 |
| 10 | 8.4638 | 8.1444 | 7.7990 | 6.5597 | 20 | 13.198 | 12.584 | 10.816 | 8.6964 |
| Algorithm Name | Inertia Weight | Acceleration Coefficients | Maximum Velocity | Safety Threshold | Producers’ Number |
|---|---|---|---|---|---|
| PSO | w = 0.9 | 2 | 20 | - | - |
| IPSO | wmax = 0.9, wmin = 0.4 | 2 | 20 | - | - |
| SSA | - | - | - | 0.6 | 0.8 |
| ISSAMS | - | - | - | 0.6 | 0.8 |
| AHA | - | - | - | - | - |
| IAHA | - | - | - | - | - |
| Algorithm Name | PSO | IPSO | SSA | ISSAMS | AHA | IAHA |
|---|---|---|---|---|---|---|
| Run time/s | 202.15 | 202.60 | 99.99 | 106.07 | 101.32 | 101.43 |
| Case | Cracks, Contraction Joints, and Elastic Modulus Degradation | Schematic Diagram of Cracks | Case | Cracks, Contraction Joints, and Elastic Modulus Degradation | Schematic Diagram of Cracks |
|---|---|---|---|---|---|
| 1 | Horizontal cracks | ![]() | 10 | Dam’s elastic modulus zoning degradation for 20 years | - |
| 2 | Vertical cracks | ![]() | 11 | Dam’s elastic modulus zoning degradation for 30 years | - |
| 3 | Horizontal and Vertical cracks | ![]() | 12 | Dam’s elastic modulus zoning degradation for 40 years | - |
| 4 | Contraction joints 0.25 GPa | ![]() | 13 | Dam’s elastic modulus zoning degradation for 45 years | |
| 5 | Contraction joints 2 GPa | ![]() | 14 | Dam’s elastic modulus zoning degradation for 10 years with all cracks | ![]() |
| 6 | Contraction joints 10 GPa | ![]() | 15 | Dam’s elastic modulus zoning degradation for 20 years with all cracks | ![]() |
| 7 | Contraction joints and cracks | ![]() | 16 | Dam’s elastic modulus zoning degradation for 30 years with all cracks | ![]() |
| 8 | Dam material zoning | - | 17 | Dam’s elastic modulus zoning degradation for 40 years with all cracks | ![]() |
| 9 | Dam’s elastic modulus zoning degradation for 10 years | - | 18 | Dam’s elastic modulus zoning degradation for 45 years with all cracks | ![]() |
| Modal Order | Cracks (0.02 GPa) | Cracks (0.2 GPa) | Cracks (2 GPa) | Modal Order | Cracks (0.02 GPa) | Cracks (0.2 GPa) | Cracks (2 GPa) |
|---|---|---|---|---|---|---|---|
| 1 | 2.8891 | 2.8895 | 2.8929 | 11 | 5.8649 | 5.8669 | 5.8860 |
| 2 | 3.4420 | 3.4425 | 3.4473 | 12 | 6.3409 | 6.3415 | 6.3477 |
| 3 | 4.1633 | 4.1689 | 4.2144 | 13 | 6.5978 | 6.5979 | 6.5984 |
| 4 | 4.3398 | 4.3408 | 4.3510 | 14 | 6.7701 | 6.7715 | 6.7855 |
| 5 | 4.4205 | 4.4232 | 4.4575 | 15 | 6.9667 | 6.9683 | 6.9823 |
| 6 | 4.8874 | 4.8911 | 4.9256 | 16 | 7.0870 | 7.0881 | 7.0988 |
| 7 | 5.2322 | 5.2325 | 5.2350 | 17 | 7.5251 | 7.5254 | 7.5286 |
| 8 | 5.2917 | 5.2917 | 5.2920 | 18 | 7.6363 | 7.6370 | 7.6436 |
| 9 | 5.5773 | 5.5797 | 5.6046 | 19 | 7.8475 | 7.8479 | 7.8517 |
| 10 | 5.8059 | 5.8059 | 5.8064 | 20 | 8.2465 | 8.2483 | 8.2649 |
| Case | Selected Modal Orders | Case | Selected Modal Orders | Case | Selected Modal Orders |
|---|---|---|---|---|---|
| Case 1 | Order: 1, 2, 6, 18, 20 | Case 7 | Order: 1, 3, 4, 7, 9 | Case 13 | Order: 1, 3, 10, 17, 18 |
| Case 2 | Order: 1, 4, 10, 15, 17 | Case 8 | Order: 1, 4, 10, 15, 17 | Case 14 | Order: 1, 3, 4, 7, 9 |
| Case 3 | Order: 1, 3, 14, 18, 20 | Case 9 | Order: 1, 4, 10, 15, 17 | Case 15 | Order: 1, 3, 4, 6, 9 |
| Case 4 | Order: 1, 3, 9, 15, 18 | Case 10 | Order: 1, 4, 11, 15, 17 | Case 16 | Order: 1, 3, 4, 9, 12 |
| Case 5 | Order: 1, 3, 9, 17, 18 | Case 11 | Order: 1, 4, 9, 16, 17 | Case 17 | Order: 1, 3, 4, 8, 14 |
| Case 6 | Order: 1, 4, 10, 15, 17 | Case 12 | Order: 1, 3, 10, 17, 18 | Case 18 | Order: 1, 3, 4, 8, 14 |
| Case | Number of Sensors When MAC ≤ 0.25 | MAC Curve Smooth Inflection Point | Selected Interval | Case | Number of Sensors When MAC ≤ 0.25 | MAC Curve Smooth Inflection Point | Selected Interval |
|---|---|---|---|---|---|---|---|
| Case 1 | 23 | 28 | 23~33 | Case 10 | 12 | 20 | 15~25 |
| Case 2 | 9 | 20 | 15~25 | Case 11 | 13 | 22 | 17~27 |
| Case 3 | 30 | 30 | 30~40 | Case 12 | 18 | 30 | 25~35 |
| Case 4 | 15 | 20 | 15~25 | Case 13 | 30 | 40 | 30~40 |
| Case 5 | 6 | 20 | 15~25 | Case 14 | 13 | 26 | 26~36 |
| Case 6 | 8 | 20 | 15~25 | Case 15 | 22 | 40 | 30~40 |
| Case 7 | 16 | 30 | 25~35 | Case 16 | 19 | 30 | 30~40 |
| Case 8 | 15 | 20 | 15~25 | Case 17 | 30 | 40 | 30~40 |
| Case 9 | 15 | 20 | 15~25 | Case 18 | 35 | 30 | 35~40 |
Disclaimer/Publisher’s Note: The statements, opinions and data contained in all publications are solely those of the individual author(s) and contributor(s) and not of MDPI and/or the editor(s). MDPI and/or the editor(s) disclaim responsibility for any injury to people or property resulting from any ideas, methods, instructions or products referred to in the content. |
© 2024 by the authors. Licensee MDPI, Basel, Switzerland. This article is an open access article distributed under the terms and conditions of the Creative Commons Attribution (CC BY) license (https://creativecommons.org/licenses/by/4.0/).
Share and Cite
Xu, B.; Lu, J.; Wang, S.; Chen, X.; Qin, X.; Bu, J.; Qiu, J.; Sun, L.; Li, Y. A Novel Optimal Sensor Placement Framework for Concrete Arch Dams Based on IAHA Considering the Effects of Cracks and Elastic Modulus Degradation. Appl. Sci. 2024, 14, 8921. https://doi.org/10.3390/app14198921
Xu B, Lu J, Wang S, Chen X, Qin X, Bu J, Qiu J, Sun L, Li Y. A Novel Optimal Sensor Placement Framework for Concrete Arch Dams Based on IAHA Considering the Effects of Cracks and Elastic Modulus Degradation. Applied Sciences. 2024; 14(19):8921. https://doi.org/10.3390/app14198921
Chicago/Turabian StyleXu, Bo, Junyi Lu, Shaowei Wang, Xudong Chen, Xiangnan Qin, Jingwu Bu, Jianchun Qiu, Linsong Sun, and Yangtao Li. 2024. "A Novel Optimal Sensor Placement Framework for Concrete Arch Dams Based on IAHA Considering the Effects of Cracks and Elastic Modulus Degradation" Applied Sciences 14, no. 19: 8921. https://doi.org/10.3390/app14198921
APA StyleXu, B., Lu, J., Wang, S., Chen, X., Qin, X., Bu, J., Qiu, J., Sun, L., & Li, Y. (2024). A Novel Optimal Sensor Placement Framework for Concrete Arch Dams Based on IAHA Considering the Effects of Cracks and Elastic Modulus Degradation. Applied Sciences, 14(19), 8921. https://doi.org/10.3390/app14198921













