Next Article in Journal
Research on Disaster Prevention and Control Technology for Directional Hydraulic Fracturing and Roof Plate Unloading
Next Article in Special Issue
Ambient Backscatter- and Simultaneous Wireless Information and Power Transfer-Enabled Switch for Indoor Internet of Things Systems
Previous Article in Journal
Aortic Pressure Control Based on Deep Reinforcement Learning for Ex Vivo Heart Perfusion
Previous Article in Special Issue
Blockchain and Access Control Encryption-Empowered IoT Knowledge Sharing for Cloud-Edge Orchestrated Personalized Privacy-Preserving Federated Learning
 
 
Font Type:
Arial Georgia Verdana
Font Size:
Aa Aa Aa
Line Spacing:
Column Width:
Background:
Article

Optimization of Electric Vehicle Charging Control in a Demand-Side Management Context: A Model Predictive Control Approach

Department of Applied Economics (Quantitative Methods), Faculty of Economics, University of Valencia, Av/Tarongers s/n, 46022 Valencia, Spain
*
Author to whom correspondence should be addressed.
Appl. Sci. 2024, 14(19), 8736; https://doi.org/10.3390/app14198736
Submission received: 4 September 2024 / Revised: 20 September 2024 / Accepted: 24 September 2024 / Published: 27 September 2024
(This article belongs to the Special Issue Internet of Things: Recent Advances and Applications)

Abstract

In this paper, we propose a novel demand-side management (DSM) system designed to optimize electric vehicle (EV) charging at public stations using model predictive control (MPC). The system adjusts to real-time grid conditions, electricity prices, and user preferences, providing a dynamic approach to energy distribution in smart city infrastructures. The key focus of the study is on reducing peak loads and enhancing grid stability, while minimizing charging costs for end users. Simulations were conducted under various scenarios, demonstrating the effectiveness of the proposed system in mitigating peak demand and optimizing energy use. Additionally, the system’s flexibility enables the adjustment of charging schedules to meet both grid requirements and user needs, making it a scalable solution for smart city development. However, current limitations include the assumption of uniform tariffs and the absence of renewable energy considerations, both of which are critical in real-world applications. Future research will focus on addressing these issues, improving scalability, and integrating renewable energy sources. The proposed framework represents a significant step towards efficient energy management in urban settings, contributing to both cost savings and environmental sustainability.

1. Introduction

In the current era of rapid technological and economic growth, there is an escalating demand for an improved quality of life that emphasizes sustainability, efficiency, and resilience [1]. As cities expand and urban populations grow, managing the increasing number of connected devices and services has become increasingly complex [2]. This complexity necessitates the development of smart cities—urban environments that leverage advanced technologies, including renewable energy sources, to enhance the quality of urban life. These technologies encompass a wide range of applications, including infrastructure monitoring, intelligent traffic management, and strategies aimed at mitigating greenhouse gas emissions [3].
A smart city integrates numerous systems and applications within its infrastructure, creating a complex network that requires robust management to remain sustainable. Effective data handling and integration are critical to the sustainable development of urban areas. New technologies, particularly the Internet of Things (IoT), provide extensive resources for managing the vast amounts of data generated by cities [4]. Ensuring the interoperability and reusability of this data involves sophisticated data management techniques, including data acquisition, processing, and dissemination. High data quality is essential for accurate data fusion and informed decision-making processes, which ultimately improve the performance of applications and services within the city [5]. These interconnected applications and services transform traditional urban centers into intelligent, smart cities [6].
Mobility is a central component of smart cities, playing a crucial role in supporting daily urban routines [7]. Innovative traffic and transportation services, such as smart traffic management (STM), empower users with data to make safer and more informed decisions [8]. Fully electric vehicles (FEVs) are integral to STM, as they require connection to smart grids for efficient power supply management and problem forecasting [9]. The integration of FEVs into smart cities is not just a technical challenge but a critical step towards achieving sustainable urban mobility.
The transition towards electric vehicles (EVs) represents a significant milestone in the global effort to reduce greenhouse gas emissions and combat climate change. However, the rapid adoption of EVs presents new challenges for the stability and efficiency of electrical grids. The integration of a large number of EVs, particularly during peak demand periods, has the potential to cause significant disruptions in grid stability [10]. Traditional power systems, designed for a one-way flow of electricity from centralized power plants to consumers, are increasingly under pressure to adapt to the bidirectional flow of electricity associated with EV charging and renewable energy sources. As the energy landscape evolves, it is imperative to develop advanced management systems that can effectively balance the supply and demand of electricity while maintaining grid stability [11,12].
Demand-side management (DSM) has emerged as a critical strategy in addressing the challenges posed by the integration of EVs into the power grid. DSM involves the planning and implementation of measures to influence consumer electricity demand in ways that benefit both the utility and the end-user. This can be achieved through various mechanisms, including time-of-use pricing, load shifting, and real-time demand response. Additionally, the integration of renewable energy sources, such as solar and wind power, into DSM frameworks can further optimize energy consumption patterns, allowing the system to better respond to fluctuations in energy supply and demand. The objective of DSM is to optimize energy consumption patterns, thereby reducing peak demand, lowering electricity costs, and enhancing grid stability [1].
One of the most promising approaches to managing the complex interactions between EV charging and grid stability is model predictive control (MPC). MPC is an advanced control strategy that uses a dynamic model of the system to predict future states and optimize control actions over a receding horizon. By continuously updating its predictions based on real-time data, MPC can effectively manage the charging and discharging of EVs, taking into account constraints such as electricity prices, grid conditions, and user preferences [4]. This capability makes MPC particularly well-suited for DSM in environments with high penetration of renewable energy sources, where variability in generation can pose significant challenges to grid stability [5].
The integration of renewable energy sources, such as solar and wind power, adds another layer of complexity to grid management. Renewable energy is inherently variable and uncertain, making it difficult to predict supply and match it with demand. The use of EVs as mobile energy storage units offers a potential solution to this problem. By optimizing the charging schedules of EVs, it is possible to store excess renewable energy during periods of low demand and release it during peak periods, thereby smoothing out fluctuations in the grid [6]. This not only helps to stabilize the grid but also maximizes the utilization of renewable energy, reducing reliance on fossil fuels and lowering carbon emissions [7].
As modern charging infrastructures evolve within smart cities, the integration of renewable energy sources into electric vehicle charging systems becomes increasingly important. The use of renewable energy not only aligns with global sustainability goals but also presents a viable solution to stabilize the grid by reducing dependence on traditional energy sources during peak demand periods. By incorporating renewable energy into charging infrastructures, fluctuations in supply can be mitigated through intelligent demand-side management and model predictive control. This approach allows EVs to act as mobile storage units, optimizing energy consumption while simultaneously minimizing costs and environmental impact. Consequently, the adoption of green energy in EV charging infrastructures is a critical step towards achieving long-term sustainability in urban environments.
The effectiveness of MPC in managing DSM and integrating renewable energy has been demonstrated in numerous studies. For instance, Khan et al. [8] proposed an intelligent DSM framework that integrates renewable energy sources and uses real-time price-based demand response to optimize energy consumption. Their simulations showed that the proposed system significantly reduced electricity costs, peak loads, and carbon emissions compared to traditional methods [8]. Similarly, Razmara et al. [9] developed a predictive control framework for building-to-grid systems that integrates renewable energy and energy-storage systems. Their results demonstrated the potential of MPC to reduce electricity costs and load ramp rates without compromising indoor climate comfort [9].
Despite these advancements, several challenges remain in the widespread adoption of MPC for DSM in the context of EV integration. One of the primary challenges is the computational complexity of MPC algorithms, particularly in large-scale systems with thousands of EVs. The need for real-time optimization over a receding horizon requires significant computational resources, which can limit the scalability of MPC in practical applications. Additionally, the variability and uncertainty associated with renewable energy generation can complicate the optimization process, requiring robust algorithms that can adapt to changing conditions [10].
Another challenge is the integration of user preferences into the DSM framework. While MPC can optimize charging schedules to minimize costs and stabilize the grid, it must also consider the preferences and constraints of EV users, such as the desired state of charge and departure times. Balancing these competing objectives requires sophisticated algorithms that can dynamically adjust to user inputs while maintaining overall system efficiency [11,12].
In conclusion, the integration of EVs and renewable energy sources into the power grid presents both opportunities and challenges. Demand-side management, facilitated by advanced control strategies such as model predictive control, offers a promising approach to addressing these challenges. By optimizing energy consumption patterns and integrating renewable energy into the grid, MPC can help to stabilize the grid, reduce electricity costs, and support the transition to a more sustainable energy system. However, further research is needed to address the computational and operational challenges associated with the large-scale deployment of MPC in diverse and dynamic environments. Furthermore, future research will focus on integrating renewable energy sources, such as solar and wind, into the DSM framework, which is crucial for improving grid stability and reducing carbon emissions.
The remainder of this paper is organized as follows: Section 2 reviews related work in the field, highlighting key advancements and gaps. Section 3 outlines the methodology used to develop the MPC-based framework for optimizing EV charging. Section 4 presents a detailed analysis of the proposed approaches, use cases, and corresponding UML diagrams. Finally, Section 5 offers conclusions and discusses potential directions for future research.

2. Related Work

The integration of fully electric vehicles (FEVs) into smart cities is a multifaceted challenge that intersects various domains, including energy management [13,14], transportation [15,16] and data analysis [17]. This section reviews the current state of research in these areas, emphasizing recent advancements and highlighting gaps that our study aims to address.
The transition to smart grids and renewable energy sources is fundamental to integrating FEVs into smart cities [18]. Various studies have explored energy management strategies to enhance the efficiency and sustainability of FEVs [19,20]. For instance, the use of machine learning algorithms to predict energy consumption patterns and optimize charging schedules has shown promise in managing the energy demands of FEVs [21]. Additionally, the integration of solar energy systems with FEVs has been suggested to reduce reliance on grid electricity, thus lowering operational costs and environmental impact [22].
Energy storage systems (ESS) play a significant role in stabilizing the grid while accommodating the fluctuating demands of FEVs. Research highlights the need for robust and scalable infrastructure to support these advancements [23]. To address infrastructure challenges, a decentralized energy management system leveraging blockchain technology has been proposed, ensuring transparency and security in energy transactions and making the integration process more resilient to cyber threats [24].
The potential of integrating vehicle-to-grid (V2G) technology with FEVs to balance the energy supply and demand in smart grids has also been examined. Research suggests that V2G can enhance grid stability and provide additional revenue streams for FEV owners, encouraging wider adoption of electric vehicles [25,26]. Furthermore, using FEVs as mobile energy storage units dispatched to areas with high energy demand has been explored, offering a flexible solution to energy distribution challenges in urban environments [27].
The transportation aspect of integrating FEVs into smart cities involves optimizing traffic flow, reducing congestion, and improving overall mobility. Connected vehicle technologies have been researched to enhance traffic management, demonstrating that real-time data from FEVs can be used to dynamically adjust traffic signals, thereby reducing congestion and improving travel times [28]. The impact of autonomous FEVs on urban mobility has also been highlighted through simulation models, suggesting that these vehicles could significantly reduce the number of vehicles on the road, leading to decreased congestion and lower emissions [29].
Studies have investigated the implications of FEV adoption on public transportation systems, indicating that integrating FEVs with public transit can create a more cohesive and efficient transportation network, ultimately enhancing overall mobility within smart cities [30]. The environmental benefits of such integration have been examined, concluding that a well-coordinated system could lead to significant reductions in urban air pollution and greenhouse gas emissions [31].
In addition to transportation, research has focused on the development of intelligent transportation systems (ITS) that incorporate FEVs to optimize route planning and reduce travel time. AI-driven algorithms have been used to enhance the efficiency of ITS, demonstrating substantial improvements in traffic flow and energy consumption [32].
Data analysis is fundamental in understanding and optimizing the integration of FEVs into smart cities. Big data analytics have been employed to predict maintenance needs and improve the reliability of FEVs, showing that predictive maintenance can significantly reduce downtime and maintenance costs [33]. Additionally, the importance of data privacy and security in the context of FEVs has been discussed, with proposals for secure data-sharing frameworks to ensure the confidentiality of sensitive information while enabling data-driven decision-making processes [34].
The use of artificial intelligence (AI) and machine learning (ML) to optimize the routing and charging of FEVs was investigated, highlighting how AI can enhance the efficiency and effectiveness of FEV operations by leveraging real-time data and predictive analytics [35,36]. Another study examined the integration of blockchain technology with AI to develop a decentralized platform for managing FEV data, ensuring transparency and security in data transactions [37,38,39,40].
The interoperability of different systems and devices poses a significant challenge for the integration of FEVs into smart cities. The need for standardized protocols and data formats to ensure seamless communication between FEVs and other smart city components has been emphasized, with studies highlighting the importance of establishing common standards to facilitate interoperability and enhance overall efficiency [41]. International collaborations have also been explored to develop and implement standardization frameworks for FEVs, suggesting that global cooperation is essential to harmonize standards and promote the widespread adoption of FEVs [42].
The need for more robust and scalable energy management solutions to accommodate the growing number of FEVs has been identified, with recommendations for the development of advanced energy storage technologies and smart grid systems to enhance the resilience and efficiency of energy infrastructures [43]. In the realm of transportation, research has emphasized the need for more studies on the integration of autonomous FEVs with existing public transit systems, suggesting that a hybrid approach combining autonomous and traditional vehicles could optimize urban mobility and reduce congestion [44].
A comprehensive review of the literature on FEV integration into smart cities revealed several key areas where further research is needed [45,46]. These include the development of more efficient energy storage systems, the implementation of advanced AI-driven traffic management solutions, and the creation of secure and interoperable data sharing platforms [47]. Addressing these challenges will require a collaborative effort from researchers, policymakers, and industry stakeholders to develop innovative solutions and drive the widespread adoption of FEVs.
Despite significant progress, several challenges remain. The interoperability of different systems and devices is a major concern, as is the need for standardized protocols and data formats. Security and privacy issues also pose significant risks, particularly in data-intensive applications like traffic management and energy distribution. This study aims to contribute to this body of knowledge by presenting a comprehensive model for integrating FEVs into smart cities, optimizing energy management, and enhancing urban mobility. This model incorporates advanced data analytics, AI-driven optimization, and standardized protocols to address the existing challenges and pave the way for a more sustainable and efficient urban future.

3. Methodology

This study proposes a methodology for optimizing the charging of electric vehicles (EVs) within a demand-side management (DSM) framework, leveraging model predictive control (MPC) to dynamically adjust the charging process based on real-time grid conditions, electricity prices, and user preferences. The methodology is structured around a centralized control system, the charging station control center (CSCC), which acts as the central hub for data collection, optimization, and control distribution.
The CSCC is designed to manage a network of charging stations (CSs), each capable of communicating with the CSCC to provide real-time data on the state of charge (SoC) of connected EVs, power draw, and user preferences such as desired departure time and final SoC. Additionally, the CSCC interfaces with the grid operator, receiving critical data on current grid load, electricity prices, and any demand response (DR) signals. This information is used to predict future grid conditions and optimize the charging schedule for all connected EVs, aiming to minimize the total cost of charging for users while maintaining grid stability.
The optimization problem at the heart of this methodology is formulated as a discrete-time optimal control problem. The objective function J that the system seeks to minimize is a combination of the electricity cost and a regulation term that penalizes deviations from a desired power reference. This function is mathematically expressed as
J = J cost + μ J reg
where J cost represents the total cost of electricity for charging the EVs, J reg represents the regulation term to maintain grid stability, and μ is a weighting factor that balances the trade-off between cost minimization and grid stability.
The cost component J cost is calculated based on the power flow to each EV and the electricity price at each time step, defined as:
J cost = m M k = 1 E m 1 P m · C [ k ] · U m [ k ]
In this equation, M denotes the set of all EVs connected to the charging stations, k represents the time step, E m is the departure time of EV m , P m is the maximum power flow to EV m , C [ k ] is the electricity price at time step k , and U m [ k ] is the control variable, representing the normalized power flow to EV m at time step k .
To maintain grid stability, the regulation term J reg penalizes deviations from a power reference P r e f [ k ] , which is set according to grid stability requirements:
J reg = k = 1 K Λ [ k ] · P [ k ] P r e f [ k ]
Here, Λ [ k ] is a diagonal matrix that weights the tracking error at time step k , P [ k ] is the total power demand at time step k , and P [ k ] P r e f [ k ] denotes the infinity norm, capturing the maximum deviation across all time steps.
The total power demand P [ k ] at any time step k is determined by the sum of power consumed by non-flexible loads P s [ k ] and the power drawn by the flexible EV loads:
P [ k ] = P s [ k ]   m M k P m ·   U m [ k ]
This setup imposes several constraints to ensure the feasibility of the solution and the stability of the system. Firstly, the power flow to each EV must respect the technical limits of both the vehicle and the charging station, meaning that
  U m [ k ] 0,1       m M ,   k
Additionally, each EV must reach its desired state of charge x ref by its specified departure time E m :
k = 1 E m 1 P m · U m [ k ] · t x ref x 0
where x ref is the desired SoC at departure, x 0 is the initial SoC at the start of charging, and t is the duration of each time step.
To further ensure grid stability, the total power demand must not exceed the local grid’s capacity or deviate significantly from the reference power.
P [ k ] P m ax       k
where P m ax is the maximum allowable power demand.
The optimization problem is solved iteratively using an MPC algorithm, which operates over a rolling horizon. The algorithm predicts future states of the system, including grid conditions and electricity prices, and optimizes control actions accordingly. The control actions   U m [ k ] are computed to minimize the objective function J , and only the first control action is implemented, with the rest being recalculated at the next time step as new data become available.
One of the distinguishing features of this methodology is its event-driven nature. The MPC framework is designed to respond to specific events, such as the arrival of a new EV, changes in electricity tariffs, or demand-response signals from the grid operator. This allows the system to adapt in real-time, recalculating the optimal charging schedule whenever an event occurs. This adaptability is crucial for managing the dynamic nature of electricity demand and supply, particularly in grids with high penetration of renewable energy sources.
Given the computational complexity associated with solving the optimization problem at each time step, several strategies are employed to reduce the computational burden. First, the prediction horizon N is kept relatively short, typically within a few hours, to limit the number of variables and constraints in the optimization problem. Second, the optimization is triggered by specific events rather than being recalculated continuously, reducing the frequency of computations. Finally, the optimization problem is decomposed into smaller sub-problems that can be solved in parallel, leveraging modern multi-core processors to expedite computation.
The performance of the proposed methodology was evaluated using a simulation framework designed to replicate real-world conditions. The simulations used historical data on electricity prices, grid load, and EV usage patterns to assess the effectiveness of the MPC framework in various scenarios. These scenarios included high-demand periods, where a large number of EVs arrive at charging stations during peak hours, and environments with high penetration of renewable energy sources, such as solar and wind power. The system’s flexibility was also tested by simulating different user preferences for charging times and final SoC.
To evaluate the effectiveness of the proposed system, several key performance indicators (KPIs) were used. These included the total electricity cost incurred by all users, the system’s ability to maintain grid stability by minimizing deviations from the reference power signal, and the level of user satisfaction, which was measured by the system’s ability to meet user preferences for charging without compromising on cost or grid stability.
The simulation results were validated against a baseline scenario where EVs were charged using traditional methods without optimization. This comparison highlighted the advantages of the MPC framework in terms of cost reduction, peak load mitigation, and enhanced grid stability. The results demonstrated that the proposed methodology is capable of dynamically adjusting to real-time changes in grid conditions and user demands, making it a robust solution for managing the growing demand for electric vehicle charging infrastructure.

4. Results

The proposed reference architecture for electric vehicle (EV) charging optimization consists of several key components. These include the EV itself, the charging station (CS), and the charging station control center (CSCC), each playing a critical role in managing energy flow and ensuring system efficiency. Below, we outline the components and their interactions.
EV represents the consumer side of the system and is powered entirely by electricity. The EV’s technical characteristics directly influence the efficiency and performance of the charging process, including the following:
  • Battery capacity: The amount of energy stored in the EV’s battery, affecting how long it can operate before needing to be recharged.
  • Battery performance: This refers to how efficiently the battery charges and discharges, which impacts both the cost and speed of charging.
  • Charge level limits: Each EV has maximum and minimum allowable charge levels to protect battery health and ensure optimal performance.
  • Charge/discharge rates: These rates determine the speed at which the EV’s battery can charge or discharge, influencing how quickly the vehicle can be powered or contribute to the grid.
While a deeper technical analysis can be found in sources like [48], this section focuses on the essential components and their interactions with the grid.
Charging stations (CSs) are responsible for delivering power to the EVs and come in two primary types:
  • Slow charging, typically, around 3.3 kW, suited for overnight or long-term charging sessions.
  • Fast charging, ranges from 60 to 150 kW, designed for rapid charging in shorter periods.
The power flow from the charging station to the EV is not continuous and is limited by standards and manufacturer specifications. Charging stations must also maintain communication with the CSCC via the internet, allowing for real-time updates on charging status, grid demands, and changes in electricity tariffs.
CSCC functions as an aggregator and controller at the local area (LA) level. It plays several key roles, including the following:
  • Data aggregation: The CSCC receives real-time data from both EVs and the grid, processing them to make informed decisions.
  • Control signal generation: Based on this data, the CSCC sends control signals to the charging stations, adjusting charging rates according to current grid conditions, user preferences, and market signals.
  • Optimization: The CSCC uses algorithms to balance EV charging needs with grid stability requirements and economic opportunities, ensuring an efficient and cost-effective charging process.
In conclusion, the key points are (i) integration: the CSCC plays a crucial role in integrating EVs into the grid; (ii) flexibility: slow charging is often preferred for grid flexibility due to its ability to better match supply and demand; (iii) communication: reliable communication between EVs, CSs, and the CSCC is essential for efficient operation (see Figure 1).

4.1. Use Cases

The control system outlined is flexible and can handle a variety of use cases involving different actors and objectives. Below are several key scenarios.
Basic case (charging request event—CR): When a driver arrives at a charging station, they can initiate a charging request through the charging station’s dashboard or mobile app. The system then calculates the optimal charging cost and provides control signals to the CS to initiate the process.
Reservation event (RV): Drivers on the road can use a mobile app to reserve a charging slot at a station, specifying their estimated arrival time and charging preferences. The system then pre-calculates optimal charging control and provides the driver with cost estimates.
Demand-side management (DSM) event: Retailers notify the CSCC of changes in energy tariffs or available power. The CSCC subsequently updates its control signals to the charging stations and evaluates potential cost savings for flexible drivers.
Warning event (W): If a grid emergency occurs, a distribution system operator (DSO) may instruct the CSCC to reduce the aggregated power withdrawal from EVs. The CSCC quickly adjusts the charging controls and recalculates optimal strategies once the emergency has been resolved.

4.2. Operations and Approaches

A simplified version of the operational flow is presented. This version highlights the key control aspects. Subsequently, we will delve into a refined version that incorporates practical considerations for real-world implementation. While the underlying optimization problem remains unchanged, the flow of operations is optimized.

4.2.1. Event-Driven Model Predictive Control (MPC) Approach

The event-driven MPC approach is based on a snapshot of the EV fleet at a specific time. Each EV within this snapshot is characterized by three primary variables: (i) current state: the current charge level of the EV’s battery; (ii) desired final state: the target charge level set by the driver upon arrival at the charging station; (iii) departure time: the intended departure time specified by the driver.
Assuming no additional EVs join the fleet, the open-loop optimal control problem is solved to determine the optimal charging strategy for each EV. This strategy aims to (i) satisfy driver preferences: fulfill the driver’s desired charge level and departure time, if feasible; (ii) minimize costs: reduce overall charging costs; (iii) minimize tracking error: ensure the EV’s actual charging trajectory closely follows the optimal plan.
The key inputs to this optimization problem include (i) the EV models: the specific characteristics and capabilities of each EV, such as battery capacity and charging rate; (ii) electricity tariff: the current pricing structure for electricity, including time-of-use rates or other relevant factors; (iii) power reference and threshold: limits or constraints imposed on the overall power consumption by the EV fleet.
Although the initial solution is open loop, its optimality can degrade due to events that alter the initial conditions (e.g., new EVs arriving, changes in tariffs, power references, or DSM events). To address this, an iterative optimization process is employed, like MPC. Whenever a “relevant” event occurs, the optimization is repeated, and the newly calculated control sequence replaces the unimplemented portion of the previous plan.
Note on DSO Communication: while DSO communication can occur before and after each iteration for grid constraint retrieval and aggregated power notification, it may not be necessary for every iteration, especially when the power reference is market-driven and known beforehand. However, in specific situations where additional grid constraints or technical validation can enhance grid efficiency, this interaction might be considered.

4.2.2. Refined Approach

While the event-driven approach effectively captures the functional aspects of the control framework, certain refinements can optimize its practical implementation.
  • Real-time state measurements: To minimize transmission delays and ensure data availability, EV states should be measured continuously at each sampling time instant. This proactive approach (continuous monitoring) allows the CSCC to have the necessary information when an event triggers.
  • Batch processing of charging requests (CRs): (i) Queued CRs: to avoid synchronization issues and delays in cost notifications, CRs can be queued and processed in batches; (ii) computational constraints: due to computational limitations, a single optimization problem can be solved per sampling period. Therefore, CRs can be collected and addressed in a unified optimization.
  • Optimized sampling frequency, balancing speed and efficiency: (i) The sampling period should be carefully chosen to balance system responsiveness with computational efficiency. A smaller sampling period increases the number of optimization variables, while a larger one may lead to longer waiting times; (ii) multiple control updates: To reduce waiting times and avoid excessive computational burden while handling multiple CRs, the control signals can be computed more than once (within a finite number) during the sampling period. This approach offers a trade-off between responsiveness and computational efficiency.
To conclude, the refined approach aims to optimize efficiency by avoiding unnecessary control re-computations for each CR. Instead, CRs are collected and processed in batches at specific scheduled time instants within the sampling interval. This reduces computational overhead, especially during periods of high CR activity.
Similarly, the states of all charging EVs are retrieved at the beginning of the sampling interval, rather than after each CR. This minimizes data exchange and ensures that data are available for control calculations at the scheduled time instants. Figure 2 illustrates the flow of operations based on this refined approach.
The following notation is introduced: (i) the primary sampling interval (T), i.e., the sampling time of the discrete-time optimal control problem; (ii) the secondary sampling interval (T*), i.e., the temporal distance of two consecutive points of computation within the primary sampling interval. The UML time sequence diagram resulting from the above-mentioned consideration is depicted in Figure 3.
The steps of the sequence can be summarized as follows:
  • Each active CS provides CSCC with the current level of battery.
  • The user makes a CR specifying UPs and CSCC collects it for the next computation.
  • CSCC asks DSO for grid constraints (optional).
  • DSO provides CSCC with the required data (optional).
  • CSCC provides the pending CSs with the estimated cost, as output of the computation.
  • CSCC provides all the pending CSs with the charging profile and updates all the other ones under its contractual control.
  • CSCC provides DSO with the aggregated planned power (optional).
  • All CSs apply the received control signals.
Depending on the size of the LA, the number of CSs the CSCC has to manage simultaneously and the related computational burdens, the event-driven approach, the refined one or an intermediate version between them can be chosen for a practical implementation of the control system, following the methodology detailed in the previous point.

4.2.3. Implementation Issues and Functional Requirements

The implementation of the system involves addressing various use cases and functional requirements that dictate the primary operations the system must support to respond to different scenarios. These requirements are as follows:
  • Sending charging requests to the CSCC. The CS must send the charging request to the CSCC (only in UC1). After the user has specified their user preferences (Ups), the CS sends a charging request (CR) to the CSCC. A charging request (CR) consists of the following data:
    • xRef: the desired level of charge.
    • S: the start time.
    • E: the preferred end time.
    • ΔP: the maximum allowed power consumption by the CS during charging (de-pending on the selected plug).
    • X(S): the initial level of charge.
  • Obtaining the current battery charge level. The charging station (CS) must send the current battery charge level to the CSCC at each sampling interval (all UC). When an event triggers the CSCC, it needs to access the up-to-date charge levels of the electric vehicles (EVs) that are currently being charged. In the detailed approach, this information must be collected at every sampling point.
  • Implementing the control signal. The CS needs to implement the control signal received from the CSCC (all UC). The control signal C[k] is a sequence defined in discrete time, where at each time step k, it can take the following values:
    • c > 0: if the electric vehicle (EV) needs to draw power c⋅ΔP during the k-th sampling interval.
    • 0: for standby mode during the k-th sampling interval.
    • s < 0: if the EV needs to return power s⋅ΔP during the k-th sampling interval.
The control is applied at the next possible sampling interval.
4.
Storing charging requests. The CSCC is responsible for storing CRs (UC1 and UC2). Whenever the CSCC receives a CR, it must save the request in its database. This stored data will later be used by the CSCC to formulate the MPC problem.
5.
Calculating control signals. The CSCC must generate control signals based on the information it has (all UC). Every time the CSCC is activated by a CR, it must calculate and update the control signals for all electric vehicles (EVs) currently charging. The CSCC performs a near-real-time optimization using the stored data. The result of this optimization is the optimal control signal values C[k]. In the refined method, this calculation occurs at each secondary sampling interval.
6.
ransmitting control signals. Once the optimization problem is solved, the CSCC sends the control signals to the CSs (all UC). Whenever new control signals are generated, the CSCC promptly sends them to the CSs.

4.3. Ad Hoc Solving Method

The mathematical programming formulation allows us to solve the optimization problem using existing optimization solvers. These solvers come in two main categories: commercial software, such as IBM ILOG CPLEX (version 22.1.1) and GUROBI Optimizer (version 10.0), which are powerful tools known for their reliability and ability to handle large-scale problems; and open-source software (like COIN-OR version 2.1.0 or GLPK version 5.0), which are freely available and offer robust solutions.
These solvers leverage the strengths of mixed-integer linear programming (MILP) and implement reliable algorithms. While these algorithms might be time-consuming, they guarantee convergence to either the optimal solution or a good feasible solution.
A good feasible solution is one that is close enough to the optimal solution and provides satisfactory results. The quality of such a solution is measured by its proximity to the optimal value or an approximation of that value.
Note: The revised text removes unnecessary phrases and focuses on the key points; using existing solvers (commercial and open source) to find optimal or good feasible solutions for the formulated optimization problem. The references are included for those who want to explore specific software options.
We validated the formulated optimization problem using two MILP solvers:
  • IBM ILOG CPLEX. This commercial solver utilizes the well-known branch-and-cut method, specifically branch-and-bound with cutting planes. This approach identifies additional constraints that improve the optimization process. For detailed information on these methods, refer to [49].
  • GLPK (GNU Linear Programming Kit). This open-source solver uses the “GNU MathProg” language, a subset of AMPL [www.ampl.com]. It translates problems defined in this language and offers functionalities for solving linear, integer, and mixed-integer linear programs.
This initial validation allowed us to carry out the following:
  • Analyze and compare feasible solutions in the context of real-world scenarios.
  • Validate the optimization parameters and coefficients in the objective function.
  • Guide the optimization process towards the desired solution.
Both solvers successfully found optimal solutions for the simulated problems. However, IBM ILOG CPLEX exhibited significantly higher efficiency, solving problems up to 10 times faster than GLPK. To ensure efficient integration and facilitate interfacing into the B.I. system, the proposed algorithm will be developed by means of the same programming language of the system, i.e., PHP, in an object-oriented fashion. The basic idea is to deploy the code as a library that will provide an algorithmic method to solve the optimization problem.
The software will adopt the well-known model–view–controller pattern to ensure separation between the modelling, the presentation and the processing of the data. From this perspective, at each optimization, the steps our code will perform are as follows:
  • Populate the model with the information stored in the database (model).
  • Process the model according to the logic of the algorithm (controller).
  • Present the result of the processing to the system (view).
After introducing each provided class with details on attributes and data types, we illustrate the class diagrams, and the sequence of operations performed when an event occurs. Finally, the structure of the database which will host the required information is described.

Class Descriptions

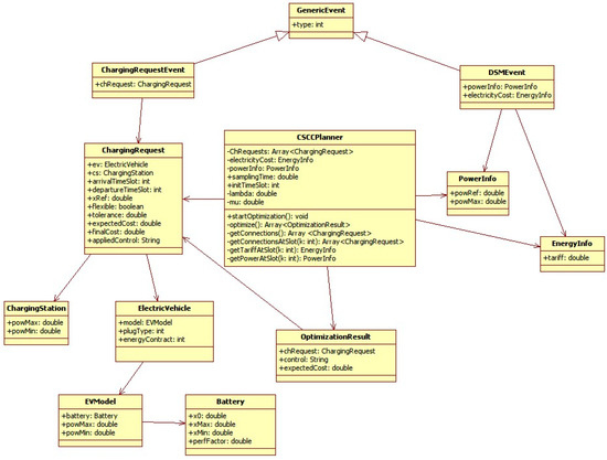
The control system will expose the following classes:
  • GenericEvent: the base class for events that trigger a new optimization.
  • ChargingRequestEvent: triggered by a new charging request.
  • DSMEvent: triggered by changes in energy tariffs or power availability.
  • ChargingRequest: represents a charging request made by a user.
  • PowerInfo: stores information about available power.
  • EnergyInfo: stores information about the energy tariff.
  • CSCCPlanner: the main class responsible for launching the optimization process.
  • ChargingStation: represents the charging station involved in a request.
  • ElectricVehicle: represents the electric vehicle involved in a request.
  • OptimizationResult: the output of the algorithm, including control signals and expected costs for each charging request.
Table 1 details the input data required by the algorithm, along with their class, type, and database storage location.
Table 2 shows the algorithm output data description. The generated output data must be stored in the database for future optimization.
To conclude this subsection, Figure 4 shows the UML diagram illustrating the relationship between the mentioned classes.

4.4. Sequence Diagram and Process Flow

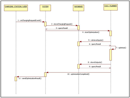
The interaction between the CSCC, EVs, and CSs follows a clear operational flow, which can be visualized in the UML diagrams. The sequence begins with a charging request (CR) sent from the user to the CSCC, followed by data retrieval, optimization, and the transmission of control signals to the charging stations. This process ensures that all EVs receive updated charging instructions tailored to current grid conditions and user preferences (see Figure 5). The following steps outline the sequence of operations that occur after a charging request is initiated at the charging station:
  • The user at the charging station sends a charging request to the system (1).
  • The system stores the request in the database and launches the optimization calling the method provided by the planner (2, 3, 4).
  • The planner must fill the model with the updated data stored in the database (5 and 6).
  • The planner starts the optimization process (7).
  • When completed, the planner stores the result in the database and notifies the system (8, 9, and 10).
  • The system sends the updated control data to all the active charging stations, including the cost for the one that makes the request (11).
A similar process occurs during DSM events, where the system adapts to grid demands by altering the power allocated to charging stations. These operational flows highlight the flexibility and responsiveness of the control system in handling diverse real-world scenarios (see Figure 6).
The sequence of operations is almost identical to the charging request case. The only difference is that, in this case, the event that starts the process is triggered internally by the system, and the output of the algorithm does not include any cost notification for the users. Regarding database modeling, as previously mentioned, the model is built based on updated information stored in the database. Each element required by the algorithm is constructed from the class definitions and then populated with the stored values.

4.5. Field Testing and Validation

The initial data used to validate our model originate from the interoperability information system between FEVs, whose charging system is optimized, and the smart grid, where the event-driven model predictive control is implemented. This system was tested in Ljubljana (Slovenia), as part of the final pilot results of the Mobincity project [50].
The pilot test fields were divided into two main categories. The first, called partial validation, included software validation and the testing of specific functionalities, such as route recovery and updating, as well as the reservation module. These functionalities were tested as a preliminary step before moving on to the second phase. The second phase, system integration, focused on testing long-chain functionalities that involved almost all components and participants in the pilot.
Key system features tested included trip planning for various detailed use cases and re-routing processes when needed for demand-side management. This phase considered constraints such as traffic conditions, user behavior, and battery status. The pilot tested the effectiveness of the predictive control model in lowering charging costs and enhancing energy system stability.
Figure 7 shows the geographic area selected for field testing, encompassing all the necessary energy and transport infrastructure to ensure the system’s proper functioning and validate its full range of functionalities.

5. Discussion and Conclusions

This paper introduces an advanced demand-side management (DSM) system aimed at optimizing electric vehicle (EV) charging at public charging stations through a novel event-driven model predictive control (MPC) approach. The system’s ability to dynamically adjust to real-time grid conditions, electricity prices, and user preferences highlights its potential as a crucial component in the management of modern smart grids. The results from extensive simulations demonstrate that the proposed system not only effectively reduces charging costs for users but also significantly enhances grid stability by mitigating peak loads and efficiently managing the distribution of energy demand.
The integration of such a DSM system into smart city infrastructures represents a forward-thinking solution for the challenges posed by the growing adoption of EVs. As urban areas increasingly prioritize sustainable and efficient energy management, the ability to balance electricity demand and supply in real-time becomes critical. The MPC-based DSM system proposed in this study addresses these needs by optimizing charging schedules, thereby supporting the stable operation of the grid while also providing cost savings for end-users. This dual benefit positions the system as a key enabler in the development of sustainable urban energy solutions.
Another important consideration is the integration of the proposed DSM system with existing payment systems in the market. Synchronizing the charging infrastructure with widely used payment platforms will be essential for the practical implementation of the system in real-world scenarios. This includes enabling seamless payment processing through mobile apps, contactless payments, and other digital wallets commonly used by EV owners. A key challenge will be ensuring that the system is compatible with the dynamic nature of energy tariffs and billing structures. Future iterations of the DSM system should prioritize the development of secure, scalable, and user-friendly payment interfaces that can adapt to real-time price fluctuations while providing a smooth user experience. This integration will further enhance the adoption of the system by making it easier for EV users to interact with charging services and manage costs effectively.
However, while the system shows great promise, it is important to recognize and address its limitations. One notable limitation is the assumption of a uniform electricity tariff across all charging events. In reality, energy costs can vary significantly based on factors such as time of day, location, and market conditions. Future iterations of the system should incorporate variable tariffs to more accurately reflect the complexities of real-world energy markets. Additionally, the current model does not fully integrate renewable energy sources, which are becoming increasingly prevalent in modern power systems. The inclusion of renewable energy considerations in the DSM framework could further enhance the system’s ability to reduce costs and improve grid stability, particularly in regions with high penetration of solar and wind power.
Additionally, the current model does not fully integrate renewable energy sources, which are becoming increasingly prevalent in modern power systems. The inclusion of renewable energy considerations in the DSM framework could further enhance the system’s ability to reduce costs and improve grid stability, particularly in regions with high penetration of solar and wind power. By leveraging renewable energy, the DSM system could optimize charging times to coincide with periods of excess renewable generation, helping to balance supply and demand while minimizing reliance on fossil fuels. This would not only stabilize the grid but also contribute to reducing the overall carbon footprint of urban energy systems.
Future research should focus on expanding the capabilities of the DSM system to address these limitations. This includes refining the system’s algorithms to enhance its efficiency and scalability, particularly in large-scale deployments involving thousands of EVs. Moreover, integrating renewable energy sources into the control framework will be essential for maximizing the system’s environmental and economic benefits. Another area of future exploration is the development of a standardized business and regulatory framework for DSM in smart cities. Establishing such a framework will be crucial for facilitating the widespread adoption of DSM technologies and ensuring their effective operation across diverse regulatory environments.

Author Contributions

Conceptualization, V.F.; methodology, V.F.; software, V.F. and V.P.; validation, V.P.; formal analysis, V.F. and V.P.; investigation, V.F. and V.P.; resources, V.F. and V.P.; data curation, V.F.; writing—original draft preparation, V.F.; writing—review and editing, V.P.; visualization, V.F. and V.P.; supervision, V.P.; project administration, V.F. and V.P.; funding acquisition, V.P. All authors have read and agreed to the published version of the manuscript.

Funding

This research was funded by University of Valencia, the Department of Education, Universities, and Employment of the Valencian Government [grant numbers AICO/2021/257, CIAICO/2023-GVRTE/2023/4572860], and the Spanish Ministry of Science, Innovation and Universities [grant number PID2021-128228NB-I00].

Institutional Review Board Statement

Not applicable.

Informed Consent Statement

Not applicable.

Data Availability Statement

Data are contained within the article.

Conflicts of Interest

The authors declare no conflicts of interest.

References

  1. Pérez, V.; Aybar, C.; Pavía, J.M. COVID-19 and Changes in Social Habits. Restaurant Terraces, a Booming Space in Cities. The Case of Madrid. Mathematics 2021, 9, 2133. [Google Scholar] [CrossRef]
  2. Campisi, T.; Severino, A.; Al-Rashid, M.A.; Pau, G. The Development of the Smart Cities in the Connected and Autonomous Vehicles (CAVs) Era: From Mobility Patterns to Scaling in Cities. Infrastructures 2021, 6, 100. [Google Scholar] [CrossRef]
  3. Pandiyan, P.; Saravanan, S.; Usha, K.; Kanadasan, R.; Alsharif, M.H.; Kim, M.K. Technological advancements toward smart energy management in smart cities. Energy Rep. 2023, 10, 648–677. [Google Scholar] [CrossRef]
  4. Humayun, M.; Alsaqer, M.S.; Jhanjhi, N. Energy Optimization for Smart Cities Using IoT. Appl. Artif. Intell. 2022, 36, 2037255. [Google Scholar] [CrossRef]
  5. Pérez, V.; Aybar, C. Challenges in Geocoding: An Analysis of R Packages and Web Scraping Approaches. ISPRS Int. J. Geo-Inf. 2024, 13, 170. [Google Scholar] [CrossRef]
  6. Kumar, H.; Singh, M.K.; Gupta, M.P.; Madaan, J. Moving towards smart cities: Solutions that lead to the Smart City Transformation Framework. Technol. Forecast. Soc. Chang. 2020, 153, 119281. [Google Scholar] [CrossRef]
  7. Nikitas, A.; Michalakopoulou, K.; Njoya, E.T.; Karampatzakis, D. Artificial Intelligence, Transport and the Smart City: Definitions and Dimensions of a New Mobility Era. Sustainability 2020, 12, 2789. [Google Scholar] [CrossRef]
  8. Hilmani, A.; Maizate, A.; Hassouni, L. Automated Real-Time Intelligent Traffic Control System for Smart Cities Using Wireless Sensor Networks. Wirel. Commun. Mob. Comput. 2020, 2020, 8841893. [Google Scholar] [CrossRef]
  9. Mishra, P.; Singh, G. Energy Management Systems in Sustainable Smart Cities Based on the Internet of Energy: A Technical Review. Energies 2023, 16, 6903. [Google Scholar] [CrossRef]
  10. Khalid, M. Smart grids and renewable energy systems: Perspectives and grid integration challenges. Energy Strategy Rev. 2024, 51, 101299. [Google Scholar] [CrossRef]
  11. Sadeghian, O.; Oshnoei, A.; Mohammadi, B.; Vahidinasab, V.; Anvari, A. A comprehensive review on electric vehicles smart charging: Solutions, strategies, technologies, and challenges. J. Energy Storage 2022, 54, 105241. [Google Scholar] [CrossRef]
  12. Filote, C.; Felseghi, R.A.; Raboaca, M.S.; Aschilean, I. Environmental impact assessment of green energy systems for power supply of electric vehicle charging station. Int. J. Energy Res. 2020, 44, 10471–10494. [Google Scholar] [CrossRef]
  13. Naja, R.; Soni, A.; Carletti, C. Electric Vehicles Energy Management for Vehicle-to-Grid 6G-Based Smart Grid Networks. J. Sens. Actuator Netw. 2023, 12, 79. [Google Scholar] [CrossRef]
  14. Atawi, I.E.; Al-Shetwi, A.Q.; Magableh, A.M.; Albalawi, O.H. Recent Advances in Hybrid Energy Storage System Integrated Renewable Power Generation: Configuration, Control, Applications, and Future Directions. Batteries 2023, 9, 29. [Google Scholar] [CrossRef]
  15. Musa, A.A.; Malami, S.I.; Alanazi, F.; Ounaies, W.; Alshammari, M.; Haruna, S.I. Sustainable Traffic Management for Smart Cities Using Internet-of-Things-Oriented Intelligent Transportation Systems (ITS): Challenges and Recommendations. Sustainability 2023, 15, 9859. [Google Scholar] [CrossRef]
  16. Elsagheer, S.A. Intelligent Traffic Management System Based on the Internet of Vehicles (IoV). J. Adv. Transp. 2021, 2021, 4037533. [Google Scholar] [CrossRef]
  17. Khan, S.; Nazir, S.; García-Magariño, I.; Hussain, A. Deep learning-based urban big data fusion in smart cities: Towards traffic monitoring and flow-preserving fusion. Comput. Electr. Eng. 2021, 89, 106906. [Google Scholar] [CrossRef]
  18. Tan, K.M.; Babu, T.S.; Ramachandaramurthy, V.K.; Kasinathan, P.; Solanki, S.G.; Raveendran, S.K. Empowering smart grid: A comprehensive review of energy storage technology and application with renewable energy integration. J. Energy Storage 2021, 39, 102591. [Google Scholar] [CrossRef]
  19. Albogamy, F.R.; Khan, S.A.; Hafeez, G.; Murawwat, S.; Khan, S.; Haider, S.I.; Basit, A.; Thoben, K.-D. Real-Time Energy Management and Load Scheduling with Renewable Energy Integration in Smart Grid. Sustainability 2022, 14, 1792. [Google Scholar] [CrossRef]
  20. İnci, M.; Çelik, Ö.; Lashab, A.; Bayındır, K.Ç.; Vasquez, J.C.; Guerrero, J.M. Power System Integration of Electric Vehicles: A Review on Impacts and Contributions to the Smart Grid. Appl. Sci. 2024, 14, 2246. [Google Scholar] [CrossRef]
  21. Saleem, M.; Abbas, S.; Ghazal, T.M.; Khan, M.A.; Sahawneh, N.; Ahmad, M. Smart cities: Fusion-based intelligent traffic congestion control system for vehicular networks using machine learning techniques. Egypt. Inform. J. 2022, 23, 417–426. [Google Scholar] [CrossRef]
  22. Abdel-Basset, M.; Gamal, A.; Hezam, I.M.; Sallam, K.M. Sustainability assessment of optimal location of electric vehicle charge stations: A conceptual framework for green energy into smart cities. Environ. Dev. Sustain. 2024, 26, 11475–11513. [Google Scholar] [CrossRef]
  23. Campaña, M.; Inga, E.; Cárdenas, J. Optimal Sizing of Electric Vehicle Charging Stations Considering Urban Traffic Flow for Smart Cities. Energies 2021, 14, 4933. [Google Scholar] [CrossRef]
  24. Li, Z.; Bahramirad, S.; Paaso, A.; Yan, M.; Shahidehpour, M. Blockchain for decentralized transactive energy management system in networked microgrids. Electr. J. 2019, 32, 58–72. [Google Scholar] [CrossRef]
  25. Bogdanov, D.; Breyer, C. Role of smart charging of electric vehicles and vehicle-to-grid in integrated renewables-based energy systems on country level. Energy 2024, 301, 131635. [Google Scholar] [CrossRef]
  26. Alsharif, A.; Tan, C.W.; Ayop, R.; Dobi, A.; Lau, K.Y. A comprehensive review of energy management strategy in Vehicle-to-Grid technology integrated with renewable energy sources. Sustain. Energy Technol. Assess. 2021, 47, 101439. [Google Scholar] [CrossRef]
  27. Lee, S.; Choi, D.-H. Energy Management of Smart Home with Home Appliances, Energy Storage System and Electric Vehicle: A Hierarchical Deep Reinforcement Learning Approach. Sensors 2020, 20, 2157. [Google Scholar] [CrossRef]
  28. Majumdar, S.; Subhani, M.M.; Roullier, B.; Anjum, A.; Zhu, R. Congestion prediction for smart sustainable cities using IoT and machine learning approaches. Sustain. Cities Soc. 2021, 64, 102500. [Google Scholar] [CrossRef]
  29. Sharma, A.; Sharma, A.; Nikashina, P.; Gavrilenko, V.; Tselykh, A.; Bozhenyuk, A.; Masud, M.; Meshref, H. A Graph Neural Network (GNN)-Based Approach for Real-Time Estimation of Traffic Speed in Sustainable Smart Cities. Sustainability 2023, 15, 11893. [Google Scholar] [CrossRef]
  30. Ruggieri, R.; Ruggeri, M.; Vinci, G.; Poponi, S. Electric Mobility in a Smart City: European Overview. Energies 2021, 14, 315. [Google Scholar] [CrossRef]
  31. Abu-Rayash, A.; Dincer, I. Development of integrated sustainability performance indicators for better management of smart cities. Sustain. Cities Soc. 2021, 67, 102704. [Google Scholar] [CrossRef]
  32. Nigam, N.; Singh, D.P.; Choudhary, J. A Review of Different Components of the Intelligent Traffic Management System (ITMS). Symmetry 2023, 15, 583. [Google Scholar] [CrossRef]
  33. Silva, B.N.; Khan, M.; Han, K. Integration of Big Data analytics embedded smart city architecture with RESTful web of things for efficient service provision and energy management. Future Gener. Comput. Syst. 2020, 107, 975–987. [Google Scholar] [CrossRef]
  34. Nie, X.; Peng, J.; Wu, Y.; Gupta, B.B.; Abd El-Latif, A.A. Real-Time Traffic Speed Estimation for Smart Cities with Spatial Temporal Data: A Gated Graph Attention Network Approach. Big Data Res. 2022, 28, 100313. [Google Scholar] [CrossRef]
  35. Englund, C.; Aksoy, E.E.; Alonso-Fernandez, F.; Cooney, M.D.; Pashami, S.; Åstrand, B. AI Perspectives in Smart Cities and Communities to Enable Road Vehicle Automation and Smart Traffic Control. Smart Cities 2021, 4, 783–802. [Google Scholar] [CrossRef]
  36. Lee, K.-B.; Ahmed, M.A.; Kang, D.-K.; Kim, Y.-C. Deep Reinforcement Learning Based Optimal Route and Charging Station Selection. Energies 2020, 13, 6255. [Google Scholar] [CrossRef]
  37. Xu, W.; Li, J.; Dehghani, M.; GhasemiGarpachi, M. Blockchain-based secure energy policy and management of renewable-based smart microgrids. Sustain. Cities Soc. 2021, 72, 103010. [Google Scholar] [CrossRef]
  38. Kumari, A.; Chintukumar Sukharamwala, U.; Tanwar, S.; Raboaca, M.S.; Alqahtani, F.; Tolba, A.; Sharma, R.; Aschilean, I.; Mihaltan, T.C. Blockchain-Based Peer-to-Peer Transactive Energy Management Scheme for Smart Grid System. Sensors 2022, 22, 4826. [Google Scholar] [CrossRef] [PubMed]
  39. Sharma, G.; Joshi, A.M.; Mohanty, S.P. sTrade: Blockchain based secure energy trading using vehicle-to-grid mutual authentication in smart transportation. Sustain. Energy Technol. Assess. 2023, 57, 103296. [Google Scholar] [CrossRef]
  40. Su, X.; Hu, Y.; Liu, W.; Jiang, Z.; Qiu, C.; Xiong, J.; Sun, J. A blockchain-based smart contract model for secured energy trading management in smart microgrids. Secur. Priv. 2023, 7, e341. [Google Scholar] [CrossRef]
  41. Das, H.S.; Rahman, M.M.; Li, S.; Tan, C.W. Electric vehicles standards, charging infrastructure, and impact on grid integration: A technological review. Renew. Sustain. Energy Rev. 2020, 120, 109618. [Google Scholar] [CrossRef]
  42. Sachan, S.; Deb, S.; Singh, P.P.; Alam, M.S.; Shariff, S.M. A comprehensive review of standards and best practices for utility grid integration with electric vehicle charging stations. Wires Energy Environ. 2021, 11, e424. [Google Scholar] [CrossRef]
  43. Campaña, M.; Inga, E. Optimal Planning of Electric Vehicle Charging Stations Considering Traffic Load for Smart Cities. World Electr. Veh. J. 2023, 14, 104. [Google Scholar] [CrossRef]
  44. Rocha, G.P.; Meneguette, R.I.; Torres, J.R.; Valejo, A.; Weigang, L.; Ueyama, J.; Pessin, G.; Villas, L.A. Enhancing intelligence in traffic management systems to aid in vehicle traffic congestion problems in smart cities. Ad Hoc Netw. 2020, 107, 102265. [Google Scholar] [CrossRef]
  45. Bellini, P.; Nesi, P.; Pantaleo, G. IoT-Enabled Smart Cities: A Review of Concepts, Frameworks and Key Technologies. Appl. Sci. 2022, 12, 1607. [Google Scholar] [CrossRef]
  46. Esfandi, S.; Tayebi, S.; Byrne, J.; Taminiau, J.; Giyahchi, G.; Alavi, S.A. Smart Cities and Urban Energy Planning: An Advanced Review of Promises and Challenges. Smart Cities 2024, 7, 414–444. [Google Scholar] [CrossRef]
  47. Khan, M.R.; Haider, Z.M.; Malik, F.H.; Almasoudi, F.M.; Alatawi, K.S.S.; Bhutta, M.S. A Comprehensive Review of Microgrid Energy Management Strategies Considering Electric Vehicles, Energy Storage Systems, and AI Techniques. Processes 2024, 12, 270. [Google Scholar] [CrossRef]
  48. Iqbal, M.; Wang, T.; Li, G.; Chen, D.; Al-Nehari, M. A Study of Advanced Efficient Hybrid Electric Vehicles, Electric Propulsion and Energy Source. J. Power Energy Eng. 2022, 10, 1–12. [Google Scholar] [CrossRef]
  49. Wolsey, L.A.; Nemhauser, G.L. Integer and Combinatorial Optimization; John Wiley & Sons: Hoboken, NJ, USA, 2014. [Google Scholar]
  50. Mobincity. Smart Mobility in Smart City. European Union, 2015. Grant Agreement Number 314328. Available online: https://cordis.europa.eu/project/id/314328 (accessed on 18 September 2024).
Figure 1. Logical interaction between the aggregator and other actors in the reference scenario.
Figure 1. Logical interaction between the aggregator and other actors in the reference scenario.
Applsci 14 08736 g001
Figure 2. Flow of operations according to the refined version of the control approach.
Figure 2. Flow of operations according to the refined version of the control approach.
Applsci 14 08736 g002
Figure 3. Use case 1: UML sequence diagram (refined approach).
Figure 3. Use case 1: UML sequence diagram (refined approach).
Applsci 14 08736 g003
Figure 4. UML diagram.
Figure 4. UML diagram.
Applsci 14 08736 g004
Figure 5. UML sequence diagram when a CR occurs.
Figure 5. UML sequence diagram when a CR occurs.
Applsci 14 08736 g005
Figure 6. UML sequence diagram when a DSM occurs.
Figure 6. UML sequence diagram when a DSM occurs.
Applsci 14 08736 g006
Figure 7. Geographic area selected for the field tests, in Ljubljana (Slovenia). The red shaded area represents the pilot study area, with blue points indicating parking houses and green points representing charging stations.
Figure 7. Geographic area selected for the field tests, in Ljubljana (Slovenia). The red shaded area represents the pilot study area, with blue points indicating parking houses and green points representing charging stations.
Applsci 14 08736 g007
Table 1. Algorithm input data description.
Table 1. Algorithm input data description.
NameDescriptionTypeSource
BatteryX0Initial level of chargedoubleBattery table
XminMinimum level of charge (battery-specific)doubleBattery table
XmaxMaximum level of charge (battery-specific)doubleBattery table
ξBattery performance coefficientdoubleBattery table
EVModelPEVmaxMaximum charging/discharging power allowed by EVdoubleEV models table
PEVminMinimum charging/discharging power allowed by EVdoubleEV models table
ChargingStationPCSmaxMaximum charging/discharging power allowed by the CSdoubleCharging station table
PCSminMinimum charging/discharging power allowed by the CSdoubleCharging station table
PowerInfoPrefDesired mean powerdoublePowerInfo table
PMaximum power available for EV fleetdoublePowerInfo table
EnergyInfoCElectricity tariffdoubleEnergyInfo table
ChargingRequestXrefDesired level of chargedoubleCharging request table
EDeparture time slot (chosen by the driver)integerCharging request table
SArrival time slotintegerCharging request table
εTolerance factor for estimated costdoubleCharging request table
fFlexibilityBooleanCharging request table
CSCCPlannerITime slot of the last optimizationintegerCSCC planner table
µTrade-off parameterdoubleCSCC planner table
ΛDiagonal matrixdoubleCSCC planner table
TSampling timedoubleCSCC planner table
MIDs of connected EVinteger(calculated at runtime)
MkIDs of connected EV at k-th time slotinteger(calculated at runtime)
Table 2. Algorithm output data description.
Table 2. Algorithm output data description.
OptimizationResultUControl variable related to the charging operations on the EV associated with the requestdouble(calculated at runtime)
cEstimated cost associated with the requestdouble(calculated at runtime)
Disclaimer/Publisher’s Note: The statements, opinions and data contained in all publications are solely those of the individual author(s) and contributor(s) and not of MDPI and/or the editor(s). MDPI and/or the editor(s) disclaim responsibility for any injury to people or property resulting from any ideas, methods, instructions or products referred to in the content.

Share and Cite

MDPI and ACS Style

Fernandez, V.; Pérez, V. Optimization of Electric Vehicle Charging Control in a Demand-Side Management Context: A Model Predictive Control Approach. Appl. Sci. 2024, 14, 8736. https://doi.org/10.3390/app14198736

AMA Style

Fernandez V, Pérez V. Optimization of Electric Vehicle Charging Control in a Demand-Side Management Context: A Model Predictive Control Approach. Applied Sciences. 2024; 14(19):8736. https://doi.org/10.3390/app14198736

Chicago/Turabian Style

Fernandez, Victor, and Virgilio Pérez. 2024. "Optimization of Electric Vehicle Charging Control in a Demand-Side Management Context: A Model Predictive Control Approach" Applied Sciences 14, no. 19: 8736. https://doi.org/10.3390/app14198736

APA Style

Fernandez, V., & Pérez, V. (2024). Optimization of Electric Vehicle Charging Control in a Demand-Side Management Context: A Model Predictive Control Approach. Applied Sciences, 14(19), 8736. https://doi.org/10.3390/app14198736

Note that from the first issue of 2016, this journal uses article numbers instead of page numbers. See further details here.

Article Metrics

Back to TopTop