Ontology Construction of Digitization Domain for Ancient Architecture
Abstract
1. Introduction
2. The Construction Process of Ancient Architecture Digitization Domain Ontology
3. Ontology Construction in the Digitization Domain of Ancient Architecture
3.1. Classification and Expression of Concepts
3.2. The Structure of Digitization Ontology of Ancient Architecture
3.3. The Relationship of Ancient Architecture Digitization Ontology
3.4. The Attribute of Ancient Architecture Digitization Ontology
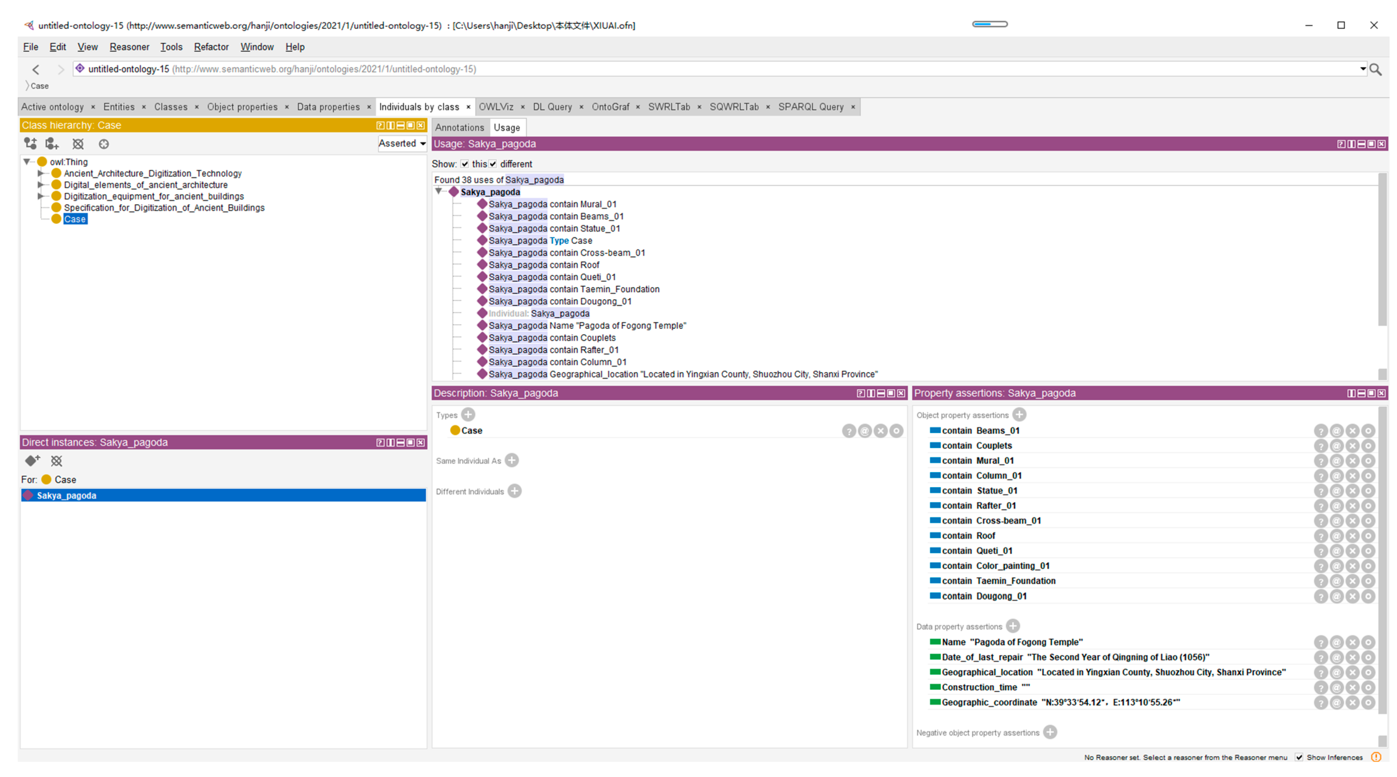
4. Application Case
4.1. Experimental Object
4.2. Experimental Process and Results
5. Conclusions
Author Contributions
Funding
Institutional Review Board Statement
Informed Consent Statement
Data Availability Statement
Conflicts of Interest
References
- The State Council. Circular of the State Council on Verifying and Announcing the Eighth Batch of Major sites protected for Their Historical and Cultural value at the National Level. Gaz. State Counc. People’s Repub. China 2019, 30, 9–37. [Google Scholar]
- Chai, X.; Dong, Y.; Li, Y. Waterlogging Assessment of Chinese Ancient City Sites Considering Microtopography: A Case Study of the PuZhou Ancient City Site, China. Remote Sens. 2022, 14, 4417. [Google Scholar] [CrossRef]
- Li, B.; Dong, Y.; Qiao, Y.; Hou, M.; Wen, C. Natural Disaster Risk Monitoring for lmmovable Cultural Relics Based on Digital Twin. J. Geod. Geoinf. Sci. 2024, 7, 90–104. [Google Scholar] [CrossRef]
- Romão, X.; Paupério, E.; Pereira, N. A framework for the simplified risk analysis of cultural heritage assets. J. Cult. Herit. 2016, 20, 696–708. [Google Scholar] [CrossRef]
- Dong, Y.; Hou, M.; Xu, B.; Li, Y.; Ji, Y. Ming and Qing Dynasty Official-Style Architecture Roof Types Classification Based on the 3D Point Cloud. ISPRS Int. J. Geo-Inf. 2021, 10, 650. [Google Scholar] [CrossRef]
- Huo, P.; Hou, M.; Dong, Y.; Li, A.; Ji, Y.; Li, S. A Method for 3D Reconstruction of the Ming and Qing Official-Style Roof Using a Decorative Components Template Library. ISPRS Int. J. Geo-Inf. 2020, 9, 570. [Google Scholar] [CrossRef]
- Andriasyan, M.; Moyano, J.; Nieto-Julián, J.E.; Antón, D. From Point Cloud Data to Building Information Modelling: An Automatic Parametric Workflow for Heritage. Remote Sens. 2020, 12, 1094. [Google Scholar] [CrossRef]
- Ge, Y.; Guo, B.; Zha, P.; Jiang, S.; Jiang, Z.; Li, D. 3D Reconstruction of Ancient Buildings Using UAV Images and Neural Radiation Field with Depth Supervision. Remote Sens. 2024, 16, 473. [Google Scholar] [CrossRef]
- Abdel-Maksoud, H. Combining UAV-LiDAR and UAV-photogrammetry for bridge assessment and infrastructure monitoring. Arab. J. Geosci. 2024, 17, 144. [Google Scholar] [CrossRef]
- Banfi, F.; Roascio, S.; Mandelli, A.; Stanga, C. Narrating Ancient Roman Heritage through Drawings and Digital Architectural Representation: From Historical Archives, UAV and LIDAR to Virtual-Visual Storytelling and HBIM Projects. Drones 2023, 7, 51. [Google Scholar] [CrossRef]
- Gruber, T.R. A translation approach to portable ontology specifications. Knowl. Acquis. 1993, 5, 199–220. [Google Scholar] [CrossRef]
- Crofts, N.; Doerr, M.; Gil, T. The CiDOC Conceptual Reference Model: A standard for communicating cultural contents. Cultiv. Interact. 2003, 9, 2. [Google Scholar]
- Garozzo, R.; Murabito, F.; Santagati, C.; Pino, C.; Spampinato, C. CulTO: An ontology-based annotation tool for data curation in cultural heritage. Int. Arch. Photogramm. Remote Sens. Spat. Inf. Sci. 2017, 42, 267–274. [Google Scholar] [CrossRef]
- Acierno, M.; Cursi, S.; Simeone, D.; Fiorani, D. Architectural heritage knowledge modelling: An ontology-based framework for conservation process. J. Cult. Herit. 2017, 24, 124–133. [Google Scholar] [CrossRef]
- Song, Y.; Qian, L. Ontology Model of Ancient Chinese Architecture Members and Culture Design and Application. J. Beijing Univ. Civ. Eng. Archit. 2012, 28, 48–52+64. [Google Scholar]
- Chen, W. Knowledge Expression and Case-Based Reasoning of Ancient Architecture Based on Ontology. Master’s Dissertation, Xi’an University of Architecture and Technology, Xi’an, China, 2020. [Google Scholar] [CrossRef]
- Sattar, A.; Surin, E.S.M.; Ahmad, M.N.; Ahmad, M.; Mahmood, A.K. Comparative Analysis of Methodologies for Domain Ontology Development: A Systematic Review. Int. J. Adv. Comput. Sci. Appl. 2020, 11, 99–108. [Google Scholar] [CrossRef]
- Franklin, A.; Uff, J.S.; Spencer, J. Anal neurofibrosarcoma treated with fast neutron irradiation. Br. Med. J. 1978, 1, 959. [Google Scholar] [CrossRef] [PubMed][Green Version]
- Uschold, M.; Gruninger, M. Ontologies: Principles, methods and applications. Knowl. Eng. Rev. 1996, 11, 93–136. [Google Scholar] [CrossRef]
- Tham, K.D.; Fox, M.S.; Gruninger, M. A cost ontology for enterprise modelling. In Proceedings of the 3rd IEEE Workshop on Enabling Technologies: Infrastructure for Collaborative Enterprises, Morgantown, WV, USA, 17–19 April 1994; IEEE: Piscataway, NJ, USA, 1994; pp. 197–210. [Google Scholar]
- Swartout, B.; Patil, R.; Knight, K.; Russ, T. Toward distributed use of large-scale ontologies. In Proceedings of the Tenth Workshop on Knowledge Acquisition for Knowledge-Based Systems, Banff, AB, Canada, 9–14 November 1996; Volume 138, p. 25. [Google Scholar]
- Liang, S. Preface to the Yingzao Fashi commentary. J. Archit. Hist. 2022, 3, 178. [Google Scholar]
- DB11/T1796-2020; Technical Specification of Three-Dimensional Information Acquisition of Heritage Buildings. Beijing Market Supervisory Authority: Beijing, China, 2020.










| Relationship Name | Concept A | Concept B | Relationship Characteristics | Relationship Description |
|---|---|---|---|---|
| Upper and lower relation | Digitization elements of ancient architecture A | Digitization elements of ancient architecture B | transitivity reversibility | The relationship between the concept of digitized elements of the same type of ancient architecture, such as A (woodwork class) is the B (arch) of the upper class. |
| Ancient architecture digitization technology A | Ancient architecture digitization technology B | transitivity reversibility | Superior–subordinate relationship between similar ancient building digitization technologies, e.g., A (data acquisition technology) is the upper class of B (3D laser scanning technology). | |
| Digitizing equipment for ancient architecture A | Digitizing equipment for ancient architecture B | transitivity reversibility | Superior–subordinate relationships between digitizing equipment for ancient buildings of the same class, e.g., A (3D laser scanners) are the upper class of B (structured light scanners). | |
| Mutually exclusive relation | Digitization elements of ancient architecture | Techniques/equipment/specifications for digitization of ancient architecture | symmetry | Ancient architectural digitization elements and technologies belong to different conceptual classes, such as the woodwork class and 3D laser scanning technology, being mutually exclusive |
| Similar relation | Digitization elements of ancient architecture | Digitization elements of ancient architecture | symmetry | The two instances belong to the same element class, e.g., arches and beams belong to the same element class. |
| Constrained relation | Specification for digitization of ancient architecture | Ancient architecture digitization technology | reversibility | Ancient building digitization specifications impose constraints on digitization techniques, such as close-up photogrammetry specifications imposing constraints on close-up photogrammetry techniques. |
| Ancient architecture digitization technology | Digitizing equipment for ancient architecture | reversibility | Ancient architectural digitization techniques impose constraints on digitization equipment, such as close-up photogrammetry techniques that can only use drone equipment. |
| Conceptual Class | Common Attribute | Sub Conceptual Class | Unique Attribute |
|---|---|---|---|
| Digitization technology of ancient architecture | Types, accuracy requirements, step-by-step requirements, reference specifications | - | - |
| Digitization elements of ancient architecture | Category, length, width, height, material type | Wall | Individual brick sizes, masonry types, brick arrangements, brick types, cementing materials |
| Column | Types of floor poles, pier jointing methods, painting practices | ||
| Beam | Style of beams, appearance of beams | ||
| Window | Edge dimensions, latticework dimensions, edge trowel dimensions | ||
| Queti | Type of pattern | ||
| Tenon-and-mortise work | Mortise size, tenon size | ||
| Colored drawing | Staff material, staff color, painting subject matter, painting pigment | ||
| Clay sculpture | Modeling, detail dimensioning | ||
| Digitizing equipment for ancient architecture | Instrument model, scanning field of view Sampling rate, distance range, measurement accuracy, measurement speed | UAV | Operating altitude range, planimetric accuracy, flight resistance, equipment weight, overlap, elevation accuracy |
| Camera | Pixels, display, storage media, optical zoom | ||
| 3D laser scanner | Measuring arm parameters, laser scanning head parameters |
| Name | Chinese Interpretation | Inverse Relation | Expression |
|---|---|---|---|
| Is part of | A is part of B | Contain | Is part of (A, B) |
| Constraint | A constraints B | Constraint by | Constraint (A, B) |
| Use | A uses B | Use by | Use (A, B) |
| Contain | A contains B | Is part of | Contain (A, B) |
| Constraint by | A constraints by B | Constraint | Constraint by (A, B) |
| Use by | A uses by B | Use | Use by (A, B) |
| Instance | Conceptual Class | SUB Conceptual Class | Attribute |
|---|---|---|---|
| Technology01 | Ancient architecture digitization technology | Ancient architecture data acquisition technology | Type: three-dimensional laser scanning technology; precision requirements: dimensional error: ≦20 mm instrument ranging error or point spacing error: ≦5 mm; maximum point spacing of a single station: ≦5 mm; step requirements: see reference specification; reference specification: three-dimensional information acquisition of cultural relics and buildings technical specifications (Beijing local standard DB11/T1796-2020) [23] |
| Technology1 | Ancient architecture digitization technology | Ancient architecture data acquisition technology | Type: aerial photogrammetry technology; accuracy requirements: analog method relative error is generally 1/1000~1/5000; point position error is not greater than 0.5 mm on the map; image sampling resolution of three levels of standards; see details in reference specification; reference specification: low altitude digital aerial photogrammetry field specification |
| Equipment01 | Digitizing equipment for ancient architecture | 3D laser scanner | Model: CHCNAV zeb-revort; scanning field of view: 270°~360°; data sampling rate: 43,200 points/s; range: 30 m; measurement accuracy: 3–30 cm (10 min scanning, closed loop); measurement speed: 100 Hz |
| Equipment1 | Digitizing equipment for ancient architecture | UAV | Model: DJI Phantom 4 Pro Operating altitude range: 6000 m; planar accuracy: flight resistance: equipment weight: 1375 g; maximum flight time: about 30 min |
Disclaimer/Publisher’s Note: The statements, opinions and data contained in all publications are solely those of the individual author(s) and contributor(s) and not of MDPI and/or the editor(s). MDPI and/or the editor(s) disclaim responsibility for any injury to people or property resulting from any ideas, methods, instructions or products referred to in the content. |
© 2024 by the authors. Licensee MDPI, Basel, Switzerland. This article is an open access article distributed under the terms and conditions of the Creative Commons Attribution (CC BY) license (https://creativecommons.org/licenses/by/4.0/).
Share and Cite
Wang, Y.; Dong, Y. Ontology Construction of Digitization Domain for Ancient Architecture. Appl. Sci. 2024, 14, 7651. https://doi.org/10.3390/app14177651
Wang Y, Dong Y. Ontology Construction of Digitization Domain for Ancient Architecture. Applied Sciences. 2024; 14(17):7651. https://doi.org/10.3390/app14177651
Chicago/Turabian StyleWang, Yuxuan, and Youqiang Dong. 2024. "Ontology Construction of Digitization Domain for Ancient Architecture" Applied Sciences 14, no. 17: 7651. https://doi.org/10.3390/app14177651
APA StyleWang, Y., & Dong, Y. (2024). Ontology Construction of Digitization Domain for Ancient Architecture. Applied Sciences, 14(17), 7651. https://doi.org/10.3390/app14177651

