Next Article in Journal
Study on Microscopic Characteristics and Rock Mechanical Properties of Tight Sandstone after Acidification–Supercritical CO2 Composite Action: Case Study from Xujiahe Formation, China
Previous Article in Journal
Study on Shear Failure Process and Zonal Disintegration Mechanism of Roadway under High Ground Stress: A Numerical Simulation via a Strain-Softening Plastic Model and the Discrete Element Method
 
 
Font Type:
Arial Georgia Verdana
Font Size:
Aa Aa Aa
Line Spacing:
Column Width:
Background:
Article

Designing a Competency-Focused Course on Applied AI Based on Advanced System Research on Business Requirements

by
Vasyl Martsenyuk
1,
Georgi Dimitrov
2,
Dejan Rancic
3,
Iveta Dirgova Luptakova
4,
Igor Jovancevic
5,
Marcin Bernas
1,
Aleksandra Klos-Witkowska
1,*,
Tomasz Gancarczyk
1,
Iva Kostadinova
2,
Elizabet Mihaylova
2,
Dragan Stojanovic
3,
Marko Milojkovic
3,
Jiri Pospichal
4 and
Aleksandar Plamenac
5
1
Department of Computer Science and Automatics, Faculty of Mechanical Engineering and Computer Science, University of Bielsko-Biala, 43-309 Bielsko-Biala, Poland
2
Faculty of Information Science, University of Library Studies and Information Technologies, 1784 Sofia, Bulgaria
3
Faculty of Electronic Engineering, University of Nis, 18000 Nis, Serbia
4
Faculty of Natural Sciences, University of Ss. Cyril and Methodius in Trnava, 917 01 Trnava, Slovakia
5
Faculty of Natural Sciences and Mathematics, University of Montenegro, 81000 Podgorica, Montenegro
*
Author to whom correspondence should be addressed.
Appl. Sci. 2024, 14(10), 4107; https://doi.org/10.3390/app14104107
Submission received: 21 March 2024 / Revised: 30 April 2024 / Accepted: 10 May 2024 / Published: 12 May 2024

Abstract

The consortium of “The Future is in Applied Artificial Intelligence” Project designed the first competency-based applied artificial intelligence curriculum at the higher-education institution level. The development was based on advanced system research on existing artificial intelligence-related resources and surveying target groups of teachers, information technology students, and employers, which should enhance the performance of implementing artificial intelligence education. A review of applied artificial intelligence was prepared in the form of keyword clustering. The initial data were collected with the help of surveying by identifying job offers, existing artificial intelligence training courses, scientific projects, and real cases. A synthetic analysis of the textual information from the studies was conducted using the word clouds technique. A tensor-based approach was used for the presentation of the competency-based course. The specific numerical requirements for the course in the form of priorities followed from the solution to decision-making problems using the analytic hierarchy process technique. Based on a comprehensive study of surveys, educational experience, scientific projects, and business requirements, and a meta-analysis of the recent references, we specified the criteria for a training course in the form of a tensor-based representation of competencies in relation to content and educational modules.

1. Introduction

For the successful application of artificial intelligence (AI) in the real world, a comprehensive approach is needed, including robust data collection and preprocessing, effective algorithm design and training, ethical considerations, continuous evaluation and improvement, interdisciplinary collaboration, and careful integration into existing systems and workflows. Innovative training courses play a pivotal role in the successful implementation of AI models in the real world by equipping learners with practical knowledge, hands-on experience, and the ability to navigate complex challenges, thereby enabling effective AI model development, deployment, and adaptation to real-world scenarios.
The general requirements for an effective training course on AI include a comprehensive curriculum covering fundamental AI concepts, practical hands-on exercises and projects, real-world case studies, access to relevant datasets and tools, experienced instructors, and a focus on ethical considerations and industry applications.
The goal of this work was to develop an innovative approach to designing a training course on applied artificial intelligence (AAI), which, being based on system research on business requirements, corresponds to the principle of competency-based education and innovative pedagogy. Within this work, the following research questions are solved:
  • How to identify real needs for AAI competencies in education, research, and business following from the surveying of existing AI courses, academics, students, IT employers and employees, and job markets.
  • How to study areas of good practices in AI.
  • How to implement a model for competency-based education joining competencies, topics, and learning modules implemented in an AAI course.
  • How to propose a decision-making technique that enables us to identify specific numerical requirements and priorities for the course.
And the following hypotheses are proven:
  • The set of required AAI competencies includes both hard- and soft-skill-oriented capabilities when applied to real-world problems.
  • The areas of the fields of AAI deployment are not restricted to scientific research but cover various branches in industry, education, social, and the humanities, including both large- and small-scale projects.
  • The model of the AAI course should focus more on competency-based education than the subject area of AI.
  • Specific numerical requirements and priorities for the course can be determined with the help of an appropriate decision-making technique.

Project FAAI

The given work was implemented within the framework of Erasmus+ project 2022-1-PL01-KA220-HED-000088359 entitled “The Future is in Applied Artificial Intelligence” (FAAI) by a consortium including the University of Bielsko-Biala (Poland), the University of Library Studies and Information Technologies (Bulgaria), the University of Ss. Cyril and Methodius in Trnava (Slovakia), the University of Nis (Serbia), and the University of Montenegro (Montenegro), which the European Union co-founded. The project aimed to bring together universities and businesses in order to provide innovative solutions to develop artificial intelligence experts [1].
The term AAI refers to the practical implementation and utilization of AI techniques and technologies to solve real-world problems and achieve specific goals in various domains. It has become widely adopted and used in the AI community and industry to distinguish the practical application of AI from theoretical research and development. The term highlights the emphasis on using AI in practical settings and leveraging its capabilities to address specific challenges and deliver tangible outcomes.
One of the project’s goals was dealing with designing a training course on AAI that reflects real-world needs and should be competency-based. Throughout the project, system research was conducted that was based on studies of existing AI courses, scientific projects, real cases, the AI job market, IT students, lecturers, and employers.

2. Related Papers on AAI

When preparing the survey of the related papers, we selected 10 K of the references from the WoS library as a result of the query “applied artificial intelligence”. With the help of CiteSpace [2], the obtained set of works was divided into the 12 most significant clusters concerning keywords, as depicted in Figure 1.
This survey presents an analysis of AAI-related papers. The study provides a basic understanding and appreciation of AI research and shows the direction of scientific development in this field.
The list of the obtained keywords includes “artificial neural network”, “artificial intelligence”, “deep learning”, “lung cancer”, “explainable artificial intelligence”, “COVID-19 patient”, “IoT device”, “reinforcement learning”, “drug discovery”, “wireless communication”, and “aqueous solution”, which are associated with the most significant AI models, as well as applications.
The most cited papers throughout the clusters are [3] (cluster #0) related to artificial intelligence solutions for thyroid pathologies ref. [4] (clusters #1, #3, #4, #5) is related to supporting model decisions in a context that a human can readily interpret (explainable AI), ref. [5] (cluster #2) and [6] (cluster #6) are on an AI/ML technique for COVID-19 outbreaks, ref. [7] (cluster #7) is devoted to AI and DL technology, facilitating data analytics for IoT systems, ref. [8] (cluster #8) is on reinforcement learning applications in different fields, ref. [9] (cluster #9) is about AI applications in drug discovery, ref. [10] (cluster #10) is on AI-based network communication, and ref. [11] (cluster #11) is on AI for environmental studies.
The “bursting” works throughout this analysis are related to good practice and real cases; they are listed below:
  • LeCun et al. [12] introduced the “deep learning” terminology.
  • Simonyan and Zisserman [13] made available the two best-performing ConvNet models for further research on deep visual representations in computer vision.
  • Mnih et al. [14] worked on human-level control through deep reinforcement learning.
  • Goodfellow et al. [15] is a deep learning textbook intended to help students and practitioners enter the fields of machine learning in general and deep learning in particular.
  • Mnih et al. [14] introduced a new trend considering learning complex motifs using large data sets. They considered deep artificial neural networks that use multiple layers to discover patterns (more complex with each layer) and structure large data sets. The approach can be used for DNA, RNA, and applications in medicine.
  • Schmidhuber [16] reviewed deep supervised learning, unsupervised learning, reinforcement learning, and evolutionary computation.
  • Russakovsky et al. [17] presented ImageNet, a benchmark in object category classification and detection with hundreds of object categories and millions of images.
  • Krizhevsky et al. [18] presented the training of a large, deep convolutional neural network to classify the 1.2 million high-resolution images in the ImageNet LSVRC-2010 contest into 1000 different classes.
  • Silver et al. [19] presented a new approach to computer go that uses deep neural networks trained via a novel combination of supervised learning from expert human games and reinforcement learning from self-play games.
Taking into account the variety of fields where AI is applied, as it followed from the review, we saw the need to research and determine the AAI competencies required for IT specialists engaged in the involvement of AI in different fields, including industry, social areas, and the humanities.
The complexity of the fields studied in the given review and the diversity of the acquired data to be trained on requires a universal approach presented as a model mapping the competencies into corresponding topics and learning modules.
As the reviewed papers show, in addition to the “qualitative” questions on the content of an AAI course and the required competencies, we need to solve a series of “quantitative” problems related to the priorities and resources spent whose solutions require to evidence-based pedagogic and decision-making techniques.
When analyzing the experience of AI [20] teaching and learning over the last years, we see the lack of innovative approaches applied, like a lack of competency-based education. Moreover, a lot of effort was made not to focus on higher education (secondary schools [21] and training courses). On the other hand, when studying teaching AI in higher education, researchers use traditional tools and techniques (like mathematical and educational backgrounds) that do not reflect AI competencies [22].

3. The Background of the Study

3.1. Definition of AAI

AAI refers to the utilization of AI techniques and technologies to solve real-world problems and address practical challenges in various domains, aiming to augment human capabilities, enhance decision-making processes, and automate complex processes.
Applied AI encompasses a wide range of fields, including but not limited to healthcare, finance, transportation (e.g., autonomous vehicles), manufacturing, cybersecurity, and customer service like personalized recommendation systems. Cutting-edge applications leverage techniques such as machine learning, deep neural networks, natural language processing for language understanding and generation, computer vision for image and video analysis, and robotics for physical task automation. Expert systems are also still significant for knowledge-intensive decision support.
In applied AI, the focus is on developing practical solutions that can be integrated into existing systems or workflows to achieve tangible outcomes. This often involves collecting and preprocessing data, analyzing and interpreting complex data sets, extracting meaningful patterns and insights, training AI models using appropriate algorithms, validating and fine-tuning models, and deploying them in real-world scenarios. Through iterative learning and refinement, AI models are continuously improved to achieve higher accuracy, robustness, and adaptability.
Furthermore, applied AI takes into consideration ethical, legal, and societal implications, ensuring that the deployed systems are transparent, fair, secure, and accountable.

3.2. Scope of Problems and Areas of AAI

Within the framework of the FAAI project, 267 real cases based on AAI solutions were studied. Table 1 shows the areas of the tasks, together with their significance. The scope of artificial intelligence problems is broad and diverse. AI can be applied to a wide range of domains and can address various types of problems. Some areas where AI can be leveraged are as follows: automation, decision support, natural language processing, image and video analysis, healthcare, robotics and autonomous systems, gaming and entertainment, cybersecurity, smart cities, and environmental monitoring. These examples represent just a fraction of the scope of AI problems. AI continues to advance and find applications in various industries and sectors, creating new opportunities for solving complex challenges and improving efficiency and decision-making processes. A wide variety of real AI cases should be taken into account when designing a competency-based course on AI.
We especially focused on scientific projects, as they contribute research capabilities to real-world problems and could be directly implemented in higher education. Part of the research in the FAAI Erasmus + program involved a questionnaire about scientific projects in applied AI. The questions were aimed at researching the needs and expectations of scientific projects to aid in training specialists in the field of applied AI. Questionnaires about 63 projects collected by partner organizations from the five participating countries were collected and analyzed. The project coordinators were from 19 countries; 34 came from universities, 6 from academies of science, and 24 from other organizations or companies. Since the questionnaires primarily focused on ongoing projects, the obtained results can be considered current and up-to-date. Most of the projects had 1–6 participants; however, one project had 50 participants.
Among the more interesting results is the finding that more than half of the projects concerned deep neural network learning modules, and most of the machine learning tasks that were solved involved image processing, classification, regression, clusterization, and natural language processing. Of the 63 questionnaires, 55 were concerned with ML tasks. Knowledge representation and reasoning, planning and search strategies, expert systems, and fuzzy logic were not mentioned in the projects. Most of the cases used open software libraries. Among the AI libraries used, TensorFlow, Keras, scikit-learn, and CUDA were dominant. The programming languages were Python and C++.

3.3. Competency-Based Education

Competency-based education (CBE) has been gaining momentum as an educational approach that focuses on developing specific skills and abilities, rather than solely emphasizing knowledge acquisition. CBE aims to prepare students for real-world challenges by providing them with the necessary competencies to succeed in their chosen fields. Below are some key features and elements commonly associated with state-of-the-art competency-based education focusing on IT.
CBE relies on clearly defined competency frameworks that outline the specific skills and knowledge students should acquire. These frameworks typically break down competencies into measurable learning outcomes [23].
CBE often promotes personalized learning experiences tailored to individual students’ needs and interests. It allows learners to progress at their own pace and provides flexibility in terms of content, learning activities, and assessment methods [24].
In CBE, assessments focus on evaluating students’ demonstrated competencies, rather than relying solely on traditional exams or standardized tests. Authentic assessments [25] may include projects, portfolios, presentations, simulations, or real-world tasks that showcase students’ abilities in real-life contexts.
Instruction in CBE is designed according to learning paths to develop and reinforce the identified competencies. It often involves active and experiential learning methods, such as project-based learning, problem-solving activities, collaborative work, and hands-on experiences [26].
State-of-the-art CBE often leverages technology integration to enhance learning experiences. This may include the use of online platforms, adaptive learning systems, educational apps, virtual reality (VR), and augmented reality (AR) tools, which can provide personalized feedback, simulations, and interactive content [27].
CBE advocates for recognizing and awarding credentials based on demonstrated competencies [28]. This can involve issuing digital badges, certificates, or even degrees that highlight specific skills and abilities attained by learners.
CBE extends beyond formal education settings and emphasizes the importance of lifelong learning and ongoing professional development [29]. It aims to foster a mindset of continuous improvement and adaptability to meet the evolving demands of the workforce.

3.4. IT Education in AAI

The state of the art in IT education encompasses several key areas.
Blended learning combines traditional classroom instruction with online resources and activities. It leverages technology to provide a more interactive and personalized learning experience. This approach allows students to access course materials, collaborate with peers, and engage in hands-on exercises through digital platforms.
Project-based learning focuses on practical applications of IT skills. Students work on real-world projects, individually or in teams, to solve problems, design software, or create innovative solutions. This approach promotes critical thinking, problem-solving, and collaboration while giving students hands-on experience.
Adaptive learning systems utilize technology to personalize the learning experience based on individual student needs and performance. These systems analyze data on students’ strengths, weaknesses, and learning styles to provide customized content, pacing, and feedback. By adapting to each student’s requirements, adaptive learning enhances engagement and improves learning outcomes.
Recognizing the growing importance of coding skills, many educational institutions emphasize coding and computational thinking in their IT curricula. Students learn programming languages, algorithms, data structures, and problem-solving techniques. This focus equips them with the foundational skills required for software development, data analysis, and other IT fields.
Given the escalating importance of cybersecurity, IT education often incorporates cybersecurity principles and practices. Students learn about securing networks, protecting data, identifying vulnerabilities, and responding to cyber threats. Institutions may offer specialized courses or degree programs in cybersecurity to meet the demand for skilled professionals in this field.
The proliferation of data in various industries has led to an increased emphasis on data science and analytics education. Students learn statistical analysis, data visualization, machine learning, and data mining techniques. Educational programs often include hands-on experience with data analysis tools and programming languages commonly used in the field, such as Python or R.
State-of-the-art IT education also emphasizes the ethical and social implications of technology. Students explore topics such as privacy, security, digital ethics, algorithmic bias, and the impact of technology on society. This focus encourages students to consider the broader consequences of their work and develop responsible and inclusive approaches to IT.
Many educational institutions establish partnerships with industry leaders and offer internships or cooperative education programs. These collaborations provide students with opportunities to gain practical experience, work on real-world projects, and develop professional networks. Such industry engagement helps bridge the gap between academia and industry, ensuring that graduates are better prepared for the workforce.
AI Education is rapidly gaining importance in today’s technology-driven world. An entire review of AI teaching and learning throughout the last 20 years is presented in [20]. As AI continues to find applications in various industries and aspects of our lives, there is an increasing need for individuals with a solid understanding of AAI concepts and techniques. In an effort to increase production and efficiency, more businesses are probably going to implement automation and artificial intelligence. These tools can be used to handle massive volumes of data, automate monotonous operations, and improve forecast accuracy. Therefore, the need for a good and unified approach to AI Education is necessary.
At the secondary school level, Ref. [21] developed and evaluated an AI curriculum.
Meanwhile, Ref. [22] provided evidence showing that the best practices in AI teaching and learning in higher education constitute key factors such as confidence, mathematics anxiety, and differences in students’ educational backgrounds.
However, competency-based learning paradigms that are particularly effective in developing practical skills and preparing individuals for real-world applications of AI have not been considered. AI courses should focus on the acquisition of specific competencies and offer hands-on training with real-world problems, enabling learners to develop the necessary skills and knowledge to become successful AI practitioners.
For a learner, it is essential to choose training courses that align with their specific needs and goals, taking into account the latest innovations in the field. Vice versa: when developing a course curriculum, it is also necessary to define clear and specific course goals and follow the latest advancements in the field.

4. Materials and Methods

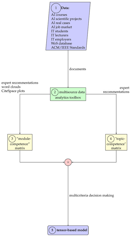
We offered an approach to developing an AAI training course using the outcomes of various surveys, standards for competencies and topics, data processing, and decision making based on multicriteria optimization (see Figure 2 for a generalized view). It includes the following steps.
It begins with a determination of the overall objectives of the training course. We identify the desired outcomes, competencies, and knowledge areas that need to be covered.
We carry out surveys and assessments to gather data on the needs and preferences of the target audience. These can include surveys on existing knowledge, skill gaps, learning preferences, and desired topics.
We identify the standards or benchmarks for competencies that participants should achieve upon the completion of the training. These standards come from [30] and will help define the required knowledge, skills, and abilities in AAI.
Based on the survey data and competency standards ➀ in Figure 2, we determine the specific topics that need to be covered in the AAI training course. We consider the relevance, importance, and priority of each topic.
The Multisource Data Analytics Toolbox ➁ is used in processing and analyzing the survey and study data to extract meaningful insights. This may involve statistical analysis, data visualization, and summarization techniques (like word clouds, CiteSpace graphs, and AHP) to identify patterns, trends, and correlations among the survey responses and multisource data.
Based on the identified topics, competencies, and survey outcomes, we determine individual educational modules that address specific aspects of the training course. Each module should have clear learning objectives and content that align with the desired outcomes.
We create cross-matrices ➂ and ➃ that illustrate the relationships between topics, competencies, and educational modules. This matrix helps visualize how each module contributes to the development of specific competencies and how different topics are interconnected with modules and between themselves.
We combine the individual educational modules and cross-matrices to form a 3D tensor representation ➄. This tensor captures the interdependencies between topics, competencies, and educational modules in a structured and organized manner.
We apply multicriteria optimization techniques (the AHP method is described further) to make informed decisions based on the data gathered. Considering multiple factors such as the importance of each topic and the preferences of the target audience will optimize the design and delivery of the AAI training course.
We integrate any specific requirements that arise from the decision-making process. These could include modifications to the content, delivery methods, assessment strategies, or sequencing of modules based on the optimization results.

4.1. Materials

The work is based on a series of data gathered as a result of the FAAI project’s study of good practices in the field of AAI. In particular, we analyzed the following:
  • 74 offers gathered from the job market;
  • 63 scientific projects in AI;
  • 92 existing AI training courses;
  • 27 good practice solutions;
  • 279 real cases on AI solutions;
  • Completed surveys (from 80 academics, 1054 IT students, and 38 employers).

4.2. Cluster Analysis of Keywords

To perform cluster analysis of references from Web of Science (WoS) using the CiteSpace software (version 6.2.R4 (64 bit) Advanced) [2], we exported 10 K reference data from WoS in a plain text format. CiteSpace processed the data and created a citation network. Once the citation network was created, CiteSpace offered various visualization and analysis options. CiteSpace is based on the studies of Author Cocitation Analysis (ACA) [31] and Document Cocitation Analysis (DCA) [32].
It divides a cocitation network into several nonoverlapping groups using a hard clustering technique. The clusters that emerge are then classified and summarized. The primary concept employed in CiteSpace is the measurement of cosine coefficients as a proxy for the cocitation similarities between items i and j. w i j = A B A × B , where A and B are the citation counts of i and j, respectively, and A B is the cocitation count, or the number of times they are cited together, if A is the set of papers that cite i, and B is the set of papers that cite j.
An effective network partition would group closely connected nodes together while assigning loosely connected ones to different clusters. This concept can be expressed as an optimization challenge using a cut function defined across the partitions of the network. A network partition, denoted as G, comprises a collection of subgraphs G k such that G = k = 1 K G k and G i G j = , where i j . The cut function between subgraphs A and B is defined as c u t ( A , B ) = i A , j B w i j , with w i j representing the cosine coefficients. Various metrics like burstiness, centrality, modularity, and the silhouette metrics mentioned earlier were implemented and integrated into different visualizations within CiteSpace.
We explored different settings and parameters to generate meaningful clusters regarding the keywords. The corresponding labeling allowed us to indicate leading authors and institutions. Bursting works could be also determined.

4.3. AHP

The AHP method is used to address decision-making problems that involve multiple criteria and alternatives. It is particularly effective when faced with complex decisions for which subjective judgments and trade-offs between hierarchically structured criteria need to be considered [33].
In the given work, the AHP method was applied in the context of designing an educational AAI course to prioritize and make decisions regarding various aspects of the course, namely learning objectives, course content, assessment methods, teaching strategies, resource allocation, technology integration, evaluation, and feedback.
Of course, the AHP technique is too advanced to be applied by educators to deliver lectures and labs. It concerns more general issues when making an educational policy and proposing general requirements for educational courses in the aspects listed above, answering questions about the qualitative and quantitative requirements for courses.
When applying AHP in a general case, we identify the problem and construct a hierarchical structure consisting of criteria and alternatives. Pairwise comparisons are made between criteria (maybe at different levels) and alternatives:
A = 1 a 12 a 1 n 1 a 12 1 a 2 n 1 a 1 n 1 a 2 n 1
where a i j represents the relative importance of criterion/alternative i with respect to j. Then, we calculate the relative weights or priorities of criteria and alternatives based on the pairwise comparison judgments following the priority vector w = ( w 1 , w 2 , , w n ) as the eigenvector corresponding to λ max ( A ) , the largest eigenvalue of A, i.e.
A w = λ max ( A ) w ,
where w i denotes the priority of criterion/alternative i.
Aggregating the priorities obtained from pairwise comparisons, we derive the overall priorities. By conducting pairwise comparisons, we can assess the relative importance or preference for each criterion and alternative concerning AAI course design. For example, we can compare the relevance of content against the job market requirements. Note that a few decision makers can be taken into account, e.g., academics, students, employers, etc.
Calculating the priority or weight of each criterion and alternative based on the pairwise comparison values involves applying mathematical calculations, such as normalizing the comparison values and calculating the eigenvalue and eigenvector. The result is a set of priority values that indicate the relative importance of each criterion and alternative.
Using the calculated priorities, we make informed decisions about the training course design. The priorities help us identify the most critical criteria and the most suitable alternatives based on their relative importance. This allows us to focus on aspects that have a higher impact on achieving the desired competencies.
By applying the AHP method to these aspects of course design, educators and curriculum developers can make informed decisions that promote effective teaching and learning experiences, align with educational goals, and meet the needs of learners.

4.4. Tensor Approach for Relations

This method represents a three-dimensional tensor (Figure 3) composed of a topic and a competency using tensor-based depiction, which is a way to represent each module.
To construct a 3D tensor with binary elements τ i j k using the vectors C R m , T R l and M R n as directions (Figure 3), along with two matrices, A M C and A C T , showing the boolean relations between vectors M and C and C and T, we can use the following expressions:
A M C = A M C [ 1 , 1 ] A M C [ 1 , 2 ] A M C [ 1 , m ] A M C [ 2 , 1 ] A M C [ 2 , 2 ] A M C [ 2 , m ] A M C [ n , 1 ] A M C [ n , 2 ] A M C [ n , m ]
A C T = A C T [ 1 , 1 ] A C T [ 1 , 2 ] A C T [ 1 , l ] A C T [ 2 , 1 ] A C T [ 2 , 2 ] A C T [ 2 , l ] A C T [ m , 1 ] A C T [ n , 2 ] A C T [ m , l ]
T = τ i j k i = 1 , m ¯ , j = 1 , l ¯ , k = 1 , n ¯ , where τ i j k : = A M C [ k , i ] · A C T [ i , j ]
where · is the logical AND operator.
The tensor T can also be constructed using the Kronecker product (⊗) of the two matrices.

5. Results

5.1. Studies on the Job Market

AAI is a very important field when it comes to the labor market. We can see that there are a lot of possibilities for AI to be used in this area. AI is an important technology that helps businesses improve efficiency, reduce costs, and make better decisions. We see that improvements in AI are also connected with creating new opportunities and creating new jobs for industries.

5.1.1. Positions Proposed in the Job Market

Regarding the positions in the job market in the field of AAI, there are various dominant positions proposed. These positions are distributed all over the EU, which implies that the AAI field is widespread over the world.
Based on the data shown in Table 2, the most dominant positions offered on the market are data engineer and data scientist positions, at 25.68% and 22.97%, respectively. While data engineers are specialized in designing, building, and maintaining the infrastructure of the systems required to handle data processing, data scientists are responsible for extracting insights and knowledge from the data.
Data analysts and AI engineers both share the same percentage of 10.81%. This shows that a significant portion of positions require a focus on interpreting and analyzing data with strong visualization skills, together with a strong ability to develop and deploy AI systems and algorithms.
Among the other positions, there is no specific position that occurs more dominantly than the others. The positions vary from dev ops engineers to software engineers or web developer positions.

5.1.2. Machine Learning Problems Needed in the Job Market

One of the most important pieces of information relevant to the job market is the kind of machine learning problem that needs to be solved. This can point towards which competencies may be the most important to working in AAI. The results are shown in Table 3.
Based on the results, it is evident that the biggest portion of machine learning problems is concentrated on classical ML problems and deep ML problems. This implies that traditional machine learning techniques that include algorithms like decision trees, support vector machines, and random forests are needed to be competent in applied AI.
The second most important set of ML problems that are being solved represents deep ML problems. Deep ML has gained significant popularity over the last several years and has become one of the most used ML types in areas such as computer vision or natural language processing.
The results also show that it is necessary to obtain scientific domain knowledge and incorporate it into the machine learning process. Therefore, it can be concluded that applied AI has a significant application in models that are oriented toward physics-based models, simulations, or differential equations [34].

5.1.3. Models Required on the Job Market

As a machine learning engineer, one of the most important tasks is to develop a model that will be used in the algorithm for real-world problems. There are various possible models being developed, and their distribution is shown in Table 4.
Table 4 represents the distribution of different models being developed on the job market. MLPs, as feedforward neural networks with multiple layers, are widely used for tasks such as classification, regression, and pattern recognition due to their ability to capture complex patterns from data [35].
The results show that one of the most important competencies while working in AAI is getting if–then rules based on conditions that come from a real-world problem. Such a technique can be used to make predictions and discover correlations between data and various successes.
It is shown that neural networks represent the biggest portion of models being developed on the job market. Both convolutional and recurrent neural networks can be used for many domains, like image or visual data processing.
Overall, the data demonstrate that, when it comes to developing models, rule-based methods and MLPs are dominant. Decision trees and convolutional and recurrent neural networks are present in significant amounts. Notable are the lesser percentages of certain architectures, such as encoder–decoder networks, U-NET, GRU, and LSTM, which suggest their applicability in particular niches of machine learning.

5.1.4. Essential ML Tasks Needed in the Job Market

In the AAI job market, there are various machine learning tasks that businesses seek to solve using AI techniques. These tasks span across different domains and industries, and they require several skills in machine learning to be addressed effectively.
The distribution of machine learning tasks that need to be completed is displayed in Table 5. The data emphasize how commonplace classification and regression tasks are—two essential machine learning tasks with a broad range of applications. The data also highlight how crucial it is to possess abilities in speech recognition, picture processing, and natural language processing. Image segmentation, captioning, and clusterization illustrate particular use cases and difficulties in the workforce.
Furthermore, the distribution of tasks reveals the significance of image processing, natural language processing, and speech recognition as important techniques to be known and learned across AI courses.
Understanding the distribution of machine learning tasks is valuable for businesses that are seeking to apply AI techniques in order to solve problems in various domains. With these insights, businesses that apply AI techniques in diverse domains can prioritize and focus their efforts based on the significance of different tasks.

5.2. Studies on Employers

Employer profile. This study’s survey gathered responses from 38 companies to explore their needs and expectations regarding the training of specialists in applied AI. Most respondents (86.84%) represented private organizations, with only 13.16% indicating their affiliation with public organizations. Regarding the size of their organizations, over half of the respondents (52.63%) described their businesses as small, over 26.32% described them as medium-sized, and 21.05% described them as large—that is, as employing more than 250 people. The majority of respondents—36.84%—were employed in the IT services industry. Miscellaneous categories (15.79%) and other product startups (15.79%) comprised further noteworthy segments. Additionally featured were IT outstaffing, hybrid software development, computer technology sales, offshore programming, game technologies, and IT outsourcing. A few businesses were product startups that worked in fields including MES and administrative tasks, software development and IT outsourcing, IT services, IT financing, IT services, and research and education.
Employers’ activity areas. The primary fields of activities declared by the organizations varied, with manufacturing and development (47.37%), design (39.47%), consulting (44.74%), customer service (42.11%), and research (39.47%) being the main domains. These businesses provide applications and solutions for a wide range of industries, including public services, education, finance, sales, marketing, healthcare, and transportation. Regarding the usage of AI in business activities, most of the organizations (86.64%) indicated that they currently utilized AI, while a small portion (13.16%) stated that they had intentions to do so in the future.
Job positions offered by employers. Regarding AI-related job positions, data engineer had the highest percentage of job offerings (58.33%), followed by data analyst (55.56%) and data scientist (44.44%). Other positions such as technical recruiter, security engineer, and database manager had lower percentages of job offerings. Regarding the necessary experience, 41.67% of job openings did not specify any prior AI experience. Most jobs required experience, which ranged from brief training for up to a year (25%) to one to three years (27.78%). Only 5.56% of career positions demanded more than five years of experience.
AI competencies needed by employers. The survey also examined the general competencies needed for AI-related roles. The highest proportion (60%) was ascribed to the ability to identify issues with data integrity, privacy, and algorithmic and prejudice bias. Identifying relevant performance criteria for assessing machine learning algorithms, recognizing the value of machine learning techniques, and summarizing the main fields of artificial intelligence and its applications were among the other highly rated talents. Lower percentages were found for competencies, including arguing for the implications of judgments made based on machine learning results and expressing information in probabilistic and logical formalisms. Regarding the character traits needed for AI and data science workers, the participants emphasized the significance of acknowledging the limitations and history of AI, being flexible in algorithm development, using machine learning in an ethical and responsible manner, and presenting findings in a thorough and morally sound manner. Other important dispositions included algorithm selection and evaluation, accurate and ethical evaluation approaches, attention to detail in unsupervised learning techniques, and considering context-specific challenges.
ML tasks and models required by employers. The survey looked at the many kinds of machine learning issues that businesses are resolving. A smaller proportion of businesses (8.57%) utilized SciML techniques compared to the bulk of organizations (68.57%) that used conventional and deep machine learning techniques. In terms of developed or studied models, decision trees and multilayer perceptrons (MLPs) were the most mentioned, followed by rules, convolutional neural networks (CNNs), and recurrent neural networks (RNNs). The use of neural networks, in both traditional and deep learning, was prevalent within companies. The most common AI and ML tasks solved or studied at the companies included classification, regression, image classification, clusterization, and natural language processing. Tasks such as image captioning, speech recognition, and image segmentation had lower percentages of responses.
Programming ecosystem required by employers. Python was the most commonly required programming language (85.71%), followed by C++ (45.71%), Java (42.86%), R (37.14%), and C# (22.86%). Less frequently, other languages like Matlab and JavaScript were used. TensorFlow (78.79%) was the most widely used AI library (framework), followed by Keras (48.48%) and scikit-learn (42.42%). To a smaller degree, additional frameworks including PyTorch, Apache TVM, AMD HIP, OpenAI, and Matlab toolboxes were also utilized. Anaconda (54.55%) was the most utilized ecosystem; it was followed by Matlab (39.39%), Apache Hadoop (39.39%), and R Studio (33.33%).

5.3. Study of Students

Student profile. The study’s questionnaire for IT students, masters, and alumni in information systems and technologies was filled out by 1052 people in total, showing a great interest in AAI topics within the student population. The first group of three questions in the survey (questions 1–3) was of a general purpose, intended to find out the basic information about the survey respondents—their nationality, age, and student status. As expected, students mostly originated from the participant countries of the project: Poland at 13.88%, Serbia at 15.11%, Bulgaria at 34.98%, Montenegro at 19.68%, and Slovakia at 10.55%. There were also 61 people (5.8%) with other nationalities. The respondents were, to a large majority, younger than 24 years —72.34%—and still students—89.45% (64.83% in their first level of studies and 24.62% in their second level of studies). Only 11.55% were graduates.
Students’ educational background on AAI. The students were asked to state what educational degree they were learning for. Most of the respondents were in bachelor’s studies at 72.81% or master’s studies at 22.15% (71.96% in the first two years of studies) with a specialization in some variations in the field of IT (information technology, 28.69%, and computer science, 25.82%). When asked whether they knew of any applied artificial intelligence courses offered at their university, the large majority of the students chose the answers no (54.03%) and yes, I know only a few (39.25%), while only 6.72% chose the answer yes, I know a lot of them. The activities most preferred by the students to extend their knowledge of AAI were projects (59.22%), lectures (44.49%), and laboratories (38.21%). Creating a website to showcase findings in AAI research conducted by local university staff was important or very important for almost 82% of the respondents. One other significant inquiry was whether the students were acquainted with AAI matters, about which only 9.7% answered no, I have not heard about it, and I am not interested in such access. At the end of this section of the questions, the students were asked whether they would like to take part in AAI courses, and a large majority (90.02%) answered neutrally or positively (neutral —35.36%, somewhat agree —29.47%, and agree —25.19%).
There were questions related to the AAI context and previous courses in the AAI area. Only 212 respondents (20.15%) had already participated in classes based on AAI. Most of the students showed an interest in collecting data from different sources (web, social networks, etc.) (44.3%) or doing AAI analytics/machine learning (47.34%).
The working experience of the students. Almost half of the surveyed students were currently working at 519/1052 (49.33%), meaning that a large number of them were both studying and working. The rest of the questions in this section aimed to gather information on the duration and nature of the respondents’ employment. Out of 519 workers, 347 worked in the private sector, 157 in the public sector, and 11 at non-profit organizations. As expected (the majority of the respondents were younger than 24 years), the surveyed students mostly had less than 3 years of experience (356 out of 519 employed), and they worked in the IT industry (311 out of 519).
The employees in the IT industry answered a group of questions (20–23). These questions were formulated in such a way as to better describe the job position, requirements, and experience of the IT workers. The survey showed that most of the IT workers worked as software developers (17.4%), in support (4.75%), as administrators (3.61%), and in network construction and services (3.33%). More than half of the IT workers stated that, for an appointment to their position, a bachelor’s diploma was needed. Out of 1052 respondents in total, only 136 had some experience with work in the AAI field, and they used it in their work.
Competencies reported by IT students. Maybe the most important set of questions for the realization of the FAAI project was related to important competencies necessary for applied artificial intelligence (questions 24–29). The respondents had the opportunity to choose which soft skills they considered the most important for employment at the organization at which they were working from a list of more than 30 options. A few skills stand out in the sense that a large majority of the workers found them more important than others: the ability to work in a team (66.73%), the ability to plan and manage time (62.55%), and the ability to communicate in a second (foreign) language (60.27%). The following skills were also popular: the ability to identify, propose, and resolve problems (55.8%), the capacity to learn and stay up to date with learning (51.14%), the ability to apply knowledge in practical situations (50.38%), and the capacity to generate new ideas (creativity) (48.95%). Other competencies were chosen less frequently, and the following competencies were recognized as the least important: a commitment to the conservation of the environment (11.88%), the ability to show an awareness of equal opportunities and gender issues (12.36%), and the ability to take the initiative and foster the spirit of entrepreneurship and intellectual curiosity (13.5%).
When asked which competencies a specialist in AAI should have, the respondents mostly chose the following answers: using appropriate training and testing methodologies when deploying machine learning algorithms, recognizing the breadth and utility of machine learning methods, selecting appropriate (classes of) machine learning methods for specific problems, and comparing and contrasting machine learning methods.
AAI platforms and tools reported by students. The most valued related competency that a specialist in AAI should have and which should be taught during AAI training is effectively using a variety of data analytics techniques (machine learning, data mining, and prescriptive and predictive analytics). The most popular AAI tools to be used to assist theoretical lectures tend to be as follows: applied artificial intelligence analytics platforms (Hadoop, Spark, and Data Lakes), applied artificial intelligence and distributed computing tools (Spark, MapReduce, Hadoop, Mahout, Lucene, NLTK, and Pregel), and Google Colab. The least popular are Anaconda ecosystem, R Studio, and Mathcad.

5.4. Study of Academics

This research study conducted an extensive survey to evaluate the current state of AAI education among academics. A survey collected and analyzed questionnaires from 80 lecturers across five countries. The findings provide valuable insights into the teaching practices, competencies, and areas for improvement in AAI education.
The AI background of the academics. The results revealed that a significant number of respondents were beginners in the field of AAI, while most of the respondents claimed intermediate-level skills. Advanced-level proficiency was reported by 23.75% of the participants, with only 7.50% considering themselves experts. Therefore, the survey presents a comprehensive overview, rather than a narrow expert perspective.
One noteworthy finding was that more than half of the teachers were self-taught in AI, followed by those who received AI lessons during their university degrees. Less than a fifth had taken specialized AI courses. Regarding preferred activities for knowledge expansion, thematic courses were the most popular choice, while participation in conferences was half as popular. Commercial projects, open-source projects, engagement with public scientific groups, and getting to know the results of research conducted at universities garnered similar levels of support (about 50 percent).
AI teaching experience. The study highlighted that a significant number of teachers lacked experience in teaching AI and had limited publication and research participation in applied AI (nearly forty percent had never published an article on applied AI matters, and only half had participated in AAI research). This emphasizes the need to involve more colleagues in AI projects, considering their evident interest. However, more than 50% of the teachers had at least one year of teaching experience, and almost one-fifth possessed over five years of teaching experience, positioning them as experts. Merely 15% of the teachers expressed disinterest in AI teaching.
Academics’ involvement in AI projects. Interestingly, the majority of the teachers had not participated in commercial AI projects but expressed a positive inclination toward involving external AI experts from industries (somewhat agree at 37.50%, agree at 42.50%, and no one was against experts from industries).
The AAI competencies important for academics. There was strong consensus among the respondents regarding the importance of including AAI competencies in the curriculum, such as major AI areas, including the context of applications, recognizing the breadth and utility of ML methods, and their practical implementation. This focus includes the need to compare ML methods and select appropriate ones, together with related training and testing. However, advanced topics like overfitting, the curse of dimensionality, performance metrics, and algorithmic and data bias were considered less critical.
The significance of discussing the potential ramifications of decision making arising from machine learning (ML) received relatively limited attention from the respondents, suggesting that it was not considered highly crucial. Similar results were observed regarding ethical considerations surrounding AI systems. It is likely that the teachers perceived the acquisition of comprehensive knowledge of the methods themselves as the primary focus for students, as the debate surrounding usage and ethics would be futile without a solid understanding of the functioning of these methods. Furthermore, the importance of logic and probabilistic formalism, along with their reasoning, was also deemed relatively less significant.

5.5. Synthetic Analysis of Text Fields in the Surveys

Job offers, project proposals, and applied AI surveys included open text fields, providing respondents with the opportunity to express their thoughts and opinions. These open-ended responses were analyzed using the word cloud tool to gain insights into the most frequently mentioned words or themes in the data.
Job responsibilities acquired from the text fields. In the first survey, job responsibilities were examined to analyze the main responsibilities and obligations associated with a work position. A total of 57 responsibility descriptions were analyzed to gain insights into the key tasks and duties involved in a job. The result is presented in Figure 4.
Regarding job responsibilities, the word cloud analysis highlighted a prominent group of words centered around “data” and “system”, emphasizing the importance of obtaining valuable information for a specific business domain using machine learning and artificial intelligence techniques for training. The term “deep learning” also received a strong emphasis in the text. Additionally, concepts such as “energy”, “quality”, “management”, and “human solutions” emerged as significant. On the other hand, less frequently appearing words included “application”, “network”, “medicine”, and “food industry”.
AAI projects analyzed from word clouds. The collected surveys about the projects were further analyzed to extract valuable insights and gain a deeper understanding of their characteristics, objectives, and outcomes. Figure 5 presents a word cloud analysis of project goals, while Figure 6 showcases the word cloud visualization of project results, providing insights into the primary objectives and targets, as well as the significant outcomes and achievements of the analyzed projects. The discrepancy in the number of results analyzed, with 63 results in comparison to 52, can be attributed to the fact that some projects are still ongoing and, therefore, have yet to produce final outcomes.
Two word clouds depict the underlying focus on creating a “project” that involves the development of a “system” using “learning methods”, resulting in the creation of a “model” as a viable solution. In terms of application areas, the dominance of “video” solutions is evident. From a technological standpoint, “behavioral”, “deep”, and “neural” applications emerged as the most popular. Furthermore, the preference lies in achieving “efficient” and “significant” results. Finally, the objective of the real case study of AAI was analyzed, involving research on 276 examples. The findings are presented in Figure 7.
Similar to the analysis of job offer responsibilities, the word cloud image reveals that the key focus lies in the requirement for “systems” built upon “data” in which a “model” is generated through “machine” and “artificial” “intelligence” “learning”. Additionally, emphasis was placed on “energy” utilization, while “image”-based solutions were prominently featured. “Deep” solutions were favored, and the application fields of “network”, “medicine”, “business”, and “maintenance” were frequently mentioned.

5.6. Decision-Making Problems Based on AHP Analysis

Based on previous studies, we determined the vector C (Table 6) of the competencies that should be covered in the designed course.
The results of the surveys that were presented in Section 3.2, Section 5.1, Section 5.2, Section 5.3 and Section 5.4 were used as statistics to determine the attributes of the alternatives within a series of decision-making problems, which are described in the following subsections. Multiple decision makers in different surveys were considered (job market, academics, students, employers, and good practice).
We used the AHP scale (1 to 5) to assign values representing relative importance or preference. Pairwise comparisons of alternatives were conducted with the help of calculating either pairwise preferences or using pairwise functions such as the following:
pairwiseFunction:
  function(a1, a2) min(5,
      max(1/5, a1$attribute/a2$attribute))
Here, a1 and a2 are alternatives to be compared relative to attribute.

5.6.1. Priorities of Competencies from the Point of View of AI ML

In the given decision-making problem, Figure 8 presents the model of the decision-making process. The problem involves 12 competencies related to AI and ML. The decision makers include job market representatives, academics, students, and employers.
Figure 9, Figure 10, Figure 11, Figure 12 and Figure 13 display the priorities for specific groups of criteria from the viewpoint of the corresponding decision makers. These figures represent the relative importance assigned by each group to the different competencies. The priorities are determined through a pairwise comparison process in which decision makers compare each competency against others based on their significance.

5.6.2. Programming Languages Relative to the Dedicated Server and Cloud Solution

The choice of a programming language is indeed important when studying AI, as it can significantly impact the ability to develop AI systems effectively. The criteria when choosing a language include the libraries and frameworks supported, a vibrant community and resources, a flexible and expressive code, performance and efficiency, integration and deployment, and industry trends.
Here, in the context of determining programming language priorities for an AI training course, AHP was utilized to incorporate the viewpoints of decision makers, such as the job market, employers, and good practice solutions (see the model in Figure 14).
The priorities identified by each decision maker were aggregated to generate a comprehensive set of priorities for the programming languages in AI training courses (see Figure 15, Figure 16, Figure 17 and Figure 18). This was achieved by calculating the weighted averages of the decision makers’ priority vectors.

5.6.3. Artificial Intelligence Models within the Framework of Classic ML and Deep ML

From the viewpoint of classic ML, decision makers should focus on studying well-established machine learning algorithms, such as linear regression, decision trees, and support vector machines, which have been widely used and tested in the job market, favored by employers, and considered good practice in AI. From the viewpoint of deep ML, decision makers should prioritize studying deep neural networks, convolutional neural networks, and recurrent neural networks, as these models have shown remarkable performance in various AI applications, are in high demand in the job market, are sought after by employers, and reflect current best practices in the AI field.
When trying to solve a given decision-making problem numerically, Figure 19 presents the flowchart of the decision-making process. The problem involves 10 models related to classic ML and DL. The decision makers include job market representatives, employers, and good practice solutions.
Figure 20, Figure 21, Figure 22 and Figure 23 display the priorities for specific groups of criteria from the viewpoints of the corresponding decision makers. These figures represent the relative importance assigned by each group to the different AI models. The priorities are determined through a pairwise comparison process in which decision makers compare each competency against others based on their significance.

5.7. Tensor-Based Course Representation

Based on previous studies, we determined the vectors T (Table 7) and M (Table 8) of the topics and modules covered in the designed course. Moreover, the matrices A M C and A T C are presented in Table 9 and Table 10, respectively. By multiplying corresponding entries, we get tensor τ i j k .
The generation of abstracted module models is now possible, thanks to tensor decomposition. Each tensor is made up of three relationships, or “competency–topic–module” relations. Each tensor is, then, a trait made up of a weighted sum of rank-one tensors obtained by multiplying three-factor vectors.
Such an approach allowed us to get a series of matrices for “module–topic” relations according to different competencies.
Figure 3 shows the tensor whose components are topics, modules, and competencies. The formation of the desired competency can be achieved by realizing both specific topics and modules.
Table 9 shows the “topic–competency” cross-matrix for 12 key competencies in AI higher education that can be obtained by realizing the selection from the 12 topics listed in Table 7. Thus, for example, the competency named “Recognize the breadth and utility of machine learning methods” can be achieved by realizing the following topics: rule-based expert systems; machine learning I; machine learning II; deep neutral network—basics; deep neutral network—advanced topics; deep reinforcement learning; natural language processing; and robotics.
In order to strengthen the quality of education while ensuring high standards of education, we propose to reinforce this competency through the implementation of specific modules. Table 10, shows the “module–competency” cross-matrix. From this, it can be seen that education in the desired competencies was reinforced through the realization of certain modules. Thus, for example, education in the previously selected competency “Recognize the breadth and utility of machine learning methods” was reinforced through the realization of the following modules: M 1 (basic principles of the application of AI in science and modern business solutions) and M 3 (conducting research related to the principle application of artificial intelligence). Thus, each competency can be obtained by completing specific topics and modules. Table A1, Table A2, Table A3, Table A4, Table A5, Table A6, Table A7, Table A8, Table A9, Table A10, Table A11 and Table A12 show the ”modules–topics” cross-matrix for each of the 12 competencies. These tables contain the value “1” when the education of a given competency will be possible by realizing both the selected module and the selected topic and “0” when the realization of a given topic is not suitable for the realization of a certain selected module. Table A1, Table A2, Table A3, Table A4, Table A5, Table A6, Table A7, Table A8, Table A9, Table A10, Table A11 and Table A12, presented here, are matrices formed by multiplying topics through a vector of modules. For example, for Table A1, the following applies: Competencies: Describing the main areas of AI and the contexts in which AI methods can be applied will be possible through the completion of topic 1 ( T 1 —artificial intelligence—history and logic-based models) and modules ( M 1 —basic principles of applying artificial intelligence in science and modern business solutions, M 2 —embedded modules of IBM, Microsoft, Google, AWS, etc., M 3 —conducting research related to the practical application of artificial intelligence, and M 12 —application of other AI modules). An analogous interpretation can be made by analyzing the remaining tables.
In Appendix B, there is an example of using the tensor-based model in a specific area (healthcare) to create an AAI course.

6. Discussion

Here, we are trying to synthesize the results obtained in the previous sections due to the flowchart in Figure 2 from existing AI courses, scientific projects, AI real cases, the job market, IT students, academics, and employers. Moreover, the results were evidenced by the research from the WoS scientiometric database. The titles used for competencies, knowledge, and skills came from the ACM/IEEE standards. This allowed us to formulate the requirements for the designed AAI course as follows.

6.1. Required Programming Languages

Knowing programming skills is connected to a specific programming language needed in AAI techniques. Table 11 shows information about which programming languages are most needed in AAI.
As expected, Python is the programming language that is needed the most in the fields of applied AI. This shows that most courses should focus on delivering a detailed curriculum on the Python programming language and libraries that are suitable for this field. This percentage stems from Python’s simplicity and huge ecosystem that can be used for various domains.
The rest of the programming languages are on a pretty similar scale, with the R programming language selected at 28.38%, which shows us that a significant portion of competencies are oriented towards statistical computing, analysis, and visualization due to the language’s extensive collection of statistical libraries and packages.
The results also show that the other programming languages required are Java, C#, and C++.

6.2. Educational Background for AAI Employees

Table 12 shows data about which educational requirements have to be addressed in order to work in AAI.
A solid background in mathematics—more particularly, statistics and statistical analysis—as well as computer science is usually a prerequisite for positions in AAI. According to the research, a bachelor’s degree in computer science is frequently the minimal prerequisite, along with a master’s degree in an area linked to computer science.
Although a PhD in these fields provides deeper knowledge and specialization, the study shows that, in general, a PhD is not a necessary level of education. More important is having skills, which means that both learners and courses should enforce continuous learning, certifications, and staying updated in the field of AAI.

6.3. Required AAI Competencies

One of the most important knowledge sets on the job market is focusing on the necessary competencies needed for applied AI. Competency in general refers to the knowledge, skills, and abilities that an expert needs to have in order to work in the AAI field.
The study shows that selecting appropriate classes of machine learning methods and applying them to specific problems is the most dominant competency required, with a score of 59.46%. This was expected, considering the fact that one of the most important tasks is to find out the best processing of the given data. This shows that experts need to have a comprehensive understanding of major areas in AI and the contexts it can be applied to.
With a score of 48.65% and 41.89%, respectively, comparing machine learning methods and representing information in logical formalism are the next two most important competencies. We may conclude that comparing ML methods is directly connected to selecting the appropriate method for a specific problem, so it is not surprising that this competency is very needed. The ability to represent information using logic or probabilistic formalism and apply relevant methods enables experts to effectively model and manipulate knowledge.
Using proper training and testing procedures while implementing machine learning algorithms and realizing the range and usefulness of machine learning techniques, at about 40%, are two competencies that have a big influence.
Knowing the required competencies in the field of applied AI is a very important study area. It offers much useful information that can be oriented toward curriculum development, skill development, or career preparation. In the area of curriculum development, understanding required competencies helps institutions design and develop up-to-date programs. Aligning competencies with the curriculum is a necessary step toward succeeding in a chosen field.

6.4. Requirements for Academics

The competency of educators plays a crucial role in equipping them with the skills and knowledge needed to effectively teach and promote AAI. As the field rapidly evolves, it becomes essential to identify and prioritize the competencies required to keep educators up-to-date and provide valuable instruction to students. The key competencies that should be emphasized among academics in relation to AAI include the following.
Academics should possess a solid understanding of core technical concepts and methodologies in applied AI. This encompasses knowledge of machine learning algorithms, statistical modeling, data preprocessing and analysis, programming languages, and commonly used libraries in AI development. Additionally, proficiency in areas such as computer vision, natural language processing, and deep learning is crucial, as they are fundamental components of applied AI.
In summary, the competencies required for academics in the field of applied AI go beyond technical proficiency. Emphasizing ethical considerations, adopting an interdisciplinary approach, nurturing critical thinking and problem-solving skills, fostering effective communication and collaboration, embracing adaptability and lifelong learning, and promoting ethical leadership can empower educators to provide comprehensive and impactful AI education. By cultivating these competencies among academics, we can ensure that future generations are equipped with the knowledge and skills needed to navigate the ethical, technical, and societal complexities of applied AI.

6.5. AHP Analysis of Tensor Relation “Competency–Content–Module”

As was shown, AHP can be used for training course design in competency-based education by helping to prioritize and make decisions regarding various aspects of the course. Applying AHP in this context helped us to present the requirements for the course design in a more concise and clear form.
When defining the goal, we establish the ultimate goal of the training course. This could be developing specific competencies in AAI.
When identifying criteria that contribute to the achievement of a goal in competency-based education, these criteria could include factors such as the relevance of the content to the desired competencies, the clarity and effectiveness of instructional methods, the assessment strategies used to measure competency attainment, and alignment with industry standards or job requirements.
With the help of generated alternatives, we can determine the different alternatives or options for designing a training course on AAI. These alternatives could include different instructional approaches, teaching methodologies, assessment methods, sequencing of topics, course durations, or incorporations of practical exercises or real cases.
By applying AHP in the AAI training course design, we can systematically evaluate and prioritize different factors, consider multiple perspectives, and make more informed decisions that align with the goals and requirements of CBE.

6.5.1. Priorities of Competencies from the Point of View of AI/ML

The analytic hierarchy process (AHP) method can be applied to determine priorities among the competencies related to AI and ML in the context of the job market, academics, students, and employers as decision makers. AHP is a structured approach that helps decision makers compare and prioritize different criteria based on their relative importance.
Using the AHP method, decision makers can systematically evaluate and assign weights to competencies. The results from Figure 9, Figure 10, Figure 11, Figure 12 and Figure 13 can then be used to guide decision-making processes related to AI and ML competencies, such as curriculum development, hiring decisions, or educational programs, taking into account the perspectives of job market representatives, academics, students, and employers.

6.5.2. Priorities of Programming Languages for an AAI Training Course

Different programming languages have varying support for AI libraries and frameworks, such as Python with TensorFlow and PyTorch, which greatly simplify AI development. Languages like Python and R have vibrant AI communities, offering abundant resources for learning and troubleshooting. Some languages offer flexibility and expressiveness, like Python’s simplicity and readability, while others, like Lisp or Haskell, have built-in support for functional programming, which is advantageous for certain AI techniques. The choice of a programming language may depend on performance requirements, with languages like C++ or Java offering better performance than interpreted languages. Integration and deployment needs can also influence the choice of a language, such as using JavaScript for web applications. Python’s popularity in the AI community makes it widely used in industry, academia, and research.
It is important to note that the specific priorities of programming languages related to AI training courses can vary, depending on the context, technological advancements, and the evolving needs of the job market and employers (see Figure 15, Figure 16, Figure 17 and Figure 18). Therefore, the most up-to-date and comprehensive results would be obtained from recent studies or surveys conducted by AI experts, research institutions, or industry organizations that specialize in AI and programming languages. The criteria that are important for assessing programming languages’ suitability for AI training courses could include factors such as performance, scalability, community support, libraries and frameworks, ease of use, ecosystem, industry adoption, and compatibility with dedicated-server and cloud solutions.

6.5.3. Priorities for AI Models within the Framework of Classic ML and Deep ML

From the viewpoint of classic ML, decision makers should prioritize studying fundamental models like linear regression, logistic regression, and decision trees, as these are widely used in the job market, are sought after by employers, and represent good practice in AI. From the viewpoint of deep ML, decision makers should focus on studying deep neural networks, convolutional neural networks (CNNs), and recurrent neural networks (RNNs), as these models have gained significant prominence in the job market, are highly valued by employers, and are considered essential for keeping up with the current best practices in AI.

6.6. Tensor-Based Course Representation

Through the analysis of the table containing the topic–competency cross-matrix, it can be seen that the competency formed through the implementation of the largest number of topics is competency C 4 . In order to develop it, it is necessary to implement almost all topics ( T 1 T 12 ) except for topic T 8 .
Considering the modules–competency cross-matrix, it can be seen that the strengthening of the C 6 competency should be done through the realization of almost all modules ( M 1 M 12 ) except M 1 and M 3 .
Based on the analysis presented in Table A1, Table A2, Table A3, Table A4, Table A5, Table A6, Table A7, Table A8, Table A9, Table A10, Table A11 and Table A12, it is evident that the modules and topics have a significant relationship. The findings indicate the following connections between competencies and educational components (topics):
  • Competency C 1 can be developed by implementing T 1 , along with modules M 1 , M 2 , M 3 , and M 12 .
  • To cultivate competency C 2 , it is recommended to implement T 1 in conjunction with modules M 2 , M 5 , and M 12 .
  • For education on competency C 3 , it is advisable to undertake T 1 , T 5 , and T 12 and utilize modules M 2 and M 8 .
  • Competency C 4 can be effectively taught through the realization of T 2 , T 3 , T 4 , and T 12 and the majority of modules, except for M 8 .
  • To acquire competency C 5 , it is necessary to engage in T 1 and T 3 , and utilize modules M 6 through M 12 .
  • The development of competency C 6 requires the implementation of T 2 and T 4 through T 12 , as well as the utilization of modules M 6 through M 12 .
  • Competency C 7 can be effectively trained through the realization of T 1 , T 3 , and T 6 through T 11 and by utilizing modules M 6 through M 12 .
  • For education on competency C 8 , it is recommended to undertake T 1 , T 3 , T 4 , and T 6 through T 11 and utilize modules M 6 through M 12 .
  • Competency C 9 can be acquired by undertaking T 4 and T 6 through T 11 and utilizing modules M 6 through M 12 .
  • To develop competency C 10 , it is advised to undertake T 4 and T 6 through T 11 and utilize modules M 6 through M 12 .
  • The development of competency C 11 necessitates the implementation of T 6 through T 11 and utilizing most modules, except for M 8 .
  • For education on competency C 12 , it is recommended to implement T 6 through T 11 and utilize modules M 6 , M 7 , and M 9 through M 12 .

7. Conclusions

Overall. This study successfully developed a comprehensive approach to designing a training course on AAI in the higher education context. This approach derives from evidence-based pedagogical approaches, and it follows the principles of competency-based education and innovative pedagogy.
This research conducted a thorough review of AAI through keyword clustering, incorporating data from surveys, job offers, existing AI training courses, scientific projects, and real cases. The analysis of textual information using word clouds provided valuable insights.
The study employed a tensor-based approach to present a competency-based AAI course, ensuring a holistic representation of competencies in relation to the course content and educational modules. This approach allows for a structured and comprehensive understanding of the required skills and knowledge of AAI.
Through the solution of decision-making problems using the AHP technique, this research identified specific numerical requirements and priorities for the course, further enhancing the course’s design and effectiveness.
The findings of this study emphasize the importance of aligning a training course with the needs and preferences of the target audience. By incorporating insights from surveys, educational experience, scientific projects, and business requirements, the developed training course on applied artificial intelligence ensures the achievement of desired competencies and learning outcomes.
The implications of this research are significant for higher education institutions seeking to design effective training courses on AAI. The approach presented in this study provides a framework for developing courses that meet the demands of the rapidly evolving field of artificial intelligence while also catering to the specific needs of students and industry requirements.
Research limitations. Nowadays, the field of AI is developing actively. That is why the most problematic concern is covering an entire spectrum of AI models, focusing on low-level architecture on the level of particular layers. Moreover, the complete presentation of the models assumes that students possess advanced knowledge and skills in applied math and computer science. So, the proposed design of an AAI course focuses, indeed, on a high level of model architecture, including counterparts like an encoder, a decoder, a transformer, and so on.
Also, the AAI course omits the complicated aspects of fitting parameters that influence the model’s performance a lot. We assumed the preliminary knowledge of the problems coming from basic courses on AI, like bursting and exploding gradients, overfitting, etc.
The limitations of the course design also concern the areas of the application of AI. It is impossible to cover the whole set of branches. So, we focused on the most widely used ones. Thus, we proposed including modules with general titles like ”AI for healthcare”, and we omitted the more specific but no less significant ”AI for genomics”.
Future plans. In addition to overcoming the problems originating from the experience with the given AAI course design, we should bear in mind the up-to-date problems of AI deployment. Currently, a fairly serious problem in the development of AI is the limitation of efficiency and the need for computing power, so among the future development trends that should be reflected in the AAI course, we can point to the need to develop deep learning methods that operate on the principle of zero waste and high energy efficiency.
In addition, following development trends, we can distinguish between the integration of advanced solutions in the field of AI for robotics, the use of AI in education through the use of appropriate platforms, and the development of multimodal models to which context will also be added from images and sounds.
Overall, this work contributes to the advancement of evidence-based pedagogical approaches in the field of artificial intelligence education, specifically in the context of higher education. The developed training course on applied artificial intelligence offers a comprehensive and competency-based learning experience, fostering the acquisition of relevant skills and knowledge needed to tackle real-world AI problems.

Author Contributions

Conceptualization, V.M., G.D., D.R., I.D.L. and I.J.; Methodology, V.M., G.D., D.R., I.D.L. and I.J.; Software, A.K.-W., M.B., T.G., I.K., E.M., D.S., M.M., J.P. and A.P.; Validation, V.M., G.D., D.R., I.D.L. and I.J.; Investigation, A.K.-W., M.B., T.G., I.K., E.M., D.S., M.M., J.P. and A.P.; Formal analysis, V.M., G.D., D.R., I.D.L. and I.J.; Data curation, A.K.-W., M.B., T.G., I.K., E.M., D.S., M.M., J.P. and A.P.; Writing—original draft, V.M., G.D., D.R., I.D.L., I.J., A.K.-W., M.B., T.G., I.K., E.M., D.S., M.M., J.P. and A.P.; Writing—review and editing, V.M., G.D., D.R., I.D.L., I.J., A.K.-W., M.B., T.G., I.K., E.M., D.S., M.M., J.P. and A.P.; Funding acquisition, V.M., G.D., D.R., I.D.L. and I.J. All authors have read and agreed to the published version of the manuscript.

Funding

The production of this paper was possible thanks to the support of the ERASMUS+ project: The Future is in Applied Artificial Intelligence (2022-1-PL01-KA220-HED-000088359), which was funded by the European Union.

Institutional Review Board Statement

In conducting the study’s survey, all ethical principles were observed in accordance with The General Data Protection Regulation of the European Parliament and Council of the European Union 2016/679 adapted on 27 April 2016 (GDPR, https://eurlex.europa.eu/eli/reg/2016/679 (accessed on 9 May 2024).

Informed Consent Statement

For the survey, informed consent was obtained from all subjects involved in the study.

Data Availability Statement

The original data presented in the study are openly available at https://faai.ath.edu.pl/?p=620 (accessed on 9 May 2024).

Conflicts of Interest

The authors declare no conflicts of interest.

Abbreviations

The following abbreviations are used in this manuscript:
AIArtificial intelligence
AAIApplied artificial intelligence
FAAIThe Future Is in Applied Artificial Intelligence
MLMachine learning
CBECompetency-based education
VRVirtual reality
ARAugmented reality
AHPAnalytic hierarchy method
MLPMultilayer neural networks
CNNConvolutional neural networks
RNNRecurrent neural networks
GRUGated recurrent unit
LSTMLong short-term memory

Appendix A. Cross-Matrices of the Competencies

Table A1, Table A2, Table A3, Table A4, Table A5, Table A6, Table A7, Table A8, Table A9, Table A10, Table A11 and Table A12 present the “topic-module” relation from the viewpoint of the corresponding competencies.
Table A1. Cross-matrix for the “topic–module” relation according to competency C 1 .
Table A1. Cross-matrix for the “topic–module” relation according to competency C 1 .
M 1 M 2 M 3 M 4 M 5 M 6 M 7 M 8 M 9 M 10 M 11 M 12
T 1 111000000001
T 2 000000000000
T 3 000000000000
T 4 000000000000
T 5 000000000000
T 6 000000000000
T 7 000000000000
T 8 000000000000
T 9 000000000000
T 10 000000000000
T 11 000000000000
T 12 000000000000
Table A2. Cross-matrix for the “topic–module” relation according to competency C 2 .
Table A2. Cross-matrix for the “topic–module” relation according to competency C 2 .
M 1 M 2 M 3 M 4 M 5 M 6 M 7 M 8 M 9 M 10 M 11 M 12
T 1 010010000001
T 2 010010000001
T 3 000000000000
T 4 000000000000
T 5 000000000000
T 6 000000000000
T 7 000000000000
T 8 000000000000
T 9 000000000000
T 10 000000000000
T 11 000000000000
T 12 000000000000
Table A3. Cross-matrix for the “topic–module” relation according to competency C 3 .
Table A3. Cross-matrix for the “topic–module” relation according to competency C 3 .
M 1 M 2 M 3 M 4 M 5 M 6 M 7 M 8 M 9 M 10 M 11 M 12
T 1 000000000000
T 2 010000010000
T 3 000000000000
T 4 000000000000
T 5 010000010000
T 6 000000000000
T 7 000000000000
T 8 000000000000
T 9 000000000000
T 10 000000000000
T 11 000000000000
T 12 010000010000
Table A4. Cross-matrix for the “topic–module” relation according to competency C 4 .
Table A4. Cross-matrix for the “topic–module” relation according to competency C 4 .
M 1 M 2 M 3 M 4 M 5 M 6 M 7 M 8 M 9 M 10 M 11 M 12
T 1 000000000000
T 2 111111101111
T 3 111111101111
T 4 111111101111
T 5 000000000000
T 6 000000010000
T 7 000000010000
T 8 000000000000
T 9 000000000000
T 10 000000000000
T 11 000000010000
T 12 111111111111
Table A5. Cross-matrix for the “topic–module” relation according to competency C 5 .
Table A5. Cross-matrix for the “topic–module” relation according to competency C 5 .
M 1 M 2 M 3 M 4 M 5 M 6 M 7 M 8 M 9 M 10 M 11 M 12
T 1 000001111111
T 2 000000000000
T 3 000001111111
T 4 000000000000
T 5 000000000000
T 6 000000010000
T 7 000000010000
T 8 000000000000
T 9 000000000000
T 10 000000000000
T 11 000000010000
T 12 000000010000
Table A6. Cross-matrix for the “topic–module” relation according to competency C 6 .
Table A6. Cross-matrix for the “topic–module” relation according to competency C 6 .
M 1 M 2 M 3 M 4 M 5 M 6 M 7 M 8 M 9 M 10 M 11 M 12
T 1 000000000000
T 2 000001111111
T 3 000000000000
T 4 000001111111
T 5 000001111111
T 6 000001111111
T 7 000001111111
T 8 000001111111
T 9 000001111111
T 10 000001111111
T 11 000001111111
T 12 000001111111
Table A7. Cross-matrix for the “topic–module” relation according to competency C 7 .
Table A7. Cross-matrix for the “topic–module” relation according to competency C 7 .
M 1 M 2 M 3 M 4 M 5 M 6 M 7 M 8 M 9 M 10 M 11 M 12
T 1 000001111011
T 2 000000000000
T 3 000001111011
T 4 000000000000
T 5 000000000000
T 6 000001111011
T 7 000001111011
T 8 000001111011
T 9 000001111011
T 10 000001111011
T 11 000001111011
T 12 000000000000
Table A8. Cross-matrix for the “topic–module” relation according to competency C 8 .
Table A8. Cross-matrix for the “topic–module” relation according to competency C 8 .
M 1 M 2 M 3 M 4 M 5 M 6 M 7 M 8 M 9 M 10 M 11 M 12
T 1 000001111100
T 2 000000000000
T 3 000001111011
T 4 000001111100
T 5 000000000000
T 6 000001111100
T 7 000001111100
T 8 000001111100
T 9 000001111100
T 10 000001111100
T 11 000001111100
T 12 000000000000
Table A9. Cross-matrix for the “topic–module” relation according to competency C 9 .
Table A9. Cross-matrix for the “topic–module” relation according to competency C 9 .
M 1 M 2 M 3 M 4 M 5 M 6 M 7 M 8 M 9 M 10 M 11 M 12
T 1 000000000000
T 2 000000000000
T 3 000000000000
T 4 000001111000
T 5 000000000000
T 6 000001111000
T 7 000001111000
T 8 000001111000
T 9 000001111000
T 10 000001111000
T 11 000001111000
T 12 000000000000
Table A10. Cross-matrix for the “topic–module” relation according to competency C 10 .
Table A10. Cross-matrix for the “topic–module” relation according to competency C 10 .
M 1 M 2 M 3 M 4 M 5 M 6 M 7 M 8 M 9 M 10 M 11 M 12
T 1 000000000000
T 2 000000000000
T 3 000000000000
T 4 000001111111
T 5 000000000000
T 6 000001111111
T 7 000001111111
T 8 000001111111
T 9 000001111111
T 10 000001111111
T 11 000001111111
T 12 000000000000
Table A11. Cross-matrix for the “topic–module” relation according to competency C 11 .
Table A11. Cross-matrix for the “topic–module” relation according to competency C 11 .
M 1 M 2 M 3 M 4 M 5 M 6 M 7 M 8 M 9 M 10 M 11 M 12
T 1 000000000000
T 2 000000000000
T 3 000000000000
T 4 000000000000
T 5 000000000000
T 6 111111111111
T 7 111111111111
T 8 111111101111
T 9 111111101111
T 10 111111101111
T 11 111111111111
T 12 000000010000
Table A12. Cross-matrix for the “topic–module” relation according to competency C 12 .
Table A12. Cross-matrix for the “topic–module” relation according to competency C 12 .
M 1 M 2 M 3 M 4 M 5 M 6 M 7 M 8 M 9 M 10 M 11 M 12
T 1 000000000000
T 2 000000000000
T 3 000000000000
T 4 000000000000
T 5 000000000000
T 6 000001101111
T 7 000001101111
T 8 000001101111
T 9 000001101111
T 10 000001101111
T 11 000001101111
T 12 000000000000

Appendix B. Example—Using the Tensor-Based Model in a Specific Area to Create an AAI Course

Here is an example of how educators in a specific area could utilize the tensor-based model, along with the competencies, topics, and modules, for a course on applied AI:
Course Title: Applied Artificial Intelligence: Bridging Theory and Practice
Description: This comprehensive course aims to equip learners with the necessary knowledge and skills to effectively apply AI techniques in various domains. Through a combination of theoretical concepts, practical applications, and hands-on exercises, participants will gain a deep understanding of AI fundamentals and learn how to develop AI-based solutions for real-world problems.
Example Scenario:
Educator’s Objective: Develop a module on “AI-based solutions for Healthcare” (Module 8) that aligns with the competencies and topics outlined in Table 6, Table 7 and Table 8.
  • Competencies Covered:
    • C 4 : Understand the ethical considerations surrounding AI systems in healthcare settings.
    • C 5 : Appreciate the breadth of machine learning methods applicable to healthcare analytics.
    • C 11 : Recognize the importance of data privacy and integrity in healthcare AI applications.
  • Topics Integrated:
    • T 6 : Machine learning I (overview and supervised learning).
    • T 7 : Machine learning II (unsupervised learning).
    • T 11 : Natural language processing.
    • T 12 : Robotics (for applications in medical robotics).
  • Module Content and Activities:
    • Introduction to Healthcare AI: Explore the role of AI in healthcare, emphasizing its potential to revolutionize patient care, diagnosis, and treatment.
    • Supervised Learning in Medical Data Analysis: Understand how supervised learning algorithms, such as logistic regression and decision trees, can be used to analyze medical datasets for predictive modeling and diagnosis.
    • Unsupervised Learning for Healthcare Insights: Delve into unsupervised learning techniques like clustering and dimensionality reduction to uncover patterns and relationships in healthcare data.
    • Natural Language Processing in Clinical Text: Learn how NLP algorithms process clinical notes, electronic health records, and medical literature to extract valuable insights and support decision making.
    • Robotics Applications in Healthcare: Explore the use of robotics in surgical procedures, rehabilitation therapy, and patient care, highlighting AI-driven innovations in medical robotics.
  • Hands-on Projects and Case Studies:
    • Diagnostic Decision Support System: Build a machine learning model that aids physicians in diagnosing medical conditions based on patients’ symptoms and diagnostic tests.
    • Healthcare Data Clustering: Apply unsupervised learning techniques to group similar patient profiles and identify patient cohorts for personalized treatment strategies.
    • Clinical Text Analysis: Develop an NLP pipeline to extract key information from clinical narratives, such as patient histories, treatment plans, and adverse events.
    • Robotic Surgery Simulation: Simulate a robotic surgical procedure using AI algorithms for precise instrument control and real-time feedback.
By structuring the module in alignment with the outlined competencies, topics, and learning objectives, educators can ensure that learners acquire the essential knowledge and skills needed to excel in applying AI in healthcare contexts.

References

  1. FAAI Job Hub—The Future is in Applied Artificial Intelligence 2022-1-PL01-KA220-HED-000088359. Available online: https://faai.ubb.edu.pl/ (accessed on 8 May 2024).
  2. Chen, C.; Ibekwe-SanJuan, F.; Hou, J. The structure and dynamics of cocitation clusters: A multiple-perspective cocitation analysis. J. Am. Soc. Inf. Sci. Technol. 2010, 61, 1386–1409. [Google Scholar] [CrossRef]
  3. Bini, F.; Pica, A.; Azzimonti, L.; Giusti, A.; Ruinelli, L.; Marinozzi, F.; Trimboli, P. Artificial Intelligence in Thyroid Field—A Comprehensive Review. Cancers 2021, 13, 4740. [Google Scholar] [CrossRef] [PubMed]
  4. Farahani, F.V.; Fiok, K.; Lahijanian, B.; Karwowski, W.; Douglas, P.K. Explainable AI: A review of applications to neuroimaging data. Front. Neurosci. 2022, 16, 906290. [Google Scholar] [CrossRef] [PubMed]
  5. Dogan, O.; Tiwari, S.; Jabbar, M.A.; Guggari, S. A systematic review on AI/ML approaches against COVID-19 outbreak. Complex Intell. Syst. 2021, 7, 2655–2678. [Google Scholar] [CrossRef] [PubMed]
  6. Kumar, V.; Singh, D.; Kaur, M.; Damaševičius, R. Overview of current state of research on the application of artificial intelligence techniques for COVID-19. PeerJ Comput. Sci. 2021, 7, e564. [Google Scholar] [CrossRef] [PubMed]
  7. Chang, Z.; Liu, S.; Xiong, X.; Cai, Z.; Tu, G. A Survey of Recent Advances in Edge-Computing-Powered Artificial Intelligence of Things. IEEE Internet Things J. 2021, 8, 13849–13875. [Google Scholar] [CrossRef]
  8. Naeem, M.; Rizvi, S.T.H.; Coronato, A. A Gentle Introduction to Reinforcement Learning and its Application in Different Fields. IEEE Access 2020, 8, 209320–209344. [Google Scholar] [CrossRef]
  9. Gupta, R.; Srivastava, D.; Sahu, M.; Tiwari, S.; Ambasta, R.K.; Kumar, P. Artificial intelligence to deep learning: Machine intelligence approach for drug discovery. Mol. Divers. 2021, 25, 1315–1360. [Google Scholar] [CrossRef] [PubMed]
  10. Zhao, J.; Fu, G. Artificial Intelligence-Based Family Health Education Public Service System. Front. Psychol. 2022, 13, 898107. [Google Scholar] [CrossRef]
  11. Bac, B.H.; Nguyen, H.; Thao, N.T.T.; Hanh, V.T.; Duyen, L.T.; Dung, N.T.; Du, N.K.; Hiep, N.H. Estimating heavy metals absorption efficiency in an aqueous solution using nanotube-type halloysite from weathered pegmatites and a novel Harris hawks optimization-based multiple layers perceptron neural network. Eng. Comput. 2021, 38, 4257–4272. [Google Scholar] [CrossRef]
  12. LeCun, Y.; Bengio, Y.; Hinton, G. Deep learning. Nature 2015, 521, 436–444. [Google Scholar] [CrossRef] [PubMed]
  13. Simonyan, K.; Zisserman, A. Very Deep Convolutional Networks for Large-Scale Image Recognition. arXiv 2014, arXiv:1409.1556. [Google Scholar]
  14. Mnih, V.; Kavukcuoglu, K.; Silver, D.; Rusu, A.A.; Veness, J.; Bellemare, M.G.; Graves, A.; Riedmiller, M.; Fidjeland, A.K.; Ostrovski, G.; et al. Human-level control through deep reinforcement learning. Nature 2015, 518, 529–533. [Google Scholar] [CrossRef] [PubMed]
  15. Goodfellow, I.; Bengio, Y.; Courville, A. Deep Learning; MIT Press: Cambridge, MA, USA, 2016. [Google Scholar]
  16. Schmidhuber, J. Deep learning in neural networks: An overview. Neural Netw. 2015, 61, 85–117. [Google Scholar] [CrossRef] [PubMed]
  17. Russakovsky, O.; Deng, J.; Su, H.; Krause, J.; Satheesh, S.; Ma, S.; Huang, Z.; Karpathy, A.; Khosla, A.; Bernstein, M.; et al. ImageNet Large Scale Visual Recognition Challenge. Int. J. Comput. Vis. 2015, 115, 211–252. [Google Scholar] [CrossRef]
  18. Krizhevsky, A.; Sutskever, I.; Hinton, G.E. ImageNet classification with deep convolutional neural networks. Commun. ACM 2017, 60, 84–90. [Google Scholar] [CrossRef]
  19. Silver, D.; Huang, A.; Maddison, C.J.; Guez, A.; Sifre, L.; van den Driessche, G.; Schrittwieser, J.; Antonoglou, I.; Panneershelvam, V.; Lanctot, M.; et al. Mastering the game of Go with deep neural networks and tree search. Nature 2016, 529, 484–489. [Google Scholar] [CrossRef] [PubMed]
  20. Ng, D.T.K.; Lee, M.; Tan, R.J.Y.; Hu, X.; Downie, J.S.; Chu, S.K.W. A review of AI teaching and learning from 2000 to 2020. Educ. Inf. Technol. 2022, 28, 8445–8501. [Google Scholar] [CrossRef]
  21. Chiu, T.K.F.; Meng, H.; Chai, C.S.; King, I.; Wong, S.; Yam, Y. Creation and Evaluation of a Pretertiary Artificial Intelligence (AI) Curriculum. IEEE Trans. Educ. 2022, 65, 30–39. [Google Scholar] [CrossRef]
  22. Allen, B.; McGough, A.S.; Devlin, M. Toward a Framework for Teaching Artificial Intelligence to a Higher Education Audience. ACM Trans. Comput. Educ. 2021, 22, 1–29. [Google Scholar] [CrossRef]
  23. Elmaleh, J.; Shankararaman, V. Improving student learning in an introductory programming course using flipped classroom and competency framework. In Proceedings of the 2017 IEEE Global Engineering Education Conference (EDUCON), Athens, Greece, 25–28 April 2017; pp. 49–55. [Google Scholar] [CrossRef]
  24. Ross, M.; Graves, C.A.; Campbell, J.W.; Kim, J.H. Using Support Vector Machines to Classify Student Attentiveness for the Development of Personalized Learning Systems. In Proceedings of the 2013 12th International Conference on Machine Learning and Applications, Miami, FL, USA, 4–7 December 2013; Volume 1, pp. 325–328. [Google Scholar] [CrossRef]
  25. Ullah, S.N. Examples of Authentic Assessments in Engineering Education. In Proceedings of the 2020 IEEE Global Engineering Education Conference (EDUCON), Porto, Portugal, 27–30 April 2020; pp. 894–897. [Google Scholar] [CrossRef]
  26. Ano, J.L.M.Z.; Solano, G.A.; Hernan, J.A.P.; Francisco, R.G. WARP: A Workflow-Aware Instructional Platform for Competency-Based Learning. In Proceedings of the 2019 10th International Conference on Information, Intelligence, Systems and Applications (IISA), Patras, Greece, 15–17 July 2019; pp. 1–4. [Google Scholar] [CrossRef]
  27. Raj, A.; Sharma, V.; Rani, S.; Singh, T.; Shanu, A.K.; Alkhayyat, A. Demystifying and Analysing Metaverse Towards Education 4.0. In Proceedings of the 2023 3rd International Conference on Innovative Practices in Technology and Management (ICIPTM), Uttar Pradesh, India, 22–24 February 2023; pp. 1–6. [Google Scholar] [CrossRef]
  28. Promoting Competency-Based Learning|Sertifier. Available online: https://sertifier.com/blog/promoting-competency-based-learning/ (accessed on 30 June 2023).
  29. Schumm, M.; Joseph, S.; Schroll-Decker, I.; Niemetz, M.; Mottok, J. Required competences in software engineering: Pair programming as an instrument for facilitating life-long learning. In Proceedings of the 2012 15th International Conference on Interactive Collaborative Learning (ICL), Villach, Austria, 26–28 September 2012; pp. 1–5. [Google Scholar] [CrossRef]
  30. Computing Competencies for Undergraduate Data Science Curricula. Available online: https://www.acm.org/binaries/content/assets/education/curricula-recommendations/dstf_ccdsc2021.pdf. (accessed on 5 July 2023).
  31. Chen, C. Visualising semantic spaces and author co-citation networks in digital libraries. Inf. Process. Manag. 1999, 35, 401–420. [Google Scholar] [CrossRef]
  32. Chen, C. Searching for intellectual turning points: Progressive knowledge domain visualization. Proc. Natl. Acad. Sci. USA 2004, 101, 5303–5310. [Google Scholar] [CrossRef] [PubMed]
  33. Zyoud, S.H.; Fuchs-Hanusch, D. A bibliometric-based survey on AHP and TOPSIS techniques. Expert Syst. Appl. 2017, 78, 158–181. [Google Scholar] [CrossRef]
  34. Raissi, M.; Perdikaris, P.; Karniadakis, G. Physics-informed neural networks: A deep learning framework for solving forward and inverse problems involving nonlinear partial differential equations. J. Comput. Phys. 2019, 378, 686–707. [Google Scholar] [CrossRef]
  35. Hinton, G.; Deng, L.; Yu, D.; Dahl, G.; rahman Mohamed, A.; Jaitly, N.; Senior, A.; Vanhoucke, V.; Nguyen, P.; Sainath, T.; et al. Deep Neural Networks for Acoustic Modeling in Speech Recognition: The Shared Views of Four Research Groups. IEEE Signal Process. Mag. 2012, 29, 82–97. [Google Scholar] [CrossRef]
Figure 1. Cluster plot of WoS publications throughout the 10 last years in response to a query concerning applied artificial intelligence.
Figure 1. Cluster plot of WoS publications throughout the 10 last years in response to a query concerning applied artificial intelligence.
Applsci 14 04107 g001
Figure 2. Flowchart for determining AAI course requirements.
Figure 2. Flowchart for determining AAI course requirements.
Applsci 14 04107 g002
Figure 3. Tensor mapping the relation “competency–topic–module”.
Figure 3. Tensor mapping the relation “competency–topic–module”.
Applsci 14 04107 g003
Figure 4. Job responsibility word cloud.
Figure 4. Job responsibility word cloud.
Applsci 14 04107 g004
Figure 5. Project goal word cloud.
Figure 5. Project goal word cloud.
Applsci 14 04107 g005
Figure 6. Project result word cloud.
Figure 6. Project result word cloud.
Applsci 14 04107 g006
Figure 7. Real case study objective word cloud.
Figure 7. Real case study objective word cloud.
Applsci 14 04107 g007
Figure 8. Model for decision making concerning competencies affected by AI and ML. Applsci 14 04107 i001 means AHP goals, Applsci 14 04107 i002 means AHP alternatives.
Figure 8. Model for decision making concerning competencies affected by AI and ML. Applsci 14 04107 i001 means AHP goals, Applsci 14 04107 i002 means AHP alternatives.
Applsci 14 04107 g008
Figure 9. Priorities for competencies affected by AI and ML: total results.
Figure 9. Priorities for competencies affected by AI and ML: total results.
Applsci 14 04107 g009
Figure 10. Priorities for competencies affected by AI and ML: the job market as the decision maker.
Figure 10. Priorities for competencies affected by AI and ML: the job market as the decision maker.
Applsci 14 04107 g010
Figure 11. Priorities for competencies affected by AI and ML: academics as decision makers.
Figure 11. Priorities for competencies affected by AI and ML: academics as decision makers.
Applsci 14 04107 g011
Figure 12. Priorities for competencies affected by AI and ML: students as the decision makers.
Figure 12. Priorities for competencies affected by AI and ML: students as the decision makers.
Applsci 14 04107 g012
Figure 13. Priorities for competencies affected by AI and ML: employers as the decision makers.
Figure 13. Priorities for competencies affected by AI and ML: employers as the decision makers.
Applsci 14 04107 g013
Figure 14. Model for decision making concerning programming languages relative to dedicated server or cloud solutions. Applsci 14 04107 i001 means AHP goals, Applsci 14 04107 i002 means AHP alternatives.
Figure 14. Model for decision making concerning programming languages relative to dedicated server or cloud solutions. Applsci 14 04107 i001 means AHP goals, Applsci 14 04107 i002 means AHP alternatives.
Applsci 14 04107 g014
Figure 15. Priorities for program languages relative to dedicated server or cloud solutions: total decision.
Figure 15. Priorities for program languages relative to dedicated server or cloud solutions: total decision.
Applsci 14 04107 g015
Figure 16. Priorities for program languages relative to a dedicated server or cloud solution: decision from the viewpoint of the job market.
Figure 16. Priorities for program languages relative to a dedicated server or cloud solution: decision from the viewpoint of the job market.
Applsci 14 04107 g016
Figure 17. Priorities for program languages relative to a dedicated server or cloud solution: the decision from the viewpoint of employers.
Figure 17. Priorities for program languages relative to a dedicated server or cloud solution: the decision from the viewpoint of employers.
Applsci 14 04107 g017
Figure 18. Priorities for program languages relative to a dedicated server or cloud solution: the decision from the viewpoint of good practice in AAI.
Figure 18. Priorities for program languages relative to a dedicated server or cloud solution: the decision from the viewpoint of good practice in AAI.
Applsci 14 04107 g018
Figure 19. Model for decision making with an AI model relative to classic or deep ML. Applsci 14 04107 i001 means AHP goals, Applsci 14 04107 i002 means AHP alternatives.
Figure 19. Model for decision making with an AI model relative to classic or deep ML. Applsci 14 04107 i001 means AHP goals, Applsci 14 04107 i002 means AHP alternatives.
Applsci 14 04107 g019
Figure 20. Model for decision making with an AI model relative to classic or deep ML: total decision.
Figure 20. Model for decision making with an AI model relative to classic or deep ML: total decision.
Applsci 14 04107 g020
Figure 21. Model for decision making with an AI model relative to classic or deep ML: decision due to job market requirements.
Figure 21. Model for decision making with an AI model relative to classic or deep ML: decision due to job market requirements.
Applsci 14 04107 g021
Figure 22. Model for decision making for an AI model relative to classic or deep ML: employer as a decision maker.
Figure 22. Model for decision making for an AI model relative to classic or deep ML: employer as a decision maker.
Applsci 14 04107 g022
Figure 23. Model for decision making for an AI model relative to classic or deep ML: decision from the viewpoint of good practice requirements.
Figure 23. Model for decision making for an AI model relative to classic or deep ML: decision from the viewpoint of good practice requirements.
Applsci 14 04107 g023
Table 1. The scope of AI problems according to a decreasing order of significance.
Table 1. The scope of AI problems according to a decreasing order of significance.
ScopePercentage
healthcare17.60%
ecology9.74%
cybersecurity8.99%
manufacturing7.49%
data processing5.24%
robotics4.87%
smart grid3.75%
finance3.75%
energetics3.75%
recommendation systems3.00%
agriculture3.00%
photo and video2.62%
face and body recognition2.25%
culture2.25%
chatbots2.25%
business intelligence2.25%
automotive2.25%
voice recognition1.87%
video processing1.87%
geolocation1.87%
education1.87%
road traffic1.50%
object detection1.50%
transport1.12%
search and recommendation1.12%
library0.75%
aviation and ocean transport0.75%
social network analytics0.37%
military0.37%
Table 2. Positions offered.
Table 2. Positions offered.
PositionPercentage
Data engineer25.68%
Data scientist22.97%
Data analyst10.81%
AI engineer10.81%
Other positions29.73%
Table 3. Machine learning problems following from job market requirements.
Table 3. Machine learning problems following from job market requirements.
TypePercentage
Classic ML77.03%
Deep ML63.51%
SciML28.38%
Other5.41%
Table 4. The most needed AI models on the job market.
Table 4. The most needed AI models on the job market.
ModelPercentage
Multilayer neural networks—MLPs67.57%
Rules (classification, associating)55.41%
Decision tree50%
Convolutional neural networks—CNNs45.95%
Recurrent neural networks—RNNs36.49%
Random forest35.14%
Encoder–decoder networks13.51%
U-NET10.81%
GRU4.05%
LSTM2.7%
Table 5. Key ML tasks in demand on the job market.
Table 5. Key ML tasks in demand on the job market.
TaskPercentage
Classification68.92%
Regression58.11%
Clusterization35.14%
Image classification28.38%
Image captioning22.97%
Natural language processing22.97%
Image segmentation22.97%
Speech recognition12.16%
Table 6. Competencies from AI and ML to be covered in the proposed course on applied AI.
Table 6. Competencies from AI and ML to be covered in the proposed course on applied AI.
DenotationCompetency
C 1 Describe major areas of AI, as well as contexts in which AI methods may be applied.
C 2 Represent information in logical formalism and apply relevant reasoning methods.
C 3 Represent information in probabilistic formalism and apply relevant reasoning methods.
C 4 Be aware of the wide range of ethical considerations concerning AI systems, as well as mechanisms to mitigate problems.
C 5 Recognize the breadth and utility of machine learning methods.
C 6 Compare and contrast machine learning methods.
C 7 Select appropriate (classes of) machine learning methods for specific problems.
C 8 Use appropriate training and testing methodologies when deploying machine learning algorithms.
C 9 Explain methods to mitigate the effects of overfitting and the course of dimensionality in the context of machine learning algorithms.
C 10 Identify an appropriate performance metric for evaluating machine learning algorithms/tools for a given problem.
C 11 Recognize problems related to algorithmic and data bias, as well as data privacy and integrity.
C 12 Debate the possible effects—both positive and negative—of decisions arising from machine learning conclusions.
Table 7. Topics from AI and ML to be covered in the proposed course on applied AI.
Table 7. Topics from AI and ML to be covered in the proposed course on applied AI.
DenotationTopic
T 1 Artificial intelligence—history and logic-based models
T 2 Knowledge representation and reasoning (probability-based)
T 3 AI planning and search strategies
T 4 Fuzzy logic and fuzzy control systems
T 5 Rule-based expert systems
T 6 Machine learning I (overview and supervised learning)
T 7 Machine learning II (unsupervised learning)
T 8 Deep neural networks—basics
T 9 Deep neural networks—advanced topics
T 10 Deep reinforcement learning
T 11 Natural language processing
T 12 Robotics
Table 8. Modules of the proposed course on AAI.
Table 8. Modules of the proposed course on AAI.
DenotationModule
M 1 Basic principles of the application of AI in science and in modern business solutions
M 2 Embeddable modules from IBM, Microsoft, Google, AWS, etc.
M 3 Conducting research related to the practical application of artificial intelligence
M 4 Building software applications using AI
M 5 Implementation of external AI modules in software applications
M 6 AI-based solutions for ecology
M 7 AI-based solutions for agriculture
M 8 AI-based solutions for healthcare
M 9 AI-based solutions for smart cities
M 10 AI-based solutions for industry
M 11 AI-based solutions for robotics
M 12 Application of other AI modules
Table 9. Cross-matrix for the “competency–topic” relation for the AAI course.
Table 9. Cross-matrix for the “competency–topic” relation for the AAI course.
T 1 T 2 T 3 T 4 T 5 T 6 T 7 T 8 T 9 T 10 T 11 T 12
C 1 100000000000
C 2 110000000000
C 3 010000010000
C 4 111111101111
C 5 000001111111
C 6 000001111111
C 7 000001111011
C 8 000001111100
C 9 000001101100
C 10 000001111000
C 11 111111101111
C 12 000001101111
Table 10. Cross-matrix for the “competency–module” relation to be implemented in the designed AAI course.
Table 10. Cross-matrix for the “competency–module” relation to be implemented in the designed AAI course.
M 1 M 2 M 3 M 4 M 5 M 6 M 7 M 8 M 9 M 10 M 11 M 12
C 1 111010000001
C 2 010010000001
C 3 010010000001
C 4 011010010001
C 5 101000010000
C 6 010111101111
C 7 101001101110
C 8 100101101110
C 9 000101101110
C 10 000101101110
C 11 000001111110
C 12 000001101110
Table 11. Required programming languages (the percentage was computed based on multiple-choice questions).
Table 11. Required programming languages (the percentage was computed based on multiple-choice questions).
LanguagePercentage
Python79.73%
R28.38%
C++25.68%
C#14.86%
Java12.16%
Table 12. Educational requirements for employees in the field of AAI.
Table 12. Educational requirements for employees in the field of AAI.
DegreePercentage
Bachelor’s degree—computer science-related field33.78%
Master’s degree—computer science-related field29.73%
No education level, skills only27.03%
Other9.46%
Disclaimer/Publisher’s Note: The statements, opinions and data contained in all publications are solely those of the individual author(s) and contributor(s) and not of MDPI and/or the editor(s). MDPI and/or the editor(s) disclaim responsibility for any injury to people or property resulting from any ideas, methods, instructions or products referred to in the content.

Share and Cite

MDPI and ACS Style

Martsenyuk, V.; Dimitrov, G.; Rancic, D.; Luptakova, I.D.; Jovancevic, I.; Bernas, M.; Klos-Witkowska, A.; Gancarczyk, T.; Kostadinova, I.; Mihaylova, E.; et al. Designing a Competency-Focused Course on Applied AI Based on Advanced System Research on Business Requirements. Appl. Sci. 2024, 14, 4107. https://doi.org/10.3390/app14104107

AMA Style

Martsenyuk V, Dimitrov G, Rancic D, Luptakova ID, Jovancevic I, Bernas M, Klos-Witkowska A, Gancarczyk T, Kostadinova I, Mihaylova E, et al. Designing a Competency-Focused Course on Applied AI Based on Advanced System Research on Business Requirements. Applied Sciences. 2024; 14(10):4107. https://doi.org/10.3390/app14104107

Chicago/Turabian Style

Martsenyuk, Vasyl, Georgi Dimitrov, Dejan Rancic, Iveta Dirgova Luptakova, Igor Jovancevic, Marcin Bernas, Aleksandra Klos-Witkowska, Tomasz Gancarczyk, Iva Kostadinova, Elizabet Mihaylova, and et al. 2024. "Designing a Competency-Focused Course on Applied AI Based on Advanced System Research on Business Requirements" Applied Sciences 14, no. 10: 4107. https://doi.org/10.3390/app14104107

APA Style

Martsenyuk, V., Dimitrov, G., Rancic, D., Luptakova, I. D., Jovancevic, I., Bernas, M., Klos-Witkowska, A., Gancarczyk, T., Kostadinova, I., Mihaylova, E., Stojanovic, D., Milojkovic, M., Pospichal, J., & Plamenac, A. (2024). Designing a Competency-Focused Course on Applied AI Based on Advanced System Research on Business Requirements. Applied Sciences, 14(10), 4107. https://doi.org/10.3390/app14104107

Note that from the first issue of 2016, this journal uses article numbers instead of page numbers. See further details here.

Article Metrics

Back to TopTop