PGDS-YOLOv8s: An Improved YOLOv8s Model for Object Detection in Fisheye Images
Abstract
:1. Introduction
2. Related Works
2.1. Cameras for Object Detection
2.2. Object Detection Methods
2.3. Current Issues in Object Detection for Fisheye Images
- The UAV-360 dataset is captured using a UAV-mounted fisheye camera, which contains 2045 equirectangular projection images converted from fisheye images. This dataset is beneficial to enhance the practical study of object detection in fisheye images.
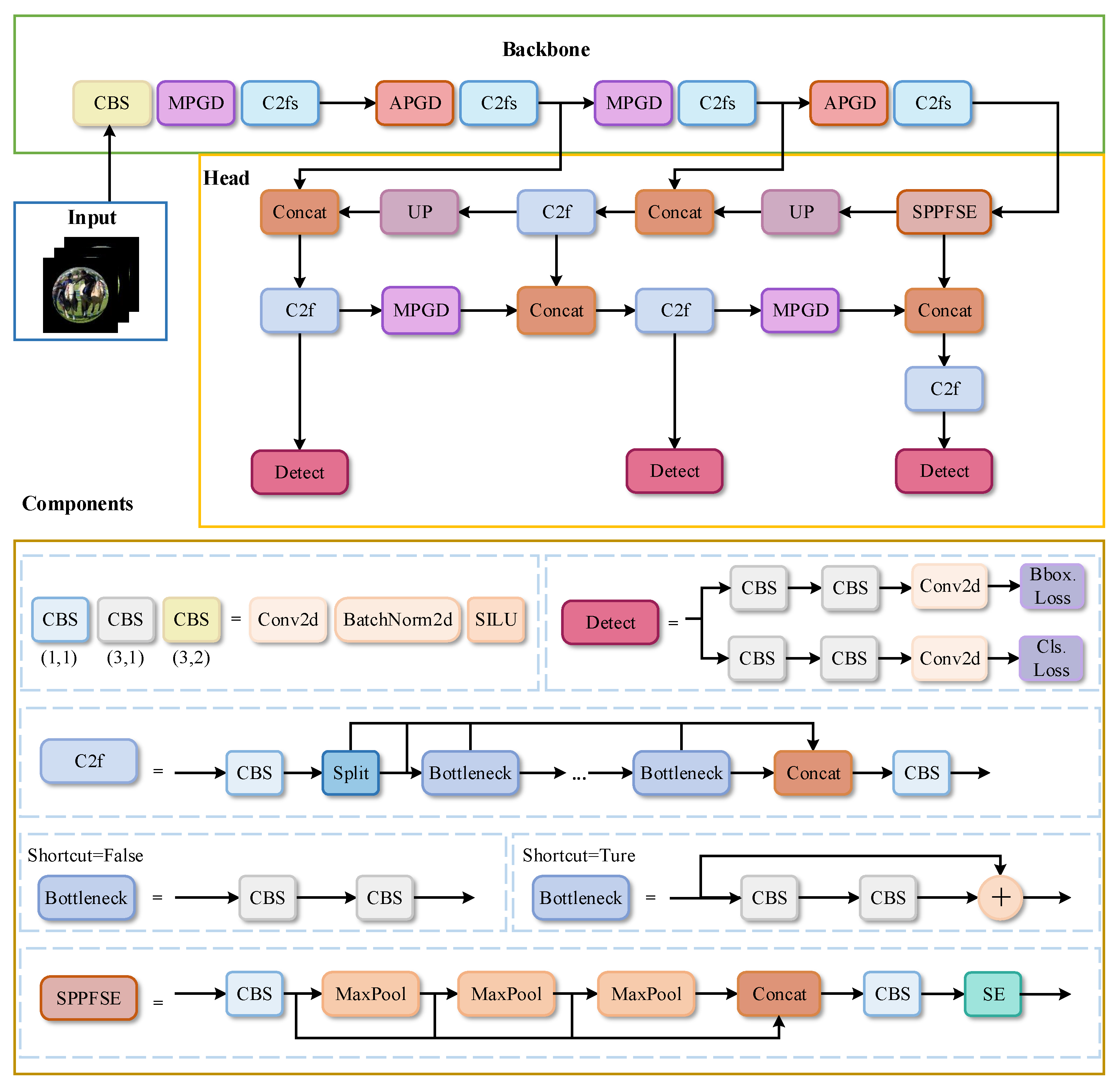
- Standard convolution makes it challenging to recognize the distorted and discontinuous objects in fisheye images, so two novel downsampling modules are proposed for the characteristics of fisheye images. The Max Pooling and Ghost’s Downsampling (MPGD) module effectively extracts the essential feature information of distorted and discontinuous objects. Meanwhile, the Average Pooling and Ghost’s Downsampling (APGD) module obtains rich global features and reduces the feature loss of distorted and discontinuous objects. In addition, compared to the convolutional layers in the downsampling stage of the original YOLOv8s, the two downsampling modules slightly reduce the parameters and computation of the model.
- The complex background information in fisheye images degrades object detection performance in fisheye images. The proposed C2fs module uses the Squeeze-and-Excitation (SE) block to model the interdependencies between channels and to obtain richer information about the feature gradient flow. The C2fs module provides a better understanding of the contextual information in fisheye images. Meanwhile, the SPPFSE module adds an SE block after Spatial Pyramid Pooling Fast (SPPF). It uses global information to selectively emphasize basic features, thus improving the model’s ability to capture distorted and discontinuous features.
- The proposed PGDS-YOLOv8s model is a lightweight network structure that applies the above-proposed modules to the YOLOv8s model. The PGDS-YOLOv8s model effectively solves the problem of missed and wrong detection of distorted and discontinuous objects and obtains excellent object detection performance in fisheye images.
3. Materials and Methods
3.1. Data Preparation
3.1.1. UAV-360 Dataset
3.1.2. VOC-360 Dataset
3.1.3. MS-COCO 2017 Dataset
3.2. The Proposed Approach
3.2.1. Novel Downsampling Modules
3.2.2. C2fs Module
3.3. Evaluation Metrics
4. Results
4.1. Implementation Details
4.2. Ablation Experiment
4.2.1. Comparison of Improved Model Results on the VOC-360 Dataset
4.2.2. Performance Comparison of Improved Models on the VOC-360 Dataset
4.3. Comparison with Several Advanced Models on the VOC-360 Dataset
4.4. Comparison with Several Advanced Methods on the UAV-360 Dataset
4.5. Improved Models’ Comparison on the MS-COCO 2017 Dataset
5. Discussion
6. Conclusions
Author Contributions
Funding
Institutional Review Board Statement
Informed Consent Statement
Data Availability Statement
Acknowledgments
Conflicts of Interest
References
- Song, J.; Yu, Z.; Qi, G.; Su, Q.; Xie, J.; Liu, W. UAV Image Small Object Detection Based on RSAD Algorithm. Appl. Sci. 2023, 13, 11524. [Google Scholar] [CrossRef]
- Mou, C.; Liu, T.; Zhu, C.; Cui, X. WAID: A Large-Scale Dataset for Wildlife Detection with Drones. Appl. Sci. 2023, 13, 10397. [Google Scholar] [CrossRef]
- Barmpoutis, P.; Stathaki, T.; Dimitropoulos, K.; Grammalidis, N. Early fire detection based on aerial 360-degree sensors, deep convolution neural networks and exploitation of fire dynamic textures. Remote Sens. 2020, 12, 3177. [Google Scholar] [CrossRef]
- Luo, C.; Yu, L.; Yan, J.; Li, Z.; Ren, P.; Bai, X.; Yang, E.; Liu, Y. Autonomous detection of damage to multiple steel surfaces from 360 panoramas using deep neural networks. Comput. Aided Civ. Infrastruct. Eng. 2021, 36, 1585–1599. [Google Scholar] [CrossRef]
- Gao, W.; Wang, K.; Ding, W.; Gao, F.; Qin, T.; Shen, S. Autonomous aerial robot using dual-fisheye cameras. J. Field Robot. 2020, 37, 497–514. [Google Scholar] [CrossRef]
- Yang, T.; Ren, Q.; Zhang, F.; Xie, B.; Ren, H.; Li, J.; Zhang, Y. Hybrid Camera Array-Based UAV Auto-Landing on Moving UGV in GPS-Denied Environment. Remote Sens. 2018, 10, 1829. [Google Scholar] [CrossRef]
- Kumar, V.R.; Yogamani, S.; Rashed, H.; Sitsu, G.; Witt, C.; Leang, I.; Milz, S.; Mäder, P. Omnidet: Surround view cameras based multi-task visual perception network for autonomous driving. IEEE Robot. Autom. Lett. 2021, 6, 2830–2837. [Google Scholar] [CrossRef]
- Cui, Z.; Heng, L.; Yeo, Y.C.; Geiger, A.; Pollefeys, M.; Sattler, T. Real-time dense mapping for self-driving vehicles using fisheye cameras. In Proceedings of the 2019 International Conference on Robotics and Automation (ICRA), Montreal, QC, Canada, 20–24 May 2019; pp. 6087–6093. [Google Scholar] [CrossRef]
- Billings, G.; Johnson-Roberson, M. SilhoNet-fisheye: Adaptation of a ROI based object pose estimation network to monocular fisheye images. IEEE Robot. Autom. Lett. 2020, 5, 4241–4248. [Google Scholar] [CrossRef]
- Roxas, M.; Oishi, T. Variational fisheye stereo. IEEE Robot. Autom. Lett. 2020, 5, 1303–1310. [Google Scholar] [CrossRef]
- Benseddik, H.E.; Morbidi, F.; Caron, G. PanoraMIS: An ultra-wide field of view image dataset for vision-based robot-motion estimation. Int. J. Robot. Res. 2020, 39, 1037–1051. [Google Scholar] [CrossRef]
- Itakura, K.; Hosoi, F. Automatic Tree Detection from Three-Dimensional Images Reconstructed from 360° Spherical Camera Using YOLO v2. Remote Sens. 2020, 12, 988. [Google Scholar] [CrossRef]
- Yang, L.; Hu, G.; Song, Y.; Li, G.; Xie, L. Intelligent video analysis: A Pedestrian trajectory extraction method for the whole indoor space without blind areas. Comput. Vis. Image Underst. 2020, 196, 102968. [Google Scholar] [CrossRef]
- Bertel, T.; Yuan, M.; Lindroos, R.; Richardt, C. Omniphotos: Casual 360 vr photography. ACM Trans. Graph. TOG 2020, 39, 1–12. [Google Scholar] [CrossRef]
- Zhou, Y.; Tian, L.; Zhu, C.; Jin, X.; Sun, Y. Video coding optimization for virtual reality 360-degree source. IEEE J. Sel. Top. Signal Process. 2019, 14, 118–129. [Google Scholar] [CrossRef]
- Geiger, A.; Lenz, P.; Stiller, C.; Urtasun, R. Vision meets robotics: The kitti dataset. Int. J. Robot. Res. 2013, 32, 1231–1237. [Google Scholar] [CrossRef]
- Mao, J.; Niu, M.; Jiang, C.; Liang, H.; Chen, J.; Liang, X.; Li, Y.; Ye, C.; Zhang, W.; Li, Z.; et al. One million scenes for autonomous driving: Once dataset. arXiv 2021, arXiv:2106.11037. [Google Scholar] [CrossRef]
- Naude, J.; Joubert, D. The Aerial Elephant Dataset: A New Public Benchmark for Aerial Object Detection. In Proceedings of the IEEE/CVF Conference on Computer Vision and Pattern Recognition Workshops, Long Beach, CA, USA, 16–17 June 2019; pp. 48–55. [Google Scholar]
- Maddern, W.; Pascoe, G.; Linegar, C.; Newman, P. 1 year, 1000 km: The oxford robotcar dataset. Int. J. Robot. Res. 2017, 36, 3–15. [Google Scholar] [CrossRef]
- Yogamani, S.; Hughes, C.; Horgan, J.; Sistu, G.; Varley, P.; O’Dea, D.; Uricár, M.; Milz, S.; Simon, M.; Amende, K.; et al. Woodscape: A multi-task, multi-camera fisheye dataset for autonomous driving. In Proceedings of the IEEE/CVF International Conference on Computer Vision, Long Beach, CA, USA, 16–17 June 2019; pp. 9308–9318. [Google Scholar]
- Chiang, S.H.; Wang, T.; Chen, Y.F. Efficient pedestrian detection in top-view fisheye images using compositions of perspective view patches. Image Vis. Comput. 2021, 105, 104069. [Google Scholar] [CrossRef]
- Chen, P.Y.; Hsieh, J.W.; Gochoo, M.; Wang, C.Y.; Liao, H.Y.M. Smaller object detection for real-time embedded traffic flow estimation using fish-eye cameras. In Proceedings of the 2019 IEEE International Conference on Image Processing (ICIP), Taipei, Taiwan, 22–25 September 2019; pp. 2956–2960. [Google Scholar] [CrossRef]
- Arsenali, B.; Viswanath, P.; Novosel, J. RotInvMTL: Rotation invariant MultiNet on fisheye images for autonomous driving applications. In Proceedings of the IEEE/CVF International Conference on Computer Vision Workshops, Seoul, Republic of Korea, 27–28 October 2019. [Google Scholar] [CrossRef]
- Wei, X.; Wei, Y.; Lu, X. RMDC: Rotation-mask deformable convolution for object detection in top-view fisheye cameras. Neurocomputing 2022, 504, 99–108. [Google Scholar] [CrossRef]
- Girshick, R.; Donahue, J.; Darrell, T.; Malik, J. Rich Feature Hierarchies for Accurate Object Detection and Semantic Segmentation. In Proceedings of the IEEE Conference on Computer Vision and Pattern Recognition (CVPR), Columbus, OH, USA, 23–28 June 2014. [Google Scholar]
- Girshick, R. Fast R-CNN. In Proceedings of the IEEE International Conference on Computer Vision (ICCV), Santiago, Chile, 7–13 December 2015. [Google Scholar]
- He, K.; Gkioxari, G.; Dollar, P.; Girshick, R. Mask R-CNN. In Proceedings of the IEEE International Conference on Computer Vision (ICCV), Venice, Italy, 22–29 October 2017. [Google Scholar] [CrossRef]
- Liu, W.; Anguelov, D.; Erhan, D.; Szegedy, C.; Reed, S.; Fu, C.Y.; Berg, A.C. Ssd: Single shot multibox detector. In Proceedings of the Computer Vision—ECCV 2016: 14th European Conference, Amsterdam, The Netherlands, 11–14 October 2016; Proceedings, Part I 14. Springer: Cham, Switzerland, 2016; pp. 21–37. [Google Scholar] [CrossRef]
- Redmon, J.; Divvala, S.; Girshick, R.; Farhadi, A. You only look once: Unified, real-time object detection. In Proceedings of the IEEE Conference on Computer Vision and Pattern Recognition, Las Vegas, NV, USA, 27–30 June 2016; pp. 779–788. [Google Scholar] [CrossRef]
- Redmon, J.; Farhadi, A. YOLO9000: Better, faster, stronger. In Proceedings of the IEEE Conference on Computer Vision and Pattern Recognition, Honolulu, HI, USA, 21–26 July 2017; pp. 7263–7271. [Google Scholar] [CrossRef]
- Redmon, J.; Farhadi, A. Yolov3: An incremental improvement. arXiv 2018, arXiv:1804.02767. [Google Scholar] [CrossRef]
- Bochkovskiy, A.; Wang, C.Y.; Liao, H.Y.M. Yolov4: Optimal speed and accuracy of object detection. arXiv 2020, arXiv:2004.10934. [Google Scholar] [CrossRef]
- Glenn, J. YOLOv5. Available online: https://github.com/ultralytics/yolov5 (accessed on 5 July 2023).
- Li, C.; Li, L.; Jiang, H.; Weng, K.; Geng, Y.; Li, L.; Ke, Z.; Li, Q.; Cheng, M.; Nie, W.; et al. YOLOv6: A single-stage object detection framework for industrial applications. arXiv 2022, arXiv:2209.02976. [Google Scholar] [CrossRef]
- Wang, C.Y.; Bochkovskiy, A.; Liao, H.Y.M. YOLOv7: Trainable bag-of-freebies sets new state-of-the-art for real-time object detectors. arXiv 2022, arXiv:2207.02696. [Google Scholar] [CrossRef]
- Glenn, J. YOLOv8. Available online: https://github.com/ultralytics/ultralytics (accessed on 10 March 2023).
- Ju, R.Y.; Cai, W. Fracture Detection in Pediatric Wrist Trauma X-ray Images Using YOLOv8 Algorithm. arXiv 2023, arXiv:2304.05071. [Google Scholar] [CrossRef]
- Zhai, X.; Huang, Z.; Li, T.; Liu, H.; Wang, S. YOLO-Drone: An Optimized YOLOv8 Network for Tiny UAV Object Detection. Electronics 2023, 12, 3664. [Google Scholar] [CrossRef]
- Fu, J.; Bajić, I.V.; Vaughan, R.G. Datasets for face and object detection in fisheye images. Data Brief 2019, 27, 104752. [Google Scholar] [CrossRef] [PubMed]
- Williams, T.; Li, R. Wavelet Pooling for Convolutional Neural Networks. In Proceedings of the International Conference on Learning Representations, Vancouver, BC, Canada, 30 April–3 May 2018; Available online: https://openreview.net/forum?id=rkhlb8lCZ (accessed on 17 November 2023).
- Han, K.; Wang, Y.; Tian, Q.; Guo, J.; Xu, C.; Xu, C. GhostNet: More Features From Cheap Operations. In Proceedings of the IEEE/CVF Conference on Computer Vision and Pattern Recognition (CVPR), Seattle, WA, USA, 13–19 June 2020. [Google Scholar] [CrossRef]
- Hu, J.; Shen, L.; Sun, G. Squeeze-and-Excitation Networks. In Proceedings of the IEEE Conference on Computer Vision and Pattern Recognition (CVPR), Salt Lake City, UT, USA, 18–23 June 2018. [Google Scholar] [CrossRef]
- Liu, C.; Yang, D.; Tang, L.; Zhou, X.; Deng, Y. A lightweight object detector based on spatial-coordinate self-attention for UAV aerial images. Remote Sens. 2023, 15, 83. [Google Scholar] [CrossRef]
- Kim, S.; Park, S.Y. Expandable Spherical Projection and Feature Concatenation Methods for Real-Time Road Object Detection Using Fisheye Image. Appl. Sci. 2022, 12, 2403. [Google Scholar] [CrossRef]
- Zhang, X.; Yang, D.; Song, T.; Ye, Y.; Zhou, J.; Song, Y. Classification and Object Detection of 360° Omnidirectional Images Based on Continuity-Distortion Processing and Attention Mechanism. Appl. Sci. 2022, 12, 12398. [Google Scholar] [CrossRef]
- Coors, B.; Condurache, A.P.; Geiger, A. Spherenet: Learning spherical representations for detection and classification in omnidirectional images. In Proceedings of the European Conference on Computer Vision (ECCV), Munich, Germany, 8–14 September 2018; pp. 518–533. [Google Scholar] [CrossRef]












| Methods | Lr | Params (M) | GFLOPs | Precision (%) | Recall (%) | mAP@0.5 (%) | mAP@0.5:0.95 (%) | FPS |
|---|---|---|---|---|---|---|---|---|
| YOLOv8s | 0.01 | 11.14 | 28.7 | 73.0 | 52.6 | 59.4 | 35.3 | 286 |
| YOLOv8s | 0.005 | 11.14 | 28.7 | 75.2 | 58.0 | 63.8 (+4.4) | 40.2 (+4.9) | 286 |
| YOLOv8s + MPGD + APGD | 0.005 | 10.79 | 28.5 | 82.6 | 72.0 | 78.7 (+19.3) | 62.4 (+27.1) | 256 |
| YOLOv8s + C2fs + SPPFSE | 0.005 | 11.14 | 28.7 | 80.8 | 65.5 | 72.8 (+13.4) | 51.4 (+16.1) | 286 |
| PGDS-YOLOv8s | 0.005 | 10.79 | 28.5 | 85.1 | 71.3 | 79.2 (+19.8) | 62.8 (+27.5) | 250 |
| Methods | Size | Params (M) | GFLOPs | mAP@0.5 (%) | mAP@0.5:0.95 (%) | FPS |
|---|---|---|---|---|---|---|
| YOLOv8s | 640 | 11.14 | 28.7 | 59.4 | 35.3 | 286 |
| YOLOv3-tiny | 640 | 8.71 | 13.1 | 57.7 | 27.2 | 476 |
| YOLOv5s | 640 | 7.07 | 16.1 | 63.9 | 34.3 | 357 |
| YOLOX-s | 640 | 8.95 | 26.8 | 73.2 | 52.4 | 193 |
| YOLOX-m | 640 | 25.29 | 73.79 | 78.0 | 60.2 | 91 |
| YOLOv6-S | 640 | 18.51 | 45.2 | 77.4 | 58.9 | 154 |
| YOLOv6-M | 640 | 34.82 | 85.67 | 78.9 | 61.1 | 107 |
| YOLOv7-tiny | 640 | 6.06 | 13.3 | 67.9 | 45.4 | 588 |
| YOLOv7 | 640 | 37.29 | 105.4 | 80.6 | 61.9 | 182 |
| YOLOv8m | 640 | 25.87 | 79.1 | 66.6 | 42.3 | 145 |
| PGDS-YOLOv8s | 640 | 10.79 | 28.5 | 79.2 | 62.8 | 250 |
| Methods | Precision (%) | Recall (%) | mAP@0.5 (%) | mAP@0.5:0.95 (%) | FPS |
|---|---|---|---|---|---|
| YOLOv8s | 86.6 | 79.9 | 87.1 | 57.7 | 189 |
| LCat | 83.2 | 78.6 | 84.6 | 48.9 | 127 |
| SCat | 84.9 | 82.1 | 87.0 | 55.2 | 119 |
| SLCat | 82.4 | 78.8 | 84.9 | 48.7 | 123 |
| YOLOv8s + ECDAB | 85.0 | 83.0 | 87.8 | 58.1 | 185 |
| YOLOv8s + SphereConv | 84.9 | 82.2 | 87.6 | 57.9 | 175 |
| YOLOv8s + MPGD+APGD | 87.4 | 81.1 | 88.7 | 60.2 | 208 |
| YOLOv8s + C2fs + SPPFSE | 85.5 | 83.7 | 89.0 | 60.5 | 169 |
| PGDS-YOLOv8s | 86.4 | 82.9 | 89.0 | 59.9 | 179 |
| Methods | Params (M) | GFLOPs | AP (%) | AP (%) | AP (%) | AP (%) | AP (%) | AP (%) | FPS |
|---|---|---|---|---|---|---|---|---|---|
| YOLOv8s | 11.16 | 28.7 | 42.1 | 58.4 | 45.9 | 22.9 | 46.7 | 58.0 | 303 |
| YOLOv8s + MPGD + APGD | 10.81 | 28.5 | 43.1 | 59.4 | 47.0 | 24.3 | 47.7 | 58.5 | 286 |
| YOLOv8s + C2fs + SPPFSE | 11.17 | 28.7 | 42.4 | 58.9 | 46.3 | 23.2 | 47.2 | 58.5 | 303 |
| PGDS-YOLOv8s | 10.81 | 28.5 | 43.5 | 60.1 | 47.1 | 25.4 | 47.8 | 59.7 | 294 |
Disclaimer/Publisher’s Note: The statements, opinions and data contained in all publications are solely those of the individual author(s) and contributor(s) and not of MDPI and/or the editor(s). MDPI and/or the editor(s) disclaim responsibility for any injury to people or property resulting from any ideas, methods, instructions or products referred to in the content. |
© 2023 by the authors. Licensee MDPI, Basel, Switzerland. This article is an open access article distributed under the terms and conditions of the Creative Commons Attribution (CC BY) license (https://creativecommons.org/licenses/by/4.0/).
Share and Cite
Yang, D.; Zhou, J.; Song, T.; Zhang, X.; Song, Y. PGDS-YOLOv8s: An Improved YOLOv8s Model for Object Detection in Fisheye Images. Appl. Sci. 2024, 14, 44. https://doi.org/10.3390/app14010044
Yang D, Zhou J, Song T, Zhang X, Song Y. PGDS-YOLOv8s: An Improved YOLOv8s Model for Object Detection in Fisheye Images. Applied Sciences. 2024; 14(1):44. https://doi.org/10.3390/app14010044
Chicago/Turabian StyleYang, Degang, Jie Zhou, Tingting Song, Xin Zhang, and Yingze Song. 2024. "PGDS-YOLOv8s: An Improved YOLOv8s Model for Object Detection in Fisheye Images" Applied Sciences 14, no. 1: 44. https://doi.org/10.3390/app14010044
APA StyleYang, D., Zhou, J., Song, T., Zhang, X., & Song, Y. (2024). PGDS-YOLOv8s: An Improved YOLOv8s Model for Object Detection in Fisheye Images. Applied Sciences, 14(1), 44. https://doi.org/10.3390/app14010044

