Automatic Configuration of an Order as an Integral Part of a Cyber-Physical System in a Manufacturing Operating According to Mass-Customisation Strategy
Abstract
1. Introduction
2. Materials and Methods
2.1. Design Methodology
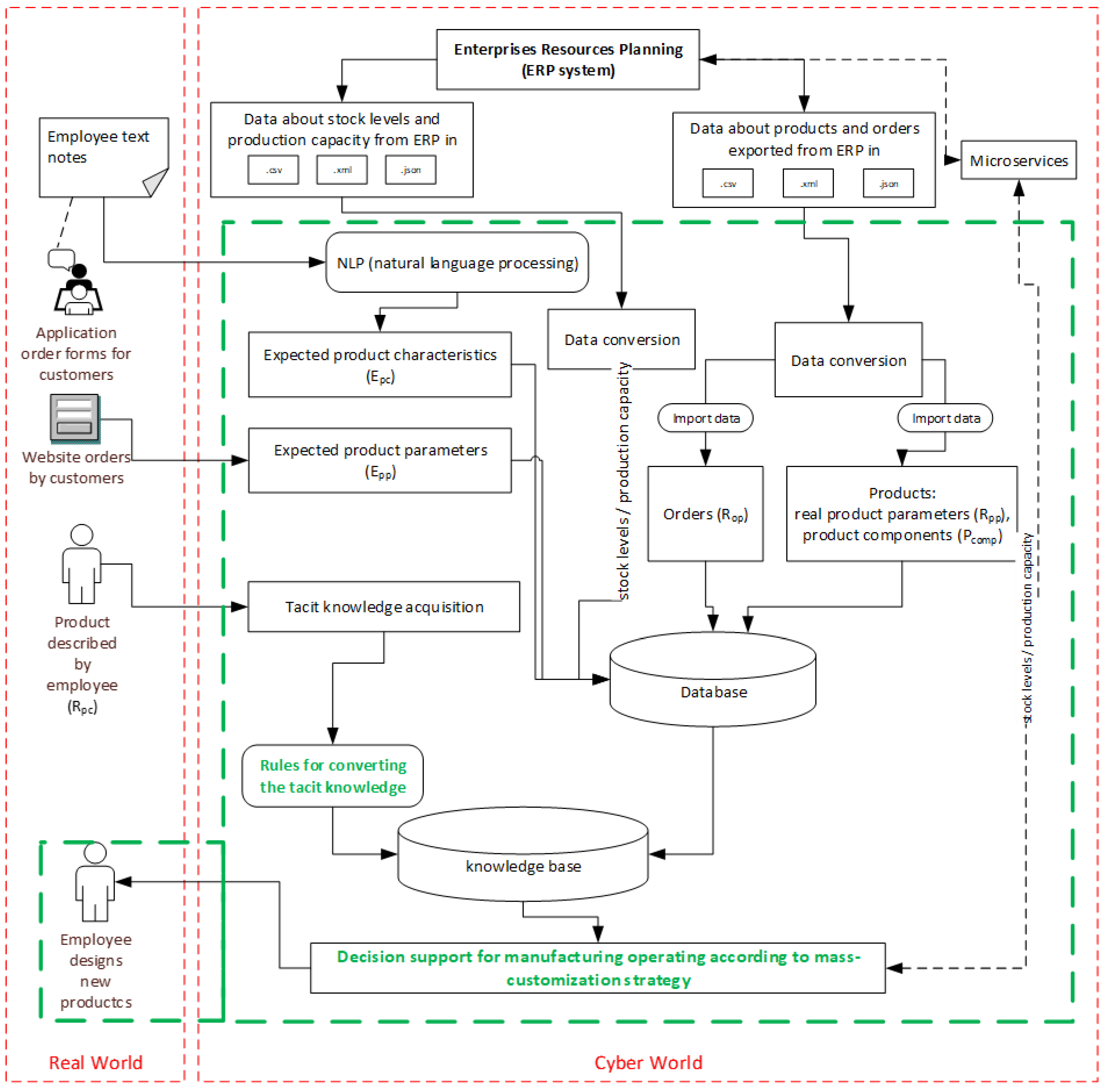
2.2. An Overview of Automatic Customised Order Configuration as an Integral Part of a CPS for Manufacturing Processes Operating According to the Mass-Customisation Strategy
- sourceType—the type of attribute, parameter, or characteristic that is verified in the rule;
- sourceName—the name of this attribute;
- value—the attribute value being checked;
- targetType—the type of target attribute, parameter, or characteristic affected by the value;
- targetName—the name of the target attribute;
- impact—affects the value of the target attribute.
2.3. A Real Case Study
2.4. Collected Data
- Dimensions—width [width], length [length], height [height], and the actual physical area [actual area]. This parameter is important if the product does not have a rectangular shape, for example, if it is a trapezoid or triangle. In such a case, the value of this parameter corresponds to the area of the rectangle into which this shape could be entered. The actual surface of the product, including its shape, is [material area];
- Weight [weight]—due to the specificity of the purpose of the product, one of the key parameters of mattresses is their weight. The mass of the product is the sum of the masses of all the layers that make up the product and, possibly, add-ons, such as locks, handles, etc.;
- Time—the total time needed to produce the product [total time] and the picking time [picking time]; all layers, for the purposes of subsequent analyses, are distinguished independently therein;
- Costs—the total cost of production consists of the sum of the costs of all layers of the material [cost of items], total time cost [total time cost], and additional costs [additional costs];
- Prices—the value [min. price] is the price including the actual total cost and the assumed margin, while the [final price] is the final sale price agreed with the customer.
- Each of the components of the product is related to the product itself [ProductId] and the material or additive from which it is made [MaterialId];
- In the case of the manufacturing of mattresses, the individual components correspond to their layers. The material layer is described by its actual surface area [actual layer area], the actual material used in making it [actual area of the layer of material], depending on the width of the material supplied, the height of the resulting layer [layer height], and its actual weight [actual weight of the layer], while the dimensions of the layer are defined by the dimensions of the product itself, as in the case of the thickness and weight of the layer, which affect the parameters of the final product;
- On the basis of the actual amount of material consumed per layer, its material cost can be determined [actual cost of the layer].
3. Research Results
3.1. Knowledge Base
3.2. An Algorithm for the Automatic Configuration of an Order as an Integral Part of a Cyber-Physical System
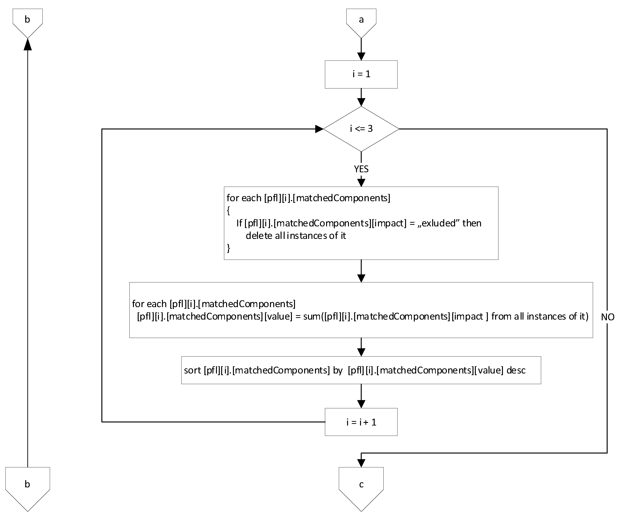
3.2.1. Stage One
- For each of the functional layers pfli, where i ∈ {1,2,3} do
- 1.1.
- For each epcj where j ∈ N do
- 1.1.1.
- Find in [knowledgeBaze] the rules, that [targetType] has value „productCharacteristic”, and [targetName] has value epcj.name.
- 1.1.2.
- For each found in 1.1.1 rule, remember in [pfl][i].[matchedComponents], [knowledgeBaze][sourceName] and [knowledgeBaze][impact]
3.2.2. Stage Two
- 2.
- For each of the functional layers pfli, where i ∈ {1,2,3} do
- 2.1.
- Browse [pfl][i].[matchedComponents] and check if [pfl][i].[matchedComponents] [impact] is not equal „excluded”. If it is, remove all occurrences of it from the list.
- 2.2.
- For each item in [pfli].[matchedComponents] determine the final match value [value] summing up [impact] each of his occurrences, assuming that:
- 2.2.1.
- value „negative” corresponds to the value −1,
- 2.2.2.
- value „positive” corresponds to the value 1,
- 2.2.3.
- value „very positive” corresponds to the value 2.
- 2.3.
- Sort [pfl][i].[matchedComponents] in descending order relative to [value]
3.2.3. Stage Three
- 3.
- If, for each of the functional layers pfl1…pfl3 number of components in [matchedComponents] > 0 then
- 3.1.
- Select a product configuration pconf, where each functional layer contains the component with the largest [value] in the appropriate pfl.
- 3.2.
- For each of the functional layers pfli, where i ∈ {1,2,3} do
- 3.2.1.
- Determine the actual layer parameters for the currently selected component:
- if i = 1 (cover) then
- rpp4 (actual area of the layer) = (2 * epp4 (expected area of the product)) + (pc (product circumference) * epp2 (expected height of the product))
- else
- rpp4 = epp4
- 3.2.1.1.
- rflip1 (actual weight of the layer) = rpp4 * rcup1 (actual unit mass of a component)
- 3.2.1.2.
- pflip2 (actual height of the layer) = rcp2 (actual height of the component)
- 3.2.1.3.
- pflip3 (actual cost of the layer) = rpp4 * rcup3 (actual unit cost of a component)
- 3.3.
- Calculate
- 3.3.1.
- rpp1 (actual weight of the product) = pfl1p1 + pfl2p1 + pfl3p1
- 3.3.2.
- rpp2 (actual height of the product) = pfl1p2 + pfl2p2 + pfl3p2
- 3.3.3.
- rpp3 (actual cost of the product) = pfl1p3 + pfl2p3 + pfl3p3
- 3.4.
- If rpp1 > epp1 (actual mass of the proposed configuration is greater than expected)
- 3.4.1.
- Find out which of the layers has the most unchecked components and take the next one from [matchedComponents] this layer, which rcup1 is less than rcup1 actual one, and at the same time rcp2 and rcup3 are not greater than its current values.
- 3.4.2.
- If it hasn’t checked all components yet, go back to 3.2
- 3.5.
- If still rpp1 > epp1 then go to point 4
- 3.6.
- If rpp2 > epp2 (actual height of the proposed configuration is greater than expected) then do the same as in 3.4, take into account rcup1 and rcup3
- 3.7.
- If rpp3 > epp3 (actual cost of the proposed configuration is greater than expected) then do the same as in 3.4, take into account rcup1 and rcp2
3.2.4. Stage Four
- 4.
- If (rpp1 <= epp1) and (rpp2 <= epp2) and (rpp3 <= epp3) then
- 5.
- else
- 6.
- IF answer == YES then
- 7.
- else
4. Discussion
5. Conclusions and Managerial Implications
Author Contributions
Funding
Institutional Review Board Statement
Informed Consent Statement
Data Availability Statement
Conflicts of Interest
Appendix A
| input data: |
| [productn], [expectedDeliveryTime], [expectedFinalPrice] |
| initial assumption: |
| [result] = [nonDefined] |
| [availabilityOfComponents] = [TRUE] |
| for each [component] [in] [productn] |
| { |
| let [componentInventory] = [quantityFfTheComponentInStock] − [componentInventory_productsInProgress] |
| if ([componentInventory] <= 0) { |
| if ([componentDeliveryDate] > [expectedLeadTime]) |
| { |
| [availabilityOfComponents] = [FALSE] |
| } |
| } |
| } |
| if ([availabilityOfComponents] == [TRUE]) { |
| if ([possibleProductionDate] <= [executionTime])) |
| { |
| if ([currentProductionCost] <= [expectedFinalPrice]){ |
| [result] = [product], [expectedLeadTime], [expectedFinalPrice] |
| } |
| else { |
| [result] = [product], [expectedLeadTime], [currentProductionCost] |
| } |
| } |
| else { |
| if ([currentProductionCost] <= [expectedFinalPrice]) { |
| [result] = [product], [possibleProductionDate], [expectedFinalPrice] |
| } |
| else { |
| [result] = [product], [possibleProductionDate], [currentProductionCost] |
| } |
| } |
| } |
| if ([result] == [nonDefined]){ |
| prepare [listOfProductsThatCanBeMadeOnTimeAndPrice] |
| delete from [listOfProductsThatCanBeMadeOnTimeAndPrice] which |rpp1, rpp2, … rppn| are different [product |rpp1, rpp2, … rppn|] |
| if (length(listOfProductsThatCanBeMadeOnTimeAndPrice) > 0) { |
| find productx from [listOfProductsThatCanBeMadeOnTimeAndPrice] element which |rpc1, rpc2, … rpcn| is most similar to [product |rpc1, rpc2, … rpcn|] |
| [result] = [productx], [expectedLeadTime], [expectedFinalPrice] |
| } |
| } |
| if ([wynik] == [nonDefined]) { |
| [result] = [No order fulfillment] |
| } |
| output data: |
| [result] |
Appendix B
| Input data: |
| [product, |epp1, epp2, … eppn|, |wepp1, wepp2, … weppn|, | epc1, epc2, … epcm |, |wepc1, wepc2, … wepcm |], |
| where weppn—the significance level (weight) of the expected product parameter, wepcn significance level (weight) of the expected characteristics of the product, |
| initial assumption: |
| [result] = [nonDefined] |
| for each [producti] in [collectionOfPreviouslyProducedProducts]{ |
| [attributesRequiredMatched] = [TRUE] |
| for j from 1 to [numberOfParameters|weppj == 2]{ |
| if ([producti, |rppj|] <> [product, |eppj|]){ |
| [attributesRequiredMatched] = [FALSE] |
| } |
| } |
| for j from 1 to [numberOfParameters|wepcj == 2]{ |
| if ([producti, |rpcj|] <> [product, |epcj|]){ |
| [attributesRequiredMatched] = [FALSE] |
| } |
| } |
| if [attributesRequiredMatched] == [TRUE]{ |
| [result][i] = [producti] |
| } |
| } |
| for i from 1 to length(result) { |
| for j from 1 to [numberOfParameters|weppj == 1]{ |
| result[i][distanceFromThePattern] += [product, |eppj|] − result[i,|rppj|] |
| } |
| for j from 1 to [numberOfParameters|wepcj == 1]{ |
| result[i][ distanceFromThePattern] += [product, |epcj|] − result[i,|rpcj|] |
| } |
| } |
| sort [result] decreasing by [result][ distanceFromThePattern] |
| output data: |
| [result] |
References
- Fathi, M.; Ghobakhloo, A. Enabling Mass Customization and Manufacturing Sustainability in Industry 4.0 Context: A Novel Heuristic Algorithm for in-Plant Material Supply Optimization. Sustainability 2020, 12, 6669. [Google Scholar] [CrossRef]
- Pędzik, M.; Bednarz, J.; Kwidziński, Z.; Rogoziński, T.; Smardzewski, J. The Idea of Mass Customization in the Door Industry Using the Example of the Company Porta KMI Poland. Sustainability 2020, 12, 3788. [Google Scholar] [CrossRef]
- Yinan, Q.; Zhigang, M.; Min, Z.; Hangfei, G. Manufacturing practices and servitization: The role of mass customization and product innovation capabilities. Int. J. Prod. Econ. 2020, 228, 107747. [Google Scholar]
- Turnera, F.; Merleb, A.; Gotteland, D. Enhancing consumer value of the co-design experience in mass customization. J. Bus. Res. 2020, 117, 473–483. [Google Scholar] [CrossRef]
- Parto, M.; Urbina Coronado, P.D.; Saldana, C.; Kurfess, T. Cyber-Physical System Implementation for Manufacturing With Analytics in the Cloud Layer. J. Comput. Inf. Sci. Eng. 2022, 22, 011011. [Google Scholar] [CrossRef]
- Yi, W.; Hai-Shu, M.; Jing-Hui, Y.; Ke-Sheng, W. Industry 4.0: A way from mass customization to mass personalization production. Adv. Manuf. 2017, 5, 311–320. [Google Scholar]
- Lee, J.; Kao, H.; Yang, S. Service innovation and smart analytics for Industry 4.0 and big data environment. Procedia CIRP 2014, 16, 3–8. [Google Scholar] [CrossRef]
- Szozda, N. Industry 4.0 And Its Impact On The Functioning Of Supply Chains. LogForum 2017, 13, 401–414. [Google Scholar] [CrossRef]
- Fathi, M.; Syberfeldt, A.; Ghobakhloo, M.; Eskandari, H. An optimization model for material supply scheduling at mixed-model assembly lines. Procedia Cirp 2018, 72, 1258–1263. [Google Scholar] [CrossRef]
- Xu, Y.; Thomassey, S.; Zeng, X. Machine learning-based marker length estimation for garment mass customization. Int. J. Adv. Manuf. Technol. 2021, 113, 3361–3376. [Google Scholar] [CrossRef]
- Morgana, J.; Halton, M.; Qiao, Y.; Breslin, J.G. Industry 4.0 smart reconfigurable manufacturing machines. J. Manuf. Syst. 2021, 59, 481–506. [Google Scholar] [CrossRef]
- Gürdür, D.; Asplund, F. A systematic review to merge discourses: Interoperability, integration and cyber-physical systems. J. Ind. Inf. Integr. 2018, 9, 14–23. [Google Scholar] [CrossRef]
- Chen, G.; Wang, P.; Feng, B.; Li, Y.; Liu, D. The framework design of smart factory in discrete manufacturing industry based on cyber-physical system. Int. J. Comput. Integr. Manuf. 2020, 33, 79–101. [Google Scholar] [CrossRef]
- Torn, I.A.R.; Vaneker, T.H.J. Mass Personalization with Industry 4.0 by SMEs: A Concept for Collaborative Networks. Procedia Manuf. 2019, 28, 135–141. [Google Scholar] [CrossRef]
- Li, L.; Mao, C.; Sun, H.; Yuan, Y.; Lei, B. Digital Twin Driven Green Performance Evaluation Methodology of Intelligent Manufacturing: Hybrid Model Based on Fuzzy Rough-Sets AHP, Multistage Weight Synthesis, and PROMETHEE II. Complexity 2020, 2020, 3853925. [Google Scholar] [CrossRef]
- Duarte, S.; Cruz-Machado, V. Exploring Linkages Between Lean and Green Supply Chain and the Industry 4.0. In Proceedings of the Eleventh International Conference on Management Science and Engineering Management, Melbourne, Australia, 1–14 August 2018; Lecture Notes on Multidisciplinary Industrial Engineering. Xu, J., Ed.; Springer International Publishing AG: Cham, Switzerland, 2018. [Google Scholar]
- Boër, C.R.; Pedrazzoli, P.; Bettoni, A.; Sorlini, M. Mass Customization and Sustainability; Springer: London, UK, 2013. [Google Scholar]
- Tu, M.; Lim, M.K.; Yang, M.F. IoT-based production logistics and supply chain system–Part 2. IoT-based cyber-physical system: A framework and evaluation. Ind. Manag. Data Syst. 2018, 118, 96–125. [Google Scholar] [CrossRef]
- Sievänen, M.; Heiskala, M.; Tiihonen, J.; Paloheimo, K.S.; Siirilä, T. Analyzing service mass customization business models. In Proceedings of the 4th International Conference on Mass Customization and Personalization in Central Europe (MCP-CE 2010), Novi Sad, Serbia, 22–24 September 2010; pp. 72–78. [Google Scholar]
- Schuh, G. Digital Connected Production; Werkzeugmaschinenlabor WZL der RWTH Aachen, Fraunhofer-Institut für Produktionstechnologie: Aachen, Germany, 2017. [Google Scholar]
- Schuh, G.; Boos, W.; Kelzenberg, C. Industrie 4.0: Implement It! In Ein Leitfaden zur Erfolgreichen Implementierung von Industrie 4.0-Lösungen; Werkzeugmaschinenlabor WZL der RWTH: Aachen, Germany, 2018. [Google Scholar]
- Śliwa, M.; Patalas-Maliszewska, J. A strategic knowledge map for the research and development department in a manufacturing company. Found. Manag. 2016, 8, 151–166. [Google Scholar] [CrossRef]
- Thibbotuwawa, A.; Bocewicz, G.; Nielsen, P.; Banaszak, Z. Planning deliveries with UAV routing under weather forecast and energy consumption constraints. IFAC-PapersOnLine 2019, 52, 820–825. [Google Scholar] [CrossRef]
- Semwal, T.; Faiz, I. Cyber-Physical Systems Solutions to Pandemic Challenges; CRC Press: Boca Raton, FL, USA, 2022. [Google Scholar]
- Yetis, H.; Karakose, M.; Baygin, N. Blockchain-based mass customization framework using optimized production management for industry 4.0 applications. Eng. Sci. Technol. Int. J. 2022, 36, 101151. [Google Scholar] [CrossRef]
- Espinoza Pérez, A.T.; Rossit, D.A.; Tohmé, F.; Vásquez, Ó.C. Mass customized/personalized manufacturing in Industry 4.0 and blockchain: Research challenges, main problems, and the design of an information architecture. Inf. Fusion 2022, 79, 44–57. [Google Scholar] [CrossRef]
- Suvarna, M.; Yap, K.S.; Yang, W.; Li, J.; Ng, Y.T.; Wang, X. Cyber–Physical Production Systems for Data-Driven, Decentralized, and Secure Manufacturing—A Perspective. Engineering 2021, 7, 1212–1223. [Google Scholar] [CrossRef]
- Lee, C.H.; Chen, C.H.; Lin, C.; Li, F.; Zhao, X. Developing a Quick Response Product Configuration System under Industry 4.0 Based on Customer Requirement Modelling and Optimization Method. Appl. Sci. 2019, 9, 5004. [Google Scholar] [CrossRef]
- Ryalat, M.; ElMoaqet, H.; AlFaouri, M. Design of a Smart Factory Based on Cyber-Physical Systems and Internet of Things towards Industry 4.0. Appl. Sci. 2023, 13, 2156. [Google Scholar] [CrossRef]
- Radanliev, P.; De Roure, D.; Van Kleek, M.; Santos, O.; Ani, U. Artificial intelligence in cyber physical systems. AI Soc. 2021, 36, 783–796. [Google Scholar] [CrossRef]
- Putnik, G.D.; Shah, V.; Putnik, Z.; Ferreira, L. Machine Learning in Cyber-Physical Systems and manufacturing singularity—It does not mean total automation, human is still in the centre: Part II—In-CPS and a view from community on Industry 4.0 impact on society. J. Mach. Eng. 2021, 21, 133–153. [Google Scholar] [CrossRef]
- Groshev, M.; Guimarães, C.; Martín-Pérez, J.; De la Oliva, A. Toward Intelligent Cyber-Physical Systems: Digital Twin Meets Artificial Intelligence. IEEE Commun. Mag. 2021, 59, 14–20. [Google Scholar] [CrossRef]
- Veith, E.M.; Fischer, L.; Tröschel, M.; Nieße, A. Analyzing Cyber-Physical Systems from the Perspective of Artificial Intelligence. In Proceedings of the AIRC ’19: Proceedings of the 2019 International Conference on Artificial Intelligence, Robotics and Control, Cairo, Egypt, 14–16 December 2019; pp. 85–95. [Google Scholar]
- Tran, N.-H.; Park, H.-S.; Nguyen, Q.-V.; Hoang, T.-D. Development of a Smart Cyber-Physical Manufacturing System in the Industry 4.0 Context. Appl. Sci. 2019, 9, 3325. [Google Scholar] [CrossRef]
- Casadei, R.; Pianini, D.; Viroli, M.; Weyns, D. Digital Twins, Virtual Devices, and Augmentations for Self-Organising Cyber-Physical Collectives. Appl. Sci. 2022, 12, 349. [Google Scholar] [CrossRef]
- Peron, M.; Sgarbossa, F.; Strandhagen, J.O. Decision support model for implementing assistive technologies in assembly activities: A case study. Int. J. Prod. Res. 2022, 60, 1341–1367. [Google Scholar] [CrossRef]















| Reference Paper | Knowledge Base | Applied I4.0 Technologies | Decision Support Regarding Automatic Completion of Customised Orders |
|---|---|---|---|
| [6] | Parameters of a personalised product | Artificial Intelligence tools | Giving the opportunity to move the production process into distribution, which means increasing the possibility of the individualisation of supplied products |
| [7] | Centralised storage of data and their processing, and communication or transfer of information | Cloud technologies | Allowing for checking availability and the feasibility of customer orders by allowing machines to communicate with each other in order to deliver personalised products as quickly as possible while supporting the customisation of products by centralising management |
| [8] | Collected data directly from sold products | Artificial Intelligence tools | Forecasting and planning the demand for products |
| [24] | Centralised storage of data and their processing, and communication or transfer of information | Internet of Things | Various electronic devices are connected to the global network and can exchange data regarding customer preferences and can optimise the production process with each other without human intervention |
| [25] | Data about the order and the production process | Blockchain and Internet of Things | Decision support mechanism for customers, and data persistence, traceability, transparency, and reliability |
| [26] | Information on customer specifications and data from the production process | Blockchain | Generating a plan for mass-customised production systems to fulfil the demand, deepening the interoperability of the system |
| [27] | Data about manufacturers, suppliers, and consumers | Blockchain, big data, Cloud computing, Artificial Intelligence tools, and Internet of Things | Data flow between consumption and production allowing flexibility between manufacturing resources and the mass-customised production processes |
| [28] | Engineering characteristics definition and customer requirements | Big data and a Kano questionnaire optimisation function | Quick response product configuration system |
| This article | Customer preferences, integrated specialist knowledge, and data from the ERP (Enterprise Resource Planning) system | ERP systems, Natural Language Processing, rules for converting specialist knowledge, and an algorithm for the automatic completion of orders | Attendance in verifying the feasibility of the order tailored to the needs of the customer in relation to the production capacity of the company and the parameters of the raw materials used for mass-customisation production |
Disclaimer/Publisher’s Note: The statements, opinions and data contained in all publications are solely those of the individual author(s) and contributor(s) and not of MDPI and/or the editor(s). MDPI and/or the editor(s) disclaim responsibility for any injury to people or property resulting from any ideas, methods, instructions or products referred to in the content. |
© 2023 by the authors. Licensee MDPI, Basel, Switzerland. This article is an open access article distributed under the terms and conditions of the Creative Commons Attribution (CC BY) license (https://creativecommons.org/licenses/by/4.0/).
Share and Cite
Dudek, A.; Patalas-Maliszewska, J.; Kowalczewska, K. Automatic Configuration of an Order as an Integral Part of a Cyber-Physical System in a Manufacturing Operating According to Mass-Customisation Strategy. Appl. Sci. 2023, 13, 2499. https://doi.org/10.3390/app13042499
Dudek A, Patalas-Maliszewska J, Kowalczewska K. Automatic Configuration of an Order as an Integral Part of a Cyber-Physical System in a Manufacturing Operating According to Mass-Customisation Strategy. Applied Sciences. 2023; 13(4):2499. https://doi.org/10.3390/app13042499
Chicago/Turabian StyleDudek, Adam, Justyna Patalas-Maliszewska, and Katarzyna Kowalczewska. 2023. "Automatic Configuration of an Order as an Integral Part of a Cyber-Physical System in a Manufacturing Operating According to Mass-Customisation Strategy" Applied Sciences 13, no. 4: 2499. https://doi.org/10.3390/app13042499
APA StyleDudek, A., Patalas-Maliszewska, J., & Kowalczewska, K. (2023). Automatic Configuration of an Order as an Integral Part of a Cyber-Physical System in a Manufacturing Operating According to Mass-Customisation Strategy. Applied Sciences, 13(4), 2499. https://doi.org/10.3390/app13042499

