Short-Term Wind Power Forecasting Based on VMD and a Hybrid SSA-TCN-BiGRU Network
Abstract
:1. Introduction
1.1. Research Background
1.2. Related Works
1.3. Main Contributions
- (1)
- By employing the VMD method to decompose the original power data, noise can be reduced, and the lag in the prediction model can be addressed.
- (2)
- The TCN-BiGRU combination model is utilized to forecast the decomposed power components, and the accumulated predicted components yield the final prediction result.
- (3)
- To further enhance the prediction accuracy of the model, the SSA algorithm is employed to optimize the hyperparameters in the TCN-BiGRU combination model. This optimization process helps to obtain the optimal parameters, leading to an improvement in the prediction accuracy of the model.
2. Methodology
2.1. Variational Modal Decomposition
2.2. Time Convolutional Network
2.2.1. Causal Convolution
2.2.2. Dilated Convolution
2.2.3. Residual Connection
2.3. Bi-directional Gated Recurrent Unit
2.4. Sparrow Search Algorithm
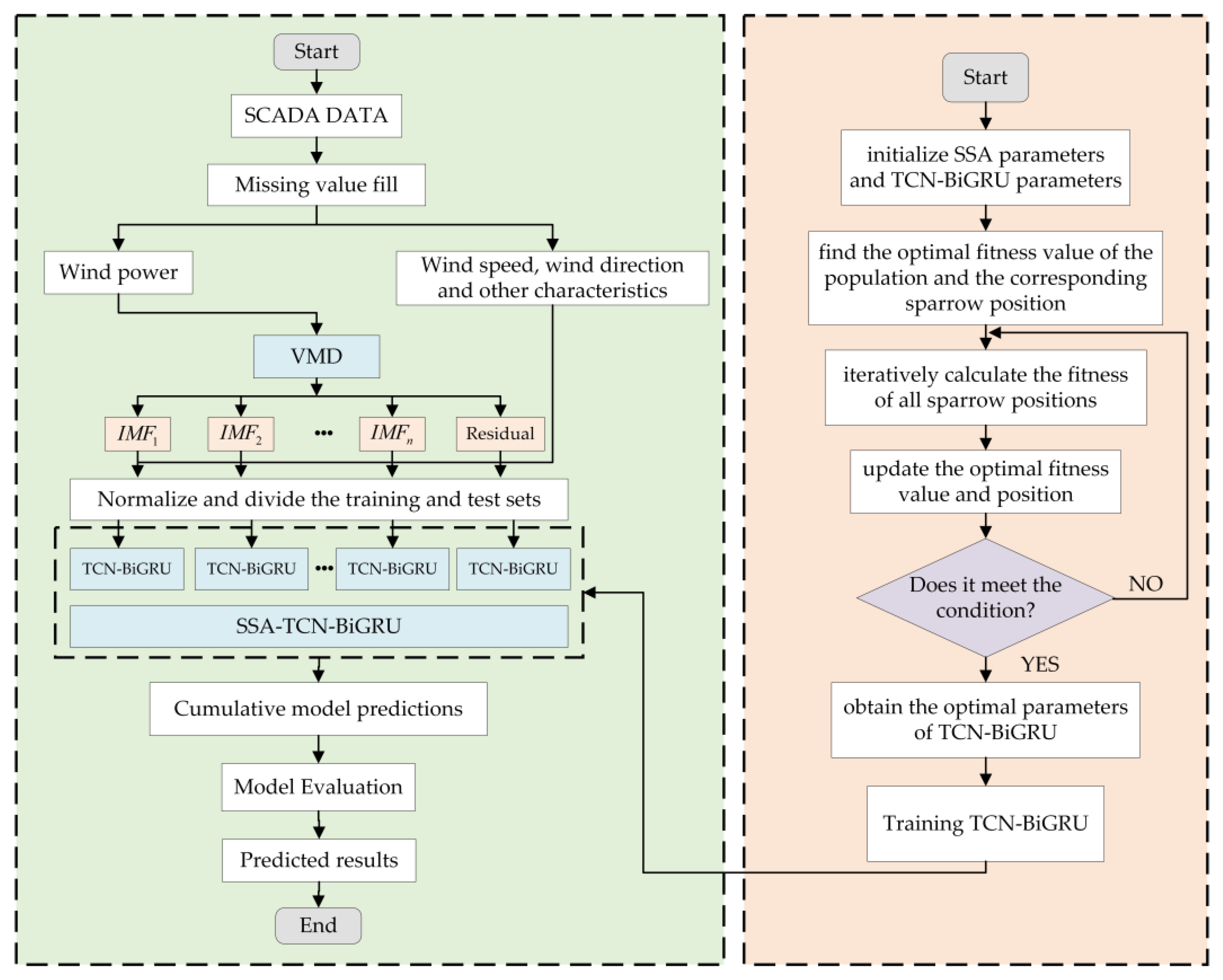
3. Proposed Model
3.1. Algorithm Overview
3.2. Model Structure and Algorithm Flow
- (1)
- Determine the TCN-BiGRU parameters to be optimized and initialize the population size of the sparrows, the maximum number of iterations, the percentage of discoverers, the percentage of followers, the warning value, the initial positions of the sparrows, and the optimization interval of the hyperparameters.
- (2)
- Calculate the initial fitness of the individual sparrows and save the optimal fitness and the corresponding sparrows’ positions.
- (3)
- Update the positions of the discoverers, followers, and alerters.
- (4)
- Calculate the fitness of the sparrow population and update the optimal fitness and sparrow positions.
- (5)
- Judge whether the optimal fitness is satisfied or whether the maximum number of iterations is reached. If the condition is satisfied, the optimal parameters are obtained. Otherwise, proceed to step 3.
- (1)
- Data preprocessing. Since the data extracted from the SCADA system will have some missing values, the original missing values are filled to form the complete time series data.
- (2)
- The power in the original data is decomposed into several components and residuals via VMD, which was introduced in Section 2.1. Each component and residual are combined with the remaining features of the wind power data to form new data, and then the data are normalized to divide the training and testing sets.
- (3)
- The parameters of SSA and TCN-BiGRU are initialized, the composed new data are inputted into the TCN-BiGRU model as shown in Figure 5, and the number of iterations, learning rate, number of neurons, and a convolution kernel size of the TCN-BiGRU are optimized via SSA to obtain the optimal model parameters and improve the prediction accuracy.
- (4)
- The predicted values of all the subsequences are accumulated to output the final results of the model’s one-step-ahead prediction, and the constructed model is evaluated.
4. Experiment Design and Comparative Analysis
4.1. Experimental Setup
4.2. Dataset Description
4.3. Data preprocessing Feature Selection
4.4. Feature Selection
4.5. VMD Decomposition Results
4.6. Performance Metrics
4.7. Results and Discussion
5. Conclusions
- (1)
- VMD can reduce noise in the original power and alleviate the overall lag of the prediction model.
- (2)
- The TCN-BiGRU model can effectively extract temporal features and accurately predict wind power. And using SSA to optimize the hyperparameters of the TCN-BiGRU model further improves the performance of the model.
- (3)
- This paper verifies the model’s validity through the measured data of wind turbine 44 in a domestic wind farm. It conducts a comparative analysis with the remaining eight models, and the results show that the model proposed in this paper has better stability and a higher accuracy.
Author Contributions
Funding
Institutional Review Board Statement
Informed Consent Statement
Data Availability Statement
Conflicts of Interest
References
- Ehigiamusoe, K.U.; Lean, H.H. Effects of Energy Consumption, Economic Growth, and Financial Development on Carbon Emissions: Evidence from Heterogeneous Income Groups. Environ. Sci. Pollut. Res. 2019, 26, 22611–22624. [Google Scholar] [CrossRef]
- Raju, S.; Dinesh Kumar, M.; Balasubramanian, M.; Arul Jeya Kumar, A. Experimentalstudies on Replacement of Steel Stirrups by Sisal Fiber Reinforced Polymers. IOP Conf. Ser. Mater. Sci. Eng. 2020, 912, 062058. [Google Scholar] [CrossRef]
- Krishnaraj, L.; Kumar, V.P.; Balasubramanian, M.; Kumar, N.; Shyamala, T. Futuristic Evaluation of Building Energy Simulation Model with Comparison of Conventional Villas. Int. J. Constr. Manag. 2022, 22, 31–40. [Google Scholar] [CrossRef]
- Smolarz, A.; Lezhniuk, P.; Kudrya, S.; Komar, V.; Lysiak, V.; Hunko, I.; Amirgaliyeva, S.; Smailova, S.; Orazbekov, Z. Increasing Technical Efficiency of Renewable Energy Sources in Power Systems. Energies 2023, 16, 2828. [Google Scholar] [CrossRef]
- Peng, X.; Cheng, K.; Lang, J.; Zhang, Z.; Cai, T.; Duan, S. Short-Term Wind Power Prediction for Wind Farm Clusters Based on SFFS Feature Selection and BLSTM Deep Learning. Energies 2021, 14, 1894. [Google Scholar] [CrossRef]
- Dowell, J.; Pinson, P. Very-Short-Term Probabilistic Wind Power Forecasts by Sparse Vector Autoregression. IEEE Trans. Smart Grid 2016, 7, 763–770. [Google Scholar] [CrossRef]
- Wan, C.; Wang, J.; Lin, J.; Song, Y.; Dong, Z. Nonparametric Prediction Intervals of Wind Power via Linear Programming. IEEE Trans. Power Syst. 2018, 33, 1074–1076. [Google Scholar] [CrossRef]
- Li, C.; Lin, S.; Xu, F.; Liu, D.; Liu, J. Wind Power Prediction Based on Data Mining Technology and Improved Support Vector Machine Method: A Case Study in Northwest China. J. Clean. Prod. 2018, 205, 909–922. [Google Scholar] [CrossRef]
- Li, H.; Zou, H. Short-Term Wind Power Prediction Based on Data Reconstruction and Improved Extreme Learning Machine. Arab. J. Sci. Eng. 2022, 47, 3669–3682. [Google Scholar] [CrossRef]
- Ewees, A.A.; Al-qaness, M.A.; Abualigah, L.; Abd Elaziz, M. HBO-LSTM: Optimized Long Short Term Memory with Heap-Based Optimizer for Wind Power Forecasting. Energy Convers. Manag. 2022, 268, 116022. [Google Scholar] [CrossRef]
- Yang, K.; Wang, B.; Qiu, X.; Li, J.; Wang, Y.; Liu, Y. Multi-Step Short-Term Wind Speed Prediction Models Based on Adaptive Robust Decomposition Coupled with Deep Gated Recurrent Unit. Energies 2022, 15, 4221. [Google Scholar] [CrossRef]
- Harbola, S.; Coors, V. One Dimensional Convolutional Neural Network Architectures for Wind Prediction. Energy Convers. Manag. 2019, 195, 70–75. [Google Scholar] [CrossRef]
- Yildiz, C.; Acikgoz, H.; Korkmaz, D.; Budak, U. An Improved Residual-Based Convolutional Neural Network for Very Short-Term Wind Power Forecasting. Energy Convers. Manag. 2021, 228, 113731. [Google Scholar] [CrossRef]
- Lara-Benítez, P.; Carranza-García, M.; Luna-Romera, J.M.; Riquelme, J.C. Temporal Convolutional Networks Applied to Energy-Related Time Series Forecasting. Appl. Sci. 2020, 10, 2322. [Google Scholar] [CrossRef]
- Zhu, R.; Liao, W.; Wang, Y. Short-Term Prediction for Wind Power Based on Temporal Convolutional Network. Energy Rep. 2020, 6, 424–429. [Google Scholar] [CrossRef]
- Hossain, M.A.; Chakrabortty, R.K.; Elsawah, S.; Ryan, M.J. Very Short-Term Forecasting of Wind Power Generation Using Hybrid Deep Learning Model. J. Clean. Prod. 2021, 296, 126564. [Google Scholar] [CrossRef]
- Kosana, V.; Teeparthi, K.; Madasthu, S. A Novel and Hybrid Framework Based on Generative Adversarial Network and Temporal Convolutional Approach for Wind Speed Prediction. Sustain. Energy Technol. Assess 2022, 53, 102467. [Google Scholar]
- Chen, Y.; Zhang, S.; Zhang, W.; Peng, J.; Cai, Y. Multifactor Spatio-Temporal Correlation Model Based on a Combination of Convolutional Neural Network and Long Short-Term Memory Neural Network for Wind Speed Forecasting. Energy Convers. Manag. 2019, 185, 783–799. [Google Scholar] [CrossRef]
- Li, J.; Song, Z.; Wang, X.; Wang, Y.; Jia, Y. A Novel Offshore Wind Farm Typhoon Wind Speed Prediction Model Based on PSO–Bi-LSTM Improved by VMD. Energy 2022, 251, 123848. [Google Scholar] [CrossRef]
- Huang, Y.; Liu, S.; Yang, L. Wind Speed Forecasting Method Using EEMD and the Combination Forecasting Method Based on GPR and LSTM. Sustainability 2018, 10, 3693. [Google Scholar] [CrossRef]
- Li, L.; Meng, W.; Liu, X.; Fei, J. Research on Rolling Bearing Fault Diagnosis Based on Variational Modal Decomposition Parameter Optimization and an Improved Support Vector Machine. Electronics 2023, 12, 1290. [Google Scholar] [CrossRef]
- Gao, X.; Li, X.; Zhao, B.; Ji, W.; Jing, X.; He, Y. Short-term Electricity Load Forecasting Model based on EMD-GRU with Feature Selection. Energies 2019, 12, 1140. [Google Scholar] [CrossRef]
- Tang, J.; Chien, Y.-R. Research on Wind Power Short-Term Forecasting Method Based on Temporal Convolutional Neural Network and Variational Modal Decomposition. Sensors 2022, 22, 7414. [Google Scholar] [CrossRef] [PubMed]
- Zhu, J.; Su, L.; Li, Y. Wind Power Forecasting based on New Hybrid Model with TCN Residual Modification. Energy AI 2022, 10, 100199. [Google Scholar] [CrossRef]
- Limouni, T.; Yaagoubi, R.; Bouziane, K.; Guissi, K.; Baali, E.H. Accurate One Step and Multistep Forecasting of Very Short-term PV Power using LSTM-TCN Model. Renew. Energy 2023, 205, 1010–1024. [Google Scholar] [CrossRef]
- Zhang, X.; You, J. A Gated Dilated Causal Convolution Based Encoder-Decoder for Network Traffic Forecasting. IEEE Access 2020, 8, 6087–6097. [Google Scholar] [CrossRef]
- Pei, Y.; Huang, C.-J.; Shen, Y.; Wang, M. A Novel Model for Spot Price Forecast of Natural Gas Based on Temporal Convolutional Network. Energies 2023, 16, 2321. [Google Scholar] [CrossRef]
- Chen, K.; Chen, K.; Wang, Q.; He, Z.; Hu, J.; He, J. Short-Term Load Forecasting with Deep Residual Networks. IEEE Trans. Smart Grid 2019, 10, 3943–3952. [Google Scholar] [CrossRef]
- Wang, Y.; Gui, R. A Hybrid Model for GRU Ultra-Short-Term Wind Speed Prediction Based on Tsfresh and Sparse PCA. Energies 2022, 15, 7567. [Google Scholar] [CrossRef]
- Lim, S.-C.; Huh, J.-H.; Hong, S.-H.; Park, C.-Y.; Kim, J.-C. Solar Power Forecasting Using CNN-LSTM Hybrid Model. Energies 2022, 15, 8233. [Google Scholar] [CrossRef]
- Liu, W.; Liu, Y.; Fu, L.; Yang, M.; Hu, R.; Kang, Y. Wind Power Forecasting Method based on Bidirectional Long Short-Term Memory Neural Network and Error Correction. Electr. Power Compon. Syst. 2022, 49, 1169–1180. [Google Scholar] [CrossRef]
- Ying, H.; Deng, C.; Xu, Z.; Huang, H.; Deng, W.; Yang, Q. Short-term Prediction of Wind Power based on Phase Space Reconstruction and BiLSTM. Energy Rep. 2023, 9, 474–482. [Google Scholar] [CrossRef]
- Bao, K.; Bi, J.; Ma, R.; Sun, Y.; Zhang, W.; Wang, Y. A Spatial-Reduction Attention-Based BiGRU Network for Water Level Prediction. Water 2023, 15, 1306. [Google Scholar] [CrossRef]
- Wang, Y.; Zou, R.; Liu, F.; Zhang, L.; Liu, Q. A Review of Wind Speed and Wind Power Forecasting with Deep Neural Networks. Appl. Energy 2021, 304, 117766. [Google Scholar] [CrossRef]
- Lv, S.; Wang, L.; Wang, S. A Hybrid Neural Network Model for Short-Term Wind Speed Forecasting. Energies 2023, 16, 1841. [Google Scholar] [CrossRef]
- An, G.; Jiang, Z.; Chen, L.; Cao, X.; Li, Z.; Zhao, Y.; Sun, H. Ultra Short-Term Wind Power Forecasting Based on Sparrow Search Algorithm Optimization Deep Extreme Learning Machine. Sustainability 2021, 13, 10453. [Google Scholar] [CrossRef]
- Gao, X.; Guo, W.; Mei, C.; Sha, J.; Guo, Y.; Sun, H. Short-term Wind Power Forecasting based on SSA-VMD-LSTM. Energy Rep. 2023, 9, 335–344. [Google Scholar] [CrossRef]
- Huang, Z.; Huang, J.; Min, J. SSA-LSTM: Short-Term Photovoltaic Power Prediction based on Feature Matching. Energies 2022, 15, 7806. [Google Scholar] [CrossRef]
- Acikgoz, H.; Yildiz, C.; Sekkeli, M. An Extreme Learning Machine Based Very Short-term Wind Power Forecasting Method for Complex Terrain. Energy Sources Part A Recovery Util. Environ. Eff. 2020, 42, 2715–2730. [Google Scholar] [CrossRef]
- Niu, H.; Yang, Y.; Zeng, L.; Li, Y. ELM-QR-Based Nonparametric Probabilistic Prediction Method for Wind Power. Energies 2021, 14, 701. [Google Scholar] [CrossRef]
- Qu, K.; Si, G.; Shan, Z.; Kong, X.; Yang, X. Short-term Forecasting for Multiple Wind Farms based on Transformer Model. Energy Rep. 2022, 8, 483–490. [Google Scholar] [CrossRef]
- Bommidi, B.S.; Teeparthi, K.; Kosana, V. Hybrid Wind Speed Forecasting using ICEEMDAN and Transformer Model with Novel Loss Function. Energy 2023, 265, 126383. [Google Scholar] [CrossRef]
- Olivares, K.G.; Challu, C.; Marcjasz, G.; Weron, R.; Dubrawski, A. Neural Basis Expansion Analysis with Exogenous Variables: Forecasting Electricity Prices with NBEATSx. Int. J. Forecast. 2023, 39, 884–900. [Google Scholar] [CrossRef]
- Shuxin, T.; Feng, Z.; Yang, F.; Zhenkun, L.; Yang, M. Short-term Prediction of Offshore Wind Power based on an Improved N-BEATSX Model. In Proceedings of the 2023 IEEE 6th International Electrical and Energy Conference (CIEEC), Hefei, China, 12–14 May 2023; pp. 3812–3817. [Google Scholar]
- Lu, P.; Ye, L.; Pei, M.; Zhao, Y.; Dai, B.; Li, Z. Short-term Wind Power Forecasting based on Meteorological Feature Extraction and Optimization Strategy. Renew. Energy 2022, 184, 642–661. [Google Scholar] [CrossRef]
- Ye, L.; Li, Y.; Pei, M.; Zhao, Y.; Li, Z.; Lu, P. A Novel Integrated Method for Short-term Wind Power Forecasting based on Fluctuation Clustering and History Matching. Appl. Energy 2022, 327, 120131. [Google Scholar] [CrossRef]
- Hanifi, S.; Liu, X.; Lin, Z.; Lotfian, S. A Critical Review of Wind Power Forecasting Methods—Past, Present and Future. Energies 2020, 13, 3764. [Google Scholar] [CrossRef]











| Modal K | K = 3 | K = 4 | K = 5 | K = 6 | K = 7 | K = 8 | K = 9 |
|---|---|---|---|---|---|---|---|
| Modal 1 | 0.049 | 0.035 | 0.025 | 0.023 | 0.021 | 0.019 | 0.018 |
| Modal 2 | 2.580 | 1.924 | 1.499 | 1.362 | 1.253 | 1.147 | 1.118 |
| Modal 3 | 11.774 | 8.602 | 6.379 | 5.743 | 4.567 | 3.810 | 3.667 |
| Modal 4 | 21.986 | 14.469 | 13.168 | 9.755 | 8.628 | 8.433 | |
| Modal 5 | 27.818 | 24.395 | 17.503 | 15.557 | 15.128 | ||
| Modal 6 | 39.582 | 29.632 | 25.474 | 24.016 | |||
| Modal 7 | 52.652 | 38.409 | 33.713 | ||||
| Modal 8 | 60.305 | 45.521 | |||||
| Modal 9 | 65.454 |
| Model | ||||
|---|---|---|---|---|
| ELM | 6.765 | 116.351 | 162.763 | 0.938 |
| BiLSTM | 6.312 | 109.581 | 156.924 | 0.957 |
| BiGRU | 5.942 | 108.621 | 152.863 | 0.958 |
| Transformer | 7.403 | 136.527 | 190.164 | 0.930 |
| TCN | 5.805 | 103.863 | 148.232 | 0.962 |
| N-BEATSX | 4.138 | 80.315 | 127.764 | 0.975 |
| TCN-BiGRU | 3.963 | 76.375 | 125.071 | 0.979 |
| SSA-TCN-BiGRU | 2.998 | 51.137 | 85.972 | 0.991 |
| VMD-SSA-TCN-BiGRU | 2.601 | 38.845 | 55.107 | 0.997 |
Disclaimer/Publisher’s Note: The statements, opinions and data contained in all publications are solely those of the individual author(s) and contributor(s) and not of MDPI and/or the editor(s). MDPI and/or the editor(s) disclaim responsibility for any injury to people or property resulting from any ideas, methods, instructions or products referred to in the content. |
© 2023 by the authors. Licensee MDPI, Basel, Switzerland. This article is an open access article distributed under the terms and conditions of the Creative Commons Attribution (CC BY) license (https://creativecommons.org/licenses/by/4.0/).
Share and Cite
Zhang, Y.; Zhang, L.; Sun, D.; Jin, K.; Gu, Y. Short-Term Wind Power Forecasting Based on VMD and a Hybrid SSA-TCN-BiGRU Network. Appl. Sci. 2023, 13, 9888. https://doi.org/10.3390/app13179888
Zhang Y, Zhang L, Sun D, Jin K, Gu Y. Short-Term Wind Power Forecasting Based on VMD and a Hybrid SSA-TCN-BiGRU Network. Applied Sciences. 2023; 13(17):9888. https://doi.org/10.3390/app13179888
Chicago/Turabian StyleZhang, Yujie, Lei Zhang, Duo Sun, Kai Jin, and Yu Gu. 2023. "Short-Term Wind Power Forecasting Based on VMD and a Hybrid SSA-TCN-BiGRU Network" Applied Sciences 13, no. 17: 9888. https://doi.org/10.3390/app13179888
APA StyleZhang, Y., Zhang, L., Sun, D., Jin, K., & Gu, Y. (2023). Short-Term Wind Power Forecasting Based on VMD and a Hybrid SSA-TCN-BiGRU Network. Applied Sciences, 13(17), 9888. https://doi.org/10.3390/app13179888
