Grid Nodes Selection Strategies for Power Quality Monitoring
Abstract
1. Introduction
- Focus on customers—mainly low-voltage (LV) grid monitoring:
- Industrial customers’ complaints: point of common coupling (PCC) monitoring or any in-plant grid point monitoring.
- Industrial, commercial, and residential customers’ installed power ratio.
- Load types: for example, priority to large electric motors or critical loads (i.e., sensitive to voltage sags, harmonics).
- Random selection of PCC or other nodes for short-duration measurements with portable PQ monitors.
- Yearly energy consumption.
- Critical and problematic nodes which are known a priori by DSO.
- Focus on the electric power grid—mainly high-voltage (HV) and medium-voltage (MV) grid monitoring:
- Most critical substations and their technical conditions (for example, the availability of communications for remote monitoring).
- Connection points of power plants or other PQ-mitigating devices, such as capacitor banks, synchronous compensators, surge arresters, etc.
- Penetration of distributed generation and renewable energy sources.
- Line length and presence of HVDC lines.
2. Literature Review
2.1. Legislation and Policy
- EN 50160:2010 “Voltage characteristics of electricity supplied by public electricity networks” [1]. This European standard focuses on the PQ phenomena definition, normalization, and is imperative in most European countries.
- IEC 61000-4-30 “Electromagnetic compatibility (EMC)—Part 4–30: Testing and measurement techniques—Power Quality measurement methods” [2]. This harmonized standard defines the methods for measurement and interpretation of results for PQ parameters in an AC power system with a declared fundamental frequency of 50 Hz or 60 Hz. Measurement parameters (covered by this standard) are limited to conducted phenomena in power systems. Requirements for some parameters such as accuracy and dynamic range are given for part PQ events. However, the standard does not provide any information about appropriate measurement instruments’ displacement and its importance.
- IEC 61000-4-7 is a harmonized standard which defines methods for voltage harmonics and inter-harmonics measurement, thus is outside the scope of this paper.
- IEC 61000-4-15 is a harmonized standard which defines methods for flicker measurement, thus, is outside the scope of this paper.
- IEEE Std 1159-2019 “Recommended Practice for Monitoring Electric Power Quality” [3]. This North American standard focuses on PQ phenomena definitions and provides more detailed and unique approaches than those of EN 50160. In contrast to EN 50160, current (including EMC) phenomena along with voltage are treated as either closely related or PQ events. Moreover, IEC EMC standards are often mentioned as a good practice. Despite being more informative, IEEE Std 1159 does not include any normalization (limits), but gives some important practical ideas about monitors’ displacement:
- PQ situation of monitored node depends on the monitor’s proximity to the source, system impedances, and dynamics of the load;
- Initial locations of PQ meters depend on the objective;
- If the objective is to investigate the overall PQ of a facility supply, a monitor should be placed on the secondary winding of the main entrance transformer. The monitor can be moved down-stream for situation assessment in individual feeders;
- If the objective is the harmonics, a monitor should be placed at the terminals of filters or other equipment (selected for investigation);
- The monitor should be installed as close to the investigated symptomatic load as possible. It should be verified that filters, transformers, or other PQ mitigating devices are not connected in between;
- When measurements are taken in a higher voltage grid, monitoring allocation flexibility is reduced, because measurement transducers are essential (i.e., current and voltage transformers). According to IEEE Std 1159, many instruments are capable up to 600 V RMS direct measurement. The magnitude and phase frequency response of most measurement transformers can significantly distort measurement results since they were originally designed for fundamental grid frequency (only for energy accounting).
To conclude, provided ideas highlight the importance of appropriate monitors allocation for correct PQ situation assessment (not only for economic reasons, but also for technical and data processing). - IEEE Std 1159-3-2019 “IEEE Recommended Practice for PQ Data Interchange Format (PQDIF)” [4]. The standard defines a unique file format (data packet structure) suitable for exchanging PQ related measurement, thus this is out of this paper scope.
- IEEE Std 519 provides limit values for voltage and current harmonics at the PCC; thus, this is out of this paper scope.
- IEEE Std 1564 defines different characteristics and indexes associated with voltage sags; thus, this is out of this paper scope.
2.2. Scientific Papers and Practical Reports
- The estimation of a minimum number of monitors is based on sample size estimation theory. Existing monitoring system data are required for input. Statistical precision of non-repeating random sample is measured as a percentage of deviation of the sample mean from the true population mean, and is calculated as follows:where —simple random sampling precision; —standard deviation; —mean; —z-test critical value for required (chosen) confidence level; —sample size; —population size.
- Establishment of an optimization targets quantization system is based on the issues, for example, of grid planning and grid operation, but the paper mainly focuses on disturbance source management, PQ maintenance management, and user marketing services. Considering the task, four targets with their own aim functions are established:
- High-importance (model parameters: coverage of interference source (i.e., pollution propagation mechanism), coverage of important sensitive users, total short-circuit capacity);
- Weak-area coverage (model parameters: average line loss rate, power outages rate, complaints rate, number of damaged pieces of equipment);
- Coverage of monitoring scope (requires states of as many power grid nodes as possible, nodes states without monitoring can be estimated with PQ propagation mechanism);
- Excellent economic benefit (which should be achieved with minimum monitors).
- Multi-targets optimization is defined as follows:where —target functions of four scenarios; —independent variable; —universal set; —subset of .
- Solving the optimal allocation problem for different scenarios. Optimization targets weights and the final decision must be agreed by experts, considering different scenarios and objectives (such as planning, marketing, operation, and maintenance).
- According to CEER guidelines (published in 2012), the solution is: (1) 20 sites if averages of all locations will be (must be) reported; (2) 200 sites if 95th percentile values will be reported; (3) 1000 sites if 99th percentile values will be reported. However, concerns can be raised, because despite giving the exact numbers of sites, the recommendation has not been verified in practice, and it is still not verified to this day.
- If population has a normal distribution, the number of samples can be determined by the following equation:where —number of sites; —z-test critical value for required (chosen) confidence level; —population standard deviation; —accepted error value. However, it is unclear how to apply the approach in the specific PQ case. In addition, there is limited literature in the field of PQ parameters probability density functions, in other words, usually it is unknown whether a population has a normal distribution.
3. Discussion
3.1. Criteria
- Not informative definition and description of the strategy; however, indeed some arguments can be found in favor of the selection. If the strategy description was more detailed, a criterion would be classified as exact. Not detailed description complicates the analysis.
- Even if the grid operator declares not using any strategy and criteria, indeed there are some hidden (invisible) aspects which influenced the choice. The reasons could be: communication access in substation, technical conditions (such as appropriate and safe ambient environment to install monitoring devices), existence of voltage transformers, etc. In general, more convenient places for measuring are selected.
- Which substation is considered as a critical? It could probably be a major hub of HV grid—an important substation or switching station. Moreover, an old substation or a substation in poor technical condition can be considered to be critical.
- Which loads are specific? It could probably be industrial equipment or appliances which are sensitive to PQ issues. For example, voltage fluctuation, harmonics or flickers can distort the output signal of medical or other high-precision equipment; voltage sags can be the reason for false protective relay operation, or can cause electric motor stoppage and consequently interrupt the whole industrial process. Moreover, power electronics can be referred to PQ pollutant equipment.
- Which algorithm is used for random selection (random number generation)? Are all nodes and all voltage levels equally weighted? Or does it (random selection) mean more convenient places for measuring? In the reviewed papers, two approaches were distinguished which have their own specifics and are (can be) treated as random nodes selection: (1) “200 freely selected MV nodes” in [8], and (2) selection of 12,000 sites (HV, MV, LV) in [23]. In the first case, the MV nodes sample is extracted (from whole system) for the further random selection of 200 nodes; however, the algorithm (of random selection) remains unclear; the selection perhaps is intuitive. The second case is a blind selection of majority elements in the system (i.e., statistical population). This strategy led to the further conclusion that such an approach is not cost-effective. There is no paper which uses random number generation for PQ nodes selection.
- Random selection (abstract criterion). Used only in the practical papers. Those papers do not specify selection principle; nodes are identified as “freely chosen”. In case of theoretical papers (hypothetically), the random number generator should be specified; however, this approach is not used, and perhaps is senseless.
- Critical substation (abstract criterion). Used only once in the practical papers. The authors do not specify exactly which substation is considered to be critical, for example, it could be in a poor technical condition or important transmission grid node.
- Specific load investigation (abstract criterion). Used only once in the practical papers. Research can be focused either on an emission source, or on PQ immunity. In this case, the authors do not provide any exact information about load features.
- Customers’ complaints usually are an important factor for an operator to begin at least temporary measurements at PCC with a portable monitor. In addition, attention to the client is important from a successful business perspective.
- All selected-type substations, busbars. Includes maximal coverage tasks, and encompasses such concepts as “all HV or MV busbars in most HV/MV substations” and “whole grid observability”. In general, the criterion reflects a massive campaign.
- PQ issues, short-circuits, residual voltage. It is the most common criterion which focuses mainly on voltage sag observability. Until nowadays, almost all papers agree that voltage sags have remained the main reason of industrial outages. Short-circuit and residual voltage are closely related terms since voltage sags can be analyzed through a prism of residual voltage and are mainly triggered by short-circuits. Sometimes, the criterion can encompass focus on another specific PQ event, for example, harmonics.
- Faults frequency, power supply reliability. This criterion highly correlates with focus on short-circuits and voltage sags but includes only their severe consequences—supply interruptions which cause outages, and are the reason for poor reliability indexes (SAIDI, SAIFI, MAIFI, etc.).
- Renewable energy penetration, EV chargers. Currently, this criterion is chosen for investigation only in modern papers with the beginning of green energy trends and growth of renewable capacity. Solar and wind power plants are large PQ emission sources due to usage of power electronics equipment and wind flickers.
- Power losses. In general, this encompasses the classical definition of losses caused by conductor heating when current flows (i.e., conductor resistance). This leads to voltage drop in lines which also correlates with poor PQ situation. The effect of voltage drop is clear in long and highly loaded feeders. The effect of voltage rise is clear in long unloaded feeders (capacitive mode). RMS voltage variation beyond allowed limits (in most cases ±10% nominal voltage) is harmful for equipment.
- Customers’ density, quantity; line length. The criterion is oriented to grid regions with a higher number of clients. “Line length” is interpreted as a sum of lengths in the region or overall line length connected to the busbar, i.e., the priority is not given to a longer or shorter feeder as it was in the previous case (No. 9).
- Industrial regions or loads. This criterion excludes households and commercial customers but it is similar to previous one. One reason of this separation is that voltage sags and power interruptions affect industrial customers more seriously than households.
- Remote monitoring possibility. The most modern criterion which arises along with the Smart Grid concept. At the moment, only [24] has executed a pilot project which aimed to test 4G LTE communication network connecting 40 PQ analyzers, thus the criterion is in its beginning state.
3.2. Massiveness
4. Problems and Future Prospects
4.1. Sophisticated Attention to Every PQ Event
- Situations based on meteorological data in a specific part of a country: an expected increase in solar and wind parks generation, and levels of harmonics and flickers, respectively; annually expected thunderstorms and lightning (in May–June) or just wind storms, ice formation risk, high humidity (e.g., conditions which can intensify corona discharges);
- Situations regarding grid operation and maintenance: planned maintenance works in substations (power transformer disconnection from grid), a high number of operational commutations expected, changed grid topology, frequent protective relays triggering, hardly accessible locations;
- Grid research and condition monitoring: research of PQ mitigation strategy or specific equipment, research of impact on grid equipment, predictive maintenance, excellent PQ situation in monitor coverage zone;
- Situations regarding technological processes and customers’ loads: expected intensive manufacturing mode (risk of outages, risk of production spoilage and quality drop), expected frequent electric motors starting (the cause of voltage sags), newly installed sensitive equipment, critical technological process (e.g., fire-fighting pumps, nitrogen loop for chemical inerting, cooling loops in nuclear power plants, nuclear waste repository, oil refinery), customers’ complaints and surveys;
- Other technical issues: weak communication signal, signals interference, unavailable optical fiber, redundancy of analyzers in a region (due to unknown reasons), allocation algorithm limitations, errors or coefficient changing, etc.;
- Political initiatives, economic evaluation, compliance verification and other legislative reasons, insurance policy, marketing, education, and science popularization.
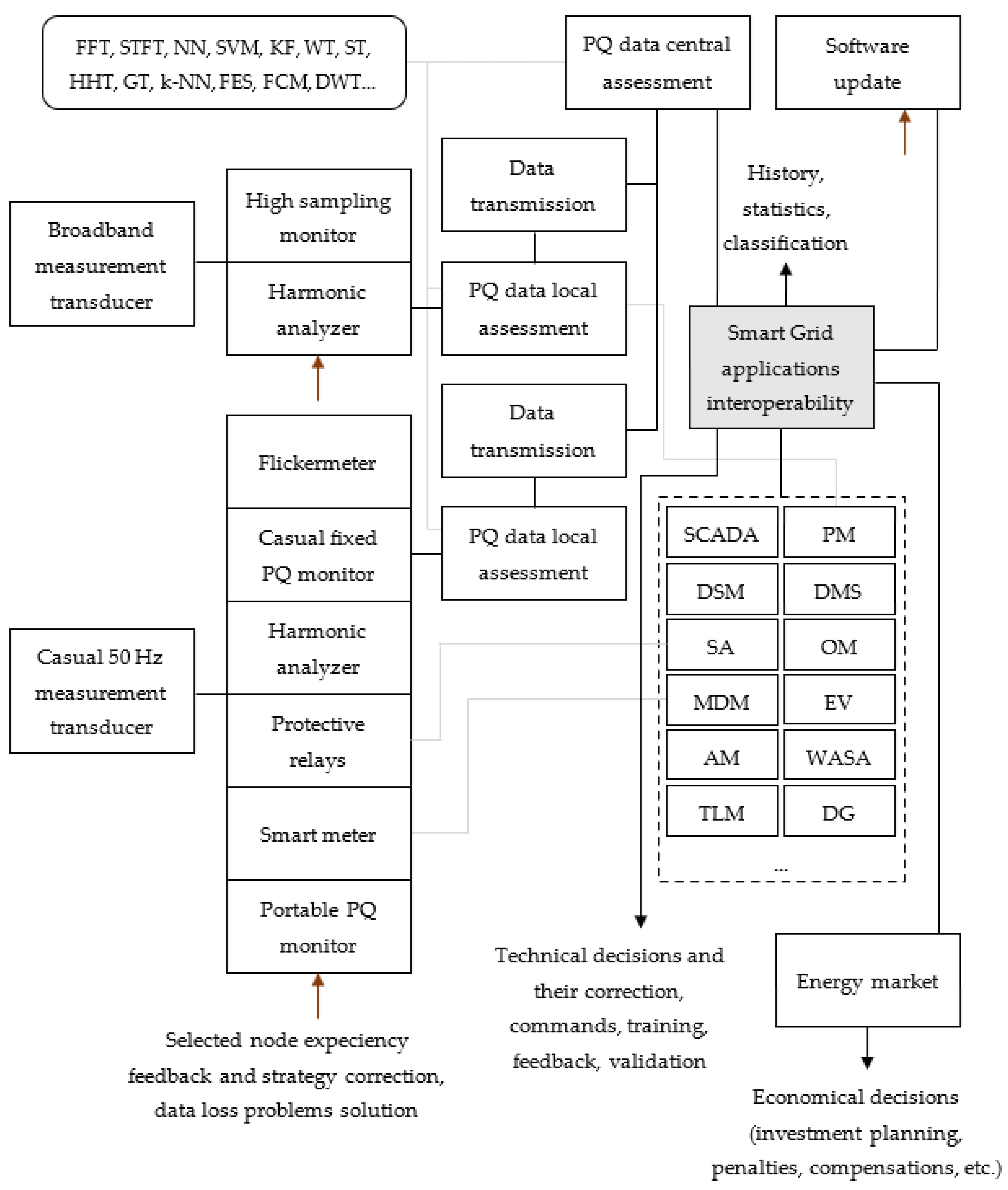
4.2. PQ—Part of Smart Grid and Its Communication Network
4.3. Case Study: PQ Monitoring System Development in Lithuania
5. Conclusions
- Research can be strictly divided into theoretical and practical, and the final allocation result will depend on the objective and PQ target group. According to the proposed criteria classification, the most common criteria selected in theoretical papers is short-circuits and residual voltage evaluation, and in practical papers they were the monitoring of all selected-type substations or busbars, and customers’ complaints. In the future, the allocation strategy must have a layered architecture; currently, authors do not pay much attention to the differences between various monitor types and their features: the PQ target group, applicable voltage level, measurement characteristics (e.g., sampling, frequency response), etc.
- In theoretical studies, algorithms are usually tested on small size (up to 123 nodes) test systems—IEEE, CIGRÉ, and Brazilian. In addition, only one example of a large test was found—the EPRI Ckt5 2998-node test. In practical studies, the proposed strategies are used on larger grids since they do not use any algorithm-based approach, and in general, use up to 600 monitors. In the case of the most massive examples (with 3500 and 12,000 monitors), the authors acknowledged that the installation was costly, and more efficient decisions should have been taken. In the future, monitors quantity optimization will be essential not only for CAPEX and OPEX but also for ICT aspects—reduction in bandwidth and simpler data processing.
- Currently, PQ physics is not sufficiently studied, and the remaining open questions inhibit the development of a measurement methodology and prerequisite aspects for allocation strategy. For example, special attention should be paid to the following PQ subjects: propagation, indexes (features extraction), assessment of voltage sag burst, impact on equipment (both short-term and long-term), voltage sag mitigation efficiency of power plants, etc. All PQ phenomena are interdependent, but authors often limit their approach to a specific target group (e.g., to balanced voltage sags) and skip the remainder of the list. It is the only way to start (also considering the previously mentioned small test grid size) in anticipation of a unified approach, a universal complex methodology, and AI utilization; thus, the development is now at the beginning stage. Extensive experience in this field will probably result in an efficient PQ mitigation strategy designed at the initial stages of grid planning, reducing possible risks in project cost-efficiency evaluation, contributing to Smart Grid development and its applications’ interconnection—in other words, effective decision making and excellent PQ assurance is an essential part of sustainable development.
- In the Lithuanian DSO grid, approximately 800 PQ analyzers (mostly with optical fiber communication) are going to be installed on the MV side—in most HV/MV or MV/MV substations, in all type B and type C power plants. The installation priority is determined by ranking—a newly introduced approach which lies between AI and abstract non-quantitative criteria (frequently used and reviewed in papers). The proposed ranking methodology is based on transformer nominal power and loading. In addition to fixed monitors, PQ-measuring Smart Meters (with 3G GPRS) will be utilized in the LV grid, 15–30 portable monitors are required in response to customers’ complaints, and the priority is given to municipalities with higher thunderstorm probability for high sampling analyzers. PQ system integration with MDM and SCADA/DMS is expected in more than 5 years.
Author Contributions
Funding
Conflicts of Interest
Appendix A

References
- EN 50160:2010; Voltage Characteristics of Electricity Supplied by Public Electricity Networks. CENELEC: Brussels, Belgium, 2010.
- LST EN 61000-4-30:2015; Electromagnetic Compatibility (EMC)—Part 4-30: Testing and Measurement Techniques—PQ Measurement Methods (IEC 61000-4-30:2015). Lithuanian Standards Board: Vilnius, Lithuania, 2016.
- IEEE Std 1159-2019; IEEE Recommended Practice for Monitoring Electric Power Quality. IEEE: New York, NY, USA, 2019.
- IEEE Std 1159-3-2019; IEEE Recommended Practice for Power Quality Data Interchange Format (PQDIF). IEEE: New York, NY, USA, 2019.
- IEEE Std 2030-2011; IEEE Guide for Smart Grid Interoperability of Energy Technology and Information Technology Operation with the Electric Power System (EPS), End-Use Applications, and Loads. IEEE: New York, NY, USA, 2011.
- Lauwers, P.; Pirenne, C.; Sommereyns, P.; Vanceotsem, W.; Jaeger, E.; Witte, M. Power Quality Monitoring in Belgian Distribution Networks. In Proceedings of the 18th CIRED, Turin, Italy, 6–9 June 2005. [Google Scholar]
- Reis DC, S.; Villela PR, C.; Duque, C.A.; Ribeiro, P.F. Transmission Systems Power Quality Monitors Allocation. In Proceedings of the IEEE Power and Energy Society General Meeting—Conversion and Delivery of Electrical Energy in the 21st Century, Pittsburg, PA, USA, 20–24 July 2008. [Google Scholar]
- Chiumeo, R.; Porrino, A.; Garbero, L.; Tenti, L.; Nigris, M. The Italian Power Quality Monitoring System of the MV Network Results of the Measurements of Voltage Dips after 3 Years Campaign. In Proceedings of the 20th CIRED, Prague, Czech Republic, 8–11 June 2009. [Google Scholar]
- Bollen, M.; Baumann, P.; Beyer, Y.; Castel, R.; Esteves, J.; Faias, S.; Friedl, W.; Larzeni, S.; Trhuli Villa, F.; Strom, L. Guidelines for Good Practice on Voltage Quality Monitoring. In Proceedings of the 22nd CIRED, Stockholm, Sweden, 10–13 June 2013. [Google Scholar]
- Ibrahim, A.; Mohamed, A.; Shareef, H.; Ghoshal, P. A New Approach for Optimal Power Quality Monitor Placement in Power System Considering System Topology. Przegląd Elektrotechn. 2012, 9, 272–276. [Google Scholar]
- Branco, H.M.G.C.; Oleskovicz, M.; Delbem, A.C.B.; Coury, D.V.; Silva, R.P.M. Optimized Allocation of Power Quality Monitors in Transmission Systems: A Multi-objective Approach. Electr. Power Energy Syst. 2015, 64, 156–166. [Google Scholar] [CrossRef]
- Silva, L.G.O.; Silva, A.A.P.; Almeida-Filho, A.T. Allocation of Power-Quality Monitors Using the P-Median to Identify Nontechnical Losses. IEEE Trans. Power Deliv. 2016, 31, 2242–2249. [Google Scholar] [CrossRef]
- Freitas, A.F.; Amaral, F.V.; Silva, J.A.L.; Saldanha, R.R.; Silva, S.M. Optimum Allocation of Power Quality Monitors in Electric Power Systems—A Case Study. In Proceedings of the 17th ICHQP, Belo Horizonte, Brazil, 16–19 October 2016. [Google Scholar]
- Branco, H.M.G.C.; Oleskovicz, M.; Coury, D.V.; Delbem, A.C.B. Multi-objective Optimization for Power Quality Monitoring Allocation Considering Voltage Sags in Distribution Systems. Electr. Power Energy Syst. 2018, 97, 1–10. [Google Scholar] [CrossRef]
- Bottura, F.B.; Oleskovicz, M.; Le, T.D.; Petit, M. Optimal Positioning of Power Quality Meters for Monitoring Potential Conditions of Harmonic Resonances in a MV Distribution System. IEEE Trans. Power Deliv. 2019, 34, 1885–1897. [Google Scholar] [CrossRef]
- Martins, P.E.T.; Zvietcovich, W.G.; De Oliveira Silva, T.A.; De Oliveira, F.B. Multi-Objective Approach for Power Quality Monitor Allocation with Symmetry in Short-Duration Voltage Variations. IEEE Trans. Power Deliv. 2019, 34, 430–437. [Google Scholar] [CrossRef]
- Martins, P.E.T.; Oleskovicz, M. Multi-objective Optimization Aiming to Minimize the Number of Power Quality Monitors and Multipe Fault Estimations in Unbalanced Power Distribution Systems. In Proceedings of the 2022 20th International Conference on Harmonics & Quality of Power (ICHQP), Naples, Italy, 29 May–1 June 2022. [Google Scholar]
- Kempner, T.R.; Oleskovicz, M.; Gomes, D.P. Optimal Monitoring of Voltage Sags Through Simultaneous Analysis of Short-circuits in Distribution Systems. IET Gener. Transm. Distrib. 2017, 11, 1801–1808. [Google Scholar] [CrossRef]
- Feng, D.; Wang, T.; Ying-Ying, L.; Zhou, S.; Li, Y. A New Method for Allocation of Power Quality Monitoring Sites. In Proceedings of the 9th IEEE IPEMC2020-ECCE Asia, Nanjing, China, 29 November–2 December 2020. [Google Scholar]
- De Santis, M.; Noce, C.; Varilone, P.; Verde, P. Analysis of the Origin of Measured Voltage Sags in Interconnected Networks. Electr. Power Syst. Res. 2018, 154, 391–400. [Google Scholar] [CrossRef]
- Salora, Ö.; Buhana, S.; Ünsar, Ö.; Bovrazoglu, B.; Altintas, A.; Atalik, T.; Haliloglu, B.; Inan, T.; Kalavcioglu, A.; Acik, A.; et al. Mobile Monitoring System to Take Nationwide PQ Measurements on Electricity Transmission System. Measurement 2009, 42, 501–515. [Google Scholar] [CrossRef]
- Vinnal, T.; Jarkovoi, M.; Kütt, L. Voltage Dips and Swells in Low Voltage Network of Estonia. In Proceedings of the IEEE 59th RTUCON, Riga, Latvia, 12–13 November 2018. [Google Scholar]
- Elphick, S.; Ciufo, P.; Drugy, G.; Smith, V.; Perera, S.; Gosbell, V. Large Scale Proactive Power-Quality Monitoring: An Example from Australia. IEEE Trans. Power Deliv. 2017, 32, 881–889. [Google Scholar] [CrossRef]
- Western Power Distribution. Primary Networks Power Quality Analysis. Six Monthly Project Progress Reports, 2018–2021. Available online: https://www.westernpower.co.uk/projects/primary-networks-power-quality-analysis-pnpqa (accessed on 5 May 2021).
- LST EN 61000-4-15:2011; Electromagnetic Compatibility (EMC)—Part 4-15: Testing and Measurement Techniques—Flickermeter—Functional and Design Specifications (IEC 61000-4-15:2010). Lithuanian Standards Board: Vilnius, Lithuania, 2016.
- LST EN 61000-4-7:2004; Electromagnetic Compatibility (EMC)—Part 4-7: Testing and Measurement Techniques—General Guide on Harmonics and Interharmonics Measurements and Instrumentation, for Power Supply Systems and Equipment Connected Thereto (IEC 61000-4-7:2002). Lithuanian Standards Board: Vilnius, Lithuania, 2016.
- Faheem, M.; Shah, S.; Bytt, R.; Raza, B.; Anwar, M.; Ashraf, M.; Ngadi, M.; Gungor, V. Smart Grid Communication and Information Technologies in the Perspective of Industry 4.0: Opportunities and Challenges. Comput. Sci. Rev. 2018, 30, 1–30. [Google Scholar] [CrossRef]
- Khokhar, S.B.; Mohd Zin, A.A.B.; Mokhtar, A.S.; Pesaran, M. A Comprehensive Overview on Signal Processing and Artificial Intelligence Techniques Applications in Classification of Power Quality Disturbances. Renew. Sustain. Energy Rev. 2015, 51, 1650–1663. [Google Scholar] [CrossRef]
- Mahmood, A.; Javaid, N.; Razzaq, S. A Review of Wireless Communications for Smart Grid. Renew. Sustain. Energy Rev. 2015, 41, 248–260. [Google Scholar] [CrossRef]
- Council of European Energy Regulators. 6th CEER Benchmarking Report on the Quality of Electricity and Gas Supply; CEER: Brussels, Belgium, 2016. [Google Scholar]
- Sinha, R.S.; Wei, Y.; Hwang, S. A Survey on LPWA Technology: LoRa and NB-IoT. ICT Express 2017, 3, 14–21. [Google Scholar] [CrossRef]
- Mekki, K.; Bajic, E.; Chaxel, F.; Meyer, F. A Comparative Study of LPWAN Technologies for Large-Scale IoT Deployment. ICT Express 2019, 5, 1–7. [Google Scholar] [CrossRef]
- Ethernet Alliance. 2020 Roadmap. Available online: https://ethernetalliance.org/technology/2020-roadmap (accessed on 12 December 2022).
- How Fiber to the Home Broadband Works. Available online: https://computer.howstuffworks.com/fiber-to-the-home2.htm (accessed on 20 February 2023).
- Comparing Active and Passive Optical Networks. Available online: https://www.1000gig.com/comparing-active-and-passive-optical-networks (accessed on 6 February 2023).
- Milanovic, J.V.; Meyer, J.; Ball, R.F.; Howe, W.; Preece, R.; Bollen, M.H.J.; Elphick, S.; Cukalevski, N. International Industry Practice on Power Quality Monitoring. IEEE Trans. Power Deliv. 2014, 29, 934–941. [Google Scholar] [CrossRef]
- Baublys, J.; Jankauskas, P.; Marckevičius, L.A.; Morkvėnas, A. Izoliacija ir Viršįtampiai; Kaunas University of Technology—Publishing House “Technologija”: Kaunas, Lithuania, 2008. [Google Scholar]














| Test System | Buses | Lines | Solution |
|---|---|---|---|
| IEEE 14 | 14 | 18 | 4–6 |
| IEEE 30 | 30 | 41 | 12 |
| IEEE 57 | 57 | 80 | 18–19 |
| IEEE 118 | 118 | 186 | 39–45 |
| CEMIG | 48 | 64 | 18–22 |
| Reference | Monitors Allocation Criteria | Application in Practice | Theoretical Validation |
|---|---|---|---|
| [6] (2005) | Fixed monitors—in critical HV/MV substations, on MV side; portable monitors—regarding customer’s complaints and consultation, and for specific load investigation | Monitoring campaign in Belgian grid since late 90s | No |
| [7] (2008) | All TSO grid (voltage and current) observability | No | IEEE 14, IEEE 30, IEEE 57, IEEE 118; Brazilian 48-busbar test system |
| [8] (2009) | Only MV: line length and type, customers’ density (and quantity), neutral mode, random selection | Monitoring campaign in Italian MV grid in 2005 | No |
| [9] (2013) | Power stations, all EHV/HV, EHV/MV, HV/MV, and selected MV/LV substations, all HV and MV PCC, random LV PCC | State-of-the-art review | |
| [10] (2012) | Most severe short-circuit observability (coverage) defined by residual voltage threshold | No | IEEE 30, IEEE 34 |
| [11] (2015) | Total observability of grid, i.e., voltage and current measurements of all nodes without prioritization. Costs are taken into consideration | No | IEEE 14, IEEE 30, IEEE 57 |
| [12] (2016) | Value of nontechnical losses caused by additional loading | No | IEEE 14, IEEE 30, IEEE 118; Brazilian DSO 40-busbar test system |
| [13] (2016) | All TSO grid (voltage and current) observability | No | Brazilian TSO 65-busbar test system |
| [14] (2018) | Only symmetrical short-circuit observability at minimal costs | No | IEEE 13, IEEE 34, IEEE 37 |
| [15] (2019) | Expected unallowable level of harmonics | No | IEEE 34; CIGRÉ MV grid |
| [16] (2019) | Multiple estimation problem: to reach maximal faults (voltage sags) differentiation | No | 8 IEEE, 5 Brazilian TSO test systems |
| [17] (2021) | Multiple estimation problem: to reach maximal faults (voltage sags) differentiation | No | CIGRÉ 15; IEEE 123; EPRI Ckt5 2998 |
| [18] (2017) | Faults (voltage sags) observability | No | IEEE 13, IEEE 123 |
| [19] (2020) | Interaction between emission source coverage, sensitive user coverage, damaged equipment ratio, short-circuit capacity, customer’s complaints, line losses, outages, component of “all grid coverage” idea, and component of optimal economic benefit | Application in Eastern China TSO grid | No |
| [20] (2018) | Only at MV side at all HV/MV substations of the regional network | Monitoring campaign in Italian grid in 2014 | No |
| [21] (2009) | TSO grid: frequency of faults, power consumption density, modern industrial loads | Monitoring campaign in Turkish TSO grid in 2006–2007 | No |
| [22] (2018) | Customers’ complaints | Monitoring campaign in Estonian LV grid in 2004–2017 | No |
| [23] (2017) | Random selection (or no criteria) to cover the majority of grid: measurements were taken in 12,000 sites | Monitoring campaign in Australian HV, MV, and LV grid since 2002 | No |
| [24] (2021) | (1) LCT penetration; (2) EV chargers, LCT connection prospects, PQ issues; (3) similar network selection for comparison; (4) remote monitoring feasibility | Monitoring campaign in British DSO grid in 2018–2021 | No |
| No. | Criteria | Type 1 | T 2 | P | Σ | Remarks |
|---|---|---|---|---|---|---|
| 1. | Random selection | A | 2 | 2 | ||
| 2. | Critical substation | A | 1 | 1 | ||
| 3. | Specific load investigation 3 | A | 2 | 2 | ||
| 4. | Customers’ complaints | E | 3 | 3 | ||
| 5. | All selected-type substations, busbars 4 | E | 3 | 2 | 5 | massive campaign case |
| 6. | PQ issues, short-circuits, residual voltage | E | 6 | 2 | 8 | |
| 7. | Faults frequency, power supply reliability | E | 2 | 2 | ||
| 8. | Renewable energy penetration, EV chargers | E | 1 | 1 | since 2018 | |
| 9. | Power losses | E | 1 | 1 | 2 | |
| 10. | Customers’ density, quantity; line length | E | 2 | 2 | ||
| 11. | Industrial regions and loads | E | 1 | 1 | ||
| 12. | Remote monitoring possibility | E | 1 | 1 | since 2018 |
| Reference | Type 1 | 1A 2 | 2A | 3A | 4E | 5E | 6E | 7E | 8E | 9E | 10E | 11E | 12E |
|---|---|---|---|---|---|---|---|---|---|---|---|---|---|
| [6] (2005) | P | + | + | + | |||||||||
| [7] (2008) | T | + | |||||||||||
| [8] (2009) | P | + | + | ||||||||||
| [9] (2013) | R | ||||||||||||
| [10] (2012) | T | + | |||||||||||
| [11] (2015) | T | + | |||||||||||
| [12] (2016) | T | + | |||||||||||
| [13] (2016) | T | + | |||||||||||
| [14] (2018) | T | + | |||||||||||
| [15] (2019) | T | + | |||||||||||
| [16] (2019) | T | + | |||||||||||
| [17] (2021) | T | + | |||||||||||
| [18] (2017) | T | + | |||||||||||
| [19] (2020) | P | + | + | + | + | + | |||||||
| [20] (2018) | P | + | |||||||||||
| [21] (2009) | P | + | + | + | |||||||||
| [22] (2018) | P | + | |||||||||||
| [23] (2017) | P | + | + | ||||||||||
| [24] (2021) | P | + | + | + | |||||||||
| Total: | 2 | 1 | 2 | 3 | 5 | 8 | 2 | 1 | 2 | 2 | 1 | 1 | |
| Test | [7] | [10] | [11] | [12] | [13] | [14] | [15] | [16] | [17] | [18] |
|---|---|---|---|---|---|---|---|---|---|---|
| IEEE | 118 | 34 | 57 | 118 | 37 | 34 | 118 | 123 | 123 | |
| CIGRÉ | 24 | 15 | ||||||||
| EPRI | 2998 | |||||||||
| Brazilian | 48 | 40 | 65 | 107 |
| Voltage 1 | [6] | [8] | [19] | [20] | [21] | [22] | [23] | [24] |
|---|---|---|---|---|---|---|---|---|
| HV grid | 15–37 2 | 205/20 3 | 12,000 4 (jointly) | |||||
| MV grid | 427 5 | 600 5 | 3500 5 | 46 5 | ||||
| LV grid | 1500+/64 6 | 73/? 7 |
| Data Characteristic 1 | Classification/Value Range 2 | |||||
|---|---|---|---|---|---|---|
| (1) Data use category: | To be determined by interested party: PQ data | |||||
| (2) Reach: | meters (feet) | kilometers (miles) | ||||
| (3) Information transfer time: | <3 ms | 3 ms–10 s | 10 s–minutes | hours | ||
| Data occurrence interval | milliseconds | seconds | minutes | hours | ||
| Data aggregation | seconds | minutes | hours | days | ||
| Method of broadcast | Unicast | Multicast | Broadcast | All | ||
| Priority | Low | Medium | High | |||
| (4) Latency: | Low-low (<3 ms) | Low (<16 ms) | Medium (<160 ms) | High (>160 ms) | ||
| (5) Synchronicity: | Yes | No | ||||
| (6) Information reliability: | Informative | Important | Critical | |||
| Availability | Low (limited impact) | Medium (serious impact) | High (severe impact) | |||
| Level of assurance | Low | Medium | High | |||
| HEMP, IEMI | Hardened, yes | Hardened, no | ||||
| (7) Data volume: 3 | bytes | kilobytes | megabytes | gigabytes | ||
| (8) Security: | Low (limited impact) | Medium (serious impact) | High (severe impact) | |||
| Confidentiality | Low (limited impact) | Medium (serious impact) | High (severe impact) | |||
| Integrity | Low (limited impact) | Medium (serious impact) | High (severe impact) | |||
| Availability | Low (limited impact) | Medium (serious impact) | High (severe impact) | |||
| Group | Technology | Bandwidth | Coverage |
|---|---|---|---|
| Wireless HAN | ZigBee | 250 kbps at 2.4 GHz; 40 kbps at 915 MHz; 20 kbps at 868 MHz | 10–75 m (30 m indoor) |
| Wi-Fi | 802.11b: 11 Mbps at 2.4 GHz; 802.11a and 802.11g: 54 Mbps; 802.11n: 600 Mbps | Max 250 m (100 m indoor) | |
| Bluetooth | Max 1 Mbps | Class 1—100 m; Class 2—10 m | |
| Z-Wave | 40 kbps at 868 MHz (Europe); 250 kbps at 2.4 GHz | 100 m (30 m indoor) | |
| 6LoWPAN | 250 kbps at 2.4 GHz; 40 kbps at 915 MHz; 20 kbps at 868 MHz | 200 m | |
| Wireless LPWAN | LoRa | 0.3–50 kbps at 868 MHz (Europe) | 10–15 km (3–5 km in urban area) |
| NB-IoT | 200 kbps downlink, 20 kbps uplink | 10 km (1 km in urban area) | |
| Sigfox | 100 bps (140 uplink messages per day limit, 4—downlink) | 40 km (10 km in urban area) | |
| Wireless WAN | WiMAX | 72 Mbps in 48 km radius, 100 Mbps in 10 km radius, max 1 Gbps (802.16m) at 2–66 GHz | |
| Cellular | 2G and 2.5G: up to 250 kbps (2G GSM—14.4 kbps); 3G HSPA+: 22 Mbps uplink, 168 Mbps downlink; 4G LTE: 86 Mbps uplink and 326 Mbps downlink (for 20 MHz bandwidth with 4x4 MIMO); 4G LTE-Advanced: 500 Mbps uplink, 1 Gbps downlink (for 70 MHz bandwidth with 4x4 MIMO), 1 Gbps uplink, 3.3 Gbps downlink in 10 km radius; 5G: larger than 1 Gbps expected | ||
| Wired | PLC | BB-PLC: 200 Mbps at 1.8–250 MHz; NB-PLC: 800 kbps at 3–500 kHz | Does not propagate through transformer |
| DSL | VDSL2 (ITU-T G.993.2): 10 Mbps for 500–750 m; G.fast (ITU-T G.9700 and G.9701): 1 Gbps for 500 m | ||
| Ethernet cables | 100 Base-Tx (802.3u): 100 Mbps; P802.3bs: 200 Gbps and 400 Gbps (1 Tbps is expected in the near future); Cat 8: up to 40 Gbps for 30 m for 2 GHz bandwidth; Cat 7: 10 Gbps for 100 m for 600 MHz bandwidth (Cat 7A—1 GHz) | ||
| Optical | Up to 100 Gbps (1–40 Gbps typical) | AON: 80–100 km (typical); PON: 10–20 km (typical) | |
Disclaimer/Publisher’s Note: The statements, opinions and data contained in all publications are solely those of the individual author(s) and contributor(s) and not of MDPI and/or the editor(s). MDPI and/or the editor(s) disclaim responsibility for any injury to people or property resulting from any ideas, methods, instructions or products referred to in the content. |
© 2023 by the authors. Licensee MDPI, Basel, Switzerland. This article is an open access article distributed under the terms and conditions of the Creative Commons Attribution (CC BY) license (https://creativecommons.org/licenses/by/4.0/).
Share and Cite
Liubčuk, V.; Radziukynas, V.; Naujokaitis, D.; Kairaitis, G. Grid Nodes Selection Strategies for Power Quality Monitoring. Appl. Sci. 2023, 13, 6048. https://doi.org/10.3390/app13106048
Liubčuk V, Radziukynas V, Naujokaitis D, Kairaitis G. Grid Nodes Selection Strategies for Power Quality Monitoring. Applied Sciences. 2023; 13(10):6048. https://doi.org/10.3390/app13106048
Chicago/Turabian StyleLiubčuk, Vladislav, Virginijus Radziukynas, Darius Naujokaitis, and Gediminas Kairaitis. 2023. "Grid Nodes Selection Strategies for Power Quality Monitoring" Applied Sciences 13, no. 10: 6048. https://doi.org/10.3390/app13106048
APA StyleLiubčuk, V., Radziukynas, V., Naujokaitis, D., & Kairaitis, G. (2023). Grid Nodes Selection Strategies for Power Quality Monitoring. Applied Sciences, 13(10), 6048. https://doi.org/10.3390/app13106048

