Service Recommendations Using a Hybrid Approach in Knowledge Graph with Keyword Acceptance Criteria
Abstract
:1. Introduction
1.1. Yelp
1.2. Knowledge Graphs
1.3. Recommendation System
2. Related Work
2.1. Collaborative Filtering-Based SR
2.2. Content-Based SR
2.3. Graph-Based SR
2.4. Hybrid SR
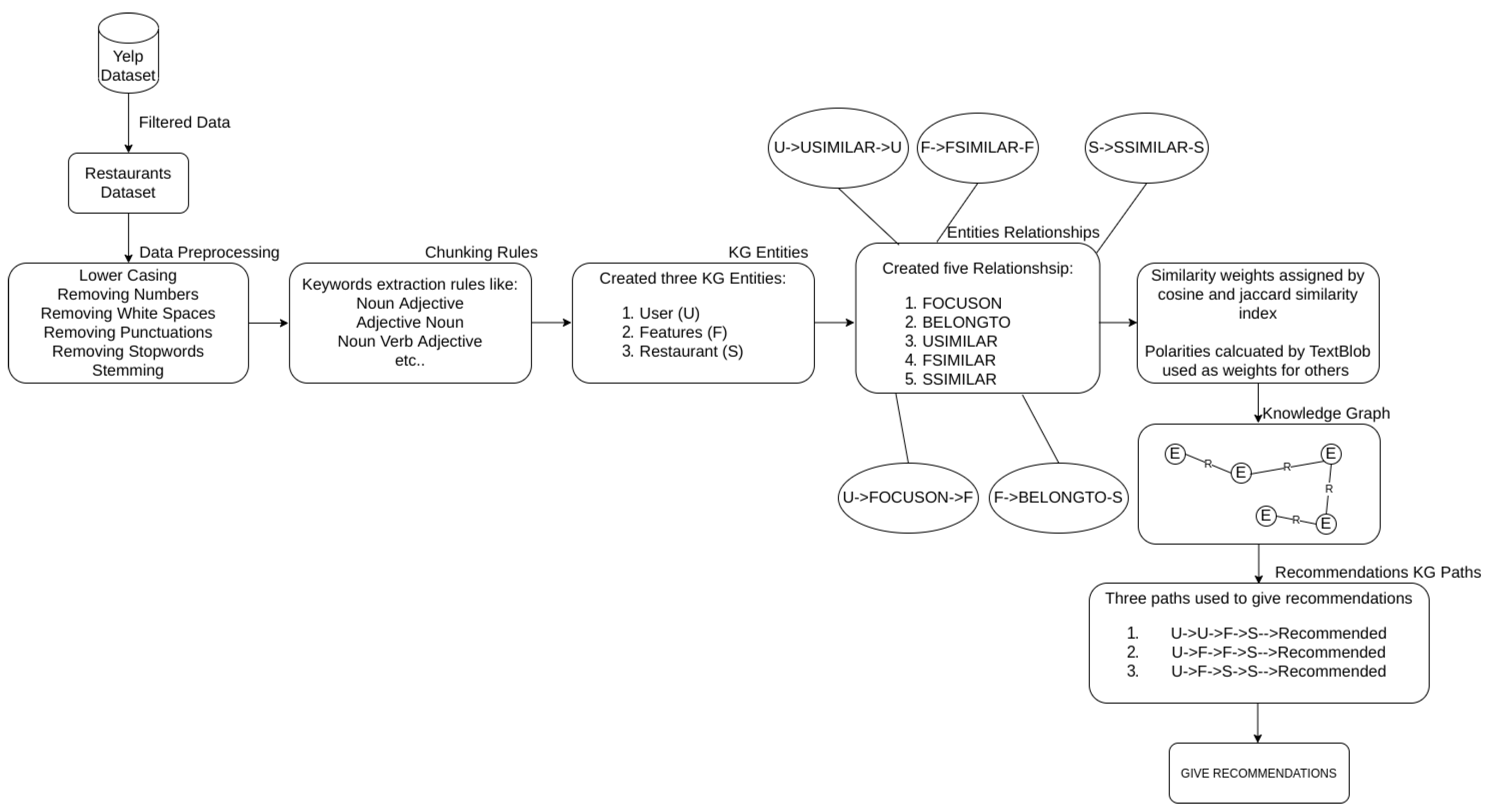
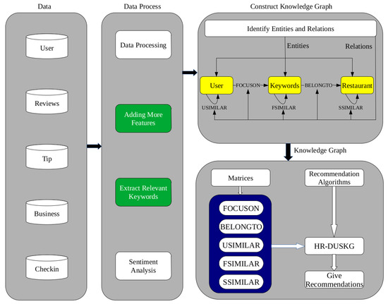
3. Methodology
3.1. Dataset Overview
3.2. Exploratory Data Analysis and Visualization
3.3. Text Preprocessing
3.3.1. Removing Numbers, Punctuation
- “Poor service, terrible food, overpriced. Why bother?”
- “best pizza in the city! great staff! yay strada!”
- “One of the best restaurants in the city; great cocktail list, also: Order the Max Valiquette!”
- “Lobster Tuesday for 25 $, good linguini and lobster.”
- “Service was very good, friendly. 3–5 over priced ($15) for rigatonni.”
- Most bland veal sandwich I’ve ever had.
- Shouldn’t have been surprised but the food quality wasn’t great and the service took forever.
- Would’ve expected more for $19 but the quality is there.
- Won’t be going here again.
- Fantastic service. I can’t say a negative thing.
3.3.2. Text Tokenization, Normalization, and Stop-Words
3.3.3. Stemming and Lemmatization
- I liked dining here.
- The Asian guy working was very respectful.
- The phone seems to be disconnected and hasn’t opened up in weeks.
3.4. DUSKG Framework
3.5. Keywords Extraction Execution Time
- 1000 it [03:28, 4.79 it/s] (VF2E);
- 1000 it [01:12, 13.88 it/s] (Chunking)
3.6. Number of Keywords Extracted
- 20,962 keywords extracted by VF2E;
- 2397 keywords extracted by chunking
3.7. VF2E vs. Keyword Extraction with Chunking
4. Results and Discussion
5. Conclusions
Author Contributions
Funding
Institutional Review Board Statement
Informed Consent Statement
Data Availability Statement
Acknowledgments
Conflicts of Interest
References
- Kaushik, A.; Gupta, S.; Bhatia, M. A movie recommendation. System using Neural Networks. Int. J. Adv. Res. Ideas Innov. Technol. 2018, 4, 425–430. [Google Scholar]
- Catherine, R.; Cohen, W. Personalized recommendations using knowledge graphs: A probabilistic logic programming approach. In Proceedings of the 10th ACM Conference on Recommender Systems, Boston, MA, USA, 15–19 September 2016; pp. 325–332. [Google Scholar]
- Shao, B.; Li, X.; Bian, G. A survey of research hotspots and frontier trends of recommendation systems from the perspective of knowledge graph. Expert Syst. Appl. 2021, 165, 113764. [Google Scholar] [CrossRef]
- Sun, J. NLP Analysis and Recommendation System for Yelp; University of California: Los Angeles, CA, USA, 2020. [Google Scholar]
- Zhang, Z.; Li, Z.; Liu, H.; Xiong, N.N. Multi-scale dynamic convolutional network for knowledge graph embedding. IEEE Trans. Knowl. Data Eng. 2020. [Google Scholar] [CrossRef]
- Zhao, W.X.; Wang, J.; He, Y.; Wen, J.R.; Chang, E.Y.; Li, X. Mining product adopter information from online reviews for improving product recommendation. ACM Trans. Knowl. Discov. Data (TKDD) 2016, 10, 1–23. [Google Scholar] [CrossRef]
- Zhang, L.; Luo, P.; Tang, L.; Chen, E.; Liu, Q.; Wang, M.; Xiong, H. Occupancy-based frequent pattern mining. ACM Trans. Knowl. Discov. Data (TKDD) 2015, 10, 1–33. [Google Scholar] [CrossRef]
- Wang, H.; Wang, Z.; Hu, S.; Xu, X.; Chen, S.; Tu, Z. DUSKG: A fine-grained knowledge graph for effective personalized service recommendation. Future Gener. Comput. Syst. 2019, 100, 600–617. [Google Scholar] [CrossRef]
- Liu, H.; Zheng, C.; Li, D.; Shen, X.; Lin, K.; Wang, J.; Zhang, Z.; Zhang, Z.; Xiong, N.N. EDMF: Efficient Deep Matrix Factorization with Review Feature Learning for Industrial Recommender System. IEEE Trans. Ind. Inform. 2021. [Google Scholar] [CrossRef]
- Li, D.; Liu, H.; Zhang, Z.; Lin, K.; Fang, S.; Li, Z.; Xiong, N.N. CARM: Confidence-aware recommender model via review representation learning and historical rating behavior in the online platforms. Neurocomputing 2021, 455, 283–296. [Google Scholar] [CrossRef]
- Liu, J.; Tang, M.; Zheng, Z.; Liu, X.; Lyu, S. Location-aware and personalized collaborative filtering for web service recommendation. IEEE Trans. Serv. Comput. 2015, 9, 686–699. [Google Scholar] [CrossRef]
- Tian, G.; Wang, J.; He, K.; Sun, C.; Tian, Y. Integrating implicit feedbacks for time-aware web service recommendations. Inf. Syst. Front. 2017, 19, 75–89. [Google Scholar] [CrossRef]
- Rodriguez-Mier, P.; Pedrinaci, C.; Lama, M.; Mucientes, M. An integrated semantic web service discovery and composition framework. IEEE Trans. Serv. Comput. 2015, 9, 537–550. [Google Scholar] [CrossRef] [Green Version]
- Xu, S.; Raahemi, B. A semantic-based service discovery framework for collaborative environments. Int. J. Simul. Model. 2016, 15, 83–96. [Google Scholar] [CrossRef]
- Grad-Gyenge, L.; Filzmoser, P.; Werthner, H. Recommendations on a knowledge graph. In Proceedings of the 1st International Workshop on Machine Learning Methods for Recommender Systems (MLRec), Vancouver, BC, Canada, 2 May 2015; pp. 13–20. [Google Scholar]
- Cao, Z.; Qiao, X.; Jiang, S.; Zhang, X. An efficient knowledge-graph-based Web service recommendation algorithm. Symmetry 2019, 11, 392. [Google Scholar] [CrossRef] [Green Version]
- Jiang, Z.; Liu, H.; Fu, B.; Wu, Z.; Zhang, T. Recommendation in heterogeneous information networks based on generalized random walk model and bayesian personalized ranking. In Proceedings of the Eleventh ACM International Conference on Web Search and Data Mining, Marina Del Rey, CA, USA, 5–9 February 2018; pp. 288–296. [Google Scholar]
- Yao, W.; He, J.; Huang, G.; Cao, J.; Zhang, Y. A graph-based model for context-aware recommendation using implicit feedback data. World Wide Web 2015, 18, 1351–1371. [Google Scholar] [CrossRef]
- Hu, S.; Tu, Z.; Wang, Z.; Xu, X. A POI-sensitive knowledge graph based service recommendation method. In Proceedings of the 2019 IEEE International Conference on Services Computing (SCC), Milan, Italy, 8–13 July 2019; pp. 197–201. [Google Scholar]
- Mashal, I.; Alsaryrah, O.; Chung, T.Y. Testing and evaluating recommendation algorithms in internet of things. J. Ambient Intell. Humaniz. Comput. 2016, 7, 889–900. [Google Scholar] [CrossRef]
- Yin, Y.; Yu, F.; Xu, Y.; Yu, L.; Mu, J. Network location-aware service recommendation with random walk in cyber-physical systems. Sensors 2017, 17, 2059. [Google Scholar] [CrossRef]
- Xiong, R.; Wang, J.; Zhang, N.; Ma, Y. Deep hybrid collaborative filtering for web service recommendation. Expert Syst. Appl. 2018, 110, 191–205. [Google Scholar] [CrossRef]
- Liu, X.; Fulia, I. Incorporating user, topic, and service related latent factors into web service recommendation. In Proceedings of the 2015 IEEE International Conference on Web Services, New York, NY, USA, 27 June–2 July 2015; pp. 185–192. [Google Scholar]
- Gao, W.; Chen, L.; Wu, J.; Dong, H.; Bouguettaya, A. Personalized API Recommendation via Implicit Preference Modeling. In Proceedings of the International Conference on Service-Oriented Computing, Banff, AB, Canada, 10–13 October 2016; pp. 646–653. [Google Scholar]
- Sobecki, A. Service Recommendation on Wiki-WS Platform. Task Q. 2015, 19, 445–453. [Google Scholar]
- Nilashi, M.; bin Ibrahim, O.; Ithnin, N.; Sarmin, N.H. A multi-criteria collaborative filtering recommender system for the tourism domain using Expectation Maximization (EM) and PCA–ANFIS. Electron. Commer. Res. Appl. 2015, 14, 542–562. [Google Scholar] [CrossRef]
- Ebadi, A.; Krzyzak, A. A hybrid multi-criteria hotel recommender system using explicit and implicit feedbacks. Int. J. Comput. Inf. Eng. 2016, 10, 1377–1385. [Google Scholar]
- Jain, A.; Liu, X.; Yu, Q. Aggregating functionality, use history, and popularity of APIs to recommend mashup creation. In Proceedings of the International Conference on Service-Oriented Computing, Goa, India, 16–19 November 2015; pp. 188–202. [Google Scholar]
- Zhang, S.; Yang, W.; Xu, S.; Zhang, W. A hybrid social network-based collaborative filtering method for personalized manufacturing service recommendation. Int. J. Comput. Commun. Control 2017, 12, 728–740. [Google Scholar] [CrossRef] [Green Version]
- Liu, H.; Liu, T.; Zhang, Z.; Sangaiah, A.K.; Yang, B.; Li, Y. ARHPE: Asymmetric Relation-aware Representation Learning for Head Pose Estimation in Industrial Human-machine Interaction. IEEE Trans. Ind. Inform. 2022. [Google Scholar] [CrossRef]
- Liu, H.; Fang, S.; Zhang, Z.; Li, D.; Lin, K.; Wang, J. MFDNet: Collaborative poses perception and matrix Fisher distribution for head pose estimation. IEEE Trans. Multimed. 2021. [Google Scholar] [CrossRef]
- Zheng, Y.; Xu, X.; Qi, L. Deep CNN-assisted personalized recommendation over big data for mobile wireless networks. Wirel. Commun. Mob. Comput. 2019, 2019, 6082047. [Google Scholar] [CrossRef] [Green Version]
- Zhang, H.; Ganchev, I.; Nikolov, N.S.; Ji, Z.; O’Droma, M. A hybrid service recommendation prototype adapted for the UCWW: A smart-city orientation. Wirel. Commun. Mob. Comput. 2017, 2017, 6783240. [Google Scholar] [CrossRef] [Green Version]
- Chu, W.T.; Tsai, Y.L. A hybrid recommendation system considering visual information for predicting favorite restaurants. World Wide Web 2017, 20, 1313–1331. [Google Scholar] [CrossRef]
- Nguyen, T.; Do, P. Improving Customer Behaviour Prediction with the Item2Item model in Recommender Systems. EAI Endorsed Trans. Ind. Netw. Intell. Syst. 2018, 5, e4. [Google Scholar] [CrossRef]
- Qian, X.; Rossi, R.A.; Du, F.; Kim, S.; Koh, E.; Malik, S.; Lee, T.Y.; Ahmed, N.K. Personalized Visualization Recommendation. arXiv 2021, arXiv:2102.06343. [Google Scholar]












| Methods | Number of Recommendations | |||||||
|---|---|---|---|---|---|---|---|---|
| 10 | 20 | 30 | 40 | 50 | 60 | 70 | 80 | |
| UCF_VF2E | 5.86 | 7.79 | 12.45 | 15.05 | 17.84 | 20.68 | 24.36 | 26.57 |
| UCF_Chunking | 6.02 | 14.15 | 17.75 | 20.52 | 23.34 | 27.15 | 30.32 | 33.6 |
| ICF_VF2E | 3.57 | 6.47 | 9.61 | 12.63 | 17.67 | 22.72 | 25.06 | 28.87 |
| ICF_Chunking | 5.72 | 8.86 | 11.76 | 17.24 | 21.05 | 24.07 | 28.32 | 30.78 |
| CBF_VF2E | 3.73 | 6.88 | 9.4 | 11.48 | 13.37 | 14.83 | 15.78 | 16.97 |
| CBF_Chunking | 8.75 | 14.34 | 17.47 | 22.08 | 25.09 | 27.75 | 31.28 | 34.69 |
| Hybrid_VF2E | 4.41 | 7.86 | 13.09 | 15.54 | 19.47 | 20.69 | 23.37 | 27.44 |
| Hybrid_Chunking | 10.68 | 15.76 | 19.66 | 23.59 | 28.78 | 33.16 | 34.53 | 36.35 |
Publisher’s Note: MDPI stays neutral with regard to jurisdictional claims in published maps and institutional affiliations. |
© 2022 by the authors. Licensee MDPI, Basel, Switzerland. This article is an open access article distributed under the terms and conditions of the Creative Commons Attribution (CC BY) license (https://creativecommons.org/licenses/by/4.0/).
Share and Cite
Ahmad, J.; Rehman, A.; Rauf, H.T.; Javed, K.; Alkhayyal, M.A.; Alnuaim, A.A. Service Recommendations Using a Hybrid Approach in Knowledge Graph with Keyword Acceptance Criteria. Appl. Sci. 2022, 12, 3544. https://doi.org/10.3390/app12073544
Ahmad J, Rehman A, Rauf HT, Javed K, Alkhayyal MA, Alnuaim AA. Service Recommendations Using a Hybrid Approach in Knowledge Graph with Keyword Acceptance Criteria. Applied Sciences. 2022; 12(7):3544. https://doi.org/10.3390/app12073544
Chicago/Turabian StyleAhmad, Jawad, Abdur Rehman, Hafiz Tayyab Rauf, Kashif Javed, Maram Abdullah Alkhayyal, and Abeer Ali Alnuaim. 2022. "Service Recommendations Using a Hybrid Approach in Knowledge Graph with Keyword Acceptance Criteria" Applied Sciences 12, no. 7: 3544. https://doi.org/10.3390/app12073544
APA StyleAhmad, J., Rehman, A., Rauf, H. T., Javed, K., Alkhayyal, M. A., & Alnuaim, A. A. (2022). Service Recommendations Using a Hybrid Approach in Knowledge Graph with Keyword Acceptance Criteria. Applied Sciences, 12(7), 3544. https://doi.org/10.3390/app12073544

