MFO Tunned SVR Models for Analyzing Dimensional Characteristics of Cracks Developed on Steam Generator Tubes
Abstract
1. Introduction
2. Machine Learning Methods

2.1. Support Vector Regression Model
| Parameters | Values |
|---|---|
| ) | Gaussian |
| Radial basis function | |
| Polynomial | |
| Linear | |
| Quadratic | |
| Cubic | |
| Solver (sr) | SMO (Sequential Minimal Optimization) |
| ISDA (Iterative Single Data Algorithm) | |
| Q1LP (Quadratic Programming) | |
| Validation scheme (vs) | Cross-validation Holdout validation |
| Validation scheme’s parameters | K-fold—Number of folds used for cross-validation (5 to 15) Holdout—% of data holdout for validation (10% to 40%) |
| % of training data | 10% to 30% |
| Kernel Function | Formula | Terms Used |
|---|---|---|
| Gaussian | —Euclidean distance —Variance | |
| Radial basis function | —Scaler value | |
| Polynomial | A—Free parameter n—Order of polynomial | |
| Linear | ||
| Quadratic | A—Free parameter | |
| Cubic | A—Free parameter |
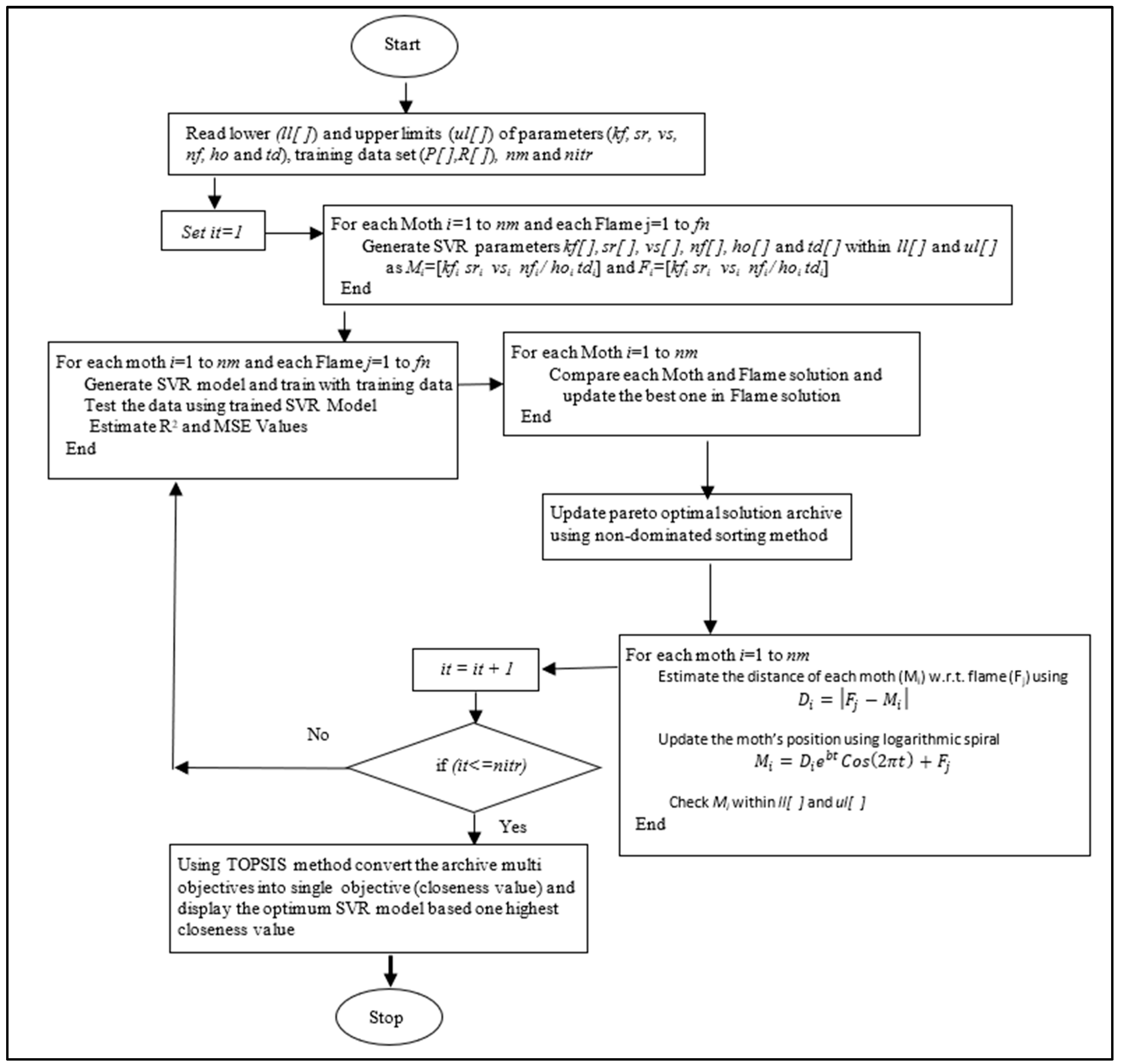
2.2. Moth Flame Optimization


| Algorithm 1: MFO Algorithm |
| Initialize the parameters for Moth-flame Initialize Moth position Mi randomly For each i = 1:n do Calculate the fitness function fi End For While (iteration ≤ max_iteration) do Update pareto optimal solution archive using non-dominated sorting method Update the position of Mi Calculate the no. of flames Evaluate the fitness function fi If (iteration==1) then F = sort (M) OF = sort (OM) Else F = sort (Mt-1, Mt) OF = sort (Mt-1, Mt) End if For each i = 1:n do For each j = 1:d do Update the values of r and t Calculate the value of D w.r.t. corresponding Moth Update M(i,j) w.r.t. corresponding Moth End For End For End While Using TOPSIS method (Algorithm 4) convert the archive multi objectives into single objective (closeness value) and display the optimum SVR model based on highest closeness value Print the best solution |
| Algorithm 2: DFO Algorithm |
| Define number of dragonflies (nd), number of iteration (nitr), and archive size As initial population, initialize position of dragonflies Pij Assign step vector (Vij) values as Pij Do While i<=nitr Calculate the value of inertia, separation, alignment and cohesion weights, food and enemy factor values. Compute the objective values of each dragonflies (Fi) Determine the non-dominated objective values Update the no. of non-dominated solutions in archive Assume best solution as food source and worst solution as enemy Update the values of Vij and Pij Check Pij values lies between the lower and upper limits of process parameters End Using TOPSIS method convert the archive multi objectives into single objective (closeness value) and display the optimum SVR model based one highest closeness value Print the best solution. |
| Algorithm 3: PSO Algorithm |
| P = Particle Initialization (); For i=1 to itrmax For each particle p in P do fp = f(p); If fp is better than f(pBest); pBest = p; end end gBest = best p in P Determine the non-dominated objective values Update the no. of non-dominated solutions in archive For each particle p in P do v = v + c1 *rand*(pBest − p) + C2 *rand*(gBest-P); p = p+v; end end Using TOPSIS method convert the archive multi objectives into single objective (closeness value) and display the optimum SVR model based on highest closeness value Print the best solution. |
| Algorithm 4: TOPSIS Method |
| Read objectives matrix—Ork with weights (Wk) and type of objectives (OT) For each Alternate r = na For each Response k = nr Compute Normalized value of Ork (Nrk) Calculate Performance Matrix (Ark) End End For each Response k = nr Determine positive ideal (Pk) and negative ideal solution (Mk) End For each Alternate r = na Determine Ideal (SPr) and negative ideal separation (SMr) Compute Relative Closeness (Rr) End Arrange alternatives in descending order based on Rr Display the alternate which has highest Rr value |
3. Results and Discussions
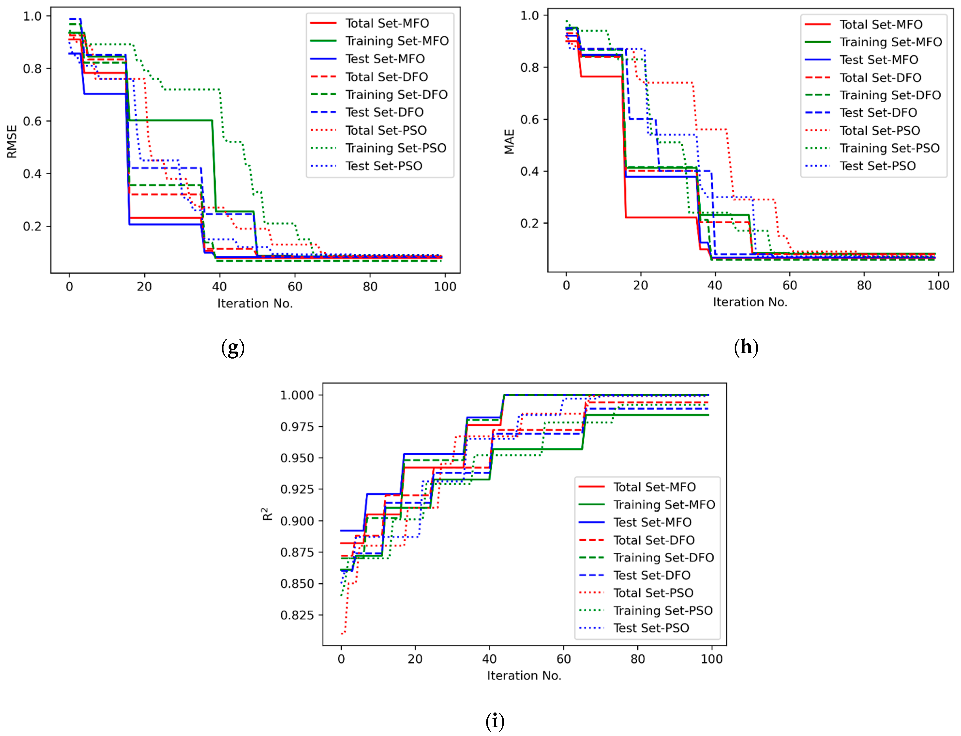
Quantitative Comparison of MFO with DFO and PSO Algorithms
| Response | Algorithms | Diversity | Spacing |
|---|---|---|---|
| L | MFO | 0.0652 | 0.0053 |
| DFO | 0.0644 | 0.0054 | |
| PSO | 0.0648 | 0.0057 | |
| D | MFO | 0.0679 | 0.0026 |
| DFO | 0.0664 | 0.0058 | |
| PSO | 0.0653 | 0.0062 | |
| W | MFO | 0.0685 | 0.0063 |
| DFO | 0.0676 | 0.0066 | |
| PSO | 0.0680 | 0.0073 |
4. Conclusions
Author Contributions
Funding
Institutional Review Board Statement
Informed Consent Statement
Data Availability Statement
Conflicts of Interest
References
- Daniel, J.; Abudhahir, A.; Paulin, J.J. Magnetic Flux Leakage (MFL) Based Defect Characterization of Steam Generator Tubes Using Artificial Neural Networks. J. Magn. 2017, 22, 34–42. [Google Scholar] [CrossRef]
- Raj, B.; Jayakumar, T.; Rao, B.P.C. Non-Destructive Testing and Evaluation for Structural Integrity. Sadhana 1995, 20, 5–38. [Google Scholar] [CrossRef]
- Dwivedi, S.K.; Vishwakarma, M.; Soni, A. Advances and Researches on Non Destructive Testing: A Review. Mater. Today Proc. 2018, 5, 3690–3698. [Google Scholar] [CrossRef]
- Göktepe, M. Non-Destructive Crack Detection by Capturing Local Flux Leakage Field. Sens. Actuators A Phys. 2001, 91, 70–72. [Google Scholar] [CrossRef]
- Ling, Z.W.; Cai, W.Y.; Li, S.H.; Li, C. A Practical Signal Progressing Method for Magnetic Flux Leakage Testing. Appl. Mech. Mater. 2014, 599–601, 782–785. [Google Scholar] [CrossRef]
- Wu, J.; Wu, W.; Li, E.; Kang, Y. Magnetic Flux Leakage Course of Inner Defects and Its Detectable Depth. Chin. J. Mech. Eng. 2021, 34, 63. [Google Scholar] [CrossRef]
- Ege, Y.; Coramik, M. A New Measurement System Using Magnetic Flux Leakage Method in Pipeline Inspection. Measurement 2018, 123, 163–174. [Google Scholar] [CrossRef]
- Shi, Y.; Zhang, C.; Li, R.; Cai, M.; Jia, G. Theory and Application of Magnetic Flux Leakage Pipeline Detection. Sensors 2015, 15, 31036–31055. [Google Scholar] [CrossRef]
- Suresh, V.; Abudhahir, A.; Daniel, J. Development of Magnetic Flux Leakage Measuring System for Detection of Defect in Small Diameter Steam Generator Tube. Measurement 2017, 95, 273–279. [Google Scholar] [CrossRef]
- Jin, C.; Kong, X.; Chang, J.; Cheng, H.; Liu, X. Internal Crack Detection of Castings: A Study Based on Relief Algorithm and Adaboost-SVM. Int. J. Adv. Manuf. Technol. 2020, 108, 3313–3322. [Google Scholar] [CrossRef]
- Zhang, J.; Teng, Y.-F.; Chen, W. Support Vector Regression with Modified Firefly Algorithm for Stock Price Forecasting. Appl. Intell. 2018, 49, 1658–1674. [Google Scholar] [CrossRef]
- Kari, T.; Gao, W.; Tuluhong, A.; Yaermaimaiti, Y.; Zhang, Z. Mixed Kernel Function Support Vector Regression with Genetic Algorithm for Forecasting Dissolved Gas Content in Power Transformers. Energies 2018, 11, 2437. [Google Scholar] [CrossRef]
- Houssein, E.H. Particle Swarm Optimization-Enhanced Twin Support Vector Regression for Wind Speed Forecasting. J. Intell. Syst. 2017, 28, 905–914. [Google Scholar] [CrossRef]
- Li, S.; Fang, H.; Liu, X. Parameter Optimization of Support Vector Regression Based on Sine Cosine Algorithm. Expert Syst. Appl. 2018, 91, 63–77. [Google Scholar] [CrossRef]
- Yuan, F.-C. Parameters Optimization Using Genetic Algorithms in Support Vector Regression for Sales Volume Forecasting. Appl. Math. 2012, 03, 1480–1486. [Google Scholar] [CrossRef]
- Papadimitriou, T.; Gogas, P.; Stathakis, E. Forecasting Energy Markets Using Support Vector Machines. Energy Econ. 2014, 44, 135–142. [Google Scholar] [CrossRef]
- Gayathri, R.; Rani, S.U.; Cepova, L.; Rajesh, M.; Kalita, K. A Comparative Analysis of Machine Learning Models in Prediction of Mortar Compressive Strength. Processes 2022, 10, 1387. [Google Scholar] [CrossRef]
- Gupta, K.K.; Kalita, K.; Ghadai, R.K.; Ramachandran, M.; Gao, X.Z. Machine Learning-Based Predictive Modelling of Biodiesel Production—A Comparative Perspective. Energies 2021, 14, 1122. [Google Scholar] [CrossRef]
- Ganesh, N.; Joshi, M.; Dutta, P.; Kalita, K. PSO-tuned Support Vector Machine Metamodels for Assessment of Turbulent Flows in Pipe Bends. Eng. Comput. 2019, 37, 981–1001. [Google Scholar] [CrossRef]
- Jayasudha, M.; Elangovan, M.; Mahdal, M.; Priyadarshini, J. Accurate Estimation of Tensile Strength of 3D Printed Parts Using Machine Learning Algorithms. Processes 2022, 10, 1158. [Google Scholar] [CrossRef]
- Priyadarshini, J.; Elangovan, M.; Mahdal, M.; Jayasudha, M. Machine-Learning-Assisted Prediction of Maximum Metal Recovery from Spent Zinc–Manganese Batteries. Processes 2022, 10, 1034. [Google Scholar] [CrossRef]
- Mirjalili, S. Moth-Flame Optimization Algorithm: A Novel Nature-Inspired Heuristic Paradigm. Knowl.-Based Syst. 2015, 89, 228–249. [Google Scholar] [CrossRef]
- Abdelazim, G.H.; Mohamed, A.; El Aziz, M.A. A comprehensive review of moth-flame optimisation: Variants, hybrids, and applications. J. Exp. Theor. Artif. Intell. 2020, 32, 705–725. [Google Scholar] [CrossRef]
- Karthick, M.; Anand, P.; Siva Kumar, M.; Meikandan, M. Exploration of MFOA in PAC Parameters on Machining Inconel 718. Mater. Manuf. Process. 2021, 37, 1433–1445. [Google Scholar] [CrossRef]
- Ananthakumar, K.; Rajamani, D.; Balasubramanian, E.; Paulo Davim, J. Measurement and Optimization of Multi-Response Characteristics in Plasma Arc Cutting of Monel 400TM Using RSM and TOPSIS. Measurement 2019, 135, 725–737. [Google Scholar] [CrossRef]
- Mirjalili, S. Dragonfly Algorithm: A New Meta-Heuristic Optimization Technique for Solving Single-Objective, Discrete, and Multi-Objective Problems. Neural Comput. Appl. 2015, 27, 1053–1073. [Google Scholar] [CrossRef]
- Kumar, M.S.; Rajamani, D.; Nasr, E.A.; Balasubramanian, E.; Mohamed, H.; Astarita, A. A Hybrid Approach of ANFIS—Artificial Bee Colony Algorithm for Intelligent Modeling and Optimization of Plasma Arc Cutting on Monel™ 400 Alloy. Materials 2021, 14, 6373. [Google Scholar] [CrossRef]
- Khalilpourazari, S.; Khalilpourazary, S. Optimization of Time, Cost and Surface Roughness in Grinding Process Using a Robust Multi-Objective Dragonfly Algorithm. Neural Comput. Appl. 2018, 32, 3987–3998. [Google Scholar] [CrossRef]









| Kernel Function | Name of Solver | Validation Scheme | Validation Schemes Value | % of Training Data |
|---|---|---|---|---|
| Dimension 1 | Dimension 2 | Dimension 3 | Dimension 4 | Dimension 5 |
| 3 | 1 | 2 | 25 | 20 |
| Dimension | Parameter Considered for Optimization | Lower Bound Value | Upper Bound Value |
|---|---|---|---|
| 1 | ) | 1 | 6 |
| 2 | Solver (sr) | 1 | 3 |
| 3 | Validation scheme (vs) | 1 | 2 |
| Validation scheme’s parameters | |||
| 4 | K-fold—Number of folds used for cross-validation (nf) | 5 | 10 |
| Holdout—% of data holdout for validation (ho) | 10 | 40 | |
| 5 | % of training data (td) | 10 | 35 |
| MFO Algorithm | DFO Algorithm | PSO Algorithm | |||
|---|---|---|---|---|---|
| Parameter | Value | Parameter | Value | Parameter | Value |
| No. of moths (N) | 100 | No. of dragonflies (nd) | 100 | Particle size (N) | 100 |
| No. of iterations (nitr) | 100 | No. of Iterations (nitr) | 100 | No. of iterations (nitr) | 100 |
| Position of moth close to the flame (t) | −1 to −2 | Minimum and maximum Inertia weight | wmin = 0.2 and wmax = 0.9 | Learning factors (C1 and C2) | 2 & 2 |
| Archive size | 100 | Archive size | 100 | Inertia weight (ω) | 0.6 |
| Sl. No. | RMSE | MAE | TOPSIS Value | |||||||
|---|---|---|---|---|---|---|---|---|---|---|
| Total | Training | Testing | Total | Training | Testing | Total | Training | Testing | ||
| 1 | 0.0652 | 0.0613 | 0.0727 | 0.0564 | 0.0545 | 0.0629 | 0.9946 | 0.9914 | 0.9853 | 0.4874 |
| 2 | 0.0660 | 0.0619 | 0.0713 | 0.0544 | 0.0547 | 0.0631 | 0.9655 | 0.9778 | 0.9979 | 0.4966 |
| 3 | 0.0647 | 0.0627 | 0.0707 | 0.0547 | 0.0535 | 0.0635 | 0.9678 | 0.9965 | 0.9671 | 0.5314 |
| 4 | 0.0644 | 0.0631 | 0.0723 | 0.0569 | 0.0543 | 0.0620 | 0.9846 | 0.9634 | 0.9960 | 0.4418 |
| 5 | 0.0645 | 0.0625 | 0.0730 | 0.0558 | 0.0537 | 0.0634 | 0.9908 | 0.9999 | 0.9824 | 0.5024 |
| 6 | 0.0648 | 0.0633 | 0.0719 | 0.0558 | 0.0549 | 0.0634 | 0.9697 | 0.9891 | 0.9674 | 0.3462 |
| 7 | 0.0653 | 0.0631 | 0.0713 | 0.0568 | 0.0529 | 0.0627 | 0.9746 | 0.9823 | 0.9878 | 0.4752 |
| 8 | 0.0648 | 0.0637 | 0.0711 | 0.0545 | 0.0554 | 0.0640 | 0.9734 | 0.9657 | 0.9857 | 0.3977 |
| 9 | 0.0651 | 0.0619 | 0.0702 | 0.0566 | 0.0548 | 0.0636 | 0.9780 | 0.9935 | 0.9729 | 0.4535 |
| 10 | 0.0642 | 0.0629 | 0.0711 | 0.0567 | 0.0528 | 0.0627 | 0.9666 | 0.9890 | 0.9805 | 0.5199 |
| 11 | 0.0649 | 0.0625 | 0.0713 | 0.0548 | 0.0551 | 0.0636 | 0.9896 | 0.9767 | 0.9606 | 0.4327 |
| 12 | 0.0641 | 0.0626 | 0.0710 | 0.0553 | 0.0538 | 0.0624 | 0.9998 | 0.9999 | 0.9996 | 0.6882 |
| 13 | 0.0656 | 0.0642 | 0.0721 | 0.0560 | 0.0546 | 0.0642 | 0.9954 | 0.9726 | 0.9915 | 0.3502 |
| 14 | 0.0636 | 0.0641 | 0.0718 | 0.0547 | 0.0551 | 0.0615 | 0.9631 | 0.9833 | 0.9639 | 0.4548 |
| 15 | 0.0640 | 0.0627 | 0.0699 | 0.0545 | 0.0540 | 0.0639 | 0.9910 | 0.9876 | 0.9872 | 0.6152 |
| 16 | 0.0638 | 0.0637 | 0.0700 | 0.0552 | 0.0537 | 0.0629 | 0.9937 | 0.9945 | 0.9906 | 0.6295 |
| 17 | 0.0659 | 0.0642 | 0.0716 | 0.0553 | 0.0530 | 0.0616 | 0.9778 | 0.9684 | 0.9913 | 0.4954 |
| 18 | 0.0634 | 0.0625 | 0.0712 | 0.0545 | 0.0554 | 0.0642 | 0.9840 | 0.9803 | 0.9880 | 0.5066 |
| 19 | 0.0631 | 0.0617 | 0.0715 | 0.0561 | 0.0551 | 0.0638 | 0.9740 | 0.9770 | 0.9975 | 0.4963 |
| 20 | 0.0651 | 0.0630 | 0.0697 | 0.0557 | 0.0527 | 0.0614 | 0.9901 | 0.9696 | 0.9715 | 0.5951 |
| 21 | 0.0631 | 0.0624 | 0.0716 | 0.0569 | 0.0546 | 0.0620 | 0.9834 | 0.9903 | 0.9994 | 0.5545 |
| 22 | 0.0635 | 0.0640 | 0.0718 | 0.0548 | 0.0545 | 0.0625 | 0.9842 | 0.9917 | 0.9818 | 0.5318 |
| 23 | 0.0648 | 0.0619 | 0.0713 | 0.0567 | 0.0538 | 0.0631 | 0.9935 | 0.9754 | 0.9859 | 0.5037 |
| 24 | 0.0651 | 0.0620 | 0.0701 | 0.0560 | 0.0540 | 0.0640 | 0.9781 | 0.9727 | 0.9974 | 0.5030 |
| 25 | 0.0657 | 0.0630 | 0.0723 | 0.0563 | 0.0538 | 0.0625 | 0.9951 | 0.9792 | 0.9686 | 0.4266 |
| 26 | 0.0648 | 0.0616 | 0.0724 | 0.0552 | 0.0540 | 0.0634 | 0.9795 | 0.9711 | 0.9989 | 0.5173 |
| 27 | 0.0656 | 0.0621 | 0.0706 | 0.0555 | 0.0528 | 0.0642 | 0.9847 | 0.9663 | 0.9664 | 0.4822 |
| 28 | 0.0650 | 0.0633 | 0.0714 | 0.0545 | 0.0539 | 0.0625 | 0.9823 | 0.9758 | 0.9972 | 0.5544 |
| 29 | 0.0653 | 0.0617 | 0.0704 | 0.0566 | 0.0530 | 0.0632 | 0.9886 | 0.9714 | 0.9979 | 0.5570 |
| 30 | 0.0645 | 0.0632 | 0.0703 | 0.0554 | 0.0529 | 0.0640 | 0.9816 | 0.9697 | 0.9666 | 0.4931 |
| R.No. | RMSE | MAE | TOPSIS Value | |||||||
|---|---|---|---|---|---|---|---|---|---|---|
| Total | Training | Testing | Total | Training | Testing | Total | Training | Testing | ||
| 1 | 0.0620 | 0.0599 | 0.0782 | 0.0528 | 0.0496 | 0.0660 | 0.9836 | 0.9744 | 0.9836 | 0.6137 |
| 2 | 0.0631 | 0.0574 | 0.0787 | 0.0540 | 0.0508 | 0.0691 | 0.9613 | 0.9871 | 0.9587 | 0.4171 |
| 3 | 0.0631 | 0.0582 | 0.0782 | 0.0527 | 0.0493 | 0.0692 | 0.9759 | 0.9542 | 0.9561 | 0.4690 |
| 4 | 0.0634 | 0.0578 | 0.0763 | 0.0547 | 0.0502 | 0.0663 | 0.9565 | 0.9884 | 0.9838 | 0.5581 |
| 5 | 0.0642 | 0.0600 | 0.0758 | 0.0544 | 0.0511 | 0.0675 | 0.9725 | 0.9577 | 0.9765 | 0.3767 |
| 6 | 0.0638 | 0.0575 | 0.0784 | 0.0549 | 0.0488 | 0.0681 | 0.9853 | 0.9856 | 0.9519 | 0.4897 |
| 7 | 0.0644 | 0.0590 | 0.0782 | 0.0538 | 0.0489 | 0.0669 | 0.9886 | 0.9843 | 0.9867 | 0.5677 |
| 8 | 0.0618 | 0.0592 | 0.0762 | 0.0542 | 0.0488 | 0.0684 | 0.9718 | 0.9890 | 0.9716 | 0.5800 |
| 9 | 0.0623 | 0.0592 | 0.0761 | 0.0548 | 0.0504 | 0.0678 | 0.9630 | 0.9580 | 0.9728 | 0.4251 |
| 10 | 0.0631 | 0.0598 | 0.0764 | 0.0539 | 0.0502 | 0.0673 | 0.9779 | 0.9726 | 0.9753 | 0.4878 |
| 11 | 0.0647 | 0.0575 | 0.0784 | 0.0532 | 0.0490 | 0.0668 | 0.9884 | 0.9686 | 0.9814 | 0.5825 |
| 12 | 0.0641 | 0.0597 | 0.0783 | 0.0551 | 0.0507 | 0.0684 | 0.9722 | 0.9594 | 0.9851 | 0.2967 |
| 13 | 0.0631 | 0.0589 | 0.0774 | 0.0526 | 0.0503 | 0.0689 | 0.9907 | 0.9754 | 0.9664 | 0.5169 |
| 14 | 0.0627 | 0.0593 | 0.0774 | 0.0533 | 0.0489 | 0.0684 | 0.9599 | 0.9766 | 0.9546 | 0.4781 |
| 15 | 0.0618 | 0.0579 | 0.0763 | 0.0551 | 0.0489 | 0.0673 | 0.9564 | 0.9610 | 0.9803 | 0.5524 |
| 16 | 0.0640 | 0.0589 | 0.0779 | 0.0534 | 0.0491 | 0.0691 | 0.9638 | 0.9732 | 0.9644 | 0.4242 |
| 17 | 0.0632 | 0.0594 | 0.0782 | 0.0533 | 0.0507 | 0.0668 | 0.9678 | 0.9918 | 0.9845 | 0.5149 |
| 18 | 0.0629 | 0.0585 | 0.0767 | 0.0535 | 0.0497 | 0.0672 | 0.9917 | 0.9922 | 0.9909 | 0.6852 |
| 19 | 0.0630 | 0.0586 | 0.0769 | 0.0549 | 0.0493 | 0.0691 | 0.9644 | 0.9801 | 0.9840 | 0.4726 |
| 20 | 0.0622 | 0.0576 | 0.0770 | 0.0528 | 0.0493 | 0.0668 | 0.9795 | 0.9689 | 0.9582 | 0.6559 |
| 21 | 0.0640 | 0.0575 | 0.0763 | 0.0533 | 0.0490 | 0.0667 | 0.9557 | 0.9539 | 0.9564 | 0.5229 |
| 22 | 0.0628 | 0.0592 | 0.0778 | 0.0549 | 0.0509 | 0.0690 | 0.9680 | 0.9641 | 0.9861 | 0.3616 |
| 23 | 0.0646 | 0.0596 | 0.0787 | 0.0538 | 0.0505 | 0.0661 | 0.9637 | 0.9843 | 0.9530 | 0.3937 |
| 24 | 0.0617 | 0.0593 | 0.0787 | 0.0541 | 0.0505 | 0.0669 | 0.9642 | 0.9663 | 0.9784 | 0.4637 |
| 25 | 0.0642 | 0.0583 | 0.0781 | 0.0540 | 0.0503 | 0.0679 | 0.9562 | 0.9558 | 0.9803 | 0.3697 |
| 26 | 0.0636 | 0.0601 | 0.0762 | 0.0543 | 0.0500 | 0.0666 | 0.9756 | 0.9728 | 0.9685 | 0.4663 |
| 27 | 0.0633 | 0.0588 | 0.0778 | 0.0525 | 0.0495 | 0.0680 | 0.9632 | 0.9671 | 0.9663 | 0.4892 |
| 28 | 0.0637 | 0.0601 | 0.0757 | 0.0539 | 0.0504 | 0.0686 | 0.9582 | 0.9819 | 0.9900 | 0.4453 |
| 29 | 0.0639 | 0.0575 | 0.0757 | 0.0525 | 0.0490 | 0.0676 | 0.9521 | 0.9734 | 0.9670 | 0.5811 |
| 30 | 0.0619 | 0.0579 | 0.0759 | 0.0547 | 0.0491 | 0.0681 | 0.9633 | 0.9845 | 0.9687 | 0.5781 |
| R.No. | RMSE | MAE | TOPSIS Value | |||||||
|---|---|---|---|---|---|---|---|---|---|---|
| Total | Training | Testing | Total | Training | Testing | Total | Training | Testing | ||
| 1 | 0.0775 | 0.0831 | 0.0680 | 0.0639 | 0.0667 | 0.0580 | 0.9840 | 0.9787 | 0.9609 | 0.6411 |
| 2 | 0.0817 | 0.0830 | 0.0668 | 0.0654 | 0.0688 | 0.0599 | 0.9604 | 0.9855 | 0.9827 | 0.4248 |
| 3 | 0.0787 | 0.0825 | 0.0672 | 0.0647 | 0.0668 | 0.0592 | 0.9957 | 0.9901 | 0.9730 | 0.6467 |
| 4 | 0.0810 | 0.0822 | 0.0666 | 0.0669 | 0.0696 | 0.0574 | 0.9622 | 0.9962 | 0.9992 | 0.5086 |
| 5 | 0.0812 | 0.0837 | 0.0683 | 0.0639 | 0.0692 | 0.0599 | 0.9675 | 0.9709 | 0.9874 | 0.4201 |
| 6 | 0.0796 | 0.0810 | 0.0702 | 0.0671 | 0.0680 | 0.0573 | 0.9694 | 0.9745 | 0.9689 | 0.4598 |
| 7 | 0.0802 | 0.0828 | 0.0686 | 0.0671 | 0.0678 | 0.0580 | 0.9625 | 0.9909 | 0.9727 | 0.4465 |
| 8 | 0.0817 | 0.0808 | 0.0665 | 0.0666 | 0.0698 | 0.0580 | 0.9661 | 0.9854 | 0.9742 | 0.4744 |
| 9 | 0.0788 | 0.0804 | 0.0690 | 0.0668 | 0.0673 | 0.0578 | 0.9753 | 0.9618 | 0.9930 | 0.5537 |
| 10 | 0.0810 | 0.0815 | 0.0691 | 0.0668 | 0.0680 | 0.0582 | 0.9672 | 0.9716 | 0.9719 | 0.4151 |
| 11 | 0.0803 | 0.0836 | 0.0688 | 0.0671 | 0.0695 | 0.0572 | 0.9614 | 0.9819 | 0.9837 | 0.4101 |
| 12 | 0.0783 | 0.0832 | 0.0685 | 0.0662 | 0.0668 | 0.0579 | 0.9666 | 0.9961 | 0.9806 | 0.5763 |
| 13 | 0.0772 | 0.0832 | 0.0667 | 0.0642 | 0.0676 | 0.0605 | 0.9631 | 0.9882 | 0.9814 | 0.5732 |
| 14 | 0.0777 | 0.0830 | 0.0670 | 0.0658 | 0.0664 | 0.0575 | 0.9927 | 0.9993 | 0.9744 | 0.6982 |
| 15 | 0.0796 | 0.0835 | 0.0700 | 0.0659 | 0.0696 | 0.0579 | 0.9672 | 0.9756 | 0.9802 | 0.3904 |
| 16 | 0.0792 | 0.0836 | 0.0684 | 0.0660 | 0.0665 | 0.0579 | 0.9939 | 0.9824 | 0.9805 | 0.5847 |
| 17 | 0.0782 | 0.0831 | 0.0689 | 0.0653 | 0.0682 | 0.0594 | 0.9694 | 0.9715 | 0.9875 | 0.4838 |
| 18 | 0.0808 | 0.0846 | 0.0685 | 0.0669 | 0.0682 | 0.0604 | 0.9701 | 0.9695 | 0.9994 | 0.3360 |
| 19 | 0.0797 | 0.0843 | 0.0677 | 0.0652 | 0.0683 | 0.0602 | 0.9936 | 0.9885 | 0.9893 | 0.4873 |
| 20 | 0.0818 | 0.0847 | 0.0690 | 0.0659 | 0.0681 | 0.0576 | 0.9698 | 0.9806 | 0.9882 | 0.4237 |
| 21 | 0.0794 | 0.0839 | 0.0665 | 0.0650 | 0.0683 | 0.0574 | 0.9683 | 0.9609 | 0.9849 | 0.5471 |
| 22 | 0.0790 | 0.0812 | 0.0667 | 0.0677 | 0.0669 | 0.0573 | 0.9909 | 0.9961 | 0.9777 | 0.6279 |
| 23 | 0.0787 | 0.0820 | 0.0678 | 0.0651 | 0.0675 | 0.0583 | 0.9999 | 0.9999 | 0.9999 | 0.7137 |
| 24 | 0.0817 | 0.0842 | 0.0680 | 0.0658 | 0.0669 | 0.0597 | 0.9912 | 0.9706 | 0.9794 | 0.4298 |
| 25 | 0.0785 | 0.0820 | 0.0669 | 0.0641 | 0.0668 | 0.0605 | 0.9958 | 0.9921 | 0.9778 | 0.6317 |
| 26 | 0.0792 | 0.0848 | 0.0696 | 0.0656 | 0.0688 | 0.0585 | 0.9674 | 0.9625 | 0.9847 | 0.3872 |
| 27 | 0.0813 | 0.0845 | 0.0697 | 0.0645 | 0.0686 | 0.0596 | 0.9934 | 0.9677 | 0.9944 | 0.4132 |
| 28 | 0.0809 | 0.0814 | 0.0674 | 0.0640 | 0.0663 | 0.0589 | 0.9947 | 0.9771 | 0.9864 | 0.6391 |
| 29 | 0.0771 | 0.0842 | 0.0683 | 0.0646 | 0.0701 | 0.0589 | 0.9893 | 0.9609 | 0.9864 | 0.5007 |
| 30 | 0.0773 | 0.0830 | 0.0669 | 0.0654 | 0.0671 | 0.0574 | 0.9766 | 0.9855 | 0.9850 | 0.6881 |
| Response | Kernel Function | Solver | Validation Scheme | Validation’s Scheme Parameter | % of Test Data | No. of Test Data |
|---|---|---|---|---|---|---|
| L | Linear | SMO | Holdout | 14 | 17.1 | 20 |
| D | Linear | SMO | Holdout | 16 | 21.7 | 25 |
| W | Linear | SMD | Holdout | 15 | 25.2 | 29 |
| Response | Statistics | MFO | ||||||||
|---|---|---|---|---|---|---|---|---|---|---|
| RMSE | MAE | |||||||||
| Total | Training | Testing | Total | Training | Testing | Total | Training | Testing | ||
| L | Mean | 0.0647 | 0.0628 | 0.0713 | 0.0556 | 0.0540 | 0.0631 | 0.9825 | 0.9807 | 0.9842 |
| StDev | 0.0008 | 0.0008 | 0.0009 | 0.0009 | 0.0008 | 0.0008 | 0.0100 | 0.0108 | 0.0126 | |
| Minimum | 0.0631 | 0.0613 | 0.0697 | 0.0544 | 0.0527 | 0.0614 | 0.9631 | 0.9635 | 0.9606 | |
| Q1 | 0.0641 | 0.0620 | 0.0706 | 0.0548 | 0.0534 | 0.0625 | 0.9744 | 0.9713 | 0.9708 | |
| Median | 0.0648 | 0.0627 | 0.0713 | 0.0556 | 0.0540 | 0.0631 | 0.9837 | 0.9785 | 0.9865 | |
| Q3 | 0.0652 | 0.0633 | 0.0718 | 0.0565 | 0.0547 | 0.0638 | 0.9908 | 0.9906 | 0.9973 | |
| Maximum | 0.0660 | 0.0642 | 0.0730 | 0.0569 | 0.0554 | 0.0642 | 0.9998 | 0.9999 | 0.9996 | |
| Range | 0.0028 | 0.0029 | 0.0033 | 0.0025 | 0.0027 | 0.0029 | 0.0367 | 0.0365 | 0.0390 | |
| D | Mean | 0.0804 | 0.0843 | 0.0697 | 0.0668 | 0.0693 | 0.0597 | 0.9767 | 0.9771 | 0.9810 |
| StDev | 0.0011 | 0.0012 | 0.0009 | 0.0010 | 0.0010 | 0.0008 | 0.0121 | 0.0128 | 0.0125 | |
| Minimum | 0.0787 | 0.0821 | 0.0678 | 0.0653 | 0.0675 | 0.0583 | 0.9603 | 0.9600 | 0.9600 | |
| Q1 | 0.0792 | 0.0834 | 0.0689 | 0.0659 | 0.0684 | 0.0590 | 0.9658 | 0.9667 | 0.9712 | |
| Median | 0.0804 | 0.0846 | 0.0699 | 0.0668 | 0.0695 | 0.0598 | 0.9743 | 0.9750 | 0.9809 | |
| Q3 | 0.0813 | 0.0853 | 0.0704 | 0.0675 | 0.0701 | 0.0603 | 0.9844 | 0.9927 | 0.9945 | |
| Maximum | 0.0824 | 0.0861 | 0.0711 | 0.0683 | 0.0707 | 0.0611 | 0.9997 | 0.9970 | 0.9997 | |
| Range | 0.0037 | 0.0039 | 0.0033 | 0.0031 | 0.0032 | 0.0028 | 0.0394 | 0.0371 | 0.0398 | |
| W | Mean | 0.0796 | 0.0830 | 0.0681 | 0.0657 | 0.0680 | 0.0586 | 0.9775 | 0.9804 | 0.9829 |
| StDev | 0.0015 | 0.0012 | 0.0011 | 0.0011 | 0.0011 | 0.0011 | 0.0134 | 0.0120 | 0.0092 | |
| Minimum | 0.0771 | 0.0804 | 0.0665 | 0.0639 | 0.0663 | 0.0572 | 0.9604 | 0.9609 | 0.9609 | |
| Q1 | 0.0784 | 0.0820 | 0.0669 | 0.0646 | 0.0669 | 0.0575 | 0.9670 | 0.9708 | 0.9769 | |
| Median | 0.0795 | 0.0831 | 0.0681 | 0.0657 | 0.0680 | 0.0581 | 0.9699 | 0.9812 | 0.9832 | |
| Q3 | 0.0810 | 0.0840 | 0.0689 | 0.0668 | 0.0688 | 0.0596 | 0.9929 | 0.9903 | 0.9877 | |
| Maximum | 0.0818 | 0.0848 | 0.0702 | 0.0677 | 0.0701 | 0.0605 | 0.9999 | 0.9999 | 0.9999 | |
| Range | 0.0046 | 0.0044 | 0.0037 | 0.0039 | 0.0038 | 0.0033 | 0.0396 | 0.0390 | 0.0390 | |
| Response | Statistics | DFO | ||||||||
|---|---|---|---|---|---|---|---|---|---|---|
| RMSE | MAE | |||||||||
| Total | Training | Testing | Total | Training | Testing | Total | Training | Testing | ||
| L | Mean | 0.0656 | 0.0640 | 0.0729 | 0.0565 | 0.0549 | 0.0643 | 0.9806 | 0.9840 | 0.9850 |
| StDev | 0.0010 | 0.0008 | 0.0009 | 0.0007 | 0.0008 | 0.0009 | 0.0125 | 0.0130 | 0.0101 | |
| Minimum | 0.0641 | 0.0626 | 0.0711 | 0.0554 | 0.0539 | 0.0625 | 0.9611 | 0.9613 | 0.9637 | |
| Q1 | 0.0647 | 0.0633 | 0.0725 | 0.0558 | 0.0542 | 0.0635 | 0.9709 | 0.9734 | 0.9776 | |
| Median | 0.0657 | 0.0640 | 0.0728 | 0.0566 | 0.0545 | 0.0644 | 0.9787 | 0.9865 | 0.9878 | |
| Q3 | 0.0666 | 0.0646 | 0.0738 | 0.0570 | 0.0555 | 0.0650 | 0.9931 | 0.9967 | 0.9930 | |
| Maximum | 0.0672 | 0.0655 | 0.0743 | 0.0580 | 0.0565 | 0.0654 | 0.9993 | 0.9993 | 0.9983 | |
| Range | 0.0031 | 0.0030 | 0.0033 | 0.0026 | 0.0026 | 0.0029 | 0.0382 | 0.0380 | 0.0347 | |
| D | Mean | 0.0644 | 0.0598 | 0.0787 | 0.0549 | 0.0510 | 0.0690 | 0.9737 | 0.9714 | 0.9741 |
| StDev | 0.0008 | 0.0008 | 0.0012 | 0.0007 | 0.0008 | 0.0010 | 0.0120 | 0.0112 | 0.0113 | |
| Minimum | 0.0630 | 0.0585 | 0.0767 | 0.0537 | 0.0497 | 0.0674 | 0.9531 | 0.9535 | 0.9518 | |
| Q1 | 0.0637 | 0.0591 | 0.0778 | 0.0544 | 0.0503 | 0.0680 | 0.9629 | 0.9626 | 0.9664 | |
| Median | 0.0643 | 0.0599 | 0.0789 | 0.0548 | 0.0511 | 0.0693 | 0.9760 | 0.9699 | 0.9726 | |
| Q3 | 0.0651 | 0.0606 | 0.0797 | 0.0554 | 0.0519 | 0.0700 | 0.9846 | 0.9797 | 0.9842 | |
| Maximum | 0.0658 | 0.0612 | 0.0803 | 0.0561 | 0.0522 | 0.0705 | 0.9906 | 0.9917 | 0.9905 | |
| Range | 0.0028 | 0.0027 | 0.0036 | 0.0024 | 0.0024 | 0.0032 | 0.0375 | 0.0382 | 0.0387 | |
| W | Mean | 0.0804 | 0.0843 | 0.0697 | 0.0668 | 0.0693 | 0.0597 | 0.9767 | 0.9771 | 0.9810 |
| StDev | 0.0011 | 0.0012 | 0.0009 | 0.0010 | 0.0010 | 0.0008 | 0.0121 | 0.0128 | 0.0125 | |
| Minimum | 0.0787 | 0.0821 | 0.0678 | 0.0653 | 0.0675 | 0.0583 | 0.9603 | 0.9600 | 0.9600 | |
| Q1 | 0.0792 | 0.0834 | 0.0689 | 0.0659 | 0.0684 | 0.0590 | 0.9658 | 0.9667 | 0.9712 | |
| Median | 0.0804 | 0.0846 | 0.0699 | 0.0668 | 0.0695 | 0.0598 | 0.9743 | 0.9750 | 0.9809 | |
| Q3 | 0.0813 | 0.0853 | 0.0704 | 0.0675 | 0.0701 | 0.0603 | 0.9844 | 0.9927 | 0.9945 | |
| Maximum | 0.0824 | 0.0861 | 0.0711 | 0.0683 | 0.0707 | 0.0611 | 0.9997 | 0.9970 | 0.9997 | |
| Range | 0.0037 | 0.0039 | 0.0033 | 0.0031 | 0.0032 | 0.0028 | 0.0394 | 0.0371 | 0.0398 | |
| Response | Statistics | PSO | ||||||||
|---|---|---|---|---|---|---|---|---|---|---|
| RMSE | MAE | |||||||||
| Total | Training | Testing | Total | Training | Testing | Total | Training | Testing | ||
| L | Mean | 0.0658 | 0.0640 | 0.0726 | 0.0567 | 0.0549 | 0.0639 | 0.9802 | 0.9800 | 0.9816 |
| StDev | 0.0009 | 0.0009 | 0.0009 | 0.0008 | 0.0007 | 0.0009 | 0.0107 | 0.0104 | 0.0122 | |
| Minimum | 0.0642 | 0.0626 | 0.0710 | 0.0553 | 0.0538 | 0.0625 | 0.9600 | 0.9621 | 0.9609 | |
| Q1 | 0.0654 | 0.0634 | 0.0721 | 0.0561 | 0.0542 | 0.0631 | 0.9721 | 0.9699 | 0.9727 | |
| Median | 0.0660 | 0.0639 | 0.0726 | 0.0568 | 0.0547 | 0.0640 | 0.9809 | 0.9810 | 0.9842 | |
| Q3 | 0.0665 | 0.0647 | 0.0732 | 0.0573 | 0.0555 | 0.0646 | 0.9898 | 0.9883 | 0.9903 | |
| Maximum | 0.0672 | 0.0656 | 0.0743 | 0.0579 | 0.0562 | 0.0653 | 0.9980 | 0.9972 | 0.9993 | |
| Range | 0.0030 | 0.0031 | 0.0033 | 0.0026 | 0.0024 | 0.0029 | 0.0380 | 0.0351 | 0.0384 | |
| D | Mean | 0.0660 | 0.0640 | 0.0729 | 0.0568 | 0.0552 | 0.0642 | 0.9818 | 0.9836 | 0.9779 |
| StDev | 0.0009 | 0.0009 | 0.0010 | 0.0008 | 0.0008 | 0.0007 | 0.0118 | 0.0120 | 0.0109 | |
| Minimum | 0.0643 | 0.0627 | 0.0710 | 0.0554 | 0.0538 | 0.0628 | 0.9632 | 0.9612 | 0.9610 | |
| Q1 | 0.0653 | 0.0633 | 0.0720 | 0.0563 | 0.0545 | 0.0637 | 0.9723 | 0.9769 | 0.9693 | |
| Median | 0.0663 | 0.0638 | 0.0729 | 0.0568 | 0.0553 | 0.0643 | 0.9802 | 0.9851 | 0.9775 | |
| Q3 | 0.0668 | 0.0648 | 0.0737 | 0.0574 | 0.0560 | 0.0649 | 0.9931 | 0.9941 | 0.9846 | |
| Maximum | 0.0672 | 0.0654 | 0.0745 | 0.0580 | 0.0565 | 0.0655 | 0.9993 | 0.9996 | 0.9987 | |
| Range | 0.0030 | 0.0027 | 0.0035 | 0.0026 | 0.0027 | 0.0028 | 0.0361 | 0.0386 | 0.0377 | |
| W | Mean | 0.0642 | 0.0626 | 0.0713 | 0.0554 | 0.0541 | 0.0626 | 0.9826 | 0.9793 | 0.9811 |
| StDev | 0.0008 | 0.0008 | 0.0011 | 0.0008 | 0.0008 | 0.0010 | 0.0134 | 0.0111 | 0.0105 | |
| Minimum | 0.0629 | 0.0613 | 0.0696 | 0.0542 | 0.0528 | 0.0612 | 0.9612 | 0.9607 | 0.9603 | |
| Q1 | 0.0635 | 0.0621 | 0.0703 | 0.0549 | 0.0534 | 0.0619 | 0.9698 | 0.9698 | 0.9773 | |
| Median | 0.0641 | 0.0626 | 0.0711 | 0.0553 | 0.0541 | 0.0624 | 0.9860 | 0.9808 | 0.9813 | |
| Q3 | 0.0647 | 0.0630 | 0.0722 | 0.0560 | 0.0547 | 0.0636 | 0.9932 | 0.9871 | 0.9879 | |
| Maximum | 0.0656 | 0.0644 | 0.0730 | 0.0568 | 0.0554 | 0.0643 | 0.9998 | 0.9998 | 0.9996 | |
| Range | 0.0027 | 0.0030 | 0.0034 | 0.0026 | 0.0026 | 0.0030 | 0.0386 | 0.0393 | 0.0393 | |
Publisher’s Note: MDPI stays neutral with regard to jurisdictional claims in published maps and institutional affiliations. |
© 2022 by the authors. Licensee MDPI, Basel, Switzerland. This article is an open access article distributed under the terms and conditions of the Creative Commons Attribution (CC BY) license (https://creativecommons.org/licenses/by/4.0/).
Share and Cite
William, M.V.A.; Ramesh, S.; Cep, R.; Kumar, M.S.; Elangovan, M. MFO Tunned SVR Models for Analyzing Dimensional Characteristics of Cracks Developed on Steam Generator Tubes. Appl. Sci. 2022, 12, 12375. https://doi.org/10.3390/app122312375
William MVA, Ramesh S, Cep R, Kumar MS, Elangovan M. MFO Tunned SVR Models for Analyzing Dimensional Characteristics of Cracks Developed on Steam Generator Tubes. Applied Sciences. 2022; 12(23):12375. https://doi.org/10.3390/app122312375
Chicago/Turabian StyleWilliam, Mathias Vijay Albert, Subramanian Ramesh, Robert Cep, Mahalingam Siva Kumar, and Muniyandy Elangovan. 2022. "MFO Tunned SVR Models for Analyzing Dimensional Characteristics of Cracks Developed on Steam Generator Tubes" Applied Sciences 12, no. 23: 12375. https://doi.org/10.3390/app122312375
APA StyleWilliam, M. V. A., Ramesh, S., Cep, R., Kumar, M. S., & Elangovan, M. (2022). MFO Tunned SVR Models for Analyzing Dimensional Characteristics of Cracks Developed on Steam Generator Tubes. Applied Sciences, 12(23), 12375. https://doi.org/10.3390/app122312375

