Next Article in Journal
Is It Safe to Use Vasoconstrictors in Association Treated with Amitriptyline or Can It Potentiate Cardiovascular Effects? In Vivo Animal Study
Next Article in Special Issue
Cooperative Roundabout Control Strategy for Connected and Autonomous Vehicles
Previous Article in Journal
Effect of a Conical Cellulose Structure on Horseradish Peroxidase Biomacromolecules
Previous Article in Special Issue
Application and Assessment of Cooperative Localization in Three-Dimensional Vehicle Networks
 
 
Font Type:
Arial Georgia Verdana
Font Size:
Aa Aa Aa
Line Spacing:
Column Width:
Background:
Article

UGAVs-MDVR: A Cluster-Based Multicast Routing Protocol for Unmanned Ground and Aerial Vehicles Communication in VANET

1
Institute of Space Technology, KICSIT, Rawalpindi 46000, Pakistan
2
Department of Computer Science, Quaid-i-Azam University, Islamabad 44000, Pakistan
3
International Institute of Science, Arts & Technology, HITEC University, Gujranwala 52250, Pakistan
4
Department of Electrical & Computer Engineering, Aarhus University, 8200 Aarhus, Denmark
*
Authors to whom correspondence should be addressed.
Appl. Sci. 2022, 12(23), 11995; https://doi.org/10.3390/app122311995
Submission received: 19 October 2022 / Revised: 18 November 2022 / Accepted: 18 November 2022 / Published: 24 November 2022

Abstract

Unmanned ground vehicles (UGVs) are becoming the foremost part of rescue teams for protecting human lives from severe disasters and reducing human casualties by informing them about the risks ahead, such as mine detection and clearance. In mine detection, a centralized system is required so that the UGVs can communicate with each other efficiently to disseminate the mine detection messages (MDMs) to incoming vehicles of military and civilians. Therefore, in this piece of research, a novel unmanned ground and aerial vehicle (UGAV)-based mine-detection-vehicle routing (MDVR) protocol has been proposed, mainly for the mine detection and clearance teams using a vehicular ad hoc network (VANET). The protocol disseminates the MDMs using UGVs and unmanned aerial vehicles (UAVs) in combination to overcome the limitations of only inter-UGV communication. The proposed protocol performs cluster-based multicast communication in real time using UAVs so that the dynamic mobility of UGVs cannot affect the performance of MDM dissemination. Hence, the proposed scheme is adaptable because any failure in message delivery can cause a high level of destruction. The proposed cluster-based scheme can adapt to any real-time scenario by introducing the level-based cluster-head election scheme (LBCHE), which works concerning its assigned priority for reducing the delay incurred in MDMs dissemination. The simulation of the proposed protocol in the network simulator (NS) shows that the overhead and delay are reduced in MDMs dissemination. At the same time, the throughput, packet delivery ratio, and stability increased compared to the other competing protocols.

1. Introduction

UGVs and UAVs have an important role in the recent developments in various fields such as rescue operations, monitoring of inaccessible areas, inspection of building construction, monitoring of electrical work, development of intelligent transportation systems, etc. [1,2]. UGVs are being used for detecting buried mines to safeguard the civilian population and military troops [3,4,5]. According to World Bank and United Nations statistics, hundreds of civilian and military casualties are reported yearly [6]. UGVs are now becoming an essential part of military fleets to meet the challenges of human safety. The efficiency of UGVs can be improved by developing a centralized coordination system based on cluster formation for disseminating the MDMs to incoming vehicles (IVs) successfully, as shown in Figure 1 [7,8,9]. In this centralized coordinating system, the vehicles share information with the cluster head for making collective decisions within a cluster rather than individual assessments [10]. For example, the movement decisions taken collectively within dangerous remote areas provide safety to mine detection and clearance staff [11,12].
Inter-vehicular communication (IVC) has been successfully implemented within VANET, where messages are transmitted to incoming vehicles (IVs) about the risks ahead [13,14,15]. In VANET, the vehicles communicate with each other at 5.9 GHz within the range of 300–1000 m using the IEEE-802.11p standard [16,17,18]. The safety messages and MDM-disseminating schemes have been developed by Farooq et al. [19,20,21]. However, the defense system analysis (DSA) shows that further work and developments are needed to meet human safety challenges [22]. Therefore, the performance of these protocols is improved by modifying the routing strategy through a combination of UGVs and UAVs. UAVs can maintain a constant altitude of 300 to 1000 m by satisfying the IEEE-802.11p standard range of communication within VANET.
Moreover, communication between UGVs and UAVs was also proposed and implemented efficiently for urban areas in [23,24,25]. The UAVs can efficiently communicate and disseminate messages from air to air and air to ground, as illustrated in [26,27]. Combining UGVs and UAVs into a single routing scheme results in strong IVC links and an effective central coordination system, which reduces any likelihood of delay or failure in MDM dissemination. Moreover, the proposed scheme can better address the VANET challenges of network fragmentation, dynamic mobility, delay, unstable IVC links, and overhead by reducing the transmission and communication gap of UGVs by using the air-to-ground links of UAVs. The overhead shows the ratio of total control packets sent to total received data packets at the destination, calculated during dynamic vehicular mobility and by varying the size of the cluster.
In the proposed design, the cluster-based scheme is adopted because the mine-detection vehicles need to move in groups to clear the required piece of land of buried mines. Additionally, the UGVs can cooperate better when moving within a single cluster by developing a central coordination system led by the head of the cluster. Furthermore, the overhead is distributed upon several clusters, reducing the delay and increasing the throughput. Besides this, the UGVs can adapt to unpredictable scenarios such as hilly areas, deserts, rough terrains, irregular trajectories, etc. Equally, the multicast approach enhances the proposed protocol performance manifold by increasing the throughput and reducing the overhead by disseminating the message to desired vehicles only, rather than to all incoming vehicles (IVs) [16,28]. Moreover, the multicasting technique increases the packet delivery ratio [29,30].
The distinctiveness of the proposed protocol can also be found in the several real-time applications in which efficient message dissemination is required, such as during landslides, floods, snow falling, fog, etc. In these situations, the UGVs are not enough to achieve the desired goals because of inaccessible areas without the assistance of UAVs. Although the proposed protocol is a small development toward saving human casualties, it will be useful for researchers to enhance its performance and scope within several other applications, as illustrated in the proposed future work. The UGV and UAV combination provides the following advantages:
  • The UGVs maintain a safe distance from the mines, and UAVs eliminate the communication gap between mine-detection and incoming vehicles (IVs).
  • The UAVs provide better connectivity and establish stable IVC links among UGVs through the air-to-ground links where UGVs cannot move together because of rough terrain, irregular trajectories, and hilly areas. Consequently, the network fragmentation in the proposed protocol reduces, resulting in low delay, minute overhead, high throughput, and stable IVC links.
The main motivation for developing the UGAVs-MDVR protocol is to save human life in rescue operations, detect buried mines, monitor inaccessible areas, inspect construction, develop intelligent transportation systems, etc. The proposed protocol works by combining the UGVs and UAVs into a single routing scheme that results in strong IVC links and an effective central coordination system, which reduces any likelihood of delay or failure in MDM dissemination in rescue operations. The cluster-based centralized coordinating system is adopted for taking the collective decision of movement within dangerous remote areas to provide safety to mine detection and clearance staff.
The remainder of the paper is structured as follows. The relevant VANET protocols are reviewed and analyzed in detail in Section 2. The proposed protocol is developed and designed in Section 3, along with the algorithms. Further, in Section 4, the proposed protocol is simulated and compared with the state-of-the-art protocols using a network simulator (NS). Finally, the designed protocol is concluded in Section 5, while future work is suggested in Section 6.

2. Related Work

In this section, the existing VANET routing protocols based on multicast routing are reviewed along with those developed for military purposes. The multicast protocols and their advantages and disadvantages are also analyzed in a Farooq et al. review article [16]. In this survey, the taxonomy of multicast routing protocols is also developed. In addition to this, the reviewed protocols are also classified into multicast routing methods and types.
The clustering for open inter-vehicle communication network (COIN) protocol [31] and cluster-based directional routing protocol (CBDRP) [32] are based on multicast routing protocols developed for urban traffic, but these protocols are unsuitable for real-time applications where the topology changes dynamically and unpredictably. Therefore, these protocols cannot work efficiently for MDM dissemination where the scenarios change rapidly. Additionally, the CBDRP depends upon the geographical position information for disseminating messages, which may be inaccessible at the required time and cause a delay in message transmission [16]. Alternatively, the proposed protocol has been designed to adapt to the vehicle movements in real time to meet the requirements of VANET and to fulfill the safety standards for saving human lives.
The inter-vehicle geocast (IVG) [33] protocol experiences high delay and overhead in remote and hilly areas because of its dependence upon the position information for routing messages. The cached geocast [34,35] protocol causes high network overhead that is due to the maintenance of cache records within the dynamic vehicular mobility. The message transmission scheme of the abiding geocast protocol [34] is based upon the short message duration, which results in low throughput within dense traffic. GVGrid [36] faces a high delay in message transmission because of the formation of complex routes within the congested traffic, creating unstable IVC links.
The mobile just-in-time multicasting protocol (Mobicast) is a spatiotemporary multicast protocol along with the feature of geography in which the messages are transmitted at a specified geographical area and at a given time ‘t’ only. The specified area is called a zone of reference (ZOR). The packet delivery ratio of the protocol is high, but the connection suddenly fails in the case of a change of ZOR. Hence, the protocol is unsuitable for MDM dissemination where the scenario is unpredictable [37].
Dynamic time-stable geocast routing (DTSG) is a geographical and time-stable protocol that keeps messages saved within the desired area for a specified period. The protocol is useful for disseminating short-term information within a specified area. Hence, the protocol’s performance remains unaffected by the density of the vehicles using the store-and-carry scheme. On the other hand, the protocol experiences network overhead in managing message saving for delivery in the specified area and in handling the sudden switching between the stability modes [38].
The constrained geocast protocol has been developed for cooperative adaptive cruise control (CACC) for automatic traffic control systems where the future positions of vehicles are estimated for routing decisions. The protocol’s performance increases in dense traffic because the future positions can be better estimated. At the same time, the performance decreases in the case of high mobility, where the density decreases [39].
The geocache protocol has been developed to control the density of the vehicles by distributing the load on all possible routes. The incoming vehicles are informed ahead of time by disseminating messages about the density of the vehicles on approaching routes. The performance of the protocol increases by using the cache mechanism for storing the information and sharing it during road congestion, whereas the response time increases in dense traffic [40].
In this paper [41], the communication between military vehicles has been established by proposing the dynamic routing algorithm. This algorithm combines the location information with the intelligent ant colony algorithm to update the routing table efficiently to improve the node’s linkages. The protocol updates the dynamic routing tables by consuming less setup time to improve the network’s response time. The overhead increases in the case of high mobility because of the maintenance of tables [41].
In this paper [42], the path planning scheme for mobile robots has been introduced to find the path in a dynamic environment. The first feasible path is found in the initial phase, and then the optimal path is found for the robots in a dynamic environment using the proposed algorithm. The overhead and response time increases in managing path planning during dense traffic [42].
In this paper [43], the unmanned aerial vehicle is used to improve the network performance by reducing the latency and signaling overhead and improving the packet delivery ratio by proposing a relay selection algorithm with low complexity. The aerial vehicles communicate with the ground vehicles by using the carry-and-forward scheme [43].
In the protocol proposed in [44], the UAVs are used to increase the efficiency of message dissemination among the UGVs. The main purpose of the scheme is to perform search-and-rescue operations. The protocol uses maps and GPS locations to establish routes and suggest the fastest route for rescue operations [44].
Similarly, the rest of the reviewed multicast protocols [33,45,46] in [16] are also found to be unsuitable for the dissemination of MDMs in real time because of their dependence upon the position information because these are based upon the geocast routing scheme. Hence, the delay incurred while accessing the location information can cause high destruction.
The routing schemes of [41,47] are developed for military vehicle communication without considering their stable IVC links, which is the foremost requirement of MDM dissemination. In ref. [42], the procedure of path planning has been developed, but it cannot produce any central coordination system for creating stable IVC links. Similarly, [48] is also based on the geographical position information for routing, which is inappropriate for our desired application. The protocols [49,50,51] are also unsuitable for MDM dissemination because of their aim and focus on path planning only for routing messages. The protocols [52,53,54] are also reviewed and analyzed for message dissemination in VANET and found inappropriate because of the increase in overhead within dense and congested traffic. The analysis of the literature review has been summarized in Table 1:

3. Proposed UGAVs-MDVR Protocol

The protocols reviewed in the literature show that these protocols cannot be used for MDM dissemination in real time because these are developed for handling the traffic of urban or highway scenarios. Moreover, applying a single VANET protocol in all scenarios is impossible. Besides this, there is a need to propose a better solution for the VANET challenges of network fragmentation, dynamic mobility, delay, unstable IVC links, and overhead by reducing the transmission and communication gap of UGVs by using the air-to-ground links of UAVs. The overhead shows the ratio of total control packets sent to total received data packets at the destination, calculated during dynamic vehicular mobility and by varying the size of the cluster.
Combining UGVs and UAVs into a single routing scheme for message MDM dissemination is required with strong IVC links and an effective central coordination system to reduce any likelihood of delay or failure in MDM dissemination. Moreover, there is also a need for a scheme in which the mine-detection vehicles can move in groups to clear the required piece of land of buried mines. These vehicles share information in a central coordination system led by the head of the cluster and are able to adapt themselves to unpredictable scenarios.
Hence, our previous work [20,21,55] has been enhanced by introducing UAVs to overcome the existing VANET challenges, as discussed earlier. The basic layout and structure of communication between UGVs and UAVs have been implemented only to analyze the scheme’s performance [55]. In the current research, the scheme of cluster formation, cluster-head election, and cluster speed-limit features have been enhanced. The cluster members joining the scheme and cluster merging process have been refined and implemented along with the computation of the speed and direction. Moreover, the scheme for cluster-head election and cluster management has also been improved. Hence, the proposed protocol’s architecture and performance have been significantly enhanced.
The hierarchical approach of the proposed protocol reduces the network overhead and delay along with the increase in throughput caused by the logical organization of UGVs in clusters [56]. The hierarchical scheme consists of the following stages:
  • Cluster creation (CC),
  • Level-based cluster-head election (LBCHE),
  • Multicast routing (MRT),
  • Cluster maintenance (CMN)

3.1. Cluster Creation (CC)

The clusters are formed by considering the similar speeds of vehicles because the UGVs used for mine detection move together during mine detection and clearance. The direction is identical for cluster formation; otherwise, the UGV will be dropped from the cluster membership, as given in Algorithm 1 and shown in Equation (1). The cluster creation process is summarized in the following steps, as given in Algorithm 1:
  • Cluster construction,
  • Cluster-head election,
  • Joining process execution of CMs,
  • Dropping off the CMs,
  • Modification of cluster record,
  • Cluster maintaining process.
Algorithm 1. Creation and maintenance functions for clusters
  • TO complete Vw in Φ(n) Implement //all UGVs
  • IF CL.HD = NOT then //CH not elected
  • Function cluster_creation(VZ)      //cluster construction
  • Function CL.HD_election(VZ) //CHE Function
  • IF INVC_military = TRUE && INVC_direct = SAME //the joining of incoming vehicles by considering direction
  • Function joining_cluster(VZ) //joining as a cluster member
  • modify_cluster(CR) //Update the cluster Record (CR)
  • ENDIF
  • IF Vehicle_CMs(VZ)= CR(modify_stop) //when no change detected
  •       Function drop_veh(VZ) //left CM
  • modify_cluster(CR)                      //modify the CR
  • ENDIF
  • ELSE
  • Function maintain_status_CL.HEAD(VZ) //maintain CH
  • Function keep_status_CLMN(VZ) //maintain Cluster
  • Function keep_connection(UAV)
  • ENDIF
C l u s t e r   ( C )   = { C M B 1 [ S P D C M B 1 | d r 1 ] CMB 2 [ S P D CMB 2 | d r 2 ] . . C M B n [ S P D C M B n | d r n ] }
where CMB1, CMB2, and CMB3 are cluster members that move with speed SPDCMBn and direction’ dr1’.

3.2. Level-Based Cluster-Head Election (LBCHE)

In LBCHE, a single vehicle is elected from each cluster to manage the cluster members (CMs) and to develop communication with all adjacent clusters. The LBCHE scheme is specified as various levels, which adapt to the dynamic mobility of vehicles and scenarios, such that the IVC links remain stable. The LBCHE scheme is given as follows:
  • The first level has low priority, in which the cluster head (CH) is elected based on the technology or resources of that UGV and is capable of handling the mine-detection function efficiently as specified in [45]. The priority is set as low because the UGVs are considered completely autonomous in this case. However, the preferences can be changed manually, also according to the desired requirements. The procedure is given in Algorithm 2.
  • The second level has medium priority compared to the first and is designed for scenarios where mines are detected and cleared without human involvement. In this level, the CH is elected based upon the vehicular speed because, in VANET, the speed mismatch causes weak IVC links, as analyzed in a survey of VANET protocols [14]. The speed-based cluster-head election (SBCHE) reduces the switching of CHs and CMs and increases the cluster’s stability by reducing continuous maintenance. In addition, the SBCHE scheme is made flexible and adaptable by defining the average speed as the cluster threshold value (CTV) for the CH election. The maximum cluster speed limit (CSL) for UGVs is 60 m/s because the vehicles move slowly within the rough terrain, as shown in Equation (2). The CTV is given in Equation (3).
CSL = maximum (60) m/s
CTV = average (CSL) m/s
The CTV is further improved by introducing speed adjustment factor (SAF) ‘u’ as shown in Equation (4) so that the UGVs can adapt themselves to any scenario:
CTV = CSL ± u
The value of ‘u’ can be varied to select the desired vehicle, specifically CH. For example, if the value of ‘u’ is increased, then the CH will be selected from the front vehicles of the cluster since the CTV exceeds the mobility of 30 m/s. Similarly, the CH can be elected from the last vehicles of the cluster by reducing the value of ‘u’ because the CTV will go below 30 m/s in this case.
3.
At the third level, the manual cluster-head election (MCHE) is proposed with high priority to give the major and foremost control to mine disposal staff so that they can handle the situation concerning real-time scenarios and by considering the level of risk. In MCHE, the convoy’s leader can elect any vehicle as CH.
4.
The fourth level is introduced with UAVs as CH, where it is difficult to maintain IVC links of UGVs because of hilly areas and asymmetrical surfaces. Correspondingly, the UGVs cannot move together in some scenarios because of irregular trajectories where the inter-vehicular distance increases. Consequently, the UAVs are the best possible solution to disseminate the MDMs to incoming vehicles (IVs) by reducing the communication gap through the air-to-ground link, as shown in Figure 2.
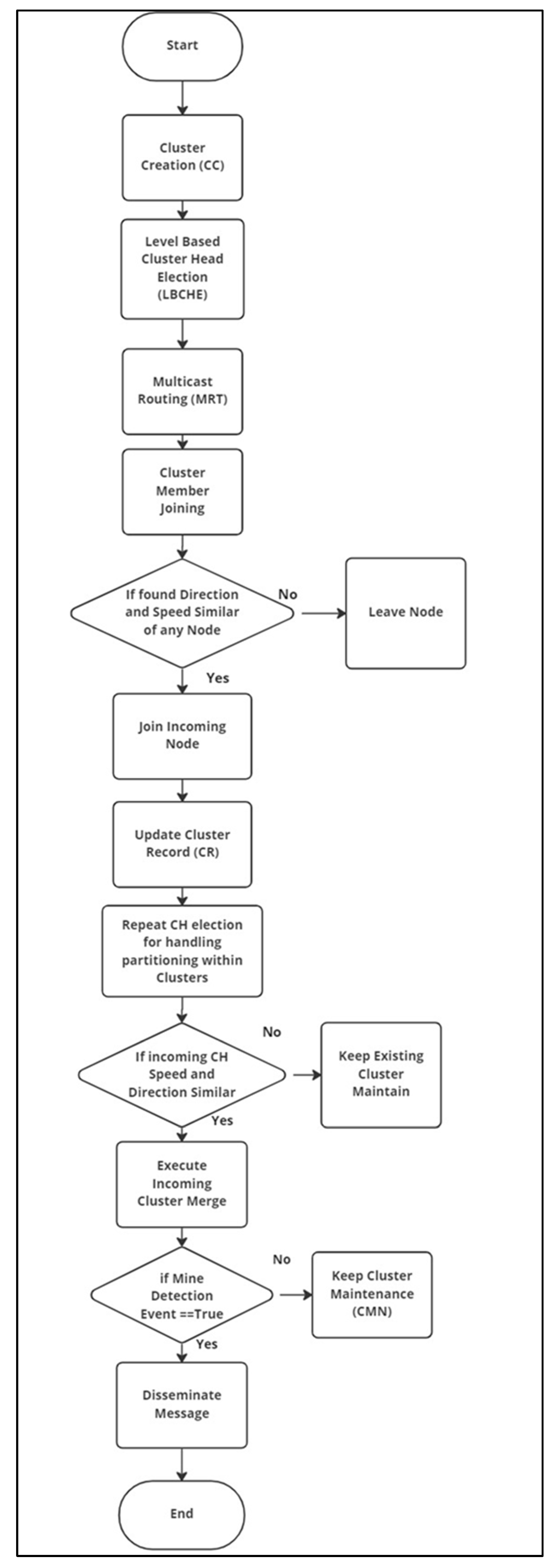
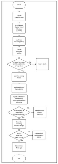
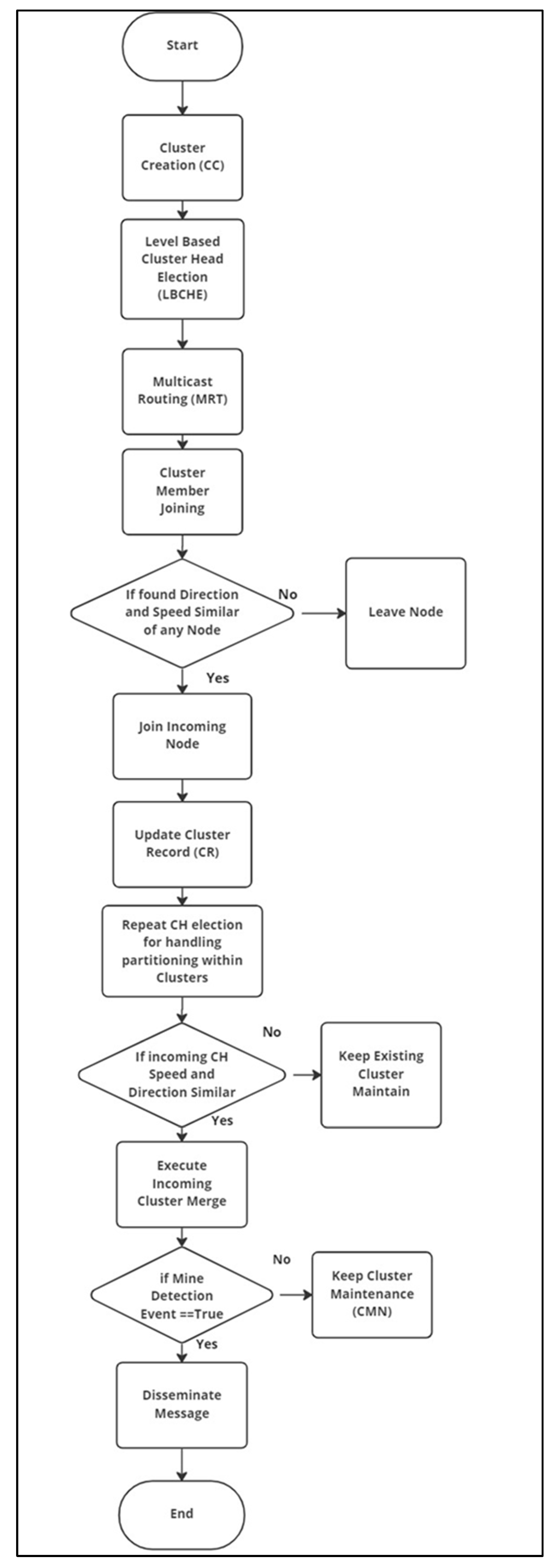
The flowchart of the UGAVs-MDVR protocol is shown in Figure 3. The flowchart elaborates on the steps of cluster creation, the level-based cluster-head election scheme, and multicast routing. The incoming cluster member joining and cluster joining process is also demonstrated along with the conditions of similar direction and speed. The cluster merging function is also illustrated in the flowchart, and finally, the multicast record updating function is executed to update the records.
The cluster election process consists of the following steps, as demonstrated in Algorithm 2 below:
  • Cluster-head election computation,
  • Resources comparison by sharing information with neighboring nodes,
  • Cluster-head election process execution,
  • Maintaining the cluster head and cluster.
Algorithm 2. Election function for clusters
  • TO complete Vw in Φ(n) Implement                  //all UGVs
  • IF CL.HEAD = NOT then //CH not elected
  • veh_technology _status = find_veh_type(VZ) //find the resources according to mines detection staff strategy
  • Function calculate_spd_dirct_UGVs(VZ)
  • IF veh_resources_cluster > neighb_vehicles (VZ) //compare UGVs resources with neighboring vehicles
  • then
  • CL.HEAD =VZ //CH election
  • assign vehicle = CL.HD
  • ELSE IF UGVs(Speed && Direction == SIMILAR) && UGVs(Average speed value)==(Speed Threshold value)
  • then
  • CL.HEAD =VZ
  • assign Vehicle = CL.HD
  • ENDIF
  • ELSE IF VZ.CLUSTER = CL.HD                  //CH maintenance, if elected already
  • Function keep_ CLMN (VZ)         //maintain CH
  • Function joining_cluster_member(VZ)
  • Function leave_cluster_member(VZ)
  • ELSE
  • set VZ.CL(Existing State= Tempoary_Elect (UAV) //if no existing head then elect UAV as CH
  • END IF

3.3. Cluster Multicast Routing (MRT)

In cluster-based routing, the packets of 512 bytes are transmitted from the source node to its CH in the first step. Then, the CH forwards the packet to the CH of the destination node through intermediate CHs. Hence, the record of all CHs and CMs is maintained within the cluster record (CR), which is updated by transmitting cluster advertisements (CADVs) periodically after every 5 s. The CADVs consist of cluster identification, UGV speed, direction, and sequence number. The sequence numbers are used to differentiate between the old and new advertisements. The MRT is defined in Algorithm 3, whereas the message dissemination scheme for all vehicles or only a specific group of vehicles is illustrated in Algorithm 4. The occurrence of network partitioning can be detected through periodic CADVs. If the CADVs are not received for more than 10 s, then it shows the event of network fragmentation. Therefore, the CH election scheme is executed again to handle the CMs and to establish inter-cluster communication through CHs, as shown in Algorithm 5. The CR is updated continuously to add the record of newly elected CHs.
The cluster record maintenance and updating process are illustrated as follows in Algorithm 3:
  • Speed and direction computation,
  • Sequence number update,
  • Advertisement dissemination,
  • Cluster record update process execution.
Algorithm 3. CR development for UGVs
  • 1: TO complete Vw in Φ(n) Implement                                             //all UGVs
  • 2: Function calculate_spd_dirct_UGVs(VZ)         //speed and direction computation of UGVs
  • 3: Function modify_vehicle_recent(Identity, spd, dirct, UMDVs)
  • 4: Function modify_current_time(Identity, UGVs)
  • 5: Function modify(Identity, UGVs, sequencenos)         //modify sequence number
  • 6: IF time >= 5 then                  //advertisement dissemination periodically
  • 7: Function distribute_CR(Identity, sqn, spd, dirct,v.time, UGVs, UAVs)      //CR dissemination
  • 8: END IF
Algorithm 4. Mine event message transmission to all or specified incoming vehicles
  • TO complete Vw in Φ(n) Implement                                                               //all UGVs
  • IF Defined_event_occur = TRUE && transmit (VZ) = YES then
  • Function send_Mine_message(INOMING_ CL.HD)
  • IF CL.Head _ Mine_message _receive(VZ) = YES
  • Function Mine_message (INVC_ CL.HD)      // Mine_message transmission to CHs
  • Function Mine_message (INVC_VC_CMs) //Mine_message transmission to other CMs
  • modify_cluster_info(CR)                                    //modify the CR
  • ELSEIF CM_ Mine_message _receive = YES
  •          Function Mine_message (Cluster Members)
  • modify_vehicles_record(CR)            //modify the CR
  • ENDIF
  • ELSE
  • Function Mine_message (desired_ CL.HD)         //dissemination of MDMs to desired CH
  • Function Mine_message (specific_VC_CMs)         //dissemination of MDMs to desired CMs
  • END IF
The CH election process is executed again for re-cluster head election upon network partitioning. The re-election process keeps the network organized for efficiently disseminating the event detection messages irrespective of the sudden and dynamic changes occurring in the network, as shown in Algorithm 5.
Algorithm 5. Repeat CH election for handling partitioning within clusters
  • TO complete Vw Φ(n) Implement                                                      //all UGVs
  • IF multicast(advertisement receive time)> 10 then //missing of advertisement show the partitioning of the network
  • Repeat (election CL.Head, VZ) //repeat CH election Function
  • Function send_ advertis_time (VZ) //advertisements dissemination after five seconds periodically
  • modify_clust_info(CR)         //modify the CR
  • Function cluster_maintenance(VZ) //modify the CR for a newly formed cluster
  • Function maint(current_cluster, new cluster) //maintain newly formed cluster
  • ELSE
  • Function send_ advertis (periodic_time_space)
  •          Function keep_ CL.HD(VZ)
  • Function CLMN(existing_VZ)
  • modify_cluster(CR) //modify the CR
  • END IF

3.4. Cluster Maintenance (CMN)

The CMs join and leave the clusters continuously because of variations in speed, dynamic trajectories, and hilly areas. Thus, the CMN scheme is defined to keep the record of all CMs and updates in CR, as shown in Algorithm 6. The computation of the vehicle’s speed and direction is illustrated in Algorithm 7. The CMN scheme specifies the procedure to add the new CMs or drop the missing vehicles, as depicted in Algorithm 8. Similarly, the procedure of cluster merging is also defined in this scheme, as shown in Algorithm 9.
Algorithm 6. Maintenance of cluster record (CR)
  • 1: TO complete Vw in Φ(n) Implement                                                      //all UGVs
  • 2: Function send_advertise_UGVs(VZ)         //Dissemination of advertisement to adjacent vehicles
  • 3: Function calculate_spd_dirct_UGVs(VZ) //UGVs speed and direction computation
  • 4: IF INCOMING(UGVs) = YES && UGVS_dir = SINGLE THEN //for new vehicles
  • 5: Function add (UGVs)                        //CR Update
  • 6: modify(CR)
  • 7: END IF
  • 8: IF nearby(CLUSTER VZ)= CR(modify_incomplete_miss_data) THEN
  • 9: Function left (vehicle, CR)
  • 10: modify_record(cluster, CR)
  • 11: END IF
Algorithm 7. UGVs speed and direction computation
  • 1: TO complete Vw in Φ(n) Implement                                                      //all UGVs
  • 2: IF send_advertise_time(t) >= 5 THEN
  • 3: Function calculate_spd_dirct_UGVs(VZ) //UGVs speed and direction computation
  • 4: Function share(UGVs, spd, dirct,VZ)            //UGVs speed and direction are shared
  • 5: IF UGVs_dirct = dissimilar THEN
  • 6: Function left_(CR,VZ) //drop the vehicle from CR
  • 7: modify_CR(VZ, spd, dirct)         //modification of cluster record
  • 8: END IF
  • 9: ELSE
  • 10: Function CR_maintenance(VC_CMs,VZ)            //the CR maintenance
  • 11: END IF
The cluster member joining function is elaborated as follows and shown in Algorithm 8:
  • Computation of speed and direction for incoming cluster members,
  • Transmission of request by CH to incoming CMs upon similar speed and direction,
  • Transmission CMs acknowledgement,
  • CMs joining delay computation.
Algorithm 8. Cluster joining function upon new CM
  • TO complete Vw in Φ(n) Implement                                                      //all UGVs
  • IF sp(INVC_UGVs) && dir(INVC_UGVs) == UGVs(VehiclesAhead) //if IVs speed matches vehicles ahead
  • CH_send_joining_request(C,cluster_headID,T1) //transmit join request by CH to IV-CM vehicles with its CH_ID at T1
  • joining_ack_CM(C,Cluster_memberID,T2)      //Transmission of CM ack for joining with its CM_ID at T2
  • CM_joining_delay(T2-T1)                        //Cluster member joining delay calculation
  • END IF
The cluster merging function for the merger of a similar incoming cluster is given as follows and in Algorithm 9 below:
  • Advertisement reception,
  • Speed and direction computation,
  • Incoming CH joining as CM,
  • Incoming CMs joining.
Algorithm 9. Cluster merging function upon incoming cluster
  • TO complete Vw in Φ(n) Implement                                                      //all UGVs
  •    IF CLH_ INVC(C) ← received(CADV(CLH_NEXT)) //reception of advertisement by CH from CH ahead
  •       IF CH_ INVC(speed && direction)==CH_AHEAD(speed && direction) THEN
  •          CLH_ INVC = CM(CLH_NEXT)      //incoming CH becomes member of CH ahead
  •          CLH_ INVC(CMs) = CMs(CLH_NEXT)
  •          cluster_merge(CH_ INVC,CLH_NEXT)      //cluster head merge with CH ahead
  •       END IF
  •    END IF
The implementation of the proposed protocol has been elaborated concerning the creation of clusters and the cluster-head election process. Then, the cluster members joining and the cluster merging process are illustrated along with the maintenance of the cluster heads and cluster members. Finally, the last step is maintaining the updated cluster record for managing and handling the clusters efficiently. The proposed protocol’s execution and performance evaluation are demonstrated in the next section.

4. Performance Evaluation

The performance of the implemented protocol has been evaluated in a network simulator (NS-2.34) by creating vehicular scenarios and establishing wireless IVC links. NS2 is an ideal open-source simulator for the implementation of new protocols, where the network traffic can be visualized graphically [57,58], and these results will become the foundation for developing the comparative analysis of simulation in NS-3 [59] along with the simulation of urban mobility (SUMO) [60] in future work. The object tool command language (OTCL) interpreter is used to create various scenarios according to the requirements of the proposed protocol to analyze its performance. Similarly, multicast communication, packet handling, channel configuration, event scheduling, timer adjustment, etc. are handled in C++ language. Awk scripts are also written in C++ to extract the required information from the trace file to compute packet delivery ratio, throughput, delay, etc.
The performance of the proposed protocol has also been compared to the multicast ad hoc on-demand distance vector (MAODV) [61] and dynamic source routing (DSR) [62] protocols. The performance evaluation is based on the computation of the packet delivery ratio, routing overhead, throughput, cluster stability, and delay with the confidence interval of 95%. The simulation parameters for performance evaluation within NS2 are given in Table 2. The total vehicles considered within a kilometer are 5–20 per kilometer during simulation.
The MAODV has been selected to analyze and compare the multicasting feature of MAODV with the proposed protocol because the multicast tree is maintained by the group leader in MAODV and can quickly adapt.
Similarly, the node’s joining and leaving features can be analyzed by making a comparison with the DSR, which is based upon source routing that establishes the routes on demand. The routes are updated upon the successful delivery of messages at the destination.
In MAODV, the multicast tree is maintained by the group’s leader through the transmission of “Hello” messages at regular intervals. The node replies are lost in MAODV because of the movement of intermediate nodes to new positions, increasing the routing overhead.
The DSR is based upon source routing that establishes the routes on demand. The routes are updated upon successful delivery of a message at the destination. DSR floods the packets to all the network nodes and can transmit them to a single node using the address filtration technique, which causes high overhead and delay during dynamic mobility and dense traffic [13,62].

4.1. Overhead

The overhead shows the ratio of total control packets sent to total received data packets at the destination. The overhead is calculated during dynamic vehicular mobility and by varying the size of the cluster. The cluster-based technique and multicast communication approach result in low overhead because of stable IVC links. Moreover, the overhead is distributed among several clusters, which does not affect the overall performance of the protocol, as depicted in Figure 4. The overhead may rise because of cluster maintenance at dynamic mobility. However, it is still low compared to other competing protocols, as shown in Figure 4b. The overhead is less than 4%, even at the cluster size of 18 cm, because of the LBCHE and CMN schemes, as noticed in Figure 4b.
The overhead of the DSR and MAODV rises upon varying the mobility of the vehicles. This behavior shows that the DSR and MAODV are not adapting to dynamic changes in the network. Hence, the number of control packets increases to maintain the network connections, resulting in a sudden increase in overhead.

4.2. Throughput

The throughput illustrates the total data packets delivered to the total simulation time of the scenario, as given in Equation (5) [63]:
T h r o u g h p u t =   A l l   r e c e i v e d   P a c k e t s   C o m p l e t e   S i m u l a t i o n   T i m e ( S i z e   o f   P a c k e t )
The throughput of the proposed protocol has been recorded as above 86% at the vehicular mobility of 60 m/s because of strong IVC links, stable cluster formation, and a multicast communication approach. On the other hand, the throughput of MAODV and DSR decreases continuously upon high mobility. The throughput of the proposed protocol is observed to be more than 80%, even at 31 CM per cluster, as depicted in Figure 5.
The throughput of the MAODV and DSR is declining continuously because of a rise in mobility. Hence, the nodes cannot maintain the inter-vehicular connection in dynamic movements and conditions, resulting in network partitioning. Hence, the MDM dissemination is affected by varying vehicle mobility in MAODV and DSR. However, the MDM dissemination is found efficient with stable inter-vehicular links in the proposed protocol because of its ability to cater to vehicles’ dynamic and sudden mobility.

4.3. Packet Delay Ratio

The PDR calculation demonstrates the ratio of delivered packets to total transmitted packets as shown in Equation (6) [63]:
P D R = A l l   D e l i v e r e d   P a c k e t s   A l l   S e n t   P a c k e t s
The PDR is calculated by varying the size of the cluster and speed of UGVs in various scenarios to analyze the performance of the proposed protocol. The PDR remains above 86%, even at a maximum vehicle speed of 60 m/s, because of a combination of an adaptable LBCHE scheme and a multicast communication approach, as depicted in Figure 6a. Alternatively, the PDR of MAODV and DSR decrease gradually because of instability caused by dynamic vehicular mobility, as shown in Figure 6a. The performance of the proposed protocol remains unaffected by varying the number of CMs from 6 to 30, as shown in Figure 6b.
The simulation results show that the proposed protocol performs efficiently compared to existing schemes even by increasing the mobility of the vehicles.
The packet delivery ratio is declining in MAODV and DSR by increasing the mobility of the vehicles. The MAODV and DSR do not maintain the inter-vehicular links stable upon varying the speed of vehicles and this results in weak inter-vehicular links, which cause network partitioning. The comparison of the proposed protocol illustrates that the important need is to maintain the network links as stable. Stable links are only possible by keeping the network organized and stable irrespective of the network’s dynamic changes and mobility variations. The UGAVs-MDVR protocol maintains stable inter-vehicular links by keeping the clusters maintained and organized, irrespective of any dynamic changes in the network. The rapid updating process of the cluster record plays a major role in keeping the cluster organized in the proposed protocol.

4.4. Delay

The delay computation signifies the time difference between the packet dissemination and delivery at the destination, as shown in Equation (7):
D e l a y = ( A l l   R e c e i v e d   P a c k e t s     A l l   D i s s e m i n a t e d   P a c k e t s   P a c k e t s   D e l i v e r e d
The delay is calculated by varying the cluster size and the speed of UGVs. The delay is below 4.5 s by increasing the speed to 60 m/s, which signifies the efficiency of LBCHE, CMN, MRT, and stable IVC links, as shown in Figure 7a. Similarly, Figure 7b illustrates that the delay is 4 s at 10 adjacent clusters because of the CMN scheme, which effectively manages the CMs’ joining and leaving. On the other side, the delay is observed to be higher upon variation in the speed and cluster size of UGVs.
The simulation results show that the MDM dissemination of the proposed protocol is efficient by incurring less delay than MAODV and DSR, even by increasing the mobility of the vehicles. Hence, the MDM dissemination will not be affected by the dynamic mobility of vehicles. The MAODV and DSR are facing delays because of their unstable inter-vehicular links upon the dynamic mobility of the vehicles. The comparison results show that the delay increases upon the rise in mobility, indicating that MDM dissemination will be affected. The major reason for the rise in the delay of MAODV and DSR is the time the network takes to organize and update the inter-vehicular links because of the continuous occurrence of changes in the network. The proposed protocol can adapt itself despite the dynamic mobility of the vehicles, resulting in the efficient delivery of MDMs by incurring less delay compared to the MAODV and DSR.
The delay is also computed with respect to the number of CMs joining within the cluster. The results show that the delay variation is low even by increasing the number of the CMs within clusters because of the strong inter-vehicular communication links.

4.5. Cluster Stability

The stability of IVC links determines the protocol performance at dynamic mobility. Otherwise, the MDMs could not be disseminated successfully. The number of CHs and CMs switching to adjacent clusters shows the stability of a cluster. Only three CH and five CM switches were found at the maximum speed of 60 m/s, as depicted in Figure 8. Besides this, the CH and CM switches are very low at the mobility of less than 50 m/s, which shows the creation of a stable cluster formation.
The cluster’s stability has been found by varying the mobility of the vehicles. The CH switching and CM switching are less, which illustrates the strong inter-vehicular communication links that result in efficient MDM dissemination among vehicles. The stability of the clusters and the consistent links of the nodes are directly dependent upon the quick organization of the network and the instant updating of the node’s records. Therefore, the network remains maintained and consistent for efficient dissemination of MDMs, irrespective of the dynamic mobility of the nodes. Hence, the proposed protocol has achieved a stable and organized network by keeping the rapid update of cluster records, reducing the CH and CM switching.

5. Conclusions

UGVs play a major role in saving human lives, especially during dangerous operations like mine detection and clearance by keeping and maintaining a safe distance from the mines. In this paper, we applied the VANET paradigm among UGVs and UAVs in combination to develop a cluster-based centralized vehicular coordinating system to overcome the deficiencies of our previous work, in which only UGV communication was proposed. The UGVs and UAVs cooperate and assist each other so that the MDM dissemination becomes efficient in all possible real-time scenarios by fulfilling all desired requirements of the mine disposal staff. The stability of UGVs has been achieved by proposing an LBCHE scheme in which the protocol adapts itself to any environment because of the assignment of priorities to each level. The multicast approach combines the unique cluster-based technique to increase the throughput and reduce the delay and overhead.

6. Future Work

In future work, the protocol will be enhanced by introducing the larger architecture of UGV and UAV cooperation, which will be helpful for the rescue teams in a range of other applications to save human lives and to reduce human casualties from severe disasters by informing them about the level of risk ahead. The simulations will also be discussed and analyzed in more detail concerning the UGV density beyond 20 vehicles per kilometer, throughput versus overhead, etc.

Author Contributions

Conceptualization, W.F., M.A.K. and S.R.; methodology, W.F.; software, W.F.; validation, M.A.K., S.u.I., J.B. and S.R.; formal analysis, J.B. and U.A.G.; investigation, W.F., U.A.G. and J.B.; resources, M.A.K., S.R. and J.B.; data curation, W.F.; supervision, M.A.K. and S.R.; project administration, M.A.K., S.R., J.B. and S.u.I., writing—original draft preparation, W.F.; writing—review and editing, S.u.I.; visualization, W.F. and U.A.G. All authors have read and agreed to the published version of the manuscript.

Funding

This research received no external funding.

Institutional Review Board Statement

Not Applicable.

Informed Consent Statement

Not Applicable.

Data Availability Statement

Not Applicable.

Conflicts of Interest

The authors have no conflict of interest to declare.

References

  1. Devendiran, R.; Kasinathan, P.; Ramachandaramurthy, V.K.; Subramaniam, U.; Govindarajan, U.; Fernando, X. Intelligent optimization for charging scheduling of electric vehicle using exponential Harris Hawks technique. Int. J. Intell. Syst. 2021, 36, 5816–5844. [Google Scholar] [CrossRef]
  2. Rajamoorthy, R.; Arunachalam, G.; Kasinathan, P.; Devendiran, R.; Ahmadi, P.; Pandiyan, S.; Muthusamy, S.; Panchal, H.; Kazem, H.A.; Sharma, P. A novel intelligent transport system charging scheduling for electric vehicles using Grey Wolf Optimizer and Sail Fish Optimization algorithms. Energy Sources Part A Recover. Util. Environ. Eff. 2022, 44, 3555–3575. [Google Scholar] [CrossRef]
  3. Rawashdeh, N.A.; Jasim, H.T. Multi-sensor input path planning for an autonomous ground vehicle. In Proceedings of the 2013 9th International Symposium on Mechatronics and its Applications (ISMA), Amman, Jordan, 9–11 April 2013. [Google Scholar] [CrossRef]
  4. Scheidt, D.; Stipes, J.; Neighoff, T. Cooperating unmanned vehicles. In Proceedings of the AIAA 1st Intelligent Systems Technical Conference, Chicago, IL, USA, 20–22 September 2004. [Google Scholar] [CrossRef]
  5. Han, R.; Shi, J.; Guan, Q.; Banoori, F.; Shen, W. Speed and Position Aware Dynamic Routing for Emergency Message Dissemination in VANETs. IEEE Access 2022, 10, 1376–1385. [Google Scholar] [CrossRef]
  6. Landmine Contamination, Casualties and Clearance Database. 2016. Available online: http://data.worldbank.org/data-catalog/landmine-database (accessed on 1 January 2017).
  7. Abdelfatah, R.I.; Abdal-Ghafour, N.M.; Nasr, M.E. Secure VANET Authentication Protocol (SVAP) Using Chebyshev Chaotic Maps for Emergency Conditions. IEEE Access 2022, 10, 1096–1115. [Google Scholar] [CrossRef]
  8. De Almeida, T.T.; de Carvalho Gomes, L.; Ortiz, F.M.; Junior, J.G.R.; Costa, L.H.M. Comparative Analysis of a Vehicular Safety Application in NS-3 and Veins. IEEE Trans. Intell. Transp. Syst. 2020, 23, 620–629. [Google Scholar] [CrossRef]
  9. Duarte, E.K.; Da Costa, L.A.L.F.; Erneberg, M.; De Freitas, E.P.; Bellalta, B.; Vinel, A. SafeSmart: A VANET System for Faster Responses and Increased Safety in Time-Critical Scenarios. IEEE Access 2021, 9, 151590–151606. [Google Scholar] [CrossRef]
  10. Ali, I.; Lim, H. NameCent: Name Centrality-Based Data Broadcast Mitigation in Vehicular Named Data Networks. IEEE Access 2021, 9, 162438–162447. [Google Scholar] [CrossRef]
  11. Ardakani, S.P.; Kwong, C.F.; Kar, P.; Liu, Q.; Li, L. CNN: A Cluster-Based Named Data Routing for Vehicular Networks. IEEE Access 2021, 9, 159036–159047. [Google Scholar] [CrossRef]
  12. Wu, L.; Zhang, L.; Zhou, Q. Event-Based Control and Scheduling of a Platoon of Vehicles in VANETs. IEEE Access 2021, 9, 166223. [Google Scholar] [CrossRef]
  13. Lim, J.M.-Y.; Chang, Y.C.; Alias, M.Y.; Loo, J. Joint optimization and threshold structure dynamic programming with enhanced priority scheme for adaptive VANET MAC. Wirel. Netw. 2016, 22, 897–913. [Google Scholar] [CrossRef]
  14. Jan, S.A.; Amin, N.U.; Othman, M.; Ali, M.; Umar, A.I.; Basir, A. A Survey on Privacy-Preserving Authentication Schemes in VANETs: Attacks, Challenges and Open Issues. IEEE Access 2021, 9, 153701–153726. [Google Scholar] [CrossRef]
  15. Kazi, A.K.; Khan, S.M.; Haider, N.G. Reliable Group of Vehicles (RGoV) in VANET. IEEE Access 2021, 9, 111407–111416. [Google Scholar] [CrossRef]
  16. Farooq, W.; Khan, M.A.; Rehman, S.; Saqib, N.A. A Survey of Multicast Routing Protocols for Vehicular Ad Hoc Networks. Int. J. Distrib. Sens. Netw. 2015, 11, 923086. [Google Scholar] [CrossRef]
  17. Lee, S.; Lim, A. An Empirical Study on Ad Hoc Performance of DSRC and Wi-Fi Vehicular Communications. Int. J. Distrib. Sens. Netw. 2013, 9, 482695. [Google Scholar] [CrossRef]
  18. Chang, B.-J.; Liang, Y.-H.; Huang, Y.-D. Adaptive message forwarding for avoiding broadcast storm and guaranteeing delay in active safe driving VANET. Wirel. Netw. 2015, 21, 739–756. [Google Scholar] [CrossRef]
  19. Farooq, W.; Khan, M.A.; Rehman, S. A Novel Real Time Framework for Cluster Based Multicast Communication in Vehicular Ad Hoc Networks. Int. J. Distrib. Sens. Netw. 2016, 12, 8064908. [Google Scholar] [CrossRef]
  20. Farooq, W.; Khan, M.A.; Rehman, S. AMVR: A multicast routing protocol for autonomous military vehicles communication in VANET. In Proceedings of the 4th IEEE International Bhurban Conference on Applied Sciences & Technology (IBCAST), Islamabad, Pakistan, 10–14 January 2017; pp. 699–706. [Google Scholar] [CrossRef]
  21. Farooq, W.; Khan, M.A.; Rehman, S. A cluster based multicast routing protocol for Autonomous Unmanned Military Vehicles (AUMVs) communication in VANET. In Proceedings of the IEEE International Conference on Computing, Electronic and Electrical Engineering (ICE Cube), Quetta, Pakistan, 11–12 April 2016; pp. 42–48. [Google Scholar] [CrossRef]
  22. Delaney, W.; Atkins, R.; Bernard, A.; Boroson, D.; Ebel, D.; Feder, A.; Fleischman, J.; Shatz, M.; Stein, R.; Weiner, S. Broad Views of Defense Systems Analysis. In Perspectives on Defense Systems Analysis; MIT Press: Cambridge, MA, USA, 2015; p. 288. Available online: https://ieeexplore.ieee.org/document/7109408 (accessed on 15 September 2022).
  23. Oubbati, O.S.; Lakas, A.; Zhou, F.; Güneş, M.; Lagraa, N.; Yagoubi, M.B. Intelligent UAV-assisted routing protocol for urban VANETs. Comput. Commun. 2017, 107, 93–111. [Google Scholar] [CrossRef]
  24. Bhoi, S.K.; Khilar, P.; Singh, M. A path selection based routing protocol for urban vehicular ad hoc network (UVAN) environment. Wirel. Netw. 2017, 23, 311–322. [Google Scholar] [CrossRef]
  25. Ahmed, F.; Mohanta, J.C.; Keshari, A.; Yadav, P.S. Recent Advances in Unmanned Aerial Vehicles: A Review. Arab. J. Sci. Eng. 2022, 47, 7963–7984. [Google Scholar] [CrossRef]
  26. Song, Q.; Zeng, Y.; Xu, J.; Jin, S. A survey of prototype and experiment for UAV communications. Sci. China Inf. Sci. 2021, 64, 140301. [Google Scholar] [CrossRef]
  27. Ramkumar, D.; Annadurai, C.; Nirmaladevi, K. Continuous authentication consoles in mobile ad hoc network (MANET). Clust. Comput. 2019, 22, 7777–7786. [Google Scholar] [CrossRef]
  28. Zhang, L.; Gao, D.; Foh, C.H.; Yang, D.; Gao, S. A Survey of Abnormal Traffic Information Detection and Transmission Mechanisms in VSNs. Int. J. Distrib. Sens. Netw. 2014, 10, 582761. [Google Scholar] [CrossRef]
  29. Khan, M.A.; Ahsan, M.; Shah, G.A.; Sher, M. Multicast Routing Protocols in Wireless Sensor Networks (WSNs). J. Comput. 2012, 4, 9–17. [Google Scholar]
  30. Mohapatra, P.; Gui, C.; Li, J. Group communications in mobile ad hoc networks. Computer 2004, 37, 52–59. [Google Scholar] [CrossRef]
  31. Blum, J.; Eskandarian, A.; Hoffman, L. Mobility management in IVC networks. In Proceedings of the IEEE (IV2003) Intelligent Vehicles Symposium, Columbus, OH, USA, 9–11 June 2003. [Google Scholar] [CrossRef]
  32. Song, T.; Xia, W.; Song, T.; Shen, L. A cluster-based directional routing protocol in VANET. In Proceedings of the 12th International Conference on Communication Technology Proceedings, ICCT, Nanjing, China, 11–14 November 2010; pp. 1172–1175. [Google Scholar] [CrossRef]
  33. Joshi, H.; Sichitiu, M.; Kihl, M.; Distributed Robust Geocast Multicast Routing for Inter-Vehicle Communication. 1st WEIRD Workshop on WiMax, Wireless and Mobility. Available online: http://scholar.google.com/scholar?hl=en&btnG=Search&q=intitle:Distributed+Robust+Geocast+Multicast+Routing+for+Inter-Vehicle+Communication#0%5Cnhttp://scholar.google.com/scholar?hl=en&btnG=Search&q=intitle:Distributed+robust+geocast+multicast+routing+for+in (accessed on 5 August 2022).
  34. Maihofer, C.; Leinmuller, T.; Schoch, E. Abiding geocast: Time stable geocast for ad hoc networks. In Proceedings of the 2nd ACM International Workshop on Vehicular Ad Hoc Networks, Cologne, Germany, 2 September 2005; pp. 20–29. [Google Scholar]
  35. Maihofer, C.; Eberhardt, R. Geocast in vehicular environments: Caching and transmission range control for improved efficiency. In Proceedings of the IEEE Intelligent Vehicles Symposium, Parma, Italy, 14–17 June 2004. [Google Scholar] [CrossRef]
  36. Sun, W.; Yamaguchi, H.; Yukimasa, K.; Kusumoto, S. GVGrid: A QoS Routing Protocol for Vehicular Ad Hoc Networks. In Proceedings of the 14th IEEE International Workshop on Quality of Service, New Haven, CT, USA, 19–21 June 2006; pp. 130–139. [Google Scholar] [CrossRef]
  37. Chen, Y.-S.; Lin, Y.-W.; Lee, S.-L. A Mobicast Routing Protocol in Vehicular Ad-Hoc Networks. In Proceedings of the EEE Global Telecommunications Conference, Honolulu, HI, USA, 30 November–4 December 2009; pp. 1–6. [Google Scholar] [CrossRef]
  38. Rahbar, H.; Naik, K.; Nayak, A. DTSG: Dynamic time-stable geocast routing in vehicular ad hoc networks. In Proceedings of the 9th IFIP Annual Mediterranean Ad Hoc Networking Workshop, Juan-les-Pins, France, 23–25 June 2010; pp. 1–7. [Google Scholar] [CrossRef]
  39. Wolterink, W.K.; Heijenk, G.; Karagiannis, G. Constrained geocast to support Cooperative Adaptive Cruise Control (CACC) merging. In Proceedings of the 2nd IEEE Vehicular Networking Conference (VNC’10), Jersey City, NJ, USA, 13–15 December 2010; pp. 41–48. [Google Scholar] [CrossRef]
  40. Lakas, A.; Shaqfa, M. Geocache: Sharing and Exchanging Road Traffic Information Using Peer-to-Peer Vehicular Communication. In Proceedings of the 73th IEEE Vehicular Technology Conference, Budapest, Hungary, 15–18 May 2011; pp. 1–7. [Google Scholar] [CrossRef]
  41. Chenghai, W.; Jianjun, Z.; Xiquan, F.; Kaiyu, Q.; Xiangping, L. Research on dynamic routing algorithm of the combat collaboration communication network. In Proceedings of the 2015 27th Chinese Control and Decision Conference (CCDC 2015), Qingdao, China, 23–25 May 2015; pp. 4440–4445. [Google Scholar] [CrossRef]
  42. Ganeshmurthy, M.; Suresh, G. Path planning algorithm for autonomous mobile robot in dynamic environment. In Proceedings of the 3rd International Conference on Signal Processing, Communication and Networking (ICSCN), Chennai, India, 26–28 March 2015; pp. 1–6. [Google Scholar] [CrossRef]
  43. He, Y.; Zhai, D.; Jiang, Y.; Zhang, R. Relay Selection for UAV-Assisted Urban Vehicular Ad Hoc Networks. IEEE Wirel. Commun. Lett. 2020, 9, 1379–1383. [Google Scholar] [CrossRef]
  44. Oubbati, O.S.; Lakas, A.; Lorenz, P.; Atiquzzaman, M.; Jamalipour, A. Leveraging Communicating UAVs for Emergency Vehicle Guidance in Urban Areas. IEEE Trans. Emerg. Top. Comput. 2021, 9, 1070–1082. [Google Scholar] [CrossRef]
  45. Kihl, M.; Sichitiu, M.; Ekeroth, T.; Rozenberg, M. Reliable Geographical Multicast Routing in Vehicular Ad-Hoc Networks. In Proceedings of the International Conference on Wired/Wireless Internet Communications, Coimbra, Portugal, 23–25 May 2007; pp. 315–325. [Google Scholar] [CrossRef]
  46. Hassanabadi, B.; Valaee, S. Reliable Periodic Safety Message Broadcasting in VANETs Using Network Coding. IEEE Trans. Wirel. Commun. 2014, 13, 1284–1297. [Google Scholar] [CrossRef]
  47. Cailleux, L.; Bouabdallah, A. A correspondence model for a future military messaging handling system. IEEE Commun. Mag. 2015, 53, 46–51. [Google Scholar] [CrossRef]
  48. Preuss, M.; Thomas, S. Wireless, Mesh & Ad Hoc Networks; Military Convoy Location and Situation Awareness. In Proceedings of the 2008 IEEE Sarnoff Symposium, Princeton, NJ, USA, 28–30 April 2008; pp. 1–5. [Google Scholar] [CrossRef]
  49. Suthaputchakun, C.; Ganz, A. Military Inter-Vehicle Communication with Message Priority using IEEE 802.11e. In Proceedings of the MILCOM 2006-2006 IEEE Military Communications Conference, Washington, DC, USA, 23–25 October 2006; pp. 1–5. [Google Scholar] [CrossRef]
  50. Stone, J.; Stratmoen, S.; McCarthy, P.; Collar, S. A practical personal and inter-vehicle cordless communication system for today’s mounted and dismounted combat vehicle crewman. In Proceedings of the MILCOM 2000: 21st Century Military Communications, Los Angeles, CA, USA, 22–25 October 2002; Volume 1, pp. 30–34. [Google Scholar] [CrossRef]
  51. Kim, S.-W.; Seo, S.-W. Cooperative Unmanned Autonomous Vehicle Control for Spatially Secure Group Communications. IEEE J. Sel. Areas Commun. 2012, 30, 870–882. [Google Scholar] [CrossRef]
  52. Chen, H.; Hovareshti, P.; Baras, J.S. Distributed Collaborative Controlled autonomous vehicle systems over wireless networks. In Proceedings of the 8th Mediterranean Conference on Control & Automation (MED), Marrakech, Morocco, 23–25 June 2010; pp. 1695–1700. [Google Scholar] [CrossRef]
  53. Tripathi, B.; Mishra, S.; Garg, S.; Kumar, A.; Kumar, P. An RF relay based control and communication system for Unmanned Ground Vehicle and Micro Air Vehicle. In Proceedings of the 2nd International Conference in Computing for Sustainable Global Development (INDIACom), New Delhi, India, 11–13 March 2015; pp. 406–409. [Google Scholar]
  54. Jeyaprakash, T.; Mukesh, R. A Tactical Information Management System for Unmanned Vehicles Using Vehicular Adhoc Networks. In Proceedings of the 4th International Conference on Intelligent Systems Modelling & Simulation (ISMS), Bangkok, Thailand, 29–31 January 2013; pp. 472–474. [Google Scholar] [CrossRef]
  55. Farooq, W.; Khan, M.A.; Rehman, S.; Saqib, N.A.; Abbas, M. AAGV: A Cluster Based Multicast Routing Protocol for Autonomous Aerial and Ground Vehicles Communication in VANET. In Proceedings of the 15th International Conference on Frontiers of Information Technology (FIT’17), Islamabad, Pakistan, 18–20 December 2017; pp. 315–320. [Google Scholar] [CrossRef]
  56. Khan, M.A.; Shah, G.A.; Ahsan, M.; Sher, M. An efficient and reliable clustering algorithm for wireless sensor actor networks (WSANs). In Proceedings of the 53rd IEEE International Midwest Symposium on Circuits and Systems (MWSCAS), Seattle, WA, USA, 1–4 August 2010; pp. 332–338. [Google Scholar] [CrossRef]
  57. Kevin Fall. The ns Manual-The VINT Project. 2011. Available online: http://www.isi.edu/nsnam/ns/ns-documentation.html (accessed on 1 August 2022).
  58. The Network Simulator 2 (NS2). Available online: http://www.isi.edu/nsnam/ns/ (accessed on 9 July 2021).
  59. ns-3|A Discrete-Event Network Simulator for Internet Systems. Available online: https://www.nsnam.org/ (accessed on 18 November 2020).
  60. Lopez, P.A.; Behrisch, M.; Bieker-Walz, L.; Erdmann, J.; Flotterod, Y.P.; Hilbrich, R.; Lucken, L.; Rummel, J.; Wagner, P.; Wiebner, E. Microscopic Traffic Simulation using SUMO. In Proceedings of the 2018 21st International Conference on Intelligent Transportation Systems (ITSC), Maui, HI, USA, 4–7 November 2018; pp. 2575–2582. [Google Scholar] [CrossRef]
  61. Kunz, T.; Cheng, E. Multicasting in Ad-Hoc Networks: Comparing MAODV and ODMRP. In Proceedings of the Workshop on Ad hoc Communications, Bonn, Germany, September 2001; pp. 10186–10190. [Google Scholar]
  62. Johnson, D.B.; Maltz, D.A.; Broch, J. DSR: The Dynamic Source Routing Protocol for Multi-Hop Wireless Ad Hoc Networks. In Ad Hoc Networking; Addison-Wesley Longman Publishing Co., Inc.: Boston, MA, USA, 2001; pp. 139–172. [Google Scholar]
  63. Verdone, R.; Fabbri, F.; Buratti, C. Maximizing area throughput in clustered wireless sensor networks. IEEE J. Sel. Areas Commun. 2010, 28, 1200–1210. [Google Scholar] [CrossRef]
Figure 1. Mine detection and message dissemination to incoming UGVs.
Figure 1. Mine detection and message dissemination to incoming UGVs.
Applsci 12 11995 g001
Figure 2. Event message dissemination by UGV to UAV and incoming UGVs.
Figure 2. Event message dissemination by UGV to UAV and incoming UGVs.
Applsci 12 11995 g002
Figure 3. Flowchart of UGAVs-MDVR Protocol.
Figure 3. Flowchart of UGAVs-MDVR Protocol.
Applsci 12 11995 g003
Figure 4. (a) UGAVs-MDVR overhead versus mobility; (b) UGAVs-MDVR overhead versus the number of CMs.
Figure 4. (a) UGAVs-MDVR overhead versus mobility; (b) UGAVs-MDVR overhead versus the number of CMs.
Applsci 12 11995 g004
Figure 5. (a) UGAVs-MDVR throughput versus mobility; (b) UGAVs-MDVR throughput versus the number of CMs.
Figure 5. (a) UGAVs-MDVR throughput versus mobility; (b) UGAVs-MDVR throughput versus the number of CMs.
Applsci 12 11995 g005
Figure 6. (a) UGAVs-MDVR PDR concerning mobility; (b) UGAVs-MDVR PDR for the number of CMs.
Figure 6. (a) UGAVs-MDVR PDR concerning mobility; (b) UGAVs-MDVR PDR for the number of CMs.
Applsci 12 11995 g006
Figure 7. (a) UGAVs-MDVR delay with respect to mobility; (b) UGAVs-MDVR delay with respect to the number of clusters.
Figure 7. (a) UGAVs-MDVR delay with respect to mobility; (b) UGAVs-MDVR delay with respect to the number of clusters.
Applsci 12 11995 g007
Figure 8. (a) UGAVs-MDVR mobility versus the number of CH switches; (b) UGAVs-MDVR mobility versus the number of CM switches.
Figure 8. (a) UGAVs-MDVR mobility versus the number of CH switches; (b) UGAVs-MDVR mobility versus the number of CM switches.
Applsci 12 11995 g008
Table 1. Comparison Summary of Existing Routing Protocols.
Table 1. Comparison Summary of Existing Routing Protocols.
Sr. NoProtocolsGeographicalCluster-BasedSpatiotemporaryStore and Forward SchemeUGVs or UAVs EnableLocation-Based
1COIN [31]NYNNNY
2IVG [33]YNNYNY
3Cached Geocast [34,35]YNNYNY
4Abiding Geocast [34]YNYYNY
5GVGrid [36]YNNYNY
6Mobicast [37]YNYNNY
7DTSG [38]YNNNNY
8CBDRP [32]NYNYNY
9Constrained Geocast [39]YNNYNY
10Geocache Protocol [40]YNNNNY
11Dynamic Routing [41]NNNNNY
12Path Planning [42]NNNNNY
13Relay Selection for UAVs [43]NNNYYY
14Leveraging Communicating UAVs [44]NNNNYY
Table 2. UGAVs-MDVR simulation parameters.
Table 2. UGAVs-MDVR simulation parameters.
AttributesValues
Maximum Vehicles 45
Vehicles per km5–20
VANET Range300–1000 m
Advertisement Interval5 s
IEEE ProtocolIEEE 802.11p
Phy-ModulationOFDM
Channel Bandwidth 10 MHz
IEEE 802.11p Data Rate 3–27 Mbps
Frequency IEEE 802.11p5.850–5.925 GHz
Transmission Mechanism (MAC)Carrier Sense MA/CA
Maximum Speed 60 km/h
NS Connection categoryTransmission Control Protocol
Application Category in NSFile Transfer Protocol
NS Radio Propagation Two Ray Ground
NS Radio Propagation AerialFree Space Model
Publisher’s Note: MDPI stays neutral with regard to jurisdictional claims in published maps and institutional affiliations.

Share and Cite

MDPI and ACS Style

Farooq, W.; Islam, S.u.; Khan, M.A.; Rehman, S.; Gulzari, U.A.; Boudjadar, J. UGAVs-MDVR: A Cluster-Based Multicast Routing Protocol for Unmanned Ground and Aerial Vehicles Communication in VANET. Appl. Sci. 2022, 12, 11995. https://doi.org/10.3390/app122311995

AMA Style

Farooq W, Islam Su, Khan MA, Rehman S, Gulzari UA, Boudjadar J. UGAVs-MDVR: A Cluster-Based Multicast Routing Protocol for Unmanned Ground and Aerial Vehicles Communication in VANET. Applied Sciences. 2022; 12(23):11995. https://doi.org/10.3390/app122311995

Chicago/Turabian Style

Farooq, Waqar, Saif ul Islam, Muazzam Ali Khan, Saad Rehman, Usman Ali Gulzari, and Jalil Boudjadar. 2022. "UGAVs-MDVR: A Cluster-Based Multicast Routing Protocol for Unmanned Ground and Aerial Vehicles Communication in VANET" Applied Sciences 12, no. 23: 11995. https://doi.org/10.3390/app122311995

APA Style

Farooq, W., Islam, S. u., Khan, M. A., Rehman, S., Gulzari, U. A., & Boudjadar, J. (2022). UGAVs-MDVR: A Cluster-Based Multicast Routing Protocol for Unmanned Ground and Aerial Vehicles Communication in VANET. Applied Sciences, 12(23), 11995. https://doi.org/10.3390/app122311995

Note that from the first issue of 2016, this journal uses article numbers instead of page numbers. See further details here.

Article Metrics

Back to TopTop