ODIN IVR-Interactive Solution for Emergency Calls Handling
Abstract
1. Introduction
- Presenting a viable solution for an interactive chatbot/IVR for emergencies that is ready to be implemented in the National Emergency System 112 of Romania as part of the ODIN112 project. The objective of the ODIN112 research project is to create an integrated computer system for real-time transcription of speech into text for the Romanian language and to recognize the callers’ emotional states in emergency 112 calls. This system is based on state-of-the-art deep learning models and aims to improve the management of 112 emergency call recordings and increase the quality, efficiency, and effectiveness of 112 call-management activities. The focus of this paper is on the initial interaction with the user.
- Implementing two proofs-of-concept (PoCs) using different technologies, namely web-based and telephony-based IVR solutions, and performing a side-by-side comparison arguing for the best alternative given the specific requirements and specifications.
- Performing a detailed evaluation of the telephony IVR solution in terms of efficiency, effectiveness, and satisfaction, while arguing that standardized custom decision trees for interaction represent the most adequate approach for an IVR tackling emerging calls.
2. Related Work
2.1. Research Papers
- Pattern Matching—predicated on representative stimulus–response blocks. This type of early chatbot did not have storage for past responses, which could lead to looping conversations [14]. Examples of pattern-matching chatbots include ELIZA and ALICE.
- Natural language processing (NLP) and Natural language understanding (NLU)—uses machine learning techniques to extract context and meanings from natural-language user inputs to obtain user intention [17]. This type of data is called ’intent’ and is the key feature of NLP/NLU chatbots. Examples of these chatbots may include RASA [18] or BotPress [19].
2.2. Existing Platforms for Building Conversational Agents
- Bot connector service that uses a REST API and JSON over HTTPS for message exchange;
- Bot Builder SDK for .NET Framework for bot development using the C# programming language and Node.Js.
- User Interface (Chat)—Composed of the means used for I/O operations;
- Input data analysis—Composed of the channels used to communicate with the user as well as the natural language understanding (NLU) component to determine user intent;
- Logic and Dialog manager—Composed of a dialog manager used to determine the optimal flow of conversation;
- Chat Response Training—Contains two components:
- -
- Content elements—determines the best terms for building optimal responses;
- -
- Content rendering—builds the answer using the given terms.
2.3. Existing Romanian Chatbot Solutions
- Intelligent chat that integrates both bots and human operators;
- Automated assistance and support process by defining question-and-answer flows specific to the field of activity;
- Knowledge base created and updated by the beneficiaries according to the needs of their activity;
- Automatic redirection of the dialogue to a human provider when AIDA.AI cannot provide an answer;
- Savings of over 80% of human operator support time.
3. Method
3.1. Requirements and Specifications
3.2. Architecture and Design
3.3. Web-Based Chatbot Solution
- Police emergencies—handles police-related emergencies such as accidents, deprivation of liberty, and violence;
- Medical emergencies—handles emergency calls for medical conditions that are critical and can cause severe damage or even death, such as cerebral vascular accidents, unconscious persons, suffocation, and severe hemorrhage;
- Fire department emergencies—handles fire department-related emergencies such as fires, explosions, extreme natural phenomena, and accidents in low-access areas.
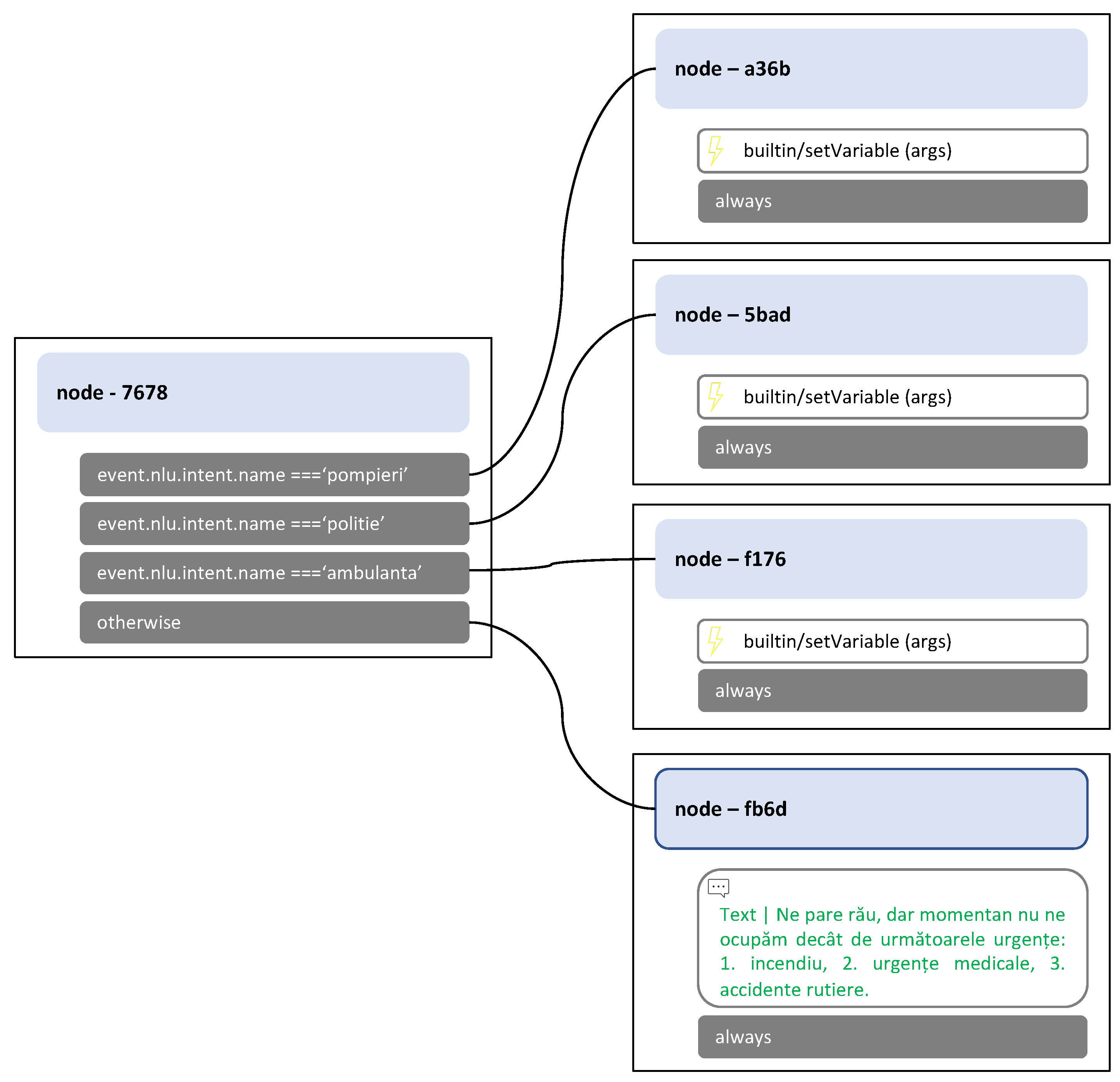
3.4. Telephony IVR Solution
- DFTM module for user-written input;
- Audio module for system audio output;
- Decision tree for the business logic of the IVR solution.

4. Results
4.1. Performance Analysis of the PoCs
4.2. Experimental Evaluation
4.2.1. Efficiency Evaluation
4.2.2. Effectiveness Evaluation
4.2.3. Satisfaction Evaluation
5. Conclusions and Future Work
Author Contributions
Funding
Institutional Review Board Statement
Informed Consent Statement
Data Availability Statement
Acknowledgments
Conflicts of Interest
Abbreviations
| AI | Artificial intelligence |
| AIML | Artificial Intelligence Markup Language |
| CVA | Cerebral vascular accident |
| DFTM | Dual-tone multi-frequency signaling |
| FEM | Finite Element Method |
| GUI | Graphical user interface |
| HCI | Human–computer interaction |
| IVR | Interactive voice response |
| IoT | Internet of Things |
| NLP | Natural language processor |
| NLU | Natural language understanding |
| PoC | Proof of concept |
| PSAP | Public-service answer point |
| QoS | Quality of Service |
| RTD | Round-trip delay |
| RTCP | Real-time control protocol |
| SDK | Software development kit |
| SIP | Session initiation protocol |
| SLA | Service level agreement |
References
- Dahiya, M. A tool of conversation: Chatbot. Int. J. Comput. Sci. Eng. 2017, 5, 158–161. [Google Scholar]
- Luo, B.; Lau, R.Y.; Li, C.; Si, Y.W. A critical review of state-of-the-art chatbot designs and applications. Wiley Interdiscip. Rev. Data Min. Knowl. Discov. 2022, 12, e1434. [Google Scholar] [CrossRef]
- Cheong, J.; Tucker, J.A. Utility of interactive voice response self-monitoring in stabilizing initial change during natural recovery attempts among persons with alcohol use disorder. J. Subst. Abus. Treat. 2022, 140, 108831. [Google Scholar] [CrossRef] [PubMed]
- Tsoli, S.; Sutton, S.; Kassavou, A. Interactive voice response interventions targeting behaviour change: A systematic literature review with meta-analysis and meta-regression. BMJ Open 2018, 8, e018974. [Google Scholar] [CrossRef] [PubMed]
- Tan, R.Y.H.; Lee, C.S.; Pichika, M.R.; Cheng, S.F.; Lam, K.Y. PH Responsive Polyurethane for the Advancement of Biomedical and Drug Delivery. Polymers 2022, 14, 1672. [Google Scholar] [CrossRef]
- Adamopoulou, E.; Moussiades, L. An overview of chatbot technology. In Proceedings of the IFIP International Conference on Artificial Intelligence Applications and Innovations, Halkidiki, Greece, 5–7 June 2020; Springer: Berlin/Heidelberg, Germany, 2020; pp. 373–383. [Google Scholar]
- Madsen, J.L.; Lauridsen, K.G.; Løfgren, B. In-hospital cardiac arrest call procedures and delays of the cardiac arrest team: A nationwide study. Resusc. Plus 2021, 5, 100087. [Google Scholar] [CrossRef]
- French, R.M. The Turing Test: The first 50 years. Trends Cogn. Sci. 2000, 4, 115–122. [Google Scholar] [CrossRef]
- Weizenbaum, J. ELIZA—a computer program for the study of natural language communication between man and machine. Commun. ACM 1966, 9, 36–45. [Google Scholar] [CrossRef]
- Marzavan, S.; Nastasescu, V. Displacement calculus of the functionally graded plates by finite element method. Alex. Eng. J. 2022, 61, 12075–12090. [Google Scholar] [CrossRef]
- Marzavan, S. EFG method in numerical analysis of foam materials. Mech. Time-Depend. Mater. 2022, 26, 409–429. [Google Scholar] [CrossRef]
- Colby, K.M.; Weber, S.; Hilf, F.D. Artificial paranoia. Artif. Intell. 1971, 2, 1–25. [Google Scholar] [CrossRef]
- Wallace, R.S. The anatomy of ALICE. In Parsing the Turing Test; Springer: Berlin/Heidelberg, Germany, 2009; pp. 181–210. [Google Scholar]
- Ramesh, K.; Ravishankaran, S.; Joshi, A.; Chandrasekaran, K. A survey of design techniques for conversational agents. In Proceedings of the International Conference on Information, Communication and Computing Technology, Singapore, 27–29 December 2017; Springer: Berlin/Heidelberg, Germany, 2017; pp. 336–350. [Google Scholar]
- Marietto, M.d.G.B.; de Aguiar, R.V.; Barbosa, G.d.O.; Botelho, W.T.; Pimentel, E.; França, R.d.S.; da Silva, V.L. Artificial intelligence markup language: A brief tutorial. arXiv 2013, arXiv:1307.3091. [Google Scholar] [CrossRef]
- Nuruzzaman, M.; Hussain, O.K. A survey on chatbot implementation in customer service industry through deep neural networks. In Proceedings of the 2018 IEEE 15th International Conference on e-Business Engineering (ICEBE), Xi’an, China, 12–14 October 2018; IEEE: Piscataway, NJ, USA, 2018; pp. 54–61. [Google Scholar]
- Jung, S. Semantic vector learning for natural language understanding. Comput. Speech Lang. 2019, 56, 130–145. [Google Scholar] [CrossRef]
- Bocklisch, T.; Faulkner, J.; Pawlowski, N.; Nichol, A. Rasa: Open source language understanding and dialogue management. arXiv 2017, arXiv:1712.05181. [Google Scholar]
- Al-Sinani, A.H.; Al-Saidi, B.S. A Survey of Chatbot creation tools for non-coder. J. Stud. Res. 2019. [Google Scholar] [CrossRef]
- Nenciu, B.; Corlatescu, D.G.; Dascalu, M. RASA Conversational Agent in Romanian for Predefined Microworlds. In Proceedings of the International Conference on Human-Computer Interaction (RoCHI2020), Online, 22–23 October 2020; MatrixRom: Bucuresti, Romania, 2020. [Google Scholar]
- Bunk, T.; Varshneya, D.; Vlasov, V.; Nichol, A. Diet: Lightweight language understanding for dialogue systems. arXiv 2020, arXiv:2004.09936. [Google Scholar]
- Boroghina, G.; Corlatescu, D.G.; Dascalu, M. Conversational Agent in Romanian for Storing User Information in a Knowledge Graph. In Proceedings of the International Conference on Human-Computer Interaction (RoCHI2020), Online, 22–23 October 2020; MatrixRom: Bucuresti, Romania, 2020. [Google Scholar]
- Messina, A.; Pribadi, H.; Stichbury, J.; Bucci, M.; Klarman, S.; Urso, A. BioGrakn: A knowledge graph-based semantic database for biomedical sciences. In Proceedings of the Conference on Complex, Intelligent, and Software Intensive Systems, Torino, Italy, 10–12 July 2017; Springer: Berlin/Heidelberg, Germany, 2017; pp. 299–309. [Google Scholar]
- Belda-Medina, J.; Calvo-Ferrer, J.R. Using Chatbots as AI Conversational Partners in Language Learning. Appl. Sci. 2022, 12, 8427. [Google Scholar] [CrossRef]
- Mageira, K.; Pittou, D.; Papasalouros, A.; Kotis, K.; Zangogianni, P.; Daradoumis, A. Educational AI Chatbots for Content and Language Integrated Learning. Appl. Sci. 2022, 12, 3239. [Google Scholar] [CrossRef]
- Zygadło, A.; Kozłowski, M.; Janicki, A. Text-Based emotion recognition in English and Polish for therapeutic chatbot. Appl. Sci. 2021, 11, 10146. [Google Scholar] [CrossRef]
- Biswas, M. Microsoft Bot Framework. In Beginning AI Bot Frameworks; Springer: Berlin/Heidelberg, Germany, 2018; pp. 25–66. [Google Scholar]
- Williams, J.D.; Kamal, E.; Ashour, M.; Amr, H.; Miller, J.; Zweig, G. Fast and easy language understanding for dialog systems with Microsoft Language Understanding Intelligent Service (LUIS). In Proceedings of the 16th Annual Meeting of the Special Interest Group on Discourse and Dialogue, Prague, Czech Republic, 2–4 September 2015; pp. 159–161. [Google Scholar]
- Tri, T.C.M. Creating Smart, Human-Like Chatbot for Businesses Using BotPress Platform. PhD Thesis, German University, Saitama, Germany, 2020. (In Vietnamese). [Google Scholar]
- Haldén, F.J.; Yao Håkansson, J. A Comparison between Chatbots for Handling Administrative Healthcare Tasks; KTH: Stockholm, Sweden, 2020. [Google Scholar]
- Theosaksomo, D.; Widyantoro, D.H. Conversational Recommender System Chatbot Based on Functional Requirement. In Proceedings of the 2019 IEEE 13th International Conference on Telecommunication Systems, Services, and Applications (TSSA), Bali, Indonesia, 3–4 October 2019; pp. 154–159. [Google Scholar]
- Malas, D.; Morton, A. Basic Telephony Sip End-to-End Performance Metrics; Technical Report; AT&T Labs: Atlanta, GA, USA, 2011. [Google Scholar]
- Klüwer, T. From chatbots to dialog systems. In Conversational Agents and Natural Language Interaction: Techniques and Effective Practices; IGI Global: Hershey, PA, USA, 2011; pp. 1–22. [Google Scholar]
- Eeuwen, M.v. Mobile Conversational Commerce: Messenger Chatbots as the Next Interface between Businesses and Consumers. Master’s Thesis, University of Twente, Enschede, The Netherland, 2017. [Google Scholar]
- Ramos, R. Screw the Turing Test-Chatbots don’t need to act human. Ventur. Retrieved March 2017, 13, 2017. [Google Scholar]
- Bostrom, N.; Yudkowsky, E. The ethics of artificial intelligence. In Artificial Intelligence Safety and Security; Chapman and Hall/CRC: Boca Raton, FL, USA, 2018; pp. 57–69. [Google Scholar]
- Morrissey, K.; Kirakowski, J. ‘Realness’ in chatbots: Establishing quantifiable criteria. In Proceedings of the International conference on human-computer interaction, Cape Town, South Africa, 2–6 September 2013; Springer: Berlin/Heidelberg, Germany, 2013; pp. 87–96. [Google Scholar]
- Kudashkina, K.; Pilarski, P.M.; Sutton, R.S. Document-editing assistants and model-based reinforcement learning as a path to conversational AI. arXiv 2020, arXiv:2008.12095. [Google Scholar]
- Minessale, A.; Schreiber, D. FreeSWITCH Cookbook; Packt Publishing Ltd.: Birmingham, UK, 2012. [Google Scholar]
- Zadeh, L.A. Fuzzy logic. Computer 1988, 21, 83–93. [Google Scholar] [CrossRef]
- Lerusalimschy, R. (Ed.) Programming in Lua; Lua.org: Rio de Janeiro, Brazil, 2006. [Google Scholar]
- Azrour, M.; Farhaoui, Y.; Guezzaz, A. Experimental validation of new SIP authentication protocol. In Proceedings of the International Conference on Big Data and Networks Technologies, Harbin, China, 19–20 December 2019; Springer: Berlin/Heidelberg, Germany, 2019; pp. 1–11. [Google Scholar]










| Performance | ||
|---|---|---|
| Critical deadline | <120 s | Beneficiary requirement |
| Emergency handling percentage (SLA) | 99% | Beneficiary requirement |
| Hardware resources—RAM consumption | <2 GB | Beneficiary requirement |
| Hardware resources—CPU utilization | <70% | Beneficiary requirement |
| Round-trip delay | <100 ms | [32] |
| Lost rate | <1% | [32] |
| Jitter | <30 ms | [32] |
| Robustness to unexpected input | 91–93% | [33] |
| Functionality | ||
| Coverage | 95% | Beneficiary requirement |
| Availability | 24/7 | Beneficiary requirement |
| Input method | text | Beneficiary requirement |
| Output method | audio | Beneficiary requirement |
| Interprets commands accurately | YES | [34] |
| Executes requested tasks | YES | [35] |
| General ease of use | YES | [34] |
| Humanity | ||
| Transparent to inspection (known chatbot/IVR) | YES | [36] |
| Does not have to pass the Turing Test | YES | [35] |
| Satisfaction | ||
| Provides greetings | YES | [37] |
| Protects and respects privacy | YES | [34] |
| Type | Name | Emergency Status |
|---|---|---|
| Medical | Cerebral vascular accident (CVA) | RED |
| Unconscious person | RED | |
| Suffocation/Severe respiratory problems | RED | |
| Limb amputation/Severe hemorrhage | RED | |
| Other medical situation that puts life in imminent danger | RED | |
| Other medical situation that does not put life in imminent danger | GREEN | |
| Police | Road accident with victims or with a danger of explosion | RED |
| Road accident without victims | GREEN | |
| Railway accident/Subway accident | RED | |
| Other type of accident that puts life, the environment, or property in imminent danger | RED | |
| Other type of accidents that does not put life, the environment, or property in imminent danger | GREEN | |
| Threat/attack with guns or explosive devices | RED | |
| Violent act with possible victims | RED | |
| Deprivation of liberty/kidnapping | RED | |
| Other police competence situation that puts life, the environment, or property in imminent danger | RED | |
| Other police competence situation that does not put life, the environment, or property in imminent danger | GREEN | |
| Fire department | Fire/explosion | RED |
| Storm/tornado/flood/drowning | RED | |
| Landslide/earthquake | RED | |
| Naval/aviation accident | RED | |
| Industrial/chemical accident | RED | |
| Mountain/ravine/cave accident | RED | |
| Other type of accident that puts life, the environment, or property in imminent danger | RED | |
| Other type of accident that does not put life, the environment, or property in imminent danger | GREEN | |
| Other fire department competence situation that puts life, the environment, or property in imminent danger | RED | |
| Other fire department competence situation that does not put life, the environment, or property in imminent danger | GREEN |
| Intent | Description |
|---|---|
| Greet/Hello | The agent greets the user and asks him/her what the emergency is. Then, the agent tells the user that the chatbot is handling only medication, police, or fire emergencies. |
| GetEmergencyType | The user text his/her emergency type with words such as “fire”, “accident”, or “medical emergency”. |
| GetLocation | The agent asks for the location of the user using a sentence consisting of the interrogative pronoun “unde?” (English, “where?”) followed by the emergency type. |
| GetName | The agent asks for the name of the user using a sentence consisting of “Cum vă numiți?” (English, “What is your name?”). |
| GetConclusion | The agent acknowledges the user’s emergency using a phrase that contains the name of the user and the conclusion. An example is “Bogdan, trimitem un echipaj de poliție la adresa.” (English, “Bogdan, we have sent a police car to the address”). |
| Metric | Minimal | Evaluated Value |
|---|---|---|
| Critical deadline | <120 s | 60 s |
| Emergency handling percentage (SLA) | 99.5% | 100% |
| Hardware resources—RAM | <2 GB | 1.2 GB |
| Hardware resources—CPU | <70% | 62% |
| Round-trip delay | <100 ms | 20 ms |
| Loss rate | <1% | 0.2–0.3% |
| Jitter | <30 ms | 1.4 s |
| Robustness to unexpected input | 91–93% | 100% |
| Metric | Minimal | Obtained Result |
|---|---|---|
| Coverage | 95% | 100% (in testing environment) |
| Availability | 24/7 | 24/7 (in testing environment) |
| Input method | text | text |
| Output method | audio | audio and text (for log messages) |
| Interprets commands accurately | YES | YES |
| Executes requested tasks | YES | YES |
| General ease of use | YES | YES |
| Transparent to inspection | YES | FreeSwitch-based |
| Does not have to pass the Turing Test | YES | YES |
| Metric | Minimal | Obtained Result |
|---|---|---|
| Provides greetings | YES | YES |
| Protects and respects privacy | YES | YES |
Publisher’s Note: MDPI stays neutral with regard to jurisdictional claims in published maps and institutional affiliations. |
© 2022 by the authors. Licensee MDPI, Basel, Switzerland. This article is an open access article distributed under the terms and conditions of the Creative Commons Attribution (CC BY) license (https://creativecommons.org/licenses/by/4.0/).
Share and Cite
Mocanu, B.-C.; Filip, I.-D.; Ungureanu, R.-D.; Negru, C.; Dascalu, M.; Toma, S.-A.; Balan, T.-C.; Bica, I.; Pop, F. ODIN IVR-Interactive Solution for Emergency Calls Handling. Appl. Sci. 2022, 12, 10844. https://doi.org/10.3390/app122110844
Mocanu B-C, Filip I-D, Ungureanu R-D, Negru C, Dascalu M, Toma S-A, Balan T-C, Bica I, Pop F. ODIN IVR-Interactive Solution for Emergency Calls Handling. Applied Sciences. 2022; 12(21):10844. https://doi.org/10.3390/app122110844
Chicago/Turabian StyleMocanu, Bogdan-Costel, Ion-Dorinel Filip, Remus-Dan Ungureanu, Catalin Negru, Mihai Dascalu, Stefan-Adrian Toma, Titus-Constantin Balan, Ion Bica, and Florin Pop. 2022. "ODIN IVR-Interactive Solution for Emergency Calls Handling" Applied Sciences 12, no. 21: 10844. https://doi.org/10.3390/app122110844
APA StyleMocanu, B.-C., Filip, I.-D., Ungureanu, R.-D., Negru, C., Dascalu, M., Toma, S.-A., Balan, T.-C., Bica, I., & Pop, F. (2022). ODIN IVR-Interactive Solution for Emergency Calls Handling. Applied Sciences, 12(21), 10844. https://doi.org/10.3390/app122110844

