Model-Driven Approach of Virtual Interactive Environments for Enhanced User Experience
Abstract
1. Introduction
2. Background
2.1. Virtual Environments
- Augmented Reality (AR) virtual environments provide the user with a semi-immersive, non-intrusive experience and have a wide range of applications such as video games [23], in construction [24], and applications for mobile devices [25], object tracking and recognition, among others. The glasses contain a screen placed in front of the human eye and produce a virtual image, allowing the user to naturally experience a mixture of virtual information from the real world [26].
- Virtual Reality (VR), according to Jerald [27], is defined as a digital environment generated by a computer that can experience and interact as if that environment were real. Virtual reality environments contribute to the presence and telepresence [27]; this refers to the feeling of being in an environment in an immersive way. This technology is widely applied to different fields such as entertainment [13], education [14], and healthcare [15]. VR encompasses a variety of users, such as older adults [16] where the use of VR environments is suggested to improve balance and mobility compared to conventional and untreated interventions, and children and youth where the usability of VR is studied in an educational gaming context. Some evaluations show that VR games are useful and enjoyable in students [17].
- Mixed Reality (MR), according to Speicher et al. [28], is classified into four strands: that which may or may not include VR, a combination of AR and VR, the ability to combine the two technologies in one system or mobile device, and as an enhancement of AR. That is, it includes physical interaction with virtual elements.
2.2. Player and Video Game Aspects
2.3. Reinforcement Learning
2.4. Model-Driven Architecture (MDA)
- The Computer-Independent Model (CIM) provides a formal representation of the system from a high-level perspective. The objective is to present the basic structure of the system (e.g., functional and non-functional requirements, business rules, user stories, etc.), this is known as the business model.
- The Platform-Specific Model (PSM) implements the designed artifacts of the PIM model. It is characterized by system documentation and system coding.
3. Related Work
4. Model to Evaluate and Improve User Experience
4.1. Analysis Phase
4.1.1. Requirements Determination
- Determine the objective of the application, either for entertainment or learning applications (e.g., complex, serious, or educational video games).
- Identify and select the UX evaluation scales according to the previously defined objective considering covering most of the player and video game aspects [29].
- Develop a virtual environment according to the heuristic rules. The virtual environment has to be realized based on a guide of heuristic evaluations to ensure its usability.
- Evaluate the user experience with targeted tasks in virtual environments. It is necessary to define tasks or objectives that users must complete and to propose the development of experiments or case studies to evaluate them.
4.1.2. User Need Tests
4.1.3. Identify User Profile
4.1.4. Context Analysis and Task Analysis
4.1.5. Evaluation Metrics
4.2. Design Phase
4.2.1. Interface Specification
4.2.2. User Interaction Design
4.2.3. Algorithm Design
4.3. Implementation Phase
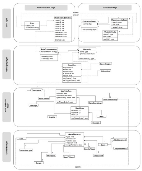
5. Implementation of the Proposed Model
5.1. Analysis Phase
5.2. Design Phase
5.2.1. Environment and Algorithm Design
5.2.2. User Profile Acquisition Stage
- Option 1: the user enters the test and, once in the test, selects the parameters he/she finds satisfactory.
- Option 2: the user enters the test and once it is completed, the user selects the preferred parameters.
- extreme unlikable
- unlikable
- more or less unlikable
- neutral
- more or less likable
- likable
- extreme likable
5.3. Implementation Phase
5.3.1. Coding
5.3.2. Tests
- Keyboard and joystick input
- Spatial relationships, this test consisted of validating the control inputs with the video game coordinate space in the x, y, and z axes (so that the controls would make the correct movement in the video game).
6. Results
7. Discussion
- Current approach with the study enriches and extends the ongoing debates on the design of user-oriented VR interfaces.
- Unlike related work in MDA aiming at the development of a traditional interactive system, this work recognizes the MDA to be used as an excellent tool to improve the user experience, with which we can have good experiences within virtual environments. In addition, this model also helps virtual environment designers and researchers with related work. The model is based on an MDA architecture, under the phases of analysis, design, and implementation that serve as a guide for stakeholders [58].
- In addition, the simulation results show a correct transition between states of satisfaction, from an extremely unpleasant state to the extremely pleasant one.
- In fact, this work represents a bridge between the Human–Computer Interaction (HCI) [49] development with the HCI research. Thanks to MDA approach is possible to add new algorithms to ongoing in the UX research.
8. Conclusions and Future Work
Author Contributions
Funding
Acknowledgments
Conflicts of Interest
Appendix A



References
- Boyle, E.A.; Hainey, T.; Connolly, T.M.; Gray, G.; Earp, J.; Ott, M.; Lim, T.; Ninaus, M.; Ribeiro, C.; Pereira, J. An update to the systematic literature review of empirical evidence of the impacts and outcomes of computer games and serious games. Comput. Educ. 2016, 94, 178–192. [Google Scholar] [CrossRef]
- Forsyth, C.; Pavlik, P., Jr.; Graesser, A.C.; Cai, Z.; Germany, M.-I.; Millis, K.; Dolan, R.P.; Butler, H.; Halpern, D. Learning Gains for Core Concepts in a Serious Game on Scientific Reasoning. Int. Educ. Data Min. Soc. 2012, 5, 4. [Google Scholar]
- Coller, B.D.; Scott, M.J. Effectiveness of using a video game to teach a course in mechanical engineering. Comput. Educ. 2009, 53, 900–912. [Google Scholar] [CrossRef]
- Joiner, R.; Iacovides, J.; Owen, M.; Gavin, C.; Clibbery, S.; Darling, J.; Drew, B. Digital games, gender and learning in engineering: Do females benefit as much as males? J. Sci. Educ. Technol. 2011, 20, 178–185. [Google Scholar] [CrossRef]
- Pichierri, G.; Murer, K.; de Bruin, E.D. A cognitive-motor intervention using a dance video game to enhance foot placement accuracy and gait under dual task conditions in older adults: A randomized controlled trial. BMC Geriatr. 2012, 12, 74. [Google Scholar] [CrossRef] [PubMed]
- Hurkmans, H.L.; Ribbers, G.M.; Streur-Kranenburg, M.F.; Stam, H.J.; Van Den Berg-Emons, R.J. Energy expenditure in chronic stroke patients playing Wii Sports: A pilot study. J. Neuroeng. Rehabil. 2011, 8, 38. [Google Scholar] [CrossRef] [PubMed]
- Li, K.F.; Sevcenco, A.M.; Yan, E. Telerehabilitation using low-cost video game controllers. In Proceedings of the IEEE 2013 Seventh International Conference on Complex, Intelligent, and Software Intensive Systems, Taichung, Taiwan, 3–5 July 2013; pp. 136–143. [Google Scholar] [CrossRef]
- Chen, P.Y.; Hsieh, W.L.; Wei, S.H.; Kao, C.L. Interactive wiimote gaze stabilization exercise training system for patients with vestibular hypofunction. J. Neuroeng. Rehabil. 2012, 9, 77. [Google Scholar] [CrossRef] [PubMed]
- Cook, N.F.; McAloon, T.; O’Neill, P.; Beggs, R. Impact of a web based interactive simulation game (PULSE) on nursing students’ experience and performance in life support training—A pilot study. Nurse Educ. Today 2012, 32, 714–720. [Google Scholar] [CrossRef]
- Hull, D.C.; Williams, G.A.; Griffiths, M.D. Video game characteristics, happiness and flow as predictors of addiction among video game players: A pilot study. J. Behav. Addict. 2013, 2, 145–152. [Google Scholar] [CrossRef]
- McGonigal, J. Reality Is Broken: Why Games Make Us Better and How They Can Change the World; Penguin: New York, NY, USA, 2011. [Google Scholar]
- Wijman, T. The Global Games Market Will Generate $152.1 Billion in 2019 as the U.S. Overtakes China as the Biggest Market | Newzoo. 2019. Available online: https://newzoo.com/insights/trend-reports/newzoo-global-games-market-report-2019-light-version/ (accessed on 1 November 2019).
- Kodama, R.; Koge, M.; Taguchi, S.; Kajimoto, H. COMS-VR: Mobile virtual reality entertainment system using electric car and head-mounted display. In Proceedings of the 2017 IEEE Symposium on 3D User Interfaces (3DUI), Los Angeles, CA, USA, 18–19 March 2017; pp. 130–133. [Google Scholar] [CrossRef]
- Merchant, Z.; Goetz, E.T.; Cifuentes, L.; Keeney-Kennicutt, W.; Davis, T.J. Effectiveness of virtual reality-based instruction on students’ learning outcomes in K-12 and higher education: A meta-analysis. Comput. Educ. 2014, 70, 29–40. [Google Scholar] [CrossRef]
- Reyes, H.C.; Arteaga, J.M. Multidisciplinary production of interactive environments to support occupational therapies. J. Biomed. Inform. 2016, 63, 90–99. [Google Scholar] [CrossRef]
- Neri, S.G.; Cardoso, J.R.; Cruz, L.; Lima, R.M.; De Oliveira, R.J.; Iversen, M.D.; Carregaro, R.L. Do virtual reality games improve mobility skills and balance measurements in community-dwelling older adults? Systematic review and meta-analysis. Clin. Rehabil. 2017, 31, 1292–1304. [Google Scholar] [CrossRef]
- Virvou, M.; Katsionis, G. On the usability and likeability of virtual reality games for education: The case of VR-ENGAGE. Comput. Educ. 2008, 50, 154–178. [Google Scholar] [CrossRef]
- Lokka, I.E.; Çöltekin, A. Toward optimizing the design of virtual environments for route learning: Empirically assessing the effects of changing levels of realism on memory. Int. J. Digit. Earth 2019, 12, 137–155. [Google Scholar] [CrossRef]
- Hruby, F.; Castellanos, I.; Ressl, R. Cartographic scale in immersive virtual environments. KN-J. Cartogr. Geogr. Inf. 2020, 1–7. [Google Scholar] [CrossRef]
- Keil, J.; Edler, D.; Schmitt, T.; Dickmann, F. Creating Immersive Virtual Environments Based on Open Geospatial Data and Game Engines. KN-J. Cartogr. Geogr. Inf. 2021, 1–13. [Google Scholar] [CrossRef]
- Brambilla, M.; Cabot, J.; Wimmer, M. Model-driven software engineering in practice. Synth. Lect. Softw. Eng. 2017, 3, 1–207. [Google Scholar] [CrossRef]
- Poole, J.D. Model-driven architecture: Vision, standards and emerging technologies. In Proceedings of the Workshop on Metamodeling and Adaptive Object Models (ECOOP 2001), Budapest, Hungary, 18–22 June 2001; Volume 50. [Google Scholar]
- Althoff, T.; White, R.W.; Horvitz, E. Influence of Pokémon Go on physical activity: Study and implications. J. Med. Internet Res. 2016, 18, e315. [Google Scholar] [CrossRef]
- Li, X.; Yi, W.; Chi, H.L.; Wang, X.; Chan, A.P. A critical review of virtual and augmented reality (VR/AR) applications in construction safety. Autom. Constr. 2018, 86, 150–162. [Google Scholar] [CrossRef]
- Lee, M.; Green, R.; Billinghurst, M. 3D natural hand interaction for AR applications. In Proceedings of the IEEE 2008 23rd International Conference Image and Vision Computing, Christchurch, New Zealand, 26–28 November 2008; pp. 1–6. [Google Scholar] [CrossRef]
- Lee, G.Y.; Hong, J.Y.; Hwang, S.; Moon, S.; Kang, H.; Jeon, S.; Kim, H.; Jeong, J.H.; Lee, B. Metasurface eyepiece for augmented reality. Nat. Commun. 2018, 9, 1–10. [Google Scholar] [CrossRef] [PubMed]
- Jerald, J. The VR Book: Human-Centered Design for Virtual Reality; Morgan & Claypool: San Rafael, CA, USA, 2015; p. 637. [Google Scholar]
- Speicher, M.; Hall, B.D.; Nebeling, M. What is mixed reality? In Proceedings of the 2019 CHI Conference on Human Factors in Computing Systems, Glasgow, UK, 4–9 May 2019; Association for Computing Machinery: New York, NY, USA; pp. 1–15. [Google Scholar] [CrossRef]
- Caroux, L.; Isbister, K.; Le Bigot, L.; Vibert, N. Player–video game interaction: A systematic review of current concepts. Comput. Hum. Behav. 2015, 48, 366–381. [Google Scholar] [CrossRef]
- Pan, Z.; Cheok, A.D.; Yang, H.; Zhu, J.; Shi, J. Virtual reality and mixed reality for virtual learning environments. Comput. Graph. 2006, 30, 20–28. [Google Scholar] [CrossRef]
- Watkins, C.J.; Dayan, P. Q-learning. Mach. Learn. 1992, 8, 279–292. [Google Scholar] [CrossRef]
- Riedmiller, M.; Merke, A.; Meier, D.; Hoffmann, A.; Sinner, A.; Thate, O.; Ehrmann, R. Karlsruhe brainstormers-a reinforcement learning approach to robotic soccer. In Robot Soccer World Cup; Springer: Berlin/Heidelberg, Germany, 2000; pp. 367–372. [Google Scholar] [CrossRef]
- Rumbaugh, J.; Jacobson, I.; Booch, G. The Unified Modeling Language; Reference Manual; Object Management Group: Needham, MA, USA, 1999. [Google Scholar]
- Paternò, F. ConcurTaskTrees: An engineered notation for task models. In The Handbook of Task Analysis for Human-Computer Interaction; CRC Press: Mahwah, NJ, USA, 2004; pp. 483–503. [Google Scholar]
- Zhu, M.; Wang, A.I. Model-driven game development: A literature review. ACM Comput. Surv. (CSUR) 2019, 52, 1–32. [Google Scholar] [CrossRef]
- Moreno-Ger, P.; Martínez-Ortiz, I.; Sierra, J.L.; Manjón, B.F. Language-driven development of videogames: The <e-Game> experience. In International Conference on Entertainment Computing; Springer: Berlin, Germany, 2006; pp. 153–164. [Google Scholar] [CrossRef]
- Turki, S.; Soriano, T.; Sghaier, A. An MDA application for a virtual reality environment. In Proceedings of the 2004 IEEE International Conference on Industrial Technology, Hammamet, Tunisia, 8–10 December 2004; Volume 2, pp. 807–812. [Google Scholar] [CrossRef]
- Duval, T.; Blouin, A.; Jézéquel, J.M. When Model Driven Engineering meets virtual reality: Feedback from application to the Collaviz framework. In Proceedings of the 2014 IEEE 7th Workshop on Software Engineering and Architectures for Realtime Interactive Systems (SEARIS), Minneapolis, MN, USA, 30 March 2014; pp. 27–34. [Google Scholar] [CrossRef]
- Núñez-Valdez, E.R.; García-Díaz, V.; Lovelle, J.M.C.; Achaerandio, Y.S.; González-Crespo, R. A model-driven approach to generate and deploy videogames on multiple platforms. J. Ambient Intell. Humaniz. Comput. 2017, 8, 435–447. [Google Scholar] [CrossRef]
- Fernandez, A.; Montero, E.; Insfran, E.; Abrahão, S.; Carsí, J.Á. Early Usability Evaluation in Model-Driven Video Game Development. In Proceedings of the International Conference on Software Engineering Research and Practice (SERP), The Steering Committee of the World Congress in Computer Science, Computer Engineering and Applied Computing (WorldComp), Las Vegas, NV, USA, 16–19 July 2012; p. 1. [Google Scholar]
- Valdez, E.R.N.; Martínez, Ó.S.; Bustelo, B.C.P.G.; Lovelle, J.M.C.; Hernandez, G.I. Gade4all: Developing multi-platform videogames based on domain specific languages and model driven engineering. IJIMAI 2013, 2, 33–42. [Google Scholar] [CrossRef]
- Abrahão, S.; Insfran, E.; Carsí, J.Á.; Fernandez, A. Early usability in model-driven game development. In International Conference on Product-Focused Software Process Improvement; Springer: Berlin, Germany, 2016; pp. 713–722. [Google Scholar] [CrossRef]
- Bian, D.; Wade, J.W.; Swanson, A.; Warren, Z.; Sarkar, N. Physiology-based Affect Recognition during Driving in Virtual Environment for Autism Intervention. In International Conference on Physiological Computing Systems; SCITEPRESS: Angers, France, 2015; pp. 137–145. [Google Scholar] [CrossRef]
- Bian, D.; Wade, J.; Warren, Z.; Sarkar, N. Online engagement detection and task adaptation in a virtual reality based driving simulator for autism intervention. In International Conference on Universal Access in Human-Computer Interaction; Springer: Berlin, Germany, 2016; pp. 538–547. [Google Scholar] [CrossRef]
- Cowley, B.U. Player Profiling and Modelling in Computer and Video Games. Ph.D. Thesis, University of Ulster, Coleraine, UK, 2009. [Google Scholar]
- Finneran, C.M.; Zhang, P. A person–artefact–task (PAT) model of flow antecedents in computer-mediated environments. Int. J. Hum.-Comput. Stud. 2003, 59, 475–496. [Google Scholar] [CrossRef]
- Amico, S. ETNA: A Virtual Reality Game with Affective Dynamic Difficulty Adjustment Based on Skin Conductance. Ph.D. Thesis, University of Illinois, Champaign, IL, USA, 2018. Available online: https://hdl.handle.net/10027/22997 (accessed on 1 November 2019).
- Gabana, D.; Tokarchuk, L.; Hannon, E.; Gunes, H. Effects of valence and arousal on working memory performance in virtual reality gaming. In Proceedings of the IEEE 2017 Seventh International Conference on Affective Computing and Intelligent Interaction (ACII), San Antonio, TX, USA, 23–26 October 2017; pp. 36–41. [Google Scholar] [CrossRef]
- Weyers, B.; Bowen, J.; Dix, A.; Palanque, P. The Handbook of Formal Methods in Human-Computer Interaction; Springer: Berlin, Germany, 2017. [Google Scholar] [CrossRef]
- Lightbown, D. Designing the User Experience of Game Development Tools; CRC Press: Boca Raton, FL, USA, 2015. [Google Scholar]
- MacKenzie, I.S. Human-Computer Interaction: An Empirical Research Perspective; Newnes: Waltham, MA, USA, 2012. [Google Scholar]
- Lewis, J.R. IBM computer usability satisfaction questionnaires: Psychometric evaluation and instructions for use. Int. J. Hum.-Comput. Interact. 1995, 7, 57–78. [Google Scholar] [CrossRef]
- Fowler, M. An Introduction to Systems Analysis Techniques and UML Distilled: A Brief Guide to the Standard Object Modeling Language; Addison-Wesley Professional: Boston, MA, USA, 2004. [Google Scholar]
- Atanasova, M.; Malinova, A. Transforming Concur Task Trees Model into an Abstract User Interface. In Proceedings of the CBU International Conference Proceedings, Prague, Czech Republic, 22–24 March 2017; Volume 5, pp. 1036–1041. [Google Scholar] [CrossRef][Green Version]
- Engine, U. Unity Real-Time Development Platform | 3D, 2D VR & AR Engine. 2020. Available online: https://unity.com/ (accessed on 1 November 2019).
- Learn, U. Karting Microgame. 2020. Available online: https://learn.unity.com/project/karting-template (accessed on 1 November 2019).
- Schwaber, K.; Beedle, M. Agile Software Development with Scrum; Prentice Hall: Upper Saddle River, NJ, USA, 2002; Volume 1. [Google Scholar]
- Miller, J.; Mukerji, J. MDA Guide Version 1.0.1. 2003. Available online: https://ci.nii.ac.jp/naid/10016795137/ (accessed on 1 November 2019).

















| Item | Description | Image |
|---|---|---|
| Coin | They appear on the track and when the cart collides with it, it makes a sound and the coin disappears when it is collected. | ![]() |
| Kart | User-controlled car that can move in all possible directions, jump, crash, and skid. | ![]() |
| Gummy Bear | Obstacle on the track, it appears randomly on the track according to the user’s preferences. | ![]() |
| Lollipop | Obstacle on the track, appears randomly on the track according to the user’s preferences. | ![]() |
| Cookie | Obstacle on the track, appears randomly on the track according to the user’s preferences. | ![]() |
| Licorice | Obstacle on the track, appears randomly on the track according to the user’s preferences. | ![]() |
| Road edge | Obstacle on the track, this is part of the tracks so that the kart element uses it as a jump or barrier to avoid advancing. | ![]() |
| Speed pad | It is placed on the track and increases the speed of the kart when passing over it, the effect lasts 1 s. | ![]() |
| Parameter | Mode | Description |
|---|---|---|
| Speed | S1 | Speed is set at 10 km/h. |
| S2 | The speed is set at 15 km/h. | |
| S3 | The speed is set at 20 km/h. | |
| Music | M1 | Song: Tusa by Karol G and Nicki Minaj |
| M2 | Canción: Sex on Fire de Kings of Leon | |
| M3 | Song: You’ll Be Under My Wheels by The Prodigy | |
| Obstacles | O1 | Less than 10 obstacles on the track |
| O2 | Between 10 and 20 obstacles on the track | |
| O3 | Between 20 and 30 obstacles on the track |
| State | Track | Parameters | ||
|---|---|---|---|---|
| Speed | Music | Number of Obstacles | ||
| 0 | least preferred | least preferred | least preferred | |
| 1 | least preferred | neutral preferred | least preferred | |
| 2 | least preferred | neutral preferred | neutral preferred | |
| 3 | neutral preferred | neutral preferred | neutral preferred | |
| 4 | most preferred | neutral preferred | neutral preferred | |
| 5 | most preferred | most preferred | neutral preferred | |
| 6 | most preferred | most preferred | most preferred | |
| Simulation | State | Parameters | ||
|---|---|---|---|---|
| Speed | Music | Number of Obstacles | ||
| 1 | least preferred (S2) | least preferred (M1) | least preferred (O2) | |
| least preferred (S2) | neutral preferred (M2) | least preferred (O2) | ||
| least preferred (S2) | neutral preferred (M2) | neutral preferred (O1) | ||
| neutral preferred (S3) | neutral preferred (M2) | neutral preferred (O1) | ||
| most preferred (S1) | neutral preferred (M2) | neutral preferred (O1) | ||
| most preferred (S1) | most preferred (M3) | neutral preferred (O1) | ||
| most preferred (S1) | most preferred (M3) | most preferred (O3) | ||
| 2 | least preferred (S1) | least preferred (M1) | least preferred (O1) | |
| least preferred (S1) | neutral preferred (M3) | least preferred (O2) | ||
| least preferred (S1) | neutral preferred (M3) | neutral preferred (O2) | ||
| neutral preferred (S2) | neutral preferred (M3) | neutral preferred (O2) | ||
| most preferred (S3) | neutral preferred (M3) | neutral preferred (O2) | ||
| most preferred (S3) | most preferred (M1) | neutral preferred (O2) | ||
| most preferred (S3) | most preferred (M1) | most preferred (O3) | ||
| 3 | least preferred (S3) | least preferred (M2) | least preferred (O3) | |
| least preferred (S3) | neutral preferred (M1) | least preferred (O3) | ||
| least preferred (S3) | neutral preferred (M1) | neutral preferred (O3) | ||
| neutral preferred (S2) | neutral preferred (M1) | neutral preferred (O3) | ||
| most preferred (S1) | neutral preferred (M1) | neutral preferred (O3) | ||
| most preferred (S1) | most preferred (M3) | neutral preferred (O3) | ||
| most preferred (S1) | most preferred (M3) | most preferred (O1) | ||
| Test | Final Average Reward | Cumulative Reward | Optimal Policy from | |
|---|---|---|---|---|
| Simulation 1 | 0.4 | 14.04 | 28 × | |
| 0.6 | 21.08 | 42 × | ||
| 0.8 | 42.20 | 84 × | ||
| Simulation 2 | 0.4 | 14.03 | 28 × | |
| 0.6 | 21.06 | 42 × | ||
| 0.8 | 42.21 | 84 × | ||
| Simulation 3 | 0.4 | 14.04 | 28 × | |
| 0.6 | 21.04 | 42 × | ||
| 0.8 | 42.18 | 84 × |
Publisher’s Note: MDPI stays neutral with regard to jurisdictional claims in published maps and institutional affiliations. |
© 2021 by the authors. Licensee MDPI, Basel, Switzerland. This article is an open access article distributed under the terms and conditions of the Creative Commons Attribution (CC BY) license (http://creativecommons.org/licenses/by/4.0/).
Share and Cite
Cardona-Reyes, H.; Muñoz-Arteaga, J.; Mitre-Ortiz, A.; Villalba-Condori, K.O. Model-Driven Approach of Virtual Interactive Environments for Enhanced User Experience. Appl. Sci. 2021, 11, 2804. https://doi.org/10.3390/app11062804
Cardona-Reyes H, Muñoz-Arteaga J, Mitre-Ortiz A, Villalba-Condori KO. Model-Driven Approach of Virtual Interactive Environments for Enhanced User Experience. Applied Sciences. 2021; 11(6):2804. https://doi.org/10.3390/app11062804
Chicago/Turabian StyleCardona-Reyes, Héctor, Jaime Muñoz-Arteaga, Andres Mitre-Ortiz, and Klinge Orlando Villalba-Condori. 2021. "Model-Driven Approach of Virtual Interactive Environments for Enhanced User Experience" Applied Sciences 11, no. 6: 2804. https://doi.org/10.3390/app11062804
APA StyleCardona-Reyes, H., Muñoz-Arteaga, J., Mitre-Ortiz, A., & Villalba-Condori, K. O. (2021). Model-Driven Approach of Virtual Interactive Environments for Enhanced User Experience. Applied Sciences, 11(6), 2804. https://doi.org/10.3390/app11062804









