Development of Multi-Item Air Quality Monitoring System Based on Real-Time Data
Abstract
1. Introduction
2. Materials and Methods
2.1. Process of Multi-Item Air Quality Monitoring System
2.2. Hardware Process of Multi-Item Air Quality Monitoring System
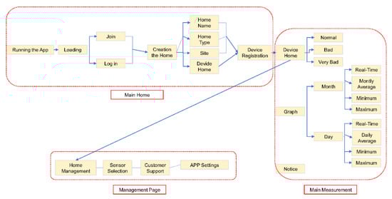
2.3. Software Process of Multi-Item Air Quality Monitoring System
3. Results and Discussion
3.1. Hardware Fabrication of Multi-Item Air Quality Monitoring System
3.2. Software Fabrication of Multi-Item Air Quality Monitoring System
3.3. Verification of Multi-Item Air Quality Monitoring System
4. Conclusions
Author Contributions
Funding
Institutional Review Board Statement
Informed Consent Statement
Data Availability Statement
Conflicts of Interest
References
- Manisalidis, I.; Stavropoulou, E.; Stavropoulos, A.; Bezirtzoglou, E. Environmental and Health Impacts of Air Pollution: A Review. Front. Public Health 2020, 8, 14. [Google Scholar] [CrossRef] [PubMed]
- Hassan Bhat, T.; Jiawen, G.; Farzaneh, H. Air Pollution Health Risk Assessment (AP-HRA), Principles and Applications. Int. J. Environ. Res. Public Health 2021, 18, 1935. [Google Scholar] [CrossRef] [PubMed]
- Pope, C.; Burnett, R.; Turner, M.; Cohen, A.; Krewski, D.; Jerrett, M.; Gapstur, S.; Thun, M. Lung Cancer and Cardiovascular Disease Mortality Associated with Ambient Air Pollution and Cigarette Smoke: Shape of the Exposure–Response Relationships. Environ. Health Perspect. 2011, 119, 1616–1621. [Google Scholar] [CrossRef]
- Anenberg, S.; West, J.; Yu, H.; Chin, M.; Schulz, M.; Bergmann, D.; Bey, I.; Bian, H.; Diehl, T.; Fiore, A.; et al. Impacts of intercontinental transport of anthropogenic fine particulate matter on human mortality. Air Qual. Atmos. Health 2014, 7, 369–379. [Google Scholar] [CrossRef]
- Bourdrel, B.; Alahmad, B.; Maesano, C.; Bind, M. The impact of outdoor air pollution on COVID-19: A review of evidence from in vitro, animal, and human studies. Eur. Respir. Rev. 2021, 30, 200242. [Google Scholar] [CrossRef] [PubMed]
- Solomon, P.A. An Overview of Ultrafine, EM: Air and Waste Management Association’s Magazine for Environmental Managers May 2012. Available online: https://www.researchgate.net/publication/286021488_An_overview_of_ultrafine_particles_in_ambient_air (accessed on 13 September 2021).
- Kelly, F.J.; Fussell, J.C. Size, source and chemical composition as determinants of toxicity attributable to ambient particulate matter. Atmos. Environ. 2012, 60, 504–526. [Google Scholar] [CrossRef]
- Stanaway, G.; Afshin, A.; Gakidou, E.; Lim, S.; Abate, K.; Cristiana, A.; Abbasi, N.; Abbastabar, H.; Abd-Allah, F.; Abdela, J.; et al. Global, regional, and national comparative risk assessment of 84 behavioural, environmental and occupational, and metabolic risks or clusters of risks for 195 countries and territories, 1990–2017: A systematic analysis for the Global Burden of Disease Study 2017. Lancet 2018, 392, 1345–1422. [Google Scholar] [CrossRef]
- Rizzato, S.; Leo, A.; Monteduro, A.G.; Chiriacò, M.; Primiceri, E.; Sirsi, F.; Milone, A.; Maruccio, G. Advances in the Development of Innovative Sensor Platforms for Field Analysis. Micromachines 2020, 11, 491. [Google Scholar] [CrossRef]
- Gaba, A.; Felicia, S.I. Reduction of Air Pollution by Combustion Processes. In The Impact of Air Pollution on Health, Economy, Environment and Agricultural Sources; Khallaf, M.K., Ed.; IntechOpen: London, UK, 2011. [Google Scholar] [CrossRef]
- Jo, S.S.; Lee, S.H.; Leem, Y. Temporal Changes in Air Quality According to Land-Use Using Real Time Big Data from Smart Sensors in Korea. Sensors 2020, 20, 6374. [Google Scholar] [CrossRef]
- Wetchakun, K.; Samerjai, T.; Tamaekong, N.; Liewhiran, C.; Siriwong, C.; Kruefu, V.; Wisitsoraat, A.; Tuantranont, A.; Phanichphant, S. Semiconducting metal oxides as sensors for environmentally hazardous gases. Sens. Actuators B Chem. 2011, 160, 580–591. [Google Scholar] [CrossRef]
- César, A.C.G.; Carvalho, J.A., Jr.; Nascimento, L.F.C. Association between NOx exposure and deaths caused by respiratory diseases in a medium-sized Brazilian city. Braz. J. Med. Biol. Res. 2015, 48, 12. [Google Scholar] [CrossRef]
- Kozicki, M.; Piasecki, M.; Goljan, A.; Deptula, H.; Niesłochowski, A. Emission of Volatile Organic Compounds (VOCs) from Dispersion and Cementitious Waterproofing Products. Sustainability 2018, 10, 2178. [Google Scholar] [CrossRef]
- Suganya, R.; Guhan, R.; Gowreesan, N.C. Mubariz Air Quality Monitoring System with Emergency Alerts Using IOT. J. Phys. Conf. Ser. 2021, 1916, 012050. [Google Scholar] [CrossRef]
- Kim, J.Y.; Chu, C.H.; Shin, S.M. ISSAQ: An integrated sensing systems for real-time indoor air quality monitoring. IEEE Sens. J. 2014, 14, 4230–4244. [Google Scholar] [CrossRef]
- Sung, W.-T.; Hsiao, S.-J. Building an indoor air quality monitoring system based on the architecture of the Internet of Things. EURASIP J. Wirel. Commun. Netw. 2021, 2021, 153. [Google Scholar] [CrossRef]
- TROTEC. Particle Counter PC220. Available online: https://uk.trotec.com/products-services/measuring-devices/air-quality/particle-counter/pc220-particle-counter/ (accessed on 13 September 2021).
- HTI. HT 9600 PM2.5 Detector. Available online: https://hti-instrument.com/products/ht-9600-pm2-5detector (accessed on 13 September 2021).
- Airvom. Airvom T1. Available online: https://airvom.com/airvom-t1/ (accessed on 13 September 2021).
- Humai. Huma-i Smart(HI-300). Available online: http://humatech.co.kr/bbs/content.php?co_id=e_cont_020203 (accessed on 13 September 2021).
- AWAIR. Awair Element. Available online: https://www.getawair.com/home (accessed on 13 September 2021).
- Temtop. Temtop P1000 Air Quality Meter. Available online: https://temtopus.com/collections/temtop-co2-monitor/products/temtop-p1000-air-quality-detector-professional-co2-pm2-5-pm10-temperature-humidity-monitor-air-quality-meter (accessed on 13 September 2021).
- 3M. EVM-4. Available online: https://www.3m.com/3M/en_US/country-monitoring-instr-us/products/~/3M-Indoor-Air-Quality-Monitor-Kit-with-CO-Sensor-1-kit-cs/?N=8715292+3292720494&rt=rud (accessed on 13 September 2021).
- FLUKE. Fluke 975 AirMeter™. Available online: https://www.fluke.com/en-us/product/building-infrastructure/indoor-air-quality-testing/fluke-975 (accessed on 13 September 2021).
- Honeywell. Honeywell BW™ Ultra. Available online: https://www.honeywellanalytics.com/ko-kr/products/BW-Ultra (accessed on 13 September 2021).
- New Cosmos Electric. XP-3110. Available online: https://www.new-cosmos.co.jp/kr/portable.html (accessed on 13 September 2021).
- Feenstra, B.; Collier-Oxandale, A.; Papapostolou, V.; Cocker, D.; Polidori, A. The AirSensor open-source R-package and DataViewer web application for interpreting community data collected by low-cost sensor networks. Environ. Model. Softw. 2020, 134, 104832. [Google Scholar] [CrossRef]
- Larkin, A.; Williams, D.E.; Kile, M.L.; Baird, W.M. Developing a smartphone software package for predicting atmospheric pollutant concentrations at mobile locations. Comput. J. 2015, 58, 1431–1442. [Google Scholar] [CrossRef][Green Version]
- Sung, Y.; Lee, S.; Kim, Y.; Park, H. Development of a Smart Air Quality Monitoring System and its Operation. Asian J. Atmos. Environ. 2019, 13, 30–38. [Google Scholar] [CrossRef]
- Jo, J.H.; Jo, B.W.; Kim, J.H.; Kim, S.J.; Han, W.Y. Development of an IoT-Based Indoor Air Quality Monitoring Platform. J. Sens. 2020, 14, 8749764. [Google Scholar] [CrossRef]
- Peladarinos, N.; Cheimaras, V.; Piromalis, D.; Arvanitis, K.G.; Papageorgas, P.; Monios, N.; Dogas, I.; Stojmenovic, M.; Tsaramirsis, G. Early Warning Systems for COVID-19 Infections Based on Low-Cost Indoor Air-Quality Sensors and LPWANs. Sensors 2021, 21, 6183. [Google Scholar] [CrossRef] [PubMed]
- Phillips, S.D.; Estler, W.T.; Doiron, T.; Eberhardt, K.R.; Levenson, M.S. A Careful Consideration of the Calibration Concept. J. Res. Natl. Inst. Stand. Technol. 2001, 106, 371–379. [Google Scholar] [CrossRef]










| Sensors/Modules | Characteristics |
|---|---|
| Particle Matter Sensor (Sensirion_SP30) | Method: light scattering method, Size 48 × 41.5 × 12.9 mm PM10, PM4.0, PM2.5 and PM1.0 Range 0~1000 μg/m3, Accuracy ± 10 μg/m3 |
| CO2 Sensor (Sensirion_SCD30) | Non-dispersive infrared absorption (NDIR) Size 35 × 23 × 7 mm Range 400~10,000 ppm, Accuracy ± 30 ppm ±3% of reading |
| CH4 Sensor (ELT Sensor_DS-CH4-D3) | Non-dispersive infrared absorption (NDIR) Size 33 × 33 × 13.1 mm Range 0~50,000 ppm, Accuracy ± 3% |
| Temperature and Humidity Sensor (SHT30-DIS-B) | Electrochemical method, Size 2.5 × 2.5 × 0.9 mm −40 °C to 125 °C, with accuracy of ±1 °C 0% to 100%, with accuracy of ±1% |
| VOCs Sensor (Sensirion_SGP30) | Electrochemical method, Size 2.45 × 2.45 × 0.9 mm 0~60,000 ppb, Accuracy 15% of meas. Value |
| O2 Sensor (Mixen_O2) | Electrochemical method, Size Φ23.5 × 24.5 mm 0~25%, Accuracy ± 0.1% |
| H2S Sensor (Mixen_H2S) | Electrochemical method, Size Φ23.5 × 24.5 mm 0~100 ppm, Accuracy ± 0.1 ppm |
| NH3 Sensor (Mixen_NH3) | Electrochemical method, Size Φ23.5 × 24.5 mm 0~100 ppm, Accuracy ± 0.1 ppm |
| SO2 Sensor (Mixen_SO2) | Electrochemical method, Size Φ23.5 × 24.5 mm 0~20 ppm, Accuracy ± 0.1 ppm |
| NO2 Sensor (Mixen_NO2) | Electrochemical method, Size Φ23.5 × 24.5 mm 0~20 ppm, Accuracy ± 0.01 ppm |
| O3 Sensor (Mixen_O3) | Electrochemical method, Size Φ23.5 × 24.5 mm 0~20 ppm, Accuracy ± 0.01 ppm |
| CO Sensor (Mixen_CO) | Electrochemical method, Size Φ23.5 × 24.5 mm 0~1000%, Accuracy ± 1 ppm |
| ESP8266 Serial WiFi Module -ESP-12S | WiFi: • 802.11 b/g/n_IOT Integrated low power 32-bit MCU, 10-bit ADC • Integrated TCP/IP protocol stack • Integrated TR switch, LNA, power amplifier and matching network |
| Bluetooth 4.2 NRF52832 Module | Frequency range: 2360–2483 MHZ Output power: 4 dBm Receiver sensitivity: −96 dBm Bluetooth Modulation method: GFSK Kernel: Cortex-M4F Module Size: 21 × 25 mm Interface spacing 1.27 mm |
| Index | Item | Unit | Normal | Bad | Very Bad | Risk |
|---|---|---|---|---|---|---|
| Measurement item | PM2.5 | μg/m3 | 0~35 | 36~75 | 76~1000 | Respiratory hazard |
| PM10 | μg/m3 | 0~80 | 81~150 | 151~1000 | Respiratory hazard | |
| CO | ppm | 0.0~9.0 | 9.1~15.0 | 15.1~1000 | Poisoning | |
| CO2 | ppm | 0~1000 | 1001~3000 | 3001~10,000 | Poisoning | |
| VOCs | ppb | 0~300 | 301~500 | 501~60,000 | Poisoning | |
| O2 | % | 19.0~30.0 | 18.9 or less, 30.1 or more | Poisoning | ||
| H2S | ppm | 0~5 | 6~100 | Poisoning | ||
| NH3 | ppm | 0~5 | 6~40 | 41~100 | Poisoning | |
| CH4 | ppm | 0~140 | 141~50,000 | Explosion Hazard | ||
| SO2 | ppm | 0.0~0.1 | 0.2~20.0 | Poisoning | ||
| NO2 | ppm | 0.0~0.1 | 0.2~20.0 | Poisoning | ||
| O3 | ppm | 0.0 | 0.1~0.15 | 0.16~20.0 | Poisoning | |
Publisher’s Note: MDPI stays neutral with regard to jurisdictional claims in published maps and institutional affiliations. |
© 2021 by the authors. Licensee MDPI, Basel, Switzerland. This article is an open access article distributed under the terms and conditions of the Creative Commons Attribution (CC BY) license (https://creativecommons.org/licenses/by/4.0/).
Share and Cite
Park, B.; Kim, S.; Park, S.; Kim, M.; Kim, T.Y.; Park, H. Development of Multi-Item Air Quality Monitoring System Based on Real-Time Data. Appl. Sci. 2021, 11, 9747. https://doi.org/10.3390/app11209747
Park B, Kim S, Park S, Kim M, Kim TY, Park H. Development of Multi-Item Air Quality Monitoring System Based on Real-Time Data. Applied Sciences. 2021; 11(20):9747. https://doi.org/10.3390/app11209747
Chicago/Turabian StylePark, Beomseok, Sebin Kim, Seoryeong Park, Minji Kim, Tae Yoo Kim, and Hanbai Park. 2021. "Development of Multi-Item Air Quality Monitoring System Based on Real-Time Data" Applied Sciences 11, no. 20: 9747. https://doi.org/10.3390/app11209747
APA StylePark, B., Kim, S., Park, S., Kim, M., Kim, T. Y., & Park, H. (2021). Development of Multi-Item Air Quality Monitoring System Based on Real-Time Data. Applied Sciences, 11(20), 9747. https://doi.org/10.3390/app11209747

