On the Improvement of ROS-Based Control for Teleoperated Yaskawa Robots
Abstract
:1. Introduction
2. Kinematic Modeling for ROS-Based Teleoperation
- : the angle between and about .
- : the distance between and along .
- : the angle between and about .
- : the distance between ans along .
3. ROS-Based Robot Control for Teleoperated Task
- The “Joystick node” allows reading the peripheral components as well as the buttons state. This node corresponds to the “joystick_drivers” metapackage of ROS, which is used for interfacing common joysticks and human input devices with ROS. It provides “joy”, “Spacenav_node”, “ps3joy” and “wiimote” packages, which are compatible with generic Linux joystick, 3Dconnexion SpaceNavigator 6-DOF joystick, Playstation 3 SIXAXIS or DUAL SHOCK 3 joystick and Nintendo Wiimote, respectively. The piloting mode is supposed to be a mixture between the articular and the Cartesian modes, so that both modes are enabled simultaneously. This mixture is defined by the joystick instruction vector . m is the degree of freedom of the joystick. , where is the articular displacement instruction, is the Cartesian displacement instruction and . In other words, k axis of the joystick are set to give Cartesian instructions and j axis of the joystick are set to give articular instructions. Please note that the Cartesian instruction can correspond either to a conventional Cartesian motion or to a complex user-defined motion.
- The “Robot controller node” contains the teleoperation piloting modes programmed in the simulator. This node is used to transform the mouse articular or/and Cartesian motion instructions into the EE setpoint . When the robot is supposed to perform only articular and conventional Cartesian task, is expressed as:where and are constant sensitivity parameters, which are set with respect to the operator expertise and manipulation.
- The “Trajectory generation node”/“Gazebo node” is the simulation part of the robot under ROS. It is responsible for generating the trajectory according to the behavior criteria of the robot (maximum speeds and accelerations, joint limits, etc.). It will generate a succession of joint positions of the robot over time calculated by the Robot Controller node. When the simulator depicts a prohibited motion, no joint goal displacement is sent to “Motoman ROS node”.
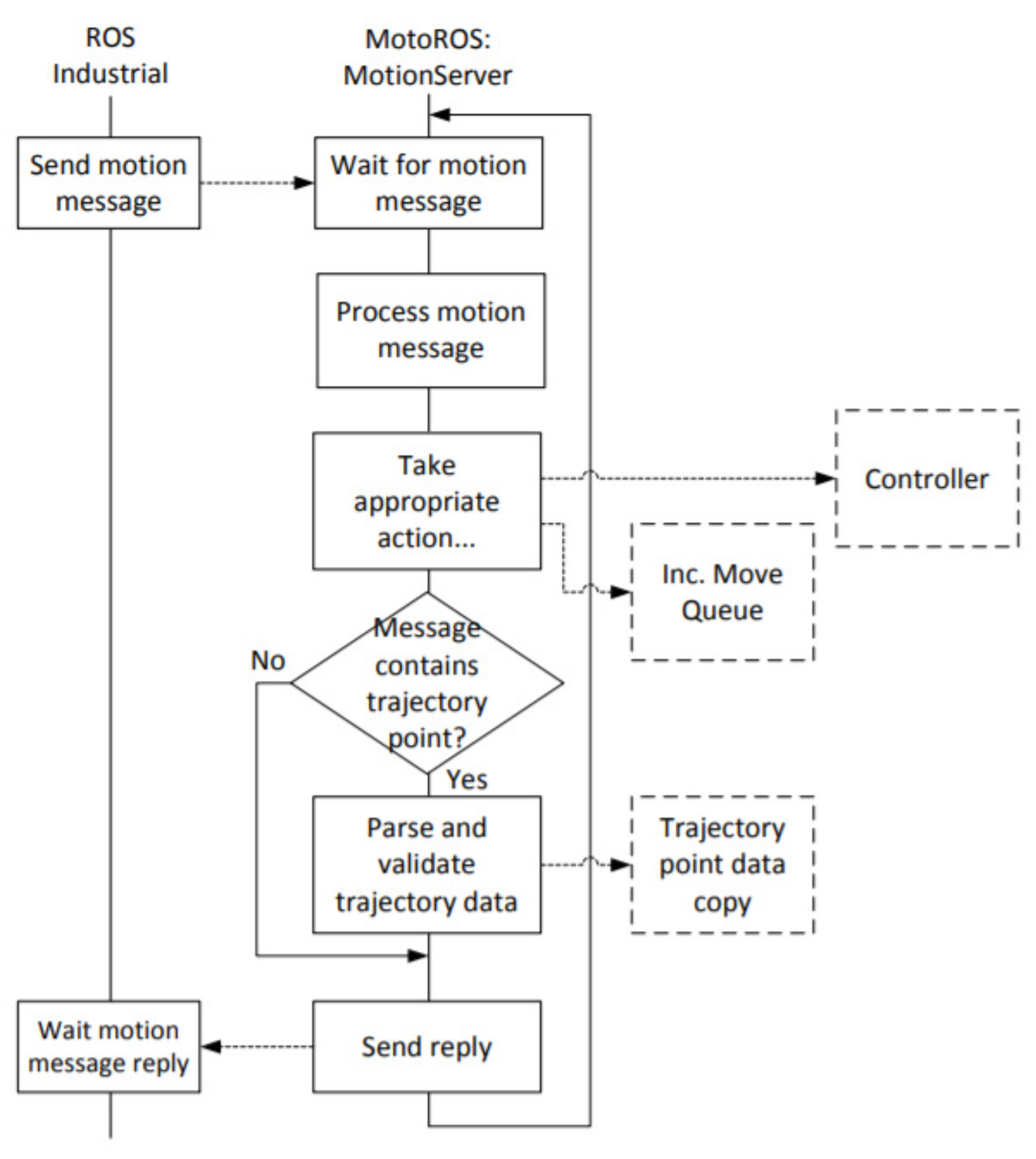
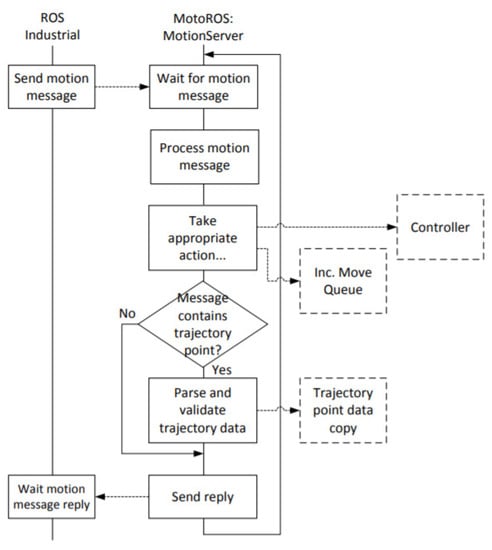
- The “Motoman ROS node” is the interface between simulation and reality. It is responsible for communicating motion tasks to the robot and retrieving information on its current positions . This feedback is then transmitted, as , to the Gazebo node to perform the servo-control. The ROS and ROS-Industrial Motoman community provides a set of nodes and mechanisms to facilitate the communication with the robot, namely the ROS Motoman driver [27]. The Motoman driver controller interface was created with the cooperation of Yaskawa Motoman, to provide a more high-performance interface for controlling Motoman robots. The software works on all FS100, DX100, DX200, YRC1000 and YRC1000micro robot controllers.
4. Evaluation of Standard Motoman ROS-Based Control for Teleoperation Tasks
5. Improved ROS-Based Control for Teleoperated Yaskawa Robots
6. Conclusions
Author Contributions
Funding
Institutional Review Board Statement
Informed Consent Statement
Data Availability Statement
Conflicts of Interest
Abbreviations
| ROS | Robot Operating System |
| EE | End-effector |
| DoF | Degree-of-Freedom |
| Frame of the ith joint | |
| Transformation matrix defining relative to | |
| Jacobian matrix mapping the end-effector velocity vector to joint velocity vector | |
| End-effector pose vector | |
| End-effector velocity vector | |
| Joystick instruction vector | |
| End-effector set-point vector | |
| Joint position vector | |
| Joint position vector | |
| Current joint velocity vector | |
| Joint position feedback vector |
References
- Taylor, R.H.; Funda, J.; Eldridge, B.; Gomory, S.; Gruben, K.; LaRose, D.; Talamini, M.; Kavoussi, L.; Anderson, J. A telerobotic assistant for laparoscopic surgery. IEEE Eng. Med. Biol. Mag. 1995, 14, 279–288. [Google Scholar] [CrossRef]
- Yoerger, D.; Slotine, J.J. Supervisory control architecture for underwater teleoperation. In Proceedings of the 1987 IEEE International Conference on Robotics and Automation, Raleigh, NC, USA, 31 March–3 April 1987; Volume 4, pp. 2068–2073. [Google Scholar]
- Menchaca-Brandan, M.A.; Liu, A.M.; Oman, C.M.; Natapoff, A. Influence of perspective-taking and mental rotation abilities in space teleoperation. In Proceedings of the ACM/IEEE International Conference on Human-Robot Interaction, Arlington, VA, USA, 10–12 March 2007; pp. 271–278. [Google Scholar]
- Clement, G.; Vertut, J.; Fournier, R.; Espiau, B.; Andre, G. An overview of CAT control in nuclear services. In Proceedings of the 1985 IEEE International Conference on Robotics and Automation, St. Louis, MO, USA, 25–28 March 1985; Volume 2, pp. 713–718. [Google Scholar]
- Smith, F.M.; Backman, D.K.; Jacobsen, S.C. Telerobotic manipulator for hazardous environments. J. Robot. Syst. 1992, 9, 251–260. [Google Scholar] [CrossRef]
- Hedayati, H.; Walker, M.; Szafir, D. Improving collocated robot teleoperation with augmented reality. In Proceedings of the 2018 ACM/IEEE International Conference on Human-Robot Interaction, Chicago, IL, USA, 5–8 March 2018; pp. 78–86. [Google Scholar]
- Lichiardopol, S. A Survey on Teleoperation; DCT Report; Technische Universitat Eindhoven: Eindhoven, The Netherlands, 2007; Volume 20, pp. 40–60. [Google Scholar]
- Manoharan, S.; Ponraj, N. Precision improvement and delay reduction in surgical telerobotics. J. Artif. Intell. 2019, 1, 28–36. [Google Scholar]
- THokayem, P.F.; Spong, M.W. Bilateral teleoperation: An historical survey. Automatica 2006, 42, 2035–2057. [Google Scholar] [CrossRef]
- Mohabatian, A.; Ahmadi, A.A. Tracking problem in robotic teleoperation systems without force and velocity measurements in the presence of time delay. In Proceedings of the 2021 7th International Conference on Control, Instrumentation and Automation (ICCIA), Tabriz, Iran, 23–24 February 2021; pp. 1–6. [Google Scholar]
- Ferrell, W.R. Remote manipulation with transmission delay. IEEE Trans. Hum. Factors Electron. 1965, HFE-6, 24–32. [Google Scholar] [CrossRef] [Green Version]
- Lane, J.C.; Carignan, C.R.; Akin, D.L. Time delay and communication bandwidth limitation on telerobotic control. In Proceedings of the Intelligent Systems And Smart Manufacturing, Boston, MA, USA, 5–8 November 2000; Volume 4195, pp. 405–419. [Google Scholar]
- Sheridan, T.B. Space teleoperation through time delay: Review and prognosis. IEEE Trans. Robot. Autom. 1993, 9, 592–606. [Google Scholar] [CrossRef]
- Gubbi, S.; Kolathaya, S.; Amrutur, B. Imitation Learning for High Precision Peg-in-Hole Tasks. In Proceedings of the 2020 6th International Conference on Control, Automation and Robotics (ICCAR), Singapore, 20–23 April 2020; pp. 368–372. [Google Scholar]
- Sands, T. Development of Deterministic Artificial Intelligence for Unmanned Underwater Vehicles (UUV). J. Mar. Sci. Eng. 2020, 8, 578. [Google Scholar] [CrossRef]
- Lumelsky, V.J.; Cheung, E. Real-time collision avoidance in teleoperated whole-sensitive robot arm manipulators. IEEE Trans. Syst. Man Cybern. 1993, 23, 194–203. [Google Scholar] [CrossRef] [Green Version]
- Bejczy, A.K.; Kim, W.S.; Venema, S.C. The phantom robot: Predictive displays for teleoperation with time delay. In Proceedings of the IEEE International Conference on Robotics and Automation, Cincinnati, OH, USA, 13–18 May 1990; pp. 546–551. [Google Scholar]
- Xu, S.; Perez, M.; Yang, K.; Perrenot, C.; Felblinger, J.; Hubert, J. Determination of the latency effects on surgical performance and the acceptable latency levels in telesurgery using the dV-Trainer® simulator. Surg. Endosc. 2014, 28, 2569–2576. [Google Scholar] [CrossRef] [PubMed]
- Saito, Y.; Azumi, T.; Kato, S.; Nishio, N. Priority and synchronization support for ROS. In Proceedings of the 2016 IEEE 4th International Conference on Cyber-Physical Systems, Networks, and Applications (CPSNA), Nagoya, Japan, 6–7 October 2016; pp. 77–82. [Google Scholar]
- Lester, D.; Thronson, H. Low-latency lunar surface telerobotics from Earth-Moon libration points. In Proceedings of the AIAA Space 2011 Conference & Exposition, Long Beach, CA, USA, 27–29 September 2011; p. 7341. [Google Scholar]
- Koenig, N.; Howard, A. Design and use paradigms for gazebo, an open-source multi-robot simulator. In Proceedings of the 2004 IEEE/RSJ International Conference on Intelligent Robots and Systems (IROS) (IEEE Cat. No. 04CH37566), Sendai, Japan, 28 September–2 October 2004; Volume 3, pp. 2149–2154. [Google Scholar]
- Qian, W.; Xia, Z.; Xiong, J.; Gan, Y.; Guo, Y.; Weng, S.; Deng, H.; Hu, Y.; Zhang, J. Manipulation task simulation using ROS and Gazebo. In Proceedings of the 2014 IEEE International Conference on Robotics and Biomimetics (ROBIO 2014), Bali, Indonesia, 5–10 December 2014; pp. 2594–2598. [Google Scholar]
- Cousins, S. Ros on the pr2 [ros topics]. IEEE Robot. Autom. Mag. 2010, 17, 23–25. [Google Scholar] [CrossRef]
- Zamora, I.; Lopez, N.G.; Vilches, V.M.; Cordero, A.H. Extending the openai gym for robotics: A toolkit for reinforcement learning using ros and gazebo. arXiv 2016, arXiv:1608.05742. [Google Scholar]
- Rivera, Z.B.; De Simone, M.C.; Guida, D. Unmanned ground vehicle modelling in Gazebo/ROS-based environments. Machines 2019, 7, 42. [Google Scholar] [CrossRef] [Green Version]
- Wang, X.; Yang, C.; Ma, H. Automatic obstacle avoidance using redundancy for shared controlled telerobot manipulator. In Proceedings of the 2015 IEEE International Conference on Cyber Technology in Automation, Control, and Intelligent Systems (CYBER), Shenyang, China, 8–12 June 2015; pp. 1338–1343. [Google Scholar]
- Zoss, J.; Miller, T.; Marcil, E. motoman_driver. Available online: http://wiki.ros.org/motoman_driver (accessed on 6 February 2021).
- Eskandari, A.; Sherafati, A.; Zein, S. Improve the Efficiency of the Yaskawa Motoman MH5 Robot for Utilization in Robot-Assisted Orthopedic Surgery. Arch Orthop. 2021, 2, 12–19. [Google Scholar]
- Andhare, P.; Rawat, S. Pick and place industrial robot controller with computer vision. In Proceedings of the 2016 International Conference on Computing Communication Control and Automation (ICCUBEA), Pune, India, 12–13 August 2016; pp. 1–4. [Google Scholar]
- Hong, L.; Huang, W.L. Vibration Test on Welding Robot. Procedia Comput. Sci. 2020, 166, 323–329. [Google Scholar] [CrossRef]
- Yaskawa Motoman Robots Participate in NASA Teleoperation Test to Develop Robotic Refueling Technologies. Available online: https://news.thomasnet.com/companystory/yaskawa-motoman-robots-participate-in-nasa-teleoperation-test-to-develop-robotic-refueling-technologies-20026084 (accessed on 3 August 2021).
- Martinez, C.; Barrero, N.; Hernandez, W.; Montaño, C.; Mondragón, I. Setup of the yaskawa sda10f robot for industrial applications, using ros-industrial. In Advances in Automation and Robotics Research in Latin America; Springer: Cham, Switzerland, 2017; pp. 186–203. [Google Scholar]
- Arbo, M.H.; Eriksen, I.; Sanfilippo, F.; Gravdahl, J.T. Comparison of KVP and RSI for Controlling KUKA Robots Over ROS. IFAC-PapersOnLine 2020, 53, 9841–9846. [Google Scholar] [CrossRef]
- Khalil, W.; Dombre, E. Modeling, Identification and Control of Robots; Butterworth-Heinemann: Oxford, UK, 2004. [Google Scholar]
- Moolayil, T.; Marcil, E. Motoplus-ROS Incremental Motion interface Engineering Design Specifications. Available online: http://roswiki.autolabor.com.cn/attachments/motoman_driver/MotoRos_EDS.pdf (accessed on 10 March 2021).








| Measured Delay (s) | Simulation Latency vs. | Motoman Latency vs. | Total Latency vs. |
|---|---|---|---|
| Phase 1 | 0.207 | 0.549 | 0.756 |
| Phase 2 | 0.235 | 0.545 | 0.780 |
| Phase 3 | 0.210 | 0.571 | 0.781 |
| Phase 4 | 0.230 | 0.520 | 0.750 |
| Phase 5 | 0.270 | 0.592 | 0.862 |
| Phase 6 | 0.240 | 0.512 | 0.752 |
| Average | 0.232 | 0.548 | 0.780 |
| Measured Delay (s) | Simulation Latency vs. | Motoman Latency vs. | Total Latency vs. |
|---|---|---|---|
| Phase 1 | 0. 106 | 0.305 | 0.411 |
| Phase 2 | 0.118 | 0.289 | 0.407 |
| Phase 3 | 0.180 | 0.343 | 0.523 |
| Phase 4 | 0.130 | 0.290 | 0.420 |
| Phase 5 | 0.131 | 0.320 | 0.451 |
| Phase 6 | 0.150 | 0.310 | 0.460 |
| Average | 0.136 | 0.309 | 0.445 |
| Relative improvement (%) | 41.37% | 43.61% | 42.94% |
Publisher’s Note: MDPI stays neutral with regard to jurisdictional claims in published maps and institutional affiliations. |
© 2021 by the authors. Licensee MDPI, Basel, Switzerland. This article is an open access article distributed under the terms and conditions of the Creative Commons Attribution (CC BY) license (https://creativecommons.org/licenses/by/4.0/).
Share and Cite
Baklouti, S.; Gallot, G.; Viaud, J.; Subrin, K. On the Improvement of ROS-Based Control for Teleoperated Yaskawa Robots. Appl. Sci. 2021, 11, 7190. https://doi.org/10.3390/app11167190
Baklouti S, Gallot G, Viaud J, Subrin K. On the Improvement of ROS-Based Control for Teleoperated Yaskawa Robots. Applied Sciences. 2021; 11(16):7190. https://doi.org/10.3390/app11167190
Chicago/Turabian StyleBaklouti, Sana, Guillaume Gallot, Julien Viaud, and Kevin Subrin. 2021. "On the Improvement of ROS-Based Control for Teleoperated Yaskawa Robots" Applied Sciences 11, no. 16: 7190. https://doi.org/10.3390/app11167190
APA StyleBaklouti, S., Gallot, G., Viaud, J., & Subrin, K. (2021). On the Improvement of ROS-Based Control for Teleoperated Yaskawa Robots. Applied Sciences, 11(16), 7190. https://doi.org/10.3390/app11167190

